Embed presentation
Download to read offline






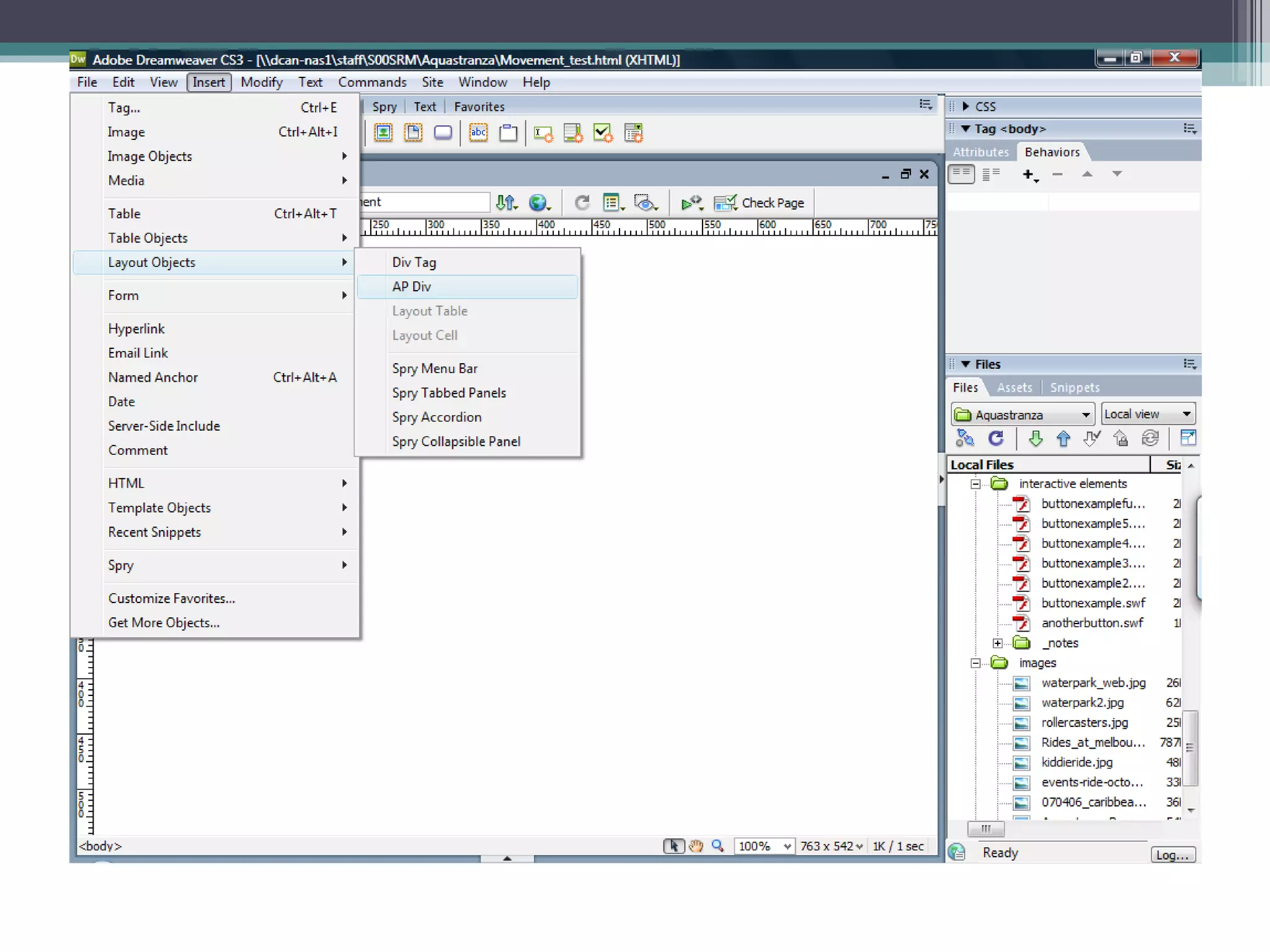
An AP Div tag allows absolute positioning of blocks of text or other elements on a webpage. It can contain paragraphs, images, or other content and be placed precisely where desired, unlike a regular div tag which follows the normal page flow. The document provides an example of how an image can be placed inside an AP Div tag and then repositioned by dragging the tag itself.





