Software Requirements
      Specification
               For

Social Networking Website.
                             VERSION 2.1


           Prepared by:

          Abhishek Iyer

          Samarth Save

         Tauseef Jamadar

         Vaibhav Chitnavis

           Swapnil Deo
Software Requirements Specification for Social Networking Website




Table of Contents
Table of Contents ...........................................................................................................................2
1. MILESTONE 1 ........................................................................................................................3
    1.1      Introduction ............................................................................................................................. 3
2. MILESTONE 2 ........................................................................................................................4
    2.1      Product Perspective .................................................................................................................. 4
    2.2      Product Functions .................................................................................................................... 4
    2.3      Operating Environment ............................................................................................................ 5
    2.4      Design and Implementation Constraints ................................................................................... 5
    2.5      Assumptions and Dependencies ............................................................................................... 5
    2.6      External Interface Requirements............................................................................................... 6
    2.7      System Features ..................................................................................................................... 12
    2.8      System Feature....................................................................................................................... 12
    2.9      Other Nonfunctional Requirements ........................................................................................ 13
    2.10     Security Requirements ........................................................................................................... 13
3. MILESTONE 3 ......................................................................................................................14
    3.1      Design Phase.......................................................................................................................... 14
    3.2      Programmer’s Point of View .................................................................................................. 23
    3.3      Functional Break Down of Social Networking Website: ......................................................... 25
    3.4      Work Distribution of the Project:............................................................................................ 27
    3.5      Planning Chart for Social Networking Website....................................................................... 29
Software Requirements Specification for Social Networking Website




1. MILESTONE 1
1.1 Introduction
1.1.1 Purpose
Product intends to provide a well established web-based social networking system. This
documents a networking system scope, functionalities, requirements and feasibility.


1.1.2 Document Conventions

In this whole document key points are written in bold faces with the same font as the text.

1.1.3 Intended Audience and Reading Suggestions

    •   Software developer
    •   Administrator
    •   Security Analysts
    •   Users of the system
    •   Maintenance Team


1.1.4 Product Scope

The social networking website is an online community designed to make your social life more
active and stimulating. The social network can help you maintain existing relationships with
people and share pictures and messages, and establish new ones by reaching out to people
you've never met before.
   This website also provides the features of blogging all at one place. The main idea behind
behind blogging is to share your thoughts with all your friends which can be read by all the users
using the website. This blog can be handled by the user as he wants for example adding videos
and photos also.
   This website enhances proper auctioning of products. People using this website can buy and
sell products from this website. The main purpose behind this auctioning functionality will help
people to buy products in trusted circle.
Software Requirements Specification for Social Networking Website



2. MILESTONE 2
2.1 Product Perspective
This social networking website challenges to give a better socializing and auctioning System at
the same place. This website helps buying and selling of products in trusted friend circle

2.2 Product Functions
    •   Authorization: Entire authority of the system is to the founder / administrator of the
        system.


    •   User authentication: A newly created user is authenticated against the given email
        address.


    •   User form: The system offers a simple, attractive, user friendly user interface easily
        understandable by the users of the system. Entries of the user form are under the
        authority of the administrator only. Some of the entries in the form are mandatory in
        order to authenticate the user, describe the user thoroughly etc.


    •   Administrator Functions:


            1. Authentication of the users after registration.
            2. Mails to the users regarding the approval as a registered user, disapproval
               mentioning the appropriate reasons.
            3. Updating the account details on the request of the users.
            4. Answering the user queries.
            5. Notification to the end users regarding proposals.
            6. Payment of the system by the user.
            7. Mentioning the security measures for the system’s safety.
            8. Deleting an account/user from the system’s databases on request of the user.


    •   Website Information:


            1. Displaying History: Mentions the history about the system such as founder of
               the system, number of users using the system.
            2. Comments: Mentions the comments on the system by the existing users and
               their experiences of using the system. It does not include the FAQs.
            3. Contact details: Contact details about personnel related to the system for
               personal or vocal assistance.
            4. Advertisements: Website will contain advertisements related to all various
               products present for auctioning.
Software Requirements Specification for Social Networking Website


2.3 Operating Environment
    •   Internet Browser Support:


            1.   Internet Explorer 6/7/8
            2.   Mozilla Firefox
            3.   Google Chrome
            4.   Opera
            5.   Safari

    •   Operating System Support:


            1. WINDOWS 98/XP/VISTA/7
            2. Mac OS


    •   Internet Connectivity Required



2.4 Design and Implementation Constraints


    •   Security: The files in which the information regarding account
                   Should be secured against malicious deformations.



    •   Fault Tolerance: Data should not become corrupted in case of system crash or
                         power failure.

2.5 Assumptions and Dependencies
    •   Central server of the system must be able to handle all the incoming requests
        simultaneously.


    •   Back up of the databases in case of hardware failure, disaster, natural calamities.


    •   No data loss in case of handling of the system by the administrators or the system
        related personnel.
Software Requirements Specification for Social Networking Website


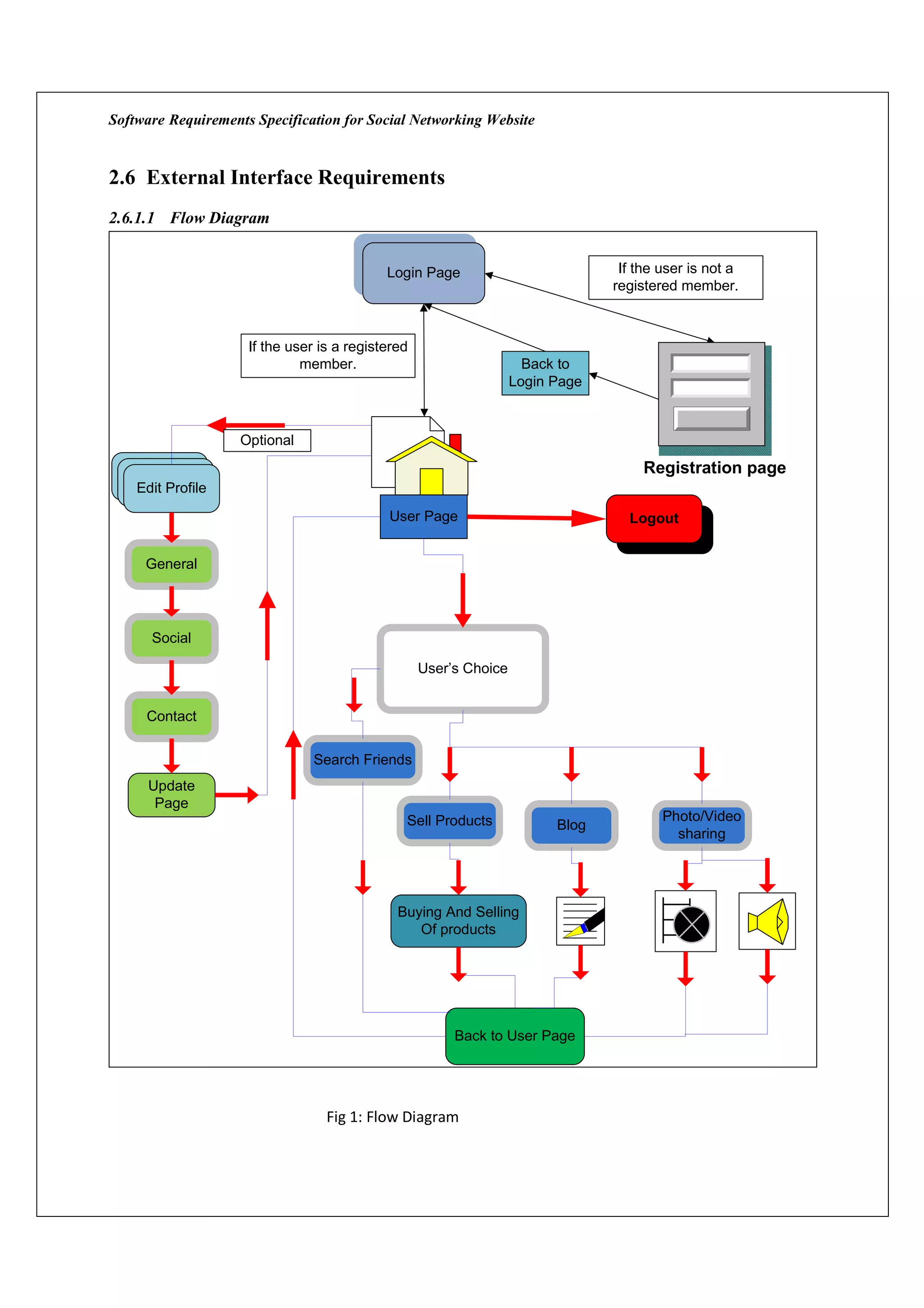
2.6 External Interface Requirements
2.6.1.1 Flow Diagram


                                            Login Page                           If the user is not a
                                                                                registered member.



                     If the user is a registered
                              member.                                Back to
                                                                   Login Page



                    Optional
                                                                                     Registration page
    Edit Profile
                                            User Page                             Logout


     General




      Social

                                                   User’s Choice


     Contact

                                Search Friends
      Update
       Page
                                               Sell Products                            Photo/Video
                                                                         Blog
                                                                                          sharing




                                              Buying And Selling
                                                 Of products




                                                        Back to User Page




                                  Fig 1: Flow Diagram
Software Requirements Specification for Social Networking Website


2.6.2 User Interfaces

Login Page:




                                              Fig 2: Login Page

Validation:
Minimum length of user name must be at least four characters.
Minimum length of password is 5 characters.
Error reporting:
If validation constraints are not satisfied then an error is displayed below the text box




                                          Fig 2.1 Error Message
Software Requirements Specification for Social Networking Website


Registration Page:




                                       Fig 3 : Registration Page
Validation:
All fields are required
Match email ID with confirm email ID
Match Password with confirm password
Error reporting:
If validation constraints are not satisfied then an error is displayed alongside the text box




                                           Fig 3.1 Error message
Software Requirements Specification for Social Networking Website


Home Page :




                                          Fig 4 home Page

Message Page:




                                        Fig 5 Message Page
Software Requirements Specification for Social Networking Website


Video Page:




                                          Fig 6 Video Page

Photo Page :




                                           Fig 7 Photo Page
Software Requirements Specification for Social Networking Website


Blog Page:




                                             Fig 8 Blog Page

Bidding Page :




                                         Fig 9 Bidding Page
Validation:
Bid value must be greater than start price
Software Requirements Specification for Social Networking Website




Selling Page:




                                           Page 10 Selling Page
Validation:
Start price must be mentioned.


2.6.3 Communications Interfaces
To use the social networking system efficiently user need to have an internet connection with a
personal computer running with any well established Operating System like Windows or Linux.
User needs to have installed Internet browser and email client on his machine for the same.


2.7 System Features
   The social networking website is for people to get connected, there is also a feature for them
to buy and sell products in a trusted friend circle. In addition to this feature the users have the
facility to add videos and photos. This website gives a lot of features all at one place.

2.8 System Feature
    •   Creating a new account
               User is allowed to create his own profile.
               According to the specifications required by the administrator, the user forms his
               own profile and submits it to the system.

    •   Updating the account
              The user is allowed to update his/her account.
              The administrator updates the profile accordingly.
              The user is not allowed to keep any mandatory fields blank while updating. For
              e.g. Name, Last name, occupation etc.
Software Requirements Specification for Social Networking Website



    •   Deleting the account
               The user, if he/she/, wish to delete the account, the administrator is informed and
               with the permission of the desired user account is deleted from the system’s
               database.


    •   Uploading Photographs
            The user has a facility to upload and share his photographs.
    •   Adding YouTube videos
            The user can add videos from you tube and share with people.
    •   Blogging
            The user has the right to write his own blog and publish it. This blog can be read by
            people in his social circle.
    •   Bidding option
            The users can place their items they need to sell on this website. The users can
            also buy items from this website. As this is a social network website one can trust
            on the quality of the items begin posted.


2.9 Other Nonfunctional Requirements
2.9.1 Performance Requirements

    •   Scalability: System should be able to handle a number of users. For e.g.
        Handling around thousand users at the same time.

    •   Usability: Simple user interfaces that a layman can understand.

    •   Speed: Speed of the system should be responsive i.e. response to a particular action
        should be available in short period of time. For e.g. on registering as a new user the
        notification about the approval is sent immediately to the respective user through email.
        Updating the account takes few seconds for the changes if the entry is not starred.

2.10 Security Requirements
    •   The new profile formed is validated against the given email address.


    •   The system or the system databases should not be manipulated by the user. In case of
        any such manipulations by the registered user, strict actions to be taken for the safety of
        the system.
Software Requirements Specification for Social Networking Website




3. MILESTONE 3
3.1 Design Phase

1. Use case diagrams.



Login Page




                                 Fig 1 LOGIN PAGE
Software Requirements Specification for Social Networking Website




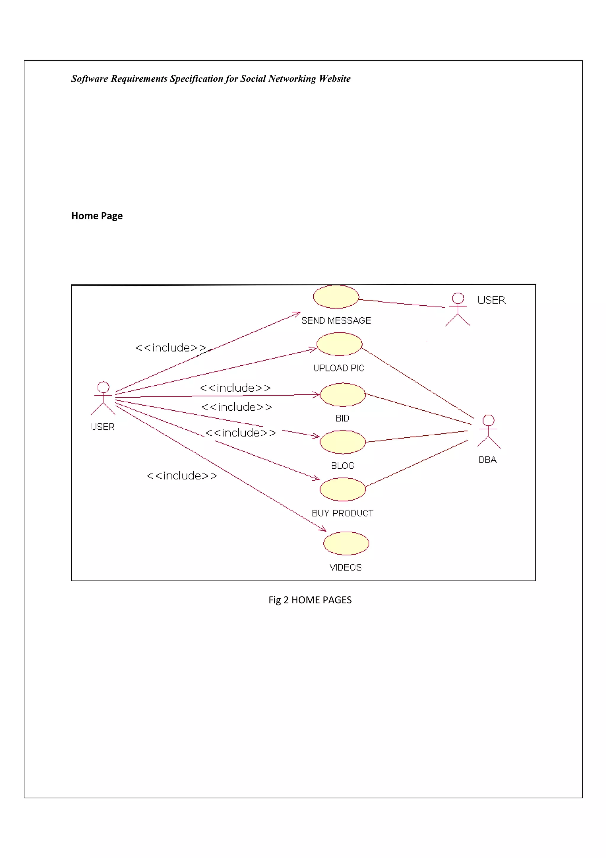
Home Page




                                             Fig 2 HOME PAGES
Software Requirements Specification for Social Networking Website




Buy Sell Page




                                 Fig 3 BUY – SELL PAGE

Video Page




                                            Fig 4 VIDEO PAGE
Software Requirements Specification for Social Networking Website




Blog Page




                                         Fig 5 BLOG PAGE
Software Requirements Specification for Social Networking Website




3.1.1 Package Diagram and Deployment Diagram

Package Diagram




                                     Fig 6 Package Diagram



Deployment Diagram
Software Requirements Specification for Social Networking Website




                                    Fig 7 Deployment Diagram



3.1.2 Database Schema design

                                           REGISTER TABLE


  USER_ID       PASSWORD       FIRST_NAME      LAST_NAME            GENDER     DOB      ADDRESS




USER_ ID IS THE PRIMARY KEY



                                         FRIEND LIST TABLE

                    USER_ID                                            FRIEND_USER_ID



USER_ID IS THE FOREIGN KEY REFERRED FROM REGISTER TABLE
Software Requirements Specification for Social Networking Website


                                             VIDEO TABLE

                    USER_ID                                                URL



USER_ID IS THE FOREIGN KEY REFERRED FROM REGISTER TABLE



                                             PHOTO TABLE

                    USER_ID                                             LINK



USER_ID IS THE FOREIGN KEY REFERRED FROM REGISTER TABLE




                                          BLOGGING TABLE

      USER_ID              TITLE                      CONTENTS              DATE_OF_CREATION


USER_ID IS THE FOREIGN KEY REFERRED FROM REGISTER TABLE



                                               BUY TABLE

   USER_ID         LIST_OF_PRODUCTS             START_PRICE         BIDDER_ID     BID_PRICE



USER_ID IS THE FOREIGN KEY REFERRED FROM REGISTER TABLE



                                              SELL_TABLE

  USER_ID           IMAGE_LINK          DESCRIPTION          START_PRICE    LIST_OF_PRODUCTS
Software Requirements Specification for Social Networking Website




USER_ID IS THE FOREIGN KEY REFERRED FROM REGISTER TABLE




                                           MESSAGE TABLE

           USER_ID                           RECEIVER_ID                 MESSAGES



USER_ID IS THE FOREIGN KEY REFERRED FROM REGISTER TABLE




3.1.3 Database work

All the database queries that will be required for the project have been completed. The
structure of the database is subject to change according to the requirements of the project
and the need to incorporate new features or update existing ones.

Some changes have been made to the existing database queries:

    1. Change made to the register table

        Register_table query
        CREATE TABLE register_table(
        user_id VARCHAR( 20 ) NOT NULL ,
        password VARCHAR( 30 ) NOT NULL ,
        first_name VARCHAR( 50 ) NOT NULL ,
        last_name VARCHAR( 50 ) NOT NULL ,
        gender VARCHAR( 10 ) NOT NULL ,
        date_of_birth VARCHAR(20) NOT NULL ,
        street VARCHAR(20) NOT NULL ,
        city VARCHAR(20) NOT NULL ,
        state VARCHAR(20) NOT NULL ,
        zip integer(20) NOT NULL ,
        country VARCHAR(20) NOT NULL ,
        email VARCHAR(20) NOT NULL ,
        PRIMARY KEY ( user_id )
        ) ENGINE = MYISAM
        Friend_list table
        CREATE TABLE friend_list (
Software Requirements Specification for Social Networking Website


        user_id VARCHAR( 20 ) NOT NULL ,
        friend_user_id VARCHAR( 20 ) NOT NULL ,
        CONSTRAINT user_id_fk FOREIGN KEY(user_id)
           REFERENCES register_table(user_id) ON DELETE CASCADE,
        CONSTRAINT friend_user_id_fk FOREIGN KEY(friend_user_id)
           REFERENCES register_table(user_id) ON DELETE CASCADE
        ) ENGINE = MYISAM ;

        The register table query that was mentioned earlier was modified to add the other
        details like gender,street etc. These values will be used to display the data on the user
        profile page.

 2 .Change made to the videos table query

        CREATE TABLE video (
        user_id VARCHAR( 20 ) NOT NULL ,
        video_id VARCHAR( 20 ) NOT NULL ,
        UNIQUE(video_id),
        CONSTRAINT user_id_fk FOREIGN KEY(user_id)
           REFERENCES register_table(user_id) ON DELETE CASCADE
        ) ENGINE = MYISAM ;


        The Video table will now have a video_id unique attribute to disallow redundant data
        into the database. All other details have been implemented dynamically using the
        youtube API.

    3. Changes made to the message table query

        CREATE TABLE message (
        Seq INT NOT NULL AUTO_INCREMENT,
        user_id VARCHAR( 20 ) NOT NULL ,
        receiver_user_id VARCHAR( 20 ) NOT NULL ,
        message VARCHAR( 350 ) NOT NULL,

        PRIMARY KEY(seq),
        CONSTRAINT user_id_fk FOREIGN KEY(user_id)
        REFERENCES register_table(user_id) ON DELETE CASCADE,

        CONSTRAINT receiver_user_id_fk FOREIGN KEY(receiver_user_id)
        REFERENCES register_table(user_id) ON DELETE CASCADE
        ) ENGINE = MYISAM
Software Requirements Specification for Social Networking Website


        The message table now limits the maximum number of characters for a single
        message to be 350 characters. This change was made to save space utilized and the
        memory footprint of our project. Another change made was adding the sequence
        attribute which is the primary key of the message table. This was added because data
        base inconsistency was occurring during the actual implementation phase.

    4. Changes made to the blog table query:
        CREATE TABLE blog (
        user_id VARCHAR( 20 ) NOT NULL ,
        title VARCHAR( 100 ) NOT NULL,
        contents LONGBLOB NOT NULL,
        date_of_creation DATE NOT NULL,
        CONSTRAINT user_id_blog_fk FOREIGN KEY(user_id)
           REFERENCES register_table(user_id) ON DELETE CASCADE
        ) ENGINE = MYISAM ;



        The actual contents of the blog are now stored with the data type CLOB instead of
        LONGBLOB because CLOB satisfies all our requirements and saves some memory too.



3.2 Programmer’s Point of View
The earlier section covers the schema of the project with the design of the tables being created.
For all pages we are going to use PHP and HTML as frontend and MySQL as backend.

Login Page:

We are going to verify the login credentials from register table. If user enters valid information
he/she will get logged in and home page will get displayed. If person is new user he will select
Register page option.

Register Page:

Register page will take basic user details and after checking all the values (eg. Empty values,
Invalid Password etc.) It will insert all the values in the register table. After successful inserts,
user will get directed to login page.

Home Page:

On the home page, we will have friends list displayed in html table on the right side of page and
all these values will be retrieved from friends table. This page will also have links to pages like
videos, blogs etc. The middle part of home page will have entries displayed from register table.

Edit profile page:
Software Requirements Specification for Social Networking Website


Once the user has logged on, he can change the profile details by using the edit profile page.
When the user reaches this page, data will be obtained from the register table (select query on
the register table) and displayed in the respective text boxes. The user could change these
details if he wishes to do so. After he finishes editing the details he can click the update button.
When this button is clicked the new details will be updated in the register table. These new
details will be selected from the register table during future references.

Video Page:

For video page we are going to use YouTube API. We will have search video option. After
searching the videos, option will be provided to user for adding the video to his/her profile. For
this functionality will add the ‘Embed’ details for that video will get added to video tables. All the
profile videos will get displayed on the right hand side of the page.

Image Page:

On the image page we will have browse button. User will select the image file from his local
machine and click on add Image. After adding the image, the image will be stored in the images
folder on the server. And the URL of that image will be stored in the images tables. Below the
browse button, all the images added for the current user will get displayed from images table.



Sell page:

This page will allow the user to add the image of the product he wishes to sell. The uploaded
image would be stored on the server and the image link would be saved in the sell table. Along
with the product image the description of the product and the start price is entered in the sell
table. The sell page would also have the option of adding more products if the user wishes to
sell. In this scenario the entries would be added in the sell table. If the user wishes to see all the
items which are up for sale, the user can click on the link “List Of All Items” .All the information
about the products would be retrieved from the sell table.

Buy Page:

This page shows the Interface through which the user can Bid for the products available for the
user. This page requires some validations like for example, the product seller must provide with
an initial price. The bid value must be greater than the starting price. When the user selects the
product to be bided from the drop down menu a query is fired to the buy table in the database
which then retrieves the image and the corresponding details of the product and displays it on
the right side. The user enters the bid value and selects buy to place the bid for the product.
Now if the bid value is maximum and suitable then it is notified to the seller user to accept the
bid or reject it. If the seller accepts it then the product is registered in the user’s name that bids
for it and hence owns the product.

Blogging Page:
Software Requirements Specification for Social Networking Website


The blogging page would give you a create new blog form. The user will enter the title of the
blog and the contents of the blog in the respective text boxes. After entering the user will click
the create button. When the create button is clicked the title of the blog and the contents of the
blog will be saved in the blog table. All previously stored blogs will be retrieved from the blog
table and displayed below to create new blog form.




3.3 Functional Break Down of Social Networking Website:
Software Requirements Specification for Social Networking Website
Software Requirements Specification for Social Networking Website


3.4 Work Distribution of the Project:
Designing phase:




                                                             1.Samarth Save
                                                             2.Tauseef Jamadar
          High Level
                                                             3.Swapnil Deo
           Design
                                                             4.Vaibhav Chitnavis
                                                             5.Abhishek Iyer
Software Requirements Specification for Social Networking Website


Implementation phase:



                             Social Networking
                                  Website



 Tauseef Jamadar         Samarth Save         Vaibhav Chitnavis       Abhishek Iyer   Swapnil Deo




                                                                                      Photos Page
                                                                                        and login
                                                User Profile            Blogging          page,
    Buy page              Video Page
                                                  and edit            Page and Sell    registration
      with                    and
                                                profile with            page with          with
    Validation            messaging
                                                 validation             validation      validation




    •   Low level design depends on the changes and improvement done during the implementation
        phase

Testing Phase:

Testing phase will be done by interchanging the pages in the group.

Biding page :                                Samarth Save.

Video page :                                Tauseef Jamadar.

User profile:                              Swapnil Deo

Blogging :                                 Vaibhav Chitnavis

Photos page:                                Abhishek Iyer
Software Requirements Specification for Social Networking Website


  3.5 Planning Chart for Social Networking Website
      Weeks                    1                   2                   3                   4                   5

 4 Days of work
(approximately 2      1    2       3   4   1   2       3   4   1   2       3   4   1   2       3   4   1   2       3   4
  hours each)



  •   Requirements Analysis
Understanding
The primary needs


   • Design & Review.
High Level Design
(HLD)
HLD Review

Low Level
Design
(LLD)
LLD Review.



Coding and Reviews


Testing

Social networking

  • 1.
    Software Requirements Specification For Social Networking Website. VERSION 2.1 Prepared by: Abhishek Iyer Samarth Save Tauseef Jamadar Vaibhav Chitnavis Swapnil Deo
  • 2.
    Software Requirements Specificationfor Social Networking Website Table of Contents Table of Contents ...........................................................................................................................2 1. MILESTONE 1 ........................................................................................................................3 1.1 Introduction ............................................................................................................................. 3 2. MILESTONE 2 ........................................................................................................................4 2.1 Product Perspective .................................................................................................................. 4 2.2 Product Functions .................................................................................................................... 4 2.3 Operating Environment ............................................................................................................ 5 2.4 Design and Implementation Constraints ................................................................................... 5 2.5 Assumptions and Dependencies ............................................................................................... 5 2.6 External Interface Requirements............................................................................................... 6 2.7 System Features ..................................................................................................................... 12 2.8 System Feature....................................................................................................................... 12 2.9 Other Nonfunctional Requirements ........................................................................................ 13 2.10 Security Requirements ........................................................................................................... 13 3. MILESTONE 3 ......................................................................................................................14 3.1 Design Phase.......................................................................................................................... 14 3.2 Programmer’s Point of View .................................................................................................. 23 3.3 Functional Break Down of Social Networking Website: ......................................................... 25 3.4 Work Distribution of the Project:............................................................................................ 27 3.5 Planning Chart for Social Networking Website....................................................................... 29
  • 3.
    Software Requirements Specificationfor Social Networking Website 1. MILESTONE 1 1.1 Introduction 1.1.1 Purpose Product intends to provide a well established web-based social networking system. This documents a networking system scope, functionalities, requirements and feasibility. 1.1.2 Document Conventions In this whole document key points are written in bold faces with the same font as the text. 1.1.3 Intended Audience and Reading Suggestions • Software developer • Administrator • Security Analysts • Users of the system • Maintenance Team 1.1.4 Product Scope The social networking website is an online community designed to make your social life more active and stimulating. The social network can help you maintain existing relationships with people and share pictures and messages, and establish new ones by reaching out to people you've never met before. This website also provides the features of blogging all at one place. The main idea behind behind blogging is to share your thoughts with all your friends which can be read by all the users using the website. This blog can be handled by the user as he wants for example adding videos and photos also. This website enhances proper auctioning of products. People using this website can buy and sell products from this website. The main purpose behind this auctioning functionality will help people to buy products in trusted circle.
  • 4.
    Software Requirements Specificationfor Social Networking Website 2. MILESTONE 2 2.1 Product Perspective This social networking website challenges to give a better socializing and auctioning System at the same place. This website helps buying and selling of products in trusted friend circle 2.2 Product Functions • Authorization: Entire authority of the system is to the founder / administrator of the system. • User authentication: A newly created user is authenticated against the given email address. • User form: The system offers a simple, attractive, user friendly user interface easily understandable by the users of the system. Entries of the user form are under the authority of the administrator only. Some of the entries in the form are mandatory in order to authenticate the user, describe the user thoroughly etc. • Administrator Functions: 1. Authentication of the users after registration. 2. Mails to the users regarding the approval as a registered user, disapproval mentioning the appropriate reasons. 3. Updating the account details on the request of the users. 4. Answering the user queries. 5. Notification to the end users regarding proposals. 6. Payment of the system by the user. 7. Mentioning the security measures for the system’s safety. 8. Deleting an account/user from the system’s databases on request of the user. • Website Information: 1. Displaying History: Mentions the history about the system such as founder of the system, number of users using the system. 2. Comments: Mentions the comments on the system by the existing users and their experiences of using the system. It does not include the FAQs. 3. Contact details: Contact details about personnel related to the system for personal or vocal assistance. 4. Advertisements: Website will contain advertisements related to all various products present for auctioning.
  • 5.
    Software Requirements Specificationfor Social Networking Website 2.3 Operating Environment • Internet Browser Support: 1. Internet Explorer 6/7/8 2. Mozilla Firefox 3. Google Chrome 4. Opera 5. Safari • Operating System Support: 1. WINDOWS 98/XP/VISTA/7 2. Mac OS • Internet Connectivity Required 2.4 Design and Implementation Constraints • Security: The files in which the information regarding account Should be secured against malicious deformations. • Fault Tolerance: Data should not become corrupted in case of system crash or power failure. 2.5 Assumptions and Dependencies • Central server of the system must be able to handle all the incoming requests simultaneously. • Back up of the databases in case of hardware failure, disaster, natural calamities. • No data loss in case of handling of the system by the administrators or the system related personnel.
  • 6.
    Software Requirements Specificationfor Social Networking Website 2.6 External Interface Requirements 2.6.1.1 Flow Diagram Login Page If the user is not a registered member. If the user is a registered member. Back to Login Page Optional Registration page Edit Profile User Page Logout General Social User’s Choice Contact Search Friends Update Page Sell Products Photo/Video Blog sharing Buying And Selling Of products Back to User Page Fig 1: Flow Diagram
  • 7.
    Software Requirements Specificationfor Social Networking Website 2.6.2 User Interfaces Login Page: Fig 2: Login Page Validation: Minimum length of user name must be at least four characters. Minimum length of password is 5 characters. Error reporting: If validation constraints are not satisfied then an error is displayed below the text box Fig 2.1 Error Message
  • 8.
    Software Requirements Specificationfor Social Networking Website Registration Page: Fig 3 : Registration Page Validation: All fields are required Match email ID with confirm email ID Match Password with confirm password Error reporting: If validation constraints are not satisfied then an error is displayed alongside the text box Fig 3.1 Error message
  • 9.
    Software Requirements Specificationfor Social Networking Website Home Page : Fig 4 home Page Message Page: Fig 5 Message Page
  • 10.
    Software Requirements Specificationfor Social Networking Website Video Page: Fig 6 Video Page Photo Page : Fig 7 Photo Page
  • 11.
    Software Requirements Specificationfor Social Networking Website Blog Page: Fig 8 Blog Page Bidding Page : Fig 9 Bidding Page Validation: Bid value must be greater than start price
  • 12.
    Software Requirements Specificationfor Social Networking Website Selling Page: Page 10 Selling Page Validation: Start price must be mentioned. 2.6.3 Communications Interfaces To use the social networking system efficiently user need to have an internet connection with a personal computer running with any well established Operating System like Windows or Linux. User needs to have installed Internet browser and email client on his machine for the same. 2.7 System Features The social networking website is for people to get connected, there is also a feature for them to buy and sell products in a trusted friend circle. In addition to this feature the users have the facility to add videos and photos. This website gives a lot of features all at one place. 2.8 System Feature • Creating a new account User is allowed to create his own profile. According to the specifications required by the administrator, the user forms his own profile and submits it to the system. • Updating the account The user is allowed to update his/her account. The administrator updates the profile accordingly. The user is not allowed to keep any mandatory fields blank while updating. For e.g. Name, Last name, occupation etc.
  • 13.
    Software Requirements Specificationfor Social Networking Website • Deleting the account The user, if he/she/, wish to delete the account, the administrator is informed and with the permission of the desired user account is deleted from the system’s database. • Uploading Photographs The user has a facility to upload and share his photographs. • Adding YouTube videos The user can add videos from you tube and share with people. • Blogging The user has the right to write his own blog and publish it. This blog can be read by people in his social circle. • Bidding option The users can place their items they need to sell on this website. The users can also buy items from this website. As this is a social network website one can trust on the quality of the items begin posted. 2.9 Other Nonfunctional Requirements 2.9.1 Performance Requirements • Scalability: System should be able to handle a number of users. For e.g. Handling around thousand users at the same time. • Usability: Simple user interfaces that a layman can understand. • Speed: Speed of the system should be responsive i.e. response to a particular action should be available in short period of time. For e.g. on registering as a new user the notification about the approval is sent immediately to the respective user through email. Updating the account takes few seconds for the changes if the entry is not starred. 2.10 Security Requirements • The new profile formed is validated against the given email address. • The system or the system databases should not be manipulated by the user. In case of any such manipulations by the registered user, strict actions to be taken for the safety of the system.
  • 14.
    Software Requirements Specificationfor Social Networking Website 3. MILESTONE 3 3.1 Design Phase 1. Use case diagrams. Login Page Fig 1 LOGIN PAGE
  • 15.
    Software Requirements Specificationfor Social Networking Website Home Page Fig 2 HOME PAGES
  • 16.
    Software Requirements Specificationfor Social Networking Website Buy Sell Page Fig 3 BUY – SELL PAGE Video Page Fig 4 VIDEO PAGE
  • 17.
    Software Requirements Specificationfor Social Networking Website Blog Page Fig 5 BLOG PAGE
  • 18.
    Software Requirements Specificationfor Social Networking Website 3.1.1 Package Diagram and Deployment Diagram Package Diagram Fig 6 Package Diagram Deployment Diagram
  • 19.
    Software Requirements Specificationfor Social Networking Website Fig 7 Deployment Diagram 3.1.2 Database Schema design REGISTER TABLE USER_ID PASSWORD FIRST_NAME LAST_NAME GENDER DOB ADDRESS USER_ ID IS THE PRIMARY KEY FRIEND LIST TABLE USER_ID FRIEND_USER_ID USER_ID IS THE FOREIGN KEY REFERRED FROM REGISTER TABLE
  • 20.
    Software Requirements Specificationfor Social Networking Website VIDEO TABLE USER_ID URL USER_ID IS THE FOREIGN KEY REFERRED FROM REGISTER TABLE PHOTO TABLE USER_ID LINK USER_ID IS THE FOREIGN KEY REFERRED FROM REGISTER TABLE BLOGGING TABLE USER_ID TITLE CONTENTS DATE_OF_CREATION USER_ID IS THE FOREIGN KEY REFERRED FROM REGISTER TABLE BUY TABLE USER_ID LIST_OF_PRODUCTS START_PRICE BIDDER_ID BID_PRICE USER_ID IS THE FOREIGN KEY REFERRED FROM REGISTER TABLE SELL_TABLE USER_ID IMAGE_LINK DESCRIPTION START_PRICE LIST_OF_PRODUCTS
  • 21.
    Software Requirements Specificationfor Social Networking Website USER_ID IS THE FOREIGN KEY REFERRED FROM REGISTER TABLE MESSAGE TABLE USER_ID RECEIVER_ID MESSAGES USER_ID IS THE FOREIGN KEY REFERRED FROM REGISTER TABLE 3.1.3 Database work All the database queries that will be required for the project have been completed. The structure of the database is subject to change according to the requirements of the project and the need to incorporate new features or update existing ones. Some changes have been made to the existing database queries: 1. Change made to the register table Register_table query CREATE TABLE register_table( user_id VARCHAR( 20 ) NOT NULL , password VARCHAR( 30 ) NOT NULL , first_name VARCHAR( 50 ) NOT NULL , last_name VARCHAR( 50 ) NOT NULL , gender VARCHAR( 10 ) NOT NULL , date_of_birth VARCHAR(20) NOT NULL , street VARCHAR(20) NOT NULL , city VARCHAR(20) NOT NULL , state VARCHAR(20) NOT NULL , zip integer(20) NOT NULL , country VARCHAR(20) NOT NULL , email VARCHAR(20) NOT NULL , PRIMARY KEY ( user_id ) ) ENGINE = MYISAM Friend_list table CREATE TABLE friend_list (
  • 22.
    Software Requirements Specificationfor Social Networking Website user_id VARCHAR( 20 ) NOT NULL , friend_user_id VARCHAR( 20 ) NOT NULL , CONSTRAINT user_id_fk FOREIGN KEY(user_id) REFERENCES register_table(user_id) ON DELETE CASCADE, CONSTRAINT friend_user_id_fk FOREIGN KEY(friend_user_id) REFERENCES register_table(user_id) ON DELETE CASCADE ) ENGINE = MYISAM ; The register table query that was mentioned earlier was modified to add the other details like gender,street etc. These values will be used to display the data on the user profile page. 2 .Change made to the videos table query CREATE TABLE video ( user_id VARCHAR( 20 ) NOT NULL , video_id VARCHAR( 20 ) NOT NULL , UNIQUE(video_id), CONSTRAINT user_id_fk FOREIGN KEY(user_id) REFERENCES register_table(user_id) ON DELETE CASCADE ) ENGINE = MYISAM ; The Video table will now have a video_id unique attribute to disallow redundant data into the database. All other details have been implemented dynamically using the youtube API. 3. Changes made to the message table query CREATE TABLE message ( Seq INT NOT NULL AUTO_INCREMENT, user_id VARCHAR( 20 ) NOT NULL , receiver_user_id VARCHAR( 20 ) NOT NULL , message VARCHAR( 350 ) NOT NULL, PRIMARY KEY(seq), CONSTRAINT user_id_fk FOREIGN KEY(user_id) REFERENCES register_table(user_id) ON DELETE CASCADE, CONSTRAINT receiver_user_id_fk FOREIGN KEY(receiver_user_id) REFERENCES register_table(user_id) ON DELETE CASCADE ) ENGINE = MYISAM
  • 23.
    Software Requirements Specificationfor Social Networking Website The message table now limits the maximum number of characters for a single message to be 350 characters. This change was made to save space utilized and the memory footprint of our project. Another change made was adding the sequence attribute which is the primary key of the message table. This was added because data base inconsistency was occurring during the actual implementation phase. 4. Changes made to the blog table query: CREATE TABLE blog ( user_id VARCHAR( 20 ) NOT NULL , title VARCHAR( 100 ) NOT NULL, contents LONGBLOB NOT NULL, date_of_creation DATE NOT NULL, CONSTRAINT user_id_blog_fk FOREIGN KEY(user_id) REFERENCES register_table(user_id) ON DELETE CASCADE ) ENGINE = MYISAM ; The actual contents of the blog are now stored with the data type CLOB instead of LONGBLOB because CLOB satisfies all our requirements and saves some memory too. 3.2 Programmer’s Point of View The earlier section covers the schema of the project with the design of the tables being created. For all pages we are going to use PHP and HTML as frontend and MySQL as backend. Login Page: We are going to verify the login credentials from register table. If user enters valid information he/she will get logged in and home page will get displayed. If person is new user he will select Register page option. Register Page: Register page will take basic user details and after checking all the values (eg. Empty values, Invalid Password etc.) It will insert all the values in the register table. After successful inserts, user will get directed to login page. Home Page: On the home page, we will have friends list displayed in html table on the right side of page and all these values will be retrieved from friends table. This page will also have links to pages like videos, blogs etc. The middle part of home page will have entries displayed from register table. Edit profile page:
  • 24.
    Software Requirements Specificationfor Social Networking Website Once the user has logged on, he can change the profile details by using the edit profile page. When the user reaches this page, data will be obtained from the register table (select query on the register table) and displayed in the respective text boxes. The user could change these details if he wishes to do so. After he finishes editing the details he can click the update button. When this button is clicked the new details will be updated in the register table. These new details will be selected from the register table during future references. Video Page: For video page we are going to use YouTube API. We will have search video option. After searching the videos, option will be provided to user for adding the video to his/her profile. For this functionality will add the ‘Embed’ details for that video will get added to video tables. All the profile videos will get displayed on the right hand side of the page. Image Page: On the image page we will have browse button. User will select the image file from his local machine and click on add Image. After adding the image, the image will be stored in the images folder on the server. And the URL of that image will be stored in the images tables. Below the browse button, all the images added for the current user will get displayed from images table. Sell page: This page will allow the user to add the image of the product he wishes to sell. The uploaded image would be stored on the server and the image link would be saved in the sell table. Along with the product image the description of the product and the start price is entered in the sell table. The sell page would also have the option of adding more products if the user wishes to sell. In this scenario the entries would be added in the sell table. If the user wishes to see all the items which are up for sale, the user can click on the link “List Of All Items” .All the information about the products would be retrieved from the sell table. Buy Page: This page shows the Interface through which the user can Bid for the products available for the user. This page requires some validations like for example, the product seller must provide with an initial price. The bid value must be greater than the starting price. When the user selects the product to be bided from the drop down menu a query is fired to the buy table in the database which then retrieves the image and the corresponding details of the product and displays it on the right side. The user enters the bid value and selects buy to place the bid for the product. Now if the bid value is maximum and suitable then it is notified to the seller user to accept the bid or reject it. If the seller accepts it then the product is registered in the user’s name that bids for it and hence owns the product. Blogging Page:
  • 25.
    Software Requirements Specificationfor Social Networking Website The blogging page would give you a create new blog form. The user will enter the title of the blog and the contents of the blog in the respective text boxes. After entering the user will click the create button. When the create button is clicked the title of the blog and the contents of the blog will be saved in the blog table. All previously stored blogs will be retrieved from the blog table and displayed below to create new blog form. 3.3 Functional Break Down of Social Networking Website:
  • 26.
    Software Requirements Specificationfor Social Networking Website
  • 27.
    Software Requirements Specificationfor Social Networking Website 3.4 Work Distribution of the Project: Designing phase: 1.Samarth Save 2.Tauseef Jamadar High Level 3.Swapnil Deo Design 4.Vaibhav Chitnavis 5.Abhishek Iyer
  • 28.
    Software Requirements Specificationfor Social Networking Website Implementation phase: Social Networking Website Tauseef Jamadar Samarth Save Vaibhav Chitnavis Abhishek Iyer Swapnil Deo Photos Page and login User Profile Blogging page, Buy page Video Page and edit Page and Sell registration with and profile with page with with Validation messaging validation validation validation • Low level design depends on the changes and improvement done during the implementation phase Testing Phase: Testing phase will be done by interchanging the pages in the group. Biding page : Samarth Save. Video page : Tauseef Jamadar. User profile: Swapnil Deo Blogging : Vaibhav Chitnavis Photos page: Abhishek Iyer
  • 29.
    Software Requirements Specificationfor Social Networking Website 3.5 Planning Chart for Social Networking Website Weeks 1 2 3 4 5 4 Days of work (approximately 2 1 2 3 4 1 2 3 4 1 2 3 4 1 2 3 4 1 2 3 4 hours each) • Requirements Analysis Understanding The primary needs • Design & Review. High Level Design (HLD) HLD Review Low Level Design (LLD) LLD Review. Coding and Reviews Testing