Copyright © 2020, Oracle and/or its affiliates
Using Oracle’s Converged “AI”
Database to Pick a Good but
Inexpensive Bottle of Wine
#converged-ai-database
Brendan Tierney
Oracle ACE Director,
Author, etc.
Jeff Smith
PM, SQL
Developer, REST,
etc.,
Charlie Berger
PM, Oracle
Machine Learning
Starts at 9 am ET
2 Copyright © 2020, Oracle and/or its affiliates | Confidential: Internal/Restricted/Highly Restricted [Date]
Brendan Tierney
President, Oralytics
Brendan Tierney is an Oracle ACE
Director and Ground Breaker Ambassador.
He is based in Dublin Ireland, and has
been working with Oracle products since
Oracle v5 Database, Forms 2.3, RPT, etc.
Most of the past 27 years he has been
working in the area of big data, analytics
and machine learning, with a focus on
building solutions.
About your presenters:
Charlie Berger
Sr. Director Product
Management, Machine
Learning, AI and Cognitive Analytics
Charlie has been working in the field of
machine learning, statistical and data
analysis for over 30 years. He joined Oracle
in 1999 during the acquisition of Thinking
Machines Corporation. @CharlieDataMine
@brendantierney
3 Copyright © 2020, Oracle and/or its affiliates | Confidential: Internal/Restricted/Highly Restricted [Date]
Jeff Smith
Master Product Manager
Jeff is the Product Manager at Oracle
for SQL Developer, SQLcl, SQL
Developer Data Modeler, and REST
Data Services (ORDS). Jeff has
worked with database tools for
business analysts, developers, and the
DBAs for 20 years.
About your presenters:
@oraclesqldev
@oraclesqlcl @oracleREST
Goal
Share an simple, fun use case that highlights the “art of the
possible” in the Oracle “Converged” Database using popular tools
and SQL.
Copyright © 2020 Oracle and/or its affiliates.
Oracle Database Converged Features
Oracle Machine Learning
Copyright © 2020 Oracle and/or its affiliates.
Oracle Mission Statement
“Our mission is to help people see data in
new ways, discover insights, unlock
endless possibilities”
© 2020 Oracle - Portland OUG Training Day 10/22/2020Copyright © 2020 Oracle and/or its affiliates.
Using Oracle’s Converged “AI” Database to
Pick a Good but Inexpensive Bottle of Wine
Share a simple and fun use case:
SQL Developer
Import data
Oracle Data Miner
Explore data
Identify key attributes
Build predictive ML models
Apply ML models for predictions
APEX
Further investigate insights and predictions
SQLDEV/ORDS
Deploy ML Model using Oracle REST API (optional)Copyright © 2020 Oracle and/or its affiliates.
Copyright © 2020 Oracle and/or its affiliates.
Copyright © 2020 Oracle and/or its affiliates.
Copyright © 2020 Oracle and/or its affiliates.
Copyright © 2020 Oracle and/or its affiliates.
* Coming soon
Oracle Machine Learning
Oracle Machine Learning extends
Oracle Database(s) and enables users
to build “AI” applications and
analytics dashboards
OML delivers powerful in-database
machine learning algorithms,
automated ML functionality, and
integration with open source Python
and R.
Copyright © 2020 Oracle and/or its affiliates.
Oracle Machine Learning
OML Services*
Model Deployment and Management,
Cognitive Image and Text
OML4SQL
SQL API
OML4Py*
Python API
OML4R
R API
OML Notebooks
with Apache Zeppelin on
Autonomous Database
OML4Spark
R API on Big Data
Oracle Data Miner
Oracle SQL Developer extension
OML AutoML UI*
Code-free interface on Autonomous Database
CLASSIFICATION
Naïve Bayes
Logistic Regression (GLM)
Decision Tree
Random Forest
Neural Network
SupportVector Machine
Explicit Semantic Analysis
CLUSTERING
Hierarchical K-Means
Hierarchical O-Cluster
Expectation Maximization (EM)
ANOMALY DETECTION
One-Class SVM
TIME SERIES
Forecasting - Exponential Smoothing
Includes popular models
e.g. Holt-Winters with trends,
seasonality, irregularity, missing data
REGRESSION
Linear Model
Generalized Linear Model
SupportVector Machine (SVM)
Stepwise Linear regression
Neural Network
ATTRIBUTE IMPORTANCE
Minimum Description Length
Principal Comp Analysis (PCA)
Unsupervised Pair-wise KL Div
CUR decomposition for row & AI
ASSOCIATION RULES
A priori/ market basket
PREDICTIVE QUERIES
Predict, cluster, detect, features
SQL ANALYTICS
SQL Windows
SQL Patterns
SQL Aggregates
Oracle Machine Learning Algorithms
FEATURE EXTRACTION
Principal Comp Analysis (PCA)
Non-negative Matrix Factorization
Singular Value Decomposition (SVD)
Explicit Semantic Analysis (ESA)
TEXT MINING SUPPORT
Algorithms support text
Tokenization and theme extraction
Explicit Semantic Analysis (ESA) for
document similarity
STATISTICAL FUNCTIONS
Basic statistics: min, max,
median, stdev, t-test, F-test, Pearson’s,
Chi-Sq, ANOVA, etc.
R & PYTHON
Third-party R & Python Packages
through Embedded Execution
Spark MLlib algorithm integration
MODEL DEPLOYMENT &
MONITORING
SQL—1st Class Objects
Oracle RESTful API (ORDS)
OML Services
X1
X2
A1 A2 A3 A4 A5 A6 A7
Includes support for Partitioned Models,Transactional data and aggregations, Unstructured
data, Geo-spatial data, Graph data. etc, * Coming soon
* Coming soon
Copyright © 2020 Oracle and/or its affiliates.
Determine Best Wine for Under $30
Build machine learning (ML) model in ADW to predict good, inexpensive wines using in-
Database OML algorithms
BEGIN
DBMS_DATA_MINING.CREATE_MODEL(
model_name => 'Wine_CLASS_MODEL',
mining_function => dbms_data_mining.classification,
data_table_name => ''Wine_TRAIN_DATA',
case_id_column_name => 'ID',
target_column_name => 'POINTS_BIN',
settings_table_name => 'Wine_build_settings');
END;
/
Apply ML model using SQL query to predict a likely good, inexpensive wine
SELECT PREDICTION_PROBABILITY(Wine_CLASS_MODEL, 'GT_90_POINTS'
USING 25 as PRICE, ‘MALBEC' as VARIETY, ‘SPAIN' as COUNTRY)
FROM dual;
Using Machine Learning SQL Model Build & Model Prediction
14
Copyright © 2020 Oracle and/or its affiliates.
CRISP-DM Methodology
Six Major Steps
https://en.wikipedia.org/wiki/Cross-industry_standard_process_for_data_miningCopyright © 2020 Oracle and/or its affiliates.
DATA UNDERSTANDING
DATA PREPARATION
MODELING
EVALUATION
DEPLOYMENT
BUSINESS UNDERSTANDING
CRISP-DM Methodology
Six Major Steps
https://en.wikipedia.org/wiki/Cross-industry_standard_process_for_data_miningCopyright © 2020 Oracle and/or its affiliates.
DATA UNDERSTANDING
Assemble the “right data”
Data profiling
• Data visualization
• Univariate statistics/group by
• Bi-variate statistics
DATA PREPARATION
Sampling/Stratified
Algorithm req’d transforms
• Auto Data Preparation
• MissingValues, Binning, Normalization,
etc.
• Unstructured data
• Aggregations
Domain specific transforms
• “Engineered Features”
Features Selection
MODELING
Algorithm settings/defaults
• Stratified sampling
• Feature selection
• Build model(s)
EVALUATION
Model evaluation
Model comparison
Model selection
DEPLOYMENT
In-DB ML model apply
• Real-time ML apply
• In-database, REST
Embed methodology
• Applications
• Dashboards
BUSINESS UNDERSTANDING
Well-defined
business problem
CRISP-DM Methodology
Six Major Steps
https://en.wikipedia.org/wiki/Cross-industry_standard_process_for_data_miningCopyright © 2020 Oracle and/or its affiliates.
DATA UNDERSTANDING
Assemble the “right data”
Data profiling
• Data visualization
• Univariate statistics/group by
• Bi-variate statistics
DATA PREPARATION
Sampling/Stratified
Algorithm req’d transforms
• Auto Data Preparation
• MissingValues, Binning, Normalization,
etc.
• Unstructured data
• Aggregations
Domain specific transforms
• “Engineered Features”
Features Selection
MODELING
Algorithm settings/defaults
• Stratified sampling
• Feature selection
• Build model(s)
EVALUATION
Model evaluation
Model comparison
Model selection
DEPLOYMENT
In-DB ML model apply
• Real-time ML apply
• In-database, REST
Embed methodology
• Applications
• Dashboards
BUSINESS UNDERSTANDING
Well-defined
business problem
*Automated and/or system defaults
Copyright © 2020 Oracle and/or its affiliates.
Copyright © 2020 Oracle and/or its affiliates.
Copyright © 2020 Oracle and/or its affiliates.
Copyright © 2020 Oracle and/or its affiliates.
Copyright © 2020 Oracle and/or its affiliates.
Copyright © 2020 Oracle and/or its affiliates.
Copyright © 2020 Oracle and/or its affiliates.
Copyright © 2020 Oracle and/or its affiliates.
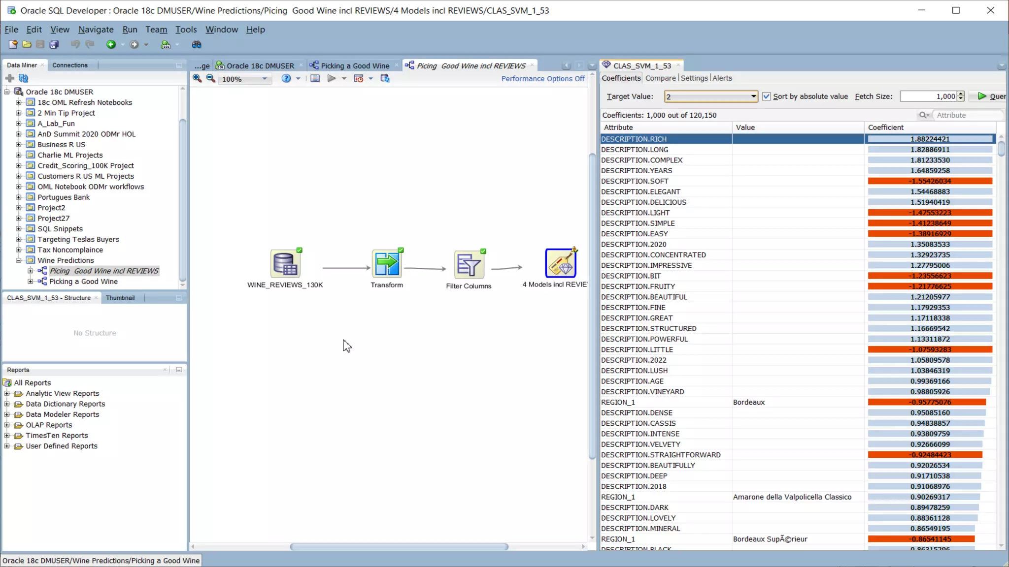
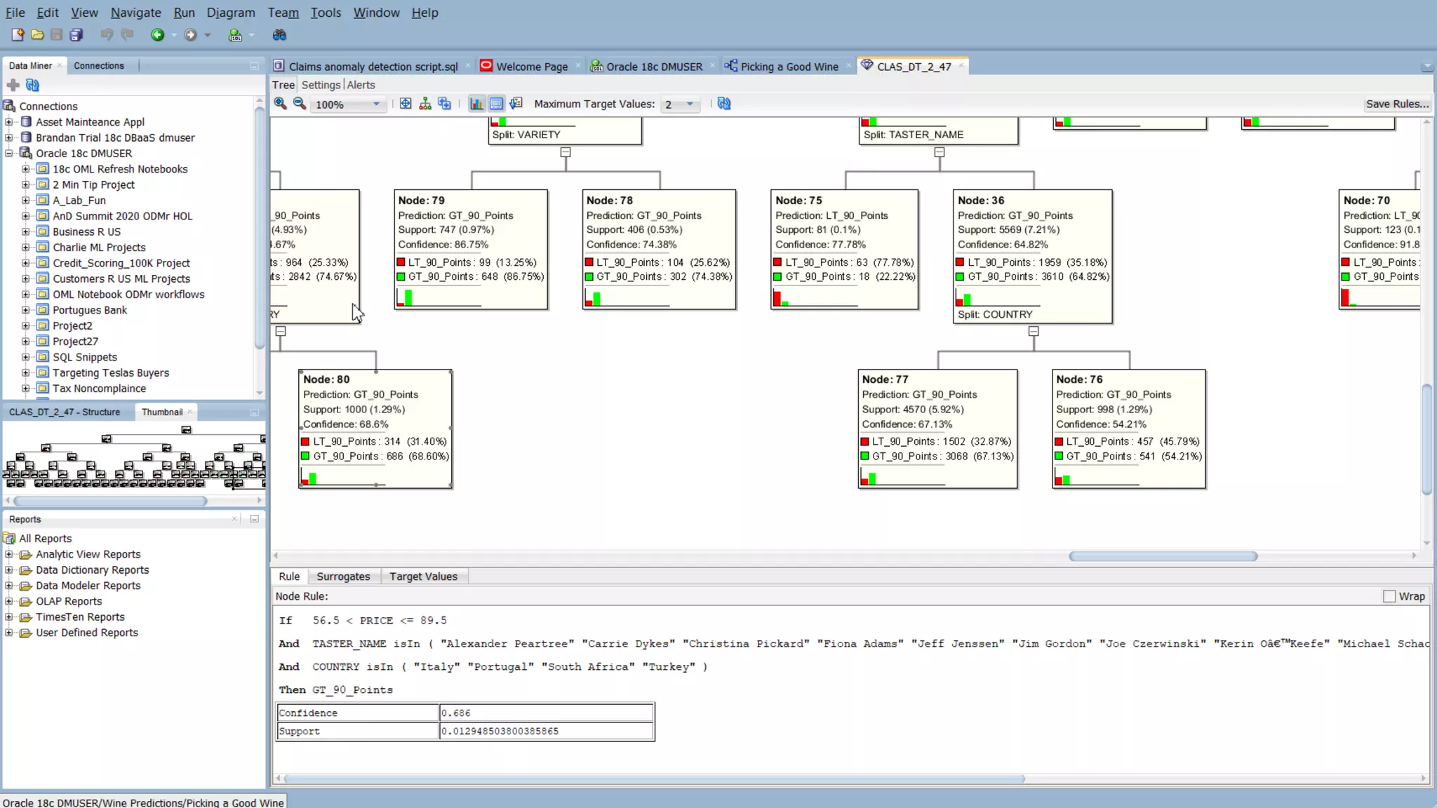
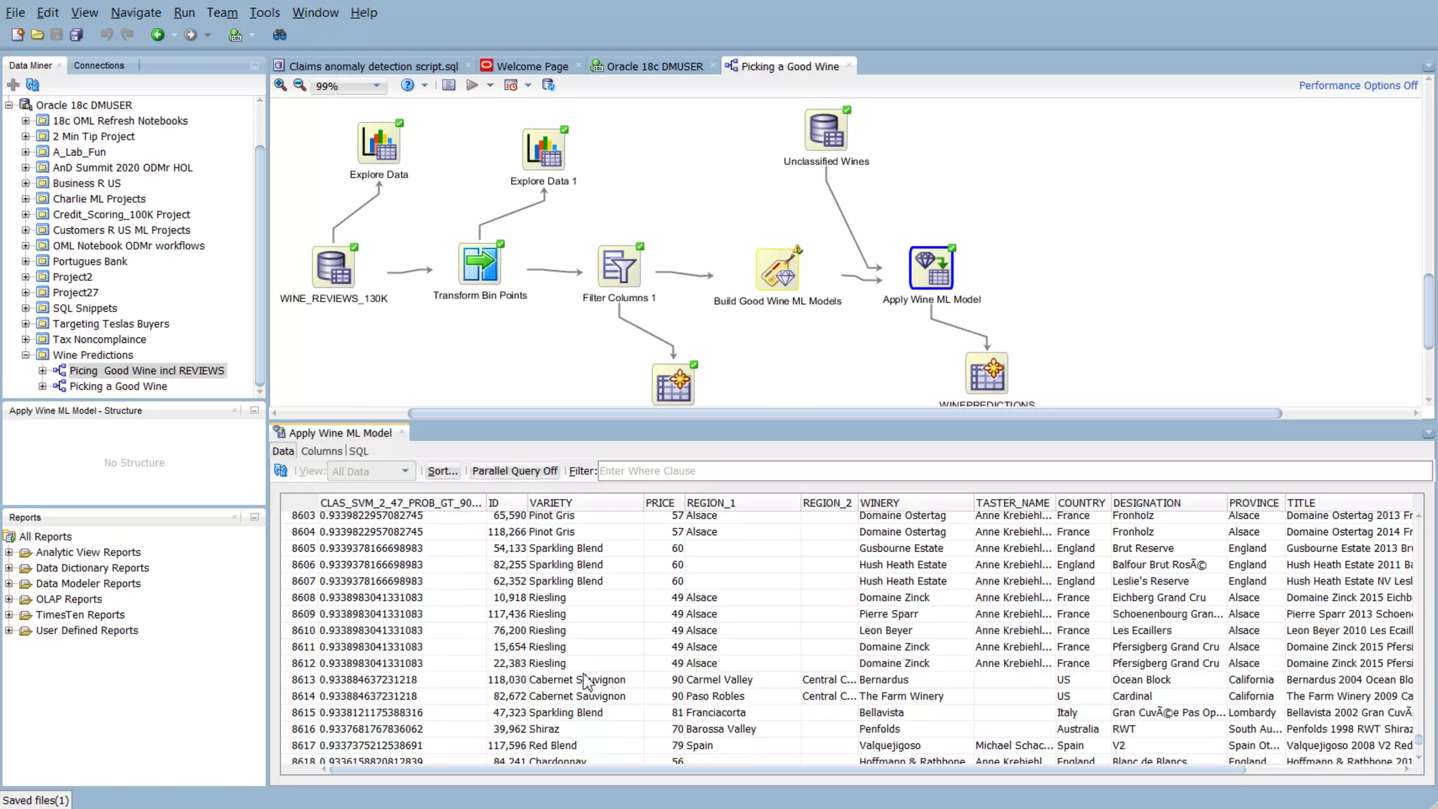
ML Model Build
ML Model Apply
Prediction Probabilities
Wait, there is more!
Copyright © 2020 Oracle and/or its affiliates.
Oracle Machine Learning
Key Features:
• Collaborative UI for data
scientist and analysts
• Packaged with Autonomous
Databases
• Quick start Example notebooks
• Easy access to shared notebooks,
templates, permissions, scheduler,
etc.
• OML4SQL
• OML4Py coming soon
• Supports deployment of OML
models
Machine Learning Notebooks included in Autonomous Databases
Copyright © 2020 Oracle and/or its affiliates.
Oracle APEX
Copyright © 2020 Oracle and/or its affiliates.
Deployment using APEX
Oracle APEX
to query and
distribute
insights and
predictions
Apply the Models to Predict “BestWines”
Copyright © 2019 Oracle and/or its affiliates.
Predictions
Copyright © 2020 Oracle and/or its affiliates.
Copyright © 2020 Oracle and/or its affiliates.
Real-time Wine Recommendation App +
OpenDiningTable App
3
Copyright © 2020 Oracle and/or its affiliates.
Copyright © 2020 Oracle and/or its affiliates.
Copyright © 2020 Oracle and/or its affiliates.
ML Model Deployment via ORDS REST API
Launch Development APEX
Copyright © 2020 Oracle and/or its affiliates.
ML Model Deployment via ORDS REST API
Launch RESTful Services
Copyright © 2020 Oracle and/or its affiliates.
ML Model Deployment via ORDS REST API
Helpful example templates
provided
Copyright © 2020 Oracle and/or its affiliates.
ML Model Deployment via ORDS REST API
RESTful API for calling
OML model to make predictions
Copyright © 2020 Oracle and/or its affiliates.
Congratulations!
You are now an
“Oracle Data Scientist”!
Data Scientist
Copyright © 2020 Oracle and/or its affiliates.
Relevant Resources/Links
Oracle Machine Learning Blog with 3 Hands-on Labs
https://blogs.oracle.com/machinelearning/
• Hands-0n Lab: How to Pick a Good Wine for $30< using Oracle
Autonomous Database, Oracle Machine Learning, APEX,
Oracle Analytics Cloud and REST Services
• Learn How to Use Oracle Data Miner UI in 45 Minutes
• Hands-on Lab: Learn to Use Oracle Machine Learning Notebooks
OML on Autonomous Database Workshop
https://oracle.github.io/learning-library/workshops/adwc4dev/?lab=introduction
Oracle Machine Learning Overview:
From Oracle Data Professional to Oracle Data Scientist!
https://www.youtube.com/watch?time_continue=1&v=
jFBMhOapGL8&feature=emb_logo
Relevant Resources/Links
Google: Oracle DatabaseVM
https://www.oracle.com/downloads/developer-vm/community-downloads.html
41
Copyright © 2020 Oracle and/or its affiliates.
For More Information
Google: Oracle SQL Developer
Oracle.com/SQLDeveloper
42
Copyright © 2020 Oracle and/or its affiliates.
For More Information
Google: Oracle REST Services (ORDS)
https://www.oracle.com/database/technologies/appdev/rest.html
43
Copyright © 2020 Oracle and/or its affiliates.
For More Information
Google: Oracle Machine Learning
Oracle.com/MachineLearning
44
Copyright © 2020 Oracle and/or its affiliates.
ThankYou
Charlie Berger, charlie.berger@oracle.com
@CharlieDataMine
Jeff Smith, jeff.d.smith@oracle.com, @oraclesqldev
@oraclesqlcl @oracleREST
Brendan Tierney, brendan.tierney@oralytics.com,
@brendantierney
46 Copyright © 2020, Oracle and/or its affiliates | Confidential: Internal/Restricted/Highly Restricted [Date]
Coming up at 10am ET…
Spatial Technologies -
@Home and Everywhere
Else on the Map
with
David Lapp &
Tim Vlamis
Break time!
Remember to take the Dev Gym
quizzes to receive your certificate
of completion.
Also, please complete the
feedback form for the previous
session by 10:15am ET
… links in the Zoom chat
47 Copyright © 2020, Oracle and/or its affiliates | Confidential: Internal/Restricted/Highly Restricted
[Date]

Oracle Database House Party_Oracle Machine Learning to Pick a Good Inexpensive Bottle of Wine

  • 1.
    Copyright © 2020,Oracle and/or its affiliates Using Oracle’s Converged “AI” Database to Pick a Good but Inexpensive Bottle of Wine #converged-ai-database Brendan Tierney Oracle ACE Director, Author, etc. Jeff Smith PM, SQL Developer, REST, etc., Charlie Berger PM, Oracle Machine Learning Starts at 9 am ET
  • 2.
    2 Copyright ©2020, Oracle and/or its affiliates | Confidential: Internal/Restricted/Highly Restricted [Date] Brendan Tierney President, Oralytics Brendan Tierney is an Oracle ACE Director and Ground Breaker Ambassador. He is based in Dublin Ireland, and has been working with Oracle products since Oracle v5 Database, Forms 2.3, RPT, etc. Most of the past 27 years he has been working in the area of big data, analytics and machine learning, with a focus on building solutions. About your presenters: Charlie Berger Sr. Director Product Management, Machine Learning, AI and Cognitive Analytics Charlie has been working in the field of machine learning, statistical and data analysis for over 30 years. He joined Oracle in 1999 during the acquisition of Thinking Machines Corporation. @CharlieDataMine @brendantierney
  • 3.
    3 Copyright ©2020, Oracle and/or its affiliates | Confidential: Internal/Restricted/Highly Restricted [Date] Jeff Smith Master Product Manager Jeff is the Product Manager at Oracle for SQL Developer, SQLcl, SQL Developer Data Modeler, and REST Data Services (ORDS). Jeff has worked with database tools for business analysts, developers, and the DBAs for 20 years. About your presenters: @oraclesqldev @oraclesqlcl @oracleREST
  • 4.
    Goal Share an simple,fun use case that highlights the “art of the possible” in the Oracle “Converged” Database using popular tools and SQL. Copyright © 2020 Oracle and/or its affiliates.
  • 5.
    Oracle Database ConvergedFeatures Oracle Machine Learning Copyright © 2020 Oracle and/or its affiliates.
  • 6.
    Oracle Mission Statement “Ourmission is to help people see data in new ways, discover insights, unlock endless possibilities” © 2020 Oracle - Portland OUG Training Day 10/22/2020Copyright © 2020 Oracle and/or its affiliates.
  • 7.
    Using Oracle’s Converged“AI” Database to Pick a Good but Inexpensive Bottle of Wine Share a simple and fun use case: SQL Developer Import data Oracle Data Miner Explore data Identify key attributes Build predictive ML models Apply ML models for predictions APEX Further investigate insights and predictions SQLDEV/ORDS Deploy ML Model using Oracle REST API (optional)Copyright © 2020 Oracle and/or its affiliates.
  • 8.
    Copyright © 2020Oracle and/or its affiliates.
  • 9.
    Copyright © 2020Oracle and/or its affiliates.
  • 10.
    Copyright © 2020Oracle and/or its affiliates.
  • 11.
    Copyright © 2020Oracle and/or its affiliates.
  • 12.
    * Coming soon OracleMachine Learning Oracle Machine Learning extends Oracle Database(s) and enables users to build “AI” applications and analytics dashboards OML delivers powerful in-database machine learning algorithms, automated ML functionality, and integration with open source Python and R. Copyright © 2020 Oracle and/or its affiliates. Oracle Machine Learning OML Services* Model Deployment and Management, Cognitive Image and Text OML4SQL SQL API OML4Py* Python API OML4R R API OML Notebooks with Apache Zeppelin on Autonomous Database OML4Spark R API on Big Data Oracle Data Miner Oracle SQL Developer extension OML AutoML UI* Code-free interface on Autonomous Database
  • 13.
    CLASSIFICATION Naïve Bayes Logistic Regression(GLM) Decision Tree Random Forest Neural Network SupportVector Machine Explicit Semantic Analysis CLUSTERING Hierarchical K-Means Hierarchical O-Cluster Expectation Maximization (EM) ANOMALY DETECTION One-Class SVM TIME SERIES Forecasting - Exponential Smoothing Includes popular models e.g. Holt-Winters with trends, seasonality, irregularity, missing data REGRESSION Linear Model Generalized Linear Model SupportVector Machine (SVM) Stepwise Linear regression Neural Network ATTRIBUTE IMPORTANCE Minimum Description Length Principal Comp Analysis (PCA) Unsupervised Pair-wise KL Div CUR decomposition for row & AI ASSOCIATION RULES A priori/ market basket PREDICTIVE QUERIES Predict, cluster, detect, features SQL ANALYTICS SQL Windows SQL Patterns SQL Aggregates Oracle Machine Learning Algorithms FEATURE EXTRACTION Principal Comp Analysis (PCA) Non-negative Matrix Factorization Singular Value Decomposition (SVD) Explicit Semantic Analysis (ESA) TEXT MINING SUPPORT Algorithms support text Tokenization and theme extraction Explicit Semantic Analysis (ESA) for document similarity STATISTICAL FUNCTIONS Basic statistics: min, max, median, stdev, t-test, F-test, Pearson’s, Chi-Sq, ANOVA, etc. R & PYTHON Third-party R & Python Packages through Embedded Execution Spark MLlib algorithm integration MODEL DEPLOYMENT & MONITORING SQL—1st Class Objects Oracle RESTful API (ORDS) OML Services X1 X2 A1 A2 A3 A4 A5 A6 A7 Includes support for Partitioned Models,Transactional data and aggregations, Unstructured data, Geo-spatial data, Graph data. etc, * Coming soon * Coming soon Copyright © 2020 Oracle and/or its affiliates.
  • 14.
    Determine Best Winefor Under $30 Build machine learning (ML) model in ADW to predict good, inexpensive wines using in- Database OML algorithms BEGIN DBMS_DATA_MINING.CREATE_MODEL( model_name => 'Wine_CLASS_MODEL', mining_function => dbms_data_mining.classification, data_table_name => ''Wine_TRAIN_DATA', case_id_column_name => 'ID', target_column_name => 'POINTS_BIN', settings_table_name => 'Wine_build_settings'); END; / Apply ML model using SQL query to predict a likely good, inexpensive wine SELECT PREDICTION_PROBABILITY(Wine_CLASS_MODEL, 'GT_90_POINTS' USING 25 as PRICE, ‘MALBEC' as VARIETY, ‘SPAIN' as COUNTRY) FROM dual; Using Machine Learning SQL Model Build & Model Prediction 14 Copyright © 2020 Oracle and/or its affiliates.
  • 15.
    CRISP-DM Methodology Six MajorSteps https://en.wikipedia.org/wiki/Cross-industry_standard_process_for_data_miningCopyright © 2020 Oracle and/or its affiliates. DATA UNDERSTANDING DATA PREPARATION MODELING EVALUATION DEPLOYMENT BUSINESS UNDERSTANDING
  • 16.
    CRISP-DM Methodology Six MajorSteps https://en.wikipedia.org/wiki/Cross-industry_standard_process_for_data_miningCopyright © 2020 Oracle and/or its affiliates. DATA UNDERSTANDING Assemble the “right data” Data profiling • Data visualization • Univariate statistics/group by • Bi-variate statistics DATA PREPARATION Sampling/Stratified Algorithm req’d transforms • Auto Data Preparation • MissingValues, Binning, Normalization, etc. • Unstructured data • Aggregations Domain specific transforms • “Engineered Features” Features Selection MODELING Algorithm settings/defaults • Stratified sampling • Feature selection • Build model(s) EVALUATION Model evaluation Model comparison Model selection DEPLOYMENT In-DB ML model apply • Real-time ML apply • In-database, REST Embed methodology • Applications • Dashboards BUSINESS UNDERSTANDING Well-defined business problem
  • 17.
    CRISP-DM Methodology Six MajorSteps https://en.wikipedia.org/wiki/Cross-industry_standard_process_for_data_miningCopyright © 2020 Oracle and/or its affiliates. DATA UNDERSTANDING Assemble the “right data” Data profiling • Data visualization • Univariate statistics/group by • Bi-variate statistics DATA PREPARATION Sampling/Stratified Algorithm req’d transforms • Auto Data Preparation • MissingValues, Binning, Normalization, etc. • Unstructured data • Aggregations Domain specific transforms • “Engineered Features” Features Selection MODELING Algorithm settings/defaults • Stratified sampling • Feature selection • Build model(s) EVALUATION Model evaluation Model comparison Model selection DEPLOYMENT In-DB ML model apply • Real-time ML apply • In-database, REST Embed methodology • Applications • Dashboards BUSINESS UNDERSTANDING Well-defined business problem *Automated and/or system defaults
  • 18.
    Copyright © 2020Oracle and/or its affiliates.
  • 19.
    Copyright © 2020Oracle and/or its affiliates.
  • 20.
    Copyright © 2020Oracle and/or its affiliates.
  • 21.
    Copyright © 2020Oracle and/or its affiliates.
  • 22.
    Copyright © 2020Oracle and/or its affiliates.
  • 23.
    Copyright © 2020Oracle and/or its affiliates.
  • 24.
    Copyright © 2020Oracle and/or its affiliates.
  • 25.
    Copyright © 2020Oracle and/or its affiliates. ML Model Build ML Model Apply Prediction Probabilities
  • 26.
    Wait, there ismore! Copyright © 2020 Oracle and/or its affiliates.
  • 27.
    Oracle Machine Learning KeyFeatures: • Collaborative UI for data scientist and analysts • Packaged with Autonomous Databases • Quick start Example notebooks • Easy access to shared notebooks, templates, permissions, scheduler, etc. • OML4SQL • OML4Py coming soon • Supports deployment of OML models Machine Learning Notebooks included in Autonomous Databases Copyright © 2020 Oracle and/or its affiliates.
  • 28.
    Oracle APEX Copyright ©2020 Oracle and/or its affiliates.
  • 29.
    Deployment using APEX OracleAPEX to query and distribute insights and predictions Apply the Models to Predict “BestWines” Copyright © 2019 Oracle and/or its affiliates. Predictions Copyright © 2020 Oracle and/or its affiliates.
  • 30.
    Copyright © 2020Oracle and/or its affiliates.
  • 31.
    Real-time Wine RecommendationApp + OpenDiningTable App 3 Copyright © 2020 Oracle and/or its affiliates.
  • 33.
    Copyright © 2020Oracle and/or its affiliates.
  • 34.
    Copyright © 2020Oracle and/or its affiliates.
  • 35.
    ML Model Deploymentvia ORDS REST API Launch Development APEX Copyright © 2020 Oracle and/or its affiliates.
  • 36.
    ML Model Deploymentvia ORDS REST API Launch RESTful Services Copyright © 2020 Oracle and/or its affiliates.
  • 37.
    ML Model Deploymentvia ORDS REST API Helpful example templates provided Copyright © 2020 Oracle and/or its affiliates.
  • 38.
    ML Model Deploymentvia ORDS REST API RESTful API for calling OML model to make predictions Copyright © 2020 Oracle and/or its affiliates.
  • 39.
    Congratulations! You are nowan “Oracle Data Scientist”! Data Scientist Copyright © 2020 Oracle and/or its affiliates.
  • 40.
    Relevant Resources/Links Oracle MachineLearning Blog with 3 Hands-on Labs https://blogs.oracle.com/machinelearning/ • Hands-0n Lab: How to Pick a Good Wine for $30< using Oracle Autonomous Database, Oracle Machine Learning, APEX, Oracle Analytics Cloud and REST Services • Learn How to Use Oracle Data Miner UI in 45 Minutes • Hands-on Lab: Learn to Use Oracle Machine Learning Notebooks OML on Autonomous Database Workshop https://oracle.github.io/learning-library/workshops/adwc4dev/?lab=introduction Oracle Machine Learning Overview: From Oracle Data Professional to Oracle Data Scientist! https://www.youtube.com/watch?time_continue=1&v= jFBMhOapGL8&feature=emb_logo
  • 41.
    Relevant Resources/Links Google: OracleDatabaseVM https://www.oracle.com/downloads/developer-vm/community-downloads.html 41 Copyright © 2020 Oracle and/or its affiliates.
  • 42.
    For More Information Google:Oracle SQL Developer Oracle.com/SQLDeveloper 42 Copyright © 2020 Oracle and/or its affiliates.
  • 43.
    For More Information Google:Oracle REST Services (ORDS) https://www.oracle.com/database/technologies/appdev/rest.html 43 Copyright © 2020 Oracle and/or its affiliates.
  • 44.
    For More Information Google:Oracle Machine Learning Oracle.com/MachineLearning 44 Copyright © 2020 Oracle and/or its affiliates.
  • 45.
    ThankYou Charlie Berger, charlie.berger@oracle.com @CharlieDataMine JeffSmith, jeff.d.smith@oracle.com, @oraclesqldev @oraclesqlcl @oracleREST Brendan Tierney, brendan.tierney@oralytics.com, @brendantierney
  • 46.
    46 Copyright ©2020, Oracle and/or its affiliates | Confidential: Internal/Restricted/Highly Restricted [Date] Coming up at 10am ET… Spatial Technologies - @Home and Everywhere Else on the Map with David Lapp & Tim Vlamis Break time! Remember to take the Dev Gym quizzes to receive your certificate of completion. Also, please complete the feedback form for the previous session by 10:15am ET … links in the Zoom chat
  • 47.
    47 Copyright ©2020, Oracle and/or its affiliates | Confidential: Internal/Restricted/Highly Restricted [Date]

Editor's Notes

  • #15 Build using Zeppelin notebook?