Developer Experience 2.0
September 27, 2006 @ ODL Summit Seattle
Michael Vorburger.ch, Red Hat
This OpenDaylight SDK presentation is licensed under a Creative Commons Attribution-ShareAlike 4.0 International License.
$ history
The first half of this presentation is a summary of the
“OpenDaylight has Oomph!” presentation from the Mini European
Summit on June 21st 2016 in Berlin (talk video, slides, demo, src),
repeated on a TWS WebEx on July 18th.
The second half is new content based on work since then.
#helpwanted = YOUR contributions most welcome!
Not quite a 5’ Ignite talk (20 @ 15s)
… but close - cram in double slides in ½ the time! ;)
1.Eclipse Setup (10’) Why? What?
How?
2.Code Quality (5’) Checkstyle etc.
3.Dev Build/Deploy (5’) HOT?
4.End2End Tests (5’) Incl. @Inject DI
Join my 3-4pm tomorrow!
This OpenDaylight SDK presentation is licensed under a Creative Commons Attribution-ShareAlike 4.0 International License.
1. Eclipse Setup
based on the Oomph Eclipse Installer
And you just wanted to contribute
your very first open source bug fix
today, not get a black belt in IDE-
ology!
2.What?
2,278,082 Downloads
+10’
1000+
views!
What’s in it for you?
• git clone, import
• Working Set (dyn)
• MAGIC (m2e)
• 20+ Plugins
• 20+ Preferences
• YANG Editor
• Goodies
Eclipse Tips
• Don’t disable Auto Build
• No separate workspaces
• Red? Alt-F5 (mvn), not clean
• Close Projects / Working Sets
Raise questions on dev list
with prefix "[eclipse]", or ping
me IRC/email me, if needed.
Goodies
• EGit
• EGerrit
• Docker & Vagrant; Terminal
• FindBugs, PMD, EclEmma, YEdit, InfiniTest, AnyEdit, ...
EGit
Gerrit
by EGit
• Push to Gerrit
• Fetch from Gerrit
EGerrit
3.How?
2. Code Quality, in IDE
Bug prevention (incl. security);
uniformity lowers friction
What do these have in common?
“Please change import statements to be alphabetically ordered”
“Move comment to previous line, as this will trigger a Sonar warning”
“java.util.Optional preferred over com.google.common.base.Optional”
“Field logger should be called LOG”
...
What do these have in common?
“Please change import statements to be alphabetically ordered”
“Move comment to previous line, as this will trigger a Sonar warning”
“java.util.Optional preferred over com.google.common.base.Optional”
“Field logger should be called LOG”
...
These kind of code review comments on changes
proposed via Gerrit are all a waste of not just 1 but of
2 people’s productive time!
Developer should have already been informed about
anything like this right there while typing it! (Same
principle for post merge Sonar.)
Why Checkstyle/FindBugs/Sonar?
A.Formatting Conventions
1.Shared Code
needs
2. Common Style
B. Find real bugs!
FindBugs’
UC_USELESS_OBJECT
e.g. ovsdb c/42345.
Checkstyle’s System.out (e.g.
netvirt c/43973), and
Exception handling.
Code Quality must be in-IDE
• Eclipse Plugins for Checkstyle autom. installed!
• Even more importantly, autom. m2e pre-configured!!
• Sonar same (Eclipse plugin, config; manually activate)
• My efforts to drive reasonable sensible common
shared set of rules in odl-parent for all of ODL.
Format & Import (Ctrl-Shift-F & O)
Wrong lexicographical order for '...' import. Should be before '...' ?
Just Source > Organize Imports, it works “as expected”, because it’s
correctly configured to “do the right thing” for ODL Checkstyle.
Source > Format is aligned as well.
How-to move existing code to Checkstyle enforcement? Gradually:
1.Bundle by bundle, never entire ODL project (git repo) in one go!
2.Clean all violations and violationSeverity=error (in same change)
3.If a lot of violations, then several Gerrits: split pure cosmetic
(formatting) from impactful (e.g. exception handling changes)
#helpwanted - your projects?
Above based on Gerrit change review experiences in mdsal with Dimension Data’s Brinda Jana, and some work in netvirt by me.
#helpwanted from more projects
Checkstyle - YOUR Plan
ODL Checkstyle++
#helpwanted
@see https://wiki.opendaylight.org/view/EvolvingCheckstyle, and:
1. Contribute controller slf4j logger checks to sevntu-checkstyle! (Contact me)
2. AvoidHidingCauseExceptionCheck & EitherLogOrThrowCheck (c/43331)
3. Upgrade Checkstyle version (incl. Eclipse plugin in eclipse-setup)
4. HiddenField, HideUtilityClassConstructor, InnerAssignment (c/41305)
5. FinalClass, HideUtilityClassConstructor (c/43324)
6. ThrowsCount (c/43329), TrailingComment (c/41084),
7. VisibilityModifier (c/43330)
3. Local Build, Deploy
Bug prevention (incl. security);
uniformity lowers friction
-Pq Quick Build
1. mvn [-o] clean install
7:41 min
2. mvn [-o] -Pq install
1:16 min
Timings from ovsdb, as an example.
-Pq
mvn -Pq install skips:
• Tests compilation
• Unit tests running
• Karaf features testing
• Integration tests running
• Coverage instrumentation
(Jacoco)
• FindBugs analysis
• Checkstyle analysis
• JavaDoc generation
• Source JAR building
• Maven site building
• Invoker, Enforcer
https://git.opendaylight.org/gerrit/#/c/40245/
Deploy changed bundles to Karaf
mvn -o -Pq 
-DaddInstallRepositoryPath=$KARAF/system
install [Eclipse: Shift-Alt-X-M]
dev:restart
https://git.opendaylight.org/gerrit/#/c/40520/
HOT Deploy changed bundles to Karaf
bundle:watch *
Fixed ODL CSS Config handleChangedClass() Code Gen.[Bug 2855, c/40514/, c/40950] …
... but in bundles migrated to OSGi Blueprint this is broken again :-(
#helpwanted, e.g. Aries BP upgrade and/or debug ClassCastException
BUT...
How often do you need to (hot) re-deploy the ODL code
you’re working on, into a full networking environment?
Q: Are you live debugging a sneaky corner case, or
developing? (New feature or functional extensions or
technical refactoring of existing features.)
Are you practicing Test Driven Development (TDD) ?
Test-first, really??
4. Testing
and Dependency Injection (DI)
Kinds of Tests in ODL
#helpwanted
• J/Unit: Internal classes,
Mockito’ing dependencies
(standalone Java)
• Integration: ODL Features,
(Java OSGi Pax Exam)
• CSIT: ODL User Features,
black box, networking
system test (Robot suites)
• End-to-end (e2e) “API” Test
• Cover functionality of 1 bundle
• API, not int. implementation
• Stub required ext. Services
• Assert outcome on system
• Wire BP @Inject w. Guice
• netvirt.aclservice
Highly readable!
Very Important for
tests as literal API
documentation.
Runs FAST & easy to debug!
This JUnit ComparisonFailure
diff view is NOT Eclipse specific;
works in IntelliJ (et al) too. (But
not -currently- in CLI.)
https://github.com/vorburger/xtendbeans
Xtend IDE plugin also
available for IntelliJ
Anti Patterns for well testable code
• Don’t write static method in
anything but the most trivial
helper classes.
• Don’t use the public static
YourThing getInstance()
singleton pattern either.
• Do write small focused utility
classes (without any static)
• Do use Inversion of Control
(IoC) [Fowler]: wire objects
by injecting implementation
by DI (BP/Guice)
Anti Patterns for well written tests
• Use Mockito... sparingly.
(mock Optional?! c/45815)
• Tests that have more Mockito
set up lines than other code:
• Testing too many internals?
• Testing a class that’s too big?
• PowerMock? No… (At least
not for typical functional code.)
PowerMock’s “power”: Test
internals of badly designed
code. In ODL, better to just
refactor what you’re testing.
BTW: Google Truth
Use Google Truth assertThat() instead of JUnit assert* or Hamcrest’s
assertThat => more readable source, better IDE auto completion, and
clearer failure message:
assertThat(some.isInit).named("isInit").isTrue();
http://google.github.io/truth/
Dependency Injection (DI) in ODL
ODL CSS Config
=> OSGi Blueprint XML (BP)
=> BP @Inject Annotations
Less error prone than XML, AND
enables us to re-use std. @Inject
wiring metadata in e2e tests w.o.
BP but e.g. with Google Guice.
Manually wire few OSGi services.
Wiring duplication?
Possible to use e.g. Guice at
RT and not just Test, instead
of BP? And use opportunity
for on-demand instead Proxy
services?
https://github.com/vorburger/
osgi-services-di POC TBD...
class AclServiceModule extends GuiceModule {
@Override protected void configureBindings() {
① bind(AclServiceManager.class)
.to(AclServiceManagerImpl.class);
② bind(AclInterfaceStateListener.class);
class AclServiceTestModule …
…
① bind(DataBroker.class)
.toInstance(DataBrokerTestModule.dataBroker());
② bind(AclClusterUtil.class).toInstance(() -> true);
③ private AclserviceConfig aclServiceConfig() {
aclServiceConfig = mock(AclserviceConfig.class);
Mockito.when(
aclServiceConfig.getSecurityGroupMode())
.thenReturn(SecurityGroupMode.Stateful);
BACKUP SLIDES
Not used in the 30’ presentation (too much)
This OpenDaylight SDK presentation is licensed under a Creative Commons Attribution-ShareAlike 4.0 International License.
$ whoami
Michael Vorburger.ch
@vorburger
What NeXT ?
• Bndtools? The OSGi IDE:
• Instant bundle JAR builder
• Semantic Versioning, in IDE...
• Launchers for lightweight in-
container FAST OSGi integration
testing (Karaf?)
• bnd.bnd ⇐ pom.xml (mvn?)
bnd-based; ODL already uses,
via maven-bundle-plugin.
• Writing e2e “API” Tests
• DI in OSGi with Guice?
• Join my 3-4pm tomorrow!
• #helpwanted
• Code Quality (post CS):
• FindBugs! #helpwanted
• Null analysis?
1.Why?
1.Why?Help - I still have Red X's! (i.e. Eclipse compile errors)
“Eclipse is no longer able to compile OpenDayLight. The reason is three
maven plugins which are used by OpenDayLight but are not integrated
into Eclipse: maven-plugin-plugin, karaf-maven-plugin and maven-
antrun-plugin. This means you will always have Eclipse compile errors in
the project (this could go to up to 100000 errors).
You can use Eclipse for editing easily but to compile the project you
need to open a terminal window and do the compilation (...)”
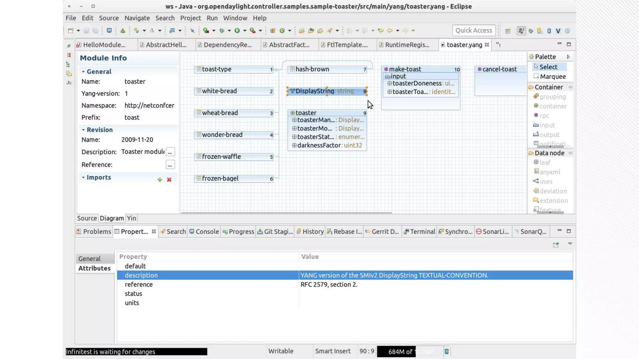
YANG IDE
• Builder
• Folding
• Validation
• Doc Hover
• Formatting
• Highlighting
https://github.com/xored/yang-ide/wiki/Features
• Code Completion
• Comment Toggle
• Navigation (F3)
• Templates
• Outline
Sonar
• Checkstyle VS Sonar? Checks have some overlap (inconsistencies)
• Sonar does not run for Gerrit check builds (could & should it?)
• Sonar in-IDE, same config as on sonar.opendaylight.com:
Contribute!
Eclipse Setup Models project is FLOSS.
Like everything else in OpenDaylight.
Now more easily than ever before:
You can contribute too!

OpenDaylight Developer Experience 2.0

  • 1.
    Developer Experience 2.0 September27, 2006 @ ODL Summit Seattle Michael Vorburger.ch, Red Hat
  • 2.
    This OpenDaylight SDKpresentation is licensed under a Creative Commons Attribution-ShareAlike 4.0 International License. $ history The first half of this presentation is a summary of the “OpenDaylight has Oomph!” presentation from the Mini European Summit on June 21st 2016 in Berlin (talk video, slides, demo, src), repeated on a TWS WebEx on July 18th. The second half is new content based on work since then. #helpwanted = YOUR contributions most welcome!
  • 3.
    Not quite a5’ Ignite talk (20 @ 15s) … but close - cram in double slides in ½ the time! ;)
  • 4.
    1.Eclipse Setup (10’)Why? What? How? 2.Code Quality (5’) Checkstyle etc. 3.Dev Build/Deploy (5’) HOT? 4.End2End Tests (5’) Incl. @Inject DI Join my 3-4pm tomorrow! This OpenDaylight SDK presentation is licensed under a Creative Commons Attribution-ShareAlike 4.0 International License.
  • 5.
    1. Eclipse Setup basedon the Oomph Eclipse Installer
  • 7.
    And you justwanted to contribute your very first open source bug fix today, not get a black belt in IDE- ology!
  • 8.
  • 11.
  • 14.
    What’s in itfor you? • git clone, import • Working Set (dyn) • MAGIC (m2e) • 20+ Plugins • 20+ Preferences • YANG Editor • Goodies
  • 16.
    Eclipse Tips • Don’tdisable Auto Build • No separate workspaces • Red? Alt-F5 (mvn), not clean • Close Projects / Working Sets Raise questions on dev list with prefix "[eclipse]", or ping me IRC/email me, if needed.
  • 17.
    Goodies • EGit • EGerrit •Docker & Vagrant; Terminal • FindBugs, PMD, EclEmma, YEdit, InfiniTest, AnyEdit, ...
  • 18.
  • 19.
    Gerrit by EGit • Pushto Gerrit • Fetch from Gerrit
  • 20.
  • 23.
  • 26.
    2. Code Quality,in IDE Bug prevention (incl. security); uniformity lowers friction
  • 27.
    What do thesehave in common? “Please change import statements to be alphabetically ordered” “Move comment to previous line, as this will trigger a Sonar warning” “java.util.Optional preferred over com.google.common.base.Optional” “Field logger should be called LOG” ...
  • 28.
    What do thesehave in common? “Please change import statements to be alphabetically ordered” “Move comment to previous line, as this will trigger a Sonar warning” “java.util.Optional preferred over com.google.common.base.Optional” “Field logger should be called LOG” ... These kind of code review comments on changes proposed via Gerrit are all a waste of not just 1 but of 2 people’s productive time! Developer should have already been informed about anything like this right there while typing it! (Same principle for post merge Sonar.)
  • 29.
    Why Checkstyle/FindBugs/Sonar? A.Formatting Conventions 1.SharedCode needs 2. Common Style B. Find real bugs! FindBugs’ UC_USELESS_OBJECT e.g. ovsdb c/42345. Checkstyle’s System.out (e.g. netvirt c/43973), and Exception handling.
  • 30.
    Code Quality mustbe in-IDE • Eclipse Plugins for Checkstyle autom. installed! • Even more importantly, autom. m2e pre-configured!! • Sonar same (Eclipse plugin, config; manually activate) • My efforts to drive reasonable sensible common shared set of rules in odl-parent for all of ODL.
  • 32.
    Format & Import(Ctrl-Shift-F & O) Wrong lexicographical order for '...' import. Should be before '...' ? Just Source > Organize Imports, it works “as expected”, because it’s correctly configured to “do the right thing” for ODL Checkstyle. Source > Format is aligned as well.
  • 33.
    How-to move existingcode to Checkstyle enforcement? Gradually: 1.Bundle by bundle, never entire ODL project (git repo) in one go! 2.Clean all violations and violationSeverity=error (in same change) 3.If a lot of violations, then several Gerrits: split pure cosmetic (formatting) from impactful (e.g. exception handling changes) #helpwanted - your projects? Above based on Gerrit change review experiences in mdsal with Dimension Data’s Brinda Jana, and some work in netvirt by me. #helpwanted from more projects Checkstyle - YOUR Plan
  • 35.
    ODL Checkstyle++ #helpwanted @see https://wiki.opendaylight.org/view/EvolvingCheckstyle,and: 1. Contribute controller slf4j logger checks to sevntu-checkstyle! (Contact me) 2. AvoidHidingCauseExceptionCheck & EitherLogOrThrowCheck (c/43331) 3. Upgrade Checkstyle version (incl. Eclipse plugin in eclipse-setup) 4. HiddenField, HideUtilityClassConstructor, InnerAssignment (c/41305) 5. FinalClass, HideUtilityClassConstructor (c/43324) 6. ThrowsCount (c/43329), TrailingComment (c/41084), 7. VisibilityModifier (c/43330)
  • 36.
    3. Local Build,Deploy Bug prevention (incl. security); uniformity lowers friction
  • 38.
    -Pq Quick Build 1.mvn [-o] clean install 7:41 min 2. mvn [-o] -Pq install 1:16 min Timings from ovsdb, as an example.
  • 39.
    -Pq mvn -Pq installskips: • Tests compilation • Unit tests running • Karaf features testing • Integration tests running • Coverage instrumentation (Jacoco) • FindBugs analysis • Checkstyle analysis • JavaDoc generation • Source JAR building • Maven site building • Invoker, Enforcer https://git.opendaylight.org/gerrit/#/c/40245/
  • 40.
    Deploy changed bundlesto Karaf mvn -o -Pq -DaddInstallRepositoryPath=$KARAF/system install [Eclipse: Shift-Alt-X-M] dev:restart https://git.opendaylight.org/gerrit/#/c/40520/
  • 41.
    HOT Deploy changedbundles to Karaf bundle:watch * Fixed ODL CSS Config handleChangedClass() Code Gen.[Bug 2855, c/40514/, c/40950] … ... but in bundles migrated to OSGi Blueprint this is broken again :-( #helpwanted, e.g. Aries BP upgrade and/or debug ClassCastException
  • 42.
    BUT... How often doyou need to (hot) re-deploy the ODL code you’re working on, into a full networking environment? Q: Are you live debugging a sneaky corner case, or developing? (New feature or functional extensions or technical refactoring of existing features.) Are you practicing Test Driven Development (TDD) ? Test-first, really??
  • 43.
  • 44.
    Kinds of Testsin ODL #helpwanted • J/Unit: Internal classes, Mockito’ing dependencies (standalone Java) • Integration: ODL Features, (Java OSGi Pax Exam) • CSIT: ODL User Features, black box, networking system test (Robot suites) • End-to-end (e2e) “API” Test • Cover functionality of 1 bundle • API, not int. implementation • Stub required ext. Services • Assert outcome on system • Wire BP @Inject w. Guice • netvirt.aclservice
  • 45.
    Highly readable! Very Importantfor tests as literal API documentation. Runs FAST & easy to debug!
  • 47.
    This JUnit ComparisonFailure diffview is NOT Eclipse specific; works in IntelliJ (et al) too. (But not -currently- in CLI.) https://github.com/vorburger/xtendbeans
  • 48.
    Xtend IDE pluginalso available for IntelliJ
  • 49.
    Anti Patterns forwell testable code • Don’t write static method in anything but the most trivial helper classes. • Don’t use the public static YourThing getInstance() singleton pattern either. • Do write small focused utility classes (without any static) • Do use Inversion of Control (IoC) [Fowler]: wire objects by injecting implementation by DI (BP/Guice)
  • 50.
    Anti Patterns forwell written tests • Use Mockito... sparingly. (mock Optional?! c/45815) • Tests that have more Mockito set up lines than other code: • Testing too many internals? • Testing a class that’s too big? • PowerMock? No… (At least not for typical functional code.) PowerMock’s “power”: Test internals of badly designed code. In ODL, better to just refactor what you’re testing.
  • 51.
    BTW: Google Truth UseGoogle Truth assertThat() instead of JUnit assert* or Hamcrest’s assertThat => more readable source, better IDE auto completion, and clearer failure message: assertThat(some.isInit).named("isInit").isTrue(); http://google.github.io/truth/
  • 53.
    Dependency Injection (DI)in ODL ODL CSS Config => OSGi Blueprint XML (BP) => BP @Inject Annotations Less error prone than XML, AND enables us to re-use std. @Inject wiring metadata in e2e tests w.o. BP but e.g. with Google Guice. Manually wire few OSGi services. Wiring duplication? Possible to use e.g. Guice at RT and not just Test, instead of BP? And use opportunity for on-demand instead Proxy services? https://github.com/vorburger/ osgi-services-di POC TBD...
  • 54.
    class AclServiceModule extendsGuiceModule { @Override protected void configureBindings() { ① bind(AclServiceManager.class) .to(AclServiceManagerImpl.class); ② bind(AclInterfaceStateListener.class);
  • 55.
    class AclServiceTestModule … … ①bind(DataBroker.class) .toInstance(DataBrokerTestModule.dataBroker()); ② bind(AclClusterUtil.class).toInstance(() -> true); ③ private AclserviceConfig aclServiceConfig() { aclServiceConfig = mock(AclserviceConfig.class); Mockito.when( aclServiceConfig.getSecurityGroupMode()) .thenReturn(SecurityGroupMode.Stateful);
  • 57.
    BACKUP SLIDES Not usedin the 30’ presentation (too much)
  • 58.
    This OpenDaylight SDKpresentation is licensed under a Creative Commons Attribution-ShareAlike 4.0 International License. $ whoami Michael Vorburger.ch @vorburger
  • 59.
    What NeXT ? •Bndtools? The OSGi IDE: • Instant bundle JAR builder • Semantic Versioning, in IDE... • Launchers for lightweight in- container FAST OSGi integration testing (Karaf?) • bnd.bnd ⇐ pom.xml (mvn?) bnd-based; ODL already uses, via maven-bundle-plugin. • Writing e2e “API” Tests • DI in OSGi with Guice? • Join my 3-4pm tomorrow! • #helpwanted • Code Quality (post CS): • FindBugs! #helpwanted • Null analysis?
  • 60.
  • 61.
    1.Why?Help - Istill have Red X's! (i.e. Eclipse compile errors) “Eclipse is no longer able to compile OpenDayLight. The reason is three maven plugins which are used by OpenDayLight but are not integrated into Eclipse: maven-plugin-plugin, karaf-maven-plugin and maven- antrun-plugin. This means you will always have Eclipse compile errors in the project (this could go to up to 100000 errors). You can use Eclipse for editing easily but to compile the project you need to open a terminal window and do the compilation (...)”
  • 63.
    YANG IDE • Builder •Folding • Validation • Doc Hover • Formatting • Highlighting https://github.com/xored/yang-ide/wiki/Features • Code Completion • Comment Toggle • Navigation (F3) • Templates • Outline
  • 69.
    Sonar • Checkstyle VSSonar? Checks have some overlap (inconsistencies) • Sonar does not run for Gerrit check builds (could & should it?) • Sonar in-IDE, same config as on sonar.opendaylight.com:
  • 74.
    Contribute! Eclipse Setup Modelsproject is FLOSS. Like everything else in OpenDaylight. Now more easily than ever before: You can contribute too!