1 | P a g e
4/25/2019 Data Warehouse Project
ISTM 637-603 – Group10
AKANKSHA PATHAK, CHIOU-JIIN HUANG, NISHANT GOEL
nishantgoel@tamu.edu
2 | P a g e
Login Credentials
SQL Server Database Engine
Username – go7641
Password – Mays7641
SSRS Reports
SSAS
3 | P a g e
Table of Contents
Section 1: Introduction..................................................................................................................................................... 4
1.1 About DFF.................................................................................................................................................................. 4
1.2 Problems related to DFF...................................................................................................................................... 5
1.3 Domain Understanding:....................................................................................................................................... 6
Section 2: Data Description ............................................................................................................................................ 8
2.1 Metadata..................................................................................................................................................................... 8
Section 3: Business Questions, their substantiations and explanations....................................................50
Section 4: Independent Data Marts design using Kimball’s approach .......................................................61
4.1 Introduction............................................................................................................................................................61
4.2 Kimball’s Rule ........................................................................................................................................................61
4.3 Steps followed to develop the independent data marts.......................................................................62
4.4 Mapping Table.......................................................................................................................................................69
4.5 Justification of the Schema with the Business Questions ....................................................................70
Section 5: Data Cleaning and Integration ...............................................................................................................72
5.1 Data quality issues in the DFF data sets......................................................................................................72
5.2 ETL Plan....................................................................................................................................................................73
5.3 Procedure of development and implementation of ETL......................................................................73
5.3 Procedure of data extraction and loading..................................................................................................95
5.4 Implementation of the ETL............................................................................................................................108
Section 6: BI Reporting................................................................................................................................................143
6.1 Reporting plan....................................................................................................................................................143
6.2 Report Building for Question 1 – SSRS Tool from Independent Data Marts.............................151
6.3 Report Building for Question 2 – Report Builder Tool 2012...........................................................156
6.3 Report Building for Question 3 – SSAS – from Cubes.........................................................................159
6.4 Report Building for Question 9 -SSRS on top of SSAS – from Cubes ............................................162
6.5 Report Building for Question 10 –from Report Builder 3.0.............................................................169
4 | P a g e
Section 1: Introduction
1.1 About DFF
Dominick’s Finer Foods (DFF) was a very well-established grocery store chain. It was
established in the Chicago area and was considered the second largest supermarket operator in
that region. (wayback machine, 2009)1
Within the first 50 years, the chain made remarkable
business progress and was able to open and manage almost 20 stores. The firm brought some
upcoming technologies of that time to the store to provide an amazing user experience. The huge
amount of data and the management of multiple stores, with a wide variety of people around and
numerous products, was not an easy task.
It had many unique techniques for bridging the communication gap between the stores and very
effective way of managing the inflow and outflow of the products in need for various customers.
Because of few personal issues in the Dominick’s family, the store could not expand and was
taken over by another grocery investment firm. (Wikipedia, 2016)2
. It experimented with large
stores that would supply food and medicines and brought new successful concepts in the retail
industry.
After the death of its founder -Dominick DiMatteo in 1993, since none of his family had interest
in the supermarket business, the chain was taken over by another company. (Lazarus, 1995)3
.
Since the upgraded store that was opened by Dominick was a huge success we have vast amount
of data that could be studied and managed. The various geographies in which the store was
established, wide variety of people and multitude of products makes DFF an interesting case to
study. The huge amount of data generated from the business operations could be studied and
refined to suggest the steps that could have prevented the company from shutting down. In our
project, we would strive to study the business questions that could have been answered by
studying the data and the various strategies that could have been built around it.
There were many problems that the DFF is thought to have faced in terms of changing of the
competitive landscape in Chicago area, the high unaffordable labor cost faced by the company
and lack of a unique customer experience in the store. (Lazare, 2013)4
. These problems
accompanied with many other conditions in Chicago and lack of interest to protect the company,
led to its downfall. Some of the reasons are discussed below which if would have been dealt with
smartly, could have led the company to be one of the top stores till date.
Let us now see some of the problems faced by DFF and how we are trying to address them
through our analysis in the project.
1
https://web.archive.org/web/20071016090157/http://www.answers.com/topic/dominick-s-finer-foods-inc
2
https://en.wikipedia.org/wiki/Dominick%27s
3
https://www.chicagotribune.com/news/ct-xpm-1995-02-03-9502030119-story.html
4
https://www.bizjournals.com/chicago/news/2013/10/11/how-dominicks-lost-its-way.html
5 | P a g e
1.2 Problems related to DFF
There were several problems that are assumed to contribute towards DFF’s downfall. Few of
them are listed below:
● Difficulty to address the market demand in both -city and suburban areas –
Competitors like Walmart and target that appeared in the market place had better offers to
attract customers and fulfill all their demands. (Lazare, 2013)5
It was becoming difficult
for DFF to meet the customer needs in such scenarios and give them the best price for the
products offered. This led to the loss of even the existing customers who opted to shop
from other big brands. Thus, in our business case we have tried to analyze this issue by
targeting at the effectiveness of the brands and promotions already used.
● High labor cost – There was a high labor cost associated with the reasons for the
company’s collapse. It might not be one of the major reasons because it was an issue
faced by all its other competitors as well. But since the profit was not equivalent, this
reason is also validated. We have tried to address the cost concern by analyzing the cost
involved in terms of acquiring the product. (Alexander, 2002)6
● No emphasis on customer experience – In one of the articles in the Chicago Tribune
journal, DFF is said to have “boring grocery shopping experience” (Lazare, 2013). It did
not offer anything that might be considered as their unique selling point. Its competitors
were taking an edge on everything they did. They also lost their local flavor that was the
major reason for attracting the people from Chicago. Thus, we have tried to address this
issue by putting forth some analysis of the people located in different geographic areas
and their specific needs and demands.
● Tight margin in pricing – During the recession period the condition worsened as the
difference between market giants and relatively small companies became prominent.
Companies like Walmart and Target were able to sell food at a very close margin and still
be in profit due to the other products, which was difficult for companies like Safeway.
Thus, these companies started to perish as their survival became a challenge. (Gallagher,
2013)7
. To address this issue, we have framed various business question that would help
to analyze the price of the product and hence compare the same with the market rate. This
would help to fight the tight margin in pricing.
● Wrong decision on which store to close – At such a critical condition, Dominick’s
decided to close the middle level and underperforming level stores. Thus, what its target
was the market that was upscale instead of targeting the lower class of society that was
still out of reach from the big firms like Walmart and Target. Thus, though the cost
remained more the business was less because of the tough competition in the market.
(Gallagher, 2013). It was therefore important to understand the sales pattern during
various times of the year which we have addressed in our business questions too. It was
important to decide the pricing strategy at different time of the year.
5
https://www.bizjournals.com/chicago/news/2013/10/11/how-dominicks-lost-its-way.html
6
https://www.chicagotribune.com/news/ct-xpm-2002-11-11-0211110173-story.html
7
https://www.chicagobusiness.com/article/20131014/OPINION/131019936/why-dominick-s-sputtered-out
6 | P a g e
Irrespective of the strong competition in the market, new strategies but various firms can change
the game and so middle size firms can grow in the market too. There are a lot of opportunities in
the retail industry and strong competition due to the emerging technologies.
1.3 Domain Understanding:
Retail industry today is one of the most competitive sectors. It needs to improve its analytical
abilities and marketing strategies to scale up the business. But the greatest challenge for the retail
industry is the increasing amount of data and its variety. Apart from storing the huge data chunks
it is also important to segregate and organize the data into meaningful forms. There are many
business intelligence software available in the market that helps to analyze large amount of data
in small time span. But this requires a skillset to understand the data and transform it into usable
form.
The decision making power is a crucial factor for any retail industry to fight the competitive
market. This in turn helps to improve the performance of the system and company as a whole.
Decisions like offers to be offered to the customer, kind and number of products to be supplied in
a particular region, stores requirement in a locality, choice of vendors etc. are well aided using
the data warehouse systems. (Ross, 2019)8
Many studies have shown the changing trends in the retail industry due to the challenges faced
because of the fierce competition. Data warehousing in retail industry thus helps to save time,
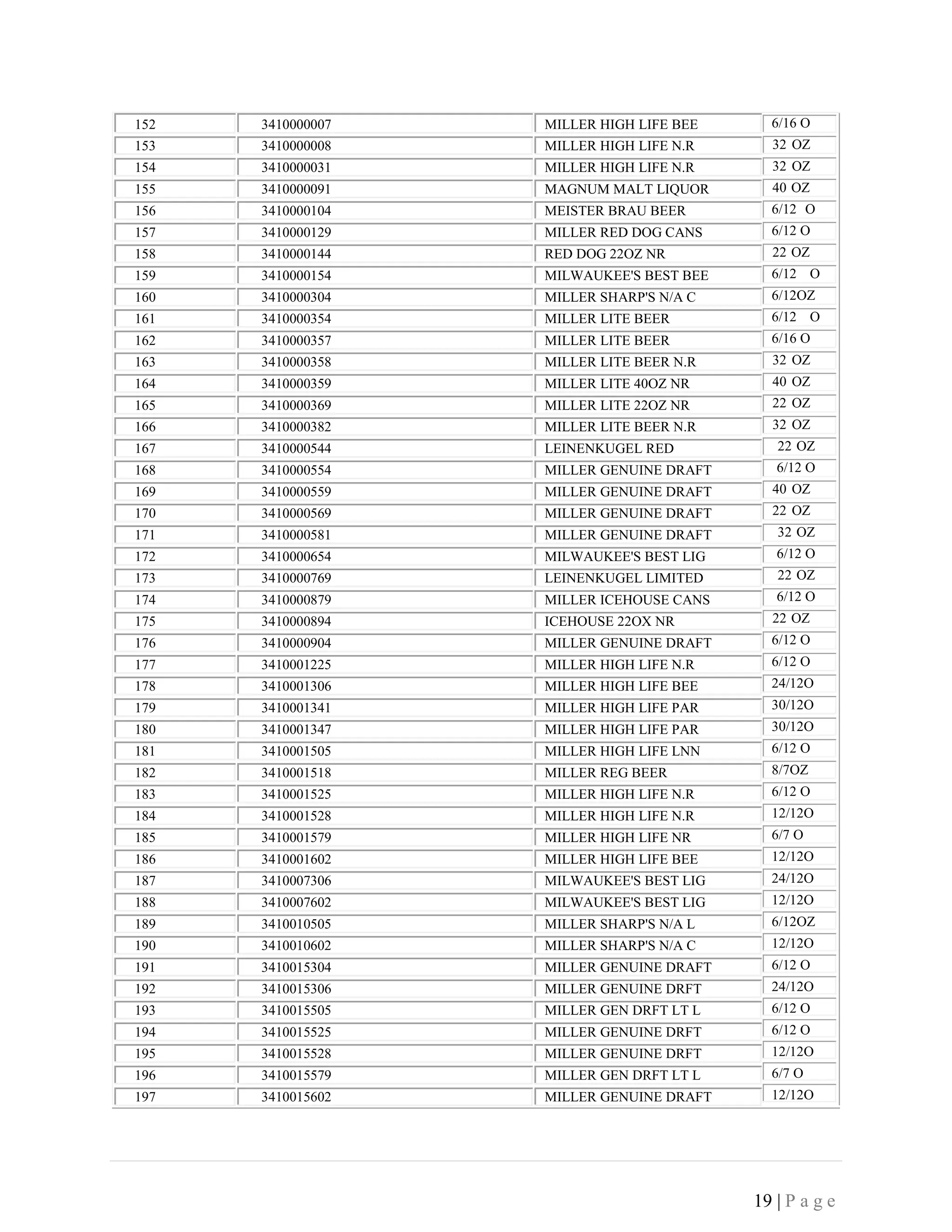
enhance the business intelligence efficiency, forming effective strategies for customer, and to
forecast demands to expand business operations. Thus, the analytics is one of the most critical
aspects, making data warehousing an important skill to be considered (Voicendata Bureau,
2019)9
.
According to a European journal of operational research the product sales is affected by the
competitive forecasting of information (TaoHuang, 2014)10
.To manage inventory, if we know
the pricing set at the UPC level both by the vendor and by the business for the customer, it will
help to formulate and strategize the pricing to lead in the market. Considering this in mind, we
have formulated business questions to compare the price provided by the manufacturers on the
UPC level and the maximum sales as per category which is also dependent on the Universal
Product Code.
Retail industry deals with products of various categories and types. Products like beer have a
very different market trend, which makes them highly customizable. A very different approach is
needed for both their sales and marketing. There are various studies done on such products that
depicts the difference in their demand in opposition to various other products. (Daniel Toro-
González)11
To capture such products, we tried to analyze the marketing strategy used in various
regions. When the studies related to various such products are compared with the current trend in
the business, it would become easier to make a strategic change for their sales.
8
http://www.bi-bestpractices.com/view-articles/769
9
http://www.voicendata.com/retail-industry-needs-data-warehousing-analytics/
10
https://www.sciencedirect.com/science/article/pii/S0377221714001374#
11
https://ageconsearch.umn.edu/record/169787/files/BEER%20PAPER-May%202014%20_DTG_.pdf?version=1
7 | P a g e
Various attributes together affect the sales of the product. According to a journal on behavioral
decision making, a change in product attribute influence the preferences of consumer (Ata Jami,
2013)12
. Thus, to study the various changes and make decisions that revolves around the various
attributes, we have considered various geographic data and other factors like gender, income etc.
This would help Dominick to place their product into the store according to the need of the
people of that region.
The price changes of products determine the nominal rigidities in the market. According to an
article, it is witnessed that the price change is not as frequent as the changes in sales (Sheedy,
2011)13
. This mainly influences the monetary policies. The influence should therefore be more
on increasing the sales rather than adjusting the prices frequently. This perspective thus lays the
importance to analyze the sales in various region. Keeping the same in mind, we have formulated
our business question to examine and analyze the sales in accordance to various factors that may
affect it.
On examining the data related to product price there were amounts like 9.99 etc. We have not
formulated any business questions against this, but we wanted to understand the importance and
impact of such prices on different products. On reading the research paper, it was evident that it
is context dependent. Not every product will have the same impact if we use the prices ending
with digit 9. This mainly impacts products that fall into weaker categories like grocery products
that have low price and less budget share. (Macé, 2011)14
Studying the sales data, we came to know that the price of the product is affected by the amount
of sales it has. (A.Chahrour, 2010)15
One of the reasons is demand. As the demand increases, the
product gains a better reputation. This gives the product a brand value, that ultimately leads to
the flexibility of increasing the price. But this is not always true. If the price exceeds a certain
limit, the sale would go down, irrespective of the brand value. Such scenarios are more evident
in grocery products, rather than electronic goods. Therefore, the price change in a product and
the strategy associated with the product is more dependent on other attributes along with the
sales. We have therefore tried to examine the sales of Dominick’s with respect to other attributes
that may help to make better decisions for both sales and marketing team.
Thus, retail industry is a place where there are a lot of opportunities and challenges at the same
time. Since the number and variety of products is very large, it serves a market for more
customers and frequent challenges. It is very important for a big retail store to analyze the data
trends within and outside its own company. This would help the management to take better and
effective decisions. Only with knowing the various factors in different business areas together, it
is logical to form a strategy that affects the whole process. For instance, when analyzing the sales
and marketing data together only, we can take a decision regarding increasing demand in an area.
Data warehousing thus plays a very crucial role in retail industry.
12
https://onlinelibrary.wiley.com/doi/full/10.1002/bdm.1806
13
https://pubs.aeaweb.org/doi/pdfplus/10.1257/aer.101.2.844
14
https://www.sciencedirect.com/science/article/pii/S0022435911000662
15
https://www.sciencedirect.com/science/article/pii/S0165176510003782
8 | P a g e
Section 2: Data Description
2.1 Metadata
We studied the Dominick’s manual and codebook to understand the data available in various
datasets. The entire data is divided into 4 different files namely – Demographics, Ccount,
Movement and UPC which corresponds to:
Demographics – contains the store specific information. This includes store name, location and
types of customer visiting the store. The detail of every column is mentioned in the table below
which has been referenced from the description in the manual.
Ccount- contains customer related information an in-store traffic data. This includes number of
customers, sales for different product type and the coupons redeemed for different products.
Apart from the direct data source values, we have also calculated some values for our data
warehouse design purpose which are listed in a separate table under name derived data. This
includes columns like zone and price tier.
Movement and UPC- contains information related to every product which are distinguished by
UPC number i.e. Universal Product Code and the sales related to it. This includes UPC code and
description, price, number of goods sold and profit. Apart from the direct data source values, we
have also calculated some values for our data warehouse design purpose which are listed in a
separate table under name derived data. This includes total sales, total profit, cost of goods sold,
manufacturer code and product code.
Please refer the below table for description of every column. (Kits Center for Marketing, 2013)16
• Source Data
Demographics (the columns in bold are used to answer the business questions)
Variable Name Description
age9 % Population under age 9
age60 % Population over age 60
ethnic % Blacks & Hispanics
educ % College Graduates
nocar % With No Vehicles
income Log of Median Income
incsigma Std dev of Income Distribution (Approximated)
hsizeavg Average Household Size
hsize1 % of households with 1 person
hsize2 % of households with 2 persons
hsize34 % of households with 3 or 4 persons
16
https://www.chicagobooth.edu/-/media/enterprise/centers/kilts/datasets/dominicks-dataset/dominicks-manual-and-
codebook_kiltscenter.aspx
9 | P a g e
hsize567 % of households with 5 or more persons
hh3plus % of households with 3 or more persons
hh4plus % of households with 4 or more persons
hhsingle % of households with 1 person
hhlarge % of households with 5 or more persons
workwom % Working Women with full-time jobs
sinhouse % Detached Houses
density Trading Area in Sq Miles per Capita
hval150 % of Households with Value over $150,000
hval200 % of Households with Value over $200,000
hvalmean Mean Household Value (Approximated)
single % of Singles
retired % of Retired
unemp % of Unemployed
wrkch5 % of working women with children under 5
wrkch17 % of working women with children 6 - 17
nwrkch5 % of non-working women with children under 5
nwrkch17 % of non-working women with children 6 - 17
wrkch % of working women with children
nwrkch % of non-working women with children
wrkwch % of working women with children under 5
wrkwnch % of working women with no children
telephn % of households with telephones
mortgage % of households with mortgages
nwhite % of population that is non-white
poverty % of population with income under $15,000
shopcons % of Constrained Shoppers
shophurr % of Hurried Shoppers
shopavid % of Avid Shoppers
shopstr % of Shopping Stranges
shopunft % of Unfettered Shoppers
shopbird % of Shopper Birds
shopindx Ability to Shop (Car and Single-Family House)
shpindx Ability to Shop (Car and Single-Family House)
Ccount (the columns in bold are used to answer the business questions)
Variable Description
DATE Date of the Observation
Week Week Number
Store Store Code
BAKCOUP Bakery Coupons Redeemed
BAKERY Bakery Sales in Dollars
BEER Beer Sales in Dollars
BOTTLE Bottle Sales in Dollars
10 | P a g e
BULK Bulk Sales in Dollars
BULKCOUP Bulk Coupons Redeemed
CAMERA Camera Sales in Dollars
CHEESE Cheese Sales in Dollars
CONVFOOD Conventional Foods Sales in Dollars
COSMCOUP Cosmetics Coupons Redeemed
COSMETIC Cosmetics Sales in Dollars
CUSTCOUN Customer Count
DAIRCOUP Dairy Coupons Redeemed
DAIRY Dairy Sales in Dollars
DELI Deli Sales in Dollars
DELICOUP Deli Coupons Redeemed
DELIEXPR Deli Express Sales in Dollars
DELISELF Deli Self Service Sales in Dollars
FISH Fish Sales in Dollars
FISHCOUP Fish Coupons Redeemed
FLORAL Floral Sales in Dollars
FLORCOUP Floral Coupons Redeemed
FROZCOUP Frozen Items Coupons Redeemed
FROZEN Frozen Items Sales
FTGCCOUP Food-to-Go Coupons Redeemed
FTGCHIN Food-to-Go Chinese Sales in Dollars
FTGICOUP Food-to-Go Coupons Redeemed
FTGITAL Food-to-Go Italian Sales in Dollars
GM General Merchandise Sales in Dollars
GMCOUP General Coupons Redeemed
GROCCOUP Grocery Coupons Redeemed
GROCERY Grocery Sales in Dollars
HABA Health and Beauty Aids Sales in Dollars
HABACOUP Health and Beauty Aids Coupons Redeemed
JEWELRY Jewelry Sales in Dollars
LIQCOUP Liquor Coupons Redeemed
MANCOUP Manufacturer Coupons Redeemed
MEAT Meat Sales in Dollars
MEATCOUP Meat Coupons Redeemed
MEATFROZ Meat-Frozen Sales in Dollars
MISCSCP Misc. Coupons Redeemed
11 | P a g e
MVPCLUB MVP
PHARCOUP Pharmacy Coupons Redeemed
PHARMACY Pharmacy Sales in Dollars
PHOTCOUP Photo Coupons Redeemed
PHOTOFIN Photo
PRODCOUP Produce Coupons Redeemed
PRODUCE Produce Sales in Dollars
PROMCOUP Promotion Coupons Redeemed
PROMO Promotion Sales in Dollars
SALADBAR Salad Bar Sales in Dollars
SALCOUP Salad Coupons Redeemed
SPIRITS Spirits Sales in Dollars
SSDELICP Self Service Deli Sales in Dollars
VIDCOUP Video Coupons Redeemed
Video Video Sales in Dollars
VIDEOREN Video Rentals (Dollar Amounts)
WINE Wine Sales in Dollars
Movement and UPC (the columns in bold are used to answer the business questions)
Variable Description
upc UPC Number
store Store Number
week Week Number
move Number of units sold
price Retail Price
qty Number of items bundled together
profit Gross margin
sale Sale code (B,C,S)
ok 1 for valid data, 0 for trash
Com_code Dominick’s Commodity Code
Nitem Dominick’s item code
Descrip Product Name
Size Product Size
Case Number of items in a case
12 | P a g e
• Data used from Dominick store data:
This consists of values about the zone and price tier. We were also able to find the functioning
and nonfunctioning stores as shown below.
Store Zone Price Tier City
2 1 High River Forest
4 2 Medium Park Ridge
5 2 Medium Palatine
8 5 Low Oak Lawn
9 2 Medium Morton Grove
12 7 High Chicago
14 1 High Glenview
18 5 Low River Grove
21 6 CubFighter Hanover Park
28 2 Medium Mt. Prospect
32 1 High Park Ridge
33 7 High Chicago
40 6 CubFighter Bridgeview
44 2 Medium Western Spring
45 2 Medium Wheeling
46 5 Low Carol Stream
47 2 Medium Addison
48 2 Medium Schaumburg
49 2 Medium Downers Grove
50 2 Medium Hickory Hills
51 3 Medium Palos Heights
52 1 High Northbrook
53 7 High Chicago
54 2 Medium Naperville
56 2 Medium Countryside
59 6 CubFighter Crystal Lake
62 1 High Northfield
64 2 Medium Villa Park
65 2 Medium Hanover Park
67 4 Low Oak Brook Terrace
68 1 High Chicago
70 6 CubFighter Joliet
71 1 High North Riverside
72 1 High Lincolnwood
73 5 Low Chicago
74 2 Medium Norridge
75 7 High Chicago
76 2 Medium Chicago
13 | P a g e
77 6 CubFighter Vernon Hills
78 6 CubFighter Downers Grove
80 6 CubFighter Arlington Heights
81 2 Medium Mt. Prospect
83 6 CubFighter Lansing
84 2 Medium Orland Park
86 2 Medium Chicago
88 2 Medium Bensenville
89 2 Medium Chicago
90 10 Medium Chicago
91 2 Medium Oak Lawn
92 2 Medium Hazel Crest
93 1 High Evanston
94 5 Low Bloomingdale
95 1 High Chicago
97 8 High Aurora
98 12 Medium Chicago
100 11 High Chicago
101 12 Medium Des Plaines
102 15 Low Merrionette Park
103 15 Low Bolingbrook
104 8 High St. Charles
105 12 Medium Melrose Park
106 8 High Montgomery
107 2 Medium Westchester
109 7 High Bannockburn
110 2 Medium East Dundee
111 1 High Chicago
112 14 Low Buffalo Grove
113 2 Medium Chicago
114 12 Medium Calumet City
115 12 Medium Naperville
116 2 Medium Elmhurst
117 2 Medium Schaumburg
118 10 Medium Morton Grove
119 2 Medium Buffalo Grove
121 12 Medium Willowbrook
122 16 CubFighter Hoffman Estates
123 1 High Chicago
124 1 High Oak Park
126 12 Medium Wheaton
128 11 High Chicago
129 12 Medium Lake Zurich
14 | P a g e
130 1 High Chicago
131 12 Medium Rolling Meadows
132 15 Low Matteson
133 12 Medium Niles
134 13 Medium West Chicago
136 10 Medium Buffalo Grove
137 1 High Evanston
139 Bloomingdale
Price Tier Zones
High 1,7,8,11
Medium 2,3,10,12,13
Low 4,5,14,15
CubFighter 6,16
Stores
Closed
City
19 Glen Ellyn
25 Chicago
39 Waukegan
46 Carol Stream
55 Tinley Park
60 Downers Grove
65 Hanover Park
108 Park Forest
Store
Moved
69 -> 137
• Data related to time:
Along with this we have also consolidated the data related to time. This data would help us
understand that which time corresponds to which holidays and what weeks.
Week Time Period Special
Event
15 12-21-1989 to 12-27-1989 Christmas
329-381 12-28-1995 to 01-01-1997
15 | P a g e
372 10-24-1996 to 10-30-1996 Halloween
377 11-28-1996 to 12-04-1996 Thanksgiving
303 06-29-1995 to 07-05-1995 4th of July
• Data related to product:
The product that we are analyzing in our business questions – frozen dinners and beer has data
corresponding to its attributes like UPC code, description and size
Beer
The beer category contains all forms of beer sold at DFF (bottles, cans, ...).
List of all UPCs in the category
UPC Description Size
1 294 BEER LIMIT 12/12O
2 307 HEINEKEN KINGSIZE CA 259 OZ
3 710 BUDWEISER BEER 24/12O
4 711 BUDWEISER DRY BEER 24/12O
5 712 BUDWEISER LIGHT BEER 24/12O
6 720 COORS BEER 24/12O
7 721 COORS EXTRA GOLD BEE 24/12O
8 723 KEYSTONE REGULAR BEE 24/12O
9 731 MILLER HIGH LIFE PAR 30/12O
10 732 MILLER LITE BEER 24/12O
11 735 MILWAUKEE'S BEST BEE 24/12O
12 740 OLD MILWAUKEE BEER 24/12O
13 750 OLD STYLE BEER 24/12O
16 | P a g e
14 757 OLD STYLE 30PK CANS
15 772 STROHS LIGHT BEER
16 245006405 TOSELLI NON-ALCOHOLI
17 272500010 MURPHYS IRSH DRAUGHT
18 272500017 MURPHYS IRSH AMBER (
19 943922532 FULLERS EXTRA BEST S
20 948700005 AMSTEL LIGHT BIER
21 1035700155 O.B. KOREAN IMPORTED
22 1497450009 WOODCHUCK DRAFT CIDE
23 1497460009 WOODCHUCK DARK & DRY
24 1604110011 GRANTS SCOTTISH ALE
25 1820000008 BUDWEISER BEER N.R.B
26 1820000016 BUDWEISER BEER
27 1820000018 BUDWEISER BEER
28 1820000019 MICHELOB REGULAR BEE
29 1820000031 BUSCH LIGHT BEER
30 1820000048 MICHELOB LIGHT BEER
31 1820000051 BUSCH BEER
32 1820000106 BUDWEISER LIGHT BEER
33 1820000117 BUDWEISER LIGHT BEER
34 1820000126 BUDWEISER BEER N.R.B
35 1820000157 O'DOUL'S NON-ALCH CA
36 1820000182 MICHELOB DRY CANS
37 1820000188 BUSCH LIGHT BEER
38 1820000202 BUDWEISER DRY BEER
39 1820000489 BUDWEISER "ICE" DRAF
40 1820000610 ELEPHANT RED ALE
41 1820000613 RED WOLF LAGER LNNR
42 1820000617 RED WOLF LAGER LNNR
43 1820000618 ELK MOUNTAIN RED LAG
44 1820000622 ELK MOUNTAIN AMBER A
45 1820000637 BUDWEISER LIGHT CUBE
46 1820000644 BUDWEISER ICE DRAFT
47 1820000646 BUDWEISER "ICE" DRAF
48 1820000647 BUDWEISER "ICE" DRAF
49 1820000649 ICE DRAFT LIGHT
50 1820000651 ICE DRAFT LIGHT
51 1820000670 MICHELOB GOLDEN DRAF
52 1820000695 MICHELOB GOLDEN DRAF
53 1820000696 MICHELOB GOLDEN DRAF
54 1820000699 MICHELOB GOLDEN DRAF
55 1820000700 MICHELOB GOLDEN DRAF
56 1820000701 MICHELOB GOLDEN DRAF
57 1820000759 MICHELOB GOLDEN DRFT
58 1820000769 BUDWEISER LIGHT LONG
59 1820000770 MICHELOB DRY LONGNEC
30/12O
30/12O
750 ML
16. 9 O
6/12 O
6/12 O
21. 6 O
6/12 O
6/12 O
6/12 O
6/12 O
32 OZ
6/12 O
6/16 O
6/12 O
6/12OZ
6/12OZ
6/12 O
6/12 O
32 OZ
40 OZ
6/12 O
6/12 O
6/12 O
6/12 O
6/12 O
6/12 O
12/12O
6/12 O
6/12 O
6/12 O
24/12O
12/12O
6/12 O
12/12O
12/12O
6/12 O
6/12OZ
12/12O
6/12 O
12/12O
6/12OZ
12/12O
6/12 O
12/12O
12/12O
17 | P a g e
60 1820000771 BUDWEISER BEER LONG 12/12O
61 1820000773 BUDWEISER LIGHT BEER 8/7OZ
62 1820000774 BUDWEISER BEER 8/7OZ
63 1820000780 BUDWEISER DRY LONGNE 6/12 O
64 1820000781 BUDWEISER DRY BEER 12/12O
65 1820000784 O'DOUL'S N/A LONGNEC 6/12 O
66 1820000800 MICHELOB DRY LONGNEC 6/12 O
67 1820000801 BUSCH LIGHT BEER 12/12O
68 1820000814 MICHELOB DRY LONGNEC 6/12 O
69 1820000830 BUDWEISER LIGHT LONG 12/12O
70 1820000833 BUDWEISER LIGHT LONG 6/12 O
71 1820000834 BUDWEISER BEER LONG 6/12 O
72 1820000846 CARLSBERG BEER 6/12 O
73 1820000847 ELEPHANT BEER 6/12 O
74 1820000869 MICHELOB CLASSIC DAR 6/12 O
75 1820000875 WINTER BREW 6/12 O
76 1820000877 BUDWEISER LIGHT NR 12/12O
77 1820000884 MICHELOB LIGHT BEER 12/12O
78 1820000885 BUDWEISER LIGHT BEER 8/7OZ
79 1820000891 MICHELOB REGULAR BEE 12/12O
80 1820000902 BUDWEISER LIGHT BEER 6/12 O
81 1820000926 BUDWEISER BEER N.R.B 12/12O
82 1820000928 BUDWEISER BEER LONG 12/12O
83 1820000956 MICHELOB LIGHT BEER 6/12 O
84 1820000972 BUDWEISER BEER 8/7OZ
85 1820000987 MICHELOB REGULAR BEE 6/12 O
86 1820000988 MICHELOB REGULAR BEE 6/7 O
87 1820000997 BUDWEISER BEER N.R.B 6/12 O
88 1820011047 BUDWEISER BEER 12/12O
89 1820011168 BUDWEISER BEER 24/12O
90 1820015168 NATURAL LIGHT 24/12O
91 1820023920 BUDWEISER DRAFT BALL 5.16GA
92 1820029031 BUDWEISER DRY BEER 24/12O
93 1820029167 BUDWEISER DRY BEER 24/12O
94 1820041047 MICHELOB REGULAR BEE 12/12O
95 1820041218 MICHELOB 18/12O
96 1820043218 MICHELOB LIGHT 18/12O
97 1820043273 MICHELOB LIGHT BEER 12/12O
98 1820053047 BUDWEISER LIGHT BEER 12/12O
99 1820053168 BUDWEISER LIGHT BEER 24/12O
100 1820053178 BUDWEISER LIGHT BEER 24/12O
101 1820057920 BUDWEISER LT DRAFT B 5.16GA
102 1820061047 BUSCH BEER 12/12O
103 1820061166 BUSCH BEER 24/12O
104 1820061168 BUSCH BEER 24/12O
105 1820079047 O'DOUL'S NON ALCOHOL 12/12O
18 | P a g e
106 1820079283 O'DOUL'S N/A LONGNEC 6/12 O
107 1820084167 ICE DRAFT LIGHT 24/12O
108 1820086167 BUSCH LIGHT BEER 24/12O
109 1820087167 BUD ICE 24/12O
110 1820092867 MICHELOB GOLDEN DRAF 24/12O
111 1820092876 MICHELOB GOLDEN DRAF 24/12O
112 1820096867 MICHELOB GOLDEN DRAF 24/12O
113 1969380011 GUINESS STOUT GIFT B 8/12 O
114 1975120103 MORETTI N.R. BTLS 6/12 O
115 1975120104 MORETTI N.R. BTLS 6/12 O
116 2017224253 ~CHERRY RAIL BEER 6/12 O
117 2124222010 RED HOOK DOUBLE BLAC 22OZ.
118 2124260002 BLACKHOOK PORTER N.R 6/12 O
119 2124260003 BALLARD BITTER N.R. 6/12 O
120 2124260006 RED HOOK ESB N.R. 6/12 O
121 2124260007 WHEAT HOOK N.R. 6/12 O
122 2124260011 WHEAT HOOK N.R. 6/12 O
123 2129697503 ST REGIS NON-ALCHL C 750 ML
124 2129697506 ST REGIS NON-ALCH WH 750 ML
125 2129697507 ST REGIS NON-ALCH CH 750 ML
126 2129697508 ST REGIS NON-ALCHL C 750 ML
127 2210000047 PABST LIGHT BEER 6/12 O
128 2210000071 PABST BEER 6/12 O
129 2210000170 PABST BEER 12/12O
130 2210000171 PABST BLUE RIBBON 24/12O
131 2210000230 BIG BEAR MALT LIQUOR 40 OZ
132 2210000392 OLD ENGLISH MALT LIQ 40 OZ
133 2210000600 HAMMS BEER 6/12 O
134 2210000640 HAMMS DRAFT BEER 6/12 O
135 2210000700 HAMMS LIGHT BEER 6/12 O
136 2210009510 PABST GENUINE DRAFT 24/12O
137 2210014392 OLD ENGLISH BEER 800 40 OZ
138 2210018500 HAMMS BEER 12/12O
139 2210018510 HAMMS BEER 24/12O
140 2210018570 HAMMS DRAFT BEER 12/12O
141 2210018580 HAMMS DRAFT BEER 24/12O
142 2210021500 HAMMS LIGHT BEER 12/12O
143 2210021510 HAMMS LIGHT BEER 24/12O
144 2210047510 PABST LIGHT 24/12O
145 2556924161 SUMMIT EXTRA PALE AL 6/12 O
146 2556971416 SUMMIT PORTER - UNIO 6/12 O
147 2791610005 PIKE PLACE PALE ALE 6/12 O
148 2981520001 ZYWIEC POLISH BEER N 6/12 O
149 2981520002 OKOCIM POLISH BEER N 6/12 O
150 3354494405 TSINGTAO BEER 6/12 O
151 3410000004 MILLER HIGH LIFE BEE 6/12 O
19 | P a g e
152 3410000007 MILLER HIGH LIFE BEE
153 3410000008 MILLER HIGH LIFE N.R
154 3410000031 MILLER HIGH LIFE N.R
155 3410000091 MAGNUM MALT LIQUOR
156 3410000104 MEISTER BRAU BEER
157 3410000129 MILLER RED DOG CANS
158 3410000144 RED DOG 22OZ NR
159 3410000154 MILWAUKEE'S BEST BEE
160 3410000304 MILLER SHARP'S N/A C
161 3410000354 MILLER LITE BEER
162 3410000357 MILLER LITE BEER
163 3410000358 MILLER LITE BEER N.R
164 3410000359 MILLER LITE 40OZ NR
165 3410000369 MILLER LITE 22OZ NR
166 3410000382 MILLER LITE BEER N.R
167 3410000544 LEINENKUGEL RED
168 3410000554 MILLER GENUINE DRAFT
169 3410000559 MILLER GENUINE DRAFT
170 3410000569 MILLER GENUINE DRAFT
171 3410000581 MILLER GENUINE DRAFT
172 3410000654 MILWAUKEE'S BEST LIG
173 3410000769 LEINENKUGEL LIMITED
174 3410000879 MILLER ICEHOUSE CANS
175 3410000894 ICEHOUSE 22OX NR
176 3410000904 MILLER GENUINE DRAFT
177 3410001225 MILLER HIGH LIFE N.R
178 3410001306 MILLER HIGH LIFE BEE
179 3410001341 MILLER HIGH LIFE PAR
180 3410001347 MILLER HIGH LIFE PAR
181 3410001505 MILLER HIGH LIFE LNN
182 3410001518 MILLER REG BEER
183 3410001525 MILLER HIGH LIFE N.R
184 3410001528 MILLER HIGH LIFE N.R
185 3410001579 MILLER HIGH LIFE NR
186 3410001602 MILLER HIGH LIFE BEE
187 3410007306 MILWAUKEE'S BEST LIG
188 3410007602 MILWAUKEE'S BEST LIG
189 3410010505 MILLER SHARP'S N/A L
190 3410010602 MILLER SHARP'S N/A C
191 3410015304 MILLER GENUINE DRAFT
192 3410015306 MILLER GENUINE DRFT
193 3410015505 MILLER GEN DRFT LT L
194 3410015525 MILLER GENUINE DRFT
195 3410015528 MILLER GENUINE DRFT
196 3410015579 MILLER GEN DRFT LT L
197 3410015602 MILLER GENUINE DRAFT
6/16 O
32 OZ
32 OZ
40 OZ
6/12 O
6/12 O
22 OZ
6/12 O
6/12OZ
6/12 O
6/16 O
32 OZ
40 OZ
22 OZ
32 OZ
22 OZ
6/12 O
40 OZ
22 OZ
32 OZ
6/12 O
22 OZ
6/12 O
22 OZ
6/12 O
6/12 O
24/12O
30/12O
30/12O
6/12 O
8/7OZ
6/12 O
12/12O
6/7 O
12/12O
24/12O
12/12O
6/12OZ
12/12O
6/12 O
24/12O
6/12 O
6/12 O
12/12O
6/7 O
12/12O
20 | P a g e
198 3410016505 MILLER RESERVE LT LN
199 3410017306 MILLER GENUINE DRAFT
200 3410017505 MILLER GEN DRFT LNNR
201 3410017525 MILLER GENUINE DRAFT
202 3410017528 MILLER GENUINE DRAFT
203 3410017579 MILLER GENUINE DRAFT
204 3410017602 MILLER GENUINE DRAFT
205 3410021505 LOWENBRAU BEER NR BT
206 3410021525 LOWENBRAU BEER NR BT
207 3410021526 LOWENBRAU SPECIAL NR
208 3410021528 LOWENBRAU SPECIAL NR
209 3410021579 LOWENBRAU BEER
210 3410022505 LOWENBRAU DARK BEER
211 3410022525 LOWENBRAU DARK BEER
212 3410023505 LOWENBRAU LIGHT NR B
213 3410029306 MEISTER BRAU BEER
214 3410029602 MEISTER BRAU BEER
215 3410031306 MILWAUKEE'S BEST BEE
216 3410031602 MILWAUKEE'S BEST BEE
217 3410032505 MILLER RESERVE LNNR
218 3410048505 LEINENKUGELS HONEY W
219 3410050306 LEINENKUGEL PREM REG
220 3410050505 LEINENKUGEL PREM REG
221 3410050525 LEINENKUGEL PREM REG
222 3410050528 LEINENKUGEL NR BTLS
223 3410051505 LEINNKGL LNGNCK PRM
224 3410052505 LEINENKUGEL LIMITED
225 3410053505 LEINENKUGEL BOCK BEE
226 3410054574 LEINENKUGEL 125TH AN
227 3410057306 MILLER LITE BEER
228 3410057505 MILLER LITE LONGNECK
229 3410057525 MILLER LITE BEER N.R
230 3410057528 MILLER LITE BEER N.R
231 3410057579 MILLER LITE NR BTLS
232 3410057602 MILLER LITE BEER
233 3410059505 LEINENKUGEL RED LAGE
234 3410059574 LEINENKUGEL RED NR B
235 3410062302 MILLER ICEHOUSE CANS
236 3410062306 MILLER ICEHOUSE CANS
237 3410062505 MILLER ICEHOUSE LN
238 3410062528 MILLER ICEHOUSE N.R.
239 3410062602 MILLER ICEHOUSE CANS
240 3410064306 MILLER LITE "ICE"
241 3410064505 MILLER LITE "ICE" L.
242 3410064528 MILLER LITE "ICE" N.
243 3410064602 MILLER LITE ICE
6/12 O
24/12O
6/12 O
6/12 O
12/12O
6/7 O
12/12O
6/12 O
6/12 O
12/12O
12/12O
6/7 O
6/12 O
6/12 O
6/12 O
24/12O
12/12O
24/12O
12/12O
6/12 O
6/12 O
24/12O
6/12 O
6/12OZ
12/12O
6/12OZ
6/12 O
6/12OZ
12/12O
24/12O
6/12 O
6/12 O
12/12O
6/7 O
12/12O
6/12 O
12/12O
12/12O
24/12O
6/12OZ
12/12O
12/12O
24/12O
6/12 O
12/12O
12/12O
21 | P a g e
244 3410067306 MILLER RED DOG CANS 24/12O
245 3410067505 MILLER RED DOG NR BT 6/12 O
246 3410067528 MILLER RED DOG NR BT 12/12O
247 3410070505 MILLER RESEVER AMBER 6/12OZ
248 3410071505 MILLER RESERVE VELVE 6/12 O
249 3410078505 LEINENKUGEL WINTER L 6/12 O
250 3410079505 LEINENKUGEL ICE 6/12OZ
251 3682493103 WIT BEER 6/12 O
252 3692011111 GOOSE ISLAND ALE 6/12OZ
253 3692011115 GOOSE ISLAND 6/12 O
254 3692011118 GOOSE ISLAND 6/12 O
255 3828194001 MIX N MATCH BEER 6/12 O
256 3876630214 ASAHI SUPER DRY BIG 21.6 O
257 3876636120 ASAHI BEER 6/12 O
258 4006311676 KIRIN LIGHT BEER NR 6/12OZ
259 4006311696 KIRIN BEER NR BTL 6/12 O
260 4006315706 KIRIN DRY BEER NR BT 6/12 O
261 4052210016 ~BELLS PALE ALE 6/12 O
262 4052210023 ~BELLS AMBER ALE 6/12 O
263 4185100104 TOSELLI NON-ALCOHOLI 750 ML
264 4199900007 PETE'S SEASONAL BREW 22 OZ
265 4257205715 CLAUSTHALER GERMAN N 6/12 O
266 4323700007 NEW AMSTERDAM BLONDE 6/12 O
267 4323700008 NEW AMSTERDAM BLACK/ 6/12 O
268 4323700100 NEW AMSTERDAM BEER 6/12 O
269 4323700200 NEW AMSTERDAM ALE 6/12 O
270 4323700300 NEW AMSTERDAM LIGHT 6/12 O
271 4327900100 COORS PARTY BALL TAP 12/12O
272 4523810001 RAZOR'S EDGE 6/12 O
273 4948308600 HACKER PSCHORR DARK 6/12 O
274 4948311200 HACKER-PSCHORR WEISS 6/12 O
275 4948318000 HACKER PSCHOOR NR BT 6/12 O
276 4948361740 PSCHORR BRAU WEISS N 16.9 O
277 5093961201 BOULDER PALE ALE 6/12 O
278 5093961206 BOULDER BROWN ALE 6/12OZ
279 5093961207 BOULDER AMBER 6/12 O
280 5230000002 OLD MILWAUKEE LIGHT 6/12 O
281 5230000012 SCHLITZ BEER 6/12 O
282 5230000022 OLD MILWAUKEE BEER 6/12 O
283 5230000026 OLD MILWAUKEE-REGULA 32 OZ
284 5230000027 OLD MILWAUKEE BEER N 40 OZ
285 5230000035 OLD MILWAUKEE N.A. C 6/12 O
286 5230000042 SCHLITZ MALT LIQUOR 6/12 O
287 5230000046 SCHILTZ MALT LIQUOR 40 OZ
288 5230000047 SCHLITZ MALT LIQUOR 40 OZ
289 5230000057 SCHLITZ RED BULL NR 40 OZ
22 | P a g e
290 5230000201 AUGSBURGER REG BEER 6/12 O
291 5230000207 AUGSBURGER DARK BEER 6/12 O
292 5230000208 AUGSBURGER REG BEER 6/12 O
293 5230000211 AUGSBURGER LIGHT BEE 6/12 O
294 5230000214 AUGSBURGER DARK BEER 6/12 O
295 5230000215 AUGSBURGER BOCK BEER 6/12 O
296 5230000218 AUGSBURGER GOLDEN NR 12/12O
297 5230000226 AUGSBURGER BOCK BEER 6/12 O
298 5230000240 AUGSBURGER GOLDEN 6/12OZ
299 5230000242 AUGSBURGER DARK BEER 6/12 O
300 5230000243 AUGSBURGER BOCK 6/12OZ
301 5230000289 AUGSBURGER GOLDEN NR 22 OZ
302 5230000349 AUGSBURGER OKTOBERFE 6/12 O
303 5230000350 OLD MILWAUKEE LONGNE 6/12 O
304 5230000540 OLD MILWAUKEE LIGHT 12/12O
305 5230000548 SCHLITZ ICE CAN 6/12 O
306 5230000966 OLD MILWAUKEE LIGHT 24/12O
307 5230001300 OLD MILWAUKEE N.A. B 6/12 O
308 5230001301 OLD MILWAUKEE N.A. B 6/12 O
309 5230001966 SCHLITZ REGULAR 24/12O
310 5230002330 OLD MILWAUKEE LONGNE 6/12 O
311 5230002540 OLD MILWAUKEE BEER 12/12O
312 5230002546 OLD MILWAUKEE N/A BE 24/12O
313 5230002553 OLD MILWAUKEE 20/12O
314 5230002554 OLD MILWAUKEE LIGHT 20/12O
315 5230002966 OLD MILWAUKEE BEER 24/12O
316 6206701171 LABATTS '50' ALE NR 6/12 O
317 6206704971 LABATTS BLUE LIGHT N 6/12 O
318 6206704972 LABATTS BLUE LIGHT N 6/12 O
319 6206705155 LABATT BLUE 12/11.
320 6206705171 LABATTS BLUE REG NR 6/12 O
321 6206705172 end 6/12OZ
322 6206738072 LABATTS BLUE NR BTLS 6/12OZ
323 6227405870 MURPHY'S IRISH STOUT 4/14.9
324 6810940359 TENNENTS LAGERNR BTL 6/12 O
325 6821301112 MOLSON EXPORT ALE NR 6/12 O
326 6821302112 MOLSON GOLDEN NR BTL 6/12 O
327 6821302117 MOLSON GOLDEN N.R.'S 12/12O
328 6821303111 MOLSON EXPORT ALE NR 6/12 O
329 6821303112 MOLSON CANADIAN 12 OZ
330 6821306112 MOLSON LIGHT NR BTL 6/12 O
331 6821309112 MOLSON ICE 6/12 O
332 6821309117 MOLSON ICE N.R. 12/12O
333 6821309451 MOLSON ICE BIG CAN 24 OZ
334 7031000030 MICHEAL SHEAS VARIET 12/12O
335 7031033006 MICHAEL SHEA'S IRS A 6/12OZ
23 | P a g e
336 7031037037 JW DUNDEE HONEY BROW 6/12 O
337 7089701123 FOSTERS LAGER 6PK NR 6/12 O
338 7089701331 FOSTER'S LAGER 25 OZ
339 7089713123 JOHN COURAGE AMBER B 6/12 O
340 7089716123 FOSTERS LAGER 6PK NR 6/12 O
341 7089718331 FOSTER'S LAGER 25 OZ
342 7125000018 COLT 45 QT 32 OZ
343 7125000019 COLT 45 BEER NR BTL. 40 OZ
344 7143922033 ROLLING ROCK KING SI 22 OZ
345 7143934500 ROLLING ROCK PREM BE 6/12 O
346 7143934512 ROLLING ROCK NR 12/12O
347 7143934806 ROLLING ROCK PREM BE 6/12 O
348 7199000007 COORS BEER 6/12 O
349 7199000021 COORS BEER N.R.BTLS 6/12 O
350 7199000025 COORS LIGHT BEER N.R 6/12 O
351 7199000027 COORS BEER 6/12 O
352 7199000028 COORS LIGHT BEER 6/12 O
353 7199000041 COORS BEER N.R.BTLS 12/12O
354 7199000047 COORS BEER 12/12O
355 7199000048 COORS LIGHT BEER 12/12O
356 7199009001 COORS WINTERFEST BEE 6/12 O
357 7199009501 BLUE MOON HONEY BLON 6/12 O
358 7199009511 BLUE MOON BELGIAN WH 6/12 O
359 7199009521 BLUE MOON NUT BROWN 6/12 O
360 7199009532 BLUE MOON HARVEST PU 6/12 O
361 7199009541 BLUE MOON RASPBERRY 6/12 O
362 7199009561 BLUE MOON ABBEY ALE 6/12 O
363 7199010001 COORS BEER 32 OZ
364 7199010005 COORS REG BEER PARTY 661 OZ
365 7199010006 COORS REGULAR LONGNE 6/12 O
366 7199011600 COORS BEER 24/12O
367 7199030001 COORS LIGHT BEER 32 OZ
368 7199030004 COORS LIGHT BEER PAR 661 OZ
369 7199030005 COORS LIGHT LONGNECK 6/12 O
370 7199031600 COORS LIGHT BEER 24/12O
371 7199036400 COORS LIGHT BEER N.R 12/12O
372 7199038006 COORS RED LIGHT LNNR 6/12 O
373 7199038011 COORS RED LIGHT NR B 12/12O
374 7199047006 KEYSTONE REGULAR BEE 24/12O
375 7199047506 KEYSTONE DRY BEER 24/12O
376 7199048006 KEYSTONE LIGHT BEER 24/12O
377 7199066200 HERMAN JOSEPHS SPECI 6/12 O
378 7199070002 KILLIAN'S IRISH RED 6/12 O
379 7199070012 KILLIAN'S IRISH RED 24 OZ
380 7199070015 KILLIAN'S IRISH RED 24 OZ
381 7199076400 KILLIAN'S RED NR 12O 12/12O
24 | P a g e
382 7199076502 KILLIAN'S IRISH BRWN 6/12 O
383 7199076601 KILLIAN'S WILDE HONE 6/12 O
384 7199077005 COORS CUTTER NON-ALC 6/12 O
385 7199077603 ZIMA CLEARMALT L.N.N 6/12 O
386 7199077609 ZIMA CLEARMALT 22 OZ
387 7199077803 ZIMA GOLD LNNR 6/12 O
388 7199077807 ZIMA GOLD BIG BOTTLE 22 OZ
389 7199080003 CASTLEMAINE XXXX 6/12 O
390 7199084001 COORS ARTIC ICE NR B 6/12 O
391 7199084004 COORS ARTIC ICE CANS 12/12O
392 7199084009 COORS ARTIC ICE CANS 24/12O
393 7199090002 COORS EXTRA GOLD BEE 24/12O
394 7199090014 COORS EXTRA GOLD BEE 6/12 O
395 7199091200 COORS EXTRA GOLD BEE 6/12 O
396 7199091400 COORS EXTRA GOLD BEE 12/12O
397 7204000002 STROHS LIGHT BEER 6/12 O
398 7204000006 STROHS BEER N.R.BTLS 32 OZ
399 7204000007 STROHS BEER 6/16 O
400 7204000009 STROHS BEER 6/12 O
401 7204001110 STROH'S BEER 8/12 O
402 7204001111 STROHS BEER 15/120
403 7204001112 STROH'S LIGHT 8/12 O
404 7204001113 STROHS BEER 15/120
405 7204001122 STROHS REG LONGNECK 6/12 O
406 7204001123 STROHS LIGHT LONGNEC 6/12 O
407 7204001151 STROHS BEER N.R.BTLS 8/7OZ
408 7204004441 STROHS LIGHT BEER 15/120
409 7204004443 STROHS LIGHT BEER 15/120
410 7204004456 STROHS NONALCOHOLIC 6/12 O
411 7204031232 STROH'S 30/12O
412 7204031310 STROHS BEER 24/12O
413 7204031313 STROH'S DRAFT LIGHT 30/12O
414 7204031373 STROH'S 30/12O
415 7204031374 STROHS LIGHT BEER 30/12O
416 7204061321 STROHS LIGHT BEER 24/12O
417 7204061328 STROHS LIGHT BEER 30/12O
418 7231111201 WHITBREAD ALE NR BTL 4/12 O
419 7231113001 PILSNER URQUELL NR B 6/12 O
420 7231113003 FOSTER'S LAGER 25 OZ
421 7231133140 DOS EQUIS AMBER LNNR 12/12O
422 7231163001 PILSNER URQUELL NR B 6/12 O
423 7231163006 FOSTERS LAGER 6PK NR 6/12 O
424 7231163009 MOOSEHEAD BEER NR BT 6/12 O
425 7231163011 DOS EQUIS SPECIAL LA 6/12 O
426 7231163012 DOS EQUIS SPECIAL LA 6/12 O
427 7231163018 MACKESON STOUT NR BT 4/12 O
25 | P a g e
428 7231163029 CLAUSTHALER GERMAN N 6/12 O
429 7231163050 MOOSEHEAD LIGHT NR B 6/12 O
430 7231163075 MOOSEHEAD ICE NR 6/12 O
431 7231193040 MOOSEHEAD BEER NR BT 12/12O
432 7231195220 DOS EQUIS AMBER 22 OZ
433 7248001103 SCHAEFER BEER CANS 24/12O
434 7250900006 ~STEINGLAGERS ALE 6/12 O
435 7250904006 ~STEINGLAGERS ALE 6/12 O
436 7262010105 RANIER DRAFT REGULAR 20/12O
437 7262010106 RANIER DRAFT LIGHT C 20/12O
438 7272001431 CARLINGS BLK LABEL R 6/12 O
439 7272001435 CARLINGS BLK LABEL R 24/12O
440 7278300100 ANCHOR STEAM BEER NR 6/12 O
441 7278300200 ANCHOR PORTER 6/12 O
442 7278300300 ANCHOR LIBERTY ALE 6/12 O
443 7289000007 HEINEKEN KINGSIZE N. 21.6 O
444 7289000011 HEINEKEN BEER N.R.BT 6/12 O
445 7289000012 HEINEKEN DARK BEER N 6/12 O
446 7289000016 HEINEKEN NR BTLS. 12/12O
447 7289000030 BUCKLER NON ALCOHOLI 6/12 O
448 7289000059 AMSTEL BIER 6/12 O
449 7289010011 AMSTEL LIGHT BEER NR 6/12 O
450 7289010016 AMSTEL LIGHT BEER NR 12/12O
451 7336010122 WINDY CITY ALE NR 6P 6/12 O
452 7336011107 OLD STYLE DRAFT LNNR 6/12 O
453 7336011110 OLD STYLE DRAFT 6/12 O
454 7336011112 OLD STYLE DRAFT 12/12O
455 7336011114 OLD STYLE DRAFT 24/12O
456 7336011116 OLD STYLE DRAFT N.R. 12/12O
457 7336011209 OLD STYLE BEER N.R.B 40 OZ
458 7336011214 OLD STYLE 30PK CANS 30/12O
459 7336011301 OLD STYLE BEER 24/12O
460 7336011341 OLD STYLE BEER 12/12O
461 7336011347 OLD STYLE BEER 12/12O
462 7336011356 OLD STYLE PARTY PACK 24/16O
463 7336011358 O S RYL AMBR N.R. NO 6/12 O
464 7336011370 OLD STYLE CAN 20/12O
465 7336011372 OLD STYLE 30PK CANS 30/12O
466 7336011401 OLD STYLE CLASSIC DR 6/12 O
467 7336011402 OLD STYLE CLASSIC DR 6/12 O
468 7336011403 OLD STYLE CLASSIC DR 12/12O
469 7336011404 OLD STYLE CLASSIC DR 12/12O
470 7336011405 OLD STYLE CLASSIC DR 24/12O
471 7336011406 OLD STYLE CLSSC DRFT 24/12O
472 7336011411 OLD STYLE CLASSIC DR 6/12 O
473 7336011412 OLD STYLE CLSC DRAFT 6/12 O
26 | P a g e
474 7336011421 OLD STYLE CLASSIC DR 30/12O
475 7336011422 OLD STYLE CLASSIC DR 30/12O
476 7336011423 OLD STYLE CLASSIC DR 4/12 O
477 7336011424 OLD STYLE CLASSIC DR 4/12 O
478 7336011425 OS CLASSIC DRAFT 4PK 4/12 O
479 7336011426 OS CLASSIC DRFT LT 6 4/12 O
480 7336011431 OLD STYLE CLASSIC DR 20/12O
481 7336011432 OLD STYLE CLASSIC DR 20/12O
482 7336011439 OLD STYLE CLASSIC DR 20/12O
483 7336011440 OLD STYLE CLASSIC DR 20/12O
484 7336011441 OLD STYLE CLASSIC DR 30/12
485 7336011442 OLD STYLE CLASSIC DR 30/12O
486 7336011522 OLD STYLE ICE 24/12O
487 7336011523 OLD STYLE ICE NR BTL 12/12O
488 7336011524 OLD STYLE ICE NR BTL 12/12O
489 7336011528 OLD STYLE ICE LN NR 6/12 O
490 7336011531 OLD STYLE ICE LIGHT 6/12 O
491 7336011542 OLD STYLE ICE LIGHT 24/12O
492 7336011611 OLD STYLE BEER N.R.B 6/12 O
493 7336011638 OLD STYLE BEER N.R.B 12/12O
494 7336011661 OLD STYLE REG LONG N 6/12 O
495 7336011670 OLD STYLE BEER 8/7OZ
496 7336011751 OLD STYLE BEER 6/12 O
497 7336011754 OLD STYLE BEER 6/16 O
498 7336011905 OLD STYLE BEER 32 OZ
499 7336011906 OLD STYLE BEER N.R.B 12/12O
500 7336013301 SPECIAL EXPORT CAN 24/12O
501 7336013403 SPECIAL EXPORT REG N 6/12 O
502 7336013405 SPECIAL EXPORT REG N 12/12O
503 7336013412 SPECIAL EXPORT LIGHT 6/12 O
504 7336013414 SPECIAL EXPORT LIGHT 12/12O
505 7336013419 SPECIAL EXPORT LIGHT 24/12O
506 7336013611 SPECIAL EXPORT REG N 6/12 O
507 7336013670 SPECIAL EXPORT REG N 8/7OZ
508 7336013751 SPECIAL EXPORT REG C 6/12 O
509 7336013752 SPECIAL EXPORT REG N 12/12O
510 7336013755 SPECIAL EXPORT REG N 6/12 O
511 7336013757 SPECIAL EXPORT REG N 12/12O
512 7336035301 OLD STYLE L.A. BEER 24/12O
513 7336035751 OLD STYLE L.A. BEER 6/12 O
514 7336039751 CARLINGS BLK LABEL R 6/12 O
515 7336043333 KINGSBURY NON/ALCOHO 6/12 O
516 7336043611 KINGSBURY NON/ALCOHO 6/12 O
517 7336043668 KINGSBURY N/A LONGNE 6/12 O
518 7336043751 KINGSBURY NON/ALCOHO 6/12 O
519 7336050301 SPECIAL EXPORT LIGHT 24/12O
27 | P a g e
520 7336050611 SPECIAL EXPORT LIGHT
521 7336050660 SPECIAL EXPORT LIGHT
522 7336050662 SPECIAL EXPORT LIGHT
523 7336050665 SPECIAL EXPORT LIGHT
524 7336050751 SPECIAL EXPORT LIGHT
525 7336068306 OLD STYLE DRY BEER
526 7336068661 OLD STYLE DRY LONGNE
527 7336068741 OLD STYLE DRY BEER
528 7336068756 OLD STYLE DRY BEER
529 7336077661 SPECIAL EXPORT DARK
530 7336077663 SPECIAL EXPORT DARK
531 7336088301 CARLINGS BLK LABEL L
532 7336088751 CARLINGS BLK LABEL L
533 7336091405 WEINHARDS BOAR'S HEA
534 7336097102 OLD STYLE LT BONUS P
535 7336097104 OLD STYLE LIGHT 30 P
536 7336097202 OLD STYLE BEER N.R.B
537 7336097301 OLD STYLE LT BONUS 6
538 7336097305 OLD STYLE LT BONUS 6
539 7336097341 OLD STYLE LIGHT BEER
540 7336097343 OLD STYLE LIGHT 30 P
541 7336097345 OLD STYLE LT BONUS P
542 7336097347 OLD STYLE BONUS PACK
543 7336097348 OLD STYLE LIGHT BEER
544 7336097356 OLD STYLE LIGHT PART
545 7336097638 OLD STYLE LIGHT BEER
546 7336097661 OLD STYLE LIGHT LONG
547 7336097670 OLD STYLE LIGHT BEER
548 7336097751 OLD STYLE LIGHT BEER
549 7336097754 OLD STYLE LIGHT BEER
550 7336098621 CHAMPALE PINK N.R.BT
551 7336098671 CHAMPALE EXTRA DRY N
552 7336098678 CHAMPALE GOLDEN N R
553 7454900020 CARTA BLANCA BEER N.
554 7527608060 MOUSSY NON-ALCOHOLIC
555 7642091111 PYRAMID BEST BROWN A
556 7642091112 PYRAMID PALE ALE
557 7642091117 PYRAMID HEFEWEIZEN
558 7642091119 PYRAMID APRICOT ALE
559 7774047999 ~SANTA CLAUSS XMAS B
560 7794202535 ~WOODPECKER CIDER
561 8066094433 ST PAULI GIRL BIG BT
562 8066095301 PACIFICO N.R. BOTTLE
563 8066095401 CORONITA N.R. BOTTLE
564 8066095603 CORONA BIG BTL.
565 8066095605 CORONA EXTRA BEER NR
6/12 O
6/12 O
12/12O
12/12O
6/12 O
24/12O
6/12 O
12/12O
6/12 O
6/12 O
6/12 O
24/12O
6/12 O
6/12 O
20/12O
30/12O
12/12O
24/12O
24/12O
12/12O
30/12O
20/12O
16/12O
12/12O
24/16O
12/12O
6/12 O
8/7OZ
6/12 O
6/16 O
4/12 O
4/12 O
4/12 O
6/12 O
6/11 O
6/12 O
6/12 O
6/12 O
6/12 O
3/22OZ
6/12 O
21.6 O
6/12 O
6/7 O
22 OZ
6/12 O
28 | P a g e
566 8066095615 CORONA EXTRA BEER NR 12/12O
567 8066095625 CORONA EXTRA LIGHT N 6/12 O
568 8066095755 MODELO ESPECIAL 6/12 O
569 8066095765 MODELO ESPECIAL 6/12 O
570 8066095785 MODELO NEGRA N.R.BOT 6/12 O
571 8066095855 PERONI BEER 6/12 O
572 8066095935 ST PAULI GIRL BEER N 6/12 O
573 8066095937 ST PAULI GIRL LAGER 12/12O
574 8066095945 ST PAULI GIRL DK BEE 6/12 O
575 8087201512 WEINHARDS PALE ALE W 6/12 O
576 8178012111 NAKED ASPEN RASP WHE 6/12 O
577 8178012121 NAKED ASPEN PALE ALE 6/12 O
578 8178012141 NAKED ASPEN HONEY WH 6/12 O
579 8178051239 COLD SPRING PALE ALE 6/12 O
580 8178052250 COLD SPRINGS RIVER R 6/12 O
581 8205410441 WARSTEINER GERMAN BE 6/12 O
582 8205410444 WARSTEINER GERMAN BE 6/12 O
583 8205410665 WARSTEINER LIGHT (GE 6/12 O
584 8205430441 WARSTEINER GERMAN BE 16.9 O
585 8205480441 WARSTEINER 12/12O
586 8239300039 DIXIE BLACKENED VOOD 6/12 O
587 8248800009 BECKS REGULAR BEER 21.6 O
588 8248812300 BECK'S REG BEER NR B 12/12O
589 8248812345 BECK'S REG BEER NR B 6/12 O
590 8248812356 BECK'S DARK BEER NR' 6/12 O
591 8248812400 BECKS DARK 12/12O
592 8248812500 BECK'S LIGHT NR BTLS 6/12 O
593 8248812650 BECK'S DARK BEER AMB 21 OZ
594 8248812700 HAACK-BECK NON-ALCHL 6/12 O
595 8248812830 BECK'S LIGHT NR BTLS 6/12 O
596 8248812910 BECK'S OKTOBERFEST B 6/12OZ
597 8248812920 BECK'S OKTOBERFEST B 6/12 O
598 8328000001 GUINESS STOUT 16.9 O
599 8332600020 YOUNGS SPECIAL LONDO 6/12 O
600 8370601415 DUVEL BELGIUM SPECIA 6/12 O
601 8374100005 GROLSCH BEER N.R.BTL 6/12 O
602 8374100007 GROLSCH SWING TOP BE 2/16 O
603 8378337521 SIERRA NEVADA PALE A 6/12 O
604 8378347521 SIERRA NEVADA PORTER 6/12 O
605 8378357521 SIERRA NEVADA STOUT 6/12 O
606 8380404468 SANTE WHITE NON ALCO 750 ML
607 8380404469 SANTE SPRKLNG NON AL 750 ML
608 8380404545 SANTE BLUSH NON ALCO 750 ML
609 8382007131 BASS ALE NR BTLS 6/12 O
610 8382007331 BASS ALE KING SIZE B 20 OZ
611 8382007531 BASS ALE NR BTL 12/12O
29 | P a g e
612 8382008131 COUNTRY CHASE ALE 6/12 O
613 8382012360 GUINNESS PUB DRAUGHT 4/15 O
614 8382012393 GUINNESS STOUT N.R.B 6/12 O
615 8382012455 GUINESS STOUT 16.9 O
616 8382023471 HARP IRISH LAGER BTL 16.9 O
617 8382023473 HARP LAGER NR BTLS 6/12 O
618 8382056793 RED STRIPE N.R. BTLS 6/12 O
619 8382072553 KALIBER NON-ALCH NR 6/12 O
620 8417323130 BERGHOFF RED BEER 6/12 O
621 8417324130 AUGSBURGER REG BEER 6/12 O
622 8417324132 BERGHOFF OCTOBERFEST 6/12 O
623 8417325130 AUGSBURGER DARK BEER 6/12 O
624 8417327130 AUGSBURGER LIGHT BEE 6/12 O
625 8417330130 BERGHOFF REGULAR BEE 6/12 O
626 8417331130 BERGHOFF DARK BEER N 6/12 O
627 8417332130 BERGHOFF BOCK BEER N 6/12OZ
628 8500000168 HORNSBY'S DRAFT CIDE 6/12 O
629 8500000320 HORNSBYS DARK N DRY 6/12 O
630 8520000100 SUTTER HOME FRE' WHT 750 ML
631 8520000101 SUTTER HOME FRE' CHA 750 ML
632 8520000104 SUTTER HOME RED FRE 750 ML
633 8520000105 SUTTER HOME FRE' SPR 750 ML
634 8549800005 PETE'S WICKED ALE 22 OZ
635 8549811113 PETES WICKED STRAW B 6/12 O
636 8549812345 PETE'S HOLIDAY SAMPL 12/12O
637 8549822223 PETES WICKED MULTI G 6/12 O
638 8549833332 PETES WICKED PALE AL 6/12 O
639 8549844442 PETES WICKED OKTOBER 6/12 O
640 8549845670 PETE'S SEASONAL BREW 6/12 O
641 8549855552 PETES WICKED MAPLE P 6/12 O
642 8549866662 PETE'S SEASONAL BREW 6/12 O
643 8549873401 PETE'S WICKED HONEY 6/12 O
644 8549873736 PETE'S WICKED LAGER 6/12OZ
645 8549873837 PETE'S WICKED ALE 6/12 O
646 8549873942 PETE'S WICKED SEASON 6/12OZ
647 8549874011 PETE'S WICKED RED 6/12OZ
648 8572501501 SAMUEL SMITH PALE AL 6/12 O
649 8572501503 SAMUEL SMITH NUT BRO 6/12 O
650 8572511509 SAM SMITH OATMEAL ST 6/12 O
651 8590200015 DOS EQUIS BEER 6/12 O
652 8739699916 BLACK DOG ALE 6/12 O
653 8739699922 BLACK DOG PALE ALE 22 OZ
654 8739699938 BLACK DOG HONEY RASP 6/12 O
655 8769210012 SAMUEL ADAMS LAGER N 6/12 O
656 8769210014 SAMUEL ADAMS LAGERNR 12/12O
657 8769210508 SAMUEL ADAMS WINTER 8/12 O
30 | P a g e
658 8769211216 SAMUEL ADAMS LAGER N 21.6 O
659 8769220012 SAM ADAMS LIGHTSHIP 6/12 O
660 8769226102 SAMUEL ADAMS SCOTCH 6/12 O
661 8769227102 SAM ADAMS CHERRY WHE 6/12 O
662 8769227200 SAM ADAMS CHERRY WHE 22 OZ
663 8769228102 SAM ADAMS OLD FEZZIW 6/12OZ
664 8769228400 SAMUEL ADAMS OLD FEZ 25 OZ
665 8769229103 SAM ADAMS WINTER CLA 12/12O
666 8769230030 SAMUEL ADAMS BOSTON 6/12 O
667 8769230040 SAMUEL ADAMS OCTOBER 6/12 O
668 8769230060 SAMUEL ADAMS LAGER N 6/12 O
669 8769231022 SAMUEL ADAMS SEASONA 22 OZ
670 8769232022 SAMUEL ADAMS BOSTON 22 OZ
671 8769239102 SAMUEL ADAMS GOLDEN 6/12 O
672 8769240020 SAMUEL ADAMS CREAM S 6/12 O
673 8769240501 SAMUEL ADAMS HONEY P 6/12 O
674 8769241022 SAMUEL ADAMS CREAM S 22 OZ
675 8769241102 SAMUEL ADAMS SEASONA 6/12 O
676 8769241103 SAMUEL ADAMS SEASONA 12/12O
677 8769241522 SAMUEL ADAMS HONEY P 22 OZ
678 8769250040 SAMUEL ADAMS SEASONA 6/12OZ
679 8769251216 SAMUEL ADAMS CRNBRY 21.6 O
680 8769280102 HARD CORE APPLE CRAN 6/12 O
681 8769281102 HARD CORE CRISP HARD 6/12 O
682 8769290102 LONGSHOT AMERICAN PA 6/12 O
683 8769291100 LONGSHOT BLACK LAGER 6/12 O
684 8769291102 LONGSHOT BLACK LAGER 6/12 O
685 8769292100 LONGSHOT HAZELNUT BR 6/12 O
686 8769292102 LONGSHOT HAZELNUT BR 6/12 O
687 8780000004 COORS CAN 6/10 O
688 8780000005 COORS LIGHT 6/10 O
689 8797501350 SAPPORO DRAFT BEER N 6/12 O
690 8797502650 SAPPORO DRAFT BEER C 22 OZ
691 8797511350 SAPPORO DRY BEER NR 6/12 O
692 8813040389 LITTLE KINGS CRM ALE 8/7OZ
693 8813041888 LITTLE KINGS CREAM A 40 OZ
694 8834510002 MCEWANS SCOTCH ALE N 6/12 O
695 8834510005 NEWCASTLE BROWN ALE 6/12 O
696 8834510050 MCEWANS SCOTCH ALE N 6/12 O
697 8839400002 SPATEN PREMIUM LAGER 6/12 O
698 8839400004 SPATEN SPECIAL DARK 6/12 O
699 8839400006 SPATEN SEASONAL 6/12 O
700 8839400017 FRANZISKANER HEFE-WE 16.9 O
701 8873320622 POINT CLASSIC AMBER 6/12 O
702 8873320641 POINT BEER LNNR BTLS 6/12 O
703 8873320648 POINT PALE ALE 6/12 O
31 | P a g e
704 8885700060 SUNTORY DRY BEER NR 6/12 O
705 8912181002 $ARIEL NA WHITE 750 ML
706 8912183002 $ARIEL NA CHARDONNAY 750 ML
707 8912184002 $ARIEL NA WHITE ZINF 750 ML
708 8912185002 ARIEL CABERNET SAUVI 750 ML
709 8920000826 TECATE BEER 6/12 O
710 8928600008 TECATE BEER 6/12 O
711 8952341503 COOPERS STOUT 6/12 O
712 8954017607 SWAN LAGER NR BTL 6/12OZ
713 8954019937 DOUBLE DIAMOND BEER 6/12 O
714 8954031104 ST PAULI GIRL BEER N 6/12 O
715 8954031108 ST PAULI GIRL DK BEE 6/12 O
716 8982600009 TECATE BEER CANS 6/12 O
717 8982600041 TECATE BEER 6/12 O
718 8982600200 CARTA BLANCA BEER N. 6/12 O
719 8982600600 WATNEY'S RED 6/12 O
720 8982650001 TECATE N.R. BTLS 6/12 O
721 8982660001 CARTA BLANCA N.R. BT 6/12 O
722 8982670001 BOHEMIA N.R. BOTTLES 6/12 O
723 8982690002 TECATE / 4 WRAPPED 6 24/12O
724 8982690027 TECATE LIGHT N.R. BT 6/12 O
725 8982690090 TECATE LIGHT CANS 6/12 O
726 9067200001 BEER OF AMERICA SAMP 10/12O
727 9200000013 OLD MILWAUKEE ICE 6/12 O
728 9200000206 OLD MILWAUKEE ICE 24/12O
729 9200000207 RED RIVER LAGER 6/12 O
730 9530113001 ~ROGUE ALE 6/12 O
731 9530113008 ROGUE ALE 6/12 O
732 9530113017 ROGUE DEAD GUY ALE 22 OZ
733 9530113027 ROGUE HAZELNUT BROWN 22 OZ
734 9530113100 ROGUE AMERICAN AMBER 6/12 O
735 9530113103 ROGUE OREGON ALE 6/12 O
736 9651312352 DUSSELDORFER PALE AL 6/12 O
737 9651312353 DUSSELDORFER AMBER A 6/12 O
738 9651312357 DUSSELDORFER DARK AL 6/12 O
739 9709631767 OREGON BREWERY INDIA 6/12 O
740 9781611110 CHICAGO'S LEGACY LAG 6/12 O
741 9781611111 LEGACY LAGER BEER 6/12 O
742 9781622222 LEGACY RED ALE 6/12 O
743 9781644444 BIG SHOULDERS BEER 6/12 O
744 9893110006 BADERBRAU BEER NR BT 6/12 O
745 9893110007 BADERBRAU BOCK 6/12 O
746 9893110017 BADERBRAU BOCK 6/12 O
747 60260010000 LEZAJSK LAGER BEER 6/11.2
748 60272500010 MURPHYS IRSH DRAUGHT 16.9 O
749 60272500017 MURPHYS IRSH AMBER ( 6/12 O
32 | P a g e
750 71960700003 RHINO CHASERS LAGER
751 71960700004 RHINO CHASERS LAGER
752 71960700011 RHINO CHASERS AMERIC
753 71969380011 BEERS OF THE WORLD G
754 71975120103 MORETTI N.R. BTLS
755 73321001102 ~DEVIL MOUNTAIN FIVE
756 73321002102 ~DEVIL MTN RAILROAD
757 73321003102 ~DEVIL MOUNTAIN BLK
758 73588811206 CELIS WHITE ALE
759 73588821206 CELIS PALE BOCK
760 73588841206 CELIS GRAND CRU ALE
761 73588851206 CELIS RASPBERRY
762 73692011111 GOOSE ISLAND HONKERS
763 73692011115 GOOSE ISLAND KILGUBB
764 73692011118 GOOSE ISLAND SEASONA
765 73692011121 GOOSE ISLAND HEXNUT
766 73692011122 GOOSE ISLAND SEASONA
767 73692011125 GOOSE ISLAND BLONDE
768 74305820299 STATE STREET AMBER A
769 74305821299 STATE STREET MIDNIGH
770 74305822299 STATE STREET SPEAKEA
771 75089900001 DORTMUNDER BEER
772 75889620100 KOZEL PREMIUM CZECH
773 76227405870 MURPHY'S IRISH STOUT
774 76810940359 TENNENTS LAGER
775 78036971960 SHIPYARD EXPORT ALE
776 78036991902 SHIPYARD GOAT ISLAND
777 78036991904 SHIPYARD BLUE FIN ST
778 78036991907 SHIPYARD GOAT ISLAND
779 78036991993 SHIPYARD OLD THUMPER
780 78146821155 BLUE RIDGE-WHEAT
781 78146839357 BLUE RIDGE AMBER LAG
782 78146840193 BLUE RIDGE GOLDEN AL
783 79067200001 BEER OF AMERICA SAMP
784 79709631767 OREGON BREWERY INDIA
785 79709633767 OREGON HEFEWEIZEN
786 79709634767 OREGON BREWERY NUTBR
787 79709635767 OREGON RASPBERRY WHE
788 79709636767 OREGON HONEY RED ALE
789 79709637102 OREGON BLACKBERRY PO
790 79709638102 OREGON SUMMER GOLD
6/12 O
6/12 O
6/12 O
8/12 O
6/12 O
6/12 O
6/12 O
6/12 O
6/12 O
6/12 O
6/12 O
6/12 O
6/12 O
6/12OZ
6/12 O
6/12 O
6/12 O
6/12 O
6/12 O
6/12 O
6/12 O
6/12 O
16.9 O
4/14.9
6/11.1
6/12OZ
6/12 O
6/12OZ
6/12OZ
6/12OZ
6/12 O
6/12 O
6/12 O
10/12O
6/12 O
6/12 O
6/12 O
6/12 O
6/12 O
6/12 O
6/12 O
33 | P a g e
Frozen Dinners
The frozen dinners category contains large size frozen dinners (in the 14 OZ range). Not to be
confounded with smaller frozen entrees (in the 10 OZ range).
List of all UPCs in the category
UPC Description Size
1 1380013201 LC HP CHICKEN FLOREN 13.2OZ
2 1380013202 LC HP ROASTED TURKEY 14 OZ
3 1380013203 LC HP SRLN BF TIPS 14.25O
4 1380013204 LC HP GRLD CHKN W/PE 14 OZ
5 1380013205 LC HP JUMBO RIGATONI 15.3OZ
6 1380013206 LC HP ORIENTAL GLAZE 14 OZ
7 1380013207 LC HP BEEF LO MEIN 14 OZ
8 1380013208 LC HP ROASTED CHICKE 12.5 O
34 | P a g e
9 1380013209 LC HEARTY PORTIONS L
10 1380013210 LC HRTY PORTIONS CHS
11 1380013304 STOUFFER'S HRTY PRTN
12 1380013305 STOUFFER'S HRTY PRTN
13 1380013306 STOUFFER'S HRTY PRTN
14 1380013307 STOUFFER'S HRTY PRTN
15 1380013308 STOUFFER'S HRTY PRTN
16 1380013309 STOUFFER'S HRTY PRTN
17 1380013310 STOUFFERS HP CNTRY F
18 1380013311 STOUFFER'S HRTY PRTN
19 1380013312 STOUFFERS HEARTY POR
20 2113150434 MARIE CALLENDAR SPAG
21 2113150440 MARIE CALLENDER RAVI
22 2113150475 FETTUCINI W/BROCCOLI
23 2113150560 MARIE CALLENDER MEAT
24 2113150575 ESCALLOPED NOODLES &
25 2113150595 MARIE CALLENDER LASA
26 2113150605 MARIE CALLENDER COUN
27 2113150630 MARIE CALL HERB ROAS
OZ
5 O
OZ
OZ
1OZ
75Z
OZ
5OZ
OZ
5 O
4 O
OZ
OZ
OZ
OZ
OZ
OZ
OZ
14OZ
35 | P a g e
28 2113150635 MARIE CALLENDER COUN
29 2113150660 MARIE CALL TURKEY AN
30 2113150685 MARIE CALLENDER CHIC
31 2143100410 COMING HOME BEEF PAT
32 2143111001 COMING HOME CHICKEN
33 2143111700 COMING HOME LMN & HE
34 2143147001 COMING HOME CHKN BRS
35 2143147015 COMING HOME CHKN BRS
36 2143155010 COMING HOME LASAGNA
37 2143155011 COMING HOME MAC & CH
38 2143172001 COMING HOME OLD FASH
39 2143172004 COMING HOME CKN,BROC
40 2143178082 COMING HOME HOT&SPCY
41 2370005004 LOONEY TUNES BBQ CHK
42 2370005006 LOONEY TUNES SPAG &
43 2370005007 LOONEY TUNES HMBRGR
44 2370005009 LOONEY TUNES CHKN CH
45 2370005011 LOONEY TUNES MAC & C
46 3100010101 BNQT VEG POT PIE W/C
OZ
14OZ
OZ
OZ
5 LB
OZ
OZ
OZ
OZ
OZ
OZ
OZ
OZ
OZ
6 OZ
OZ
3 OZ
7 OZ
OZ
36 | P a g e
47 3100010102 BANQUET VEG. W/BEEF
48 3100010103 BNQT VEG POT PIE W/T
49 3100010403 BANQUET CHICKEN NUGG
50 3100010900 BANQUET BBQ CHICKEN
51 3100010901 BANQUET CHICKEN DINN
52 3100010903 BANQUET TURKEY DINNE
53 3100010904 BANQUET CHICKEN PARM
54 3100010905 BANQUET SALISBURY ST
55 3100010906 BNQ CHOPPED BEEF MEA
56 3100010907 BANQUET MEAT LOAF DI
57 3100010909 BANQUET PORK RIBLET
58 3100010910 ~BANQUET BEEF MEAL
59 3100010918 ~BANQUET CHICKEN NUG
60 3100010920 BNQ CHICKEN WING MEA
61 3100010929 BANQUET BURRITO DINN
62 3100010930 ~BNQ BEEF & BN CHIMI
63 3100010933 BANQUET MEXICAN COMB
64 3100010938 BNQ CHICKEN FRIED BE
65 3100010945 BANQUET PORK CUTLET
OZ
OZ
5 O
OZ
OZ
25 O
5 OZ
5 OZ
5 OZ
5 OZ
OZ
OZ
75OZ
75OZ
75O
5 OZ
OZ
OZ
25O
37 | P a g e
66 3100010961 BANQUET VEAL PARMAGI
67 3100010976 BNQ SOUTHERN FRIED C
68 3100010980 BANQUET CHICKEN CHOW
69 3100010988 ~BANQUET CHICKEN XHO
70 3100010990 ~BANQUET ORIENTAL CH
71 3100011001 BANQUET X-HLP CHCKN
72 3100011003 BNQT XHLP TURKEY
73 3100011005 BANQUET SALISBURY XT
74 3100011215 ~BNQT H/B SALIS STK
75 3100011216 ~BNQT H/B TURKEY DIN
76 3100011217 ~BNQT H/B CHK MESQ D
77 3100011218 ~BNQT H/B CHK PARM D
78 3100011219 BNQT H/B SWT SOUR CH
79 3100011220 ~BNQT H/B MEAT LOAF
80 3100011570 BANQUET COUNTRY FRIE
81 3100011576 BANQUET STHRN FRD CH
82 3100011597 BANQUET FRIED CHICKE
83 3100011599 BANQUET 17PIECE FRIE
84 3100018000 ~BNQT PF LASAGNA W/M
OZ
75OZ
OZ
OZ
OZ
OZ
OZ
OZ
5OZ
25O
5OZ
8 O
25O
OZ
OZ
OZ
OZ
OZ
5OZ
38 | P a g e
85 3100018001 ~BNQT PF SPAGHETTI B
86 3100018002 ~BNQT PF MACARONI &
87 3100018003 ~BANQUET PF FETTUCIN
88 3100018004 ~BANQUET PF VEGETABL
89 3100018005 ~BNQUET PF CHCKN PST
90 3100018006 ~BANQUET PF CHICKEN
91 3100018009 ~BNQT PF ITL SAUSAGE
92 3100018010 ~BNQT PF WHT CHEDDAR
93 3100019601 BNQT K/C CHKN NUGGET
94 3100019602 BNQT K/C FRIED CHKN
95 3100019603 ~KC PIRATE PIZZA W/C
96 3100019604 BNQT K/C CHSE BF SAN
97 3100019605 BNQT K/C MINI CHS RA
98 3100019607 BNQ MAGICAL MACARONI
99 3100019611 BNQT K/C HOT DOG DIN
100 3100019615 KID CDUISINE CIRDCUS
101 3100019701 KC MEGA CHICKEN NUGG
102 3100019702 KC MEGA FRIED CHICKE
103 3100019704 ~KC MEGA DBL BEEF PA
10.5OZ
10.5OZ
10.5OZ
10.5OZ
10.5OZ
10.5OZ
10.5OZ
10.5OZ
6.2 OZ
7.2 OZ
OZ
2 OZ
7 OZ
OZ
7 OZ
8 OZ
4 OZ
3 O
10 O
39 | P a g e
104 3100019707 ~KC MEGA MAC & CHEES
105 5010040803 ~HC SL TRKY W/DRESS
106 5010040805 HC SALIS STK GRVY HM
107 5010040806 HC PASTA SHELLS MARI
108 5010040810 ~HLTHY CHC SHRMP&VEG
109 5010040811 ~HC GINGER CHICKEN H
110 5010040816 HC SESAME CHICKEN SH
111 5010040817 HC BEEF BROCCOLI BEI
112 5010040820 HEALTHY CHOICE HRB B
113 5010040821 HEALTHY CHOICE ROAST
114 5010045500 HC HEARTY HANDFUL PH
115 5010045502 HC HH CHICKEN AND BR
116 5010045506 HC HRTY HANDFUL ROAS
117 5010045509 HC HEARTY HANDFUL TR
118 5010045946 HEALTHY CHOICE GRLD
119 5010045947 HC BEEF STROGANOFF D
120 5010045950 ~HLTHY CHOICE SALS S
121 5010045951 HLTHY CHOICE TURKEY
122 5010045952 HLTHY CHOICE ORIENTA
12.4 O
9.95 O
10.7 O
OZ
OZ
6 O
OZ
OZ
9 O
OZ
1 OZ
1 OZ
1 OZ
1 OZ
6 OZ
OZ
5OZ
5 O
25O
40 | P a g e
123 5010045953 ~HLTHY CHOICE SWT/SO
124 5010045954 HLTHY CHOICE CHKN PA
125 5010045956 ~HLTHY CHOICE SIRLOJ
126 5010045957 ~HLTHY CHOICE ORTL P
127 5010045959 HLTHY CHOICE SHRIMP
128 5010045960 HLTHY CHC CHKN BROC
129 5010045961 ~HLTHY CHOICE BBQ CH
130 5010045962 HLTHY CHOICE YANKEE
131 5010045963 HLTHY CHOICE MESQTE
132 5010045964 HLTHY CHOICE SHRMP M
133 5010045965 HLTHY CHOICE HRB RST
134 5010045966 HLTHY CHOICE BEEF EN
135 5010045967 HLTHY CHOICE CKN ENC
136 5010045968 HLTHY CHOICE SALSA C
137 5010045969 HLTHY CHOICE SIRLOIN
138 5010045970 HC SOUTHERN CHKN DNR
139 5010045971 HLTHY CHOICE PASTA P
140 5010045972 HLTHY CHOICE TERIYAK
141 5010045973 HLTHY CHOICE CHICKEN
11.5OZ
11.5 O
11.7OZ
OZ
2 O
5 O
75O
OZ
5 O
5 O
15
75O
4 O
25O
OZ
5 O
OZ
25O
OZ
41 | P a g e
142 5010045974 HC MEAT LOAF DINNER
143 5010045975 HC COUNTRY BREADED C
144 5010045987 HLTHY CHC LMN PEPR F
145 5010045996 ~HLTHY CHC TURKEY TE
146 5100001515 LE MENU HONEY MUSTAR
147 5100001516 LE MENU BEEF SIRLOIN
148 5100001518 LE MENU VEAL PARMIGI
149 5100001520 LE MENU OLD FASHION
150 5100001522 LE MENU SW & SOUR CH
151 5100001523 LE MENU CHICKEN PARM
152 5100001524 LE MENU SALISBURY ST
153 5100001525 LE MENU GRILL CHKN C
154 5100001831 SWAN HNGRYMN BAKED C
155 5100001835 ~SWAN HNGRYMN GARLIC
156 5100001840 ~SWAN HNGRYMAN GRILL
157 5100002027 LE MENU SANTA FE CHI
158 5100002360 ~SWAN BEEF PATTIES F
159 5100002371 ~SWAN FRIED CHICKEN
160 5100002393 ~SWANSON FUN FEAST M
OZ
OZ
7 O
6 O
OZ
OZ
2 O
OZ
2 O
2 O
5 O
5 O
2 O
5 O
OZ
OZ
OZ
OZ
5 OZ
42 | P a g e
161 5100002411 ~SWAN CHKN DRUMLETT
162 5100002432 ~SWAN MINI CHSE RAVI
163 5100002438 ~SWANSON FRENZIED FI
164 5100002440 ~SWANSON FUN FEAST C
165 5100003545 LE MENU SALISBURY ST
166 5100003645 LE MENU CHKN IN WINE
167 5100003748 LEMENU SMOTHERED SIR
168 5100004343 LEMENU CHICKEN PASTA
169 5100004349 ~SWANSON HOT ROAST B
170 5100004350 ~SWANSON TRKY BRST M
171 5100004776 ~SWANSON BDGT DNR FR
172 5100005075 ~SWANSON GRILLED CHK
173 5100005257 ~LE MENU MESQITE CHI
174 5100005260 LE MENU GRILL CHKN C
175 5100005373 ~SWAN BDGT MEAT LOAF
176 5100005379 ~SWANSON BDGT DNR CH
177 5100005406 SWANSON FUN FEAST RA
178 5100006082 LE MENU LS HERB RSTD
179 5100006083 LE MENU LS SALS STEA
9.2 OZ
11.7OZ
OZ
OZ
5 O
OZ
OZ
5OZ
25O
25O
5 OZ
OZ
2 O
OZ
25 O
OZ
OZ
OZ
5OZ
43 | P a g e
180 5100006260 ~SWANSON MACARONI &
181 5100006263 SWAN DARK MEAT CHICK
182 5100006264 SWAN WHITE PORTION C
183 5100006271 SWANSON PASTA & CHIC
184 5100006272 SWANSON MEXICAN STYL
185 5100006275 SWANSON DINNERS SLIC
186 5100006277 SWAN SALISBURY STEAK
187 5100006279 SWANSON FISH N CHIPS
188 5100006281 ~SWANSON MEAT LOAF D
189 5100006282 SWAN VEAL PARMIGIANA
190 5100006284 SWAN TURKEY DINNER
191 5100006313 LE MENU BEEF STROGAN
192 5100006320 LE MENU CHKN CORDON
193 5100006322 LE MENU BEEF TIPS DI
194 5100006326 LE MENU CHICKEN ALA
195 5100006327 LE MENU PEPPER STEAK
196 5100006328 LE MENU YANK POT ROA
197 5100006406 SWAN CHICKEN NUGGETS
198 5100006501 SWAN HNGRYMN SALISBU
10.25O
11.5 O
11.5 O
OZ
3 O
25O
7 O
OZ
75O
25O
5 O
OZ
OZ
5 O
25O
5 O
OZ
75OZ
5 O
44 | P a g e
199 5100006502 SWAN HNGRYMN TURKEY
200 5100006503 SWAN HNGRYMN WHITE P
201 5100006533 LE MENU SLOW COOKED
202 5100006607 LE MENU GRILL GLAZED
203 5100006628 LE MENU STUFFED SHEL
204 5100006633 LE MENU L/S DNR GLAZ
205 5100006634 LE MENU L/S DNR TRKY
206 5100006674 ~SWANSON BREADED FIS
207 5100006679 ~SWAN SALISBURY STK
208 5100006680 ~SWAN TURKEY W/MASHE
209 5100006910 LE MENU 3 CHEESE MAN
210 5100006964 ~SWAN CHICKEN PARMIG
211 5100008279 LE MENU L/S SWT & SO
212 5100008280 LE MENU L/S SLICED T
213 5100008378 SWAN HNGRYMN YANKEE
214 5100008382 SWSN HNGRYMN BEEF TI
215 5100008595 LE MENU L/S CHEESE T
216 5100009041 SWAN YANKEE POT ROAS
217 5100009477 SWAN BEEF TIPS & NOO
18.5 O
15.2 O
10.2 O
OZ
5 O
OZ
OZ
9 OZ
OZ
OZ
75O
5OZ
OZ
OZ
OZ
7 O
OZ
5 O
OZ
45 | P a g e
218 5100010395 ~SWANSON BEEF & BROC
219 5100010473 SWANS 4-COMP BONELES
220 5100010474 SWANS HUNGRYMAN PORK
221 5100010477 ~SWANS HUNGRYMAN BEE
222 5100011419 ~SWANSON CHICKEN & N
223 5100011420 ~SWANSON CHICKEN & R
224 5100011422 ~SWANSON CHEESY VEGE
225 5100011423 ~SWAN THREE CHEESE M
226 5100011687 SWANSON HNGRY-MAN FS
227 5100011695 ~SWANSON CHICKEN PAT
228 5100011696 ~SWANSON PORK RIB PT
229 5100011860 SWAN HNGRYMN CNTRY F
230 5100011861 SWANSON HERB RSTD CH
231 5100011893 SWANSON CNTRY FRIED
232 5115004510 ~F Q MEATLF DNR 3
233 5115004520 FREEZER QUEEN SALISB
234 5115004530 FREEZER QUEEN YANKEE
235 5115004580 FREEZER QUEEN FRIED
236 5115004590 FREEZER QUEEN FRIED
OZ
OZ
1 O
2 O
OZ
OZ
OZ
OZ
OZ
3 OZ
6 OZ
OZ
25O
7 O
5 OZ
OZ
OZ
OZ
OZ
46 | P a g e
237 5115004610 FREEZER QUEEN CHKN F
238 5115004700 FREEZER QUEEN SLICED
239 7336908003 BDGT GRM SALISBURY S
240 7336908006 BGT GMT LT&H DIN-TER
241 7336908009 BDGT GRM SIRLOIN TIP
242 7336908011 BGT GMT LT&H DIN-STF
243 7336908016 BG LT DNR ROAST CHKN
244 7336908050 BGT GMT LT&H DIN-SIR
245 7336908052 BDGT GRM LT&HTY BEEF
246 7336908053 BG BEEF POT RST LT &
247 7336908054 BGT GMT LT&H DIN-SRL
248 7336908055 BDGT GRM LT&HTY ITAL
249 7336908056 BGT GMT LT&H DIN-CKN
250 7336908057 BGT GMT LT&H DIN-HRB
251 7336908059 BGT GMT LT&H DIN-BF
252 7336908060 BGT GMT LT&H DIN-MES
253 7336908061 BDGT LT/HLTHY RST CH
254 7336908084 BGT GMT LT&H DIN-SRL
255 9323600101 START RIGHT POT/ZUC/
OZ
25 O
5 O
OZ
OZ
OZ
OZ
OZ
OZ
5 O
OZ
OZ
OZ
OZ
OZ
OZ
OZ
OZ
OZ
47 | P a g e
256 9323600103 START RIGHT APLESCE/
257 9323600104 START RIGHT PEARS/SW
258 9323600201 START RIGHT JR POT/Z
259 9323600202 START RIGHT JR PSTA/
260 9323600204 START RIGHT JR CORN/
261 9323600301 START RIGHT TOD POT/
262 9323600302 START RIGHT TOD PSTA
263 9323600304 START RIGHT TOD CORN
264 62143100410 ~COMING HOME BEEF PA
265 62143100411 ~COMING HOME BF PTY
266 62143111001 ~COMING HOME CHICKEN
267 62143111700 ~COMING HOME LEM & H
268 62143147001 ~COMING HOME CKN BRS
269 62143147015 ~COMING HOME CKN BRS
270 62143155010 COMING HOME LASAGNA
271 62143155011 ~COMING HOME MAC & C
272 62143172001 ~COMING HOME O.F CKN
273 62143172004 ~COMING HOME CHN/BRC
274 62143178077 ~COMING HOME HON & H
OZ
OZ
OZ
OZ
OZ
OZ
OZ
OZ
OZ
OZ
5 LB
OZ
OZ
OZ
OZ
OZ
OZ
OZ
OZ
48 | P a g e
275 62143178082 ~COMING HOME HOT & S 32 OZ
276 71785417001 ~MICHELINA'S CHEESE 11 OZ
277 71785417002 ~MICHELINA'S CHEESE 10 OZ
278 71785417004 ~MICHELINA'S BEEF ST 10 OZ
279 71785417005 ~MICHELINA'S SWEDISH 10.5 O
280 71785417006 ~MICHELINA'S MEAT RA 10.5 O
281 71785417012 ~MICHELINA'S CHICKEN 10.5 O
282 71785417013 ~MICHELIN'A MACARONI 12.5 O
283 71785417014 MICHELINA LASAGNA AL 12.0 O
• Derived Data
Variable name Description
Total sales Shows the total number of sales for a product (frozen dinners in our
case)
Formula: (price*movement)/quantity
Total profit Shows the total profit earned on the sales of the product
Formula: (total sales *profit amount)/100
Cost of goods sold The cost at which the vendor supplies the goods to Dominick’s
Formula: Total sales – total profit
49 | P a g e
2.2 Entity- Relationship Diagram:
After examining the metadata, an overall ERD showing how the different tables would interact
with each other in general is shown below.
Note: The ERDs for each business question is shown separately in section 4.
50 | P a g e
Section 3: Business Questions, their substantiations and
explanations
1. For Christmas week 1989 (week 15), what were the sales for each store in the wine
section?
During the Christmas season it is important to maintain the demand of the right products at
different stores. This means we need to keep the track of various product sales to forecast the
demand for the next holiday season.
Below data shows the columns it would use and the graphical representation it would have:
51 | P a g e
2. For a specific day (For instance: 4th July) in the past five years (1992 - 1996),
compare the sales of all the stores.
It is important to understand the sales and profit from every store to manage the demand and
supply accordingly. Thus, we are trying to capture the sales of different stores considering a
particular time duration.
Below data shows the columns it would use and the graphical representation it would have:
52 | P a g e
3. For each of the four pricing tiers, what is the total value of manufacturing coupons
redeemed for the year 1996 weekly?
It is important to check the effectiveness of the marketing and the promotions done in different
areas to attract more vendors. Keeping that in mind, different regions, which are in different tiers
and zones would be analyzed together for the promotions done in terms of coupon redemption to
know how many of them are usable in the purchasing market.
Below data shows the columns it would use and the graphical representation it would have:
53 | P a g e
4. What is the percentage of old people (age>60) visiting each store in different zones?
It is also important to serve the needs of different market segments. For instance, in places where
there are more colleges around, the students would be more who have diverse demands which
needs to be catered to. Similarly, people in different zones, might have more population of old
people which means that different kind of products need to be made available for them.
Below data shows the columns it would use and the graphical representation it would have:
54 | P a g e
5. Which stores have at least 30% educated people earning more than 10 in the income
column?
The demands in the consumption of products depends on one’s status quo. Income plays a major
role as more the income; more branded products are usually consumed. This is supported by an
article on product brand manager salary (salary.com, n.d.)17
Below data shows the columns it would use and the graphical representation it would have:
17
https://www1.salary.com/Product-Brand-Manager-Salary.html
55 | P a g e
6. For each zone, what is the average percentage of working women with full-time
jobs?
More packaged products are known to be consumed by people who are known to be working.
They generally prefer ready to eat products. Thus, we have tried to capture the percentage of
working women in all zones, so that management may take the decisions related to new product
availability for those zones.
Below data shows the columns it would use and the graphical representation it would have:
56 | P a g e
7. What is the profit from product Frozen Dinners (FRD) in all the zones for year
1996?
This data would help to strategize the demand flow in different zone in terms of low- and high-
priced tier area. Matching the demand of people in accordance to the needs help to attract
prospective customers.
Below data shows the columns it would use and the graphical representation it would have:
57 | P a g e
8. Who are the manufacturers for a product Frozen Dinners (FRD) and compare their
cost, their sales price and their profit?
It is also important to consider the price and offers provided by various vendors. Along with the
sale and price quoted for the customers it is also important to consider the cost associated with
various vendors. This would help us to take better decision as to which vendor to choose from
among the various options in different regions.
Below data shows the columns it would use and the graphical representation it would have:
58 | P a g e
9. For week 372(Halloween) and 377(Thanksgiving) which product in category FRD
yields the maximum sales?
During holiday seasons there are different products that are more in demand. The price of the
same is also based on the similar demand. For this reason, we focused on the holiday week to
know that which product in a particular category is sold the most.
Below data shows the columns it would use and the graphical representation it would have:
59 | P a g e
10. Which marketing strategy (among B, C, S) is most successful in each store for week
303(4th of July) for product Beer (BER)?
There are certain products in the market that need to be marketed differently (Daniel Toro-
González)18
. To know such products and the effectiveness of each, we need to analyze the
already existing the trends. Thus, examining the strategies would help the management have a
clearer picture resulting in better and faster decision making. This data would help in detail level
analysis of marketing strategy for each store.
Below data shows the columns it would use and the graphical representation it would have:
18
https://ageconsearch.umn.edu/record/169787/files/BEER%20PAPER-May%202014%20_DTG_.pdf?version=1
60 | P a g e
Prioritization of the questions (In blue are the questions selected)
Business
Question
Description Priority Justification
1 For Christmas week 1989 (week
15), what were the sales for each
store in the wine section?
9 The demand and supply strategy in retail
industry needs to be changed during holiday
seasons where business is usually more and
targeted towards a product segment
2 For a specific day (4th July) in
the past five years (1992 - 1996),
compare the sales of all the
stores.
3 One of the most important aspect for retail
industry is to understand the business
obtained from every store to balance the
demand and supply accordingly.
3 For each of the four pricing tiers,
what is the total value of
manufacturing coupons
redeemed for the year 1996
weekly?
5 Apart from understanding the store wise
value, decisions are mainly driven by the
managers of a region. Hence region wise
analysis of the policies and promotions
implemented gives a better view of the
effectiveness of a strategy.
4 What is the percentage of old
people (age>60) visiting each
store in different zones?
6 Each market segment needs to be paid heed
to. Old people have a very different demand
than college students. Hence product in a
retail store needs to be supplied accordingly
5 Which stores have at least 30%
educated people earning more
than 10 in the income column?
4 The products to be made available in the
market needs to cater to needs of the people
living nearby especially for a retail store
6 For each zone, what is the
average percentage of working
women with full-time jobs?
7 It is important to understand working
women’s percentage since it decides the type
of products like packaged goods and ready
to eat items, to be made available in an area
7 What is the profit from a product
Frozen Dinners (FRD) in all the
zones for the year 1996?
8 After understanding the demands from
various customer segments, it is important to
validate the profit obtained from a product
so that decision related to substituting it or
increasing its supply could be made.
8 Who are the manufacturers for
product Frozen Dinners (FRD)
and compare their cost, their
sales price, and their profit?
1 In retail sector it is important to analyze the
profit and the cost associated with each
supplier to maximize an efficient business.
9 For week 372(Halloween) and
377(Thanksgiving) which
product in category FRD yields
the maximum sales?
10 During festive days it is also important to
market the specific products to that have
maximum sales to maximize the profit and
to maintain its demand.
10 Which marketing strategy
(among B, C, S) is most
successful in each store for week
303(4th of July) for Beer (BER)?
2 Along with implementing various marketing
strategies, it is equally important to examine
the efficiencies of each which would be
different depending on product and location.
61 | P a g e
Section 4: Independent Data Marts design using Kimball’s
approach
4.1 Introduction
We used HOLAP which is Hybrid online analytical processing or hybrid OLAP. It is an
approach where we use relational database (RDBMS) to process large data sets in a more
efficient manner and multidimensional database (MDDBS) for enhancing performance. Thus, it
helps to balance the two needs which is managing storage space and enhancing system
performance (Margaret Rouse, 2005)19
We have used two data marts that consists of total five different dimensional tables and two fact
tables which would be explained briefly below. We used the the technique of dimensional
modelling in our process. We have consolidated the data in Star schema using the dimensions
and fact tables. The selected business questions can be represented by two data marts as
mentioned earlier:
1. Store level
2. Product level
These two data marts would serve the purpose of covering all the possible combinations that we
are required to answer. We have used the Kimball approach for this wherein we have designed
independent data marts. It has dimensional table containing the attributes needed to identify our
entities and fact table having attributes to analyze the business.
4.2 Kimball’s Rule
There are several rules that we have made sure to follow that were specified by Kimball. Let us
understand few briefly (Margy Ross, 2009)20
Storing the data at the atomic level in the dimensional structures:
The data is stored at the lowest granularity:
The reason for this is that we want to keep the data mart usable for more analysis. The
aggregated data if put under would limit this functionality. Since we want to extract and analyze
the data at store and product level along with the considerations of various vendors around, we
stored the data at the atomic level, giving ourselves more space for flexibility and scalability.
Dimensional models are created considering a set of business processes:
We decided to create the dimensional models in a way that caters to a business process needs.
So, one dimension where we have focused on the data location specific data considering the
19
https://searchsqlserver.techtarget.com/definition/hybrid-online-analytical-processing
20
https://www.kimballgroup.com/2009/05/the-10-essential-rules-of-dimensional-modeling/
62 | P a g e
geographical details and other is more specific to product sets that say emphasis on the attributes
of the product related data.
Integration of data has been done using conformed dimensions:
We have tried to create a descriptive model where the attributes used in the dimensions are
understandable. They tie to the fact that the structure should be friendlier from a user
perspective. These conformed dimensions would be used in multiple places and help reduce our
effort. Every attribute that we have used has a business process related importance and enables
consistencies in our processes.
Business requirements are the prime focus to ensure better decision making:
Better decisions could be made if the data marts used in the data warehouse solves the exact need
of the business. Thus, our design is pertaining to the questions we need to answer. Requirements
are therefore our prime motives and the dimensional and fact tables are created keeping it in
mind. We have made sure that all the information is available to solve the set of mentioned and
related questions.
4.3 Steps followed to develop the independent data marts
The dimensional modeling consists of two parts – dimensional table and fact table. Let us know
see how we have created each:
Dimensional Tables:
We have created two separate dimensional table – one to have identify the store
attributes and the other to select the time that need to be analyzed on a per day basis. Let
us see them in detail below:
1. Dim-Store – It stores the store level details that would help to identify where the store is
located and under which zone is it accountable. It also includes the total number of
customers it caters to. Below is the detailed description of all the attributes used:
63 | P a g e
Attributes:
i. Store_ID – To identify the store number uniquely in the system
ii. Store_key – To store the surrogate keys
iii. Store Number – To identify the store number which is understandable for
the end user.
iv. Zone – To identify the zone of which the store is a part of or the area
where the store is located
v. Price Tier – To identify which among the four price tiers does the store
lie into.
vi. Cust Count – To identify the number of customers that visit the store
2. Dim-Time – It stores the time level details both in terms of specific date and week. The
time dimensional table thus helps to select the data in that particular time frame to
analyze it further. Below is the detailed description of all the attributes used:
Attributes:
vii. Time_ID – It identifies the unique ID with which the time can be
identified. It might also be helpful in timestamping.
viii. Time_key – To store the surrogate keys
ix. Date – It helps to specify the specific date that contains day, month and
year of sale in that store.
x. Week – It helps to identify the week in which that date lies. The weeks are
numbered in numeric order for all 5 years together which helps to ease our
analysis.
64 | P a g e
3. Dim-Product – To identify that in which category the product falls into. The category
uniquely defines the product’s unique number, the number that is identified by the
manufacture to keep track of which are the incoming products in Dominick’s store.
Below are its attributes that are explained in detail:
Fact Tables:
4. Store-Daily Sales: There are many attributes that are used in the fact tables. The
attributes contain:
1. Products and categories like meat, grocery, beer, wine, etc.
2. Coupons that are redeemed like mancoup used for identifying the
manufacturing coupons, etc.
3. Promo codes that are used for marketing purpose by Dominick’s like
promo
Below is the fact table having all the attributes that are self-explanatory. For more
information on the same metadata can be referred as referenced earlier.
65 | P a g e
66 | P a g e
5. Product-Weekly Sales – The product weekly fact table would help us to identify which
product is placed in which store and what is the corresponding weekly sale for it. The
attributes in this table are explained in detail below:
Attributes:
1. Store_key: It references the store number that is present in the store
dimensional table
2. Time_key: It references the time number that is present in the time
dimensional table
3. Product_key: It references the product number that is present in the
product dimensional table
4. Move: It shows the movement data that denotes the number of pieces of
each product sold
5. Qty: It shows the number of product bundles sold or moved to and from
the store
6. Price: It displays the price associated with that product for Dominick’s
store
7. Profit: It denotes the profit earned on every product sold by the company.
This would help us to find the cost price of the product too.
8. Total_Sales: It quantifies the number of units of the product sold to the
customer.
Now let the see the data marts created using above
67 | P a g e
Data Mart 1: Store level
It consists of:
6. Store dimension tables
7. Time dimension tables
8. Store daily sales fact tables
The visio of the same is shown below
68 | P a g e
Data Mart 2: Product level
It consists of:
9. Store dimension table
10. Time dimension table
11. Product dimension table
12. Product weekly sales fact table
The visio of the same is shown below:
69 | P a g e
4.4 Mapping Table
The mapping table for both the data marts are listed under each as shown below:
Data Mart 1:
70 | P a g e
Data Mart 2:
4.5 Justification of the Schema with the Business Questions
Referencing the above model that we created and the business question for which we are
developing our data warehouse are interlinked. Below we have justified for each as to how our
schema would help to address the problem.
Question 1:
For Christmas week 1989 (week 15), what were the sales for each store in the wine section?
So in this we need dimensions to know the time and the various stores. For this reason, we have
created the dimension table in the first data mart as time and store to select the attributes to
choose from and display the result accordingly. For the fact tables we have the relevant sales
count information and the information related to product which is wine in our case. This would
help us to analyze the data that we need for this question.
Question 2:
For a specific day (4th July) in the past five years (1992 - 1996), compare the sales of all the
stores.
Here too we need time dimension to select a day, so having attributes for both date and in week
would help us to classify it easily. Also, we would be able to select the specific time frame for
the number of years. The fact table has the information related to the products, its sales and the
places where it is available. That would help us analyze the set for the above question.
Source Table Source Attribute Staging Table Staging Attribute Data Mart Table Data Mart Attribute Comments
Movement STORE Store STORE_NUMBER Dim-Store STORE_NUMBER
Movement UPC Sales UPC Dim-Product UPC
Movement WEEK Time WEEK Dim-Time WEEK
Movement MOVE Sales MOVE Fact-Product-Weekly-Sales MOVE
Movement QTY Sales QTY Fact-Product-Weekly-Sales QTY
Movement PRICE Sales PRICE Fact-Product-Weekly-Sales PRICE
Movement SALE Sales SALE Dim-Product SALE
Movement PROFIT Sales PROFIT Fact-Product-Weekly-Sales PROFIT
Sales TOTAL_SALES Fact-Product-Weekly-Sales TOTAL_SALES Calculated
Sales MANUFACTURER_CODE Dim-Product MANUFACTURER_CODE Derived
Sales PRODUCT_CODE Dim-Product PRODUCT_CODE Derived
Dim-Product PRODUCT_ID Surrogate Key
Dim-Store STORE_ID Surrogate Key
Dim-Time TIME_ID Surrogate Key
71 | P a g e
Question 3:
For each of the four pricing tiers, what is the total value of manufacturing coupons
redeemed for the year 1996 weekly?
The time dimension is one of the basic dimensions that is essential to not only extract the data for
that frame but to also segregate the latest and the historical data. The coupons value is mentioned
in the fact table from which the information could be further analyzed to find the total value that
the vendors would have utilized.
Question 4:
For week 372(Halloween) and 377(Thanksgiving) which product in category FRD yields
the maximum sales?
To answer this question, we have taken product dimension and time dimension. This would help
us to identify the product in question which is FRD. The information that would be used in our
analysis is the sales count that is mentioned in the fact table. This would help to pull in the
information for a particular time frame. Thus, our data mart helps to justify this business
question as well.
Question 5:
Which marketing strategy (among B, C, S) is most successful in each store for week 303(4th
of July) for Beer (BER)?
The marketing strategy field is in the fact table. Along with that we have information related to
the product and time in the dimension table. Thus, we would extract the time frame for the week
we need to analyze the data. This is further examined with a particular product set, which is beer
in our case. All the product related information is fetched in the fact table. The strategy with B, C
and S used in corresponding to it would help to answer our business question, thus justifying the
same.
72 | P a g e
Section 5: Data Cleaning and Integration
5.1 Data quality issues in the DFF data sets
Group Quality Issues Quality problems in
DFF
73 | P a g e
5.2 ETL Plan
Introduction
We have created a plan to form the dimension and fact tables to get all the necessary data into
the warehouse. The first step towards this process will be ETL – Extract, Transform and Load.
E – Extract -> This is the first step which means extracting the data in the staging tables. We
would simply load the entire data from the excel files that were mentioned earlier and which
would be useful to us for the processing in the data mart
T- Transform -> This is the second step which is deemed to be the most important and time
consuming step. Here we clean the data and bring only the data that is useful to us. This would
include picking the data from the staging table to the new tables using various functions like
aggregations, lookup etc. into the temporary tables.
L- Loading -> This is the final step wherein the data would have to be loaded into the data
warehouse. For this the data into the dimension and the fact table would be loaded as per the
questions in order to answer the business questions. So this is a process of putting the data into
our target database.
(Vangie Beal, 2019)21
So once we have data into the respective tables in the right form, we would be in a situation to
answer the queries of the users or our set business questions.
5.3 Procedure of development and implementation of ETL
Step 1: Extract the data from the excel files to the table in the staging database. We have
created a staging database named ISTM-637-603-Group10-StagingDB where we will take all the
excel data from the files that we need in our table. To answer our business questions we need for
files namely:
• Demo – demographics data
• Ccount – customer data
• Wber – Beer data – the product for which our analysis would be done
• WFrd – Frozen food data – the product for which our analysis would be done
Step 2: Once the entire data is extracted from the tables into SQL, we would now create
few more temporary tables to have the columns that we need from the entire tables that we
loaded. The details would be explained later.
Step 3: Once the extraction process is carried out we would need to transform the data in
accordance to the questions that we need to answer. So we would transform the data here before
21
https://www.webopedia.com/TERM/E/ETL.html
74 | P a g e
loading the data into the respective dimension and fact tables. The details would be explained
later.
Step 4: After extraction and transformation we would finally load the data into the data
warehouse tables as mentioned earlier. The details would be explained later.
Development of the ETL plan
1) Target data in data warehouse
Data Source:
• Ccount – customer data
• Wber – Beer data – the product for which our analysis would be done
• WFrd – Frozen food data – the product for which our analysis would be done
Data Extraction:
• Dbo.Ccount – customer data
• Dbo.Store_Mapping – store the data related to store, zone and price tier
• Dbo.Wber – Beer data
• Dbo.WFrd – Frozen food data
75 | P a g e
Data Transformation:
• Dbo.Product – Product related data that shows the each product in terms of UPC and the
manufacture and the product code is split from the UPC code.
• Dbo.Store – Data related to the store that shows that shows its location in terms of zone and
the price tier it belongs to.
• Dbo.Coupon_Sales – Data related to the coupon information that indicates that whether or
not any marketing strategy is used during that particular time frame.
• Dbo.Product_Sales – This table indicates the total sales that happened at the product level. It
shows the total store for each product at a particular store
• Dbo.Store_Sales – This table has the information at the store level for all the sales done
including the information for various
• Dbo.Time – This table shows the week for a particular time ID and given dates. This table
ensures that there is no integrity constraint violated and no data mismatch occurs.
Data after Loading:
In data mart 1: Store level
1. Dim-Store – Store related data
2. Dim-Time – Weekly data in relation to the store data
3. Store-Daily Sales – Store level data for sales on a daily basis
76 | P a g e
In data mart 2: Product level
1. Dim-Store – Store related data
2. Dim-Time – Date wise and per week data
3. Dim-Product – Data specific to every product
4. Product-Weekly Sales – Product level data for sales on a weekly basis
77 | P a g e
2) Data sources
As mentioned earlier
• Ccount – customer data
• Wber – Beer data – the product for which our analysis would be done
• WFrd – Frozen food data – the product for which our analysis would be done
3) Data Mappings
Data Mart 1:
78 | P a g e
Data Mart 2:
4) Data Extraction rules
Data extraction is a process of taking the data from the local files and loading it in the
database. This data that is loaded into the intermediate database which is then used for further
processing. There are several rules that could be used for extracting the data. Some of them
include:
Capturing the static data – where data is stored for the static data that is present. This is
just like our case. But in the real world when there is a source where data needs to be extracted
on a regular basis this may or may not be the best technique. But using this the performance is
not hindered and can be used with legacy system, file oriented system and incurs no additional
cost. So this is the technique that is being used in our case. We are extracting the data from
various excel files and storing the same in our staging table as shown below:
79 | P a g e
Other techniques include capturing for the source applications which can be done in both
synchronous and asynchronous level, capturing through the transaction logs which include data
being captured at set interval of time, capturing of data on the basis of date and time stamp which
involves certain changes at the application level systems, capturing through database triggers
which involves capturing data on the basis of certain events and capturing the data by comparing
the files which means the changes are captured. Thus there are several rules that are followed for
data extraction. (PONNIAH, 2010)22
5) Transformation and cleansing rules
Once the data is extracted it is time to make the data more useful. There are various
transformations that we need to apply to change the data into the form that we may use to answer
the business questions. Some of them are as mentioned below;
Selection: First step is to select the data from the staging tables and choose only the
columns that we need to use in our final solution. For the same purpose we have extracted the
specific columns. In our case the same is done into two tables:
• Data from the beer and frozen foods is taken and put together into a product table as shown
below:
22
http://business.baylor.edu/gina_green/teaching/dw/spr16/Ponniah_data-warehousing-fundamentals-for-it-
professionalsSecondEdition.pdf
80 | P a g e
• Data from the customer data which is ccount and the demographics data is extracted and
stored into the store mapping data as shown below:
1. Selection of store values where store<139
Store>=139 removed- The store level data that we would be considering for our analysis
would be only those that are less than 139. The reason for the same is that there is no
information available for the store data that is greater than or equal to 139 in terms of
zone and price tier.
81 | P a g e
82 | P a g e
Null discount replaced with N (no discount) text- The product table have certain null values for
the discount. These values need to be changed in order to deal with a scenario when such queries
come up during processing. So in the product table we shall replace the null values with a text
“N” which means no discount.
83 | P a g e
84 | P a g e
Splitting:
UPC column split into product code and manufacture code- There is a business
requirement where we need to analyze the data in terms of the product that are in respect
to product categories namely beer and frozen foods in our case. The UPC code is created
by the assimilation of two things product and the manufacture as per the metadata. Thus
we would split it into 2 parts as the last part identify the product and the rest identify the
manufacture.
85 | P a g e
Step 1: To split the UPC code to manufacture and product code
Step 2: To filter the invalid values where the data is Null
86 | P a g e
Aggregation:
Calculate the total sales- In order to calculate the total sales we need to add the sales for
the given product at set intervals. For this reason while entering the values in the fact
table for the product weekly sales, we shall be adding the sales values into the total sales
column using the aggregation transformation.
87 | P a g e
88 | P a g e
Data conversion:
Remove rows for which OK! =1- In the product table there is a column named OK.
According to the Dominick’s manual this column is a flag that is set to specify whether the data
is relevant or considered trash. It indicates whether the data for the week is relevant or suspected.
Thus we should not use the flagged data for any of our analysis. It indicates:
• 1 = data valid
• 0 = data invalid or considered trash
Summarization:
Product level’s week data- 303, 372, 377 – We shall be selecting the data from the
product table only for the week 303,372 and 377 to analyze our set of business questions.
Store table’s week data – 15 and 329 to 381 for year 1996 - We shall be selecting the
data from the store table only for the week 15 and weeks 372 to 377 to analyze our set of
business questions.
89 | P a g e
Store table’s date data- 4th July for 1992 to 1996 – To analyze the data related to the
holiday on 4th
July to analyze the trend over several years, we shall be putting together
the data of 4th
July for the years 1992 – 1996. This would aid to answer our business
questions.
Surrogate keys:
Dimension store, time and product key- We need to create the surrogate keys into the
dimension table. This needs to be done before loading the data into the data warehouse tables.
90 | P a g e
This would help to make sure that the primary keys have a unique values and could stand the test
of time. This would also ensure that the data is has a uniform standard across all the tables into
the data warehouse. (Hila Kantor, 2018)23
23
https://www.sisense.com/blog/when-and-how-to-use-surrogate-keys/
91 | P a g e
Derived attributes:
Derive the stores into four tiers according to the zones- In order to ask the questions in
accordance to the business requirements, we need the zone values. But since we had the tier
related information, we need to split it according to our needs. So we will split the store data into
the four tiers in relation to the zones.
92 | P a g e
Remove junk Values:
Date value- There are certain junk values that are present in the date field. We cleared it
using the data conversion as shown below:
Step 1: Remove the invalid values
Step 2: Remove the double quotes value:
93 | P a g e
6) Aggregate tables: The fact table in data mart 2 is our aggregate table. Product
weekly sales has an attribute called total sales. This attribute is calculated by aggregating the
sales done in a particular time frame.
94 | P a g e
7) Organization of the data staging area
The data staging area which is named ISTM-637-603-Group10- StagingDB is organized
into 7 tables as mentioned below:
A) dbo.CCOUNT – to store the extracted customer data from excel to database
B) dbo.PRODUCT – the transformation are done on this table and is created by taking
the values both from wber which is beer and wfrd which is frozen food data.
C) dbo.STORE – Data related to the store that shows that shows its location in terms of
zone and the price tier it belongs to.
D) dbo.STORE_MAPPING – this is the zone and pricing tier value that is in relation to
the store number. This is extracted on the basis of the information mentioned in the
metadata. We have created an excel file with this data during the planning phase
earlier.
E) Dbo.PRODUCT – Product related data that shows the each product in terms of UPC
and the manufacture and the product code is split from the UPC code.
F) Dbo.COUPON_SALES – Data related to the coupon information that indicates that
whether or not any marketing strategy is used during that particular time frame.
G) Dbo.PRODUCT_SALES – This table indicates the total sales that happened at the
product level. It shows the total store for each product at a particular store
95 | P a g e
H) Dbo.STORE_SALES – This table has the information at the store level for all the
sales done including the information for various
I) Dbo.TIME – This table shows the week for a particular time ID and given dates. This
table ensures that there is no integrity constraint violated and no data mismatch
occurs.
J) dbo.WBER – to store the data related to the beer product category
K) dbo.WFRD – to store the data related to the frozen foods product category
5.3 Procedure of data extraction and loading
We have used SSIS for extraction and loading process. Below is a detailed
explanation of each:
• SSIS Functions
There are several SSIS functions that we have used while extracting and loading
the tables into the databases. They include data flow task and execute SQL functions under the
control flow. The individual tasks include:
• Conditional split transformation editor
o length function
o less than operator
o greater than operator and greater than equal to operator
o equal to operator
• Lookup transformation editor
• Derived column transformation editor
• Data conversion transformation editor
Below is the SSIS functions used for our tables:
Data Cleanup – done using the conditional split transformation editor
96 | P a g e
97 | P a g e
Transformation while loading data in STORE table – using lookup transformation editor
98 | P a g e
99 | P a g e
From CCOUNT to STORE in staging
From CCOUNT to TIME in staging
From CCOUNT, TIME and STORE (staging) to SALES_STORE in staging
100 | P a g e
Transformation while loading data for PRODUCT table:
● Derived column transformation editor
● Data conversion transformation editor
101 | P a g e
102 | P a g e
PRODUCT table in staging area
COUPON_SALES table in staging area
103 | P a g e
PRODUCT_SALES table in staging area
• Data Loading
We have used functions like lookup and aggregate to load the table. All other tables are used
along with the transformation. Dimension time table is loaded separately as shown below:
Dim-time table: Load time from store table to dim-time table in data mart 1 and data mart 2
104 | P a g e
The aggregate in this part
Dim-Store table
From STORE (staging) to Dim-Store
105 | P a g e
106 | P a g e
Dim-Product table
Dim-Time table
From TIME (staging) to Dim-Time
Fact-Store-Daily-Sales
107 | P a g e
From STORE_SALES (staging) to Fact-Store-Daily-Sales
Fact-Product-Weekly-Sales
From PRODUCT_SALES (staging) to Fact-Product-Weekly-Sales
108 | P a g e
ETL for dimension tables
The extract, transformation and loading of the dimension table is done as shown
above. The process includes:
1) The data is transformed in the staging database using the several transformations
mentioned above
2) According to the mapping table, we created the structure of the dimension tables.
3) The attributes are then moved from the source tables in the staging area and the
transformed temporary table in the storage area into the 4 dimension tables
specified.
Detail values would be visible under the implementation section.
ETL for fact tables
The extract, transformation and loading of the fact table is done as shown above. The
process includes:
4) The data is transformed in the staging database using the several transformations
mentioned above
5) According to the mapping table, we created the structure of the fact tables.
6) The attributes are then moved from the source tables in the staging area and the
transformed temporary table in the storage area into the 4 dimension tables
specified.
7) There are attributes that were calculated and derived. This has already been done
in the temporary tables in the staging database
Detail values would be visible under the implementation section.
5.4 Implementation of the ETL
Extraction:
B> From files to the staging database
• Ccount
Ccount Load from CSV to Staging Area
109 | P a g e
SQL Query:
USE [ISTM-637-603-Group10-StagingDB]
GO
/****** Object: Table [dbo].[CCOUNT] Script Date: 3/30/2019 7:06:47 PM ******/
SET ANSI_NULLS ON
GO
SET QUOTED_IDENTIFIER ON
GO
CREATE TABLE [dbo].[CCOUNT](
["STORE"] [varchar](50) NULL,
["DATE"] [varchar](50) NULL,
["GROCERY"] [varchar](50) NULL,
["DAIRY"] [varchar](50) NULL,
["FROZEN"] [varchar](50) NULL,
["BOTTLE"] [varchar](50) NULL,
["MVPCLUB"] [varchar](50) NULL,
110 | P a g e
["GROCCOUP"] [varchar](50) NULL,
["MEAT"] [varchar](50) NULL,
["MEATFROZ"] [varchar](50) NULL,
["MEATCOUP"] [varchar](50) NULL,
["FISH"] [varchar](50) NULL,
["FISHCOUP"] [varchar](50) NULL,
["PROMO"] [varchar](50) NULL,
["PROMCOUP"] [varchar](50) NULL,
["PRODUCE"] [varchar](50) NULL,
["BULK"] [varchar](50) NULL,
["SALADBAR"] [varchar](50) NULL,
["PRODCOUP"] [varchar](50) NULL,
["BULKCOUP"] [varchar](50) NULL,
["SALCOUP"] [varchar](50) NULL,
["FLORAL"] [varchar](50) NULL,
["FLORCOUP"] [varchar](50) NULL,
["DELI"] [varchar](50) NULL,
["DELISELF"] [varchar](50) NULL,
["DELIEXPR"] [varchar](50) NULL,
["CONVFOOD"] [varchar](50) NULL,
["CHEESE"] [varchar](50) NULL,
["DELICOUP"] [varchar](50) NULL,
["BAKERY"] [varchar](50) NULL,
["PHARMACY"] [varchar](50) NULL,
["PHARCOUP"] [varchar](50) NULL,
["GM"] [varchar](50) NULL,
["JEWELRY"] [varchar](50) NULL,
["COSMETIC"] [varchar](50) NULL,
["HABA"] [varchar](50) NULL,
["GMCOUP"] [varchar](50) NULL,
["CAMERA"] [varchar](50) NULL,
["PHOTOFIN"] [varchar](50) NULL,
["VIDEO"] [varchar](50) NULL,
["VIDEOREN"] [varchar](50) NULL,
["VIDCOUP"] [varchar](50) NULL,
["BEER"] [varchar](50) NULL,
["WINE"] [varchar](50) NULL,
["SPIRITS"] [varchar](50) NULL,
["MISCSCP"] [varchar](50) NULL,
["MANCOUP"] [varchar](50) NULL,
["CUSTCOUN"] [varchar](50) NULL,
["FTGCHIN"] [varchar](50) NULL,
["FTGCCOUP"] [varchar](50) NULL,
["FTGITAL"] [varchar](50) NULL,
["FTGICOUP"] [varchar](50) NULL,
["DAIRCOUP"] [varchar](50) NULL,
111 | P a g e
["FROZCOUP"] [varchar](50) NULL,
["HABACOUP"] [varchar](50) NULL,
["PHOTCOUP"] [varchar](50) NULL,
["COSMCOUP"] [varchar](50) NULL,
["SSDELICP"] [varchar](50) NULL,
["BAKCOUP"] [varchar](50) NULL,
["LIQCOUP"] [varchar](50) NULL,
["WEEK"] [varchar](50) NULL
) ON [PRIMARY]
GO
• Time
Time load from Ccount to time Staging Area
112 | P a g e
SQL Query:
USE [ISTM-637-603-Group10-StagingDB]
GO
/****** Object: Table [dbo].[TIME] Script Date: 4/8/2019 2:59:30 PM ******/
SET ANSI_NULLS ON
GO
SET QUOTED_IDENTIFIER ON
GO
CREATE TABLE [dbo].[TIME](
[TIME_ID] [int] IDENTITY(501,10) NOT NULL,
[DATE] [date] NULL,
[WEEK] [int] NULL,
PRIMARY KEY CLUSTERED
113 | P a g e
(
[TIME_ID] ASC
)WITH (PAD_INDEX = OFF, STATISTICS_NORECOMPUTE = OFF, IGNORE_DUP_KEY
= OFF, ALLOW_ROW_LOCKS = ON, ALLOW_PAGE_LOCKS = ON) ON [PRIMARY]
) ON [PRIMARY]
GO
• Wber
WBER Load from CSV to Staging Area
114 | P a g e
SQL Query:
USE [ISTM-637-603-Group10-StagingDB]
GO
/****** Object: Table [dbo].[WBER] Script Date: 3/30/2019 7:11:54 PM ******/
SET ANSI_NULLS ON
GO
SET QUOTED_IDENTIFIER ON
115 | P a g e
GO
CREATE TABLE [dbo].[WBER](
[STORE] [varchar](50) NULL,
[UPC] [varchar](50) NULL,
[WEEK] [varchar](50) NULL,
[MOVE] [varchar](50) NULL,
[QTY] [varchar](50) NULL,
[PRICE] [varchar](50) NULL,
[SALE] [varchar](50) NULL,
[PROFIT] [varchar](50) NULL,
[OK] [varchar](50) NULL,
[Product Type] [varchar](50) NULL
) ON [PRIMARY]
GO
116 | P a g e
• Wfrd
WFRD Load from CSV to Staging Area
117 | P a g e
SQL Query:
USE [ISTM-637-603-Group10-StagingDB]
GO
/****** Object: Table [dbo].[WFRD] Script Date: 3/30/2019 7:12:26 PM ******/
SET ANSI_NULLS ON
GO
SET QUOTED_IDENTIFIER ON
GO
CREATE TABLE [dbo].[WFRD](
[STORE] [varchar](50) NULL,
[UPC] [varchar](50) NULL,
[WEEK] [varchar](50) NULL,
[MOVE] [varchar](50) NULL,
[QTY] [varchar](50) NULL,
[PRICE] [varchar](50) NULL,
[SALE] [varchar](50) NULL,
[PROFIT] [varchar](50) NULL,
[OK] [varchar](50) NULL,
[Product Type] [varchar](50) NULL
) ON [PRIMARY]
GO
118 | P a g e
Transformation and Loading
Step 1: For transformation we created the following temporary tables in the staging data base as:
1. Dbo.Product
2. Dbo.Product_sales
3. Dbo.Store
4. Dbo.Store_mapping
5. Dbo.Store_sales
6. Dbo.Coupon_sales
7. Dbo.time
SQL Query for dbo.Product
USE [ISTM-637-603-Group10-StagingDB]
GO
/****** Object: Table [dbo].[PRODUCT] Script Date: 4/8/2019 3:02:13 PM ******/
SET ANSI_NULLS ON
GO
SET QUOTED_IDENTIFIER ON
GO
CREATE TABLE [dbo].[PRODUCT](
[Product_ID] [int] IDENTITY(101,1) NOT NULL,
[UPC] [char](10) NULL,
[MANUFACTURER_CODE] [varchar](10) NULL,
[PRODUCT_CODE] [varchar](10) NULL,
PRIMARY KEY CLUSTERED
(
[Product_ID] ASC
)WITH (PAD_INDEX = OFF, STATISTICS_NORECOMPUTE = OFF, IGNORE_DUP_KEY
= OFF, ALLOW_ROW_LOCKS = ON, ALLOW_PAGE_LOCKS = ON) ON [PRIMARY]
) ON [PRIMARY]
GO
SQL Query for dbo.Product_sales
USE [ISTM-637-603-Group10-StagingDB]
GO
/****** Object: Table [dbo].[PRODUCT_SALES] Script Date: 4/8/2019 3:02:53 PM ******/
119 | P a g e
SET ANSI_NULLS ON
GO
SET QUOTED_IDENTIFIER ON
GO
CREATE TABLE [dbo].[PRODUCT_SALES](
[STORE_ID] [int] NOT NULL,
[TIME_ID] [int] NOT NULL,
[PRODUCT_ID] [int] NOT NULL,
[MOVE] [float] NULL,
[QTY] [float] NULL,
[PRICE] [float] NULL,
[PROFIT] [float] NULL,
[TOTAL_SALES] [float] NULL
) ON [PRIMARY]
GO
ALTER TABLE [dbo].[PRODUCT_SALES] WITH CHECK ADD CONSTRAINT
[FK_PRODUCT_SALES] FOREIGN KEY([STORE_ID])
REFERENCES [dbo].[STORE] ([STORE_ID])
GO
ALTER TABLE [dbo].[PRODUCT_SALES] CHECK CONSTRAINT
[FK_PRODUCT_SALES]
GO
ALTER TABLE [dbo].[PRODUCT_SALES] WITH CHECK ADD CONSTRAINT
[FK_PRODUCT_SALES1] FOREIGN KEY([TIME_ID])
REFERENCES [dbo].[TIME] ([TIME_ID])
GO
ALTER TABLE [dbo].[PRODUCT_SALES] CHECK CONSTRAINT
[FK_PRODUCT_SALES1]
GO
ALTER TABLE [dbo].[PRODUCT_SALES] WITH CHECK ADD CONSTRAINT
[FK_PRODUCT_SALES2] FOREIGN KEY([PRODUCT_ID])
REFERENCES [dbo].[PRODUCT] ([Product_ID])
GO
ALTER TABLE [dbo].[PRODUCT_SALES] CHECK CONSTRAINT
[FK_PRODUCT_SALES2]
GO
120 | P a g e
SQL Query for dbo.Store
USE [ISTM-637-603-Group10-StagingDB]
GO
/****** Object: Table [dbo].[STORE] Script Date: 4/8/2019 3:07:31 PM ******/
SET ANSI_NULLS ON
GO
SET QUOTED_IDENTIFIER ON
GO
CREATE TABLE [dbo].[STORE](
[STORE_ID] [int] IDENTITY(201,10) NOT NULL,
[STORE_NUMBER] [int] NOT NULL,
[ZONE] [int] NULL,
[PRICE_TIER] [char](10) NULL,
PRIMARY KEY CLUSTERED
(
[STORE_ID] ASC
)WITH (PAD_INDEX = OFF, STATISTICS_NORECOMPUTE = OFF, IGNORE_DUP_KEY
= OFF, ALLOW_ROW_LOCKS = ON, ALLOW_PAGE_LOCKS = ON) ON [PRIMARY]
) ON [PRIMARY]
GO
SQL Query for dbo.Store_mapping
USE [ISTM-637-603-Group10-StagingDB]
GO
/****** Object: Table [dbo].[STORE_MAPPING] Script Date: 4/8/2019 3:04:21 PM ******/
SET ANSI_NULLS ON
GO
SET QUOTED_IDENTIFIER ON
GO
CREATE TABLE [dbo].[STORE_MAPPING](
[STORE_NUMBER] [int] NULL,
[ZONE] [int] NULL,
[PRICE_TIER] [char](10) NULL
) ON [PRIMARY]
GO
121 | P a g e
SQL Query for dbo.Store_sales
USE [ISTM-637-603-Group10-StagingDB]
GO
/****** Object: Table [dbo].[STORE_SALES] Script Date: 4/8/2019 3:05:07 PM ******/
SET ANSI_NULLS ON
GO
SET QUOTED_IDENTIFIER ON
GO
CREATE TABLE [dbo].[STORE_SALES](
[STORE_ID] [int] NOT NULL,
[TIME_ID] [int] NOT NULL,
[MANCOUP] [float] NULL,
[GROCERY] [float] NULL,
[DAIRY] [float] NULL,
[FROZEN] [float] NULL,
[BOTTLE] [float] NULL,
[MVPCLUB] [float] NULL,
[MEAT] [float] NULL,
[MEATFROZ] [float] NULL,
[FISH] [float] NULL,
[PROMO] [float] NULL,
[PRODUCE] [float] NULL,
[BULK] [float] NULL,
[SALADBAR] [float] NULL,
[FLORAL] [float] NULL,
[DELI] [float] NULL,
[DELISELF] [float] NULL,
[DELIEXP] [float] NULL,
[CONVFOOD] [float] NULL,
[CHEESE] [float] NULL,
[BAKERY] [float] NULL,
[PHARMACY] [float] NULL,
[GM] [float] NULL,
[JEWELERY] [float] NULL,
[COSMETIC] [float] NULL,
[HABA] [float] NULL,
[CAMERA] [float] NULL,
[PHOTOFIN] [float] NULL,
[VIDEO] [float] NULL,
[VIDEOREN] [float] NULL,
[BEER] [float] NULL,
[WINE] [float] NULL,
122 | P a g e
[SPIRITS] [float] NULL,
[FTGCHIN] [float] NULL,
[FTGITAL] [float] NULL,
[SSDELICP] [float] NULL
) ON [PRIMARY]
GO
ALTER TABLE [dbo].[STORE_SALES] WITH CHECK ADD CONSTRAINT
[FK_STORE_SALES] FOREIGN KEY([STORE_ID])
REFERENCES [dbo].[STORE] ([STORE_ID])
GO
ALTER TABLE [dbo].[STORE_SALES] CHECK CONSTRAINT [FK_STORE_SALES]
GO
ALTER TABLE [dbo].[STORE_SALES] WITH CHECK ADD CONSTRAINT
[FK_STORE_SALES1] FOREIGN KEY([TIME_ID])
REFERENCES [dbo].[TIME] ([TIME_ID])
GO
ALTER TABLE [dbo].[STORE_SALES] CHECK CONSTRAINT [FK_STORE_SALES1]
GO
SQL Query for dbo.Coupon_sales
USE [ISTM-637-603-Group10-StagingDB]
GO
/****** Object: Table [dbo].[COUPON_SALES] Script Date: 4/8/2019 3:05:31 PM ******/
SET ANSI_NULLS ON
GO
SET QUOTED_IDENTIFIER ON
GO
CREATE TABLE [dbo].[COUPON_SALES](
[SALE_ID] [int] IDENTITY(1001,1) NOT NULL,
[PRODUCT_ID] [int] NOT NULL,
[TIME_ID] [int] NOT NULL,
[SALE] [char](10) NULL,
PRIMARY KEY CLUSTERED
(
[SALE_ID] ASC
)WITH (PAD_INDEX = OFF, STATISTICS_NORECOMPUTE = OFF, IGNORE_DUP_KEY
= OFF, ALLOW_ROW_LOCKS = ON, ALLOW_PAGE_LOCKS = ON) ON [PRIMARY]
123 | P a g e
) ON [PRIMARY]
GO
ALTER TABLE [dbo].[COUPON_SALES] WITH CHECK ADD CONSTRAINT
[FK_COUPON_SALES] FOREIGN KEY([PRODUCT_ID])
REFERENCES [dbo].[PRODUCT] ([Product_ID])
GO
ALTER TABLE [dbo].[COUPON_SALES] CHECK CONSTRAINT [FK_COUPON_SALES]
GO
ALTER TABLE [dbo].[COUPON_SALES] WITH CHECK ADD CONSTRAINT
[FK_COUPON_SALES1] FOREIGN KEY([TIME_ID])
REFERENCES [dbo].[TIME] ([TIME_ID])
GO
ALTER TABLE [dbo].[COUPON_SALES] CHECK CONSTRAINT [FK_COUPON_SALES1]
GO
SQL Query for dbo.Time
USE [ISTM-637-603-Group10-StagingDB]
GO
/****** Object: Table [dbo].[TIME] Script Date: 4/8/2019 3:05:53 PM ******/
SET ANSI_NULLS ON
GO
SET QUOTED_IDENTIFIER ON
GO
CREATE TABLE [dbo].[TIME](
[TIME_ID] [int] IDENTITY(501,10) NOT NULL,
[DATE] [date] NULL,
[WEEK] [int] NULL,
PRIMARY KEY CLUSTERED
(
[TIME_ID] ASC
)WITH (PAD_INDEX = OFF, STATISTICS_NORECOMPUTE = OFF, IGNORE_DUP_KEY
= OFF, ALLOW_ROW_LOCKS = ON, ALLOW_PAGE_LOCKS = ON) ON [PRIMARY]
) ON [PRIMARY]
GO
124 | P a g e
Step 2: Various transformations are applied as shown earlier to the columns
Data Cleanup
Data Cleanup:
Data transformation and load in store table
125 | P a g e
Data transformation and load in product table:
126 | P a g e
Data transformation and load in Dim time table:
127 | P a g e
Dim time is same for both data mart 1 and data mart 2 as shown below:
Data Mart 1
128 | P a g e
Data Mart 2:
129 | P a g e
Data transformation and load in Dim store table:
130 | P a g e
Data transformation and load in Dim product table:
131 | P a g e
SQL query for the dimension and fact tables:
Data Mart 1:
Dim-Store
USE [ISTM-637-603-Group10-DataMart1]
GO
/****** Object: Table [dbo].[Dim-Store] Script Date: 4/8/2019 3:17:07 PM ******/
SET ANSI_NULLS ON
GO
SET QUOTED_IDENTIFIER ON
GO
CREATE TABLE [dbo].[Dim-Store](
[STORE_KEY] [int] IDENTITY(1,1) NOT NULL,
[STORE_ID] [int] NOT NULL,
[STORE_NUMBER] [int] NOT NULL,
[ZONE] [int] NULL,
[PRICE_TIER] [char](10) NULL,
CONSTRAINT [PK_Dim-Store] PRIMARY KEY CLUSTERED
(
[STORE_KEY] ASC
)WITH (PAD_INDEX = OFF, STATISTICS_NORECOMPUTE = OFF, IGNORE_DUP_KEY
= OFF, ALLOW_ROW_LOCKS = ON, ALLOW_PAGE_LOCKS = ON) ON [PRIMARY]
) ON [PRIMARY]
GO
Dim-Time
USE [ISTM-637-603-Group10-DataMart1]
GO
/****** Object: Table [dbo].[Dim-Time] Script Date: 4/8/2019 3:17:32 PM ******/
SET ANSI_NULLS ON
GO
SET QUOTED_IDENTIFIER ON
GO
CREATE TABLE [dbo].[Dim-Time](
[TIME_KEY] [int] IDENTITY(1,1) NOT NULL,
[TIME_ID] [int] NOT NULL,
[DATE] [date] NULL,
[WEEK] [int] NULL,
132 | P a g e
CONSTRAINT [PK_Dim-Time] PRIMARY KEY CLUSTERED
(
[TIME_KEY] ASC
)WITH (PAD_INDEX = OFF, STATISTICS_NORECOMPUTE = OFF, IGNORE_DUP_KEY
= OFF, ALLOW_ROW_LOCKS = ON, ALLOW_PAGE_LOCKS = ON) ON [PRIMARY]
) ON [PRIMARY]
GO
Fact-store daily sales:
USE [ISTM-637-603-Group10-DataMart1]
GO
/****** Object: Table [dbo].[Fact-Store-Daily-Sales] Script Date: 4/8/2019 3:19:47 PM
******/
SET ANSI_NULLS ON
GO
SET QUOTED_IDENTIFIER ON
GO
CREATE TABLE [dbo].[Fact-Store-Daily-Sales](
["STORE_KEY"] [int] NOT NULL,
["TIME_KEY"] [int] NOT NULL,
["GROCERY"] [varchar](50) NULL,
["DAIRY"] [varchar](50) NULL,
["FROZEN"] [varchar](50) NULL,
["BOTTLE"] [varchar](50) NULL,
["MVPCLUB"] [varchar](50) NULL,
["MEAT"] [varchar](50) NULL,
["MEATFROZ"] [varchar](50) NULL,
["FISH"] [varchar](50) NULL,
["PROMO"] [varchar](50) NULL,
["PRODUCE"] [varchar](50) NULL,
["BULK"] [varchar](50) NULL,
["SALADBAR"] [varchar](50) NULL,
["FLORAL"] [varchar](50) NULL,
["DELI"] [varchar](50) NULL,
["DELISELF"] [varchar](50) NULL,
["DELIEXPR"] [varchar](50) NULL,
["CONVFOOD"] [varchar](50) NULL,
["CHEESE"] [varchar](50) NULL,
["BAKERY"] [varchar](50) NULL,
["PHARMACY"] [varchar](50) NULL,
["GM"] [varchar](50) NULL,
["JEWELRY"] [varchar](50) NULL,
["COSMETIC"] [varchar](50) NULL,
133 | P a g e
["HABA"] [varchar](50) NULL,
["CAMERA"] [varchar](50) NULL,
["PHOTOFIN"] [varchar](50) NULL,
["VIDEO"] [varchar](50) NULL,
["VIDEOREN"] [varchar](50) NULL,
["BEER"] [varchar](50) NULL,
["WINE"] [varchar](50) NULL,
["SPIRITS"] [varchar](50) NULL,
["FTGCHIN"] [varchar](50) NULL,
["FTGITAL"] [varchar](50) NULL,
["SSDELICP"] [varchar](50) NULL,
["MANCOUP"] [varchar](50) NULL,
CONSTRAINT [PK_Fact-Store-Daily-Sales] PRIMARY KEY CLUSTERED
(
["TIME_KEY"] ASC,
["STORE_KEY"] ASC
)WITH (PAD_INDEX = OFF, STATISTICS_NORECOMPUTE = OFF, IGNORE_DUP_KEY
= OFF, ALLOW_ROW_LOCKS = ON, ALLOW_PAGE_LOCKS = ON) ON [PRIMARY]
) ON [PRIMARY]
GO
ALTER TABLE [dbo].[Fact-Store-Daily-Sales] WITH CHECK ADD CONSTRAINT
[FK_Fact-Store-Daily-Sales_Dim-Store] FOREIGN KEY(["STORE_KEY"])
REFERENCES [dbo].[Dim-Store] ([STORE_KEY])
GO
ALTER TABLE [dbo].[Fact-Store-Daily-Sales] CHECK CONSTRAINT [FK_Fact-Store-Daily-
Sales_Dim-Store]
GO
ALTER TABLE [dbo].[Fact-Store-Daily-Sales] WITH CHECK ADD CONSTRAINT
[FK_Fact-Store-Daily-Sales_Dim-Time] FOREIGN KEY(["TIME_KEY"])
REFERENCES [dbo].[Dim-Time] ([TIME_KEY])
GO
ALTER TABLE [dbo].[Fact-Store-Daily-Sales] CHECK CONSTRAINT [FK_Fact-Store-Daily-
Sales_Dim-Time]
GO
134 | P a g e
Data Mart 2:
Dim-Product:
USE [ISTM-637-603-Group10-DataMart2]
GO
/****** Object: Table [dbo].[Dim-Product] Script Date: 4/2/2019 7:49:52 PM ******/
SET ANSI_NULLS ON
GO
SET QUOTED_IDENTIFIER ON
GO
CREATE TABLE [dbo].[Dim-Product](
[PRODUCT_KEY] [int] IDENTITY(1,1) NOT NULL,
[PRODUCT_ID] [int] NOT NULL,
[UPC] [char](10) NOT NULL,
[SALE] [char](10) NULL,
[MANUFACTURER_CODE] [varchar](10) NULL,
[PRODUCT_CODE] [varchar](10) NULL,
CONSTRAINT [PK_Dim-Product] PRIMARY KEY CLUSTERED
(
[PRODUCT_KEY] ASC
)WITH (PAD_INDEX = OFF, STATISTICS_NORECOMPUTE = OFF, IGNORE_DUP_KEY
= OFF, ALLOW_ROW_LOCKS = ON, ALLOW_PAGE_LOCKS = ON) ON [PRIMARY]
) ON [PRIMARY]
GO
Dim-Store
USE [ISTM-637-603-Group10-DataMart2]
GO
/****** Object: Table [dbo].[Dim-Store] Script Date: 4/8/2019 3:17:07 PM ******/
SET ANSI_NULLS ON
GO
SET QUOTED_IDENTIFIER ON
GO
CREATE TABLE [dbo].[Dim-Store](
[STORE_KEY] [int] IDENTITY(1,1) NOT NULL,
[STORE_ID] [int] NOT NULL,
[STORE_NUMBER] [int] NOT NULL,
[ZONE] [int] NULL,
[PRICE_TIER] [char](10) NULL,
CONSTRAINT [PK_Dim-Store] PRIMARY KEY CLUSTERED
135 | P a g e
(
[STORE_KEY] ASC
)WITH (PAD_INDEX = OFF, STATISTICS_NORECOMPUTE = OFF, IGNORE_DUP_KEY
= OFF, ALLOW_ROW_LOCKS = ON, ALLOW_PAGE_LOCKS = ON) ON [PRIMARY]
) ON [PRIMARY]
GO
Dim-Time
USE [ISTM-637-603-Group10-DataMart2]
GO
/****** Object: Table [dbo].[Dim-Time] Script Date: 4/8/2019 3:17:32 PM ******/
SET ANSI_NULLS ON
GO
SET QUOTED_IDENTIFIER ON
GO
CREATE TABLE [dbo].[Dim-Time](
[TIME_KEY] [int] IDENTITY(1,1) NOT NULL,
[TIME_ID] [int] NOT NULL,
[DATE] [date] NULL,
[WEEK] [int] NULL,
CONSTRAINT [PK_Dim-Time] PRIMARY KEY CLUSTERED
(
[TIME_KEY] ASC
)WITH (PAD_INDEX = OFF, STATISTICS_NORECOMPUTE = OFF, IGNORE_DUP_KEY
= OFF, ALLOW_ROW_LOCKS = ON, ALLOW_PAGE_LOCKS = ON) ON [PRIMARY]
) ON [PRIMARY]
GO
Fact-Product weekly sales:
USE [ISTM-637-603-Group10-DataMart2]
GO
/****** Object: Table [dbo].[Fact-Product-Weekly-Sales] Script Date: 4/8/2019 3:19:21 PM
******/
SET ANSI_NULLS ON
GO
SET QUOTED_IDENTIFIER ON
GO
CREATE TABLE [dbo].[Fact-Product-Weekly-Sales](
[STORE_KEY] [int] NOT NULL,
[TIME_KEY] [int] NOT NULL,
136 | P a g e
[PRODUCT_KEY] [int] NOT NULL,
[MOVE] [int] NULL,
[QTY] [int] NULL,
[PRICE] [float] NULL,
[PROFIT] [float] NULL,
[TOTAL_SALES] [float] NULL,
[SALE] [char](10) NULL,
CONSTRAINT [PK_Fact-Product-Weekly-Sales] PRIMARY KEY CLUSTERED
(
[STORE_KEY] ASC,
[PRODUCT_KEY] ASC,
[TIME_KEY] ASC
)WITH (PAD_INDEX = OFF, STATISTICS_NORECOMPUTE = OFF, IGNORE_DUP_KEY
= OFF, ALLOW_ROW_LOCKS = ON, ALLOW_PAGE_LOCKS = ON) ON [PRIMARY]
) ON [PRIMARY]
GO
ALTER TABLE [dbo].[Fact-Product-Weekly-Sales] WITH CHECK ADD CONSTRAINT
[FK_Fact-Product-Weekly-Sales_Dim-Product] FOREIGN KEY([PRODUCT_KEY])
REFERENCES [dbo].[Dim-Product] ([PRODUCT_KEY])
GO
ALTER TABLE [dbo].[Fact-Product-Weekly-Sales] CHECK CONSTRAINT [FK_Fact-
Product-Weekly-Sales_Dim-Product]
GO
ALTER TABLE [dbo].[Fact-Product-Weekly-Sales] WITH CHECK ADD CONSTRAINT
[FK_Fact-Product-Weekly-Sales_Dim-Store] FOREIGN KEY([STORE_KEY])
REFERENCES [dbo].[Dim-Store] ([STORE_KEY])
GO
ALTER TABLE [dbo].[Fact-Product-Weekly-Sales] CHECK CONSTRAINT [FK_Fact-
Product-Weekly-Sales_Dim-Store]
GO
ALTER TABLE [dbo].[Fact-Product-Weekly-Sales] WITH CHECK ADD CONSTRAINT
[FK_Fact-Product-Weekly-Sales_Dim-Time] FOREIGN KEY([TIME_KEY])
REFERENCES [dbo].[Dim-Time] ([TIME_KEY])
GO
ALTER TABLE [dbo].[Fact-Product-Weekly-Sales] CHECK CONSTRAINT [FK_Fact-
Product-Weekly-Sales_Dim-Time]
GO
137 | P a g e
Final Results in data warehouse tables
Data Mart 1:
Dim-store
138 | P a g e
Dim-Time
139 | P a g e
Fact store daily sales
140 | P a g e
Data Mart 2:
Dim-Product:
141 | P a g e
Dim-store and dim-time are same as in data mart 1:
Dim-store
142 | P a g e
Dim-Time
143 | P a g e
Fact product weekly sales:
Section 6: BI Reporting
6.1 Reporting plan
Utilizing the business intelligent reports, we have created the reports for each set of our business
questions. These reports are meant to be used by the senior executives and senior management to
analyze the business and take a decision based on the same. It is important for the management
and the leadership to be able to check the data at various granularity level.
144 | P a g e
BI has provided us with several tools and techniques to create report using effective visual
representation tools. We have used some of those reports to build the report. These include:
• SSAS - SQL Server Analysis Services popularly known as SSAS is a tool that is used
to create cubes using the various data warehouse and data marts. This enables quicker
analysis of the data. It creates the data using the dimensional tables, creates a cube
structure and refines it to fit to the user requirements. (MSSQLTips, n.d.)24
• SSRS - SQL Server Reporting Services popularly known as SSRS is a tool that is
ready made and can be easily used to deploy and manage various reports. These could
also be used to create reports that are mobile compatible and is offer new features to
make the report even more appealing. (Microsoft, 2018)25
• Report Builder - This is tool that utilize the SQL Server Reporting Services and
provides an easy to use interface for creating various kinds of reports. Here the report
can be designed as per the requirements, executed and deployed to be made usable by
the executives. (Ray Barley, 2011)26
To answer our business questions, we have used the reporting tool as specified below:
Business Question (BQ) Reporting Tool
BQ1 SSRS
BQ2 Report Builder
BQ3 Report Builder
BQ9 SSAS
BQ10
a) Determine all the target reports that satisfy the business questions and why?
There are five business questions for which we have used several reports. Let us see which
reporting tool is used for each and why:
Question 1. For Christmas week 1989 (week 15), what were the sales for each store in
the wine section?
Report used to answer this question is SSRS
Reason:
24
https://www.mssqltips.com/sqlservertutorial/2000/sql-server-analysis-services-ssas-tutorial/
25
https://docs.microsoft.com/en-us/sql/reporting-services/create-deploy-and-manage-mobile-and-paginated-
reports?view=sql-server-2017
26
https://www.mssqltips.com/sqlservertip/2434/sql-server-report-builder-tutorial/
145 | P a g e
Here to create the report we have two different dimension tables – Dim store and Dim time and a
fact table – Fact Store daily sales. Here a filter is applied for week 15 and a product wine is
selected. Using the created relationships between the table, an SQL query is generated. Then the
table is designed by grouping the data into the various tables to make sure how will it be
displayed. Then choose the table layout. This helps to display data in a beautiful and organized
tabular format.
Question 2. For a specific day (For instance: 4th July) in the past five years (1992 -
1996), compare the sales of all the stores.
Report used to answer this question is Report Builder
Reason:
Here to create the report we have used a dimension table – Dim store and a Fact table – Fact
Store Daily Sales. We have used inner joins between the two tables based on the time key. The
date of 4th
of July is selected for years 1992 to 1996. We then arrange various fields into rows
and columns. Then we choose a layout for calculating the subtotals of all the stores. So, we have
therefore used the report builder for the same reason.
Question 3. For each of the four pricing tiers, what is the total value of manufacturing
coupons redeemed for the year 1996 weekly?
Report used to answer this question is Report Builder
Reason:
Here to create the report we have used two different dimension table – Dim store and Dim time
and a fact table - Fact Store daily sales. Here since we require the total value of the
manufacturing coupons we use the sum of the manufacturing coupon values. We then the price
tier into the category’s columns. We also create a filter to choose the year 1996. So, we have
therefore used the report builder for the same reason.
Question 9. For week 372(Halloween) and 377(Thanksgiving) which product in
category FRD yields the maximum sales?
Report used to answer this question is SSAS and SSRS
Reason:
Here to create the report we have used three different dimension tables – Dim store, Dim time
and Dim Product and a fact table – Fact Product Weekly Sales. We have created cubes using
these table. We then use a filter into the Dim table to extract the values of the week 372 and
146 | P a g e
week 377. The product category is then extracted for frozen foods. The analysis is done using the
cubes created. So, we have therefore used SSAS on top of SSRS for the same reason.
Question 10. Which marketing strategy (among B, C, S) is most successful in each store
for week 303(4th of July) for product Beer (BER)?
Report used to answer this question is Report Builder
Reason:
Here to create the report we have used a dimension table – Dim Product, Dim Store, Dim Time
and a Fact table – Fact Product Weekly Sales. Now we would select the data that has some
product and for the week 303. We then group with profit and categorize in terms of sales and
store number. Then choosing the layout and using the report builder we would create a report
showing the effectiveness of marketing strategies.
147 | P a g e
b) Determine all the mappings from the independent data marts to the report
attributes?
1. For Christmas week 1989 (week 15), what were the sales for each store in the wine
section?
148 | P a g e
2. For a specific day (For instance: 4th July) in the past five years (1992 - 1996),
compare the sales of all the stores.
149 | P a g e
3. For each of the four pricing tiers, what is the total value of manufacturing coupons
redeemed for the year 1996 weekly?
150 | P a g e
4. For week 372(Halloween) and 377(Thanksgiving) which product in category FRD
yields the maximum sales?
5. Which marketing strategy (among B, C, S) is most successful in each store for week
303(4th of July) for product Beer (BER)?
151 | P a g e
c) Report templates using SSRS, SSAS, SSAS+SSRS and ReportBuilder3.0
We have used the following tools as would be evident in the next section:
• Reports from Independent Data Marts using SSRS
• Cubes from SSAS
• Reports from Cubes using SSRS and SSAS
• Reports using ReportBuilder 2012
6.2 Report Building for Question 1 – SSRS Tool from Independent Data
Marts
Question: For Christmas week 1989 (week 15), what were the sales for each store in the
wine section?
Generating SQL query but creating the appropriate joins between the tables as shown below:
152 | P a g e
Design table in accordance to the layout that matches our requirement as shown below:
Choose the table layout as shown below:
153 | P a g e
Result:
STORE NUMBER ID WINE
2 0
4 3507.82
5 0
8 7867
9 7835.69
12 8719.91
14 10947.64
18 8436.96
21 5901.39
28 0
32 9522.42
33 6002.1
40 5762.35
44 0
45 0
46 5812.75
47 0
48 0
49 4336.38
50 3496.82
51 9154.2
52 0
53 3553.88
54 0
56 5881.36
59 6140.84
154 | P a g e
62 11980.16
64 6436.98
65 4099.45
67 7952.03
68 6177.03
70 5609.46
71 8513.05
72 4860.02
73 8299.46
74 11010
75 8161.85
76 8423.46
77 9990.82
78 8601.28
80 7972.74
81 6463.23
83 0
84 9738.03
86 8954.18
88 0
89 5028.37
90 3906.19
91 5640.4
92 0
93 0
94 10510.25
95 4089.12
97 6417.56
98 10447.81
155 | P a g e
100 8482.32
101 10324.2
102 13153.04
103 8333.11
104 0
105 10078.83
106 6475.81
107 11885.83
109 17236.68
110 11966.4
111 3479.89
112 14819.7
113 9609.43
114 0
115 12163.88
116 8112.27
117 6865.86
118 3174.24
119 5259.42
121 11126.56
122 13182.86
123 8463.13
124 0
126 13840.34
128 13241.11
129 0
131 17990.76
132 10353.66
156 | P a g e
6.3 Report Building for Question 2 – Report Builder Tool 2012
Question: For a specific day (For instance: 4th July) in the past five years (1992 - 1996),
compare the sales of all the stores.
Design a query by choosing the data that is needed in the report as shown below:
157 | P a g e
We then group the fields to calculate the sum of the sales made as shown below:
158 | P a g e
We then choose the layout for the tables to look like as shown below:
Result:
159 | P a g e
6.3 Report Building for Question 3 – SSAS – from Cubes
Question: For each of the four pricing tiers, what is the total value of manufacturing
coupons redeemed for the year 1996 weekly?
Design the cubes for time and store dimension table and store daily sales fact table selecting
the data sources as shown below, to extract the pricing tier to every week in 1996:
160 | P a g e
We now extract the values based on the time. We need weekly values for year 1996.
We then extract the price tier information from the store table to find the value of the
manufacturing coupons at each of these places.
We then process the report to get the correct values for week 329 to 381 as shown below:
161 | P a g e
Below is the query result:
Since SSAS does not offer the functionality of graph, we can verify using the query result as
shown above.
162 | P a g e
6.4 Report Building for Question 9 -SSRS on top of SSAS – from Cubes
Question: For week 372(Halloween) and 377(Thanksgiving) which product in category
FRD yields the maximum sales?
Create the cubes as shown below:
163 | P a g e
Define the order of processing of objects, so process the database as shown below:
164 | P a g e
We then define the dimension structure for the product dimension and time dimension in the
design section once the process is completed because we need to extract the product category
for sales number for Halloween and Thanksgiving week
165 | P a g e
We filter the values based on the time dimension to extract the values for the weeks in our
case – 372(first figure) and 377(second figure) as shown below:
166 | P a g e
Now to design a report for the same we would use a report wizard, where we create a
connection by directing it to our data source:
167 | P a g e
The query is displayed under the query builder section and the graph is displayed as per the
results as shown – week 372 (first and second figure) and week 377 (third and fourth figure)
168 | P a g e
169 | P a g e
6.5 Report Building for Question 10 –from Report Builder 3.0
Question: Which marketing strategy (among B, C, S) is most successful in each store for
week 303(4th of July) for product Beer (BER)?
Design a query using dimension product, store and time to extract the data related to product
beer and week 303 for which the marketing strategy value is extracted.
170 | P a g e
According to the profit obtained by the company the stores are analyzed for the marketing
strategies as shown below.
The final report looks like below:

Data Warehousing

  • 1.
    1 | Pa g e 4/25/2019 Data Warehouse Project ISTM 637-603 – Group10 AKANKSHA PATHAK, CHIOU-JIIN HUANG, NISHANT GOEL nishantgoel@tamu.edu
  • 2.
    2 | Pa g e Login Credentials SQL Server Database Engine Username – go7641 Password – Mays7641 SSRS Reports SSAS
  • 3.
    3 | Pa g e Table of Contents Section 1: Introduction..................................................................................................................................................... 4 1.1 About DFF.................................................................................................................................................................. 4 1.2 Problems related to DFF...................................................................................................................................... 5 1.3 Domain Understanding:....................................................................................................................................... 6 Section 2: Data Description ............................................................................................................................................ 8 2.1 Metadata..................................................................................................................................................................... 8 Section 3: Business Questions, their substantiations and explanations....................................................50 Section 4: Independent Data Marts design using Kimball’s approach .......................................................61 4.1 Introduction............................................................................................................................................................61 4.2 Kimball’s Rule ........................................................................................................................................................61 4.3 Steps followed to develop the independent data marts.......................................................................62 4.4 Mapping Table.......................................................................................................................................................69 4.5 Justification of the Schema with the Business Questions ....................................................................70 Section 5: Data Cleaning and Integration ...............................................................................................................72 5.1 Data quality issues in the DFF data sets......................................................................................................72 5.2 ETL Plan....................................................................................................................................................................73 5.3 Procedure of development and implementation of ETL......................................................................73 5.3 Procedure of data extraction and loading..................................................................................................95 5.4 Implementation of the ETL............................................................................................................................108 Section 6: BI Reporting................................................................................................................................................143 6.1 Reporting plan....................................................................................................................................................143 6.2 Report Building for Question 1 – SSRS Tool from Independent Data Marts.............................151 6.3 Report Building for Question 2 – Report Builder Tool 2012...........................................................156 6.3 Report Building for Question 3 – SSAS – from Cubes.........................................................................159 6.4 Report Building for Question 9 -SSRS on top of SSAS – from Cubes ............................................162 6.5 Report Building for Question 10 –from Report Builder 3.0.............................................................169
  • 4.
    4 | Pa g e Section 1: Introduction 1.1 About DFF Dominick’s Finer Foods (DFF) was a very well-established grocery store chain. It was established in the Chicago area and was considered the second largest supermarket operator in that region. (wayback machine, 2009)1 Within the first 50 years, the chain made remarkable business progress and was able to open and manage almost 20 stores. The firm brought some upcoming technologies of that time to the store to provide an amazing user experience. The huge amount of data and the management of multiple stores, with a wide variety of people around and numerous products, was not an easy task. It had many unique techniques for bridging the communication gap between the stores and very effective way of managing the inflow and outflow of the products in need for various customers. Because of few personal issues in the Dominick’s family, the store could not expand and was taken over by another grocery investment firm. (Wikipedia, 2016)2 . It experimented with large stores that would supply food and medicines and brought new successful concepts in the retail industry. After the death of its founder -Dominick DiMatteo in 1993, since none of his family had interest in the supermarket business, the chain was taken over by another company. (Lazarus, 1995)3 . Since the upgraded store that was opened by Dominick was a huge success we have vast amount of data that could be studied and managed. The various geographies in which the store was established, wide variety of people and multitude of products makes DFF an interesting case to study. The huge amount of data generated from the business operations could be studied and refined to suggest the steps that could have prevented the company from shutting down. In our project, we would strive to study the business questions that could have been answered by studying the data and the various strategies that could have been built around it. There were many problems that the DFF is thought to have faced in terms of changing of the competitive landscape in Chicago area, the high unaffordable labor cost faced by the company and lack of a unique customer experience in the store. (Lazare, 2013)4 . These problems accompanied with many other conditions in Chicago and lack of interest to protect the company, led to its downfall. Some of the reasons are discussed below which if would have been dealt with smartly, could have led the company to be one of the top stores till date. Let us now see some of the problems faced by DFF and how we are trying to address them through our analysis in the project. 1 https://web.archive.org/web/20071016090157/http://www.answers.com/topic/dominick-s-finer-foods-inc 2 https://en.wikipedia.org/wiki/Dominick%27s 3 https://www.chicagotribune.com/news/ct-xpm-1995-02-03-9502030119-story.html 4 https://www.bizjournals.com/chicago/news/2013/10/11/how-dominicks-lost-its-way.html
  • 5.
    5 | Pa g e 1.2 Problems related to DFF There were several problems that are assumed to contribute towards DFF’s downfall. Few of them are listed below: ● Difficulty to address the market demand in both -city and suburban areas – Competitors like Walmart and target that appeared in the market place had better offers to attract customers and fulfill all their demands. (Lazare, 2013)5 It was becoming difficult for DFF to meet the customer needs in such scenarios and give them the best price for the products offered. This led to the loss of even the existing customers who opted to shop from other big brands. Thus, in our business case we have tried to analyze this issue by targeting at the effectiveness of the brands and promotions already used. ● High labor cost – There was a high labor cost associated with the reasons for the company’s collapse. It might not be one of the major reasons because it was an issue faced by all its other competitors as well. But since the profit was not equivalent, this reason is also validated. We have tried to address the cost concern by analyzing the cost involved in terms of acquiring the product. (Alexander, 2002)6 ● No emphasis on customer experience – In one of the articles in the Chicago Tribune journal, DFF is said to have “boring grocery shopping experience” (Lazare, 2013). It did not offer anything that might be considered as their unique selling point. Its competitors were taking an edge on everything they did. They also lost their local flavor that was the major reason for attracting the people from Chicago. Thus, we have tried to address this issue by putting forth some analysis of the people located in different geographic areas and their specific needs and demands. ● Tight margin in pricing – During the recession period the condition worsened as the difference between market giants and relatively small companies became prominent. Companies like Walmart and Target were able to sell food at a very close margin and still be in profit due to the other products, which was difficult for companies like Safeway. Thus, these companies started to perish as their survival became a challenge. (Gallagher, 2013)7 . To address this issue, we have framed various business question that would help to analyze the price of the product and hence compare the same with the market rate. This would help to fight the tight margin in pricing. ● Wrong decision on which store to close – At such a critical condition, Dominick’s decided to close the middle level and underperforming level stores. Thus, what its target was the market that was upscale instead of targeting the lower class of society that was still out of reach from the big firms like Walmart and Target. Thus, though the cost remained more the business was less because of the tough competition in the market. (Gallagher, 2013). It was therefore important to understand the sales pattern during various times of the year which we have addressed in our business questions too. It was important to decide the pricing strategy at different time of the year. 5 https://www.bizjournals.com/chicago/news/2013/10/11/how-dominicks-lost-its-way.html 6 https://www.chicagotribune.com/news/ct-xpm-2002-11-11-0211110173-story.html 7 https://www.chicagobusiness.com/article/20131014/OPINION/131019936/why-dominick-s-sputtered-out
  • 6.
    6 | Pa g e Irrespective of the strong competition in the market, new strategies but various firms can change the game and so middle size firms can grow in the market too. There are a lot of opportunities in the retail industry and strong competition due to the emerging technologies. 1.3 Domain Understanding: Retail industry today is one of the most competitive sectors. It needs to improve its analytical abilities and marketing strategies to scale up the business. But the greatest challenge for the retail industry is the increasing amount of data and its variety. Apart from storing the huge data chunks it is also important to segregate and organize the data into meaningful forms. There are many business intelligence software available in the market that helps to analyze large amount of data in small time span. But this requires a skillset to understand the data and transform it into usable form. The decision making power is a crucial factor for any retail industry to fight the competitive market. This in turn helps to improve the performance of the system and company as a whole. Decisions like offers to be offered to the customer, kind and number of products to be supplied in a particular region, stores requirement in a locality, choice of vendors etc. are well aided using the data warehouse systems. (Ross, 2019)8 Many studies have shown the changing trends in the retail industry due to the challenges faced because of the fierce competition. Data warehousing in retail industry thus helps to save time, enhance the business intelligence efficiency, forming effective strategies for customer, and to forecast demands to expand business operations. Thus, the analytics is one of the most critical aspects, making data warehousing an important skill to be considered (Voicendata Bureau, 2019)9 . According to a European journal of operational research the product sales is affected by the competitive forecasting of information (TaoHuang, 2014)10 .To manage inventory, if we know the pricing set at the UPC level both by the vendor and by the business for the customer, it will help to formulate and strategize the pricing to lead in the market. Considering this in mind, we have formulated business questions to compare the price provided by the manufacturers on the UPC level and the maximum sales as per category which is also dependent on the Universal Product Code. Retail industry deals with products of various categories and types. Products like beer have a very different market trend, which makes them highly customizable. A very different approach is needed for both their sales and marketing. There are various studies done on such products that depicts the difference in their demand in opposition to various other products. (Daniel Toro- González)11 To capture such products, we tried to analyze the marketing strategy used in various regions. When the studies related to various such products are compared with the current trend in the business, it would become easier to make a strategic change for their sales. 8 http://www.bi-bestpractices.com/view-articles/769 9 http://www.voicendata.com/retail-industry-needs-data-warehousing-analytics/ 10 https://www.sciencedirect.com/science/article/pii/S0377221714001374# 11 https://ageconsearch.umn.edu/record/169787/files/BEER%20PAPER-May%202014%20_DTG_.pdf?version=1
  • 7.
    7 | Pa g e Various attributes together affect the sales of the product. According to a journal on behavioral decision making, a change in product attribute influence the preferences of consumer (Ata Jami, 2013)12 . Thus, to study the various changes and make decisions that revolves around the various attributes, we have considered various geographic data and other factors like gender, income etc. This would help Dominick to place their product into the store according to the need of the people of that region. The price changes of products determine the nominal rigidities in the market. According to an article, it is witnessed that the price change is not as frequent as the changes in sales (Sheedy, 2011)13 . This mainly influences the monetary policies. The influence should therefore be more on increasing the sales rather than adjusting the prices frequently. This perspective thus lays the importance to analyze the sales in various region. Keeping the same in mind, we have formulated our business question to examine and analyze the sales in accordance to various factors that may affect it. On examining the data related to product price there were amounts like 9.99 etc. We have not formulated any business questions against this, but we wanted to understand the importance and impact of such prices on different products. On reading the research paper, it was evident that it is context dependent. Not every product will have the same impact if we use the prices ending with digit 9. This mainly impacts products that fall into weaker categories like grocery products that have low price and less budget share. (Macé, 2011)14 Studying the sales data, we came to know that the price of the product is affected by the amount of sales it has. (A.Chahrour, 2010)15 One of the reasons is demand. As the demand increases, the product gains a better reputation. This gives the product a brand value, that ultimately leads to the flexibility of increasing the price. But this is not always true. If the price exceeds a certain limit, the sale would go down, irrespective of the brand value. Such scenarios are more evident in grocery products, rather than electronic goods. Therefore, the price change in a product and the strategy associated with the product is more dependent on other attributes along with the sales. We have therefore tried to examine the sales of Dominick’s with respect to other attributes that may help to make better decisions for both sales and marketing team. Thus, retail industry is a place where there are a lot of opportunities and challenges at the same time. Since the number and variety of products is very large, it serves a market for more customers and frequent challenges. It is very important for a big retail store to analyze the data trends within and outside its own company. This would help the management to take better and effective decisions. Only with knowing the various factors in different business areas together, it is logical to form a strategy that affects the whole process. For instance, when analyzing the sales and marketing data together only, we can take a decision regarding increasing demand in an area. Data warehousing thus plays a very crucial role in retail industry. 12 https://onlinelibrary.wiley.com/doi/full/10.1002/bdm.1806 13 https://pubs.aeaweb.org/doi/pdfplus/10.1257/aer.101.2.844 14 https://www.sciencedirect.com/science/article/pii/S0022435911000662 15 https://www.sciencedirect.com/science/article/pii/S0165176510003782
  • 8.
    8 | Pa g e Section 2: Data Description 2.1 Metadata We studied the Dominick’s manual and codebook to understand the data available in various datasets. The entire data is divided into 4 different files namely – Demographics, Ccount, Movement and UPC which corresponds to: Demographics – contains the store specific information. This includes store name, location and types of customer visiting the store. The detail of every column is mentioned in the table below which has been referenced from the description in the manual. Ccount- contains customer related information an in-store traffic data. This includes number of customers, sales for different product type and the coupons redeemed for different products. Apart from the direct data source values, we have also calculated some values for our data warehouse design purpose which are listed in a separate table under name derived data. This includes columns like zone and price tier. Movement and UPC- contains information related to every product which are distinguished by UPC number i.e. Universal Product Code and the sales related to it. This includes UPC code and description, price, number of goods sold and profit. Apart from the direct data source values, we have also calculated some values for our data warehouse design purpose which are listed in a separate table under name derived data. This includes total sales, total profit, cost of goods sold, manufacturer code and product code. Please refer the below table for description of every column. (Kits Center for Marketing, 2013)16 • Source Data Demographics (the columns in bold are used to answer the business questions) Variable Name Description age9 % Population under age 9 age60 % Population over age 60 ethnic % Blacks & Hispanics educ % College Graduates nocar % With No Vehicles income Log of Median Income incsigma Std dev of Income Distribution (Approximated) hsizeavg Average Household Size hsize1 % of households with 1 person hsize2 % of households with 2 persons hsize34 % of households with 3 or 4 persons 16 https://www.chicagobooth.edu/-/media/enterprise/centers/kilts/datasets/dominicks-dataset/dominicks-manual-and- codebook_kiltscenter.aspx
  • 9.
    9 | Pa g e hsize567 % of households with 5 or more persons hh3plus % of households with 3 or more persons hh4plus % of households with 4 or more persons hhsingle % of households with 1 person hhlarge % of households with 5 or more persons workwom % Working Women with full-time jobs sinhouse % Detached Houses density Trading Area in Sq Miles per Capita hval150 % of Households with Value over $150,000 hval200 % of Households with Value over $200,000 hvalmean Mean Household Value (Approximated) single % of Singles retired % of Retired unemp % of Unemployed wrkch5 % of working women with children under 5 wrkch17 % of working women with children 6 - 17 nwrkch5 % of non-working women with children under 5 nwrkch17 % of non-working women with children 6 - 17 wrkch % of working women with children nwrkch % of non-working women with children wrkwch % of working women with children under 5 wrkwnch % of working women with no children telephn % of households with telephones mortgage % of households with mortgages nwhite % of population that is non-white poverty % of population with income under $15,000 shopcons % of Constrained Shoppers shophurr % of Hurried Shoppers shopavid % of Avid Shoppers shopstr % of Shopping Stranges shopunft % of Unfettered Shoppers shopbird % of Shopper Birds shopindx Ability to Shop (Car and Single-Family House) shpindx Ability to Shop (Car and Single-Family House) Ccount (the columns in bold are used to answer the business questions) Variable Description DATE Date of the Observation Week Week Number Store Store Code BAKCOUP Bakery Coupons Redeemed BAKERY Bakery Sales in Dollars BEER Beer Sales in Dollars BOTTLE Bottle Sales in Dollars
  • 10.
    10 | Pa g e BULK Bulk Sales in Dollars BULKCOUP Bulk Coupons Redeemed CAMERA Camera Sales in Dollars CHEESE Cheese Sales in Dollars CONVFOOD Conventional Foods Sales in Dollars COSMCOUP Cosmetics Coupons Redeemed COSMETIC Cosmetics Sales in Dollars CUSTCOUN Customer Count DAIRCOUP Dairy Coupons Redeemed DAIRY Dairy Sales in Dollars DELI Deli Sales in Dollars DELICOUP Deli Coupons Redeemed DELIEXPR Deli Express Sales in Dollars DELISELF Deli Self Service Sales in Dollars FISH Fish Sales in Dollars FISHCOUP Fish Coupons Redeemed FLORAL Floral Sales in Dollars FLORCOUP Floral Coupons Redeemed FROZCOUP Frozen Items Coupons Redeemed FROZEN Frozen Items Sales FTGCCOUP Food-to-Go Coupons Redeemed FTGCHIN Food-to-Go Chinese Sales in Dollars FTGICOUP Food-to-Go Coupons Redeemed FTGITAL Food-to-Go Italian Sales in Dollars GM General Merchandise Sales in Dollars GMCOUP General Coupons Redeemed GROCCOUP Grocery Coupons Redeemed GROCERY Grocery Sales in Dollars HABA Health and Beauty Aids Sales in Dollars HABACOUP Health and Beauty Aids Coupons Redeemed JEWELRY Jewelry Sales in Dollars LIQCOUP Liquor Coupons Redeemed MANCOUP Manufacturer Coupons Redeemed MEAT Meat Sales in Dollars MEATCOUP Meat Coupons Redeemed MEATFROZ Meat-Frozen Sales in Dollars MISCSCP Misc. Coupons Redeemed
  • 11.
    11 | Pa g e MVPCLUB MVP PHARCOUP Pharmacy Coupons Redeemed PHARMACY Pharmacy Sales in Dollars PHOTCOUP Photo Coupons Redeemed PHOTOFIN Photo PRODCOUP Produce Coupons Redeemed PRODUCE Produce Sales in Dollars PROMCOUP Promotion Coupons Redeemed PROMO Promotion Sales in Dollars SALADBAR Salad Bar Sales in Dollars SALCOUP Salad Coupons Redeemed SPIRITS Spirits Sales in Dollars SSDELICP Self Service Deli Sales in Dollars VIDCOUP Video Coupons Redeemed Video Video Sales in Dollars VIDEOREN Video Rentals (Dollar Amounts) WINE Wine Sales in Dollars Movement and UPC (the columns in bold are used to answer the business questions) Variable Description upc UPC Number store Store Number week Week Number move Number of units sold price Retail Price qty Number of items bundled together profit Gross margin sale Sale code (B,C,S) ok 1 for valid data, 0 for trash Com_code Dominick’s Commodity Code Nitem Dominick’s item code Descrip Product Name Size Product Size Case Number of items in a case
  • 12.
    12 | Pa g e • Data used from Dominick store data: This consists of values about the zone and price tier. We were also able to find the functioning and nonfunctioning stores as shown below. Store Zone Price Tier City 2 1 High River Forest 4 2 Medium Park Ridge 5 2 Medium Palatine 8 5 Low Oak Lawn 9 2 Medium Morton Grove 12 7 High Chicago 14 1 High Glenview 18 5 Low River Grove 21 6 CubFighter Hanover Park 28 2 Medium Mt. Prospect 32 1 High Park Ridge 33 7 High Chicago 40 6 CubFighter Bridgeview 44 2 Medium Western Spring 45 2 Medium Wheeling 46 5 Low Carol Stream 47 2 Medium Addison 48 2 Medium Schaumburg 49 2 Medium Downers Grove 50 2 Medium Hickory Hills 51 3 Medium Palos Heights 52 1 High Northbrook 53 7 High Chicago 54 2 Medium Naperville 56 2 Medium Countryside 59 6 CubFighter Crystal Lake 62 1 High Northfield 64 2 Medium Villa Park 65 2 Medium Hanover Park 67 4 Low Oak Brook Terrace 68 1 High Chicago 70 6 CubFighter Joliet 71 1 High North Riverside 72 1 High Lincolnwood 73 5 Low Chicago 74 2 Medium Norridge 75 7 High Chicago 76 2 Medium Chicago
  • 13.
    13 | Pa g e 77 6 CubFighter Vernon Hills 78 6 CubFighter Downers Grove 80 6 CubFighter Arlington Heights 81 2 Medium Mt. Prospect 83 6 CubFighter Lansing 84 2 Medium Orland Park 86 2 Medium Chicago 88 2 Medium Bensenville 89 2 Medium Chicago 90 10 Medium Chicago 91 2 Medium Oak Lawn 92 2 Medium Hazel Crest 93 1 High Evanston 94 5 Low Bloomingdale 95 1 High Chicago 97 8 High Aurora 98 12 Medium Chicago 100 11 High Chicago 101 12 Medium Des Plaines 102 15 Low Merrionette Park 103 15 Low Bolingbrook 104 8 High St. Charles 105 12 Medium Melrose Park 106 8 High Montgomery 107 2 Medium Westchester 109 7 High Bannockburn 110 2 Medium East Dundee 111 1 High Chicago 112 14 Low Buffalo Grove 113 2 Medium Chicago 114 12 Medium Calumet City 115 12 Medium Naperville 116 2 Medium Elmhurst 117 2 Medium Schaumburg 118 10 Medium Morton Grove 119 2 Medium Buffalo Grove 121 12 Medium Willowbrook 122 16 CubFighter Hoffman Estates 123 1 High Chicago 124 1 High Oak Park 126 12 Medium Wheaton 128 11 High Chicago 129 12 Medium Lake Zurich
  • 14.
    14 | Pa g e 130 1 High Chicago 131 12 Medium Rolling Meadows 132 15 Low Matteson 133 12 Medium Niles 134 13 Medium West Chicago 136 10 Medium Buffalo Grove 137 1 High Evanston 139 Bloomingdale Price Tier Zones High 1,7,8,11 Medium 2,3,10,12,13 Low 4,5,14,15 CubFighter 6,16 Stores Closed City 19 Glen Ellyn 25 Chicago 39 Waukegan 46 Carol Stream 55 Tinley Park 60 Downers Grove 65 Hanover Park 108 Park Forest Store Moved 69 -> 137 • Data related to time: Along with this we have also consolidated the data related to time. This data would help us understand that which time corresponds to which holidays and what weeks. Week Time Period Special Event 15 12-21-1989 to 12-27-1989 Christmas 329-381 12-28-1995 to 01-01-1997
  • 15.
    15 | Pa g e 372 10-24-1996 to 10-30-1996 Halloween 377 11-28-1996 to 12-04-1996 Thanksgiving 303 06-29-1995 to 07-05-1995 4th of July • Data related to product: The product that we are analyzing in our business questions – frozen dinners and beer has data corresponding to its attributes like UPC code, description and size Beer The beer category contains all forms of beer sold at DFF (bottles, cans, ...). List of all UPCs in the category UPC Description Size 1 294 BEER LIMIT 12/12O 2 307 HEINEKEN KINGSIZE CA 259 OZ 3 710 BUDWEISER BEER 24/12O 4 711 BUDWEISER DRY BEER 24/12O 5 712 BUDWEISER LIGHT BEER 24/12O 6 720 COORS BEER 24/12O 7 721 COORS EXTRA GOLD BEE 24/12O 8 723 KEYSTONE REGULAR BEE 24/12O 9 731 MILLER HIGH LIFE PAR 30/12O 10 732 MILLER LITE BEER 24/12O 11 735 MILWAUKEE'S BEST BEE 24/12O 12 740 OLD MILWAUKEE BEER 24/12O 13 750 OLD STYLE BEER 24/12O
  • 16.
    16 | Pa g e 14 757 OLD STYLE 30PK CANS 15 772 STROHS LIGHT BEER 16 245006405 TOSELLI NON-ALCOHOLI 17 272500010 MURPHYS IRSH DRAUGHT 18 272500017 MURPHYS IRSH AMBER ( 19 943922532 FULLERS EXTRA BEST S 20 948700005 AMSTEL LIGHT BIER 21 1035700155 O.B. KOREAN IMPORTED 22 1497450009 WOODCHUCK DRAFT CIDE 23 1497460009 WOODCHUCK DARK & DRY 24 1604110011 GRANTS SCOTTISH ALE 25 1820000008 BUDWEISER BEER N.R.B 26 1820000016 BUDWEISER BEER 27 1820000018 BUDWEISER BEER 28 1820000019 MICHELOB REGULAR BEE 29 1820000031 BUSCH LIGHT BEER 30 1820000048 MICHELOB LIGHT BEER 31 1820000051 BUSCH BEER 32 1820000106 BUDWEISER LIGHT BEER 33 1820000117 BUDWEISER LIGHT BEER 34 1820000126 BUDWEISER BEER N.R.B 35 1820000157 O'DOUL'S NON-ALCH CA 36 1820000182 MICHELOB DRY CANS 37 1820000188 BUSCH LIGHT BEER 38 1820000202 BUDWEISER DRY BEER 39 1820000489 BUDWEISER "ICE" DRAF 40 1820000610 ELEPHANT RED ALE 41 1820000613 RED WOLF LAGER LNNR 42 1820000617 RED WOLF LAGER LNNR 43 1820000618 ELK MOUNTAIN RED LAG 44 1820000622 ELK MOUNTAIN AMBER A 45 1820000637 BUDWEISER LIGHT CUBE 46 1820000644 BUDWEISER ICE DRAFT 47 1820000646 BUDWEISER "ICE" DRAF 48 1820000647 BUDWEISER "ICE" DRAF 49 1820000649 ICE DRAFT LIGHT 50 1820000651 ICE DRAFT LIGHT 51 1820000670 MICHELOB GOLDEN DRAF 52 1820000695 MICHELOB GOLDEN DRAF 53 1820000696 MICHELOB GOLDEN DRAF 54 1820000699 MICHELOB GOLDEN DRAF 55 1820000700 MICHELOB GOLDEN DRAF 56 1820000701 MICHELOB GOLDEN DRAF 57 1820000759 MICHELOB GOLDEN DRFT 58 1820000769 BUDWEISER LIGHT LONG 59 1820000770 MICHELOB DRY LONGNEC 30/12O 30/12O 750 ML 16. 9 O 6/12 O 6/12 O 21. 6 O 6/12 O 6/12 O 6/12 O 6/12 O 32 OZ 6/12 O 6/16 O 6/12 O 6/12OZ 6/12OZ 6/12 O 6/12 O 32 OZ 40 OZ 6/12 O 6/12 O 6/12 O 6/12 O 6/12 O 6/12 O 12/12O 6/12 O 6/12 O 6/12 O 24/12O 12/12O 6/12 O 12/12O 12/12O 6/12 O 6/12OZ 12/12O 6/12 O 12/12O 6/12OZ 12/12O 6/12 O 12/12O 12/12O
  • 17.
    17 | Pa g e 60 1820000771 BUDWEISER BEER LONG 12/12O 61 1820000773 BUDWEISER LIGHT BEER 8/7OZ 62 1820000774 BUDWEISER BEER 8/7OZ 63 1820000780 BUDWEISER DRY LONGNE 6/12 O 64 1820000781 BUDWEISER DRY BEER 12/12O 65 1820000784 O'DOUL'S N/A LONGNEC 6/12 O 66 1820000800 MICHELOB DRY LONGNEC 6/12 O 67 1820000801 BUSCH LIGHT BEER 12/12O 68 1820000814 MICHELOB DRY LONGNEC 6/12 O 69 1820000830 BUDWEISER LIGHT LONG 12/12O 70 1820000833 BUDWEISER LIGHT LONG 6/12 O 71 1820000834 BUDWEISER BEER LONG 6/12 O 72 1820000846 CARLSBERG BEER 6/12 O 73 1820000847 ELEPHANT BEER 6/12 O 74 1820000869 MICHELOB CLASSIC DAR 6/12 O 75 1820000875 WINTER BREW 6/12 O 76 1820000877 BUDWEISER LIGHT NR 12/12O 77 1820000884 MICHELOB LIGHT BEER 12/12O 78 1820000885 BUDWEISER LIGHT BEER 8/7OZ 79 1820000891 MICHELOB REGULAR BEE 12/12O 80 1820000902 BUDWEISER LIGHT BEER 6/12 O 81 1820000926 BUDWEISER BEER N.R.B 12/12O 82 1820000928 BUDWEISER BEER LONG 12/12O 83 1820000956 MICHELOB LIGHT BEER 6/12 O 84 1820000972 BUDWEISER BEER 8/7OZ 85 1820000987 MICHELOB REGULAR BEE 6/12 O 86 1820000988 MICHELOB REGULAR BEE 6/7 O 87 1820000997 BUDWEISER BEER N.R.B 6/12 O 88 1820011047 BUDWEISER BEER 12/12O 89 1820011168 BUDWEISER BEER 24/12O 90 1820015168 NATURAL LIGHT 24/12O 91 1820023920 BUDWEISER DRAFT BALL 5.16GA 92 1820029031 BUDWEISER DRY BEER 24/12O 93 1820029167 BUDWEISER DRY BEER 24/12O 94 1820041047 MICHELOB REGULAR BEE 12/12O 95 1820041218 MICHELOB 18/12O 96 1820043218 MICHELOB LIGHT 18/12O 97 1820043273 MICHELOB LIGHT BEER 12/12O 98 1820053047 BUDWEISER LIGHT BEER 12/12O 99 1820053168 BUDWEISER LIGHT BEER 24/12O 100 1820053178 BUDWEISER LIGHT BEER 24/12O 101 1820057920 BUDWEISER LT DRAFT B 5.16GA 102 1820061047 BUSCH BEER 12/12O 103 1820061166 BUSCH BEER 24/12O 104 1820061168 BUSCH BEER 24/12O 105 1820079047 O'DOUL'S NON ALCOHOL 12/12O
  • 18.
    18 | Pa g e 106 1820079283 O'DOUL'S N/A LONGNEC 6/12 O 107 1820084167 ICE DRAFT LIGHT 24/12O 108 1820086167 BUSCH LIGHT BEER 24/12O 109 1820087167 BUD ICE 24/12O 110 1820092867 MICHELOB GOLDEN DRAF 24/12O 111 1820092876 MICHELOB GOLDEN DRAF 24/12O 112 1820096867 MICHELOB GOLDEN DRAF 24/12O 113 1969380011 GUINESS STOUT GIFT B 8/12 O 114 1975120103 MORETTI N.R. BTLS 6/12 O 115 1975120104 MORETTI N.R. BTLS 6/12 O 116 2017224253 ~CHERRY RAIL BEER 6/12 O 117 2124222010 RED HOOK DOUBLE BLAC 22OZ. 118 2124260002 BLACKHOOK PORTER N.R 6/12 O 119 2124260003 BALLARD BITTER N.R. 6/12 O 120 2124260006 RED HOOK ESB N.R. 6/12 O 121 2124260007 WHEAT HOOK N.R. 6/12 O 122 2124260011 WHEAT HOOK N.R. 6/12 O 123 2129697503 ST REGIS NON-ALCHL C 750 ML 124 2129697506 ST REGIS NON-ALCH WH 750 ML 125 2129697507 ST REGIS NON-ALCH CH 750 ML 126 2129697508 ST REGIS NON-ALCHL C 750 ML 127 2210000047 PABST LIGHT BEER 6/12 O 128 2210000071 PABST BEER 6/12 O 129 2210000170 PABST BEER 12/12O 130 2210000171 PABST BLUE RIBBON 24/12O 131 2210000230 BIG BEAR MALT LIQUOR 40 OZ 132 2210000392 OLD ENGLISH MALT LIQ 40 OZ 133 2210000600 HAMMS BEER 6/12 O 134 2210000640 HAMMS DRAFT BEER 6/12 O 135 2210000700 HAMMS LIGHT BEER 6/12 O 136 2210009510 PABST GENUINE DRAFT 24/12O 137 2210014392 OLD ENGLISH BEER 800 40 OZ 138 2210018500 HAMMS BEER 12/12O 139 2210018510 HAMMS BEER 24/12O 140 2210018570 HAMMS DRAFT BEER 12/12O 141 2210018580 HAMMS DRAFT BEER 24/12O 142 2210021500 HAMMS LIGHT BEER 12/12O 143 2210021510 HAMMS LIGHT BEER 24/12O 144 2210047510 PABST LIGHT 24/12O 145 2556924161 SUMMIT EXTRA PALE AL 6/12 O 146 2556971416 SUMMIT PORTER - UNIO 6/12 O 147 2791610005 PIKE PLACE PALE ALE 6/12 O 148 2981520001 ZYWIEC POLISH BEER N 6/12 O 149 2981520002 OKOCIM POLISH BEER N 6/12 O 150 3354494405 TSINGTAO BEER 6/12 O 151 3410000004 MILLER HIGH LIFE BEE 6/12 O
  • 19.
    19 | Pa g e 152 3410000007 MILLER HIGH LIFE BEE 153 3410000008 MILLER HIGH LIFE N.R 154 3410000031 MILLER HIGH LIFE N.R 155 3410000091 MAGNUM MALT LIQUOR 156 3410000104 MEISTER BRAU BEER 157 3410000129 MILLER RED DOG CANS 158 3410000144 RED DOG 22OZ NR 159 3410000154 MILWAUKEE'S BEST BEE 160 3410000304 MILLER SHARP'S N/A C 161 3410000354 MILLER LITE BEER 162 3410000357 MILLER LITE BEER 163 3410000358 MILLER LITE BEER N.R 164 3410000359 MILLER LITE 40OZ NR 165 3410000369 MILLER LITE 22OZ NR 166 3410000382 MILLER LITE BEER N.R 167 3410000544 LEINENKUGEL RED 168 3410000554 MILLER GENUINE DRAFT 169 3410000559 MILLER GENUINE DRAFT 170 3410000569 MILLER GENUINE DRAFT 171 3410000581 MILLER GENUINE DRAFT 172 3410000654 MILWAUKEE'S BEST LIG 173 3410000769 LEINENKUGEL LIMITED 174 3410000879 MILLER ICEHOUSE CANS 175 3410000894 ICEHOUSE 22OX NR 176 3410000904 MILLER GENUINE DRAFT 177 3410001225 MILLER HIGH LIFE N.R 178 3410001306 MILLER HIGH LIFE BEE 179 3410001341 MILLER HIGH LIFE PAR 180 3410001347 MILLER HIGH LIFE PAR 181 3410001505 MILLER HIGH LIFE LNN 182 3410001518 MILLER REG BEER 183 3410001525 MILLER HIGH LIFE N.R 184 3410001528 MILLER HIGH LIFE N.R 185 3410001579 MILLER HIGH LIFE NR 186 3410001602 MILLER HIGH LIFE BEE 187 3410007306 MILWAUKEE'S BEST LIG 188 3410007602 MILWAUKEE'S BEST LIG 189 3410010505 MILLER SHARP'S N/A L 190 3410010602 MILLER SHARP'S N/A C 191 3410015304 MILLER GENUINE DRAFT 192 3410015306 MILLER GENUINE DRFT 193 3410015505 MILLER GEN DRFT LT L 194 3410015525 MILLER GENUINE DRFT 195 3410015528 MILLER GENUINE DRFT 196 3410015579 MILLER GEN DRFT LT L 197 3410015602 MILLER GENUINE DRAFT 6/16 O 32 OZ 32 OZ 40 OZ 6/12 O 6/12 O 22 OZ 6/12 O 6/12OZ 6/12 O 6/16 O 32 OZ 40 OZ 22 OZ 32 OZ 22 OZ 6/12 O 40 OZ 22 OZ 32 OZ 6/12 O 22 OZ 6/12 O 22 OZ 6/12 O 6/12 O 24/12O 30/12O 30/12O 6/12 O 8/7OZ 6/12 O 12/12O 6/7 O 12/12O 24/12O 12/12O 6/12OZ 12/12O 6/12 O 24/12O 6/12 O 6/12 O 12/12O 6/7 O 12/12O
  • 20.
    20 | Pa g e 198 3410016505 MILLER RESERVE LT LN 199 3410017306 MILLER GENUINE DRAFT 200 3410017505 MILLER GEN DRFT LNNR 201 3410017525 MILLER GENUINE DRAFT 202 3410017528 MILLER GENUINE DRAFT 203 3410017579 MILLER GENUINE DRAFT 204 3410017602 MILLER GENUINE DRAFT 205 3410021505 LOWENBRAU BEER NR BT 206 3410021525 LOWENBRAU BEER NR BT 207 3410021526 LOWENBRAU SPECIAL NR 208 3410021528 LOWENBRAU SPECIAL NR 209 3410021579 LOWENBRAU BEER 210 3410022505 LOWENBRAU DARK BEER 211 3410022525 LOWENBRAU DARK BEER 212 3410023505 LOWENBRAU LIGHT NR B 213 3410029306 MEISTER BRAU BEER 214 3410029602 MEISTER BRAU BEER 215 3410031306 MILWAUKEE'S BEST BEE 216 3410031602 MILWAUKEE'S BEST BEE 217 3410032505 MILLER RESERVE LNNR 218 3410048505 LEINENKUGELS HONEY W 219 3410050306 LEINENKUGEL PREM REG 220 3410050505 LEINENKUGEL PREM REG 221 3410050525 LEINENKUGEL PREM REG 222 3410050528 LEINENKUGEL NR BTLS 223 3410051505 LEINNKGL LNGNCK PRM 224 3410052505 LEINENKUGEL LIMITED 225 3410053505 LEINENKUGEL BOCK BEE 226 3410054574 LEINENKUGEL 125TH AN 227 3410057306 MILLER LITE BEER 228 3410057505 MILLER LITE LONGNECK 229 3410057525 MILLER LITE BEER N.R 230 3410057528 MILLER LITE BEER N.R 231 3410057579 MILLER LITE NR BTLS 232 3410057602 MILLER LITE BEER 233 3410059505 LEINENKUGEL RED LAGE 234 3410059574 LEINENKUGEL RED NR B 235 3410062302 MILLER ICEHOUSE CANS 236 3410062306 MILLER ICEHOUSE CANS 237 3410062505 MILLER ICEHOUSE LN 238 3410062528 MILLER ICEHOUSE N.R. 239 3410062602 MILLER ICEHOUSE CANS 240 3410064306 MILLER LITE "ICE" 241 3410064505 MILLER LITE "ICE" L. 242 3410064528 MILLER LITE "ICE" N. 243 3410064602 MILLER LITE ICE 6/12 O 24/12O 6/12 O 6/12 O 12/12O 6/7 O 12/12O 6/12 O 6/12 O 12/12O 12/12O 6/7 O 6/12 O 6/12 O 6/12 O 24/12O 12/12O 24/12O 12/12O 6/12 O 6/12 O 24/12O 6/12 O 6/12OZ 12/12O 6/12OZ 6/12 O 6/12OZ 12/12O 24/12O 6/12 O 6/12 O 12/12O 6/7 O 12/12O 6/12 O 12/12O 12/12O 24/12O 6/12OZ 12/12O 12/12O 24/12O 6/12 O 12/12O 12/12O
  • 21.
    21 | Pa g e 244 3410067306 MILLER RED DOG CANS 24/12O 245 3410067505 MILLER RED DOG NR BT 6/12 O 246 3410067528 MILLER RED DOG NR BT 12/12O 247 3410070505 MILLER RESEVER AMBER 6/12OZ 248 3410071505 MILLER RESERVE VELVE 6/12 O 249 3410078505 LEINENKUGEL WINTER L 6/12 O 250 3410079505 LEINENKUGEL ICE 6/12OZ 251 3682493103 WIT BEER 6/12 O 252 3692011111 GOOSE ISLAND ALE 6/12OZ 253 3692011115 GOOSE ISLAND 6/12 O 254 3692011118 GOOSE ISLAND 6/12 O 255 3828194001 MIX N MATCH BEER 6/12 O 256 3876630214 ASAHI SUPER DRY BIG 21.6 O 257 3876636120 ASAHI BEER 6/12 O 258 4006311676 KIRIN LIGHT BEER NR 6/12OZ 259 4006311696 KIRIN BEER NR BTL 6/12 O 260 4006315706 KIRIN DRY BEER NR BT 6/12 O 261 4052210016 ~BELLS PALE ALE 6/12 O 262 4052210023 ~BELLS AMBER ALE 6/12 O 263 4185100104 TOSELLI NON-ALCOHOLI 750 ML 264 4199900007 PETE'S SEASONAL BREW 22 OZ 265 4257205715 CLAUSTHALER GERMAN N 6/12 O 266 4323700007 NEW AMSTERDAM BLONDE 6/12 O 267 4323700008 NEW AMSTERDAM BLACK/ 6/12 O 268 4323700100 NEW AMSTERDAM BEER 6/12 O 269 4323700200 NEW AMSTERDAM ALE 6/12 O 270 4323700300 NEW AMSTERDAM LIGHT 6/12 O 271 4327900100 COORS PARTY BALL TAP 12/12O 272 4523810001 RAZOR'S EDGE 6/12 O 273 4948308600 HACKER PSCHORR DARK 6/12 O 274 4948311200 HACKER-PSCHORR WEISS 6/12 O 275 4948318000 HACKER PSCHOOR NR BT 6/12 O 276 4948361740 PSCHORR BRAU WEISS N 16.9 O 277 5093961201 BOULDER PALE ALE 6/12 O 278 5093961206 BOULDER BROWN ALE 6/12OZ 279 5093961207 BOULDER AMBER 6/12 O 280 5230000002 OLD MILWAUKEE LIGHT 6/12 O 281 5230000012 SCHLITZ BEER 6/12 O 282 5230000022 OLD MILWAUKEE BEER 6/12 O 283 5230000026 OLD MILWAUKEE-REGULA 32 OZ 284 5230000027 OLD MILWAUKEE BEER N 40 OZ 285 5230000035 OLD MILWAUKEE N.A. C 6/12 O 286 5230000042 SCHLITZ MALT LIQUOR 6/12 O 287 5230000046 SCHILTZ MALT LIQUOR 40 OZ 288 5230000047 SCHLITZ MALT LIQUOR 40 OZ 289 5230000057 SCHLITZ RED BULL NR 40 OZ
  • 22.
    22 | Pa g e 290 5230000201 AUGSBURGER REG BEER 6/12 O 291 5230000207 AUGSBURGER DARK BEER 6/12 O 292 5230000208 AUGSBURGER REG BEER 6/12 O 293 5230000211 AUGSBURGER LIGHT BEE 6/12 O 294 5230000214 AUGSBURGER DARK BEER 6/12 O 295 5230000215 AUGSBURGER BOCK BEER 6/12 O 296 5230000218 AUGSBURGER GOLDEN NR 12/12O 297 5230000226 AUGSBURGER BOCK BEER 6/12 O 298 5230000240 AUGSBURGER GOLDEN 6/12OZ 299 5230000242 AUGSBURGER DARK BEER 6/12 O 300 5230000243 AUGSBURGER BOCK 6/12OZ 301 5230000289 AUGSBURGER GOLDEN NR 22 OZ 302 5230000349 AUGSBURGER OKTOBERFE 6/12 O 303 5230000350 OLD MILWAUKEE LONGNE 6/12 O 304 5230000540 OLD MILWAUKEE LIGHT 12/12O 305 5230000548 SCHLITZ ICE CAN 6/12 O 306 5230000966 OLD MILWAUKEE LIGHT 24/12O 307 5230001300 OLD MILWAUKEE N.A. B 6/12 O 308 5230001301 OLD MILWAUKEE N.A. B 6/12 O 309 5230001966 SCHLITZ REGULAR 24/12O 310 5230002330 OLD MILWAUKEE LONGNE 6/12 O 311 5230002540 OLD MILWAUKEE BEER 12/12O 312 5230002546 OLD MILWAUKEE N/A BE 24/12O 313 5230002553 OLD MILWAUKEE 20/12O 314 5230002554 OLD MILWAUKEE LIGHT 20/12O 315 5230002966 OLD MILWAUKEE BEER 24/12O 316 6206701171 LABATTS '50' ALE NR 6/12 O 317 6206704971 LABATTS BLUE LIGHT N 6/12 O 318 6206704972 LABATTS BLUE LIGHT N 6/12 O 319 6206705155 LABATT BLUE 12/11. 320 6206705171 LABATTS BLUE REG NR 6/12 O 321 6206705172 end 6/12OZ 322 6206738072 LABATTS BLUE NR BTLS 6/12OZ 323 6227405870 MURPHY'S IRISH STOUT 4/14.9 324 6810940359 TENNENTS LAGERNR BTL 6/12 O 325 6821301112 MOLSON EXPORT ALE NR 6/12 O 326 6821302112 MOLSON GOLDEN NR BTL 6/12 O 327 6821302117 MOLSON GOLDEN N.R.'S 12/12O 328 6821303111 MOLSON EXPORT ALE NR 6/12 O 329 6821303112 MOLSON CANADIAN 12 OZ 330 6821306112 MOLSON LIGHT NR BTL 6/12 O 331 6821309112 MOLSON ICE 6/12 O 332 6821309117 MOLSON ICE N.R. 12/12O 333 6821309451 MOLSON ICE BIG CAN 24 OZ 334 7031000030 MICHEAL SHEAS VARIET 12/12O 335 7031033006 MICHAEL SHEA'S IRS A 6/12OZ
  • 23.
    23 | Pa g e 336 7031037037 JW DUNDEE HONEY BROW 6/12 O 337 7089701123 FOSTERS LAGER 6PK NR 6/12 O 338 7089701331 FOSTER'S LAGER 25 OZ 339 7089713123 JOHN COURAGE AMBER B 6/12 O 340 7089716123 FOSTERS LAGER 6PK NR 6/12 O 341 7089718331 FOSTER'S LAGER 25 OZ 342 7125000018 COLT 45 QT 32 OZ 343 7125000019 COLT 45 BEER NR BTL. 40 OZ 344 7143922033 ROLLING ROCK KING SI 22 OZ 345 7143934500 ROLLING ROCK PREM BE 6/12 O 346 7143934512 ROLLING ROCK NR 12/12O 347 7143934806 ROLLING ROCK PREM BE 6/12 O 348 7199000007 COORS BEER 6/12 O 349 7199000021 COORS BEER N.R.BTLS 6/12 O 350 7199000025 COORS LIGHT BEER N.R 6/12 O 351 7199000027 COORS BEER 6/12 O 352 7199000028 COORS LIGHT BEER 6/12 O 353 7199000041 COORS BEER N.R.BTLS 12/12O 354 7199000047 COORS BEER 12/12O 355 7199000048 COORS LIGHT BEER 12/12O 356 7199009001 COORS WINTERFEST BEE 6/12 O 357 7199009501 BLUE MOON HONEY BLON 6/12 O 358 7199009511 BLUE MOON BELGIAN WH 6/12 O 359 7199009521 BLUE MOON NUT BROWN 6/12 O 360 7199009532 BLUE MOON HARVEST PU 6/12 O 361 7199009541 BLUE MOON RASPBERRY 6/12 O 362 7199009561 BLUE MOON ABBEY ALE 6/12 O 363 7199010001 COORS BEER 32 OZ 364 7199010005 COORS REG BEER PARTY 661 OZ 365 7199010006 COORS REGULAR LONGNE 6/12 O 366 7199011600 COORS BEER 24/12O 367 7199030001 COORS LIGHT BEER 32 OZ 368 7199030004 COORS LIGHT BEER PAR 661 OZ 369 7199030005 COORS LIGHT LONGNECK 6/12 O 370 7199031600 COORS LIGHT BEER 24/12O 371 7199036400 COORS LIGHT BEER N.R 12/12O 372 7199038006 COORS RED LIGHT LNNR 6/12 O 373 7199038011 COORS RED LIGHT NR B 12/12O 374 7199047006 KEYSTONE REGULAR BEE 24/12O 375 7199047506 KEYSTONE DRY BEER 24/12O 376 7199048006 KEYSTONE LIGHT BEER 24/12O 377 7199066200 HERMAN JOSEPHS SPECI 6/12 O 378 7199070002 KILLIAN'S IRISH RED 6/12 O 379 7199070012 KILLIAN'S IRISH RED 24 OZ 380 7199070015 KILLIAN'S IRISH RED 24 OZ 381 7199076400 KILLIAN'S RED NR 12O 12/12O
  • 24.
    24 | Pa g e 382 7199076502 KILLIAN'S IRISH BRWN 6/12 O 383 7199076601 KILLIAN'S WILDE HONE 6/12 O 384 7199077005 COORS CUTTER NON-ALC 6/12 O 385 7199077603 ZIMA CLEARMALT L.N.N 6/12 O 386 7199077609 ZIMA CLEARMALT 22 OZ 387 7199077803 ZIMA GOLD LNNR 6/12 O 388 7199077807 ZIMA GOLD BIG BOTTLE 22 OZ 389 7199080003 CASTLEMAINE XXXX 6/12 O 390 7199084001 COORS ARTIC ICE NR B 6/12 O 391 7199084004 COORS ARTIC ICE CANS 12/12O 392 7199084009 COORS ARTIC ICE CANS 24/12O 393 7199090002 COORS EXTRA GOLD BEE 24/12O 394 7199090014 COORS EXTRA GOLD BEE 6/12 O 395 7199091200 COORS EXTRA GOLD BEE 6/12 O 396 7199091400 COORS EXTRA GOLD BEE 12/12O 397 7204000002 STROHS LIGHT BEER 6/12 O 398 7204000006 STROHS BEER N.R.BTLS 32 OZ 399 7204000007 STROHS BEER 6/16 O 400 7204000009 STROHS BEER 6/12 O 401 7204001110 STROH'S BEER 8/12 O 402 7204001111 STROHS BEER 15/120 403 7204001112 STROH'S LIGHT 8/12 O 404 7204001113 STROHS BEER 15/120 405 7204001122 STROHS REG LONGNECK 6/12 O 406 7204001123 STROHS LIGHT LONGNEC 6/12 O 407 7204001151 STROHS BEER N.R.BTLS 8/7OZ 408 7204004441 STROHS LIGHT BEER 15/120 409 7204004443 STROHS LIGHT BEER 15/120 410 7204004456 STROHS NONALCOHOLIC 6/12 O 411 7204031232 STROH'S 30/12O 412 7204031310 STROHS BEER 24/12O 413 7204031313 STROH'S DRAFT LIGHT 30/12O 414 7204031373 STROH'S 30/12O 415 7204031374 STROHS LIGHT BEER 30/12O 416 7204061321 STROHS LIGHT BEER 24/12O 417 7204061328 STROHS LIGHT BEER 30/12O 418 7231111201 WHITBREAD ALE NR BTL 4/12 O 419 7231113001 PILSNER URQUELL NR B 6/12 O 420 7231113003 FOSTER'S LAGER 25 OZ 421 7231133140 DOS EQUIS AMBER LNNR 12/12O 422 7231163001 PILSNER URQUELL NR B 6/12 O 423 7231163006 FOSTERS LAGER 6PK NR 6/12 O 424 7231163009 MOOSEHEAD BEER NR BT 6/12 O 425 7231163011 DOS EQUIS SPECIAL LA 6/12 O 426 7231163012 DOS EQUIS SPECIAL LA 6/12 O 427 7231163018 MACKESON STOUT NR BT 4/12 O
  • 25.
    25 | Pa g e 428 7231163029 CLAUSTHALER GERMAN N 6/12 O 429 7231163050 MOOSEHEAD LIGHT NR B 6/12 O 430 7231163075 MOOSEHEAD ICE NR 6/12 O 431 7231193040 MOOSEHEAD BEER NR BT 12/12O 432 7231195220 DOS EQUIS AMBER 22 OZ 433 7248001103 SCHAEFER BEER CANS 24/12O 434 7250900006 ~STEINGLAGERS ALE 6/12 O 435 7250904006 ~STEINGLAGERS ALE 6/12 O 436 7262010105 RANIER DRAFT REGULAR 20/12O 437 7262010106 RANIER DRAFT LIGHT C 20/12O 438 7272001431 CARLINGS BLK LABEL R 6/12 O 439 7272001435 CARLINGS BLK LABEL R 24/12O 440 7278300100 ANCHOR STEAM BEER NR 6/12 O 441 7278300200 ANCHOR PORTER 6/12 O 442 7278300300 ANCHOR LIBERTY ALE 6/12 O 443 7289000007 HEINEKEN KINGSIZE N. 21.6 O 444 7289000011 HEINEKEN BEER N.R.BT 6/12 O 445 7289000012 HEINEKEN DARK BEER N 6/12 O 446 7289000016 HEINEKEN NR BTLS. 12/12O 447 7289000030 BUCKLER NON ALCOHOLI 6/12 O 448 7289000059 AMSTEL BIER 6/12 O 449 7289010011 AMSTEL LIGHT BEER NR 6/12 O 450 7289010016 AMSTEL LIGHT BEER NR 12/12O 451 7336010122 WINDY CITY ALE NR 6P 6/12 O 452 7336011107 OLD STYLE DRAFT LNNR 6/12 O 453 7336011110 OLD STYLE DRAFT 6/12 O 454 7336011112 OLD STYLE DRAFT 12/12O 455 7336011114 OLD STYLE DRAFT 24/12O 456 7336011116 OLD STYLE DRAFT N.R. 12/12O 457 7336011209 OLD STYLE BEER N.R.B 40 OZ 458 7336011214 OLD STYLE 30PK CANS 30/12O 459 7336011301 OLD STYLE BEER 24/12O 460 7336011341 OLD STYLE BEER 12/12O 461 7336011347 OLD STYLE BEER 12/12O 462 7336011356 OLD STYLE PARTY PACK 24/16O 463 7336011358 O S RYL AMBR N.R. NO 6/12 O 464 7336011370 OLD STYLE CAN 20/12O 465 7336011372 OLD STYLE 30PK CANS 30/12O 466 7336011401 OLD STYLE CLASSIC DR 6/12 O 467 7336011402 OLD STYLE CLASSIC DR 6/12 O 468 7336011403 OLD STYLE CLASSIC DR 12/12O 469 7336011404 OLD STYLE CLASSIC DR 12/12O 470 7336011405 OLD STYLE CLASSIC DR 24/12O 471 7336011406 OLD STYLE CLSSC DRFT 24/12O 472 7336011411 OLD STYLE CLASSIC DR 6/12 O 473 7336011412 OLD STYLE CLSC DRAFT 6/12 O
  • 26.
    26 | Pa g e 474 7336011421 OLD STYLE CLASSIC DR 30/12O 475 7336011422 OLD STYLE CLASSIC DR 30/12O 476 7336011423 OLD STYLE CLASSIC DR 4/12 O 477 7336011424 OLD STYLE CLASSIC DR 4/12 O 478 7336011425 OS CLASSIC DRAFT 4PK 4/12 O 479 7336011426 OS CLASSIC DRFT LT 6 4/12 O 480 7336011431 OLD STYLE CLASSIC DR 20/12O 481 7336011432 OLD STYLE CLASSIC DR 20/12O 482 7336011439 OLD STYLE CLASSIC DR 20/12O 483 7336011440 OLD STYLE CLASSIC DR 20/12O 484 7336011441 OLD STYLE CLASSIC DR 30/12 485 7336011442 OLD STYLE CLASSIC DR 30/12O 486 7336011522 OLD STYLE ICE 24/12O 487 7336011523 OLD STYLE ICE NR BTL 12/12O 488 7336011524 OLD STYLE ICE NR BTL 12/12O 489 7336011528 OLD STYLE ICE LN NR 6/12 O 490 7336011531 OLD STYLE ICE LIGHT 6/12 O 491 7336011542 OLD STYLE ICE LIGHT 24/12O 492 7336011611 OLD STYLE BEER N.R.B 6/12 O 493 7336011638 OLD STYLE BEER N.R.B 12/12O 494 7336011661 OLD STYLE REG LONG N 6/12 O 495 7336011670 OLD STYLE BEER 8/7OZ 496 7336011751 OLD STYLE BEER 6/12 O 497 7336011754 OLD STYLE BEER 6/16 O 498 7336011905 OLD STYLE BEER 32 OZ 499 7336011906 OLD STYLE BEER N.R.B 12/12O 500 7336013301 SPECIAL EXPORT CAN 24/12O 501 7336013403 SPECIAL EXPORT REG N 6/12 O 502 7336013405 SPECIAL EXPORT REG N 12/12O 503 7336013412 SPECIAL EXPORT LIGHT 6/12 O 504 7336013414 SPECIAL EXPORT LIGHT 12/12O 505 7336013419 SPECIAL EXPORT LIGHT 24/12O 506 7336013611 SPECIAL EXPORT REG N 6/12 O 507 7336013670 SPECIAL EXPORT REG N 8/7OZ 508 7336013751 SPECIAL EXPORT REG C 6/12 O 509 7336013752 SPECIAL EXPORT REG N 12/12O 510 7336013755 SPECIAL EXPORT REG N 6/12 O 511 7336013757 SPECIAL EXPORT REG N 12/12O 512 7336035301 OLD STYLE L.A. BEER 24/12O 513 7336035751 OLD STYLE L.A. BEER 6/12 O 514 7336039751 CARLINGS BLK LABEL R 6/12 O 515 7336043333 KINGSBURY NON/ALCOHO 6/12 O 516 7336043611 KINGSBURY NON/ALCOHO 6/12 O 517 7336043668 KINGSBURY N/A LONGNE 6/12 O 518 7336043751 KINGSBURY NON/ALCOHO 6/12 O 519 7336050301 SPECIAL EXPORT LIGHT 24/12O
  • 27.
    27 | Pa g e 520 7336050611 SPECIAL EXPORT LIGHT 521 7336050660 SPECIAL EXPORT LIGHT 522 7336050662 SPECIAL EXPORT LIGHT 523 7336050665 SPECIAL EXPORT LIGHT 524 7336050751 SPECIAL EXPORT LIGHT 525 7336068306 OLD STYLE DRY BEER 526 7336068661 OLD STYLE DRY LONGNE 527 7336068741 OLD STYLE DRY BEER 528 7336068756 OLD STYLE DRY BEER 529 7336077661 SPECIAL EXPORT DARK 530 7336077663 SPECIAL EXPORT DARK 531 7336088301 CARLINGS BLK LABEL L 532 7336088751 CARLINGS BLK LABEL L 533 7336091405 WEINHARDS BOAR'S HEA 534 7336097102 OLD STYLE LT BONUS P 535 7336097104 OLD STYLE LIGHT 30 P 536 7336097202 OLD STYLE BEER N.R.B 537 7336097301 OLD STYLE LT BONUS 6 538 7336097305 OLD STYLE LT BONUS 6 539 7336097341 OLD STYLE LIGHT BEER 540 7336097343 OLD STYLE LIGHT 30 P 541 7336097345 OLD STYLE LT BONUS P 542 7336097347 OLD STYLE BONUS PACK 543 7336097348 OLD STYLE LIGHT BEER 544 7336097356 OLD STYLE LIGHT PART 545 7336097638 OLD STYLE LIGHT BEER 546 7336097661 OLD STYLE LIGHT LONG 547 7336097670 OLD STYLE LIGHT BEER 548 7336097751 OLD STYLE LIGHT BEER 549 7336097754 OLD STYLE LIGHT BEER 550 7336098621 CHAMPALE PINK N.R.BT 551 7336098671 CHAMPALE EXTRA DRY N 552 7336098678 CHAMPALE GOLDEN N R 553 7454900020 CARTA BLANCA BEER N. 554 7527608060 MOUSSY NON-ALCOHOLIC 555 7642091111 PYRAMID BEST BROWN A 556 7642091112 PYRAMID PALE ALE 557 7642091117 PYRAMID HEFEWEIZEN 558 7642091119 PYRAMID APRICOT ALE 559 7774047999 ~SANTA CLAUSS XMAS B 560 7794202535 ~WOODPECKER CIDER 561 8066094433 ST PAULI GIRL BIG BT 562 8066095301 PACIFICO N.R. BOTTLE 563 8066095401 CORONITA N.R. BOTTLE 564 8066095603 CORONA BIG BTL. 565 8066095605 CORONA EXTRA BEER NR 6/12 O 6/12 O 12/12O 12/12O 6/12 O 24/12O 6/12 O 12/12O 6/12 O 6/12 O 6/12 O 24/12O 6/12 O 6/12 O 20/12O 30/12O 12/12O 24/12O 24/12O 12/12O 30/12O 20/12O 16/12O 12/12O 24/16O 12/12O 6/12 O 8/7OZ 6/12 O 6/16 O 4/12 O 4/12 O 4/12 O 6/12 O 6/11 O 6/12 O 6/12 O 6/12 O 6/12 O 3/22OZ 6/12 O 21.6 O 6/12 O 6/7 O 22 OZ 6/12 O
  • 28.
    28 | Pa g e 566 8066095615 CORONA EXTRA BEER NR 12/12O 567 8066095625 CORONA EXTRA LIGHT N 6/12 O 568 8066095755 MODELO ESPECIAL 6/12 O 569 8066095765 MODELO ESPECIAL 6/12 O 570 8066095785 MODELO NEGRA N.R.BOT 6/12 O 571 8066095855 PERONI BEER 6/12 O 572 8066095935 ST PAULI GIRL BEER N 6/12 O 573 8066095937 ST PAULI GIRL LAGER 12/12O 574 8066095945 ST PAULI GIRL DK BEE 6/12 O 575 8087201512 WEINHARDS PALE ALE W 6/12 O 576 8178012111 NAKED ASPEN RASP WHE 6/12 O 577 8178012121 NAKED ASPEN PALE ALE 6/12 O 578 8178012141 NAKED ASPEN HONEY WH 6/12 O 579 8178051239 COLD SPRING PALE ALE 6/12 O 580 8178052250 COLD SPRINGS RIVER R 6/12 O 581 8205410441 WARSTEINER GERMAN BE 6/12 O 582 8205410444 WARSTEINER GERMAN BE 6/12 O 583 8205410665 WARSTEINER LIGHT (GE 6/12 O 584 8205430441 WARSTEINER GERMAN BE 16.9 O 585 8205480441 WARSTEINER 12/12O 586 8239300039 DIXIE BLACKENED VOOD 6/12 O 587 8248800009 BECKS REGULAR BEER 21.6 O 588 8248812300 BECK'S REG BEER NR B 12/12O 589 8248812345 BECK'S REG BEER NR B 6/12 O 590 8248812356 BECK'S DARK BEER NR' 6/12 O 591 8248812400 BECKS DARK 12/12O 592 8248812500 BECK'S LIGHT NR BTLS 6/12 O 593 8248812650 BECK'S DARK BEER AMB 21 OZ 594 8248812700 HAACK-BECK NON-ALCHL 6/12 O 595 8248812830 BECK'S LIGHT NR BTLS 6/12 O 596 8248812910 BECK'S OKTOBERFEST B 6/12OZ 597 8248812920 BECK'S OKTOBERFEST B 6/12 O 598 8328000001 GUINESS STOUT 16.9 O 599 8332600020 YOUNGS SPECIAL LONDO 6/12 O 600 8370601415 DUVEL BELGIUM SPECIA 6/12 O 601 8374100005 GROLSCH BEER N.R.BTL 6/12 O 602 8374100007 GROLSCH SWING TOP BE 2/16 O 603 8378337521 SIERRA NEVADA PALE A 6/12 O 604 8378347521 SIERRA NEVADA PORTER 6/12 O 605 8378357521 SIERRA NEVADA STOUT 6/12 O 606 8380404468 SANTE WHITE NON ALCO 750 ML 607 8380404469 SANTE SPRKLNG NON AL 750 ML 608 8380404545 SANTE BLUSH NON ALCO 750 ML 609 8382007131 BASS ALE NR BTLS 6/12 O 610 8382007331 BASS ALE KING SIZE B 20 OZ 611 8382007531 BASS ALE NR BTL 12/12O
  • 29.
    29 | Pa g e 612 8382008131 COUNTRY CHASE ALE 6/12 O 613 8382012360 GUINNESS PUB DRAUGHT 4/15 O 614 8382012393 GUINNESS STOUT N.R.B 6/12 O 615 8382012455 GUINESS STOUT 16.9 O 616 8382023471 HARP IRISH LAGER BTL 16.9 O 617 8382023473 HARP LAGER NR BTLS 6/12 O 618 8382056793 RED STRIPE N.R. BTLS 6/12 O 619 8382072553 KALIBER NON-ALCH NR 6/12 O 620 8417323130 BERGHOFF RED BEER 6/12 O 621 8417324130 AUGSBURGER REG BEER 6/12 O 622 8417324132 BERGHOFF OCTOBERFEST 6/12 O 623 8417325130 AUGSBURGER DARK BEER 6/12 O 624 8417327130 AUGSBURGER LIGHT BEE 6/12 O 625 8417330130 BERGHOFF REGULAR BEE 6/12 O 626 8417331130 BERGHOFF DARK BEER N 6/12 O 627 8417332130 BERGHOFF BOCK BEER N 6/12OZ 628 8500000168 HORNSBY'S DRAFT CIDE 6/12 O 629 8500000320 HORNSBYS DARK N DRY 6/12 O 630 8520000100 SUTTER HOME FRE' WHT 750 ML 631 8520000101 SUTTER HOME FRE' CHA 750 ML 632 8520000104 SUTTER HOME RED FRE 750 ML 633 8520000105 SUTTER HOME FRE' SPR 750 ML 634 8549800005 PETE'S WICKED ALE 22 OZ 635 8549811113 PETES WICKED STRAW B 6/12 O 636 8549812345 PETE'S HOLIDAY SAMPL 12/12O 637 8549822223 PETES WICKED MULTI G 6/12 O 638 8549833332 PETES WICKED PALE AL 6/12 O 639 8549844442 PETES WICKED OKTOBER 6/12 O 640 8549845670 PETE'S SEASONAL BREW 6/12 O 641 8549855552 PETES WICKED MAPLE P 6/12 O 642 8549866662 PETE'S SEASONAL BREW 6/12 O 643 8549873401 PETE'S WICKED HONEY 6/12 O 644 8549873736 PETE'S WICKED LAGER 6/12OZ 645 8549873837 PETE'S WICKED ALE 6/12 O 646 8549873942 PETE'S WICKED SEASON 6/12OZ 647 8549874011 PETE'S WICKED RED 6/12OZ 648 8572501501 SAMUEL SMITH PALE AL 6/12 O 649 8572501503 SAMUEL SMITH NUT BRO 6/12 O 650 8572511509 SAM SMITH OATMEAL ST 6/12 O 651 8590200015 DOS EQUIS BEER 6/12 O 652 8739699916 BLACK DOG ALE 6/12 O 653 8739699922 BLACK DOG PALE ALE 22 OZ 654 8739699938 BLACK DOG HONEY RASP 6/12 O 655 8769210012 SAMUEL ADAMS LAGER N 6/12 O 656 8769210014 SAMUEL ADAMS LAGERNR 12/12O 657 8769210508 SAMUEL ADAMS WINTER 8/12 O
  • 30.
    30 | Pa g e 658 8769211216 SAMUEL ADAMS LAGER N 21.6 O 659 8769220012 SAM ADAMS LIGHTSHIP 6/12 O 660 8769226102 SAMUEL ADAMS SCOTCH 6/12 O 661 8769227102 SAM ADAMS CHERRY WHE 6/12 O 662 8769227200 SAM ADAMS CHERRY WHE 22 OZ 663 8769228102 SAM ADAMS OLD FEZZIW 6/12OZ 664 8769228400 SAMUEL ADAMS OLD FEZ 25 OZ 665 8769229103 SAM ADAMS WINTER CLA 12/12O 666 8769230030 SAMUEL ADAMS BOSTON 6/12 O 667 8769230040 SAMUEL ADAMS OCTOBER 6/12 O 668 8769230060 SAMUEL ADAMS LAGER N 6/12 O 669 8769231022 SAMUEL ADAMS SEASONA 22 OZ 670 8769232022 SAMUEL ADAMS BOSTON 22 OZ 671 8769239102 SAMUEL ADAMS GOLDEN 6/12 O 672 8769240020 SAMUEL ADAMS CREAM S 6/12 O 673 8769240501 SAMUEL ADAMS HONEY P 6/12 O 674 8769241022 SAMUEL ADAMS CREAM S 22 OZ 675 8769241102 SAMUEL ADAMS SEASONA 6/12 O 676 8769241103 SAMUEL ADAMS SEASONA 12/12O 677 8769241522 SAMUEL ADAMS HONEY P 22 OZ 678 8769250040 SAMUEL ADAMS SEASONA 6/12OZ 679 8769251216 SAMUEL ADAMS CRNBRY 21.6 O 680 8769280102 HARD CORE APPLE CRAN 6/12 O 681 8769281102 HARD CORE CRISP HARD 6/12 O 682 8769290102 LONGSHOT AMERICAN PA 6/12 O 683 8769291100 LONGSHOT BLACK LAGER 6/12 O 684 8769291102 LONGSHOT BLACK LAGER 6/12 O 685 8769292100 LONGSHOT HAZELNUT BR 6/12 O 686 8769292102 LONGSHOT HAZELNUT BR 6/12 O 687 8780000004 COORS CAN 6/10 O 688 8780000005 COORS LIGHT 6/10 O 689 8797501350 SAPPORO DRAFT BEER N 6/12 O 690 8797502650 SAPPORO DRAFT BEER C 22 OZ 691 8797511350 SAPPORO DRY BEER NR 6/12 O 692 8813040389 LITTLE KINGS CRM ALE 8/7OZ 693 8813041888 LITTLE KINGS CREAM A 40 OZ 694 8834510002 MCEWANS SCOTCH ALE N 6/12 O 695 8834510005 NEWCASTLE BROWN ALE 6/12 O 696 8834510050 MCEWANS SCOTCH ALE N 6/12 O 697 8839400002 SPATEN PREMIUM LAGER 6/12 O 698 8839400004 SPATEN SPECIAL DARK 6/12 O 699 8839400006 SPATEN SEASONAL 6/12 O 700 8839400017 FRANZISKANER HEFE-WE 16.9 O 701 8873320622 POINT CLASSIC AMBER 6/12 O 702 8873320641 POINT BEER LNNR BTLS 6/12 O 703 8873320648 POINT PALE ALE 6/12 O
  • 31.
    31 | Pa g e 704 8885700060 SUNTORY DRY BEER NR 6/12 O 705 8912181002 $ARIEL NA WHITE 750 ML 706 8912183002 $ARIEL NA CHARDONNAY 750 ML 707 8912184002 $ARIEL NA WHITE ZINF 750 ML 708 8912185002 ARIEL CABERNET SAUVI 750 ML 709 8920000826 TECATE BEER 6/12 O 710 8928600008 TECATE BEER 6/12 O 711 8952341503 COOPERS STOUT 6/12 O 712 8954017607 SWAN LAGER NR BTL 6/12OZ 713 8954019937 DOUBLE DIAMOND BEER 6/12 O 714 8954031104 ST PAULI GIRL BEER N 6/12 O 715 8954031108 ST PAULI GIRL DK BEE 6/12 O 716 8982600009 TECATE BEER CANS 6/12 O 717 8982600041 TECATE BEER 6/12 O 718 8982600200 CARTA BLANCA BEER N. 6/12 O 719 8982600600 WATNEY'S RED 6/12 O 720 8982650001 TECATE N.R. BTLS 6/12 O 721 8982660001 CARTA BLANCA N.R. BT 6/12 O 722 8982670001 BOHEMIA N.R. BOTTLES 6/12 O 723 8982690002 TECATE / 4 WRAPPED 6 24/12O 724 8982690027 TECATE LIGHT N.R. BT 6/12 O 725 8982690090 TECATE LIGHT CANS 6/12 O 726 9067200001 BEER OF AMERICA SAMP 10/12O 727 9200000013 OLD MILWAUKEE ICE 6/12 O 728 9200000206 OLD MILWAUKEE ICE 24/12O 729 9200000207 RED RIVER LAGER 6/12 O 730 9530113001 ~ROGUE ALE 6/12 O 731 9530113008 ROGUE ALE 6/12 O 732 9530113017 ROGUE DEAD GUY ALE 22 OZ 733 9530113027 ROGUE HAZELNUT BROWN 22 OZ 734 9530113100 ROGUE AMERICAN AMBER 6/12 O 735 9530113103 ROGUE OREGON ALE 6/12 O 736 9651312352 DUSSELDORFER PALE AL 6/12 O 737 9651312353 DUSSELDORFER AMBER A 6/12 O 738 9651312357 DUSSELDORFER DARK AL 6/12 O 739 9709631767 OREGON BREWERY INDIA 6/12 O 740 9781611110 CHICAGO'S LEGACY LAG 6/12 O 741 9781611111 LEGACY LAGER BEER 6/12 O 742 9781622222 LEGACY RED ALE 6/12 O 743 9781644444 BIG SHOULDERS BEER 6/12 O 744 9893110006 BADERBRAU BEER NR BT 6/12 O 745 9893110007 BADERBRAU BOCK 6/12 O 746 9893110017 BADERBRAU BOCK 6/12 O 747 60260010000 LEZAJSK LAGER BEER 6/11.2 748 60272500010 MURPHYS IRSH DRAUGHT 16.9 O 749 60272500017 MURPHYS IRSH AMBER ( 6/12 O
  • 32.
    32 | Pa g e 750 71960700003 RHINO CHASERS LAGER 751 71960700004 RHINO CHASERS LAGER 752 71960700011 RHINO CHASERS AMERIC 753 71969380011 BEERS OF THE WORLD G 754 71975120103 MORETTI N.R. BTLS 755 73321001102 ~DEVIL MOUNTAIN FIVE 756 73321002102 ~DEVIL MTN RAILROAD 757 73321003102 ~DEVIL MOUNTAIN BLK 758 73588811206 CELIS WHITE ALE 759 73588821206 CELIS PALE BOCK 760 73588841206 CELIS GRAND CRU ALE 761 73588851206 CELIS RASPBERRY 762 73692011111 GOOSE ISLAND HONKERS 763 73692011115 GOOSE ISLAND KILGUBB 764 73692011118 GOOSE ISLAND SEASONA 765 73692011121 GOOSE ISLAND HEXNUT 766 73692011122 GOOSE ISLAND SEASONA 767 73692011125 GOOSE ISLAND BLONDE 768 74305820299 STATE STREET AMBER A 769 74305821299 STATE STREET MIDNIGH 770 74305822299 STATE STREET SPEAKEA 771 75089900001 DORTMUNDER BEER 772 75889620100 KOZEL PREMIUM CZECH 773 76227405870 MURPHY'S IRISH STOUT 774 76810940359 TENNENTS LAGER 775 78036971960 SHIPYARD EXPORT ALE 776 78036991902 SHIPYARD GOAT ISLAND 777 78036991904 SHIPYARD BLUE FIN ST 778 78036991907 SHIPYARD GOAT ISLAND 779 78036991993 SHIPYARD OLD THUMPER 780 78146821155 BLUE RIDGE-WHEAT 781 78146839357 BLUE RIDGE AMBER LAG 782 78146840193 BLUE RIDGE GOLDEN AL 783 79067200001 BEER OF AMERICA SAMP 784 79709631767 OREGON BREWERY INDIA 785 79709633767 OREGON HEFEWEIZEN 786 79709634767 OREGON BREWERY NUTBR 787 79709635767 OREGON RASPBERRY WHE 788 79709636767 OREGON HONEY RED ALE 789 79709637102 OREGON BLACKBERRY PO 790 79709638102 OREGON SUMMER GOLD 6/12 O 6/12 O 6/12 O 8/12 O 6/12 O 6/12 O 6/12 O 6/12 O 6/12 O 6/12 O 6/12 O 6/12 O 6/12 O 6/12OZ 6/12 O 6/12 O 6/12 O 6/12 O 6/12 O 6/12 O 6/12 O 6/12 O 16.9 O 4/14.9 6/11.1 6/12OZ 6/12 O 6/12OZ 6/12OZ 6/12OZ 6/12 O 6/12 O 6/12 O 10/12O 6/12 O 6/12 O 6/12 O 6/12 O 6/12 O 6/12 O 6/12 O
  • 33.
    33 | Pa g e Frozen Dinners The frozen dinners category contains large size frozen dinners (in the 14 OZ range). Not to be confounded with smaller frozen entrees (in the 10 OZ range). List of all UPCs in the category UPC Description Size 1 1380013201 LC HP CHICKEN FLOREN 13.2OZ 2 1380013202 LC HP ROASTED TURKEY 14 OZ 3 1380013203 LC HP SRLN BF TIPS 14.25O 4 1380013204 LC HP GRLD CHKN W/PE 14 OZ 5 1380013205 LC HP JUMBO RIGATONI 15.3OZ 6 1380013206 LC HP ORIENTAL GLAZE 14 OZ 7 1380013207 LC HP BEEF LO MEIN 14 OZ 8 1380013208 LC HP ROASTED CHICKE 12.5 O
  • 34.
    34 | Pa g e 9 1380013209 LC HEARTY PORTIONS L 10 1380013210 LC HRTY PORTIONS CHS 11 1380013304 STOUFFER'S HRTY PRTN 12 1380013305 STOUFFER'S HRTY PRTN 13 1380013306 STOUFFER'S HRTY PRTN 14 1380013307 STOUFFER'S HRTY PRTN 15 1380013308 STOUFFER'S HRTY PRTN 16 1380013309 STOUFFER'S HRTY PRTN 17 1380013310 STOUFFERS HP CNTRY F 18 1380013311 STOUFFER'S HRTY PRTN 19 1380013312 STOUFFERS HEARTY POR 20 2113150434 MARIE CALLENDAR SPAG 21 2113150440 MARIE CALLENDER RAVI 22 2113150475 FETTUCINI W/BROCCOLI 23 2113150560 MARIE CALLENDER MEAT 24 2113150575 ESCALLOPED NOODLES & 25 2113150595 MARIE CALLENDER LASA 26 2113150605 MARIE CALLENDER COUN 27 2113150630 MARIE CALL HERB ROAS OZ 5 O OZ OZ 1OZ 75Z OZ 5OZ OZ 5 O 4 O OZ OZ OZ OZ OZ OZ OZ 14OZ
  • 35.
    35 | Pa g e 28 2113150635 MARIE CALLENDER COUN 29 2113150660 MARIE CALL TURKEY AN 30 2113150685 MARIE CALLENDER CHIC 31 2143100410 COMING HOME BEEF PAT 32 2143111001 COMING HOME CHICKEN 33 2143111700 COMING HOME LMN & HE 34 2143147001 COMING HOME CHKN BRS 35 2143147015 COMING HOME CHKN BRS 36 2143155010 COMING HOME LASAGNA 37 2143155011 COMING HOME MAC & CH 38 2143172001 COMING HOME OLD FASH 39 2143172004 COMING HOME CKN,BROC 40 2143178082 COMING HOME HOT&SPCY 41 2370005004 LOONEY TUNES BBQ CHK 42 2370005006 LOONEY TUNES SPAG & 43 2370005007 LOONEY TUNES HMBRGR 44 2370005009 LOONEY TUNES CHKN CH 45 2370005011 LOONEY TUNES MAC & C 46 3100010101 BNQT VEG POT PIE W/C OZ 14OZ OZ OZ 5 LB OZ OZ OZ OZ OZ OZ OZ OZ OZ 6 OZ OZ 3 OZ 7 OZ OZ
  • 36.
    36 | Pa g e 47 3100010102 BANQUET VEG. W/BEEF 48 3100010103 BNQT VEG POT PIE W/T 49 3100010403 BANQUET CHICKEN NUGG 50 3100010900 BANQUET BBQ CHICKEN 51 3100010901 BANQUET CHICKEN DINN 52 3100010903 BANQUET TURKEY DINNE 53 3100010904 BANQUET CHICKEN PARM 54 3100010905 BANQUET SALISBURY ST 55 3100010906 BNQ CHOPPED BEEF MEA 56 3100010907 BANQUET MEAT LOAF DI 57 3100010909 BANQUET PORK RIBLET 58 3100010910 ~BANQUET BEEF MEAL 59 3100010918 ~BANQUET CHICKEN NUG 60 3100010920 BNQ CHICKEN WING MEA 61 3100010929 BANQUET BURRITO DINN 62 3100010930 ~BNQ BEEF & BN CHIMI 63 3100010933 BANQUET MEXICAN COMB 64 3100010938 BNQ CHICKEN FRIED BE 65 3100010945 BANQUET PORK CUTLET OZ OZ 5 O OZ OZ 25 O 5 OZ 5 OZ 5 OZ 5 OZ OZ OZ 75OZ 75OZ 75O 5 OZ OZ OZ 25O
  • 37.
    37 | Pa g e 66 3100010961 BANQUET VEAL PARMAGI 67 3100010976 BNQ SOUTHERN FRIED C 68 3100010980 BANQUET CHICKEN CHOW 69 3100010988 ~BANQUET CHICKEN XHO 70 3100010990 ~BANQUET ORIENTAL CH 71 3100011001 BANQUET X-HLP CHCKN 72 3100011003 BNQT XHLP TURKEY 73 3100011005 BANQUET SALISBURY XT 74 3100011215 ~BNQT H/B SALIS STK 75 3100011216 ~BNQT H/B TURKEY DIN 76 3100011217 ~BNQT H/B CHK MESQ D 77 3100011218 ~BNQT H/B CHK PARM D 78 3100011219 BNQT H/B SWT SOUR CH 79 3100011220 ~BNQT H/B MEAT LOAF 80 3100011570 BANQUET COUNTRY FRIE 81 3100011576 BANQUET STHRN FRD CH 82 3100011597 BANQUET FRIED CHICKE 83 3100011599 BANQUET 17PIECE FRIE 84 3100018000 ~BNQT PF LASAGNA W/M OZ 75OZ OZ OZ OZ OZ OZ OZ 5OZ 25O 5OZ 8 O 25O OZ OZ OZ OZ OZ 5OZ
  • 38.
    38 | Pa g e 85 3100018001 ~BNQT PF SPAGHETTI B 86 3100018002 ~BNQT PF MACARONI & 87 3100018003 ~BANQUET PF FETTUCIN 88 3100018004 ~BANQUET PF VEGETABL 89 3100018005 ~BNQUET PF CHCKN PST 90 3100018006 ~BANQUET PF CHICKEN 91 3100018009 ~BNQT PF ITL SAUSAGE 92 3100018010 ~BNQT PF WHT CHEDDAR 93 3100019601 BNQT K/C CHKN NUGGET 94 3100019602 BNQT K/C FRIED CHKN 95 3100019603 ~KC PIRATE PIZZA W/C 96 3100019604 BNQT K/C CHSE BF SAN 97 3100019605 BNQT K/C MINI CHS RA 98 3100019607 BNQ MAGICAL MACARONI 99 3100019611 BNQT K/C HOT DOG DIN 100 3100019615 KID CDUISINE CIRDCUS 101 3100019701 KC MEGA CHICKEN NUGG 102 3100019702 KC MEGA FRIED CHICKE 103 3100019704 ~KC MEGA DBL BEEF PA 10.5OZ 10.5OZ 10.5OZ 10.5OZ 10.5OZ 10.5OZ 10.5OZ 10.5OZ 6.2 OZ 7.2 OZ OZ 2 OZ 7 OZ OZ 7 OZ 8 OZ 4 OZ 3 O 10 O
  • 39.
    39 | Pa g e 104 3100019707 ~KC MEGA MAC & CHEES 105 5010040803 ~HC SL TRKY W/DRESS 106 5010040805 HC SALIS STK GRVY HM 107 5010040806 HC PASTA SHELLS MARI 108 5010040810 ~HLTHY CHC SHRMP&VEG 109 5010040811 ~HC GINGER CHICKEN H 110 5010040816 HC SESAME CHICKEN SH 111 5010040817 HC BEEF BROCCOLI BEI 112 5010040820 HEALTHY CHOICE HRB B 113 5010040821 HEALTHY CHOICE ROAST 114 5010045500 HC HEARTY HANDFUL PH 115 5010045502 HC HH CHICKEN AND BR 116 5010045506 HC HRTY HANDFUL ROAS 117 5010045509 HC HEARTY HANDFUL TR 118 5010045946 HEALTHY CHOICE GRLD 119 5010045947 HC BEEF STROGANOFF D 120 5010045950 ~HLTHY CHOICE SALS S 121 5010045951 HLTHY CHOICE TURKEY 122 5010045952 HLTHY CHOICE ORIENTA 12.4 O 9.95 O 10.7 O OZ OZ 6 O OZ OZ 9 O OZ 1 OZ 1 OZ 1 OZ 1 OZ 6 OZ OZ 5OZ 5 O 25O
  • 40.
    40 | Pa g e 123 5010045953 ~HLTHY CHOICE SWT/SO 124 5010045954 HLTHY CHOICE CHKN PA 125 5010045956 ~HLTHY CHOICE SIRLOJ 126 5010045957 ~HLTHY CHOICE ORTL P 127 5010045959 HLTHY CHOICE SHRIMP 128 5010045960 HLTHY CHC CHKN BROC 129 5010045961 ~HLTHY CHOICE BBQ CH 130 5010045962 HLTHY CHOICE YANKEE 131 5010045963 HLTHY CHOICE MESQTE 132 5010045964 HLTHY CHOICE SHRMP M 133 5010045965 HLTHY CHOICE HRB RST 134 5010045966 HLTHY CHOICE BEEF EN 135 5010045967 HLTHY CHOICE CKN ENC 136 5010045968 HLTHY CHOICE SALSA C 137 5010045969 HLTHY CHOICE SIRLOIN 138 5010045970 HC SOUTHERN CHKN DNR 139 5010045971 HLTHY CHOICE PASTA P 140 5010045972 HLTHY CHOICE TERIYAK 141 5010045973 HLTHY CHOICE CHICKEN 11.5OZ 11.5 O 11.7OZ OZ 2 O 5 O 75O OZ 5 O 5 O 15 75O 4 O 25O OZ 5 O OZ 25O OZ
  • 41.
    41 | Pa g e 142 5010045974 HC MEAT LOAF DINNER 143 5010045975 HC COUNTRY BREADED C 144 5010045987 HLTHY CHC LMN PEPR F 145 5010045996 ~HLTHY CHC TURKEY TE 146 5100001515 LE MENU HONEY MUSTAR 147 5100001516 LE MENU BEEF SIRLOIN 148 5100001518 LE MENU VEAL PARMIGI 149 5100001520 LE MENU OLD FASHION 150 5100001522 LE MENU SW & SOUR CH 151 5100001523 LE MENU CHICKEN PARM 152 5100001524 LE MENU SALISBURY ST 153 5100001525 LE MENU GRILL CHKN C 154 5100001831 SWAN HNGRYMN BAKED C 155 5100001835 ~SWAN HNGRYMN GARLIC 156 5100001840 ~SWAN HNGRYMAN GRILL 157 5100002027 LE MENU SANTA FE CHI 158 5100002360 ~SWAN BEEF PATTIES F 159 5100002371 ~SWAN FRIED CHICKEN 160 5100002393 ~SWANSON FUN FEAST M OZ OZ 7 O 6 O OZ OZ 2 O OZ 2 O 2 O 5 O 5 O 2 O 5 O OZ OZ OZ OZ 5 OZ
  • 42.
    42 | Pa g e 161 5100002411 ~SWAN CHKN DRUMLETT 162 5100002432 ~SWAN MINI CHSE RAVI 163 5100002438 ~SWANSON FRENZIED FI 164 5100002440 ~SWANSON FUN FEAST C 165 5100003545 LE MENU SALISBURY ST 166 5100003645 LE MENU CHKN IN WINE 167 5100003748 LEMENU SMOTHERED SIR 168 5100004343 LEMENU CHICKEN PASTA 169 5100004349 ~SWANSON HOT ROAST B 170 5100004350 ~SWANSON TRKY BRST M 171 5100004776 ~SWANSON BDGT DNR FR 172 5100005075 ~SWANSON GRILLED CHK 173 5100005257 ~LE MENU MESQITE CHI 174 5100005260 LE MENU GRILL CHKN C 175 5100005373 ~SWAN BDGT MEAT LOAF 176 5100005379 ~SWANSON BDGT DNR CH 177 5100005406 SWANSON FUN FEAST RA 178 5100006082 LE MENU LS HERB RSTD 179 5100006083 LE MENU LS SALS STEA 9.2 OZ 11.7OZ OZ OZ 5 O OZ OZ 5OZ 25O 25O 5 OZ OZ 2 O OZ 25 O OZ OZ OZ 5OZ
  • 43.
    43 | Pa g e 180 5100006260 ~SWANSON MACARONI & 181 5100006263 SWAN DARK MEAT CHICK 182 5100006264 SWAN WHITE PORTION C 183 5100006271 SWANSON PASTA & CHIC 184 5100006272 SWANSON MEXICAN STYL 185 5100006275 SWANSON DINNERS SLIC 186 5100006277 SWAN SALISBURY STEAK 187 5100006279 SWANSON FISH N CHIPS 188 5100006281 ~SWANSON MEAT LOAF D 189 5100006282 SWAN VEAL PARMIGIANA 190 5100006284 SWAN TURKEY DINNER 191 5100006313 LE MENU BEEF STROGAN 192 5100006320 LE MENU CHKN CORDON 193 5100006322 LE MENU BEEF TIPS DI 194 5100006326 LE MENU CHICKEN ALA 195 5100006327 LE MENU PEPPER STEAK 196 5100006328 LE MENU YANK POT ROA 197 5100006406 SWAN CHICKEN NUGGETS 198 5100006501 SWAN HNGRYMN SALISBU 10.25O 11.5 O 11.5 O OZ 3 O 25O 7 O OZ 75O 25O 5 O OZ OZ 5 O 25O 5 O OZ 75OZ 5 O
  • 44.
    44 | Pa g e 199 5100006502 SWAN HNGRYMN TURKEY 200 5100006503 SWAN HNGRYMN WHITE P 201 5100006533 LE MENU SLOW COOKED 202 5100006607 LE MENU GRILL GLAZED 203 5100006628 LE MENU STUFFED SHEL 204 5100006633 LE MENU L/S DNR GLAZ 205 5100006634 LE MENU L/S DNR TRKY 206 5100006674 ~SWANSON BREADED FIS 207 5100006679 ~SWAN SALISBURY STK 208 5100006680 ~SWAN TURKEY W/MASHE 209 5100006910 LE MENU 3 CHEESE MAN 210 5100006964 ~SWAN CHICKEN PARMIG 211 5100008279 LE MENU L/S SWT & SO 212 5100008280 LE MENU L/S SLICED T 213 5100008378 SWAN HNGRYMN YANKEE 214 5100008382 SWSN HNGRYMN BEEF TI 215 5100008595 LE MENU L/S CHEESE T 216 5100009041 SWAN YANKEE POT ROAS 217 5100009477 SWAN BEEF TIPS & NOO 18.5 O 15.2 O 10.2 O OZ 5 O OZ OZ 9 OZ OZ OZ 75O 5OZ OZ OZ OZ 7 O OZ 5 O OZ
  • 45.
    45 | Pa g e 218 5100010395 ~SWANSON BEEF & BROC 219 5100010473 SWANS 4-COMP BONELES 220 5100010474 SWANS HUNGRYMAN PORK 221 5100010477 ~SWANS HUNGRYMAN BEE 222 5100011419 ~SWANSON CHICKEN & N 223 5100011420 ~SWANSON CHICKEN & R 224 5100011422 ~SWANSON CHEESY VEGE 225 5100011423 ~SWAN THREE CHEESE M 226 5100011687 SWANSON HNGRY-MAN FS 227 5100011695 ~SWANSON CHICKEN PAT 228 5100011696 ~SWANSON PORK RIB PT 229 5100011860 SWAN HNGRYMN CNTRY F 230 5100011861 SWANSON HERB RSTD CH 231 5100011893 SWANSON CNTRY FRIED 232 5115004510 ~F Q MEATLF DNR 3 233 5115004520 FREEZER QUEEN SALISB 234 5115004530 FREEZER QUEEN YANKEE 235 5115004580 FREEZER QUEEN FRIED 236 5115004590 FREEZER QUEEN FRIED OZ OZ 1 O 2 O OZ OZ OZ OZ OZ 3 OZ 6 OZ OZ 25O 7 O 5 OZ OZ OZ OZ OZ
  • 46.
    46 | Pa g e 237 5115004610 FREEZER QUEEN CHKN F 238 5115004700 FREEZER QUEEN SLICED 239 7336908003 BDGT GRM SALISBURY S 240 7336908006 BGT GMT LT&H DIN-TER 241 7336908009 BDGT GRM SIRLOIN TIP 242 7336908011 BGT GMT LT&H DIN-STF 243 7336908016 BG LT DNR ROAST CHKN 244 7336908050 BGT GMT LT&H DIN-SIR 245 7336908052 BDGT GRM LT&HTY BEEF 246 7336908053 BG BEEF POT RST LT & 247 7336908054 BGT GMT LT&H DIN-SRL 248 7336908055 BDGT GRM LT&HTY ITAL 249 7336908056 BGT GMT LT&H DIN-CKN 250 7336908057 BGT GMT LT&H DIN-HRB 251 7336908059 BGT GMT LT&H DIN-BF 252 7336908060 BGT GMT LT&H DIN-MES 253 7336908061 BDGT LT/HLTHY RST CH 254 7336908084 BGT GMT LT&H DIN-SRL 255 9323600101 START RIGHT POT/ZUC/ OZ 25 O 5 O OZ OZ OZ OZ OZ OZ 5 O OZ OZ OZ OZ OZ OZ OZ OZ OZ
  • 47.
    47 | Pa g e 256 9323600103 START RIGHT APLESCE/ 257 9323600104 START RIGHT PEARS/SW 258 9323600201 START RIGHT JR POT/Z 259 9323600202 START RIGHT JR PSTA/ 260 9323600204 START RIGHT JR CORN/ 261 9323600301 START RIGHT TOD POT/ 262 9323600302 START RIGHT TOD PSTA 263 9323600304 START RIGHT TOD CORN 264 62143100410 ~COMING HOME BEEF PA 265 62143100411 ~COMING HOME BF PTY 266 62143111001 ~COMING HOME CHICKEN 267 62143111700 ~COMING HOME LEM & H 268 62143147001 ~COMING HOME CKN BRS 269 62143147015 ~COMING HOME CKN BRS 270 62143155010 COMING HOME LASAGNA 271 62143155011 ~COMING HOME MAC & C 272 62143172001 ~COMING HOME O.F CKN 273 62143172004 ~COMING HOME CHN/BRC 274 62143178077 ~COMING HOME HON & H OZ OZ OZ OZ OZ OZ OZ OZ OZ OZ 5 LB OZ OZ OZ OZ OZ OZ OZ OZ
  • 48.
    48 | Pa g e 275 62143178082 ~COMING HOME HOT & S 32 OZ 276 71785417001 ~MICHELINA'S CHEESE 11 OZ 277 71785417002 ~MICHELINA'S CHEESE 10 OZ 278 71785417004 ~MICHELINA'S BEEF ST 10 OZ 279 71785417005 ~MICHELINA'S SWEDISH 10.5 O 280 71785417006 ~MICHELINA'S MEAT RA 10.5 O 281 71785417012 ~MICHELINA'S CHICKEN 10.5 O 282 71785417013 ~MICHELIN'A MACARONI 12.5 O 283 71785417014 MICHELINA LASAGNA AL 12.0 O • Derived Data Variable name Description Total sales Shows the total number of sales for a product (frozen dinners in our case) Formula: (price*movement)/quantity Total profit Shows the total profit earned on the sales of the product Formula: (total sales *profit amount)/100 Cost of goods sold The cost at which the vendor supplies the goods to Dominick’s Formula: Total sales – total profit
  • 49.
    49 | Pa g e 2.2 Entity- Relationship Diagram: After examining the metadata, an overall ERD showing how the different tables would interact with each other in general is shown below. Note: The ERDs for each business question is shown separately in section 4.
  • 50.
    50 | Pa g e Section 3: Business Questions, their substantiations and explanations 1. For Christmas week 1989 (week 15), what were the sales for each store in the wine section? During the Christmas season it is important to maintain the demand of the right products at different stores. This means we need to keep the track of various product sales to forecast the demand for the next holiday season. Below data shows the columns it would use and the graphical representation it would have:
  • 51.
    51 | Pa g e 2. For a specific day (For instance: 4th July) in the past five years (1992 - 1996), compare the sales of all the stores. It is important to understand the sales and profit from every store to manage the demand and supply accordingly. Thus, we are trying to capture the sales of different stores considering a particular time duration. Below data shows the columns it would use and the graphical representation it would have:
  • 52.
    52 | Pa g e 3. For each of the four pricing tiers, what is the total value of manufacturing coupons redeemed for the year 1996 weekly? It is important to check the effectiveness of the marketing and the promotions done in different areas to attract more vendors. Keeping that in mind, different regions, which are in different tiers and zones would be analyzed together for the promotions done in terms of coupon redemption to know how many of them are usable in the purchasing market. Below data shows the columns it would use and the graphical representation it would have:
  • 53.
    53 | Pa g e 4. What is the percentage of old people (age>60) visiting each store in different zones? It is also important to serve the needs of different market segments. For instance, in places where there are more colleges around, the students would be more who have diverse demands which needs to be catered to. Similarly, people in different zones, might have more population of old people which means that different kind of products need to be made available for them. Below data shows the columns it would use and the graphical representation it would have:
  • 54.
    54 | Pa g e 5. Which stores have at least 30% educated people earning more than 10 in the income column? The demands in the consumption of products depends on one’s status quo. Income plays a major role as more the income; more branded products are usually consumed. This is supported by an article on product brand manager salary (salary.com, n.d.)17 Below data shows the columns it would use and the graphical representation it would have: 17 https://www1.salary.com/Product-Brand-Manager-Salary.html
  • 55.
    55 | Pa g e 6. For each zone, what is the average percentage of working women with full-time jobs? More packaged products are known to be consumed by people who are known to be working. They generally prefer ready to eat products. Thus, we have tried to capture the percentage of working women in all zones, so that management may take the decisions related to new product availability for those zones. Below data shows the columns it would use and the graphical representation it would have:
  • 56.
    56 | Pa g e 7. What is the profit from product Frozen Dinners (FRD) in all the zones for year 1996? This data would help to strategize the demand flow in different zone in terms of low- and high- priced tier area. Matching the demand of people in accordance to the needs help to attract prospective customers. Below data shows the columns it would use and the graphical representation it would have:
  • 57.
    57 | Pa g e 8. Who are the manufacturers for a product Frozen Dinners (FRD) and compare their cost, their sales price and their profit? It is also important to consider the price and offers provided by various vendors. Along with the sale and price quoted for the customers it is also important to consider the cost associated with various vendors. This would help us to take better decision as to which vendor to choose from among the various options in different regions. Below data shows the columns it would use and the graphical representation it would have:
  • 58.
    58 | Pa g e 9. For week 372(Halloween) and 377(Thanksgiving) which product in category FRD yields the maximum sales? During holiday seasons there are different products that are more in demand. The price of the same is also based on the similar demand. For this reason, we focused on the holiday week to know that which product in a particular category is sold the most. Below data shows the columns it would use and the graphical representation it would have:
  • 59.
    59 | Pa g e 10. Which marketing strategy (among B, C, S) is most successful in each store for week 303(4th of July) for product Beer (BER)? There are certain products in the market that need to be marketed differently (Daniel Toro- González)18 . To know such products and the effectiveness of each, we need to analyze the already existing the trends. Thus, examining the strategies would help the management have a clearer picture resulting in better and faster decision making. This data would help in detail level analysis of marketing strategy for each store. Below data shows the columns it would use and the graphical representation it would have: 18 https://ageconsearch.umn.edu/record/169787/files/BEER%20PAPER-May%202014%20_DTG_.pdf?version=1
  • 60.
    60 | Pa g e Prioritization of the questions (In blue are the questions selected) Business Question Description Priority Justification 1 For Christmas week 1989 (week 15), what were the sales for each store in the wine section? 9 The demand and supply strategy in retail industry needs to be changed during holiday seasons where business is usually more and targeted towards a product segment 2 For a specific day (4th July) in the past five years (1992 - 1996), compare the sales of all the stores. 3 One of the most important aspect for retail industry is to understand the business obtained from every store to balance the demand and supply accordingly. 3 For each of the four pricing tiers, what is the total value of manufacturing coupons redeemed for the year 1996 weekly? 5 Apart from understanding the store wise value, decisions are mainly driven by the managers of a region. Hence region wise analysis of the policies and promotions implemented gives a better view of the effectiveness of a strategy. 4 What is the percentage of old people (age>60) visiting each store in different zones? 6 Each market segment needs to be paid heed to. Old people have a very different demand than college students. Hence product in a retail store needs to be supplied accordingly 5 Which stores have at least 30% educated people earning more than 10 in the income column? 4 The products to be made available in the market needs to cater to needs of the people living nearby especially for a retail store 6 For each zone, what is the average percentage of working women with full-time jobs? 7 It is important to understand working women’s percentage since it decides the type of products like packaged goods and ready to eat items, to be made available in an area 7 What is the profit from a product Frozen Dinners (FRD) in all the zones for the year 1996? 8 After understanding the demands from various customer segments, it is important to validate the profit obtained from a product so that decision related to substituting it or increasing its supply could be made. 8 Who are the manufacturers for product Frozen Dinners (FRD) and compare their cost, their sales price, and their profit? 1 In retail sector it is important to analyze the profit and the cost associated with each supplier to maximize an efficient business. 9 For week 372(Halloween) and 377(Thanksgiving) which product in category FRD yields the maximum sales? 10 During festive days it is also important to market the specific products to that have maximum sales to maximize the profit and to maintain its demand. 10 Which marketing strategy (among B, C, S) is most successful in each store for week 303(4th of July) for Beer (BER)? 2 Along with implementing various marketing strategies, it is equally important to examine the efficiencies of each which would be different depending on product and location.
  • 61.
    61 | Pa g e Section 4: Independent Data Marts design using Kimball’s approach 4.1 Introduction We used HOLAP which is Hybrid online analytical processing or hybrid OLAP. It is an approach where we use relational database (RDBMS) to process large data sets in a more efficient manner and multidimensional database (MDDBS) for enhancing performance. Thus, it helps to balance the two needs which is managing storage space and enhancing system performance (Margaret Rouse, 2005)19 We have used two data marts that consists of total five different dimensional tables and two fact tables which would be explained briefly below. We used the the technique of dimensional modelling in our process. We have consolidated the data in Star schema using the dimensions and fact tables. The selected business questions can be represented by two data marts as mentioned earlier: 1. Store level 2. Product level These two data marts would serve the purpose of covering all the possible combinations that we are required to answer. We have used the Kimball approach for this wherein we have designed independent data marts. It has dimensional table containing the attributes needed to identify our entities and fact table having attributes to analyze the business. 4.2 Kimball’s Rule There are several rules that we have made sure to follow that were specified by Kimball. Let us understand few briefly (Margy Ross, 2009)20 Storing the data at the atomic level in the dimensional structures: The data is stored at the lowest granularity: The reason for this is that we want to keep the data mart usable for more analysis. The aggregated data if put under would limit this functionality. Since we want to extract and analyze the data at store and product level along with the considerations of various vendors around, we stored the data at the atomic level, giving ourselves more space for flexibility and scalability. Dimensional models are created considering a set of business processes: We decided to create the dimensional models in a way that caters to a business process needs. So, one dimension where we have focused on the data location specific data considering the 19 https://searchsqlserver.techtarget.com/definition/hybrid-online-analytical-processing 20 https://www.kimballgroup.com/2009/05/the-10-essential-rules-of-dimensional-modeling/
  • 62.
    62 | Pa g e geographical details and other is more specific to product sets that say emphasis on the attributes of the product related data. Integration of data has been done using conformed dimensions: We have tried to create a descriptive model where the attributes used in the dimensions are understandable. They tie to the fact that the structure should be friendlier from a user perspective. These conformed dimensions would be used in multiple places and help reduce our effort. Every attribute that we have used has a business process related importance and enables consistencies in our processes. Business requirements are the prime focus to ensure better decision making: Better decisions could be made if the data marts used in the data warehouse solves the exact need of the business. Thus, our design is pertaining to the questions we need to answer. Requirements are therefore our prime motives and the dimensional and fact tables are created keeping it in mind. We have made sure that all the information is available to solve the set of mentioned and related questions. 4.3 Steps followed to develop the independent data marts The dimensional modeling consists of two parts – dimensional table and fact table. Let us know see how we have created each: Dimensional Tables: We have created two separate dimensional table – one to have identify the store attributes and the other to select the time that need to be analyzed on a per day basis. Let us see them in detail below: 1. Dim-Store – It stores the store level details that would help to identify where the store is located and under which zone is it accountable. It also includes the total number of customers it caters to. Below is the detailed description of all the attributes used:
  • 63.
    63 | Pa g e Attributes: i. Store_ID – To identify the store number uniquely in the system ii. Store_key – To store the surrogate keys iii. Store Number – To identify the store number which is understandable for the end user. iv. Zone – To identify the zone of which the store is a part of or the area where the store is located v. Price Tier – To identify which among the four price tiers does the store lie into. vi. Cust Count – To identify the number of customers that visit the store 2. Dim-Time – It stores the time level details both in terms of specific date and week. The time dimensional table thus helps to select the data in that particular time frame to analyze it further. Below is the detailed description of all the attributes used: Attributes: vii. Time_ID – It identifies the unique ID with which the time can be identified. It might also be helpful in timestamping. viii. Time_key – To store the surrogate keys ix. Date – It helps to specify the specific date that contains day, month and year of sale in that store. x. Week – It helps to identify the week in which that date lies. The weeks are numbered in numeric order for all 5 years together which helps to ease our analysis.
  • 64.
    64 | Pa g e 3. Dim-Product – To identify that in which category the product falls into. The category uniquely defines the product’s unique number, the number that is identified by the manufacture to keep track of which are the incoming products in Dominick’s store. Below are its attributes that are explained in detail: Fact Tables: 4. Store-Daily Sales: There are many attributes that are used in the fact tables. The attributes contain: 1. Products and categories like meat, grocery, beer, wine, etc. 2. Coupons that are redeemed like mancoup used for identifying the manufacturing coupons, etc. 3. Promo codes that are used for marketing purpose by Dominick’s like promo Below is the fact table having all the attributes that are self-explanatory. For more information on the same metadata can be referred as referenced earlier.
  • 65.
    65 | Pa g e
  • 66.
    66 | Pa g e 5. Product-Weekly Sales – The product weekly fact table would help us to identify which product is placed in which store and what is the corresponding weekly sale for it. The attributes in this table are explained in detail below: Attributes: 1. Store_key: It references the store number that is present in the store dimensional table 2. Time_key: It references the time number that is present in the time dimensional table 3. Product_key: It references the product number that is present in the product dimensional table 4. Move: It shows the movement data that denotes the number of pieces of each product sold 5. Qty: It shows the number of product bundles sold or moved to and from the store 6. Price: It displays the price associated with that product for Dominick’s store 7. Profit: It denotes the profit earned on every product sold by the company. This would help us to find the cost price of the product too. 8. Total_Sales: It quantifies the number of units of the product sold to the customer. Now let the see the data marts created using above
  • 67.
    67 | Pa g e Data Mart 1: Store level It consists of: 6. Store dimension tables 7. Time dimension tables 8. Store daily sales fact tables The visio of the same is shown below
  • 68.
    68 | Pa g e Data Mart 2: Product level It consists of: 9. Store dimension table 10. Time dimension table 11. Product dimension table 12. Product weekly sales fact table The visio of the same is shown below:
  • 69.
    69 | Pa g e 4.4 Mapping Table The mapping table for both the data marts are listed under each as shown below: Data Mart 1:
  • 70.
    70 | Pa g e Data Mart 2: 4.5 Justification of the Schema with the Business Questions Referencing the above model that we created and the business question for which we are developing our data warehouse are interlinked. Below we have justified for each as to how our schema would help to address the problem. Question 1: For Christmas week 1989 (week 15), what were the sales for each store in the wine section? So in this we need dimensions to know the time and the various stores. For this reason, we have created the dimension table in the first data mart as time and store to select the attributes to choose from and display the result accordingly. For the fact tables we have the relevant sales count information and the information related to product which is wine in our case. This would help us to analyze the data that we need for this question. Question 2: For a specific day (4th July) in the past five years (1992 - 1996), compare the sales of all the stores. Here too we need time dimension to select a day, so having attributes for both date and in week would help us to classify it easily. Also, we would be able to select the specific time frame for the number of years. The fact table has the information related to the products, its sales and the places where it is available. That would help us analyze the set for the above question. Source Table Source Attribute Staging Table Staging Attribute Data Mart Table Data Mart Attribute Comments Movement STORE Store STORE_NUMBER Dim-Store STORE_NUMBER Movement UPC Sales UPC Dim-Product UPC Movement WEEK Time WEEK Dim-Time WEEK Movement MOVE Sales MOVE Fact-Product-Weekly-Sales MOVE Movement QTY Sales QTY Fact-Product-Weekly-Sales QTY Movement PRICE Sales PRICE Fact-Product-Weekly-Sales PRICE Movement SALE Sales SALE Dim-Product SALE Movement PROFIT Sales PROFIT Fact-Product-Weekly-Sales PROFIT Sales TOTAL_SALES Fact-Product-Weekly-Sales TOTAL_SALES Calculated Sales MANUFACTURER_CODE Dim-Product MANUFACTURER_CODE Derived Sales PRODUCT_CODE Dim-Product PRODUCT_CODE Derived Dim-Product PRODUCT_ID Surrogate Key Dim-Store STORE_ID Surrogate Key Dim-Time TIME_ID Surrogate Key
  • 71.
    71 | Pa g e Question 3: For each of the four pricing tiers, what is the total value of manufacturing coupons redeemed for the year 1996 weekly? The time dimension is one of the basic dimensions that is essential to not only extract the data for that frame but to also segregate the latest and the historical data. The coupons value is mentioned in the fact table from which the information could be further analyzed to find the total value that the vendors would have utilized. Question 4: For week 372(Halloween) and 377(Thanksgiving) which product in category FRD yields the maximum sales? To answer this question, we have taken product dimension and time dimension. This would help us to identify the product in question which is FRD. The information that would be used in our analysis is the sales count that is mentioned in the fact table. This would help to pull in the information for a particular time frame. Thus, our data mart helps to justify this business question as well. Question 5: Which marketing strategy (among B, C, S) is most successful in each store for week 303(4th of July) for Beer (BER)? The marketing strategy field is in the fact table. Along with that we have information related to the product and time in the dimension table. Thus, we would extract the time frame for the week we need to analyze the data. This is further examined with a particular product set, which is beer in our case. All the product related information is fetched in the fact table. The strategy with B, C and S used in corresponding to it would help to answer our business question, thus justifying the same.
  • 72.
    72 | Pa g e Section 5: Data Cleaning and Integration 5.1 Data quality issues in the DFF data sets Group Quality Issues Quality problems in DFF
  • 73.
    73 | Pa g e 5.2 ETL Plan Introduction We have created a plan to form the dimension and fact tables to get all the necessary data into the warehouse. The first step towards this process will be ETL – Extract, Transform and Load. E – Extract -> This is the first step which means extracting the data in the staging tables. We would simply load the entire data from the excel files that were mentioned earlier and which would be useful to us for the processing in the data mart T- Transform -> This is the second step which is deemed to be the most important and time consuming step. Here we clean the data and bring only the data that is useful to us. This would include picking the data from the staging table to the new tables using various functions like aggregations, lookup etc. into the temporary tables. L- Loading -> This is the final step wherein the data would have to be loaded into the data warehouse. For this the data into the dimension and the fact table would be loaded as per the questions in order to answer the business questions. So this is a process of putting the data into our target database. (Vangie Beal, 2019)21 So once we have data into the respective tables in the right form, we would be in a situation to answer the queries of the users or our set business questions. 5.3 Procedure of development and implementation of ETL Step 1: Extract the data from the excel files to the table in the staging database. We have created a staging database named ISTM-637-603-Group10-StagingDB where we will take all the excel data from the files that we need in our table. To answer our business questions we need for files namely: • Demo – demographics data • Ccount – customer data • Wber – Beer data – the product for which our analysis would be done • WFrd – Frozen food data – the product for which our analysis would be done Step 2: Once the entire data is extracted from the tables into SQL, we would now create few more temporary tables to have the columns that we need from the entire tables that we loaded. The details would be explained later. Step 3: Once the extraction process is carried out we would need to transform the data in accordance to the questions that we need to answer. So we would transform the data here before 21 https://www.webopedia.com/TERM/E/ETL.html
  • 74.
    74 | Pa g e loading the data into the respective dimension and fact tables. The details would be explained later. Step 4: After extraction and transformation we would finally load the data into the data warehouse tables as mentioned earlier. The details would be explained later. Development of the ETL plan 1) Target data in data warehouse Data Source: • Ccount – customer data • Wber – Beer data – the product for which our analysis would be done • WFrd – Frozen food data – the product for which our analysis would be done Data Extraction: • Dbo.Ccount – customer data • Dbo.Store_Mapping – store the data related to store, zone and price tier • Dbo.Wber – Beer data • Dbo.WFrd – Frozen food data
  • 75.
    75 | Pa g e Data Transformation: • Dbo.Product – Product related data that shows the each product in terms of UPC and the manufacture and the product code is split from the UPC code. • Dbo.Store – Data related to the store that shows that shows its location in terms of zone and the price tier it belongs to. • Dbo.Coupon_Sales – Data related to the coupon information that indicates that whether or not any marketing strategy is used during that particular time frame. • Dbo.Product_Sales – This table indicates the total sales that happened at the product level. It shows the total store for each product at a particular store • Dbo.Store_Sales – This table has the information at the store level for all the sales done including the information for various • Dbo.Time – This table shows the week for a particular time ID and given dates. This table ensures that there is no integrity constraint violated and no data mismatch occurs. Data after Loading: In data mart 1: Store level 1. Dim-Store – Store related data 2. Dim-Time – Weekly data in relation to the store data 3. Store-Daily Sales – Store level data for sales on a daily basis
  • 76.
    76 | Pa g e In data mart 2: Product level 1. Dim-Store – Store related data 2. Dim-Time – Date wise and per week data 3. Dim-Product – Data specific to every product 4. Product-Weekly Sales – Product level data for sales on a weekly basis
  • 77.
    77 | Pa g e 2) Data sources As mentioned earlier • Ccount – customer data • Wber – Beer data – the product for which our analysis would be done • WFrd – Frozen food data – the product for which our analysis would be done 3) Data Mappings Data Mart 1:
  • 78.
    78 | Pa g e Data Mart 2: 4) Data Extraction rules Data extraction is a process of taking the data from the local files and loading it in the database. This data that is loaded into the intermediate database which is then used for further processing. There are several rules that could be used for extracting the data. Some of them include: Capturing the static data – where data is stored for the static data that is present. This is just like our case. But in the real world when there is a source where data needs to be extracted on a regular basis this may or may not be the best technique. But using this the performance is not hindered and can be used with legacy system, file oriented system and incurs no additional cost. So this is the technique that is being used in our case. We are extracting the data from various excel files and storing the same in our staging table as shown below:
  • 79.
    79 | Pa g e Other techniques include capturing for the source applications which can be done in both synchronous and asynchronous level, capturing through the transaction logs which include data being captured at set interval of time, capturing of data on the basis of date and time stamp which involves certain changes at the application level systems, capturing through database triggers which involves capturing data on the basis of certain events and capturing the data by comparing the files which means the changes are captured. Thus there are several rules that are followed for data extraction. (PONNIAH, 2010)22 5) Transformation and cleansing rules Once the data is extracted it is time to make the data more useful. There are various transformations that we need to apply to change the data into the form that we may use to answer the business questions. Some of them are as mentioned below; Selection: First step is to select the data from the staging tables and choose only the columns that we need to use in our final solution. For the same purpose we have extracted the specific columns. In our case the same is done into two tables: • Data from the beer and frozen foods is taken and put together into a product table as shown below: 22 http://business.baylor.edu/gina_green/teaching/dw/spr16/Ponniah_data-warehousing-fundamentals-for-it- professionalsSecondEdition.pdf
  • 80.
    80 | Pa g e • Data from the customer data which is ccount and the demographics data is extracted and stored into the store mapping data as shown below: 1. Selection of store values where store<139 Store>=139 removed- The store level data that we would be considering for our analysis would be only those that are less than 139. The reason for the same is that there is no information available for the store data that is greater than or equal to 139 in terms of zone and price tier.
  • 81.
    81 | Pa g e
  • 82.
    82 | Pa g e Null discount replaced with N (no discount) text- The product table have certain null values for the discount. These values need to be changed in order to deal with a scenario when such queries come up during processing. So in the product table we shall replace the null values with a text “N” which means no discount.
  • 83.
    83 | Pa g e
  • 84.
    84 | Pa g e Splitting: UPC column split into product code and manufacture code- There is a business requirement where we need to analyze the data in terms of the product that are in respect to product categories namely beer and frozen foods in our case. The UPC code is created by the assimilation of two things product and the manufacture as per the metadata. Thus we would split it into 2 parts as the last part identify the product and the rest identify the manufacture.
  • 85.
    85 | Pa g e Step 1: To split the UPC code to manufacture and product code Step 2: To filter the invalid values where the data is Null
  • 86.
    86 | Pa g e Aggregation: Calculate the total sales- In order to calculate the total sales we need to add the sales for the given product at set intervals. For this reason while entering the values in the fact table for the product weekly sales, we shall be adding the sales values into the total sales column using the aggregation transformation.
  • 87.
    87 | Pa g e
  • 88.
    88 | Pa g e Data conversion: Remove rows for which OK! =1- In the product table there is a column named OK. According to the Dominick’s manual this column is a flag that is set to specify whether the data is relevant or considered trash. It indicates whether the data for the week is relevant or suspected. Thus we should not use the flagged data for any of our analysis. It indicates: • 1 = data valid • 0 = data invalid or considered trash Summarization: Product level’s week data- 303, 372, 377 – We shall be selecting the data from the product table only for the week 303,372 and 377 to analyze our set of business questions. Store table’s week data – 15 and 329 to 381 for year 1996 - We shall be selecting the data from the store table only for the week 15 and weeks 372 to 377 to analyze our set of business questions.
  • 89.
    89 | Pa g e Store table’s date data- 4th July for 1992 to 1996 – To analyze the data related to the holiday on 4th July to analyze the trend over several years, we shall be putting together the data of 4th July for the years 1992 – 1996. This would aid to answer our business questions. Surrogate keys: Dimension store, time and product key- We need to create the surrogate keys into the dimension table. This needs to be done before loading the data into the data warehouse tables.
  • 90.
    90 | Pa g e This would help to make sure that the primary keys have a unique values and could stand the test of time. This would also ensure that the data is has a uniform standard across all the tables into the data warehouse. (Hila Kantor, 2018)23 23 https://www.sisense.com/blog/when-and-how-to-use-surrogate-keys/
  • 91.
    91 | Pa g e Derived attributes: Derive the stores into four tiers according to the zones- In order to ask the questions in accordance to the business requirements, we need the zone values. But since we had the tier related information, we need to split it according to our needs. So we will split the store data into the four tiers in relation to the zones.
  • 92.
    92 | Pa g e Remove junk Values: Date value- There are certain junk values that are present in the date field. We cleared it using the data conversion as shown below: Step 1: Remove the invalid values Step 2: Remove the double quotes value:
  • 93.
    93 | Pa g e 6) Aggregate tables: The fact table in data mart 2 is our aggregate table. Product weekly sales has an attribute called total sales. This attribute is calculated by aggregating the sales done in a particular time frame.
  • 94.
    94 | Pa g e 7) Organization of the data staging area The data staging area which is named ISTM-637-603-Group10- StagingDB is organized into 7 tables as mentioned below: A) dbo.CCOUNT – to store the extracted customer data from excel to database B) dbo.PRODUCT – the transformation are done on this table and is created by taking the values both from wber which is beer and wfrd which is frozen food data. C) dbo.STORE – Data related to the store that shows that shows its location in terms of zone and the price tier it belongs to. D) dbo.STORE_MAPPING – this is the zone and pricing tier value that is in relation to the store number. This is extracted on the basis of the information mentioned in the metadata. We have created an excel file with this data during the planning phase earlier. E) Dbo.PRODUCT – Product related data that shows the each product in terms of UPC and the manufacture and the product code is split from the UPC code. F) Dbo.COUPON_SALES – Data related to the coupon information that indicates that whether or not any marketing strategy is used during that particular time frame. G) Dbo.PRODUCT_SALES – This table indicates the total sales that happened at the product level. It shows the total store for each product at a particular store
  • 95.
    95 | Pa g e H) Dbo.STORE_SALES – This table has the information at the store level for all the sales done including the information for various I) Dbo.TIME – This table shows the week for a particular time ID and given dates. This table ensures that there is no integrity constraint violated and no data mismatch occurs. J) dbo.WBER – to store the data related to the beer product category K) dbo.WFRD – to store the data related to the frozen foods product category 5.3 Procedure of data extraction and loading We have used SSIS for extraction and loading process. Below is a detailed explanation of each: • SSIS Functions There are several SSIS functions that we have used while extracting and loading the tables into the databases. They include data flow task and execute SQL functions under the control flow. The individual tasks include: • Conditional split transformation editor o length function o less than operator o greater than operator and greater than equal to operator o equal to operator • Lookup transformation editor • Derived column transformation editor • Data conversion transformation editor Below is the SSIS functions used for our tables: Data Cleanup – done using the conditional split transformation editor
  • 96.
    96 | Pa g e
  • 97.
    97 | Pa g e Transformation while loading data in STORE table – using lookup transformation editor
  • 98.
    98 | Pa g e
  • 99.
    99 | Pa g e From CCOUNT to STORE in staging From CCOUNT to TIME in staging From CCOUNT, TIME and STORE (staging) to SALES_STORE in staging
  • 100.
    100 | Pa g e Transformation while loading data for PRODUCT table: ● Derived column transformation editor ● Data conversion transformation editor
  • 101.
    101 | Pa g e
  • 102.
    102 | Pa g e PRODUCT table in staging area COUPON_SALES table in staging area
  • 103.
    103 | Pa g e PRODUCT_SALES table in staging area • Data Loading We have used functions like lookup and aggregate to load the table. All other tables are used along with the transformation. Dimension time table is loaded separately as shown below: Dim-time table: Load time from store table to dim-time table in data mart 1 and data mart 2
  • 104.
    104 | Pa g e The aggregate in this part Dim-Store table From STORE (staging) to Dim-Store
  • 105.
    105 | Pa g e
  • 106.
    106 | Pa g e Dim-Product table Dim-Time table From TIME (staging) to Dim-Time Fact-Store-Daily-Sales
  • 107.
    107 | Pa g e From STORE_SALES (staging) to Fact-Store-Daily-Sales Fact-Product-Weekly-Sales From PRODUCT_SALES (staging) to Fact-Product-Weekly-Sales
  • 108.
    108 | Pa g e ETL for dimension tables The extract, transformation and loading of the dimension table is done as shown above. The process includes: 1) The data is transformed in the staging database using the several transformations mentioned above 2) According to the mapping table, we created the structure of the dimension tables. 3) The attributes are then moved from the source tables in the staging area and the transformed temporary table in the storage area into the 4 dimension tables specified. Detail values would be visible under the implementation section. ETL for fact tables The extract, transformation and loading of the fact table is done as shown above. The process includes: 4) The data is transformed in the staging database using the several transformations mentioned above 5) According to the mapping table, we created the structure of the fact tables. 6) The attributes are then moved from the source tables in the staging area and the transformed temporary table in the storage area into the 4 dimension tables specified. 7) There are attributes that were calculated and derived. This has already been done in the temporary tables in the staging database Detail values would be visible under the implementation section. 5.4 Implementation of the ETL Extraction: B> From files to the staging database • Ccount Ccount Load from CSV to Staging Area
  • 109.
    109 | Pa g e SQL Query: USE [ISTM-637-603-Group10-StagingDB] GO /****** Object: Table [dbo].[CCOUNT] Script Date: 3/30/2019 7:06:47 PM ******/ SET ANSI_NULLS ON GO SET QUOTED_IDENTIFIER ON GO CREATE TABLE [dbo].[CCOUNT]( ["STORE"] [varchar](50) NULL, ["DATE"] [varchar](50) NULL, ["GROCERY"] [varchar](50) NULL, ["DAIRY"] [varchar](50) NULL, ["FROZEN"] [varchar](50) NULL, ["BOTTLE"] [varchar](50) NULL, ["MVPCLUB"] [varchar](50) NULL,
  • 110.
    110 | Pa g e ["GROCCOUP"] [varchar](50) NULL, ["MEAT"] [varchar](50) NULL, ["MEATFROZ"] [varchar](50) NULL, ["MEATCOUP"] [varchar](50) NULL, ["FISH"] [varchar](50) NULL, ["FISHCOUP"] [varchar](50) NULL, ["PROMO"] [varchar](50) NULL, ["PROMCOUP"] [varchar](50) NULL, ["PRODUCE"] [varchar](50) NULL, ["BULK"] [varchar](50) NULL, ["SALADBAR"] [varchar](50) NULL, ["PRODCOUP"] [varchar](50) NULL, ["BULKCOUP"] [varchar](50) NULL, ["SALCOUP"] [varchar](50) NULL, ["FLORAL"] [varchar](50) NULL, ["FLORCOUP"] [varchar](50) NULL, ["DELI"] [varchar](50) NULL, ["DELISELF"] [varchar](50) NULL, ["DELIEXPR"] [varchar](50) NULL, ["CONVFOOD"] [varchar](50) NULL, ["CHEESE"] [varchar](50) NULL, ["DELICOUP"] [varchar](50) NULL, ["BAKERY"] [varchar](50) NULL, ["PHARMACY"] [varchar](50) NULL, ["PHARCOUP"] [varchar](50) NULL, ["GM"] [varchar](50) NULL, ["JEWELRY"] [varchar](50) NULL, ["COSMETIC"] [varchar](50) NULL, ["HABA"] [varchar](50) NULL, ["GMCOUP"] [varchar](50) NULL, ["CAMERA"] [varchar](50) NULL, ["PHOTOFIN"] [varchar](50) NULL, ["VIDEO"] [varchar](50) NULL, ["VIDEOREN"] [varchar](50) NULL, ["VIDCOUP"] [varchar](50) NULL, ["BEER"] [varchar](50) NULL, ["WINE"] [varchar](50) NULL, ["SPIRITS"] [varchar](50) NULL, ["MISCSCP"] [varchar](50) NULL, ["MANCOUP"] [varchar](50) NULL, ["CUSTCOUN"] [varchar](50) NULL, ["FTGCHIN"] [varchar](50) NULL, ["FTGCCOUP"] [varchar](50) NULL, ["FTGITAL"] [varchar](50) NULL, ["FTGICOUP"] [varchar](50) NULL, ["DAIRCOUP"] [varchar](50) NULL,
  • 111.
    111 | Pa g e ["FROZCOUP"] [varchar](50) NULL, ["HABACOUP"] [varchar](50) NULL, ["PHOTCOUP"] [varchar](50) NULL, ["COSMCOUP"] [varchar](50) NULL, ["SSDELICP"] [varchar](50) NULL, ["BAKCOUP"] [varchar](50) NULL, ["LIQCOUP"] [varchar](50) NULL, ["WEEK"] [varchar](50) NULL ) ON [PRIMARY] GO • Time Time load from Ccount to time Staging Area
  • 112.
    112 | Pa g e SQL Query: USE [ISTM-637-603-Group10-StagingDB] GO /****** Object: Table [dbo].[TIME] Script Date: 4/8/2019 2:59:30 PM ******/ SET ANSI_NULLS ON GO SET QUOTED_IDENTIFIER ON GO CREATE TABLE [dbo].[TIME]( [TIME_ID] [int] IDENTITY(501,10) NOT NULL, [DATE] [date] NULL, [WEEK] [int] NULL, PRIMARY KEY CLUSTERED
  • 113.
    113 | Pa g e ( [TIME_ID] ASC )WITH (PAD_INDEX = OFF, STATISTICS_NORECOMPUTE = OFF, IGNORE_DUP_KEY = OFF, ALLOW_ROW_LOCKS = ON, ALLOW_PAGE_LOCKS = ON) ON [PRIMARY] ) ON [PRIMARY] GO • Wber WBER Load from CSV to Staging Area
  • 114.
    114 | Pa g e SQL Query: USE [ISTM-637-603-Group10-StagingDB] GO /****** Object: Table [dbo].[WBER] Script Date: 3/30/2019 7:11:54 PM ******/ SET ANSI_NULLS ON GO SET QUOTED_IDENTIFIER ON
  • 115.
    115 | Pa g e GO CREATE TABLE [dbo].[WBER]( [STORE] [varchar](50) NULL, [UPC] [varchar](50) NULL, [WEEK] [varchar](50) NULL, [MOVE] [varchar](50) NULL, [QTY] [varchar](50) NULL, [PRICE] [varchar](50) NULL, [SALE] [varchar](50) NULL, [PROFIT] [varchar](50) NULL, [OK] [varchar](50) NULL, [Product Type] [varchar](50) NULL ) ON [PRIMARY] GO
  • 116.
    116 | Pa g e • Wfrd WFRD Load from CSV to Staging Area
  • 117.
    117 | Pa g e SQL Query: USE [ISTM-637-603-Group10-StagingDB] GO /****** Object: Table [dbo].[WFRD] Script Date: 3/30/2019 7:12:26 PM ******/ SET ANSI_NULLS ON GO SET QUOTED_IDENTIFIER ON GO CREATE TABLE [dbo].[WFRD]( [STORE] [varchar](50) NULL, [UPC] [varchar](50) NULL, [WEEK] [varchar](50) NULL, [MOVE] [varchar](50) NULL, [QTY] [varchar](50) NULL, [PRICE] [varchar](50) NULL, [SALE] [varchar](50) NULL, [PROFIT] [varchar](50) NULL, [OK] [varchar](50) NULL, [Product Type] [varchar](50) NULL ) ON [PRIMARY] GO
  • 118.
    118 | Pa g e Transformation and Loading Step 1: For transformation we created the following temporary tables in the staging data base as: 1. Dbo.Product 2. Dbo.Product_sales 3. Dbo.Store 4. Dbo.Store_mapping 5. Dbo.Store_sales 6. Dbo.Coupon_sales 7. Dbo.time SQL Query for dbo.Product USE [ISTM-637-603-Group10-StagingDB] GO /****** Object: Table [dbo].[PRODUCT] Script Date: 4/8/2019 3:02:13 PM ******/ SET ANSI_NULLS ON GO SET QUOTED_IDENTIFIER ON GO CREATE TABLE [dbo].[PRODUCT]( [Product_ID] [int] IDENTITY(101,1) NOT NULL, [UPC] [char](10) NULL, [MANUFACTURER_CODE] [varchar](10) NULL, [PRODUCT_CODE] [varchar](10) NULL, PRIMARY KEY CLUSTERED ( [Product_ID] ASC )WITH (PAD_INDEX = OFF, STATISTICS_NORECOMPUTE = OFF, IGNORE_DUP_KEY = OFF, ALLOW_ROW_LOCKS = ON, ALLOW_PAGE_LOCKS = ON) ON [PRIMARY] ) ON [PRIMARY] GO SQL Query for dbo.Product_sales USE [ISTM-637-603-Group10-StagingDB] GO /****** Object: Table [dbo].[PRODUCT_SALES] Script Date: 4/8/2019 3:02:53 PM ******/
  • 119.
    119 | Pa g e SET ANSI_NULLS ON GO SET QUOTED_IDENTIFIER ON GO CREATE TABLE [dbo].[PRODUCT_SALES]( [STORE_ID] [int] NOT NULL, [TIME_ID] [int] NOT NULL, [PRODUCT_ID] [int] NOT NULL, [MOVE] [float] NULL, [QTY] [float] NULL, [PRICE] [float] NULL, [PROFIT] [float] NULL, [TOTAL_SALES] [float] NULL ) ON [PRIMARY] GO ALTER TABLE [dbo].[PRODUCT_SALES] WITH CHECK ADD CONSTRAINT [FK_PRODUCT_SALES] FOREIGN KEY([STORE_ID]) REFERENCES [dbo].[STORE] ([STORE_ID]) GO ALTER TABLE [dbo].[PRODUCT_SALES] CHECK CONSTRAINT [FK_PRODUCT_SALES] GO ALTER TABLE [dbo].[PRODUCT_SALES] WITH CHECK ADD CONSTRAINT [FK_PRODUCT_SALES1] FOREIGN KEY([TIME_ID]) REFERENCES [dbo].[TIME] ([TIME_ID]) GO ALTER TABLE [dbo].[PRODUCT_SALES] CHECK CONSTRAINT [FK_PRODUCT_SALES1] GO ALTER TABLE [dbo].[PRODUCT_SALES] WITH CHECK ADD CONSTRAINT [FK_PRODUCT_SALES2] FOREIGN KEY([PRODUCT_ID]) REFERENCES [dbo].[PRODUCT] ([Product_ID]) GO ALTER TABLE [dbo].[PRODUCT_SALES] CHECK CONSTRAINT [FK_PRODUCT_SALES2] GO
  • 120.
    120 | Pa g e SQL Query for dbo.Store USE [ISTM-637-603-Group10-StagingDB] GO /****** Object: Table [dbo].[STORE] Script Date: 4/8/2019 3:07:31 PM ******/ SET ANSI_NULLS ON GO SET QUOTED_IDENTIFIER ON GO CREATE TABLE [dbo].[STORE]( [STORE_ID] [int] IDENTITY(201,10) NOT NULL, [STORE_NUMBER] [int] NOT NULL, [ZONE] [int] NULL, [PRICE_TIER] [char](10) NULL, PRIMARY KEY CLUSTERED ( [STORE_ID] ASC )WITH (PAD_INDEX = OFF, STATISTICS_NORECOMPUTE = OFF, IGNORE_DUP_KEY = OFF, ALLOW_ROW_LOCKS = ON, ALLOW_PAGE_LOCKS = ON) ON [PRIMARY] ) ON [PRIMARY] GO SQL Query for dbo.Store_mapping USE [ISTM-637-603-Group10-StagingDB] GO /****** Object: Table [dbo].[STORE_MAPPING] Script Date: 4/8/2019 3:04:21 PM ******/ SET ANSI_NULLS ON GO SET QUOTED_IDENTIFIER ON GO CREATE TABLE [dbo].[STORE_MAPPING]( [STORE_NUMBER] [int] NULL, [ZONE] [int] NULL, [PRICE_TIER] [char](10) NULL ) ON [PRIMARY] GO
  • 121.
    121 | Pa g e SQL Query for dbo.Store_sales USE [ISTM-637-603-Group10-StagingDB] GO /****** Object: Table [dbo].[STORE_SALES] Script Date: 4/8/2019 3:05:07 PM ******/ SET ANSI_NULLS ON GO SET QUOTED_IDENTIFIER ON GO CREATE TABLE [dbo].[STORE_SALES]( [STORE_ID] [int] NOT NULL, [TIME_ID] [int] NOT NULL, [MANCOUP] [float] NULL, [GROCERY] [float] NULL, [DAIRY] [float] NULL, [FROZEN] [float] NULL, [BOTTLE] [float] NULL, [MVPCLUB] [float] NULL, [MEAT] [float] NULL, [MEATFROZ] [float] NULL, [FISH] [float] NULL, [PROMO] [float] NULL, [PRODUCE] [float] NULL, [BULK] [float] NULL, [SALADBAR] [float] NULL, [FLORAL] [float] NULL, [DELI] [float] NULL, [DELISELF] [float] NULL, [DELIEXP] [float] NULL, [CONVFOOD] [float] NULL, [CHEESE] [float] NULL, [BAKERY] [float] NULL, [PHARMACY] [float] NULL, [GM] [float] NULL, [JEWELERY] [float] NULL, [COSMETIC] [float] NULL, [HABA] [float] NULL, [CAMERA] [float] NULL, [PHOTOFIN] [float] NULL, [VIDEO] [float] NULL, [VIDEOREN] [float] NULL, [BEER] [float] NULL, [WINE] [float] NULL,
  • 122.
    122 | Pa g e [SPIRITS] [float] NULL, [FTGCHIN] [float] NULL, [FTGITAL] [float] NULL, [SSDELICP] [float] NULL ) ON [PRIMARY] GO ALTER TABLE [dbo].[STORE_SALES] WITH CHECK ADD CONSTRAINT [FK_STORE_SALES] FOREIGN KEY([STORE_ID]) REFERENCES [dbo].[STORE] ([STORE_ID]) GO ALTER TABLE [dbo].[STORE_SALES] CHECK CONSTRAINT [FK_STORE_SALES] GO ALTER TABLE [dbo].[STORE_SALES] WITH CHECK ADD CONSTRAINT [FK_STORE_SALES1] FOREIGN KEY([TIME_ID]) REFERENCES [dbo].[TIME] ([TIME_ID]) GO ALTER TABLE [dbo].[STORE_SALES] CHECK CONSTRAINT [FK_STORE_SALES1] GO SQL Query for dbo.Coupon_sales USE [ISTM-637-603-Group10-StagingDB] GO /****** Object: Table [dbo].[COUPON_SALES] Script Date: 4/8/2019 3:05:31 PM ******/ SET ANSI_NULLS ON GO SET QUOTED_IDENTIFIER ON GO CREATE TABLE [dbo].[COUPON_SALES]( [SALE_ID] [int] IDENTITY(1001,1) NOT NULL, [PRODUCT_ID] [int] NOT NULL, [TIME_ID] [int] NOT NULL, [SALE] [char](10) NULL, PRIMARY KEY CLUSTERED ( [SALE_ID] ASC )WITH (PAD_INDEX = OFF, STATISTICS_NORECOMPUTE = OFF, IGNORE_DUP_KEY = OFF, ALLOW_ROW_LOCKS = ON, ALLOW_PAGE_LOCKS = ON) ON [PRIMARY]
  • 123.
    123 | Pa g e ) ON [PRIMARY] GO ALTER TABLE [dbo].[COUPON_SALES] WITH CHECK ADD CONSTRAINT [FK_COUPON_SALES] FOREIGN KEY([PRODUCT_ID]) REFERENCES [dbo].[PRODUCT] ([Product_ID]) GO ALTER TABLE [dbo].[COUPON_SALES] CHECK CONSTRAINT [FK_COUPON_SALES] GO ALTER TABLE [dbo].[COUPON_SALES] WITH CHECK ADD CONSTRAINT [FK_COUPON_SALES1] FOREIGN KEY([TIME_ID]) REFERENCES [dbo].[TIME] ([TIME_ID]) GO ALTER TABLE [dbo].[COUPON_SALES] CHECK CONSTRAINT [FK_COUPON_SALES1] GO SQL Query for dbo.Time USE [ISTM-637-603-Group10-StagingDB] GO /****** Object: Table [dbo].[TIME] Script Date: 4/8/2019 3:05:53 PM ******/ SET ANSI_NULLS ON GO SET QUOTED_IDENTIFIER ON GO CREATE TABLE [dbo].[TIME]( [TIME_ID] [int] IDENTITY(501,10) NOT NULL, [DATE] [date] NULL, [WEEK] [int] NULL, PRIMARY KEY CLUSTERED ( [TIME_ID] ASC )WITH (PAD_INDEX = OFF, STATISTICS_NORECOMPUTE = OFF, IGNORE_DUP_KEY = OFF, ALLOW_ROW_LOCKS = ON, ALLOW_PAGE_LOCKS = ON) ON [PRIMARY] ) ON [PRIMARY] GO
  • 124.
    124 | Pa g e Step 2: Various transformations are applied as shown earlier to the columns Data Cleanup Data Cleanup: Data transformation and load in store table
  • 125.
    125 | Pa g e Data transformation and load in product table:
  • 126.
    126 | Pa g e Data transformation and load in Dim time table:
  • 127.
    127 | Pa g e Dim time is same for both data mart 1 and data mart 2 as shown below: Data Mart 1
  • 128.
    128 | Pa g e Data Mart 2:
  • 129.
    129 | Pa g e Data transformation and load in Dim store table:
  • 130.
    130 | Pa g e Data transformation and load in Dim product table:
  • 131.
    131 | Pa g e SQL query for the dimension and fact tables: Data Mart 1: Dim-Store USE [ISTM-637-603-Group10-DataMart1] GO /****** Object: Table [dbo].[Dim-Store] Script Date: 4/8/2019 3:17:07 PM ******/ SET ANSI_NULLS ON GO SET QUOTED_IDENTIFIER ON GO CREATE TABLE [dbo].[Dim-Store]( [STORE_KEY] [int] IDENTITY(1,1) NOT NULL, [STORE_ID] [int] NOT NULL, [STORE_NUMBER] [int] NOT NULL, [ZONE] [int] NULL, [PRICE_TIER] [char](10) NULL, CONSTRAINT [PK_Dim-Store] PRIMARY KEY CLUSTERED ( [STORE_KEY] ASC )WITH (PAD_INDEX = OFF, STATISTICS_NORECOMPUTE = OFF, IGNORE_DUP_KEY = OFF, ALLOW_ROW_LOCKS = ON, ALLOW_PAGE_LOCKS = ON) ON [PRIMARY] ) ON [PRIMARY] GO Dim-Time USE [ISTM-637-603-Group10-DataMart1] GO /****** Object: Table [dbo].[Dim-Time] Script Date: 4/8/2019 3:17:32 PM ******/ SET ANSI_NULLS ON GO SET QUOTED_IDENTIFIER ON GO CREATE TABLE [dbo].[Dim-Time]( [TIME_KEY] [int] IDENTITY(1,1) NOT NULL, [TIME_ID] [int] NOT NULL, [DATE] [date] NULL, [WEEK] [int] NULL,
  • 132.
    132 | Pa g e CONSTRAINT [PK_Dim-Time] PRIMARY KEY CLUSTERED ( [TIME_KEY] ASC )WITH (PAD_INDEX = OFF, STATISTICS_NORECOMPUTE = OFF, IGNORE_DUP_KEY = OFF, ALLOW_ROW_LOCKS = ON, ALLOW_PAGE_LOCKS = ON) ON [PRIMARY] ) ON [PRIMARY] GO Fact-store daily sales: USE [ISTM-637-603-Group10-DataMart1] GO /****** Object: Table [dbo].[Fact-Store-Daily-Sales] Script Date: 4/8/2019 3:19:47 PM ******/ SET ANSI_NULLS ON GO SET QUOTED_IDENTIFIER ON GO CREATE TABLE [dbo].[Fact-Store-Daily-Sales]( ["STORE_KEY"] [int] NOT NULL, ["TIME_KEY"] [int] NOT NULL, ["GROCERY"] [varchar](50) NULL, ["DAIRY"] [varchar](50) NULL, ["FROZEN"] [varchar](50) NULL, ["BOTTLE"] [varchar](50) NULL, ["MVPCLUB"] [varchar](50) NULL, ["MEAT"] [varchar](50) NULL, ["MEATFROZ"] [varchar](50) NULL, ["FISH"] [varchar](50) NULL, ["PROMO"] [varchar](50) NULL, ["PRODUCE"] [varchar](50) NULL, ["BULK"] [varchar](50) NULL, ["SALADBAR"] [varchar](50) NULL, ["FLORAL"] [varchar](50) NULL, ["DELI"] [varchar](50) NULL, ["DELISELF"] [varchar](50) NULL, ["DELIEXPR"] [varchar](50) NULL, ["CONVFOOD"] [varchar](50) NULL, ["CHEESE"] [varchar](50) NULL, ["BAKERY"] [varchar](50) NULL, ["PHARMACY"] [varchar](50) NULL, ["GM"] [varchar](50) NULL, ["JEWELRY"] [varchar](50) NULL, ["COSMETIC"] [varchar](50) NULL,
  • 133.
    133 | Pa g e ["HABA"] [varchar](50) NULL, ["CAMERA"] [varchar](50) NULL, ["PHOTOFIN"] [varchar](50) NULL, ["VIDEO"] [varchar](50) NULL, ["VIDEOREN"] [varchar](50) NULL, ["BEER"] [varchar](50) NULL, ["WINE"] [varchar](50) NULL, ["SPIRITS"] [varchar](50) NULL, ["FTGCHIN"] [varchar](50) NULL, ["FTGITAL"] [varchar](50) NULL, ["SSDELICP"] [varchar](50) NULL, ["MANCOUP"] [varchar](50) NULL, CONSTRAINT [PK_Fact-Store-Daily-Sales] PRIMARY KEY CLUSTERED ( ["TIME_KEY"] ASC, ["STORE_KEY"] ASC )WITH (PAD_INDEX = OFF, STATISTICS_NORECOMPUTE = OFF, IGNORE_DUP_KEY = OFF, ALLOW_ROW_LOCKS = ON, ALLOW_PAGE_LOCKS = ON) ON [PRIMARY] ) ON [PRIMARY] GO ALTER TABLE [dbo].[Fact-Store-Daily-Sales] WITH CHECK ADD CONSTRAINT [FK_Fact-Store-Daily-Sales_Dim-Store] FOREIGN KEY(["STORE_KEY"]) REFERENCES [dbo].[Dim-Store] ([STORE_KEY]) GO ALTER TABLE [dbo].[Fact-Store-Daily-Sales] CHECK CONSTRAINT [FK_Fact-Store-Daily- Sales_Dim-Store] GO ALTER TABLE [dbo].[Fact-Store-Daily-Sales] WITH CHECK ADD CONSTRAINT [FK_Fact-Store-Daily-Sales_Dim-Time] FOREIGN KEY(["TIME_KEY"]) REFERENCES [dbo].[Dim-Time] ([TIME_KEY]) GO ALTER TABLE [dbo].[Fact-Store-Daily-Sales] CHECK CONSTRAINT [FK_Fact-Store-Daily- Sales_Dim-Time] GO
  • 134.
    134 | Pa g e Data Mart 2: Dim-Product: USE [ISTM-637-603-Group10-DataMart2] GO /****** Object: Table [dbo].[Dim-Product] Script Date: 4/2/2019 7:49:52 PM ******/ SET ANSI_NULLS ON GO SET QUOTED_IDENTIFIER ON GO CREATE TABLE [dbo].[Dim-Product]( [PRODUCT_KEY] [int] IDENTITY(1,1) NOT NULL, [PRODUCT_ID] [int] NOT NULL, [UPC] [char](10) NOT NULL, [SALE] [char](10) NULL, [MANUFACTURER_CODE] [varchar](10) NULL, [PRODUCT_CODE] [varchar](10) NULL, CONSTRAINT [PK_Dim-Product] PRIMARY KEY CLUSTERED ( [PRODUCT_KEY] ASC )WITH (PAD_INDEX = OFF, STATISTICS_NORECOMPUTE = OFF, IGNORE_DUP_KEY = OFF, ALLOW_ROW_LOCKS = ON, ALLOW_PAGE_LOCKS = ON) ON [PRIMARY] ) ON [PRIMARY] GO Dim-Store USE [ISTM-637-603-Group10-DataMart2] GO /****** Object: Table [dbo].[Dim-Store] Script Date: 4/8/2019 3:17:07 PM ******/ SET ANSI_NULLS ON GO SET QUOTED_IDENTIFIER ON GO CREATE TABLE [dbo].[Dim-Store]( [STORE_KEY] [int] IDENTITY(1,1) NOT NULL, [STORE_ID] [int] NOT NULL, [STORE_NUMBER] [int] NOT NULL, [ZONE] [int] NULL, [PRICE_TIER] [char](10) NULL, CONSTRAINT [PK_Dim-Store] PRIMARY KEY CLUSTERED
  • 135.
    135 | Pa g e ( [STORE_KEY] ASC )WITH (PAD_INDEX = OFF, STATISTICS_NORECOMPUTE = OFF, IGNORE_DUP_KEY = OFF, ALLOW_ROW_LOCKS = ON, ALLOW_PAGE_LOCKS = ON) ON [PRIMARY] ) ON [PRIMARY] GO Dim-Time USE [ISTM-637-603-Group10-DataMart2] GO /****** Object: Table [dbo].[Dim-Time] Script Date: 4/8/2019 3:17:32 PM ******/ SET ANSI_NULLS ON GO SET QUOTED_IDENTIFIER ON GO CREATE TABLE [dbo].[Dim-Time]( [TIME_KEY] [int] IDENTITY(1,1) NOT NULL, [TIME_ID] [int] NOT NULL, [DATE] [date] NULL, [WEEK] [int] NULL, CONSTRAINT [PK_Dim-Time] PRIMARY KEY CLUSTERED ( [TIME_KEY] ASC )WITH (PAD_INDEX = OFF, STATISTICS_NORECOMPUTE = OFF, IGNORE_DUP_KEY = OFF, ALLOW_ROW_LOCKS = ON, ALLOW_PAGE_LOCKS = ON) ON [PRIMARY] ) ON [PRIMARY] GO Fact-Product weekly sales: USE [ISTM-637-603-Group10-DataMart2] GO /****** Object: Table [dbo].[Fact-Product-Weekly-Sales] Script Date: 4/8/2019 3:19:21 PM ******/ SET ANSI_NULLS ON GO SET QUOTED_IDENTIFIER ON GO CREATE TABLE [dbo].[Fact-Product-Weekly-Sales]( [STORE_KEY] [int] NOT NULL, [TIME_KEY] [int] NOT NULL,
  • 136.
    136 | Pa g e [PRODUCT_KEY] [int] NOT NULL, [MOVE] [int] NULL, [QTY] [int] NULL, [PRICE] [float] NULL, [PROFIT] [float] NULL, [TOTAL_SALES] [float] NULL, [SALE] [char](10) NULL, CONSTRAINT [PK_Fact-Product-Weekly-Sales] PRIMARY KEY CLUSTERED ( [STORE_KEY] ASC, [PRODUCT_KEY] ASC, [TIME_KEY] ASC )WITH (PAD_INDEX = OFF, STATISTICS_NORECOMPUTE = OFF, IGNORE_DUP_KEY = OFF, ALLOW_ROW_LOCKS = ON, ALLOW_PAGE_LOCKS = ON) ON [PRIMARY] ) ON [PRIMARY] GO ALTER TABLE [dbo].[Fact-Product-Weekly-Sales] WITH CHECK ADD CONSTRAINT [FK_Fact-Product-Weekly-Sales_Dim-Product] FOREIGN KEY([PRODUCT_KEY]) REFERENCES [dbo].[Dim-Product] ([PRODUCT_KEY]) GO ALTER TABLE [dbo].[Fact-Product-Weekly-Sales] CHECK CONSTRAINT [FK_Fact- Product-Weekly-Sales_Dim-Product] GO ALTER TABLE [dbo].[Fact-Product-Weekly-Sales] WITH CHECK ADD CONSTRAINT [FK_Fact-Product-Weekly-Sales_Dim-Store] FOREIGN KEY([STORE_KEY]) REFERENCES [dbo].[Dim-Store] ([STORE_KEY]) GO ALTER TABLE [dbo].[Fact-Product-Weekly-Sales] CHECK CONSTRAINT [FK_Fact- Product-Weekly-Sales_Dim-Store] GO ALTER TABLE [dbo].[Fact-Product-Weekly-Sales] WITH CHECK ADD CONSTRAINT [FK_Fact-Product-Weekly-Sales_Dim-Time] FOREIGN KEY([TIME_KEY]) REFERENCES [dbo].[Dim-Time] ([TIME_KEY]) GO ALTER TABLE [dbo].[Fact-Product-Weekly-Sales] CHECK CONSTRAINT [FK_Fact- Product-Weekly-Sales_Dim-Time] GO
  • 137.
    137 | Pa g e Final Results in data warehouse tables Data Mart 1: Dim-store
  • 138.
    138 | Pa g e Dim-Time
  • 139.
    139 | Pa g e Fact store daily sales
  • 140.
    140 | Pa g e Data Mart 2: Dim-Product:
  • 141.
    141 | Pa g e Dim-store and dim-time are same as in data mart 1: Dim-store
  • 142.
    142 | Pa g e Dim-Time
  • 143.
    143 | Pa g e Fact product weekly sales: Section 6: BI Reporting 6.1 Reporting plan Utilizing the business intelligent reports, we have created the reports for each set of our business questions. These reports are meant to be used by the senior executives and senior management to analyze the business and take a decision based on the same. It is important for the management and the leadership to be able to check the data at various granularity level.
  • 144.
    144 | Pa g e BI has provided us with several tools and techniques to create report using effective visual representation tools. We have used some of those reports to build the report. These include: • SSAS - SQL Server Analysis Services popularly known as SSAS is a tool that is used to create cubes using the various data warehouse and data marts. This enables quicker analysis of the data. It creates the data using the dimensional tables, creates a cube structure and refines it to fit to the user requirements. (MSSQLTips, n.d.)24 • SSRS - SQL Server Reporting Services popularly known as SSRS is a tool that is ready made and can be easily used to deploy and manage various reports. These could also be used to create reports that are mobile compatible and is offer new features to make the report even more appealing. (Microsoft, 2018)25 • Report Builder - This is tool that utilize the SQL Server Reporting Services and provides an easy to use interface for creating various kinds of reports. Here the report can be designed as per the requirements, executed and deployed to be made usable by the executives. (Ray Barley, 2011)26 To answer our business questions, we have used the reporting tool as specified below: Business Question (BQ) Reporting Tool BQ1 SSRS BQ2 Report Builder BQ3 Report Builder BQ9 SSAS BQ10 a) Determine all the target reports that satisfy the business questions and why? There are five business questions for which we have used several reports. Let us see which reporting tool is used for each and why: Question 1. For Christmas week 1989 (week 15), what were the sales for each store in the wine section? Report used to answer this question is SSRS Reason: 24 https://www.mssqltips.com/sqlservertutorial/2000/sql-server-analysis-services-ssas-tutorial/ 25 https://docs.microsoft.com/en-us/sql/reporting-services/create-deploy-and-manage-mobile-and-paginated- reports?view=sql-server-2017 26 https://www.mssqltips.com/sqlservertip/2434/sql-server-report-builder-tutorial/
  • 145.
    145 | Pa g e Here to create the report we have two different dimension tables – Dim store and Dim time and a fact table – Fact Store daily sales. Here a filter is applied for week 15 and a product wine is selected. Using the created relationships between the table, an SQL query is generated. Then the table is designed by grouping the data into the various tables to make sure how will it be displayed. Then choose the table layout. This helps to display data in a beautiful and organized tabular format. Question 2. For a specific day (For instance: 4th July) in the past five years (1992 - 1996), compare the sales of all the stores. Report used to answer this question is Report Builder Reason: Here to create the report we have used a dimension table – Dim store and a Fact table – Fact Store Daily Sales. We have used inner joins between the two tables based on the time key. The date of 4th of July is selected for years 1992 to 1996. We then arrange various fields into rows and columns. Then we choose a layout for calculating the subtotals of all the stores. So, we have therefore used the report builder for the same reason. Question 3. For each of the four pricing tiers, what is the total value of manufacturing coupons redeemed for the year 1996 weekly? Report used to answer this question is Report Builder Reason: Here to create the report we have used two different dimension table – Dim store and Dim time and a fact table - Fact Store daily sales. Here since we require the total value of the manufacturing coupons we use the sum of the manufacturing coupon values. We then the price tier into the category’s columns. We also create a filter to choose the year 1996. So, we have therefore used the report builder for the same reason. Question 9. For week 372(Halloween) and 377(Thanksgiving) which product in category FRD yields the maximum sales? Report used to answer this question is SSAS and SSRS Reason: Here to create the report we have used three different dimension tables – Dim store, Dim time and Dim Product and a fact table – Fact Product Weekly Sales. We have created cubes using these table. We then use a filter into the Dim table to extract the values of the week 372 and
  • 146.
    146 | Pa g e week 377. The product category is then extracted for frozen foods. The analysis is done using the cubes created. So, we have therefore used SSAS on top of SSRS for the same reason. Question 10. Which marketing strategy (among B, C, S) is most successful in each store for week 303(4th of July) for product Beer (BER)? Report used to answer this question is Report Builder Reason: Here to create the report we have used a dimension table – Dim Product, Dim Store, Dim Time and a Fact table – Fact Product Weekly Sales. Now we would select the data that has some product and for the week 303. We then group with profit and categorize in terms of sales and store number. Then choosing the layout and using the report builder we would create a report showing the effectiveness of marketing strategies.
  • 147.
    147 | Pa g e b) Determine all the mappings from the independent data marts to the report attributes? 1. For Christmas week 1989 (week 15), what were the sales for each store in the wine section?
  • 148.
    148 | Pa g e 2. For a specific day (For instance: 4th July) in the past five years (1992 - 1996), compare the sales of all the stores.
  • 149.
    149 | Pa g e 3. For each of the four pricing tiers, what is the total value of manufacturing coupons redeemed for the year 1996 weekly?
  • 150.
    150 | Pa g e 4. For week 372(Halloween) and 377(Thanksgiving) which product in category FRD yields the maximum sales? 5. Which marketing strategy (among B, C, S) is most successful in each store for week 303(4th of July) for product Beer (BER)?
  • 151.
    151 | Pa g e c) Report templates using SSRS, SSAS, SSAS+SSRS and ReportBuilder3.0 We have used the following tools as would be evident in the next section: • Reports from Independent Data Marts using SSRS • Cubes from SSAS • Reports from Cubes using SSRS and SSAS • Reports using ReportBuilder 2012 6.2 Report Building for Question 1 – SSRS Tool from Independent Data Marts Question: For Christmas week 1989 (week 15), what were the sales for each store in the wine section? Generating SQL query but creating the appropriate joins between the tables as shown below:
  • 152.
    152 | Pa g e Design table in accordance to the layout that matches our requirement as shown below: Choose the table layout as shown below:
  • 153.
    153 | Pa g e Result: STORE NUMBER ID WINE 2 0 4 3507.82 5 0 8 7867 9 7835.69 12 8719.91 14 10947.64 18 8436.96 21 5901.39 28 0 32 9522.42 33 6002.1 40 5762.35 44 0 45 0 46 5812.75 47 0 48 0 49 4336.38 50 3496.82 51 9154.2 52 0 53 3553.88 54 0 56 5881.36 59 6140.84
  • 154.
    154 | Pa g e 62 11980.16 64 6436.98 65 4099.45 67 7952.03 68 6177.03 70 5609.46 71 8513.05 72 4860.02 73 8299.46 74 11010 75 8161.85 76 8423.46 77 9990.82 78 8601.28 80 7972.74 81 6463.23 83 0 84 9738.03 86 8954.18 88 0 89 5028.37 90 3906.19 91 5640.4 92 0 93 0 94 10510.25 95 4089.12 97 6417.56 98 10447.81
  • 155.
    155 | Pa g e 100 8482.32 101 10324.2 102 13153.04 103 8333.11 104 0 105 10078.83 106 6475.81 107 11885.83 109 17236.68 110 11966.4 111 3479.89 112 14819.7 113 9609.43 114 0 115 12163.88 116 8112.27 117 6865.86 118 3174.24 119 5259.42 121 11126.56 122 13182.86 123 8463.13 124 0 126 13840.34 128 13241.11 129 0 131 17990.76 132 10353.66
  • 156.
    156 | Pa g e 6.3 Report Building for Question 2 – Report Builder Tool 2012 Question: For a specific day (For instance: 4th July) in the past five years (1992 - 1996), compare the sales of all the stores. Design a query by choosing the data that is needed in the report as shown below:
  • 157.
    157 | Pa g e We then group the fields to calculate the sum of the sales made as shown below:
  • 158.
    158 | Pa g e We then choose the layout for the tables to look like as shown below: Result:
  • 159.
    159 | Pa g e 6.3 Report Building for Question 3 – SSAS – from Cubes Question: For each of the four pricing tiers, what is the total value of manufacturing coupons redeemed for the year 1996 weekly? Design the cubes for time and store dimension table and store daily sales fact table selecting the data sources as shown below, to extract the pricing tier to every week in 1996:
  • 160.
    160 | Pa g e We now extract the values based on the time. We need weekly values for year 1996. We then extract the price tier information from the store table to find the value of the manufacturing coupons at each of these places. We then process the report to get the correct values for week 329 to 381 as shown below:
  • 161.
    161 | Pa g e Below is the query result: Since SSAS does not offer the functionality of graph, we can verify using the query result as shown above.
  • 162.
    162 | Pa g e 6.4 Report Building for Question 9 -SSRS on top of SSAS – from Cubes Question: For week 372(Halloween) and 377(Thanksgiving) which product in category FRD yields the maximum sales? Create the cubes as shown below:
  • 163.
    163 | Pa g e Define the order of processing of objects, so process the database as shown below:
  • 164.
    164 | Pa g e We then define the dimension structure for the product dimension and time dimension in the design section once the process is completed because we need to extract the product category for sales number for Halloween and Thanksgiving week
  • 165.
    165 | Pa g e We filter the values based on the time dimension to extract the values for the weeks in our case – 372(first figure) and 377(second figure) as shown below:
  • 166.
    166 | Pa g e Now to design a report for the same we would use a report wizard, where we create a connection by directing it to our data source:
  • 167.
    167 | Pa g e The query is displayed under the query builder section and the graph is displayed as per the results as shown – week 372 (first and second figure) and week 377 (third and fourth figure)
  • 168.
    168 | Pa g e
  • 169.
    169 | Pa g e 6.5 Report Building for Question 10 –from Report Builder 3.0 Question: Which marketing strategy (among B, C, S) is most successful in each store for week 303(4th of July) for product Beer (BER)? Design a query using dimension product, store and time to extract the data related to product beer and week 303 for which the marketing strategy value is extracted.
  • 170.
    170 | Pa g e According to the profit obtained by the company the stores are analyzed for the marketing strategies as shown below. The final report looks like below: