Group 17
Vũ Thị Thùy Linh
An Thị Thúy
Lê Ngọc Khôi
Ngô Tiến Công
1. Concept design
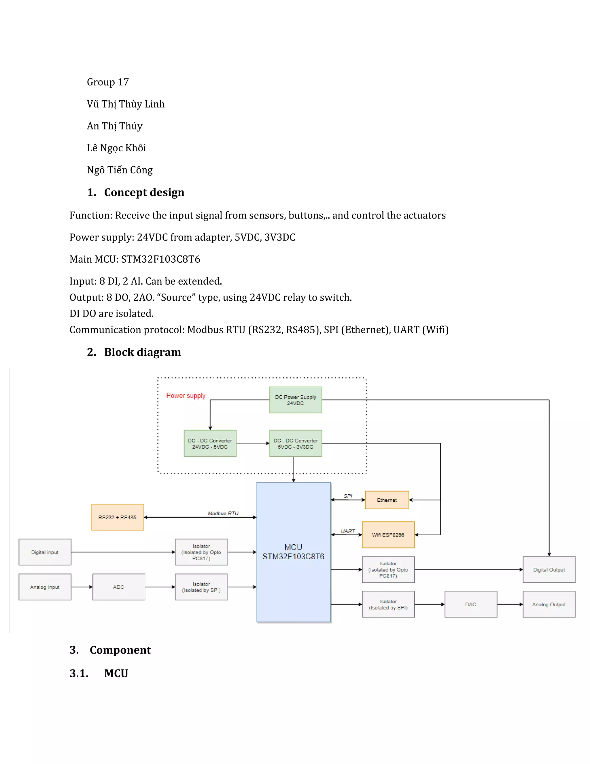
Function: Receive the input signal from sensors, buttons,.. and control the actuators
Power supply: 24VDC from adapter, 5VDC, 3V3DC
Main MCU: STM32F103C8T6
Input: 8 DI, 2 AI. Can be extended.
Output: 8 DO, 2AO. “Source” type, using 24VDC relay to switch.
DI DO are isolated.
Communication protocol: Modbus RTU (RS232, RS485), SPI (Ethernet), UART (Wifi)
2. Block diagram
3. Component
3.1. MCU
STM32F103C8T6 has:
- LQFP-48 footprint package
- 37 I/O
- Operating temperature: −400
𝐶 to 850
𝐶
- Interface Type: CAN, I2C, SPI, USART, USB
- 3V3DC power supply
3.2. Analog IO
- Use SPI isolator IC LTM2983 to isolated between AI and MCU.
- LTM2985 to isolated between AO and MCU.
- 16 bits external ADC LTC2642-16 is used to convert analog signal from sensors.
- 16 bits external DAC LTC2378-18 is used to convert digital signal from MCU.
- 0-5VDC analog input
3.3. Digital IO
- Use opto PC817 to isolate
- Power supply: 3V3
- Output module has 1 IC buffer ULN2803.
- IO can be extended by using IC Shift Registers 74HC595 and 74HC165.
- Switch by relay 24VDC
3.4. Ethernet
- Use IC ENC28J60 Ethernet, with SOP-28 footprint package
- SPI interface
- RJ45 cable connector HR911105A
- Power supply: 3V3DC
3.5. Wifi
Module wifi ESP8266-01:
- Power Supply: +3.3V only
- Current Consumption: 100mA
- TCP/IP protocol
3.6. RS485 + RS232
RS485:
- MAX485
- DB9 cable connector
- 5V power supply
- Half duplex connect
RS232:
- MAX232
- DB9 cable connector
- 5V power supply
3.7. Power supply
- 24VDC is taken from adapter
- DC – DC Converter 24VDC - 5VDC: Step Down Module LM2576 – 5V
- DC – DC Converter 5VDC – 3V3DC: Linear Voltage Regulator LM1117 – 3.3V

Concept design

  • 1.
    Group 17 Vũ ThịThùy Linh An Thị Thúy Lê Ngọc Khôi Ngô Tiến Công 1. Concept design Function: Receive the input signal from sensors, buttons,.. and control the actuators Power supply: 24VDC from adapter, 5VDC, 3V3DC Main MCU: STM32F103C8T6 Input: 8 DI, 2 AI. Can be extended. Output: 8 DO, 2AO. “Source” type, using 24VDC relay to switch. DI DO are isolated. Communication protocol: Modbus RTU (RS232, RS485), SPI (Ethernet), UART (Wifi) 2. Block diagram 3. Component 3.1. MCU
  • 2.
    STM32F103C8T6 has: - LQFP-48footprint package - 37 I/O - Operating temperature: −400 𝐶 to 850 𝐶 - Interface Type: CAN, I2C, SPI, USART, USB - 3V3DC power supply 3.2. Analog IO - Use SPI isolator IC LTM2983 to isolated between AI and MCU. - LTM2985 to isolated between AO and MCU. - 16 bits external ADC LTC2642-16 is used to convert analog signal from sensors. - 16 bits external DAC LTC2378-18 is used to convert digital signal from MCU. - 0-5VDC analog input 3.3. Digital IO - Use opto PC817 to isolate
  • 3.
    - Power supply:3V3 - Output module has 1 IC buffer ULN2803. - IO can be extended by using IC Shift Registers 74HC595 and 74HC165. - Switch by relay 24VDC 3.4. Ethernet - Use IC ENC28J60 Ethernet, with SOP-28 footprint package - SPI interface - RJ45 cable connector HR911105A - Power supply: 3V3DC 3.5. Wifi Module wifi ESP8266-01: - Power Supply: +3.3V only - Current Consumption: 100mA - TCP/IP protocol 3.6. RS485 + RS232 RS485: - MAX485 - DB9 cable connector - 5V power supply - Half duplex connect RS232: - MAX232 - DB9 cable connector
  • 4.
    - 5V powersupply 3.7. Power supply - 24VDC is taken from adapter - DC – DC Converter 24VDC - 5VDC: Step Down Module LM2576 – 5V - DC – DC Converter 5VDC – 3V3DC: Linear Voltage Regulator LM1117 – 3.3V