Andy Rubin
What is an Operating System? 
What is An Android? 
History of Android? 
Open Source-Closed Source OS 
OHA(Open Handset Alliance)& Members in OHA. 
History of Android Versions? 
Versions 
Android Architecture 
Tools and Languages 
Submitting of An Android application into Android market.
 An Operating System act as interface between 
User and Mobile hardware. 
 Each manufacture consists of separate Operating 
System their product Namely 
=>Nokia- Symbian, Belle , Windows,Android 
=>Samsung- Bada, Android 
=>Apple- iOS 
=>BlackBerry- BlackBerryOS 
=>HTC-Symbian ,Android.
 An Android is a Linux-based Operating System & a set of 
software packages for Mobile device such as Mobiles, 
Tablets, Computer Notebooks. 
 A free Open Source Operating System for Mobile 
Devices. 
 Android is not Only for Mobiles. 
 It is currently used in Televisions,Watches,Washing 
Machines, Tablets. 
 It is not a product or a device. 
 It consists of Linux-based kernel ,middleware and key 
Applications.
 Android Incorporation was founded in Palo Alto, 
California, United States in October, 2003 by Andy 
Rubin, Rich Miner, Nick Sears and Chris White. 
 Google financially supports initial developer and 
purchased it in 2005. 
 Android is a Andy’s nick name because of his fascination 
in robot. 
 Andy Rubin and the team worked on the precursor to 
Android, which they aimed would run on phones and 
digital cameras. 
 OHA formed in 2007 and Google was released Android 
beta version as an open source under Apache licsense.
Open Source: 
 Open-source is a development model promotes 
an universal access via a free license to a 
Product. 
Ex: Ubuntu, Open Solaris, Free BSD. 
Closed Source: 
 Closed-source is also a development model and 
it have certain license we must buy and it’s 
source code doesn’t share with public. 
Ex: Windows, Mac OS, Solaris .
 OHA is a consortium of 98 firms to develop Open 
standard for Mobile device. 
 OHA was established on 6 Nov 2007 led by 
Google with 34 members including Mobile 
Handset makers, application developers, Mobile 
carriers and chip makers. 
 Members of firms including 
Google,Dell,HTC,Intel , LG-Electronics, 
Samsung-E lectronics,T-Mobiles, Sprint Nextel, 
and Texas Instruments, Nvidia.
 chip maker
 Android has been seen number of updates from 
its original Version. 
 Each updated version typically fix the bugs and 
adding new features from its previous version. 
 Android version name starts with Alphabetical 
order. 
 Each Android version named under a dessert(One 
sweet item). 
 Android beta version was released Nov-2007.
 1.0-Astro or Alpha in 2008(Sep). 
 1.1-Blender or beta in 2009(Feb). 
 1.5-Cupcake in 2009(Apr). 
 1.6-Donut in 2009(Sep). 
 2.0/2.1- Éclairs in 2009(Oct). 
 2.2- Froyo in 2010(May). 
 2.3-GingerBread in 2010(Dec). 
 3.0-HoneyComb in 2011(Feb). 
 4.0- Ice-cream sandwich in 2011(Oct). 
 4.1/4.2- JellyBeans in 2012(Jun). 
 4.4-Kitkat in 2013 (Sep). 
 5.0- lollipop in 2014(Nov).
 Cupcake: It is the major OS for Android ,it supports 
widgets and folders on home screen. 
 Donut: It is resolution of Home screen widgets and 
folders and it have efficient camera interface. 
 Éclairs: It is mainly used for browsing purpose and it 
also update the Google map API. 
 Froyo: It is faster than previous versions due to Just-in-time 
compiler and it supports Adobe flash. 
 Gingerbread: It is mainly used for UI, and it have 
NFC(Near Field Communication) so that the devices are 
can share the data with out connection. 
 Honeycomb: It is mainly used for tablets but it was 
little bit succeeded but greatly improved in 3D 
rendering and hardware acceluration.
 Ice Cream Sandwich: It is refined version of Honeycomb 
and it optimizes the mobile device. 
 Jellybeans: It support multiple account users , home 
screen notifications, lock screen widgets, quick search 
notification bars, photosphere, Google now. 
 Kitkat: It having lot of advantages like Better memory 
management, Improved Google Now, hangouts app 
upgreaded,smart caller Id, immersive mode, integrated 
with cloud storage, lock screen Art. 
 Lollipop: Project Volta – Big Battery Life, Material 
Design, New Notifications.
 Android is based on 2.6 Linux kernel. 
 Kernel act as a bridge between S/W and H/W. 
 It provides some system services such as 
Security, Process management, Memory 
management and drivers .
 Each Android run on its own processor instead of Dalvik 
virtual Machine. 
 Dalvik has been written so that a device can run on 
multiple VMs efficiently. 
 The DVM executes files in Dalvik executable format 
which optimized for minimal memory. 
 DVM converts the .class files into the .dex(Dalivk 
executable) files.
 Android includes a set of C/C++ libraries used by 
various components of Android System. 
Surface Manager: manages Access to display 
subsystem and seamlessly composites 2D and 3D 
graphic layers from multiple applications. 
SSL: Source Socket layer. 
SGL: Scalable Graphics Library. 
SQLite: It is a powerful and light weight relational 
Data Base Engine available to all application.
 Android will ships a set of core applications including 
email client, SMS program, calendar, Maps, Browser and 
Contacts. 
 In application framework we have many components 
one of the very important component of application 
framework is activity manager. This is the component 
which actually manages life cycle of the applications 
and gives us a common back-stack for navigates.
Tolls used in Android: 
• Android SDK 
• Java JDK 
• Eclipse IDE 
• ADT-plugin 
Languages used in Android: 
• Java 
• XML(Extensible Markup Language)
Eclipse IDE 
 Eclipse IDE is an open source community whose project building 
tools and frameworks are developed for general purpose 
applications. 
 The most popular usage of Eclipse is as a Java development 
environment. So android project also developed using eclipse. 
 Download the ADT(Android Development Tool) plugin 
• Start Eclipse, then select Help > Install New Software 
• Click Add, in the top-right corner. 
• In the Add Repository dialog that appears, enter "ADT 
Plugin" for the Name and the following URL for the 
Location. 
https://dl-ssl.google.com/android/eclipse 
• Click OK.
 Select Window > Preferences... to open the 
Preferences panel (on Mac OS X, select 
Eclipse > Preferences). 
 Select Android from the left panel. 
 For the SDK Location in the main panel, click 
Browse... and locate your downloaded 
Android SDK directory (such as android-sdk-windows). 
 Click Apply, then OK.
 AVD Manager provides a Graphical User Interface 
in which you can create and manage the AVD, 
which are required by the Emulator . 
 You can launch the AVD Manager in using this 
path 
select Window --> AVD Manager, or click the 
AVD Manager icon in the Eclipse toolbar.
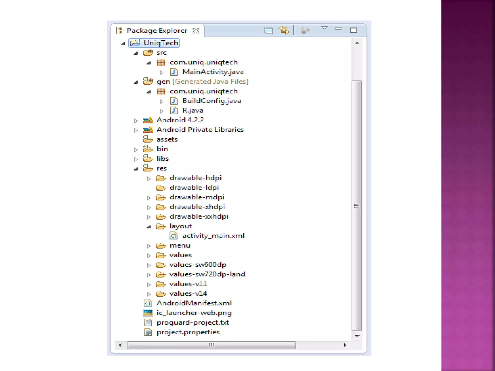
 src – your source code(JAVA) 
 gen – auto-generated code (usually just R.java) 
 Included libraries 
 Resources(XML) 
 Drawables (like .png images) 
 Layouts 
 Values (like strings) 
 Manifest file
• Preferred way of creating User Interface. 
• Used to define some of the resources 
 Layouts (UI) 
 Strings 
• Manifest file
• Auto-generated: you shouldn’t edit it 
• Contains IDs of the project resources 
• Enforces good software engineering 
• Use findViewById and Resources object to get 
access to the resources 
 Ex. Button b = 
(Button)findViewById(R.id.button1) 
 Ex. getResources().getString(R.string.hello));
• In res/values 
strings.xml 
• Application wide available strings 
• Promotes good software engineering 
• UI components made in the UI editor should 
have text defined in strings.xml 
• Strings are just one kind of ‘Value’ there are 
many others
 Contains characteristics about your application 
 When have more than one Activity in app, NEED 
to specify it in manifest file 
 Add an Activity in manifest.xml 
 Need to specify Services and other components 
too. 
 Also important to define permissions and 
external libraries, like Google Maps API
 To run android application right click your 
project and 
Run as Android Application 
 To debug your application right click your 
project and 
Debug as Android Application
 There are 7 steps 
STEP1: 
 Make sure you’ve properly prepared, tested, 
and compiled your app as outlined in 
the Android Developers Guide.
 Create a Developer profile on the Android 
Market. From the Android Market site, sign with 
your Google Account. If you don’t have a Google 
Account, you can register for one on Google. 
 To create the Developer profile, you’ll need to 
provide your name, email, website URL, and 
phone number.
 Pay a $25 registration fee. This is a one-time 
fee required for all developers, even if you are 
publishing a free app. You can pay using credit 
card or Google Checkout.
 Agree to the Android Market Developer 
Distribution Agreement.
 Once you’ve completed the registration 
portion, you’re ready to upload your app. Click 
the Upload Application button.
 Upload your compiled .apk file to the Android 
Market. You’ll need to fill out a form and upload 
all assets including any screenshots or 
promotional graphics. On the form, you will 
provide details such as a title, description of 
your app, category, price, and language.
 Once the App is uploaded, you should see in the 
Android Market in a matter of moments.
Android by LAlitha

Android by LAlitha

  • 1.
  • 2.
    What is anOperating System? What is An Android? History of Android? Open Source-Closed Source OS OHA(Open Handset Alliance)& Members in OHA. History of Android Versions? Versions Android Architecture Tools and Languages Submitting of An Android application into Android market.
  • 3.
     An OperatingSystem act as interface between User and Mobile hardware.  Each manufacture consists of separate Operating System their product Namely =>Nokia- Symbian, Belle , Windows,Android =>Samsung- Bada, Android =>Apple- iOS =>BlackBerry- BlackBerryOS =>HTC-Symbian ,Android.
  • 4.
     An Androidis a Linux-based Operating System & a set of software packages for Mobile device such as Mobiles, Tablets, Computer Notebooks.  A free Open Source Operating System for Mobile Devices.  Android is not Only for Mobiles.  It is currently used in Televisions,Watches,Washing Machines, Tablets.  It is not a product or a device.  It consists of Linux-based kernel ,middleware and key Applications.
  • 5.
     Android Incorporationwas founded in Palo Alto, California, United States in October, 2003 by Andy Rubin, Rich Miner, Nick Sears and Chris White.  Google financially supports initial developer and purchased it in 2005.  Android is a Andy’s nick name because of his fascination in robot.  Andy Rubin and the team worked on the precursor to Android, which they aimed would run on phones and digital cameras.  OHA formed in 2007 and Google was released Android beta version as an open source under Apache licsense.
  • 6.
    Open Source: Open-source is a development model promotes an universal access via a free license to a Product. Ex: Ubuntu, Open Solaris, Free BSD. Closed Source:  Closed-source is also a development model and it have certain license we must buy and it’s source code doesn’t share with public. Ex: Windows, Mac OS, Solaris .
  • 7.
     OHA isa consortium of 98 firms to develop Open standard for Mobile device.  OHA was established on 6 Nov 2007 led by Google with 34 members including Mobile Handset makers, application developers, Mobile carriers and chip makers.  Members of firms including Google,Dell,HTC,Intel , LG-Electronics, Samsung-E lectronics,T-Mobiles, Sprint Nextel, and Texas Instruments, Nvidia.
  • 8.
  • 9.
     Android hasbeen seen number of updates from its original Version.  Each updated version typically fix the bugs and adding new features from its previous version.  Android version name starts with Alphabetical order.  Each Android version named under a dessert(One sweet item).  Android beta version was released Nov-2007.
  • 10.
     1.0-Astro orAlpha in 2008(Sep).  1.1-Blender or beta in 2009(Feb).  1.5-Cupcake in 2009(Apr).  1.6-Donut in 2009(Sep).  2.0/2.1- Éclairs in 2009(Oct).  2.2- Froyo in 2010(May).  2.3-GingerBread in 2010(Dec).  3.0-HoneyComb in 2011(Feb).  4.0- Ice-cream sandwich in 2011(Oct).  4.1/4.2- JellyBeans in 2012(Jun).  4.4-Kitkat in 2013 (Sep).  5.0- lollipop in 2014(Nov).
  • 11.
     Cupcake: Itis the major OS for Android ,it supports widgets and folders on home screen.  Donut: It is resolution of Home screen widgets and folders and it have efficient camera interface.  Éclairs: It is mainly used for browsing purpose and it also update the Google map API.  Froyo: It is faster than previous versions due to Just-in-time compiler and it supports Adobe flash.  Gingerbread: It is mainly used for UI, and it have NFC(Near Field Communication) so that the devices are can share the data with out connection.  Honeycomb: It is mainly used for tablets but it was little bit succeeded but greatly improved in 3D rendering and hardware acceluration.
  • 12.
     Ice CreamSandwich: It is refined version of Honeycomb and it optimizes the mobile device.  Jellybeans: It support multiple account users , home screen notifications, lock screen widgets, quick search notification bars, photosphere, Google now.  Kitkat: It having lot of advantages like Better memory management, Improved Google Now, hangouts app upgreaded,smart caller Id, immersive mode, integrated with cloud storage, lock screen Art.  Lollipop: Project Volta – Big Battery Life, Material Design, New Notifications.
  • 16.
     Android isbased on 2.6 Linux kernel.  Kernel act as a bridge between S/W and H/W.  It provides some system services such as Security, Process management, Memory management and drivers .
  • 17.
     Each Androidrun on its own processor instead of Dalvik virtual Machine.  Dalvik has been written so that a device can run on multiple VMs efficiently.  The DVM executes files in Dalvik executable format which optimized for minimal memory.  DVM converts the .class files into the .dex(Dalivk executable) files.
  • 18.
     Android includesa set of C/C++ libraries used by various components of Android System. Surface Manager: manages Access to display subsystem and seamlessly composites 2D and 3D graphic layers from multiple applications. SSL: Source Socket layer. SGL: Scalable Graphics Library. SQLite: It is a powerful and light weight relational Data Base Engine available to all application.
  • 19.
     Android willships a set of core applications including email client, SMS program, calendar, Maps, Browser and Contacts.  In application framework we have many components one of the very important component of application framework is activity manager. This is the component which actually manages life cycle of the applications and gives us a common back-stack for navigates.
  • 20.
    Tolls used inAndroid: • Android SDK • Java JDK • Eclipse IDE • ADT-plugin Languages used in Android: • Java • XML(Extensible Markup Language)
  • 21.
    Eclipse IDE Eclipse IDE is an open source community whose project building tools and frameworks are developed for general purpose applications.  The most popular usage of Eclipse is as a Java development environment. So android project also developed using eclipse.  Download the ADT(Android Development Tool) plugin • Start Eclipse, then select Help > Install New Software • Click Add, in the top-right corner. • In the Add Repository dialog that appears, enter "ADT Plugin" for the Name and the following URL for the Location. https://dl-ssl.google.com/android/eclipse • Click OK.
  • 24.
     Select Window> Preferences... to open the Preferences panel (on Mac OS X, select Eclipse > Preferences).  Select Android from the left panel.  For the SDK Location in the main panel, click Browse... and locate your downloaded Android SDK directory (such as android-sdk-windows).  Click Apply, then OK.
  • 27.
     AVD Managerprovides a Graphical User Interface in which you can create and manage the AVD, which are required by the Emulator .  You can launch the AVD Manager in using this path select Window --> AVD Manager, or click the AVD Manager icon in the Eclipse toolbar.
  • 41.
     src –your source code(JAVA)  gen – auto-generated code (usually just R.java)  Included libraries  Resources(XML)  Drawables (like .png images)  Layouts  Values (like strings)  Manifest file
  • 42.
    • Preferred wayof creating User Interface. • Used to define some of the resources  Layouts (UI)  Strings • Manifest file
  • 43.
    • Auto-generated: youshouldn’t edit it • Contains IDs of the project resources • Enforces good software engineering • Use findViewById and Resources object to get access to the resources  Ex. Button b = (Button)findViewById(R.id.button1)  Ex. getResources().getString(R.string.hello));
  • 44.
    • In res/values strings.xml • Application wide available strings • Promotes good software engineering • UI components made in the UI editor should have text defined in strings.xml • Strings are just one kind of ‘Value’ there are many others
  • 45.
     Contains characteristicsabout your application  When have more than one Activity in app, NEED to specify it in manifest file  Add an Activity in manifest.xml  Need to specify Services and other components too.  Also important to define permissions and external libraries, like Google Maps API
  • 46.
     To runandroid application right click your project and Run as Android Application  To debug your application right click your project and Debug as Android Application
  • 50.
     There are7 steps STEP1:  Make sure you’ve properly prepared, tested, and compiled your app as outlined in the Android Developers Guide.
  • 51.
     Create aDeveloper profile on the Android Market. From the Android Market site, sign with your Google Account. If you don’t have a Google Account, you can register for one on Google.  To create the Developer profile, you’ll need to provide your name, email, website URL, and phone number.
  • 52.
     Pay a$25 registration fee. This is a one-time fee required for all developers, even if you are publishing a free app. You can pay using credit card or Google Checkout.
  • 53.
     Agree tothe Android Market Developer Distribution Agreement.
  • 54.
     Once you’vecompleted the registration portion, you’re ready to upload your app. Click the Upload Application button.
  • 55.
     Upload yourcompiled .apk file to the Android Market. You’ll need to fill out a form and upload all assets including any screenshots or promotional graphics. On the form, you will provide details such as a title, description of your app, category, price, and language.
  • 56.
     Once theApp is uploaded, you should see in the Android Market in a matter of moments.