Thinking Like An
Erlanger
Torben Hoffmann
CTO @ Erlang Solutions
torben.hoffmann@erlang-solutions.com
@LeHoff
Do You Want To See
The Erlang Code?
You Can’t Handle
The Erlang Code!!
Source: http://static7.businessinsider.com/image/4d9d0c7bcadcbbaf20120000/jack-a-few-good-men.jpg
Syntax Is Irrelevant
Thinking Is Everything
General vs Domain
Specific
Telecom
Erlang
C++/Java
Smaller gap
=
money!
Protocols
Paxos
{ Acceptors }
Proposer Main Aux Learner
| | | | | | -- Phase 2 --
X----------->|->|->| | | Accept!(N,I,V)
| | | ! | | --- FAIL! ---
|<-----------X--X--------------->| Accepted(N,I,V)
| | | | | -- Failure detected (only 2 accepted) --
X----------->|->|------->| | Accept!(N,I,V) (re-transmit, include Aux)
|<-----------X--X--------X------>| Accepted(N,I,V)
| | | | | -- Reconfigure : Quorum = 2 --
X----------->|->| | | Accept!(N,I+1,W) (Aux not participating)
|<-----------X--X--------------->| Accepted(N,I+1,W)
| | | | |
Source: https://en.wikipedia.org/wiki/Paxos_(computer_science)#Byzantine_Paxos
The Golden Trinity Of Erlang
Processes
They are dirt cheap!
Use lots of them! Lots!
Focus on their interactions
Game of Life
Simple cellular automaton
Evolution of cells
Discrete time
2,3 neighbours: survive
empty, 3 neighbours: new cell
all others: empty
Traditional Approach
2-d array - one per time step
Issues with
Traditional Approach
Does not scale well
Imperative data structures are ugly in
Erlang
Basic Erlang Idea
One process per cell
Talk to neighbour cells
Collect from all neighbours
Update own content and go to T+1
Is this Erlangy enough?
Spawn a process to collect from all neighbours
collector_loop([], NeighbourCount, Cell, Content) ->
Cell ! {self(), {next_content, next_content(Content, NeighbourCount)}};
collector_loop(WaitingOn, NeighbourCount, Cell, Content) ->
receive
{cell_content, {{{_,_},_}=XYatT, NeighbourContent}} ->
case lists:member(XYatT, WaitingOn) of
true ->
collector_loop(lists:delete(XYatT, WaitingOn),
NeighbourCount + NeighbourContent,
Cell, Content);
false -> %% ignore messages we are not waiting for
collector_loop(WaitingOn, NeighbourCount, Cell, Content)
end
end.
Will this work?
It works if…
you only take one step at a time
let the cells run freely…
cells get out of sync
requests for old time
requests for future time
Fixes
Old time requests:
keep history
Future time requests:
queue the response
What About Failures?
Supervising Cells
The Erlang supervisor will restart with
the original args…
all state and history is lost
Fix:
monitor all cells
step them forward to current time
Cell Mgr Code
loop(#state{cells=Cells}=State) ->
receive
{'DOWN', Ref, process, _Pid, _Info} ->
{value, {_,_, XY}, Rest} = lists:keytake(Ref, 2, Cells),
NewPid = await_restart(XY),
NewRef = erlang:monitor(process, NewPid),
NextState = State#state{
cells=[{NewPid, NewRef, XY}|Rest]},
spawn ( fun () -> pacer(NewPid) end ),
loop(NextState)
end.
Process down
Cell Mgr Code
loop(#state{cells=Cells}=State) ->
receive
{'DOWN', Ref, process, _Pid, _Info} ->
{value, {_,_, XY}, Rest} = lists:keytake(Ref, 2, Cells),
NewPid = await_restart(XY),
NewRef = erlang:monitor(process, NewPid),
NextState = State#state{
cells=[{NewPid, NewRef, XY}|Rest]},
spawn ( fun () -> pacer(NewPid) end ),
loop(NextState)
end.
Wait for supervisor
to restart it
Cell Mgr Code
loop(#state{cells=Cells}=State) ->
receive
{'DOWN', Ref, process, _Pid, _Info} ->
{value, {_,_, XY}, Rest} = lists:keytake(Ref, 2, Cells),
NewPid = await_restart(XY),
NewRef = erlang:monitor(process, NewPid),
NextState = State#state{
cells=[{NewPid, NewRef, XY}|Rest]},
spawn ( fun () -> pacer(NewPid) end ),
loop(NextState)
end.
Get the new process
up-to-date
Deadlock Remaining…
N1 dies with
Cell(i,j) queued
Re-cap
A process per cell
Short-lived processes for small tasks
Focus on the protocols between processes
Supervisor to restart
Monitoring manager process to get
restarted cells up-to-speed
Stock Exchange
The Trigger…
Erlang-Questions on using ETS for sell
and buy orders:
http://erlang.org/pipermail/erlang-
questions/2014-February/077969.html
Painful…
An Exchange
Connects buyers and sellers
Buyers post buy intentions
Sellers post sell intentions
Basic Erlang Idea
One process per buy/sell intention
Processes to negotiate deals
by exchanging messages
Communication
Use gproc as pub-sub mechanism to
announce buy and sell intentions
All buyers listen to sell intention
All sellers listen to buy intentions
Can happen when
Negotiation by 3-way handshake
Deals
priceseller  pricebuyer
Buyer Arrives
Unique reference to
identify the sell offer
Seller’s Pid
5 pt
Seller Arrives
What About Failures?
What Can Go Wrong?
1. Buyer dies
3. Buyer dies
2. Seller dies
1 & 2 can be fixed
by timing out
Danger!!
Seller has closed the
deal on his side
Simple re-start
leaves the buyer
at 3@5
Monitor each other
Removes the need for timeouts
Still not sure how far the other side got
Transaction Log Per
Process
Just replay back to the last state
Issues:
Messages cannot be replayed
Must ask partner about their view on
the status of the deal
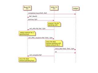
Ledger
Create Ledger process that tracks all
completed deals
Each buyer and seller get a unique
OfferID when started
Thinking in Erlang
Focus on protocols (MSCs)
Ask “What could go wrong here?”
Tools
Lots of processes!!
Spawn short-lived processes for small
things
Supervisors
Link and monitor
gproc for registering and pub/sub
Timeouts
Transaction logs (ledgers)
Food for Thought
What can I only do in Erlang?
http://erlang.org/pipermail/erlang-
questions/2014-November/
081570.html
You can avoid writing your
own service framework.
Craig Everett
Testing
Async protocols are nasty
Use EQC - Property Based Testing
Focus on one process
Mock the calls to others
WIP in repo!
Code
Game of life
https://github.com/lehoff/egol
Erlang Exchange
https://github.com/lehoff/
erlang_exchange
Deadlock left to fix
Testing incomplete
No ledger
Learning Erlang
Source: http://www.despair.com/mistakes.html
Learning Erlang
ESL training courses
Learn You Some Erlang
http://learnyousomeerlang.com/
Use the erlang-questions mailing list
Do it hands-on
Give it time to sink in!!!
Elixir
Built on top of the Erlang VM
More Ruby-like syntax
Hygienic macros - easy to do DSLs
Better support for data handling
But… you still have to learn the Erlang
programming model
Key building blocks
Share nothing processes
Message passing
Fail fast approach
Link/monitor concept
You can deal with failures in a sensible
manner because you have a language for
them.

NDC London 2014: Thinking Like an Erlanger