Blockchain &		Brooklyn
Distributed Ledgers and Smart Contracts with Apache Brooklyn and Hyperledger
Andrew Donald Kennedy, October 2017
What is a Blockchain
The Hyperledger Project
Available Distributions from Hyperledger
Some Example Blockchain Use Cases
Brooklyn and Hyperledger Demo
Introduction
@grkvlt
Blockchain
A new kind of transactional database.
@grkvlt
Blockchain?
A new way of charging 10x as much for a transactional database.
@grkvlt
Blockchain
"Blockchain is a technology for a new generation of transactional
applications that establishes trust, accountability and transparency while
streamlining business processes."
Or...
"Blockchain is a distributed, cryptographically secure ledger of
transactions."
@grkvlt
Blockchain Overview
@grkvlt
Blockchain
Transactions
Security
Privacy
Reliability
Resilience
@grkvlt
Blockchain Use Cases
@grkvlt
Hyperledger
The Hyperledger Project is a
collaborative effort created to
advance Blockchain technology
by identifying and addressing
important features for a cross-
industry open standard for
Distributed Ledgers that can
transform the way business
Transactions are conducted
globally.
Hyperledger Fabric
@grkvlt
• Open Source
• Originally IBM Blockchain
• Graduated to become first
Hyperledger Foundation
Incubator project
• Linux Foundation Collaboration
Hyperledger Fabric
@grkvlt
Hyperledger’s Modular Umbrella Approach
Modules
Typically built for one framework, and through
common license and community of
communities approach, ported to other
frameworks
Hyperledger
Indy
Hyperledger
Fabric
Hyperledger
Iroha
Hyperledger
Sawtooth
Hyperledger
Burrow
HyperledgerCloudFoundry Node.js Cloud Native
Infrastructure
Technical, Legal, Marketing,
Organizational
Ecosystems that accelerate open
development and commercial
adoption
Frameworks
Meaningfully differentiated approaches to
business blockchain frameworks developed
by a growing community of communities
from the entire industry
Hyperledger
Composer
Hyperledger
Explorer
Hyperledger
Cello
@grkvlt
Hyperledger Fabric
Hyperledger Burrow
Hyperledger Sawtooth
Monax
Hyperledger Cello and Composer
Hyperledger Distributions
@grkvlt
Blockchain Blueprints
Hyperledger Fabric 1.0 Framework
Hyperledger Burrow Framework
Hyperledger Sawtooth Framework
Blockchain Asset Management Application
Blockchain Certificate Authority
Smart Contract Deployment
@grkvlt
Cloudsoft Blockchain Service
• Deploy Hyperledger Frameworks to virtually any environment
• Currently Hyperledger Fabric included in AMP
• Hyperledger Burrow and Sawtooth in progress
• Let developers focus on creating Chaincode or Smart Contracts, not the
infrastructure and plumbing
• Accelerate Time to Value for enterprises interested in Blockchain
• Cloudsoft Blockchain Service is available via the IBM Marketplace
• Cloudsoft is a Founder Member of the IBM Blockchain Ecosystem and
a member of the Hyperledger Foundation
@grkvlt
Blueprints
Cloudsoft Blockchain Service
@grkvlt
• Identity
• Privacy
• Confidentiality
• Auditability
Hyperledger Fabric
@grkvlt
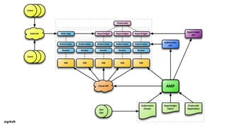
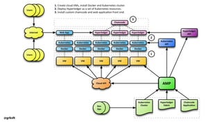
Hyperledger Application Fabric
The Hyperledger Application Fabric is a group of Clusters of
Docker Engines spread across different regions, giving a global
deployment that can be easily scaled and extended.
Hyperledger components are Docker containers providing
Blockchain services.
@grkvlt
Hyperledger and Kubernetes
With the current popularity of Kubernetes as a container platform, it
would be very useful to be able to deploy Hyperledger there.
Kubernetes Pods are the unit of deployment for containers, and are
defined as YAML resource files.
The Cloudsoft AMP Container Service allows deployment of these
Kubernetes resources, and we are in the process of developing Pods
for the Hyperledger components. This feature will be part of the next
release of the Cloudsoft HLF in AMP 5.0.
@grkvlt
Hyperledger Fabric
@grkvlt
Hyperledger Fabric
@grkvlt
Hyperledger Fabric
@grkvlt
Simple Blueprint
Extract essential components from the
architecture diagram:
1. Web App
• Node.js Server and NoSQL Store
2. Chaincode (or Smart Contract)
• Reducing Complexity
• Simple Brooklyn concepts
• Dozen lines of YAML…
@grkvlt
Simple Blueprint
location:
prod-kubernetes-europe
services:
- id: webapp
type: nodejs-server
brooklyn.config:
webapp.archive: file://src.zip
cache.endpoint:
$brooklyn:entity("cache")
.attributeWhenReady("datastore.url")
- id: cache
type: redis-server
- id: asset-management
type: hyperledger-chaincode
brooklyn.config:
chaincode.url:
$brooklyn:config("assetmgmt.archive")
hyperledger.url:
$brooklyn:config("assetmgmt.endpoint")
@grkvlt
27
San Jose Tokyo
London
Global private cloud
Dedicated locations connected via fully meshed private network
@grkvlt
29
30
Hyperledger Sample Application
We can demonstrate an asset management Chaincode
application that spins up a Non-Validating Peer in a Docker
container, deploys the Chaincode onto the Validating Peer
Cluster and then performs the following Transactions:
1. Assigns an asset to Alice
2. Transfers to Bob and verifies ownership
3. Transfers to Charlie and verifies ownership
4. Transfers to Dave and verifies ownership
@grkvlt
?

Hyperledger Lightning Talk

  • 1.
    Blockchain & Brooklyn Distributed Ledgersand Smart Contracts with Apache Brooklyn and Hyperledger Andrew Donald Kennedy, October 2017
  • 2.
    What is aBlockchain The Hyperledger Project Available Distributions from Hyperledger Some Example Blockchain Use Cases Brooklyn and Hyperledger Demo Introduction @grkvlt
  • 3.
    Blockchain A new kindof transactional database. @grkvlt
  • 4.
    Blockchain? A new wayof charging 10x as much for a transactional database. @grkvlt
  • 5.
    Blockchain "Blockchain is atechnology for a new generation of transactional applications that establishes trust, accountability and transparency while streamlining business processes." Or... "Blockchain is a distributed, cryptographically secure ledger of transactions." @grkvlt
  • 6.
  • 7.
  • 8.
  • 9.
  • 10.
    The Hyperledger Projectis a collaborative effort created to advance Blockchain technology by identifying and addressing important features for a cross- industry open standard for Distributed Ledgers that can transform the way business Transactions are conducted globally. Hyperledger Fabric @grkvlt
  • 11.
    • Open Source •Originally IBM Blockchain • Graduated to become first Hyperledger Foundation Incubator project • Linux Foundation Collaboration Hyperledger Fabric @grkvlt
  • 12.
    Hyperledger’s Modular UmbrellaApproach Modules Typically built for one framework, and through common license and community of communities approach, ported to other frameworks Hyperledger Indy Hyperledger Fabric Hyperledger Iroha Hyperledger Sawtooth Hyperledger Burrow HyperledgerCloudFoundry Node.js Cloud Native Infrastructure Technical, Legal, Marketing, Organizational Ecosystems that accelerate open development and commercial adoption Frameworks Meaningfully differentiated approaches to business blockchain frameworks developed by a growing community of communities from the entire industry Hyperledger Composer Hyperledger Explorer Hyperledger Cello @grkvlt
  • 14.
    Hyperledger Fabric Hyperledger Burrow HyperledgerSawtooth Monax Hyperledger Cello and Composer Hyperledger Distributions @grkvlt
  • 15.
    Blockchain Blueprints Hyperledger Fabric1.0 Framework Hyperledger Burrow Framework Hyperledger Sawtooth Framework Blockchain Asset Management Application Blockchain Certificate Authority Smart Contract Deployment @grkvlt
  • 16.
    Cloudsoft Blockchain Service •Deploy Hyperledger Frameworks to virtually any environment • Currently Hyperledger Fabric included in AMP • Hyperledger Burrow and Sawtooth in progress • Let developers focus on creating Chaincode or Smart Contracts, not the infrastructure and plumbing • Accelerate Time to Value for enterprises interested in Blockchain • Cloudsoft Blockchain Service is available via the IBM Marketplace • Cloudsoft is a Founder Member of the IBM Blockchain Ecosystem and a member of the Hyperledger Foundation @grkvlt
  • 17.
  • 18.
  • 19.
    • Identity • Privacy •Confidentiality • Auditability Hyperledger Fabric @grkvlt
  • 20.
    Hyperledger Application Fabric TheHyperledger Application Fabric is a group of Clusters of Docker Engines spread across different regions, giving a global deployment that can be easily scaled and extended. Hyperledger components are Docker containers providing Blockchain services. @grkvlt
  • 21.
    Hyperledger and Kubernetes Withthe current popularity of Kubernetes as a container platform, it would be very useful to be able to deploy Hyperledger there. Kubernetes Pods are the unit of deployment for containers, and are defined as YAML resource files. The Cloudsoft AMP Container Service allows deployment of these Kubernetes resources, and we are in the process of developing Pods for the Hyperledger components. This feature will be part of the next release of the Cloudsoft HLF in AMP 5.0. @grkvlt
  • 22.
  • 23.
  • 24.
  • 25.
    Simple Blueprint Extract essentialcomponents from the architecture diagram: 1. Web App • Node.js Server and NoSQL Store 2. Chaincode (or Smart Contract) • Reducing Complexity • Simple Brooklyn concepts • Dozen lines of YAML… @grkvlt
  • 26.
    Simple Blueprint location: prod-kubernetes-europe services: - id:webapp type: nodejs-server brooklyn.config: webapp.archive: file://src.zip cache.endpoint: $brooklyn:entity("cache") .attributeWhenReady("datastore.url") - id: cache type: redis-server - id: asset-management type: hyperledger-chaincode brooklyn.config: chaincode.url: $brooklyn:config("assetmgmt.archive") hyperledger.url: $brooklyn:config("assetmgmt.endpoint") @grkvlt
  • 27.
  • 28.
    San Jose Tokyo London Globalprivate cloud Dedicated locations connected via fully meshed private network @grkvlt
  • 29.
  • 30.
  • 31.
    Hyperledger Sample Application Wecan demonstrate an asset management Chaincode application that spins up a Non-Validating Peer in a Docker container, deploys the Chaincode onto the Validating Peer Cluster and then performs the following Transactions: 1. Assigns an asset to Alice 2. Transfers to Bob and verifies ownership 3. Transfers to Charlie and verifies ownership 4. Transfers to Dave and verifies ownership @grkvlt
  • 32.