MEDICAL INFORMATICS
STANDARDS
What is a standard?
• A standard comprises a set of rules and
definitions that specify how to carry out a
process or produce a product.
• Data models and structures for
communication between various applications
should be standardized
• computer architecture and networking
standards set the framework for computer
components and communications
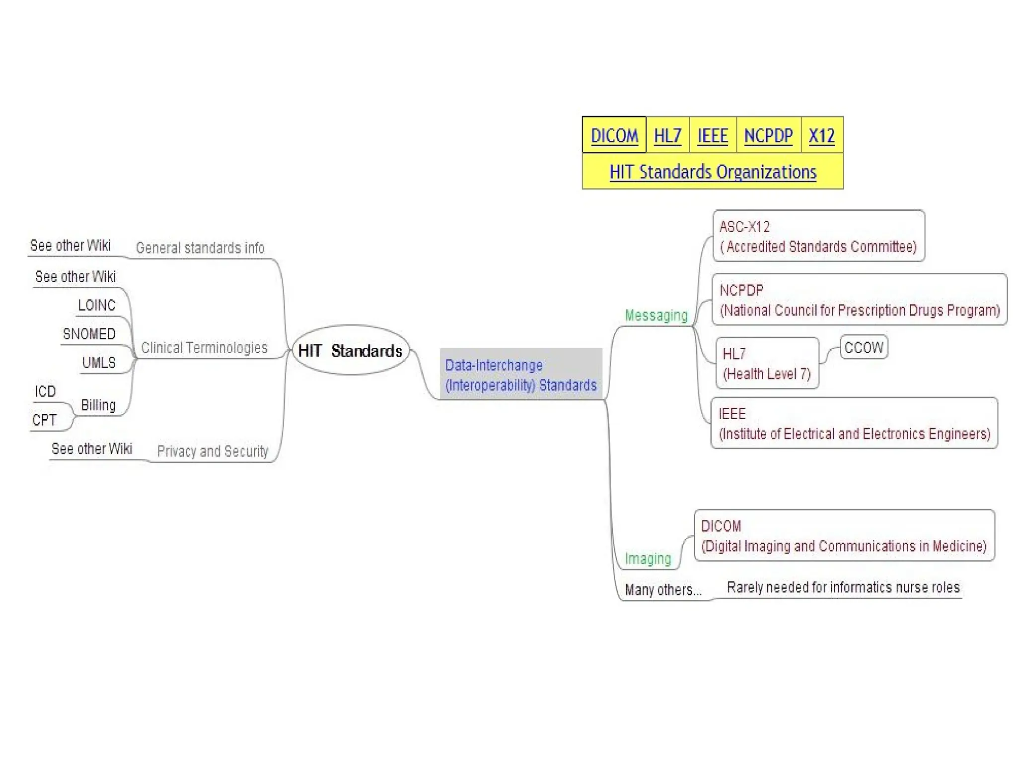
Some standards
• HL7
• DICOM
• IEEE 11073
• IRMA
• HIPAA
• LOINC
• EDI
• ASTM
• AWG
What is HL7?
• Health Level-7 or HL7 is a specification for electronic
data exchange between hospitals and between
different computer systems within hospitals
• These standards focus on the application layer,
which is "layer 7" in the OSI model.
• Health Level Seven (HL7) standards are crucial for
ensuring interoperability in healthcare information
systems.
• These standards facilitate the exchange, integration,
sharing, and retrieval of electronic health
information.
• Health Level-7 or HL7 refers to a set of
international standards for transfer of clinical
and administrative data between software
applications used by various healthcare
providers.
• Origins: Established in 1987, HL7 aims to
create standards for electronic health
information.
• A nonprofit organization with members in
more than 50 countries, HL7 was founded in
1987 and accredited by the
American National Standards Institute in 1994.
• HL7 V2.x: Messaging standard for healthcare data exchange.
• HL7 V3: A more comprehensive and structured standard
based on XML.
• HL7 FHIR (Fast Healthcare Interoperability Resources):
Modern standard for data exchange using RESTful APIs and
JSON/XML formats.
• Message Structure: Composed of segments, fields, and
components.
• Common Use Cases: Patient registration, orders, and results
reporting.
• Protocol for data exchange between computer
systems in health care environments.
• Defines messages as they are exchanged and the
procedures used for exchanging them.
• Refers to the top layer (Level 7) of OSI/ISO layer
model.
• Health Level Seven is one of several American national
standard Institute (ANSI)
• ANSI standard since 1997 most widely used in
USA, Canada, Australia, New Zealand and Japan.
Contd..,
What is HL7 (Health Level Seven)?
Application
Type of network communication
(e-mail, telnet, FTP, HL7)
Data conversion, encryption
Presentation
Session
Controlling dialogues (sessions).
Establishing, terminating and
restarting connection.
Transport
Network
Data-Link
Physical
Network adapter: Ethernet, wireless
Ethernet
Physical link: Ethernet cable, RS-232,
optical link
TCP/IP
Routing, reliable data
transport between two
computers
HL7 contains message standards covering:
• Patient Administration
• Orders for Clinical Services and Observations,
Pharmacy, Nutrition and Supplies order entry
• Patient Accounting and Charges
• Observation Reporting
• Document Management Services
• Appointment Scheduling
• Laboratory Automation
• Personnel Management
• …
• HL7's Vision
• To create the best and most widely used
standards in healthcare.
HL7 in Healthcare
Management System
Message structure
HL7 messages are made up of segments
• Segments are units that comprise messages.
• A segment is defined as a sequence of fields.
• Both segments and fields may appear more than once in a message.
• HL7 messages are in human-readable (ASCII) format,
• Examples of HL7 message segments:
• MSH - Message Header
information about a message
• EVN - Event Type
event information
• PID - Patient Identification
information about a patient
• NK1 - Next of Kin
information about the patient's other related parties
• OBR - Observation Request
information about an order
• OBX - Observation Report
information about a result
Message structure
HL7 Message Example
[Square Brackets] indicate something is optional; and
{Curly Brackets} indicate something is repeatable.
Message Header Segment(MSH)
PID SEGMENT (1/3)
PID SEGMENT(2/3)
Message structure
Types of messages
Most applicable HL7 messages for communicating HIS
and diagnostic systems:
• ACK – General Acknowledgment message
• ORM – General Order message
• ORR – General Order Response message
• ORU – Unsolicited Transmission of Observation
Message structure
Data Exchange
• No data exchange, messaging and communication
technologies are determined by HL7.
• Frequently used protocols in HL7 implementations:
LLP (Lower Layer Protocol) – TCP/IP based
SOAP (Simple Object Access Protocol) – XML
based
Batch Files – messages in text files exchanged
by FTP and SMTP or offline via a tape or a
diskette
Message encoding schemes
HL7 uses two encoding schemes:
• HL7 ER, also known as 'traditional' HL7 format;
 used for HL7 versions 2.x
• XML
 primary encoding scheme for HL7 v 3.0
 can be used for HL7 v 2.x in environments
where sender and receiver both understand
XML
HL7 STANDARDS IN DATA CONTENT STANDARDIZATION

HL7 STANDARDS IN DATA CONTENT STANDARDIZATION

  • 1.
  • 2.
    What is astandard? • A standard comprises a set of rules and definitions that specify how to carry out a process or produce a product.
  • 3.
    • Data modelsand structures for communication between various applications should be standardized • computer architecture and networking standards set the framework for computer components and communications
  • 5.
    Some standards • HL7 •DICOM • IEEE 11073 • IRMA • HIPAA • LOINC • EDI • ASTM • AWG
  • 6.
    What is HL7? •Health Level-7 or HL7 is a specification for electronic data exchange between hospitals and between different computer systems within hospitals • These standards focus on the application layer, which is "layer 7" in the OSI model. • Health Level Seven (HL7) standards are crucial for ensuring interoperability in healthcare information systems. • These standards facilitate the exchange, integration, sharing, and retrieval of electronic health information.
  • 7.
    • Health Level-7or HL7 refers to a set of international standards for transfer of clinical and administrative data between software applications used by various healthcare providers.
  • 8.
    • Origins: Establishedin 1987, HL7 aims to create standards for electronic health information. • A nonprofit organization with members in more than 50 countries, HL7 was founded in 1987 and accredited by the American National Standards Institute in 1994.
  • 9.
    • HL7 V2.x:Messaging standard for healthcare data exchange. • HL7 V3: A more comprehensive and structured standard based on XML. • HL7 FHIR (Fast Healthcare Interoperability Resources): Modern standard for data exchange using RESTful APIs and JSON/XML formats. • Message Structure: Composed of segments, fields, and components. • Common Use Cases: Patient registration, orders, and results reporting.
  • 10.
    • Protocol fordata exchange between computer systems in health care environments. • Defines messages as they are exchanged and the procedures used for exchanging them. • Refers to the top layer (Level 7) of OSI/ISO layer model. • Health Level Seven is one of several American national standard Institute (ANSI) • ANSI standard since 1997 most widely used in USA, Canada, Australia, New Zealand and Japan. Contd..,
  • 11.
    What is HL7(Health Level Seven)? Application Type of network communication (e-mail, telnet, FTP, HL7) Data conversion, encryption Presentation Session Controlling dialogues (sessions). Establishing, terminating and restarting connection. Transport Network Data-Link Physical Network adapter: Ethernet, wireless Ethernet Physical link: Ethernet cable, RS-232, optical link TCP/IP Routing, reliable data transport between two computers
  • 12.
    HL7 contains messagestandards covering: • Patient Administration • Orders for Clinical Services and Observations, Pharmacy, Nutrition and Supplies order entry • Patient Accounting and Charges • Observation Reporting • Document Management Services • Appointment Scheduling • Laboratory Automation • Personnel Management • …
  • 13.
    • HL7's Vision •To create the best and most widely used standards in healthcare.
  • 16.
  • 18.
    Message structure HL7 messagesare made up of segments • Segments are units that comprise messages. • A segment is defined as a sequence of fields. • Both segments and fields may appear more than once in a message. • HL7 messages are in human-readable (ASCII) format, • Examples of HL7 message segments: • MSH - Message Header information about a message • EVN - Event Type event information • PID - Patient Identification information about a patient • NK1 - Next of Kin information about the patient's other related parties • OBR - Observation Request information about an order • OBX - Observation Report information about a result
  • 19.
  • 20.
    [Square Brackets] indicatesomething is optional; and {Curly Brackets} indicate something is repeatable.
  • 22.
  • 23.
  • 24.
  • 25.
    Message structure Types ofmessages Most applicable HL7 messages for communicating HIS and diagnostic systems: • ACK – General Acknowledgment message • ORM – General Order message • ORR – General Order Response message • ORU – Unsolicited Transmission of Observation
  • 26.
    Message structure Data Exchange •No data exchange, messaging and communication technologies are determined by HL7. • Frequently used protocols in HL7 implementations: LLP (Lower Layer Protocol) – TCP/IP based SOAP (Simple Object Access Protocol) – XML based Batch Files – messages in text files exchanged by FTP and SMTP or offline via a tape or a diskette
  • 27.
    Message encoding schemes HL7uses two encoding schemes: • HL7 ER, also known as 'traditional' HL7 format;  used for HL7 versions 2.x • XML  primary encoding scheme for HL7 v 3.0  can be used for HL7 v 2.x in environments where sender and receiver both understand XML