Embed presentation
Download to read offline



















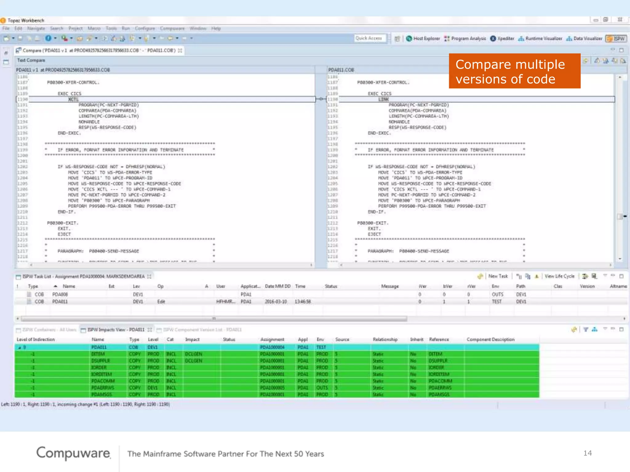
The document discusses enhancing DevOps within enterprises through a blended ecosystem, focusing on agile development, continuous integration, and collaboration between development and operations teams. Key features include mobile interfaces for approvals and advanced application analysis tools designed to improve efficiency and visibility. Overall, it emphasizes the importance of speeding up development processes without compromising quality.

















