The Development of the new
Free/Opensource Portuguese Card Citizen
middleware




Luis Medinas <luis.medinas@caixamagica.pt>
(Software Engineer)

http://twitter.com/lmedinas
Disclaimer!
O que vos trouxe até aqui ?

                          lv ido o           Poss
                                                  o
                   envo                     aplic desenv
            i des are ?
        o fo lew                    C
                                      ?          açõe          olver
  Com midd                        C                     s com        nova
   no vo                       do Q                             o CC
                                                                       ?
                                                                           s
                            re      uais
                       e wa      Éu
                                     ms
                                          as c
                   id
                     dl                  imp apacid
                  m                          les       ade
                o                                ca rt     s do
              v                                        ão d      CC
           no Com                                           e ID     ?
         m               o poss                                  ou m
        u                         o partic                             ais
      ê                                    ipar no                         ?
    u                                               novo m
 orq                                                          iddlewa
P                                                                      re ?
           Como funciona o Cartão de Cidadão ?
Resumo
●   SmartCards
●   Cartão de Cidadão
●   Desenvolvimento do novo Middleware
●   Demonstração do Projeto
SmartCards
SmartCards – Cartão de Cidadão
●   Obtenção dos atributos
    ●   Informatica – SmartCard
    ●   Visual – Zona de leitura por maquina (MRZ)
    ●   Visual – Zona de leitura humana
SmartCards – Atributos Visuais
●   Humano
    ●   Nomes
    ●   Atributos Físicos
    ●   Números (NIF, Validade, NIC, etc...)
    ●   Outros (Fotografia, Nacionalidade, etc...)
●   MRZ
    ●   Nome
    ●   Números
SmartCards – Atributos Informaticos
●   ID
●   Fotografia
●   Morada
●   2 Chaves (Auth e Sign)
●   4/5 Certificados públicos (depende applet)
●   3 PIN's... errr 4!
●   EMV-CAP
SmartCards
●   Cartão:
    ●   CPU
    ●   ROM
    ●   EEPROM
    ●   RAM
●   2 Applets diferentes (IAS/GEMSAFE)
Smartcards - Componentes
●   CPU                     ●   EEPROM
    ●   8/16 bits               ●   File System
●   Rom                         ●   Chaves
    ●   Comunicação             ●   Pin's
    ●   Sistema Operativo   ●   RAM (rm poweroff)
    ●   Criptografia        ●   Contactos Mecânicos
●   ISO 7816-2              ●   Segurança Física
Smartcards - Comunicação
●   Baixo nível
    ●   T=0 (char level) e T=1 (block-level)
    ●   ATR (ISO 7816-3)
●   Alto nível
    ●   APDU (Application Protocol Data Unit)
    ●   ISO 7816-4
SmartCards – APDU
●   Comando APDU
    ●   CLA (1 byte)
        – Classe de Instrução
    ●   INS (1 byte)
        – Tipo de Comando
    ●   P1 & P2 (2 bytes)
        –    Parâmentros do Comando
    ●   LC
        – Tamanho opcional do Comando DATA
    ●   DATA
    ●   LE
        –    Tamanho da DATA esperado após a resposta APDU
SmartCards - APDU
●   Exemplos de APDU
    ●   0x00 ; 0xA4 ; 0x04 ; 0x0C ; 0x3F ; 0x00
    ●   0x00 ; 0xB0 ; 0x00 ; 0x00 ; 0x00 ; 0x00
    ●   0X00 ; 0xC0 ; 0x00 ; 0x00; 0x00 ; 0x00
    ●   0X00 ; 0x2A ; 0x90 ; 0xA0 ; DATA
SmartCards - APDU
●   Resposta da APDU
    ●   SW1 & SW 2 (2 bytes)
        –   90 00 – OK
        –   6A86 – Erro
        –   6A83 – Número de Tentativas do PIN
Cartão de Cidadão




O que podemos fazer mais com o Cartão de Cidadão ?
Cartão de Cidadão – Auth/Sign
●   Chaves Privadas
    ●   Criadas no cartão
    ●   Não saem do cartão
    ●   Necessitam de um PIN
    ●   Usadas para produzir assinaturas (encriptação)
Cartão de Cidadão – Autenticação
●   Exemplos de Autenticação
    ●   HTTPS (http//login.sapo.pt)
    ●   802.1X

●   Processo
    ●   Cartão assina dados
    ●   Envia a assinatura, chaves públicas

    ●   O receptor (Servidor) usa cadeias de certificação
    ●   Extrai os dados das chaves públicas
Cartão de Cidadão – Assinatura
●   Exemplos de Assinatura
    ●   Ficheiros (*.doc, *.odt, *.pdf, etc...)
    ●   Email

●    Processo
    ●   Assinatura → Hash do documento + Chave pública
        do cartão
    ●   Encriptação gerada com a chave privada
Cartão de Cidadão – EMV-CAP

      Funcionalidade Escondida ?




                  =
Cartão de Cidadão – EMV-CAP
●   Applet no Cartão de Cidadão semelhante aos
    VISA/MasterCards
●   Usado para gerar o OTP
●   Necessário para sincronização do 4º PIN


●   4º PIN
    ●   Sincroniza com o PIN de Auth
    ●   Utiliza Auth p/pkc11 com os Servidores de OTP
    ●   Envia parâmetros ARQC, PIN, ATC, CDOL1...
Cartão de Cidadão - SAM
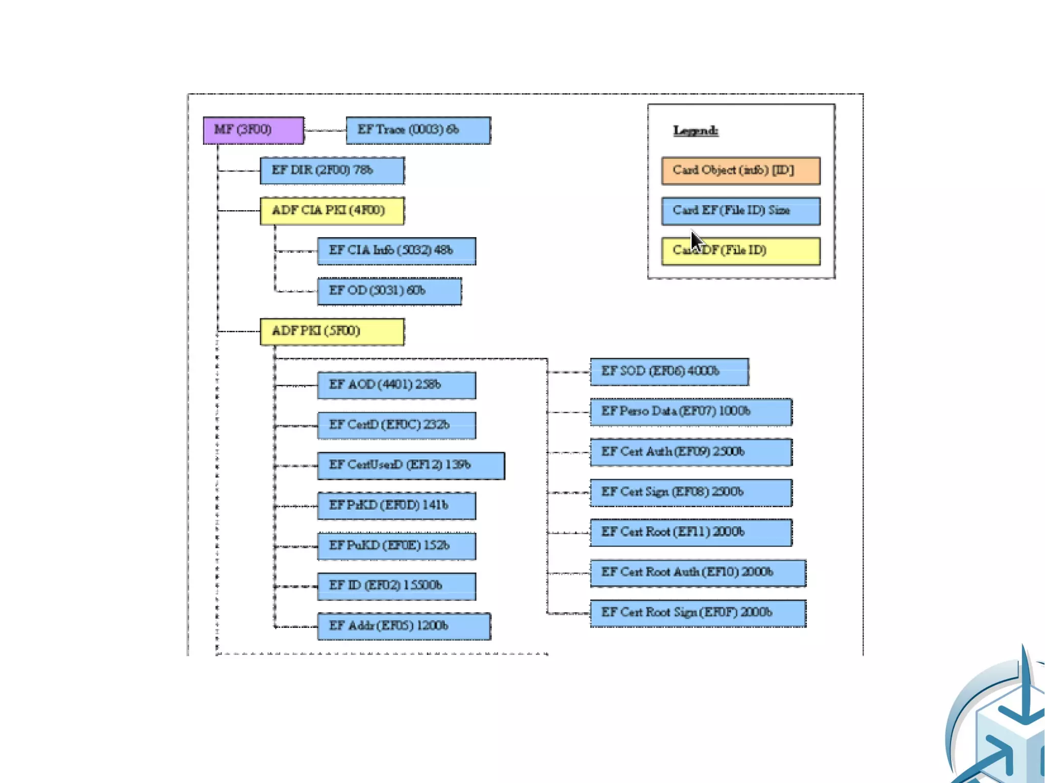
●   Alterar a morada do Cidadão (EF05)
●   Verificar o ficheiro SOD (EF06)
●   Gravar a nova morada no cartão
Middleware
Objectivos novo Middleware
●   Realizar a comunicação entre o Cartão e o SO
    ●   Envolver serviços SAM e OTP
●   Multiplataforma (Windows, Linux, Mac OS X)
●   Free/OpenSource Software
●   Base estável e modular.
●   Suporte para varias linguagens de programação (JAVA,
    C++, C# (.NET))
●   Documentação
●   Developer-Friendly
●   Realizar assinaturas “easy mode”
Middleware actual
●   Closed Source
●   Conceito obsoleto
●   Problemas multi-arquitecturas
●   Pouca documentação
●   Não é Developer friendly
Nós quermos fazer melhor!
Como ?
●   Utilização de FOSS
●   Base moderna e aberta
●   Comunidade
●   Developers
Novo Middleware
●   FOSS
●   Projecto modular
●   Baseado no beid-mw (http://goo.gl/ZTbQm)
●   Multiplataforma (Windows, Linux, Mac OS X)
●   Multiarquitectura (32/64 x86)
●   Documentação
●   Developers
●   Comunidade
●   Suporte Aplicacional
Tecnologias do novo Middleware
●   PKCS#11
●   Crypto API
●   PCSC/WinScard
●   Qt
●   Eid-mw
●   C/C++
●   Java
●   openssl
Arquitectura

MS Windows            eidgui


Crypto API             SDK            Java .Net

   CSP                 eidlib


         AppLayer                    PKCS11 apps


         CardLayer               PKCS11

                     PCSC-lite

                      Kernel
Desafios de desenvolvimento
●   Multiplatforma
●   Sistema modular
●   Compreensão das Applets
●   Compatibilidade antecessor
●   Serviços Web
●   Contribuir Código
●   Novas funcionalidades
●   Código online (http://svn.gov.pt/projects/ccidadao)
Hello World C++
                                                                                                                                         //*****************************************************************************
                                                                                                                                         // Show the info of the card in the reader
//*****************************************************************************                                                          //*****************************************************************************
// PTeID SDK sample code.                                                                                                                void showCardInfo( const char* readerName )
// This sample demonstrates how to use the eID SDK to read a Portuguese eID card.                                                        {
// The program will dump the data to the standard output for each card reader                                                                            PTEID_ReaderContext& readerContext = ReaderSet.getReaderByName( readerName );
// it finds.                                                                                                                                             if ( readerContext.isCardPresent() )
//*****************************************************************************                                                                          {
#include <iostream>                                                                                                                                                      //PTEID_CARDTYPE_EID:
#include "eidlib.h"                                                                                                                                                      getEidCardData( readerContext );
                                                                                                                                                         }
using namespace eIDMW;                                                                                                                   }

//*****************************************************************************                                                          //*****************************************************************************
// Get the data and dump to the screen                                                                                                   // Show the reader info an get the data of the card if present
// Beware: The data coming from the cards is encoded in UTF8!                                                                            //*****************************************************************************
//*****************************************************************************                                                          void showReaderCardInfo( const char* readerName )
void getEIDData( PTEID_EIDCard& card )                                                                                                   {
{                                                                                                                                                        PTEID_ReaderContext& readerContext = ReaderSet.getReaderByName( readerName );
                PTEID_EId& eid = card.getID();
                                                                                                                                                       std::cout << "Reader: "                               << readerName << std::endl;
               if ( card.isTestCard() )                                                                                                                std::cout << "tCard present: " << (readerContext.isCardPresent()? "yes" :"no") << std::endl;
               {
                              std::cout << "Error: This is a test card. Can not read data..." << std::endl;                                            showCardInfo( readerName );
                              return;
               }                                                                                                                                       std::cout << std::endl;
                                                                                                                                         }
               std::cout << "tDocumentType            : " << eid.getDocumentType() << std::endl;
                                                                                                                                         //*****************************************************************************
               std::cout << "tPersonal data:"                         << std::endl;                                                     // scan all the card readers and if a card is present, show the content of the
               std::cout << "tFirstName       : " << eid.getFirstName()                                            << std::endl;        // card.
               std::cout << "tSurname         : " << eid.getSurname()                                                              <<   //*****************************************************************************
std::endl;                                                                                                                               void scanReaders( void )
               std::cout << "tGender         : " << eid.getGender()                                           << std::endl;             {
               std::cout << "tDateOfBirth      : " << eid.getDateOfBirth()                                    << std::endl;                             unsigned long                                  nrReaders = ReaderSet.readerCount();
               std::cout << "tLocationOfBirth : " << eid.getLocationOfBirth()                   << std::endl;                                           const char* const*             readerList = ReaderSet.readerList();
               std::cout << "tNationality    : " << eid.getNationality()                                      << std::endl;
               std::cout << "tNationalNumber : " << eid.getNationalNumber()                     << std::endl;                                         std::cout << "Nr of card readers detected: " << nrReaders << std::endl;
               std::cout << "tMemberOfFamily : " << eid.getMemberOfFamily()                                   << std::endl;
               std::cout << "tValidityBeginDate : " << eid.getValidityBeginDate() << std::endl;                                                       for ( size_t readerIdx=0; readerIdx<nrReaders; readerIdx++)
               std::cout << "tValidityEndDate : " << eid.getValidityEndDate()                   << std::endl;                                         {
                                                                                                                                                                      showReaderCardInfo( readerList[readerIdx] );
               PTEID_EIdAddress&                eidaddress = card.getAddr();                                                                           }
               std::cout << "tStreet            : " << eidaddress.getStreet()                                                      <<   }
std::endl;
               std::cout << "tZipCode             : " << eidaddress.getZipCode()                                                   <<   //*****************************************************************************
std::endl;                                                                                                                               // Main entry point
               std::cout << "tMunicipality   : " << eidaddress.getMunicipality()                                   << std::endl;        //*****************************************************************************
               std::cout << "tIssuingMunicipality: " << eidaddress.getIssuingMunicipality()        << std::endl;                        int main( int argc, char* argv[] )
}                                                                                                                                        {
                                                                                                                                                         std::cout << "PTeID SDK C++ sample program: read_eid" << std::endl;
//*****************************************************************************
// Get the data from a Portuguese EID card                                                                                                             scanReaders();
//*****************************************************************************
void getEidCardData( PTID_ReaderContext& readerContext )                                                                                               PTEID_ReleaseSDK();
{
                PTEID_EIDCard& card = readerContext.getEIDCard();                                                                        }
                getEIDData(card);
}
Hello World Java
                                                                                                                       //*****************************************************************************
                                                                                                                                       // Get the data from a Portuguese EID card
//*****************************************************************************                                                        //*****************************************************************************
// eID SDK sample code.                                                                                                                private static void getEidCardData(PTEID_ReaderContext readerContext) throws Exception
// This sample demonstrates how to use the eID SDK to read a Portuguese eID card.                                                      {
// The program will dump the data to the standard output for each card reader                                                                          PTEID_EIDCard card = readerContext.getEIDCard();
// it finds.                                                                                                                                           getEIDData(card);
//                                                                                                                                     }
// compile:
// javac -classpath <path_to>pteid[35]libJava.jar main.java                                                                     //*****************************************************************************
//                                                                                                                               // Show the info of the card in the reader
// run (windows):                                                                                                                //*****************************************************************************
// set PATH=<path_to_dll's>;%PATH%                                                                                               private static void showCardInfo(String readerName) throws Exception
// java -cp <path_to>pteid35libJava.jar;. main                                                                                  {
//*****************************************************************************                                                                  PTEID_ReaderContext readerContext =
                                                                                                                       PTEID_ReaderSet.instance().getReaderByName( readerName );
import java.lang.*;                                                                                                                              if ( readerContext.isCardPresent() )
import pt.portuguese.eid.*;                                                                                                                      {
                                                                                                                                                                 System.out.println("tType               : " + getCardTypeStr(readerContext));
public class main
{                                                                                                                                                                PTEID_CardType cardType = readerContext.getCardType();
              //*****************************************************************************                                                                    getEidCardData(readerContext);
              // Get the data and dump to the screen                                                                                               }
              // Beware: The data coming from the cards is encoded in UTF8!                                                          }
              //*****************************************************************************
              private static void getEIDData(PTEID_EIDCard card) throws Exception                                                //*****************************************************************************
              {                                                                                                                  // Show the reader info an get the data of the card if present
                              PTEID_EId eid = card.getID();                                                                      //*****************************************************************************
                                                                                                                                 private static void showReaderCardInfo(String readerName) throws Exception
                              System.out.println( "tDocumentType          : " + eid.getDocumentType() );                        {
                                                                                                                                                 PTEID_ReaderContext readerContext =
                              System.out.println( "tPeronal data:" );                                                 PTEID_ReaderSet.instance().getReaderByName( readerName );
                              System.out.println( "t-------------" );
                              System.out.println( "tFirstName1          : " + eid.getFirstName1()                );                               System.out.println("Reader: "+readerName);
                              System.out.println( "tSurname           : " + eid.getSurname()                                                      System.out.println("tCard present: " + (readerContext.isCardPresent()? "yes" :"no"));
              );
                              System.out.println( "tGender           : " + eid.getGender()                                                        showCardInfo( readerName );
              );
                              System.out.println( "tDateOfBirth      : " + eid.getDateOfBirth()                  );                               System.out.println("");
                              System.out.println( "tLocationOfBirth : " + eid.getLocationOfBirth()               );                 }
                              System.out.println( "tNationality    : " + eid.getNationality()                    );
                              System.out.println( "tNationalNumber : " + eid.getNationalNumber()                 );                 //*****************************************************************************
                              System.out.println( "tSpecialOrganization: " + eid.getSpecialOrganization()   );                      // scan all the card readers and if a card is present, show the content of the
                              System.out.println( "tMemberOfFamily : " + eid.getMemberOfFamily()                 );                 // card.
                              System.out.println( "tValidityBeginDate : " + eid.getValidityBeginDate()      );                      //*****************************************************************************
                              System.out.println( "tValidityEndDate : " + eid.getValidityEndDate()               );                 private static void scanReaders() throws Exception
                                                                                                                                     {
                              PTEIDAddress_EId              eidaddress = card.getAddr();                                                             long nrReaders = PTEID_ReaderSet.instance().readerCount();
                              System.out.println( "tStreet        : " + eid.getStreet()                                                             System.out.println("Nr of card readers detected: "+nrReaders);
              );
                              System.out.println( "tZipCode           : " + eid.getZipCode()                                                      for ( int readerIdx=0; readerIdx<nrReaders; readerIdx++)
              );                                                                                                                                   {
                              System.out.println( "tMunicipality      : " + eid.getMunicipality()                );                                              String readerName = PTEID_ReaderSet.instance().getReaderName(readerIdx);
                              System.out.println( "tCountry          : " + eid.getCountry()                                                                      showReaderCardInfo(readerName);
              );                                                                                                                                   }
                              System.out.println( "tIssuingMunicipality: " + eid.getIssuingMunicipality()   );                      }
              }
Demonstração
Obrigado!
Questões?



luis.medinas@caixamagica.pt

Codebits2011

  • 1.
    The Development ofthe new Free/Opensource Portuguese Card Citizen middleware Luis Medinas <luis.medinas@caixamagica.pt> (Software Engineer) http://twitter.com/lmedinas
  • 2.
  • 3.
    O que vostrouxe até aqui ? lv ido o Poss o envo aplic desenv i des are ? o fo lew C ? açõe olver Com midd C s com nova no vo do Q o CC ? s re uais e wa Éu ms as c id dl imp apacid m les ade o ca rt s do v ão d CC no Com e ID ? m o poss ou m u o partic ais ê ipar no ? u novo m orq iddlewa P re ? Como funciona o Cartão de Cidadão ?
  • 4.
    Resumo ● SmartCards ● Cartão de Cidadão ● Desenvolvimento do novo Middleware ● Demonstração do Projeto
  • 5.
  • 7.
    SmartCards – Cartãode Cidadão ● Obtenção dos atributos ● Informatica – SmartCard ● Visual – Zona de leitura por maquina (MRZ) ● Visual – Zona de leitura humana
  • 8.
    SmartCards – AtributosVisuais ● Humano ● Nomes ● Atributos Físicos ● Números (NIF, Validade, NIC, etc...) ● Outros (Fotografia, Nacionalidade, etc...) ● MRZ ● Nome ● Números
  • 10.
    SmartCards – AtributosInformaticos ● ID ● Fotografia ● Morada ● 2 Chaves (Auth e Sign) ● 4/5 Certificados públicos (depende applet) ● 3 PIN's... errr 4! ● EMV-CAP
  • 11.
    SmartCards ● Cartão: ● CPU ● ROM ● EEPROM ● RAM ● 2 Applets diferentes (IAS/GEMSAFE)
  • 12.
    Smartcards - Componentes ● CPU ● EEPROM ● 8/16 bits ● File System ● Rom ● Chaves ● Comunicação ● Pin's ● Sistema Operativo ● RAM (rm poweroff) ● Criptografia ● Contactos Mecânicos ● ISO 7816-2 ● Segurança Física
  • 13.
    Smartcards - Comunicação ● Baixo nível ● T=0 (char level) e T=1 (block-level) ● ATR (ISO 7816-3) ● Alto nível ● APDU (Application Protocol Data Unit) ● ISO 7816-4
  • 14.
    SmartCards – APDU ● Comando APDU ● CLA (1 byte) – Classe de Instrução ● INS (1 byte) – Tipo de Comando ● P1 & P2 (2 bytes) – Parâmentros do Comando ● LC – Tamanho opcional do Comando DATA ● DATA ● LE – Tamanho da DATA esperado após a resposta APDU
  • 15.
    SmartCards - APDU ● Exemplos de APDU ● 0x00 ; 0xA4 ; 0x04 ; 0x0C ; 0x3F ; 0x00 ● 0x00 ; 0xB0 ; 0x00 ; 0x00 ; 0x00 ; 0x00 ● 0X00 ; 0xC0 ; 0x00 ; 0x00; 0x00 ; 0x00 ● 0X00 ; 0x2A ; 0x90 ; 0xA0 ; DATA
  • 16.
    SmartCards - APDU ● Resposta da APDU ● SW1 & SW 2 (2 bytes) – 90 00 – OK – 6A86 – Erro – 6A83 – Número de Tentativas do PIN
  • 18.
    Cartão de Cidadão Oque podemos fazer mais com o Cartão de Cidadão ?
  • 19.
    Cartão de Cidadão– Auth/Sign ● Chaves Privadas ● Criadas no cartão ● Não saem do cartão ● Necessitam de um PIN ● Usadas para produzir assinaturas (encriptação)
  • 20.
    Cartão de Cidadão– Autenticação ● Exemplos de Autenticação ● HTTPS (http//login.sapo.pt) ● 802.1X ● Processo ● Cartão assina dados ● Envia a assinatura, chaves públicas ● O receptor (Servidor) usa cadeias de certificação ● Extrai os dados das chaves públicas
  • 21.
    Cartão de Cidadão– Assinatura ● Exemplos de Assinatura ● Ficheiros (*.doc, *.odt, *.pdf, etc...) ● Email ● Processo ● Assinatura → Hash do documento + Chave pública do cartão ● Encriptação gerada com a chave privada
  • 22.
    Cartão de Cidadão– EMV-CAP Funcionalidade Escondida ? =
  • 23.
    Cartão de Cidadão– EMV-CAP ● Applet no Cartão de Cidadão semelhante aos VISA/MasterCards ● Usado para gerar o OTP ● Necessário para sincronização do 4º PIN ● 4º PIN ● Sincroniza com o PIN de Auth ● Utiliza Auth p/pkc11 com os Servidores de OTP ● Envia parâmetros ARQC, PIN, ATC, CDOL1...
  • 24.
    Cartão de Cidadão- SAM ● Alterar a morada do Cidadão (EF05) ● Verificar o ficheiro SOD (EF06) ● Gravar a nova morada no cartão
  • 25.
  • 26.
    Objectivos novo Middleware ● Realizar a comunicação entre o Cartão e o SO ● Envolver serviços SAM e OTP ● Multiplataforma (Windows, Linux, Mac OS X) ● Free/OpenSource Software ● Base estável e modular. ● Suporte para varias linguagens de programação (JAVA, C++, C# (.NET)) ● Documentação ● Developer-Friendly ● Realizar assinaturas “easy mode”
  • 27.
    Middleware actual ● Closed Source ● Conceito obsoleto ● Problemas multi-arquitecturas ● Pouca documentação ● Não é Developer friendly
  • 28.
  • 30.
    Como ? ● Utilização de FOSS ● Base moderna e aberta ● Comunidade ● Developers
  • 31.
    Novo Middleware ● FOSS ● Projecto modular ● Baseado no beid-mw (http://goo.gl/ZTbQm) ● Multiplataforma (Windows, Linux, Mac OS X) ● Multiarquitectura (32/64 x86) ● Documentação ● Developers ● Comunidade ● Suporte Aplicacional
  • 32.
    Tecnologias do novoMiddleware ● PKCS#11 ● Crypto API ● PCSC/WinScard ● Qt ● Eid-mw ● C/C++ ● Java ● openssl
  • 33.
    Arquitectura MS Windows eidgui Crypto API SDK Java .Net CSP eidlib AppLayer PKCS11 apps CardLayer PKCS11 PCSC-lite Kernel
  • 34.
    Desafios de desenvolvimento ● Multiplatforma ● Sistema modular ● Compreensão das Applets ● Compatibilidade antecessor ● Serviços Web ● Contribuir Código ● Novas funcionalidades ● Código online (http://svn.gov.pt/projects/ccidadao)
  • 36.
    Hello World C++ //***************************************************************************** // Show the info of the card in the reader //***************************************************************************** //***************************************************************************** // PTeID SDK sample code. void showCardInfo( const char* readerName ) // This sample demonstrates how to use the eID SDK to read a Portuguese eID card. { // The program will dump the data to the standard output for each card reader PTEID_ReaderContext& readerContext = ReaderSet.getReaderByName( readerName ); // it finds. if ( readerContext.isCardPresent() ) //***************************************************************************** { #include <iostream> //PTEID_CARDTYPE_EID: #include "eidlib.h" getEidCardData( readerContext ); } using namespace eIDMW; } //***************************************************************************** //***************************************************************************** // Get the data and dump to the screen // Show the reader info an get the data of the card if present // Beware: The data coming from the cards is encoded in UTF8! //***************************************************************************** //***************************************************************************** void showReaderCardInfo( const char* readerName ) void getEIDData( PTEID_EIDCard& card ) { { PTEID_ReaderContext& readerContext = ReaderSet.getReaderByName( readerName ); PTEID_EId& eid = card.getID(); std::cout << "Reader: " << readerName << std::endl; if ( card.isTestCard() ) std::cout << "tCard present: " << (readerContext.isCardPresent()? "yes" :"no") << std::endl; { std::cout << "Error: This is a test card. Can not read data..." << std::endl; showCardInfo( readerName ); return; } std::cout << std::endl; } std::cout << "tDocumentType : " << eid.getDocumentType() << std::endl; //***************************************************************************** std::cout << "tPersonal data:" << std::endl; // scan all the card readers and if a card is present, show the content of the std::cout << "tFirstName : " << eid.getFirstName() << std::endl; // card. std::cout << "tSurname : " << eid.getSurname() << //***************************************************************************** std::endl; void scanReaders( void ) std::cout << "tGender : " << eid.getGender() << std::endl; { std::cout << "tDateOfBirth : " << eid.getDateOfBirth() << std::endl; unsigned long nrReaders = ReaderSet.readerCount(); std::cout << "tLocationOfBirth : " << eid.getLocationOfBirth() << std::endl; const char* const* readerList = ReaderSet.readerList(); std::cout << "tNationality : " << eid.getNationality() << std::endl; std::cout << "tNationalNumber : " << eid.getNationalNumber() << std::endl; std::cout << "Nr of card readers detected: " << nrReaders << std::endl; std::cout << "tMemberOfFamily : " << eid.getMemberOfFamily() << std::endl; std::cout << "tValidityBeginDate : " << eid.getValidityBeginDate() << std::endl; for ( size_t readerIdx=0; readerIdx<nrReaders; readerIdx++) std::cout << "tValidityEndDate : " << eid.getValidityEndDate() << std::endl; { showReaderCardInfo( readerList[readerIdx] ); PTEID_EIdAddress& eidaddress = card.getAddr(); } std::cout << "tStreet : " << eidaddress.getStreet() << } std::endl; std::cout << "tZipCode : " << eidaddress.getZipCode() << //***************************************************************************** std::endl; // Main entry point std::cout << "tMunicipality : " << eidaddress.getMunicipality() << std::endl; //***************************************************************************** std::cout << "tIssuingMunicipality: " << eidaddress.getIssuingMunicipality() << std::endl; int main( int argc, char* argv[] ) } { std::cout << "PTeID SDK C++ sample program: read_eid" << std::endl; //***************************************************************************** // Get the data from a Portuguese EID card scanReaders(); //***************************************************************************** void getEidCardData( PTID_ReaderContext& readerContext ) PTEID_ReleaseSDK(); { PTEID_EIDCard& card = readerContext.getEIDCard(); } getEIDData(card); }
  • 37.
    Hello World Java //***************************************************************************** // Get the data from a Portuguese EID card //***************************************************************************** //***************************************************************************** // eID SDK sample code. private static void getEidCardData(PTEID_ReaderContext readerContext) throws Exception // This sample demonstrates how to use the eID SDK to read a Portuguese eID card. { // The program will dump the data to the standard output for each card reader PTEID_EIDCard card = readerContext.getEIDCard(); // it finds. getEIDData(card); // } // compile: // javac -classpath <path_to>pteid[35]libJava.jar main.java //***************************************************************************** // // Show the info of the card in the reader // run (windows): //***************************************************************************** // set PATH=<path_to_dll's>;%PATH% private static void showCardInfo(String readerName) throws Exception // java -cp <path_to>pteid35libJava.jar;. main { //***************************************************************************** PTEID_ReaderContext readerContext = PTEID_ReaderSet.instance().getReaderByName( readerName ); import java.lang.*; if ( readerContext.isCardPresent() ) import pt.portuguese.eid.*; { System.out.println("tType : " + getCardTypeStr(readerContext)); public class main { PTEID_CardType cardType = readerContext.getCardType(); //***************************************************************************** getEidCardData(readerContext); // Get the data and dump to the screen } // Beware: The data coming from the cards is encoded in UTF8! } //***************************************************************************** private static void getEIDData(PTEID_EIDCard card) throws Exception //***************************************************************************** { // Show the reader info an get the data of the card if present PTEID_EId eid = card.getID(); //***************************************************************************** private static void showReaderCardInfo(String readerName) throws Exception System.out.println( "tDocumentType : " + eid.getDocumentType() ); { PTEID_ReaderContext readerContext = System.out.println( "tPeronal data:" ); PTEID_ReaderSet.instance().getReaderByName( readerName ); System.out.println( "t-------------" ); System.out.println( "tFirstName1 : " + eid.getFirstName1() ); System.out.println("Reader: "+readerName); System.out.println( "tSurname : " + eid.getSurname() System.out.println("tCard present: " + (readerContext.isCardPresent()? "yes" :"no")); ); System.out.println( "tGender : " + eid.getGender() showCardInfo( readerName ); ); System.out.println( "tDateOfBirth : " + eid.getDateOfBirth() ); System.out.println(""); System.out.println( "tLocationOfBirth : " + eid.getLocationOfBirth() ); } System.out.println( "tNationality : " + eid.getNationality() ); System.out.println( "tNationalNumber : " + eid.getNationalNumber() ); //***************************************************************************** System.out.println( "tSpecialOrganization: " + eid.getSpecialOrganization() ); // scan all the card readers and if a card is present, show the content of the System.out.println( "tMemberOfFamily : " + eid.getMemberOfFamily() ); // card. System.out.println( "tValidityBeginDate : " + eid.getValidityBeginDate() ); //***************************************************************************** System.out.println( "tValidityEndDate : " + eid.getValidityEndDate() ); private static void scanReaders() throws Exception { PTEIDAddress_EId eidaddress = card.getAddr(); long nrReaders = PTEID_ReaderSet.instance().readerCount(); System.out.println( "tStreet : " + eid.getStreet() System.out.println("Nr of card readers detected: "+nrReaders); ); System.out.println( "tZipCode : " + eid.getZipCode() for ( int readerIdx=0; readerIdx<nrReaders; readerIdx++) ); { System.out.println( "tMunicipality : " + eid.getMunicipality() ); String readerName = PTEID_ReaderSet.instance().getReaderName(readerIdx); System.out.println( "tCountry : " + eid.getCountry() showReaderCardInfo(readerName); ); } System.out.println( "tIssuingMunicipality: " + eid.getIssuingMunicipality() ); } }
  • 38.
  • 39.