1
1. INTRODUCTION
• The main aim of this project is to save lives of people by providing blood.
• Our project Online Blood Bank system using Android is developed so that users can view the
information of blood banks and volunteer donors.
• This project is developed by three perspectives i.e. bloodbank, Blood donors and patient.
• This application we are developing helps us to see how many no. of donors are available, we
can see the donors by selecting blood groups.
• This application reduces the time to a greater extent that is searching for the required blood
through blood banks.
• Thus this application provides the required information in less time and also helps in quicker
decision making.
1.2. EXISTING SYSTEM AND LIMITATION OF THE EXISTING
1.2.1 EXISTING SYSTEM
The existing systems for blood bank management often involve a combination of software
solutions, databases, and manual processes to handle various aspects of blood donation,
storage, inventory management, and distribution. Here are components commonly found in
existing blood bank management systems:
Donor Management: These systems typically have a database containing donor information
such as personal details, contact information, blood type, donation history, and eligibility
criteria.
Inventory Management: They track available blood units, their types, quantities, expiration
dates, and storage conditions. Some systems use barcoding or RFID to monitor and manage
inventory efficiently.
1.2.2 LIMITATION OF EXISTING SYSTEM
Dependency on Human Factors: These systems can be affected by human error during data
entry, handling of blood products, or decision-making processes.
2
Data Accuracy and Integrity: Maintaining accurate and updated information in the system is
crucial. Outdated or incorrect data can lead to issues in matching blood types, tracking
donations, or managing inventory.
Technological Limitations: Older systems may face challenges in integration with modern
technologies, limiting their scalability or interoperability with other healthcare systems.
Security and Privacy Concerns: Ensuring the security of sensitive donor and patient
information is vital. Vulnerabilities in the system can compromise data privacy and lead to
breaches.
Resource Limitations: Limited resources, both financial and technological, might restrict the
implementation of advanced features or necessary upgrades.
1.3 NEED FOR SYSTEM
Efficient Blood Inventory Management: It helps in maintaining an adequate supply of various
blood types, ensuring that hospitals and healthcare facilities have the necessary blood units
available for patients in need.
Donor and Recipient Information: It centralizes information about donors and recipients,
including their blood types, medical history, and eligibility, facilitating quick matching and
efficient distribution of blood.
Blood Quality Assurance: It ensures the quality and safety of blood products by tracking
expiration dates, conducting screenings, and maintaining proper storage conditions.
Timely Responses to Emergencies: With an organized system in place, blood banks can swiftly
respond to emergencies and sudden demands for specific blood types, potentially saving lives
in critical situations.
3
2. PROPOSED SYSTEM
A proposed blood bank management system would aim to address the limitations of existing
systems while leveraging technological advancements to enhance efficiency, accuracy, and
accessibility. Here are key components and features of a proposed system:
User-Friendly Interface: Develop an intuitive and user-friendly interface accessible via web or
mobile applications for donors, recipients, blood bank staff, and administrators.
Centralized Database: Implement a centralized database to securely store and manage donor
information, recipient requests, inventory details, and transaction records.
Donor Management Module: Allow donors to register, schedule appointments, view donation
history, and receive notifications for future donations.
Recipient Management Module: Enable recipients to submit blood requests, track request
status, and receive alerts upon availability of requested blood types.
Inventory Management: Automate inventory tracking, including blood type, quantity,
expiration dates, and storage conditions. Implement barcoding or RFID for efficient tracking.
Blood Screening and Quality Control: Integrate systems for blood testing, screening, and
processing to ensure the quality and safety of donated blood.
Real-Time Updates and Alerts: Provide real-time updates on inventory levels, donation
statuses, and request fulfillments. Send notifications to donors, recipients, and blood bank staff.
Reporting and Analytics: Generate comprehensive reports and analytics on donation trends,
inventory utilization, and performance metrics for decision-making.
Security Measures: Implement robust security protocols to safeguard sensitive donor and
patient information, ensuring compliance with data protection regulations.
Integration and Scalability: Ensure interoperability with other healthcare systems and
scalability to accommodate future technological advancements and increasing demands.
Remote Access and Support: Offer remote access for donors to participate in donation drives
and provide support for users unfamiliar with technology.
Feedback and Improvement: Incorporate feedback mechanisms for continuous improvement,
considering suggestions from donors, recipients, and blood bank staff.
Regulatory Compliance: Regularly update the system to comply with evolving healthcare
regulations and standards.
By incorporating these features into a comprehensive blood bank management system, it
becomes possible to streamline operations, improve communication, ensure blood quality, and
enhance the overall efficiency of blood donation and distribution processes.
4
2.1 PROBLEM STATEMENT
The existing blood bank management system faces critical challenges that hinder efficient
blood collection, storage, and distribution processes. Manual data handling, outdated
technologies, and lack of streamlined communication between donors, recipients, and blood
bank personnel result in suboptimal inventory management and potential risks to patient care.
2.2 OBJECTIVES OF SYSTEM
Absolutely! Here are the objectives for a system designed to manage a blood bank efficiently:
Optimize Inventory Management: Ensure an accurate and adequate supply of various blood
types by tracking inventory levels, expiration dates, and storage conditions.
Streamline Donor and Recipient Interaction: Provide an intuitive platform for donors to
register, schedule donations, and receive notifications, while enabling recipients to submit
requests and track blood availability.
Enhance Data Accuracy and Security: Maintain a centralized database with accurate and
updated donor and recipient information, prioritizing data security and compliance with privacy
regulations.
Improve Communication and Coordination: Facilitate real-time updates on donation statuses,
inventory levels, and request fulfillments, enabling swift responses to emergencies and urgent
blood needs.
Implement Efficient Blood Screening and Quality Control: Integrate systems for thorough
blood testing, screening, and processing to ensure the safety and quality of donated blood
products.
Provide Reporting and Analytics: Generate comprehensive reports and analytics on donation
trends, inventory utilization, and system performance for informed decision-making and
strategy formulation.
Ensure Regulatory Compliance and Technological Integration: Align with evolving healthcare
regulations, maintain compliance standards, and ensure interoperability with modern
technologies for scalability and future enhancements.
Enhance User Experience: Develop user-friendly interfaces for donors, recipients, and blood
bank personnel, offering remote access and support to encourage participation and efficient use
of the system.
Minimize Wastage and Shortages: Reduce blood wastage through efficient inventory
management and minimize shortages by predicting demand and maintaining optimal stock
levels.
Continuous Improvement and Feedback: Incorporate mechanisms for collecting user feedback
to continuously improve system functionalities and user experience.
5
By achieving these objectives, a blood bank management system aims to optimize blood
collection, storage, and distribution processes, ensuring the availability of safe blood products
for patients in need while enhancing operational efficiency and data security.
2.3 FUNCTIONALAND NON-FUNCTIONAL REQUIREMENTS
2.3.1 FUNCTIONAL REQUIREMENTS:
Donor registration: Register new donors with details like name, contact
information, address, blood group, medical history, and preferred donation frequency.
Donor search and update: Search for existing donors based on various criteria and update their
information.
Donor screening: Implement a screening process to assess donor eligibility based on medical
history, hemoglobin levels, and other factors.
Deferral and exclusion management: Track donors who are temporarily or permanently
deferred from donation and manage their exclusion records.
2.3.2 NON-FUNCTIONAL REQUIREMENTS
Performance and Scalability:
High availability: The system must be highly available with minimal downtime to ensure
uninterrupted blood supply.
Fast response times: The system should respond to user actions and queries quickly to optimize
workflow and efficiency.
Scalability: The system should be able to handle increasing workloads and data volumes as the
blood bank grows.
Reliability and Security:
Data accuracy and integrity: Ensure data accuracy and integrity throughout the system to
prevent critical errors in blood matching and inventory management.
Data security and privacy: Implement robust security measures to protect sensitive donor
information and blood bank data.
Disaster recovery: Have a disaster recovery plan in place to ensure system recovery and data
protection in case of emergencies.
Usability and Maintainability:
User-friendly interface: The system interface should be user-friendly and intuitive for different
user roles (e.g., staff, donors, healthcare professionals).
Ease of use and learning: The system should be easy to learn and use, minimizing training
requirements for users.
6
Maintainability and flexibility: The system should be easily maintained and updated to
accommodate changing needs and regulations.
Interoperability and Communication:
Integration with other systems: The system should be able to integrate with other healthcare
systems (e.g., hospital information systems) for seamless data exchange.
Communication and notification: Ensure reliable communication channels for notifications and
alerts to donors, healthcare facilities, and relevant personnel.
Additional Non-functional Requirements:
Cost-effectiveness: Develop and implement the system within budget constraints.
Compliance: Ensure compliance with relevant healthcare regulations and data privacy laws.
Accessibility: Make the system accessible for users with disabilities.
Sustainability: Design the system with long-term sustainability in mind, considering
hardware, software, and environmental impact.
These are some key non-functional requirements for a blood bank management system. The
specific requirements may vary depending on the specific context and priorities of the blood
bank.
I hope this gives you a comprehensive overview of the non-functional aspects to consider when
developing a blood bank management system.
2.4 SCOPE OF THE SYSTEM
1. Donor Management:
Registering new donors and maintaining their information (name, address, contact, blood
group, medical history, etc.).
Scheduling and managing blood donation appointments.
Screening donors for eligibility and ensuring their safety.
Managing deferrals and exclusions of ineligible donors.
Engaging and retaining donors through communication and incentives.
2. Blood Inventory Management:
Tracking and recording blood collected from donors (date, time, volume, blood group, etc.).
Performing necessary tests (ABO/Rh typing, infectious disease screening) to ensure blood
safety and quality.
Maintaining real-time inventory levels for different blood types and components (whole
blood, plasma, platelets, etc.).
Implementing strategies to optimize inventory levels and prevent shortages.
Tracking expiration dates and managing the safe disposal of expired blood.
3. Supply and Demand Management:
Receiving and managing requests for blood from hospitals and healthcare facilities.
7
Matching compatible blood units to requests based on patient needs and urgency.
Coordinating the delivery of blood units to requesting facilities.
Tracking and managing the entire blood distribution process.
Monitoring blood usage trends and adjusting inventory levels accordingly.
4. Reporting and Analytics:
Generating reports on various aspects of blood bank operations
(donations, inventory, requests, deliveries, etc.).
Analyzing trends in data to identify areas for improvement and optimize resource allocation.
Monitoring key performance indicators (KPIs) to track the effectiveness of the BBMS.
5. Additional functionalities (may not be included in all systems):
Mobile app for donors and healthcare facilities to manage requests and access information on
the go.
Integration with other healthcare systems for seamless data exchange.
Patient management features for tracking blood usage and transfusion history.
Advanced search and filtering capabilities for finding specific blood units.
Donor recruitment and outreach tools.
Educational resources for donors and the public about blood donation and blood safety.
It's important to note that the scope of a BBMS can be tailored to the specific needs of the blood
bank. For example, a small blood bank may only need a basic system for managing donor
information and inventory, while a large regional blood bank may require a more
comprehensive system with advanced features like mobile access and integration with other
healthcare systems.
Here are some factors to consider when determining the scope of a BBMS:
Size and capacity of the blood bank
Number of donors and blood donations
Volume and types of blood requests received
Budget and available resources
Existing technology infrastructure
Future needs and growth plans
By carefully considering these factors, you can ensure that your BBMS is efficient, effective,
and meets the specific needs of your blood bank.
I hope this information helps! Let me know if you have any other questions.
8
2.5 MODULE SPECIFICATION
Creating a Blood Bank Management System in Android involves designing and
implementing various modules to handle different aspects of the system. Below are some
essential modules that you might consider incorporating into your Android application:
1.sign up
2.Registration
3.Blood bank
4.Delete Request Send Request
5.Search Donar
6.Blood Request
1. Login of user.
2. Blood Donor
3. Register the donor by himself.
4. Change personal, contact details by the donor himself.
5. Change personal, contact details by system admin.
6. Withdraw reg. details by the donor.
7. Withdraw reg. details by the admin.
8. See blood donor details.
9. See blood requests.
2.6 TECHNOLOGY USED
PROGRAMMING LANGUAGE: JAVA
DATABASE: SQL SERVER
9
3. REQUIREMENT DETERMINATION AND ANALYSIS
3.1 FACT FINDING METHODS
Developing a successful Blood Bank Management System (BBMS) requires accurate and
detailed information about the existing system, its users, and their needs. Several fact-finding
methods can be employed to gather this crucial data, each with its own strengths and
weaknesses. Here are some commonly used methods:
1. Interviews:
Individual interviews: Conduct in-depth interviews with key stakeholders like
staff, donors, and healthcare professionals to understand their perspectives, pain points, and
expectations.
Group interviews: Organize focus groups with diverse participants to capture collective
insights and spark discussions about specific aspects of the BBMS.
2. Observation:
Direct observation: Observe the blood bank's daily operations firsthand to identify
workflows, bottlenecks, and areas for improvement.
Review of documents and records: Analyze existing records like donor logs, inventory
reports, and communication logs to understand current practices and data trends.
3. Surveys and questionnaires:
Distribute surveys to staff, donors, and healthcare facilities to gather quantitative data on their
experiences, satisfaction, and needs.
Use online surveys for wider reach and easier data collection.
4. User stories and scenarios:
Ask users to describe typical scenarios they encounter in their interactions with the existing
system.
Develop user stories to capture specific needs and desired functionalities of the new BBMS.
5. Benchmarking:
Compare the existing system with other blood banks in similar settings to learn from best
practices and identify potential improvements.
6. Prototyping and usability testing:
10
Develop prototypes of the new BBMS interface and features for users to test and provide
feedback.
Iteratively refine the system based on user feedback to ensure it meets their needs and is user-
friendly.
Choosing the right fact-finding methods depends on several factors:
Available resources and budget: Interviews and observation are resource-intensive, while
surveys and questionnaires can be more cost-effective.
Project scope and complexity: Simple projects may require fewer methods, while complex
systems benefit from a combination of approaches.
Target audience and accessibility: Consider the preferred communication methods of your
stakeholders when choosing techniques.
By combining different fact-finding methods, you can gather a comprehensive and nuanced
understanding of the blood bank's needs, which will guide the development of a successful
BBMS that meets the needs of all stakeholders.
Remember, the key to successful fact-finding is to ask the right questions, actively listen to user
feedback, and analyze the data you gather to gain valuable insights.
I hope this information helps you choose the best fact-finding methods for your blood bank
management system project.
3.2 FEASIBILITY STUDY
Executive Summary
This feasibility study assesses the viability of implementing a Blood Management System
(BMS) at [Hospital/Clinic Name]. The study evaluates the technical, operational, and financial
feasibility of the system, and provides recommendations for its implementation.
1. Introduction
Blood is a vital life-saving resource, and its efficient management is crucial for patient care. A
Blood Management System (BMS) can significantly improve blood bank operations by
automating tasks, streamlining processes, and enhancing data accuracy. This study aims to
assess the feasibility of implementing a BMS at [Hospital/Clinic Name].
2. Technical Feasibility
Hardware and Software: The required hardware and software for a BMS are readily available
and commercially supported.
Integration: Integrating the BMS with existing hospital systems may require additional effort
but is generally feasible.
Security: Implementing robust security measures to protect sensitive patient and donor
information is essential.
11
3. Operational Feasibility
Workflow and Training: Implementing a BMS will require changes to existing workflows and
training for staff.
User Acceptance: Engaging stakeholders and ensuring user buy-in is crucial for successful
adoption of the system.
Data Migration: Migrating existing data to the new system will require careful planning and
execution.
4. Financial Feasibility
Costs: The costs of hardware, software, implementation, and ongoing maintenance need to be
carefully evaluated.
Benefits: The BMS can lead to significant cost savings through improved inventory
management, reduced wastage, and increased efficiency.
Return on Investment (ROI): The ROI of a BMS should be calculated to assess its financial
viability.
5. Recommendations
Based on the findings of this feasibility study, the following recommendations are made:
Conduct a detailed cost-benefit analysis to determine the financial feasibility of the project.
Develop a comprehensive implementation plan that includes workflow changes, training, and
data migration.
Select a vendor with a proven track record in implementing BMS solutions.
Establish a strong communication plan to ensure user buy-in and address concerns.
6. Conclusion
Implementing a Blood Management System at [Hospital/Clinic Name] is technically,
operationally, and financially feasible. The potential benefits of improved efficiency, reduced
wastage, and enhanced patient care outweigh the costs of implementation. By carefully
planning and executing the project, [Hospital/Clinic Name] can achieve significant
improvements in its blood bank operations with a Blood Management System.
Additional Considerations:
Scalability: The chosen system should be scalable to accommodate future growth.
Regulatory compliance: Ensure the system complies with all relevant healthcare regulations.
Data backup and disaster recovery: Implement robust data backup and disaster recovery plans
to protect against data loss.
12
4. SYSTEM ANALYSIS AND DESIGN
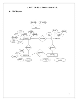
4.1 ER-Diagram
13
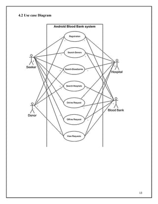
4.2 Use case Diagram
14
4.3 Activity Diagram
15
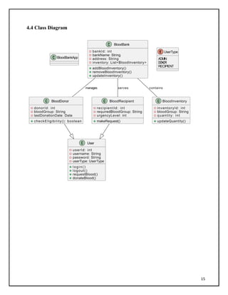
4.4 Class Diagram
16
4.5 Sequence Diagram for User
4.7 TABLE SPECIFICATION
REGISTER
Column Name Data Type Constraints
Name varchar(200) Not null
Age INT Not null
gender varchar(20) Not null
Email varchar(200) Not null
Username varchar(20) Not null
password varchar(20) Not null
contactNo varchar(200) Not null
Address varchar(200) Not null
city varchar(200) Not null
img varchar(max) Not null
bloodgrp varchar(20) Not null
Uid varchar(3) Not null
FROM DONOR
Column name Data type Constraints
Name varchar(20) Not null
contactNo varchar(20) Not null
Address varchar(20) Not null
city varchar(20) Not null
donor Text Not null
bloodgrp varchar(10) Not null
img varchar(max) Not null
Username varchar(10) Not null
Uid varchar(3) Not null
18
FROM REQUEST
Column Name Data Type Constraints
bloodgrp varchar(20) Not null
Name varchar(20) Not null
contactNo varchar(20) Not null
Username varchar(20) Not null
Datetime1 date Not null
time varchar(10) Not null
message varchar(200) Not null
REGISTER
Column
Name Data Type Constraints
Name varchar(200) Not null
Age INT Not null
gender varchar(20) CHECK (gender IN ('male', 'female'))
Email varchar(200) Not null
Username varchar(20) UNIQUE
password varchar(20) Not null
contactNo varchar(200) Not null
Address varchar(200) Not null
city varchar(200) Not null
img varchar(max) Not null
bloodgrp varchar(20)
CHECK (bloodgrp IN ('A+', 'A-', 'B+', 'B-', 'AB+',
'AB-', 'O-', 'O+'))
Uid varchar(3) Not null
DONOR
Column
Name Data Type Constraints
Name varchar(20) Not null
contactNo varchar(20) Not null
Address varchar(20) Not null
city varchar(20) Not null
donor Text Not null
bloodgrp varchar(10)
CHECK (bloodgrp IN ('A+', 'A-', 'B+', 'B-',
'AB+', 'AB-', 'O-', 'O+'))
img varchar(max) Not null
Username varchar(10) Not null
Uid varchar(3) Not null
REQUEST
Column
Name
Data
Type Constraints
bloodgrp varchar(20) Not null
Name varchar(20) Not null
contactNo varchar(20) Not null
Username varchar(20) Not null
Datetime1 date DEFAULT CURRENT_TIMESTAMP
time varchar(10) Not null
message varchar(200) Not null
check varchar(20)
CHECK (bloodgrp IN ('A+', 'A-', 'B+', 'B-', 'AB+', 'AB-', 'O-',
'O+'))
20
4.8 USER INTERFACE DESIGN AND REPORTS
1. Home Screen
2.Signup Screen
22
3.Registration screen
4.BLOOD BANK
24
5.Search Donar
6.Blood Request
26
5 TEST CASES / TEST SCRIPT
TEST SCRIPT
Objective: Ensure secure user login and appropriate access rights.
1.Test Scenarios:
Test valid login credentials for administrators, donors, recipients, and staff.
Test invalid login attempts with incorrect credentials.
Check access levels for different user roles (administrator, staff, donor, recipient).
2. Donor Management:
Objective: Validate functionalities related to donor management.
Test Scenarios:
Register a new donor profile and verify stored information.
Schedule a donation appointment and confirm the scheduling process.
Test donor notification system for upcoming appointments or reminders.
3. Recipient Management:
Objective: Test functionalities for blood recipient interaction.
Test Scenarios:
Create a blood request from a recipient profile and verify submission.
Check the status of a submitted request and verify updates upon fulfillment.
Test notifications for recipients upon availability of requested blood.
4. Inventory Management:
Objective: Validate the system's ability to manage blood inventory.
Test Scenarios:
Add new blood units to the inventory and verify accurate storage details.
Update and track inventory levels for different blood types.
Test expiry date notifications and inventory depletion alerts.
5. Blood Screening and Quality Control:
Objective: Ensure proper blood screening and quality control processes.
Test Scenarios:
Simulate blood screening processes and verify results.
Test processing of blood components (plasma, platelets) and ensure accuracy.
Verify system responses to failed quality checks or flagged blood units.
6. Reporting and Analytics:
Objective: Test reporting functionalities for data analysis.
Test Scenarios:
Generate reports on donation trends, inventory utilization, and system performance.
Verify accuracy and relevance of generated reports and analytics.
7. Security and Compliance:
Objective: Ensure system compliance and data security.
Test Scenarios:
Test data encryption and secure transmission of sensitive information.
Verify adherence to privacy regulations and standards.
Simulate security breach attempts and ensure system resilience.
8. User Experience and Interface:
Objective: Assess the user interface and experience.
Test Scenarios:
Test system navigation and user-friendliness across different devices.
Verify remote access functionalities for donors and recipients.
Gather user feedback and assess ease of system use.
28
TEST CASES
User Registration
Sr.
No. Action Expected Output Actual Output Status
TC-
1
User enters valid data
(name, email, password)
and clicks "Register"
Successful registration
message with confirmation
email sent.
User successfully registers
and receives confirmation
email. PASS
TC-
2
User clicks "Register"
without filling any fields
Error message highlighting
missing fields.
Error message displays
missing fields. PASS
TC-
3
User enters an email already
registered in the system
Error message indicating
email already exists.
User receives error
message about duplicate
email. PASS
User Login
Sr.
No. Action Expected Output Actual Output Status
TC-1
User enters correct username
and password and clicks
"Login"
Successful login with
access to user dashboard.
User logs in and accesses
dashboard. PASS
TC-2
User enters incorrect
username or password and
clicks "Login"
Error message indicating
invalid credentials.
User receives error message
about invalid credentials. PASS
TC-3
User attempts login more
than a set limit
Account locked or
captcha verification
required.
Account locked or captcha
appears after exceeding
attempts. PASS
Blood Donation
Sr.
No. Action Expected Output Actual Output Status
TC-
1
User enters valid
donation details and
submits request
Successful registration
message with
confirmation email sent.
User successfully registers
for donation and receives
confirmation email. PASS
TC-
2
User enters ineligible
criteria (e.g., weight,
health condition)
Error message indicating
ineligibility for donation.
User receives error message
about ineligibility. PASS
TC-
3
User cancels a
registered donation
Donation cancelled and
notification sent to
relevant parties.
Donation cancelled and
notification sent. PASS
Blood Search and Request
Sr.
No. Action Expected Output Actual Output Status
TC-
1
User searches for
blood by type and
location
Accurate list of available
blood units displayed.
User receives accurate results
based on filters. PASS
TC-
2
User requests blood
for a patient
Successful request creation
message with notification sent
to blood bank.
Request created and blood bank
notified. PASS
TC-
3
User tracks the
status of a blood
request
Current status of the request
displayed in real-time.
User receives current status
information (e.g., pending,
approved, dispatched). PASS
30
6. DRAWBACKS AND LIMITATIONS
Drawbacks:-
High upfront cost: Implementing a BBMS can be expensive, requiring investment in
hardware, software, training, and data migration. Smaller blood banks may find the initial
cost challenging to justify.
Implementation challenges: Integrating the BBMS with existing hospital systems and
changing workflows can be complex and time-consuming, requiring careful planning and
disruption to existing routines.
Limitations:-
Dependence on technology: BBMS are heavily reliant on technology, and any system
outages or technical glitches can disrupt blood bank operations and potentially impact
patient care. This can be especially problematic in areas with unreliable electricity or
internet access.
Data security risks: BBMS store sensitive patient and donor information, making them
vulnerable to cyberattacks and data breaches. Robust security measures are essential to
protect this sensitive data.
7. PROPOSED ENHANSMENT
Real-time tracking and forecasting of blood supply and demand: Utilize AI and machine
learning to predict future needs based on historical data, seasonal trends, and specific
patient demographics.
1. Automated blood component separation and labeling: Reduce manual processing
and errors by implementing robotic systems for component separation and
labeling, ensuring efficient utilization of whole blood donations.
Integration with smart fridges and sensors: Monitor blood storage temperature and
expiration dates remotely for enhanced safety and timely identification of potential
spoilage.
2. Improved Donor Management and Recruitment:
Personalized donor outreach and engagement: Utilize data-driven insights to tailor
communication and incentives for different donor segments, increasing retention and
recruitment.
Mobile app for donors: Allow donors to schedule appointments, track their donation
history, and receive notifications about eligibility and blood needs.
Gamification and rewards: Implement gamification elements and reward programs to
encourage repeat donations and motivate new donors.
3. Enhanced Matching and Allocation:
Advanced compatibility algorithms: Utilize AI-powered algorithms to optimize blood
matching based on ABO/Rh compatibility, extended antigen testing, and patient specific
needs.
Blockchain-based secure data sharing: Enable secure and transparent sharing of donor and
patient data between blood banks and healthcare facilities for efficient matching and
allocation.
Real-time blood tracking and delivery optimization: Track and optimize blood delivery
routes in real-time to ensure timely delivery and minimize waste from unused blood.
32
8. CONCLUSION
Blood Bank Management Systems (BBMS) have revolutionized blood bank operations by
streamlining processes, optimizing inventory management, and improving patient care.
While limitations and challenges exist, the future of BBMS is bright, brimming with
potential for further advancements.
Key Takeaways:
BBMS offer significant benefits like improved efficiency, reduced waste, and enhanced
patient care.
Challenges like technical dependence, workflow changes, and data quality require careful
consideration.
Proposed enhancements in areas like AI-powered forecasting, advanced inventory
management, and personalized donor outreach can significantly improve BBMS
effectiveness.
Integration with other healthcare systems and adoption of innovative technologies like
blockchain and robotics hold immense potential for the future.
9. BIBILOGRAPHY
1. Android Programming: The Big Nerd Ranch Guide
2. Java Programming for Android Developers for Dummies
3. Java Programming (Nirali Prakashan) Book
4. https://www.javatpoint.com/android-tutorial

blood banker

  • 1.
    1 1. INTRODUCTION • Themain aim of this project is to save lives of people by providing blood. • Our project Online Blood Bank system using Android is developed so that users can view the information of blood banks and volunteer donors. • This project is developed by three perspectives i.e. bloodbank, Blood donors and patient. • This application we are developing helps us to see how many no. of donors are available, we can see the donors by selecting blood groups. • This application reduces the time to a greater extent that is searching for the required blood through blood banks. • Thus this application provides the required information in less time and also helps in quicker decision making. 1.2. EXISTING SYSTEM AND LIMITATION OF THE EXISTING 1.2.1 EXISTING SYSTEM The existing systems for blood bank management often involve a combination of software solutions, databases, and manual processes to handle various aspects of blood donation, storage, inventory management, and distribution. Here are components commonly found in existing blood bank management systems: Donor Management: These systems typically have a database containing donor information such as personal details, contact information, blood type, donation history, and eligibility criteria. Inventory Management: They track available blood units, their types, quantities, expiration dates, and storage conditions. Some systems use barcoding or RFID to monitor and manage inventory efficiently. 1.2.2 LIMITATION OF EXISTING SYSTEM Dependency on Human Factors: These systems can be affected by human error during data entry, handling of blood products, or decision-making processes.
  • 2.
    2 Data Accuracy andIntegrity: Maintaining accurate and updated information in the system is crucial. Outdated or incorrect data can lead to issues in matching blood types, tracking donations, or managing inventory. Technological Limitations: Older systems may face challenges in integration with modern technologies, limiting their scalability or interoperability with other healthcare systems. Security and Privacy Concerns: Ensuring the security of sensitive donor and patient information is vital. Vulnerabilities in the system can compromise data privacy and lead to breaches. Resource Limitations: Limited resources, both financial and technological, might restrict the implementation of advanced features or necessary upgrades. 1.3 NEED FOR SYSTEM Efficient Blood Inventory Management: It helps in maintaining an adequate supply of various blood types, ensuring that hospitals and healthcare facilities have the necessary blood units available for patients in need. Donor and Recipient Information: It centralizes information about donors and recipients, including their blood types, medical history, and eligibility, facilitating quick matching and efficient distribution of blood. Blood Quality Assurance: It ensures the quality and safety of blood products by tracking expiration dates, conducting screenings, and maintaining proper storage conditions. Timely Responses to Emergencies: With an organized system in place, blood banks can swiftly respond to emergencies and sudden demands for specific blood types, potentially saving lives in critical situations.
  • 3.
    3 2. PROPOSED SYSTEM Aproposed blood bank management system would aim to address the limitations of existing systems while leveraging technological advancements to enhance efficiency, accuracy, and accessibility. Here are key components and features of a proposed system: User-Friendly Interface: Develop an intuitive and user-friendly interface accessible via web or mobile applications for donors, recipients, blood bank staff, and administrators. Centralized Database: Implement a centralized database to securely store and manage donor information, recipient requests, inventory details, and transaction records. Donor Management Module: Allow donors to register, schedule appointments, view donation history, and receive notifications for future donations. Recipient Management Module: Enable recipients to submit blood requests, track request status, and receive alerts upon availability of requested blood types. Inventory Management: Automate inventory tracking, including blood type, quantity, expiration dates, and storage conditions. Implement barcoding or RFID for efficient tracking. Blood Screening and Quality Control: Integrate systems for blood testing, screening, and processing to ensure the quality and safety of donated blood. Real-Time Updates and Alerts: Provide real-time updates on inventory levels, donation statuses, and request fulfillments. Send notifications to donors, recipients, and blood bank staff. Reporting and Analytics: Generate comprehensive reports and analytics on donation trends, inventory utilization, and performance metrics for decision-making. Security Measures: Implement robust security protocols to safeguard sensitive donor and patient information, ensuring compliance with data protection regulations. Integration and Scalability: Ensure interoperability with other healthcare systems and scalability to accommodate future technological advancements and increasing demands. Remote Access and Support: Offer remote access for donors to participate in donation drives and provide support for users unfamiliar with technology. Feedback and Improvement: Incorporate feedback mechanisms for continuous improvement, considering suggestions from donors, recipients, and blood bank staff. Regulatory Compliance: Regularly update the system to comply with evolving healthcare regulations and standards. By incorporating these features into a comprehensive blood bank management system, it becomes possible to streamline operations, improve communication, ensure blood quality, and enhance the overall efficiency of blood donation and distribution processes.
  • 4.
    4 2.1 PROBLEM STATEMENT Theexisting blood bank management system faces critical challenges that hinder efficient blood collection, storage, and distribution processes. Manual data handling, outdated technologies, and lack of streamlined communication between donors, recipients, and blood bank personnel result in suboptimal inventory management and potential risks to patient care. 2.2 OBJECTIVES OF SYSTEM Absolutely! Here are the objectives for a system designed to manage a blood bank efficiently: Optimize Inventory Management: Ensure an accurate and adequate supply of various blood types by tracking inventory levels, expiration dates, and storage conditions. Streamline Donor and Recipient Interaction: Provide an intuitive platform for donors to register, schedule donations, and receive notifications, while enabling recipients to submit requests and track blood availability. Enhance Data Accuracy and Security: Maintain a centralized database with accurate and updated donor and recipient information, prioritizing data security and compliance with privacy regulations. Improve Communication and Coordination: Facilitate real-time updates on donation statuses, inventory levels, and request fulfillments, enabling swift responses to emergencies and urgent blood needs. Implement Efficient Blood Screening and Quality Control: Integrate systems for thorough blood testing, screening, and processing to ensure the safety and quality of donated blood products. Provide Reporting and Analytics: Generate comprehensive reports and analytics on donation trends, inventory utilization, and system performance for informed decision-making and strategy formulation. Ensure Regulatory Compliance and Technological Integration: Align with evolving healthcare regulations, maintain compliance standards, and ensure interoperability with modern technologies for scalability and future enhancements. Enhance User Experience: Develop user-friendly interfaces for donors, recipients, and blood bank personnel, offering remote access and support to encourage participation and efficient use of the system. Minimize Wastage and Shortages: Reduce blood wastage through efficient inventory management and minimize shortages by predicting demand and maintaining optimal stock levels. Continuous Improvement and Feedback: Incorporate mechanisms for collecting user feedback to continuously improve system functionalities and user experience.
  • 5.
    5 By achieving theseobjectives, a blood bank management system aims to optimize blood collection, storage, and distribution processes, ensuring the availability of safe blood products for patients in need while enhancing operational efficiency and data security. 2.3 FUNCTIONALAND NON-FUNCTIONAL REQUIREMENTS 2.3.1 FUNCTIONAL REQUIREMENTS: Donor registration: Register new donors with details like name, contact information, address, blood group, medical history, and preferred donation frequency. Donor search and update: Search for existing donors based on various criteria and update their information. Donor screening: Implement a screening process to assess donor eligibility based on medical history, hemoglobin levels, and other factors. Deferral and exclusion management: Track donors who are temporarily or permanently deferred from donation and manage their exclusion records. 2.3.2 NON-FUNCTIONAL REQUIREMENTS Performance and Scalability: High availability: The system must be highly available with minimal downtime to ensure uninterrupted blood supply. Fast response times: The system should respond to user actions and queries quickly to optimize workflow and efficiency. Scalability: The system should be able to handle increasing workloads and data volumes as the blood bank grows. Reliability and Security: Data accuracy and integrity: Ensure data accuracy and integrity throughout the system to prevent critical errors in blood matching and inventory management. Data security and privacy: Implement robust security measures to protect sensitive donor information and blood bank data. Disaster recovery: Have a disaster recovery plan in place to ensure system recovery and data protection in case of emergencies. Usability and Maintainability: User-friendly interface: The system interface should be user-friendly and intuitive for different user roles (e.g., staff, donors, healthcare professionals). Ease of use and learning: The system should be easy to learn and use, minimizing training requirements for users.
  • 6.
    6 Maintainability and flexibility:The system should be easily maintained and updated to accommodate changing needs and regulations. Interoperability and Communication: Integration with other systems: The system should be able to integrate with other healthcare systems (e.g., hospital information systems) for seamless data exchange. Communication and notification: Ensure reliable communication channels for notifications and alerts to donors, healthcare facilities, and relevant personnel. Additional Non-functional Requirements: Cost-effectiveness: Develop and implement the system within budget constraints. Compliance: Ensure compliance with relevant healthcare regulations and data privacy laws. Accessibility: Make the system accessible for users with disabilities. Sustainability: Design the system with long-term sustainability in mind, considering hardware, software, and environmental impact. These are some key non-functional requirements for a blood bank management system. The specific requirements may vary depending on the specific context and priorities of the blood bank. I hope this gives you a comprehensive overview of the non-functional aspects to consider when developing a blood bank management system. 2.4 SCOPE OF THE SYSTEM 1. Donor Management: Registering new donors and maintaining their information (name, address, contact, blood group, medical history, etc.). Scheduling and managing blood donation appointments. Screening donors for eligibility and ensuring their safety. Managing deferrals and exclusions of ineligible donors. Engaging and retaining donors through communication and incentives. 2. Blood Inventory Management: Tracking and recording blood collected from donors (date, time, volume, blood group, etc.). Performing necessary tests (ABO/Rh typing, infectious disease screening) to ensure blood safety and quality. Maintaining real-time inventory levels for different blood types and components (whole blood, plasma, platelets, etc.). Implementing strategies to optimize inventory levels and prevent shortages. Tracking expiration dates and managing the safe disposal of expired blood. 3. Supply and Demand Management: Receiving and managing requests for blood from hospitals and healthcare facilities.
  • 7.
    7 Matching compatible bloodunits to requests based on patient needs and urgency. Coordinating the delivery of blood units to requesting facilities. Tracking and managing the entire blood distribution process. Monitoring blood usage trends and adjusting inventory levels accordingly. 4. Reporting and Analytics: Generating reports on various aspects of blood bank operations (donations, inventory, requests, deliveries, etc.). Analyzing trends in data to identify areas for improvement and optimize resource allocation. Monitoring key performance indicators (KPIs) to track the effectiveness of the BBMS. 5. Additional functionalities (may not be included in all systems): Mobile app for donors and healthcare facilities to manage requests and access information on the go. Integration with other healthcare systems for seamless data exchange. Patient management features for tracking blood usage and transfusion history. Advanced search and filtering capabilities for finding specific blood units. Donor recruitment and outreach tools. Educational resources for donors and the public about blood donation and blood safety. It's important to note that the scope of a BBMS can be tailored to the specific needs of the blood bank. For example, a small blood bank may only need a basic system for managing donor information and inventory, while a large regional blood bank may require a more comprehensive system with advanced features like mobile access and integration with other healthcare systems. Here are some factors to consider when determining the scope of a BBMS: Size and capacity of the blood bank Number of donors and blood donations Volume and types of blood requests received Budget and available resources Existing technology infrastructure Future needs and growth plans By carefully considering these factors, you can ensure that your BBMS is efficient, effective, and meets the specific needs of your blood bank. I hope this information helps! Let me know if you have any other questions.
  • 8.
    8 2.5 MODULE SPECIFICATION Creatinga Blood Bank Management System in Android involves designing and implementing various modules to handle different aspects of the system. Below are some essential modules that you might consider incorporating into your Android application: 1.sign up 2.Registration 3.Blood bank 4.Delete Request Send Request 5.Search Donar 6.Blood Request 1. Login of user. 2. Blood Donor 3. Register the donor by himself. 4. Change personal, contact details by the donor himself. 5. Change personal, contact details by system admin. 6. Withdraw reg. details by the donor. 7. Withdraw reg. details by the admin. 8. See blood donor details. 9. See blood requests. 2.6 TECHNOLOGY USED PROGRAMMING LANGUAGE: JAVA DATABASE: SQL SERVER
  • 9.
    9 3. REQUIREMENT DETERMINATIONAND ANALYSIS 3.1 FACT FINDING METHODS Developing a successful Blood Bank Management System (BBMS) requires accurate and detailed information about the existing system, its users, and their needs. Several fact-finding methods can be employed to gather this crucial data, each with its own strengths and weaknesses. Here are some commonly used methods: 1. Interviews: Individual interviews: Conduct in-depth interviews with key stakeholders like staff, donors, and healthcare professionals to understand their perspectives, pain points, and expectations. Group interviews: Organize focus groups with diverse participants to capture collective insights and spark discussions about specific aspects of the BBMS. 2. Observation: Direct observation: Observe the blood bank's daily operations firsthand to identify workflows, bottlenecks, and areas for improvement. Review of documents and records: Analyze existing records like donor logs, inventory reports, and communication logs to understand current practices and data trends. 3. Surveys and questionnaires: Distribute surveys to staff, donors, and healthcare facilities to gather quantitative data on their experiences, satisfaction, and needs. Use online surveys for wider reach and easier data collection. 4. User stories and scenarios: Ask users to describe typical scenarios they encounter in their interactions with the existing system. Develop user stories to capture specific needs and desired functionalities of the new BBMS. 5. Benchmarking: Compare the existing system with other blood banks in similar settings to learn from best practices and identify potential improvements. 6. Prototyping and usability testing:
  • 10.
    10 Develop prototypes ofthe new BBMS interface and features for users to test and provide feedback. Iteratively refine the system based on user feedback to ensure it meets their needs and is user- friendly. Choosing the right fact-finding methods depends on several factors: Available resources and budget: Interviews and observation are resource-intensive, while surveys and questionnaires can be more cost-effective. Project scope and complexity: Simple projects may require fewer methods, while complex systems benefit from a combination of approaches. Target audience and accessibility: Consider the preferred communication methods of your stakeholders when choosing techniques. By combining different fact-finding methods, you can gather a comprehensive and nuanced understanding of the blood bank's needs, which will guide the development of a successful BBMS that meets the needs of all stakeholders. Remember, the key to successful fact-finding is to ask the right questions, actively listen to user feedback, and analyze the data you gather to gain valuable insights. I hope this information helps you choose the best fact-finding methods for your blood bank management system project. 3.2 FEASIBILITY STUDY Executive Summary This feasibility study assesses the viability of implementing a Blood Management System (BMS) at [Hospital/Clinic Name]. The study evaluates the technical, operational, and financial feasibility of the system, and provides recommendations for its implementation. 1. Introduction Blood is a vital life-saving resource, and its efficient management is crucial for patient care. A Blood Management System (BMS) can significantly improve blood bank operations by automating tasks, streamlining processes, and enhancing data accuracy. This study aims to assess the feasibility of implementing a BMS at [Hospital/Clinic Name]. 2. Technical Feasibility Hardware and Software: The required hardware and software for a BMS are readily available and commercially supported. Integration: Integrating the BMS with existing hospital systems may require additional effort but is generally feasible. Security: Implementing robust security measures to protect sensitive patient and donor information is essential.
  • 11.
    11 3. Operational Feasibility Workflowand Training: Implementing a BMS will require changes to existing workflows and training for staff. User Acceptance: Engaging stakeholders and ensuring user buy-in is crucial for successful adoption of the system. Data Migration: Migrating existing data to the new system will require careful planning and execution. 4. Financial Feasibility Costs: The costs of hardware, software, implementation, and ongoing maintenance need to be carefully evaluated. Benefits: The BMS can lead to significant cost savings through improved inventory management, reduced wastage, and increased efficiency. Return on Investment (ROI): The ROI of a BMS should be calculated to assess its financial viability. 5. Recommendations Based on the findings of this feasibility study, the following recommendations are made: Conduct a detailed cost-benefit analysis to determine the financial feasibility of the project. Develop a comprehensive implementation plan that includes workflow changes, training, and data migration. Select a vendor with a proven track record in implementing BMS solutions. Establish a strong communication plan to ensure user buy-in and address concerns. 6. Conclusion Implementing a Blood Management System at [Hospital/Clinic Name] is technically, operationally, and financially feasible. The potential benefits of improved efficiency, reduced wastage, and enhanced patient care outweigh the costs of implementation. By carefully planning and executing the project, [Hospital/Clinic Name] can achieve significant improvements in its blood bank operations with a Blood Management System. Additional Considerations: Scalability: The chosen system should be scalable to accommodate future growth. Regulatory compliance: Ensure the system complies with all relevant healthcare regulations. Data backup and disaster recovery: Implement robust data backup and disaster recovery plans to protect against data loss.
  • 12.
    12 4. SYSTEM ANALYSISAND DESIGN 4.1 ER-Diagram
  • 13.
  • 14.
  • 15.
  • 16.
  • 17.
    4.7 TABLE SPECIFICATION REGISTER ColumnName Data Type Constraints Name varchar(200) Not null Age INT Not null gender varchar(20) Not null Email varchar(200) Not null Username varchar(20) Not null password varchar(20) Not null contactNo varchar(200) Not null Address varchar(200) Not null city varchar(200) Not null img varchar(max) Not null bloodgrp varchar(20) Not null Uid varchar(3) Not null FROM DONOR Column name Data type Constraints Name varchar(20) Not null contactNo varchar(20) Not null Address varchar(20) Not null city varchar(20) Not null donor Text Not null bloodgrp varchar(10) Not null img varchar(max) Not null Username varchar(10) Not null Uid varchar(3) Not null
  • 18.
    18 FROM REQUEST Column NameData Type Constraints bloodgrp varchar(20) Not null Name varchar(20) Not null contactNo varchar(20) Not null Username varchar(20) Not null Datetime1 date Not null time varchar(10) Not null message varchar(200) Not null REGISTER Column Name Data Type Constraints Name varchar(200) Not null Age INT Not null gender varchar(20) CHECK (gender IN ('male', 'female')) Email varchar(200) Not null Username varchar(20) UNIQUE password varchar(20) Not null contactNo varchar(200) Not null Address varchar(200) Not null city varchar(200) Not null img varchar(max) Not null bloodgrp varchar(20) CHECK (bloodgrp IN ('A+', 'A-', 'B+', 'B-', 'AB+', 'AB-', 'O-', 'O+')) Uid varchar(3) Not null
  • 19.
    DONOR Column Name Data TypeConstraints Name varchar(20) Not null contactNo varchar(20) Not null Address varchar(20) Not null city varchar(20) Not null donor Text Not null bloodgrp varchar(10) CHECK (bloodgrp IN ('A+', 'A-', 'B+', 'B-', 'AB+', 'AB-', 'O-', 'O+')) img varchar(max) Not null Username varchar(10) Not null Uid varchar(3) Not null REQUEST Column Name Data Type Constraints bloodgrp varchar(20) Not null Name varchar(20) Not null contactNo varchar(20) Not null Username varchar(20) Not null Datetime1 date DEFAULT CURRENT_TIMESTAMP time varchar(10) Not null message varchar(200) Not null check varchar(20) CHECK (bloodgrp IN ('A+', 'A-', 'B+', 'B-', 'AB+', 'AB-', 'O-', 'O+'))
  • 20.
    20 4.8 USER INTERFACEDESIGN AND REPORTS 1. Home Screen
  • 21.
  • 22.
  • 23.
  • 24.
  • 25.
  • 26.
    26 5 TEST CASES/ TEST SCRIPT TEST SCRIPT Objective: Ensure secure user login and appropriate access rights. 1.Test Scenarios: Test valid login credentials for administrators, donors, recipients, and staff. Test invalid login attempts with incorrect credentials. Check access levels for different user roles (administrator, staff, donor, recipient). 2. Donor Management: Objective: Validate functionalities related to donor management. Test Scenarios: Register a new donor profile and verify stored information. Schedule a donation appointment and confirm the scheduling process. Test donor notification system for upcoming appointments or reminders. 3. Recipient Management: Objective: Test functionalities for blood recipient interaction. Test Scenarios: Create a blood request from a recipient profile and verify submission. Check the status of a submitted request and verify updates upon fulfillment. Test notifications for recipients upon availability of requested blood. 4. Inventory Management: Objective: Validate the system's ability to manage blood inventory. Test Scenarios: Add new blood units to the inventory and verify accurate storage details. Update and track inventory levels for different blood types. Test expiry date notifications and inventory depletion alerts. 5. Blood Screening and Quality Control: Objective: Ensure proper blood screening and quality control processes. Test Scenarios: Simulate blood screening processes and verify results. Test processing of blood components (plasma, platelets) and ensure accuracy. Verify system responses to failed quality checks or flagged blood units. 6. Reporting and Analytics:
  • 27.
    Objective: Test reportingfunctionalities for data analysis. Test Scenarios: Generate reports on donation trends, inventory utilization, and system performance. Verify accuracy and relevance of generated reports and analytics. 7. Security and Compliance: Objective: Ensure system compliance and data security. Test Scenarios: Test data encryption and secure transmission of sensitive information. Verify adherence to privacy regulations and standards. Simulate security breach attempts and ensure system resilience. 8. User Experience and Interface: Objective: Assess the user interface and experience. Test Scenarios: Test system navigation and user-friendliness across different devices. Verify remote access functionalities for donors and recipients. Gather user feedback and assess ease of system use.
  • 28.
    28 TEST CASES User Registration Sr. No.Action Expected Output Actual Output Status TC- 1 User enters valid data (name, email, password) and clicks "Register" Successful registration message with confirmation email sent. User successfully registers and receives confirmation email. PASS TC- 2 User clicks "Register" without filling any fields Error message highlighting missing fields. Error message displays missing fields. PASS TC- 3 User enters an email already registered in the system Error message indicating email already exists. User receives error message about duplicate email. PASS User Login Sr. No. Action Expected Output Actual Output Status TC-1 User enters correct username and password and clicks "Login" Successful login with access to user dashboard. User logs in and accesses dashboard. PASS TC-2 User enters incorrect username or password and clicks "Login" Error message indicating invalid credentials. User receives error message about invalid credentials. PASS TC-3 User attempts login more than a set limit Account locked or captcha verification required. Account locked or captcha appears after exceeding attempts. PASS
  • 29.
    Blood Donation Sr. No. ActionExpected Output Actual Output Status TC- 1 User enters valid donation details and submits request Successful registration message with confirmation email sent. User successfully registers for donation and receives confirmation email. PASS TC- 2 User enters ineligible criteria (e.g., weight, health condition) Error message indicating ineligibility for donation. User receives error message about ineligibility. PASS TC- 3 User cancels a registered donation Donation cancelled and notification sent to relevant parties. Donation cancelled and notification sent. PASS Blood Search and Request Sr. No. Action Expected Output Actual Output Status TC- 1 User searches for blood by type and location Accurate list of available blood units displayed. User receives accurate results based on filters. PASS TC- 2 User requests blood for a patient Successful request creation message with notification sent to blood bank. Request created and blood bank notified. PASS TC- 3 User tracks the status of a blood request Current status of the request displayed in real-time. User receives current status information (e.g., pending, approved, dispatched). PASS
  • 30.
    30 6. DRAWBACKS ANDLIMITATIONS Drawbacks:- High upfront cost: Implementing a BBMS can be expensive, requiring investment in hardware, software, training, and data migration. Smaller blood banks may find the initial cost challenging to justify. Implementation challenges: Integrating the BBMS with existing hospital systems and changing workflows can be complex and time-consuming, requiring careful planning and disruption to existing routines. Limitations:- Dependence on technology: BBMS are heavily reliant on technology, and any system outages or technical glitches can disrupt blood bank operations and potentially impact patient care. This can be especially problematic in areas with unreliable electricity or internet access. Data security risks: BBMS store sensitive patient and donor information, making them vulnerable to cyberattacks and data breaches. Robust security measures are essential to protect this sensitive data.
  • 31.
    7. PROPOSED ENHANSMENT Real-timetracking and forecasting of blood supply and demand: Utilize AI and machine learning to predict future needs based on historical data, seasonal trends, and specific patient demographics. 1. Automated blood component separation and labeling: Reduce manual processing and errors by implementing robotic systems for component separation and labeling, ensuring efficient utilization of whole blood donations. Integration with smart fridges and sensors: Monitor blood storage temperature and expiration dates remotely for enhanced safety and timely identification of potential spoilage. 2. Improved Donor Management and Recruitment: Personalized donor outreach and engagement: Utilize data-driven insights to tailor communication and incentives for different donor segments, increasing retention and recruitment. Mobile app for donors: Allow donors to schedule appointments, track their donation history, and receive notifications about eligibility and blood needs. Gamification and rewards: Implement gamification elements and reward programs to encourage repeat donations and motivate new donors. 3. Enhanced Matching and Allocation: Advanced compatibility algorithms: Utilize AI-powered algorithms to optimize blood matching based on ABO/Rh compatibility, extended antigen testing, and patient specific needs. Blockchain-based secure data sharing: Enable secure and transparent sharing of donor and patient data between blood banks and healthcare facilities for efficient matching and allocation. Real-time blood tracking and delivery optimization: Track and optimize blood delivery routes in real-time to ensure timely delivery and minimize waste from unused blood.
  • 32.
    32 8. CONCLUSION Blood BankManagement Systems (BBMS) have revolutionized blood bank operations by streamlining processes, optimizing inventory management, and improving patient care. While limitations and challenges exist, the future of BBMS is bright, brimming with potential for further advancements. Key Takeaways: BBMS offer significant benefits like improved efficiency, reduced waste, and enhanced patient care. Challenges like technical dependence, workflow changes, and data quality require careful consideration. Proposed enhancements in areas like AI-powered forecasting, advanced inventory management, and personalized donor outreach can significantly improve BBMS effectiveness. Integration with other healthcare systems and adoption of innovative technologies like blockchain and robotics hold immense potential for the future.
  • 33.
    9. BIBILOGRAPHY 1. AndroidProgramming: The Big Nerd Ranch Guide 2. Java Programming for Android Developers for Dummies 3. Java Programming (Nirali Prakashan) Book 4. https://www.javatpoint.com/android-tutorial