“ BAZE DE DATE”
O  baza de date  este un ansamblu de informatii (date), organizate intr-un mod special, fapt care faciliteaza stacarea si extragerea lor.
PLAN Tipuri de baze de date Elaborarea unei baze de date Structura bazei de date Crearea tabelelor Stabilirea relatiilor dintre tabele Tipuri de interogari Crearea formularelor Crearea rapoartelor
Tipuri de baze de date ierarhic retea relationar
Elaborarea Etapa de analiza.  Se analizeaza domeniul de date si se depisteaza cerintele tuturor categoriilor de utilizatori catre sistemul de baze de date, precum si operatiile pe care le va gestiona .  Etapa de gestionare.  Se creeaza componentele logice: interfata principala, aplicatiile  de introducere/ actualizare/ prelucrare a datelor, cele de interogare a bazei de date si de extragere a informatiilor. Punerea in functiune si exploatarea sistemului de baza de date.  Baza de date se completeaza cu date . In continuare se realizeaza operatii de actualizare ,da consultare si de intretinere ulterioara a sistemului de baza de date.
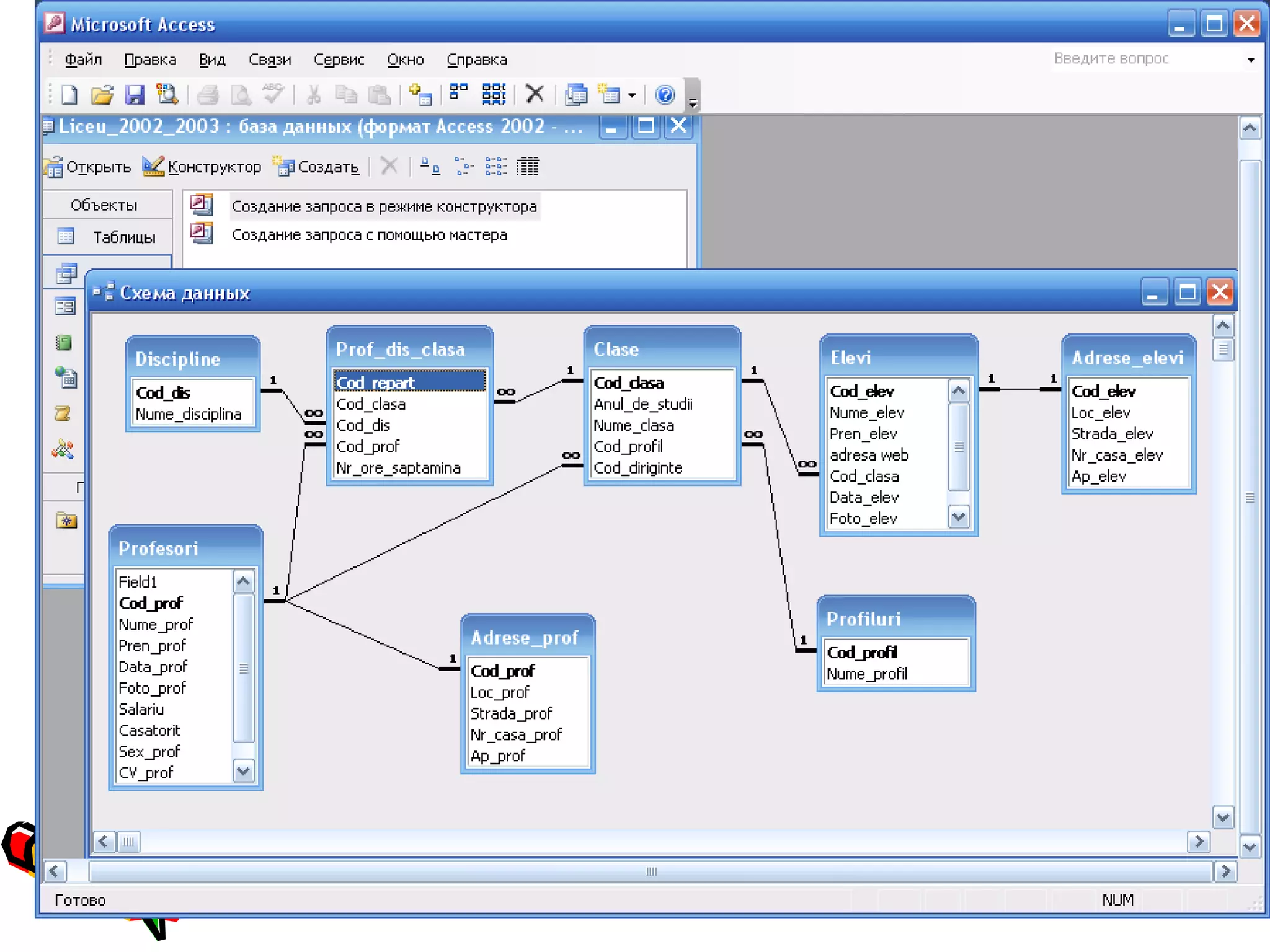
Structura
 
 
Crearea tabelelor Selectam pictograma  Tables  de pe bara  de obiecte  Objects  a ferestrei bazei de date  Apare fereastra de dialog de tip  Table   cu numele implicit  Table1
 
3. Stabilm o cheie primara pentru tabel.Cu acest scop selectam cimpul necesar, apoi alegem comanda  Primary Key  din meniul flotant al cimpului 4. Salvam tabelul, selectind comanda  Save  din meniul  File .
Relatiile dintre tabele
 
Interogari - sint obiecte ale sistemelor de gestiune a bazelor de date care reprezinta adresari de cautare , analizare si/sau de modificare a datelor bazei.
Se utilizeaza pentru Vizualizarea unui subset de inregistrari dintr-un tabel, fara a-l deschide Afisarea intr-un singur tabel a informatiilor din citeva tabele Actualizarea datelor tabelelor Efectuarea calculelor asupra valorilor cimpurilor si obtinerea informatiilor noi Crearea totalurilor, valorilor medii
In functie de tipul actiunii si de rezultate, interogarile se clasifica: De selectie De axcludere a unor inregistrari De modificare a unor inregistrari De creare a unor inregistrari De creare a cimpurilor rezultante De grupare si totalizare  Incrucisate
Pentru a crea o interogare Selectam  Queries  ,executam un dublu-clic pe  Create query in Design view Apare  Show Table Alegem cimpurile care vor fi utilizate pentru scrierea criteriului de selectie si cimpurile alw caror valori vor fi afisate. Salvam interogarea : Save
 
 
Formulare - Sint obiecte ale bazei de date Access, proiectate special pentru a crea o interfata pentru utilizator cu scopul facilitarii introducerii, ereditarii si afisarii inregistrarilor din tabele sau interogari.
Crearea unui formular Selectam  Forms  , dupa care  Create form by using wizard Apare  Form Wizard  Selectam cimpurile care vor fi incluse in formular, confirmind alegerea prin apasarea butonului > .Pentru a include toate cimpurile din lista, vom executa un clic pe >>. Alegem modul de afisare a cimpurilor in formular. Alegem unul din stilurile predefinite de formular Precizam numele formularului Deschidem formularul pentru a vedea si a introduce informatii
1,2
4
5
6
7
Rapoarte - Reprezinta produsul final al unei baze de date.Ele combina date din tabele, interogari si formulare pentru a fi tiparite sau pentru a fi salvate pe disc intr-un formatatractiv si usor de citit.
Crearea Selectam  Reports  .Alegem  New -> Report Wizard Apare  Report Wizard.  Alegem tabelele necesare si interogharea ce ne intereseaza , iar din  Available Fields  selectam cimpurile ce ne intereseaza  In  Report Wizard  selectam cimpurile, dupa care se va face gruparea inregistrarilor Indicam cimpurile in conformitate cu care se va face sortarea  inregistrarilor  In cele 3 ferestre  Report Wizard  specificam modul de aranjare a inregistrarilor pe pagiona, stilul si titlul raportului
1
3
4
5
Sfirsit
Elaborat de :  Perlog Ludmila   Rusu Tamara

Baze+de+date

  • 1.
    “ BAZE DEDATE”
  • 2.
    O bazade date este un ansamblu de informatii (date), organizate intr-un mod special, fapt care faciliteaza stacarea si extragerea lor.
  • 3.
    PLAN Tipuri debaze de date Elaborarea unei baze de date Structura bazei de date Crearea tabelelor Stabilirea relatiilor dintre tabele Tipuri de interogari Crearea formularelor Crearea rapoartelor
  • 4.
    Tipuri de bazede date ierarhic retea relationar
  • 5.
    Elaborarea Etapa deanaliza. Se analizeaza domeniul de date si se depisteaza cerintele tuturor categoriilor de utilizatori catre sistemul de baze de date, precum si operatiile pe care le va gestiona . Etapa de gestionare. Se creeaza componentele logice: interfata principala, aplicatiile de introducere/ actualizare/ prelucrare a datelor, cele de interogare a bazei de date si de extragere a informatiilor. Punerea in functiune si exploatarea sistemului de baza de date. Baza de date se completeaza cu date . In continuare se realizeaza operatii de actualizare ,da consultare si de intretinere ulterioara a sistemului de baza de date.
  • 6.
  • 7.
  • 8.
  • 9.
    Crearea tabelelor Selectampictograma Tables de pe bara de obiecte Objects a ferestrei bazei de date Apare fereastra de dialog de tip Table cu numele implicit Table1
  • 10.
  • 11.
    3. Stabilm ocheie primara pentru tabel.Cu acest scop selectam cimpul necesar, apoi alegem comanda Primary Key din meniul flotant al cimpului 4. Salvam tabelul, selectind comanda Save din meniul File .
  • 12.
  • 13.
  • 14.
    Interogari - sintobiecte ale sistemelor de gestiune a bazelor de date care reprezinta adresari de cautare , analizare si/sau de modificare a datelor bazei.
  • 15.
    Se utilizeaza pentruVizualizarea unui subset de inregistrari dintr-un tabel, fara a-l deschide Afisarea intr-un singur tabel a informatiilor din citeva tabele Actualizarea datelor tabelelor Efectuarea calculelor asupra valorilor cimpurilor si obtinerea informatiilor noi Crearea totalurilor, valorilor medii
  • 16.
    In functie detipul actiunii si de rezultate, interogarile se clasifica: De selectie De axcludere a unor inregistrari De modificare a unor inregistrari De creare a unor inregistrari De creare a cimpurilor rezultante De grupare si totalizare Incrucisate
  • 17.
    Pentru a creao interogare Selectam Queries ,executam un dublu-clic pe Create query in Design view Apare Show Table Alegem cimpurile care vor fi utilizate pentru scrierea criteriului de selectie si cimpurile alw caror valori vor fi afisate. Salvam interogarea : Save
  • 18.
  • 19.
  • 20.
    Formulare - Sintobiecte ale bazei de date Access, proiectate special pentru a crea o interfata pentru utilizator cu scopul facilitarii introducerii, ereditarii si afisarii inregistrarilor din tabele sau interogari.
  • 21.
    Crearea unui formularSelectam Forms , dupa care Create form by using wizard Apare Form Wizard Selectam cimpurile care vor fi incluse in formular, confirmind alegerea prin apasarea butonului > .Pentru a include toate cimpurile din lista, vom executa un clic pe >>. Alegem modul de afisare a cimpurilor in formular. Alegem unul din stilurile predefinite de formular Precizam numele formularului Deschidem formularul pentru a vedea si a introduce informatii
  • 22.
  • 23.
  • 24.
  • 25.
  • 26.
  • 27.
    Rapoarte - Reprezintaprodusul final al unei baze de date.Ele combina date din tabele, interogari si formulare pentru a fi tiparite sau pentru a fi salvate pe disc intr-un formatatractiv si usor de citit.
  • 28.
    Crearea Selectam Reports .Alegem New -> Report Wizard Apare Report Wizard. Alegem tabelele necesare si interogharea ce ne intereseaza , iar din Available Fields selectam cimpurile ce ne intereseaza In Report Wizard selectam cimpurile, dupa care se va face gruparea inregistrarilor Indicam cimpurile in conformitate cu care se va face sortarea inregistrarilor In cele 3 ferestre Report Wizard specificam modul de aranjare a inregistrarilor pe pagiona, stilul si titlul raportului
  • 29.
  • 30.
  • 31.
  • 32.
  • 33.
  • 34.
    Elaborat de : Perlog Ludmila Rusu Tamara