Your Business Model  how to identify and improve it La Trobe University, Melbourne, July 2007
the menu what’s on today?
the alchemy of business model innovation
first: what are your  expectations  for today?
example of business model innovation
waste water treatment systems
offer customer segment revenue stream distribution channel waste water treatment system Canadian mining sites one time sales fee sales force
idea!
sell waste water treatment system Canadian mining sites one time sales fee sales force total waste water treatment management Canadian mining sites recurring service fee sales force
 
an exercise let’s do to understand
your offers your client segments your channels offers client segments distribution channels consulting banking executives personal network banking knowledge banking professionals dedicated website training program
sell waste water treatment system Canadian mining sites one time sales fee sales force core activities core capabilities costs partner network client relationship build treatment systems water treatment knowledge production costs suppliers follow-up
build treatment systems water treatment knowledge production costs suppliers follow-up total waste water treatment management Canadian mining sites recurring service fee sales force dispatch repair teams error free systems development call center variable costs of repair services
business model template VALUE PROPOSITION COST STRUCTURE CUSTOMER RELATIONSHIP TARGET CUSTOMER DISTRIBUTION CHANNEL VALUE CONFIGURATION CORE CAPABILITIES PARTNER NETWORK REVENUE STREAMS INFRASTRUCTURE CUSTOMER OFFER FINANCE http://business-model-design.blogspot.com
the basics of identifying and improving business models
1. describe it 2. discuss it 3. improve it 4. implement it
1. describe it
Development plan Quisque augue felis, commodo a, elementum id, faucibus id, sem. Aenean rutrum enim. Praesent pulvinar dignissim nisl. Cras a nunc. Donec tincidunt odio sit amet lacus. Pellentesque metus tortor, ullamcorper vitae, lobortis vel, euismod in, mi. Ut laoreet, tellus laoreet blandit mollis, massa purus posuere purus, quis molestie ligula massa eu metus. Duis placerat, nulla sit amet ornare interdum, neque nunc mollis leo, vitae porttitor mi orci sit amet neque. Donec at enim. In facilisis tellus gravida ligula. Phasellus ut lorem. Pellentesque ac tortor eget augue suscipit ullamcorper. Aenean eleifend porta orci.  Etiam at arcu. Vestibulum lacinia nunc in eros. Suspendisse potenti. Aliquam erat volutpat. Donec gravida. Lorem ipsum dolor sit amet, consectetuer adipiscing elit. Cum sociis natoque penatibus et magnis dis parturient montes, nascetur ridiculus mus. Maecenas vel enim et metus semper fringilla. Donec ornare arcu. Maecenas faucibus ligula convallis nibh. Mauris dui quam, congue eu, commodo nec, tristique in, enim. Nulla auctor semper urna. Quisque a elit eu purus iaculis vestibulum. Aliquam dictum risus at odio. Fusce at lorem et elit faucibus placerat. Aenean velit. Proin elit odio, blandit et, scelerisque quis, pulvinar a, dui. Nunc magna dolor, bibendum ut, accumsan congue, tincidunt sit amet, neque. Proin consequat tincidunt lacus. In urna dui, congue nec, tincidunt sit amet, facilisis imperdiet, lorem.  Morbi sed nibh. Vivamus vitae dolor. Ut bibendum volutpat mi. Pellentesque quis magna non lectus elementum pretium. Aliquam quis est vitae arcu consequat fringilla. Cras magna risus, placerat eget, egestas consectetuer, ornare vel, felis. Nam ornare justo id orci mattis ultricies. Morbi luctus. Ut pretium odio ac libero. Nunc sollicitudin pharetra lorem. Aenean scelerisque, lacus eget ullamcorper scelerisque, ipsum urna viverra mi, eget viverra quam eros eget velit. Ut lacinia feugiat purus. Cum sociis natoque penatibus et magnis dis parturient montes, nascetur ridiculus mus. Etiam nunc nisl, aliquam blandit, luctus id, commodo laoreet, sem. Phasellus sit amet orci ut sapien vulputate pellentesque. Pellentesque dapibus purus et quam. Nam sit amet magna in neque dignissim sodales. Aenean non justo nec magna lobortis volutpat.  Strategy Lorem ipsum dolor sit amet, consectetuer adipiscing elit. Cras in tortor. Sed posuere erat. Maecenas pulvinar nulla eu magna. Vivamus semper, risus ut egestas pulvinar, lectus ante feugiat quam, sit amet congue odio lacus ac ipsum. Aliquam suscipit, est ut volutpat vulputate, nulla felis pulvinar libero, non ornare libero ipsum tristique tortor. Fusce sed lorem vitae justo feugiat malesuada. Donec aliquet. Vivamus semper eros nec diam. Vivamus sem arcu, imperdiet nec, congue ac, scelerisque vel, nulla. Donec et mauris. Integer a nulla vulputate pede consequat euismod. Praesent molestie urna nec leo. Proin eros. Maecenas ac sem nec dui sodales tempus. Maecenas suscipit egestas velit. Suspendisse vel tortor. Proin imperdiet, sem nec aliquet ultrices, nunc est egestas eros, non hendrerit magna eros eget augue. Maecenas sed leo vitae leo faucibus vulputate. Proin dignissim eros at augue.  Nam luctus nulla non nibh. Nam at lorem ac mauris laoreet viverra. In placerat consequat nunc. Donec rhoncus nunc ac urna. Integer vestibulum condimentum orci. Fusce velit turpis, malesuada quis, scelerisque ut, eleifend vitae, ipsum. Vestibulum eu erat. Vestibulum justo nisl, tincidunt et, semper vel, tristique quis, eros. Vestibulum tempus, massa vel consectetuer congue, erat magna consequat purus, a facilisis orci nibh vitae purus. Nam tincidunt venenatis ligula. Nunc orci nulla, ornare quis, lobortis viverra, dapibus at, turpis. Suspendisse sit amet nisl at enim tincidunt blandit. Curabitur augue est, suscipit sed, egestas sit amet, vehicula vitae, tellus. Maecenas nec metus vel nisi interdum pellentesque.   Words Text Text Text 18% 300% 12% 1% we don’t really know how to
2. discuss it
but there is no common language
3. improve it
we don’t really have the tools
4. implement it
everything else than planned Here CEOs 10° Managers 60° Here Staff 360° Ok
main the challenge
think outside-of-the box
insanity: doing the same thing over and over again and expecting different results Albert Einstein “ ”
enabling business model innovation
user-centered
creativity & exploration
interdisciplinary approach
strategic fit
more examples
what’s the connection?
activities precision micro-engineering costs partners client relationship mechanical watches luxury buyers revenue streams channels mechanical joints patients
Cemex example
activities core competencies costs partners client relationship cement by cubic meter builders revenue streams channels cement delivered during time window on time delivery fleet management
the business model design process
1. identify interdisciplinary stakeholders -> set-up team
2. understand (business) environment –> frame problem
3. suspend reality -> ideate
4. bring back reality  -> prototype
5. chose suitable design -> decide
6. execute -> project portfolio
7. evaluate, learn and redesign -> manage improvement
 
Alexander Osterwalder, PhD [email_address] www.arvetica.com
all photos from Flickr under a creative commons license authors indicated in comment page of ppt
annex I other
the business modeler’s toolbox
co-creation
ideation
visualization
prototyping
some  examples
Goldcorp mining low costs through open exploration CUSTOMER RELATIONSHIPS CUSTOMER SEGMENTS exploiting mines “ geology prize” 500’000 $US REVENUE STREAMS DISTRIBUTION CHANNELS Goldcorp publicly shared all of its geological data and offered US$ 500’000 in prizes for determining where they might find the next 6 million ounces of gold research
 
from copyright to creative commons
Skype free VoIP & value added services software development website global (non segmented) deliver voice & video quality “ eBay” large scale low margin internet software development free voice-over-IP VoIP telephony & value-added services
1291 Cityhomes low cost accommodation New York low cost CUSTOMER RELATIONSHIPS the cost sensible renting out rooms keep down costs apartment owners rents DISTRIBUTION CHANNELS find demand young curious Swiss low-cost hotel/rental in New York City
Tecnovate low-cost multi-lingual call center outsourcing low cost CUSTOMER RELATIONSHIPS European corporations ACTIVITY CONFIGURATION keep down costs “ import” young curious Europeans to India to work REVENUE STREAMS DISTRIBUTION CHANNELS business process outsourcing “up-side down” in India
from bloated head to the long tail
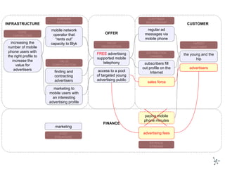
VALUE PROPOSITION COST STRUCTURE CUSTOMER RELATIONSHIP TARGET CUSTOMER DISTRIBUTION CHANNEL VALUE CONFIGURATION CORE CAPABILITIES PARTNER NETWORK REVENUE STREAMS FREE  advertising supported mobile telephony mobile network operator that “rents out” capacity to Blyk subscribers fill out profile on the Internet marketing to mobile users with an interesting advertising profile regular ad messages via mobile phone marketing paying mobile phone minutes the young and the hip increasing the number of mobile phone users with the right profile to increase the value for advertisers INFRASTRUCTURE CUSTOMER OFFER FINANCE access to a pool of targeted young advertising public advertising fees finding and contracting advertisers advertisers sales force
annex II business model template
VALUE PROPOSITION COST STRUCTURE CUSTOMER RELATIONSHIP TARGET CUSTOMER DISTRIBUTION CHANNEL VALUE CONFIGURATION CORE CAPABILITIES PARTNER NETWORK REVENUE STREAMS INFRASTRUCTURE CUSTOMER OFFER FINANCE a business model describes the value an organization offers to various customers and portrays the capabilities and partners required for creating, marketing, and delivering this value and relationship capital with the goal of generating profitable and sustainable revenue streams
VALUE PROPOSITION COST STRUCTURE CUSTOMER RELATIONSHIP TARGET CUSTOMER DISTRIBUTION CHANNEL VALUE CONFIGURATION CORE CAPABILITIES PARTNER NETWORK REVENUE STREAMS gives an overall view of a company's bundle of products and services portrays the network of cooperative agreements with other companies describes the channels to communicate and get in touch with customers describes the arrangement of activities and resources explains the relationships a company establishes with its customers sums up the monetary consequences to run a business model describes the revenue streams through which money is earned describes the customers a company wants to offer value to outlines the capabilities required to run a company's business model INFRASTRUCTURE CUSTOMER OFFER FINANCE describing a company’s business model
VALUE PROPOSITION value proposition 1 value proposition 2 … OFFER describing a company’s offer
VALUE PROPOSITION TARGET CUSTOMER value proposition 1 value proposition 2 … target customer 1 target customer 2 … CUSTOMER OFFER describing who a company offers value to
VALUE PROPOSITION TARGET CUSTOMER DISTRIBUTION CHANNEL value proposition 1 value proposition 2 … distribution channel 1 distribution channel 2 … target customer 1 target customer 2 … CUSTOMER OFFER describing how a company reaches its customers
VALUE PROPOSITION TARGET CUSTOMER CUSTOMER RELATIONSHIP value proposition 1 value proposition 2 … relationship type 1 relationship type 2 … target customer 1 target customer 2 … CUSTOMER OFFER describing the relationships a company builds
TARGET CUSTOMER REVENUE STREAM revenue stream 1 revenue stream 2 … target customer 1 target customer 2 … FINANCE VALUE PROPOSITION value proposition 1 value proposition 2 … OFFER CUSTOMER describing how a company makes money
CORE CAPABILITIES VALUE PROPOSITION core capability 1 core capability 2 … value proposition 1 value proposition 2 … OFFER INFRASTRUCTURE describing what capabilities are required
describing what activities are required VALUE PROPOSITION VALUE CONFIGURATION CORE CAPABILITIES value proposition 1 value proposition 2 … core capability 1 core capability 2 … activity 1 activity 2 … INFRASTRUCTURE OFFER
describing the partners that leverage the business model VALUE PROPOSITION PARTNER NETWORK CORE CAPABILITIES value proposition 1 value proposition 2 … core capability 1 core capability 2 … partner 1 partner 2 … INFRASTRUCTURE OFFER
VALUE PROPOSITION COST STRUCTURE cost account 1 cost account 2 … value proposition 1 value proposition 2 … FINANCE INFRASTRUCTURE OFFER describing the costs of a business model CORE CAPABILITIES core capability 1 core capability 2 …

Business Model Innovation

  • 1.
    Your Business Model how to identify and improve it La Trobe University, Melbourne, July 2007
  • 2.
  • 3.
    the alchemy ofbusiness model innovation
  • 4.
    first: what areyour expectations for today?
  • 5.
    example of businessmodel innovation
  • 6.
  • 7.
    offer customer segmentrevenue stream distribution channel waste water treatment system Canadian mining sites one time sales fee sales force
  • 8.
  • 9.
    sell waste watertreatment system Canadian mining sites one time sales fee sales force total waste water treatment management Canadian mining sites recurring service fee sales force
  • 10.
  • 11.
    an exercise let’sdo to understand
  • 12.
    your offers yourclient segments your channels offers client segments distribution channels consulting banking executives personal network banking knowledge banking professionals dedicated website training program
  • 13.
    sell waste watertreatment system Canadian mining sites one time sales fee sales force core activities core capabilities costs partner network client relationship build treatment systems water treatment knowledge production costs suppliers follow-up
  • 14.
    build treatment systemswater treatment knowledge production costs suppliers follow-up total waste water treatment management Canadian mining sites recurring service fee sales force dispatch repair teams error free systems development call center variable costs of repair services
  • 15.
    business model templateVALUE PROPOSITION COST STRUCTURE CUSTOMER RELATIONSHIP TARGET CUSTOMER DISTRIBUTION CHANNEL VALUE CONFIGURATION CORE CAPABILITIES PARTNER NETWORK REVENUE STREAMS INFRASTRUCTURE CUSTOMER OFFER FINANCE http://business-model-design.blogspot.com
  • 16.
    the basics ofidentifying and improving business models
  • 17.
    1. describe it2. discuss it 3. improve it 4. implement it
  • 18.
  • 19.
    Development plan Quisqueaugue felis, commodo a, elementum id, faucibus id, sem. Aenean rutrum enim. Praesent pulvinar dignissim nisl. Cras a nunc. Donec tincidunt odio sit amet lacus. Pellentesque metus tortor, ullamcorper vitae, lobortis vel, euismod in, mi. Ut laoreet, tellus laoreet blandit mollis, massa purus posuere purus, quis molestie ligula massa eu metus. Duis placerat, nulla sit amet ornare interdum, neque nunc mollis leo, vitae porttitor mi orci sit amet neque. Donec at enim. In facilisis tellus gravida ligula. Phasellus ut lorem. Pellentesque ac tortor eget augue suscipit ullamcorper. Aenean eleifend porta orci. Etiam at arcu. Vestibulum lacinia nunc in eros. Suspendisse potenti. Aliquam erat volutpat. Donec gravida. Lorem ipsum dolor sit amet, consectetuer adipiscing elit. Cum sociis natoque penatibus et magnis dis parturient montes, nascetur ridiculus mus. Maecenas vel enim et metus semper fringilla. Donec ornare arcu. Maecenas faucibus ligula convallis nibh. Mauris dui quam, congue eu, commodo nec, tristique in, enim. Nulla auctor semper urna. Quisque a elit eu purus iaculis vestibulum. Aliquam dictum risus at odio. Fusce at lorem et elit faucibus placerat. Aenean velit. Proin elit odio, blandit et, scelerisque quis, pulvinar a, dui. Nunc magna dolor, bibendum ut, accumsan congue, tincidunt sit amet, neque. Proin consequat tincidunt lacus. In urna dui, congue nec, tincidunt sit amet, facilisis imperdiet, lorem. Morbi sed nibh. Vivamus vitae dolor. Ut bibendum volutpat mi. Pellentesque quis magna non lectus elementum pretium. Aliquam quis est vitae arcu consequat fringilla. Cras magna risus, placerat eget, egestas consectetuer, ornare vel, felis. Nam ornare justo id orci mattis ultricies. Morbi luctus. Ut pretium odio ac libero. Nunc sollicitudin pharetra lorem. Aenean scelerisque, lacus eget ullamcorper scelerisque, ipsum urna viverra mi, eget viverra quam eros eget velit. Ut lacinia feugiat purus. Cum sociis natoque penatibus et magnis dis parturient montes, nascetur ridiculus mus. Etiam nunc nisl, aliquam blandit, luctus id, commodo laoreet, sem. Phasellus sit amet orci ut sapien vulputate pellentesque. Pellentesque dapibus purus et quam. Nam sit amet magna in neque dignissim sodales. Aenean non justo nec magna lobortis volutpat. Strategy Lorem ipsum dolor sit amet, consectetuer adipiscing elit. Cras in tortor. Sed posuere erat. Maecenas pulvinar nulla eu magna. Vivamus semper, risus ut egestas pulvinar, lectus ante feugiat quam, sit amet congue odio lacus ac ipsum. Aliquam suscipit, est ut volutpat vulputate, nulla felis pulvinar libero, non ornare libero ipsum tristique tortor. Fusce sed lorem vitae justo feugiat malesuada. Donec aliquet. Vivamus semper eros nec diam. Vivamus sem arcu, imperdiet nec, congue ac, scelerisque vel, nulla. Donec et mauris. Integer a nulla vulputate pede consequat euismod. Praesent molestie urna nec leo. Proin eros. Maecenas ac sem nec dui sodales tempus. Maecenas suscipit egestas velit. Suspendisse vel tortor. Proin imperdiet, sem nec aliquet ultrices, nunc est egestas eros, non hendrerit magna eros eget augue. Maecenas sed leo vitae leo faucibus vulputate. Proin dignissim eros at augue. Nam luctus nulla non nibh. Nam at lorem ac mauris laoreet viverra. In placerat consequat nunc. Donec rhoncus nunc ac urna. Integer vestibulum condimentum orci. Fusce velit turpis, malesuada quis, scelerisque ut, eleifend vitae, ipsum. Vestibulum eu erat. Vestibulum justo nisl, tincidunt et, semper vel, tristique quis, eros. Vestibulum tempus, massa vel consectetuer congue, erat magna consequat purus, a facilisis orci nibh vitae purus. Nam tincidunt venenatis ligula. Nunc orci nulla, ornare quis, lobortis viverra, dapibus at, turpis. Suspendisse sit amet nisl at enim tincidunt blandit. Curabitur augue est, suscipit sed, egestas sit amet, vehicula vitae, tellus. Maecenas nec metus vel nisi interdum pellentesque. Words Text Text Text 18% 300% 12% 1% we don’t really know how to
  • 20.
  • 21.
    but there isno common language
  • 22.
  • 23.
    we don’t reallyhave the tools
  • 24.
  • 25.
    everything else thanplanned Here CEOs 10° Managers 60° Here Staff 360° Ok
  • 26.
  • 27.
  • 28.
    insanity: doing thesame thing over and over again and expecting different results Albert Einstein “ ”
  • 29.
  • 30.
  • 31.
  • 32.
  • 33.
  • 34.
  • 35.
  • 36.
    activities precision micro-engineeringcosts partners client relationship mechanical watches luxury buyers revenue streams channels mechanical joints patients
  • 37.
  • 38.
    activities core competenciescosts partners client relationship cement by cubic meter builders revenue streams channels cement delivered during time window on time delivery fleet management
  • 39.
    the business modeldesign process
  • 40.
    1. identify interdisciplinarystakeholders -> set-up team
  • 41.
    2. understand (business)environment –> frame problem
  • 42.
  • 43.
    4. bring backreality -> prototype
  • 44.
    5. chose suitabledesign -> decide
  • 45.
    6. execute ->project portfolio
  • 46.
    7. evaluate, learnand redesign -> manage improvement
  • 47.
  • 48.
    Alexander Osterwalder, PhD[email_address] www.arvetica.com
  • 49.
    all photos fromFlickr under a creative commons license authors indicated in comment page of ppt
  • 50.
  • 51.
  • 52.
  • 53.
  • 54.
  • 55.
  • 56.
  • 57.
    Goldcorp mining lowcosts through open exploration CUSTOMER RELATIONSHIPS CUSTOMER SEGMENTS exploiting mines “ geology prize” 500’000 $US REVENUE STREAMS DISTRIBUTION CHANNELS Goldcorp publicly shared all of its geological data and offered US$ 500’000 in prizes for determining where they might find the next 6 million ounces of gold research
  • 58.
  • 59.
    from copyright tocreative commons
  • 60.
    Skype free VoIP& value added services software development website global (non segmented) deliver voice & video quality “ eBay” large scale low margin internet software development free voice-over-IP VoIP telephony & value-added services
  • 61.
    1291 Cityhomes lowcost accommodation New York low cost CUSTOMER RELATIONSHIPS the cost sensible renting out rooms keep down costs apartment owners rents DISTRIBUTION CHANNELS find demand young curious Swiss low-cost hotel/rental in New York City
  • 62.
    Tecnovate low-cost multi-lingualcall center outsourcing low cost CUSTOMER RELATIONSHIPS European corporations ACTIVITY CONFIGURATION keep down costs “ import” young curious Europeans to India to work REVENUE STREAMS DISTRIBUTION CHANNELS business process outsourcing “up-side down” in India
  • 63.
    from bloated headto the long tail
  • 64.
    VALUE PROPOSITION COSTSTRUCTURE CUSTOMER RELATIONSHIP TARGET CUSTOMER DISTRIBUTION CHANNEL VALUE CONFIGURATION CORE CAPABILITIES PARTNER NETWORK REVENUE STREAMS FREE advertising supported mobile telephony mobile network operator that “rents out” capacity to Blyk subscribers fill out profile on the Internet marketing to mobile users with an interesting advertising profile regular ad messages via mobile phone marketing paying mobile phone minutes the young and the hip increasing the number of mobile phone users with the right profile to increase the value for advertisers INFRASTRUCTURE CUSTOMER OFFER FINANCE access to a pool of targeted young advertising public advertising fees finding and contracting advertisers advertisers sales force
  • 65.
    annex II businessmodel template
  • 66.
    VALUE PROPOSITION COSTSTRUCTURE CUSTOMER RELATIONSHIP TARGET CUSTOMER DISTRIBUTION CHANNEL VALUE CONFIGURATION CORE CAPABILITIES PARTNER NETWORK REVENUE STREAMS INFRASTRUCTURE CUSTOMER OFFER FINANCE a business model describes the value an organization offers to various customers and portrays the capabilities and partners required for creating, marketing, and delivering this value and relationship capital with the goal of generating profitable and sustainable revenue streams
  • 67.
    VALUE PROPOSITION COSTSTRUCTURE CUSTOMER RELATIONSHIP TARGET CUSTOMER DISTRIBUTION CHANNEL VALUE CONFIGURATION CORE CAPABILITIES PARTNER NETWORK REVENUE STREAMS gives an overall view of a company's bundle of products and services portrays the network of cooperative agreements with other companies describes the channels to communicate and get in touch with customers describes the arrangement of activities and resources explains the relationships a company establishes with its customers sums up the monetary consequences to run a business model describes the revenue streams through which money is earned describes the customers a company wants to offer value to outlines the capabilities required to run a company's business model INFRASTRUCTURE CUSTOMER OFFER FINANCE describing a company’s business model
  • 68.
    VALUE PROPOSITION valueproposition 1 value proposition 2 … OFFER describing a company’s offer
  • 69.
    VALUE PROPOSITION TARGETCUSTOMER value proposition 1 value proposition 2 … target customer 1 target customer 2 … CUSTOMER OFFER describing who a company offers value to
  • 70.
    VALUE PROPOSITION TARGETCUSTOMER DISTRIBUTION CHANNEL value proposition 1 value proposition 2 … distribution channel 1 distribution channel 2 … target customer 1 target customer 2 … CUSTOMER OFFER describing how a company reaches its customers
  • 71.
    VALUE PROPOSITION TARGETCUSTOMER CUSTOMER RELATIONSHIP value proposition 1 value proposition 2 … relationship type 1 relationship type 2 … target customer 1 target customer 2 … CUSTOMER OFFER describing the relationships a company builds
  • 72.
    TARGET CUSTOMER REVENUESTREAM revenue stream 1 revenue stream 2 … target customer 1 target customer 2 … FINANCE VALUE PROPOSITION value proposition 1 value proposition 2 … OFFER CUSTOMER describing how a company makes money
  • 73.
    CORE CAPABILITIES VALUEPROPOSITION core capability 1 core capability 2 … value proposition 1 value proposition 2 … OFFER INFRASTRUCTURE describing what capabilities are required
  • 74.
    describing what activitiesare required VALUE PROPOSITION VALUE CONFIGURATION CORE CAPABILITIES value proposition 1 value proposition 2 … core capability 1 core capability 2 … activity 1 activity 2 … INFRASTRUCTURE OFFER
  • 75.
    describing the partnersthat leverage the business model VALUE PROPOSITION PARTNER NETWORK CORE CAPABILITIES value proposition 1 value proposition 2 … core capability 1 core capability 2 … partner 1 partner 2 … INFRASTRUCTURE OFFER
  • 76.
    VALUE PROPOSITION COSTSTRUCTURE cost account 1 cost account 2 … value proposition 1 value proposition 2 … FINANCE INFRASTRUCTURE OFFER describing the costs of a business model CORE CAPABILITIES core capability 1 core capability 2 …