Cloud Computing, the Semantic Web,
and Music Discovery
Alexandre Passant, co-founder, CEO, MDG Web ltd
http://seevl.net // @seevl // alex@seevl.net // @terraces

#CloudBusting, 14 September 2012, Galway
?               ?
        ?

?
            ?



    ?
http://www.w3.org/Talks/WWW94Tim/
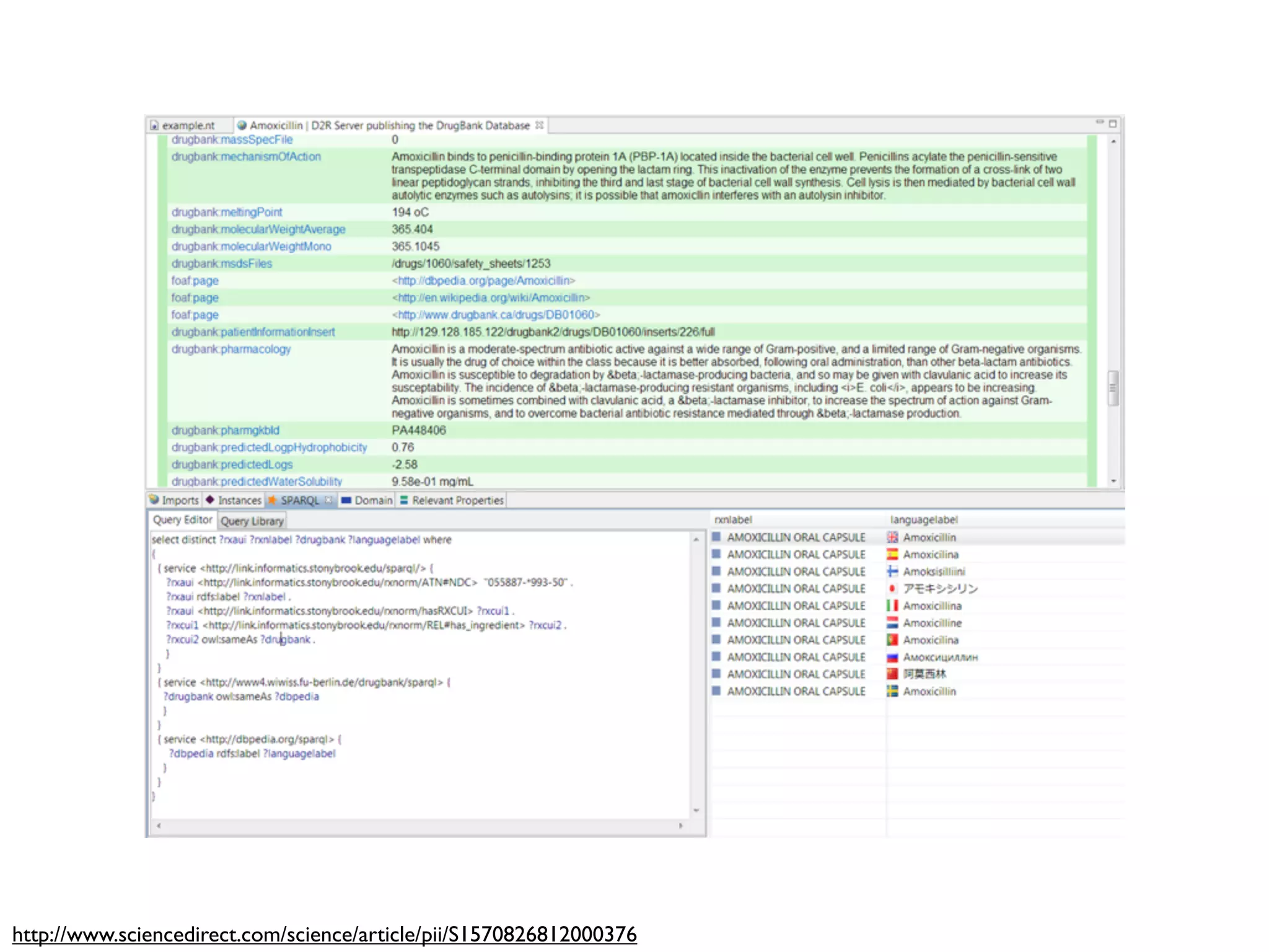
http://www.sciencedirect.com/science/article/pii/S1570826812000376
http://www.w3.org/2001/sw/sweo/public/UseCases/Nasa/
http://www.slideshare.net/semanticfire/0080-netage-sanfranciscopdf
http://www.bbc.co.uk/blogs/bbcinternet/2012/04/sports_dynamic_semantic.html
dbpedia:Bad_Brains                         dbpedia:Hardcore_Punk



                              p:associatedActs       p:genre                    p:genre



:alex   foaf:topic_interest          dbpedia:Beastie_Boys                            dbpedia:Black_Flag_(band)



                                       p:currentMembers



                                     dbpedia:Adam_Yauch                          dbpedia:B._B._King




                                                    skos:subject          skos:subject



                                                 dbpedia:Category:American_vegatarians
dbpedia:Bad_Brains                         dbpedia:Hardcore_Punk



                              p:associatedActs       p:genre                    p:genre



:alex   foaf:topic_interest          dbpedia:Beastie_Boys                            dbpedia:Black_Flag_(band)



                                       p:currentMembers



                                     dbpedia:Adam_Yauch                          dbpedia:B._B._King




                                                    skos:subject          skos:subject



                                                 dbpedia:Category:American_vegatarians
http://www.sysomos.com/reports/youtube/
Questions?
alex@seevl.net
@terraces

seevl: Cloud computing, the Semantic Web and Music Discovery