Download free for 30 days
Sign in
Upload
Language (EN)
Support
Business
Mobile
Social Media
Marketing
Technology
Art & Photos
Career
Design
Education
Presentations & Public Speaking
Government & Nonprofit
Healthcare
Internet
Law
Leadership & Management
Automotive
Engineering
Software
Recruiting & HR
Retail
Sales
Services
Science
Small Business & Entrepreneurship
Food
Environment
Economy & Finance
Data & Analytics
Investor Relations
Sports
Spiritual
News & Politics
Travel
Self Improvement
Real Estate
Entertainment & Humor
Health & Medicine
Devices & Hardware
Lifestyle
Change Language
Language
English
Español
Português
Français
Deutsche
Cancel
Save
EN
Uploaded by
Akihiro Ehara
477 views
Visual Studio TypeScript npm WebPack
javascriptの開発生産性をC#と同じレベルにする Visual Studio 2017 TypeScript+npm+WebPack
Technology
◦
Read more
0
Save
Share
Embed
Embed presentation
Download
Download to read offline
1
/ 46
2
/ 46
3
/ 46
4
/ 46
5
/ 46
6
/ 46
7
/ 46
8
/ 46
9
/ 46
10
/ 46
11
/ 46
12
/ 46
13
/ 46
14
/ 46
15
/ 46
16
/ 46
17
/ 46
18
/ 46
19
/ 46
20
/ 46
21
/ 46
22
/ 46
23
/ 46
24
/ 46
25
/ 46
26
/ 46
27
/ 46
28
/ 46
29
/ 46
30
/ 46
31
/ 46
32
/ 46
33
/ 46
34
/ 46
35
/ 46
36
/ 46
37
/ 46
38
/ 46
39
/ 46
40
/ 46
41
/ 46
42
/ 46
43
/ 46
44
/ 46
45
/ 46
46
/ 46
More Related Content
PDF
Webエンジニアのためのプロジェクションマッピング(とりあえず完結編)
by
KatsuyaENDOH
PDF
Visual Studio 2019 新機能を時間のかぎりできるだけ!
by
Hiroyuki Mori
PDF
090821 Ruby Sapporo Night Ruby Cocoa
by
Tomoki Maeda
PDF
久しぶりにWebエンジニアのためのプロジェクションマッピング
by
KatsuyaENDOH
PPTX
Visual Studio UserのためのMicrosoft Learn入門
by
Akiyoshi Tsuchida
PPTX
Ltctjs
by
Hisashi Aruji
PDF
今すぐブラウザでES6を使おう
by
Hayashi Yuichi
PDF
Webサイトに動きをつける、jQueryプラグインの設置方法 先生:田中 晶子
by
schoowebcampus
Webエンジニアのためのプロジェクションマッピング(とりあえず完結編)
by
KatsuyaENDOH
Visual Studio 2019 新機能を時間のかぎりできるだけ!
by
Hiroyuki Mori
090821 Ruby Sapporo Night Ruby Cocoa
by
Tomoki Maeda
久しぶりにWebエンジニアのためのプロジェクションマッピング
by
KatsuyaENDOH
Visual Studio UserのためのMicrosoft Learn入門
by
Akiyoshi Tsuchida
Ltctjs
by
Hisashi Aruji
今すぐブラウザでES6を使おう
by
Hayashi Yuichi
Webサイトに動きをつける、jQueryプラグインの設置方法 先生:田中 晶子
by
schoowebcampus
What's hot
PPT
Cakephp Ajax
by
mick
PDF
2016/05/01 Visual Studio with Cordova
by
miso- soup3
PDF
先取り!PHP 7 と WordPress
by
Masashi Shinbara
PDF
Gae hands on
by
Hayato Ito
ODP
Livlisのcakephp事例
by
Masahiro Saito
PDF
C++ REST SDKを使ってWebサービスを利用する
by
You&I
PDF
Vue
by
卓馬 三浦
PDF
Nuxt
by
卓馬 三浦
PDF
Vuenative
by
卓馬 三浦
PDF
.NET Core 5 ~ Windows, Linux, OS X そして Docker まで ~
by
Akira Inoue
PDF
Blazor 触ってみた
by
Oda Shinsuke
PDF
Visual Studioで始めるTypeScript開発入門
by
Narami Kiyokura
PPTX
[社内勉強会]Gradleを使おう
by
hirooooo
PDF
C# で Single Page Web アプリを開発できる Blazor ― その魅力
by
Jun-ichi Sakamoto
PDF
WordCamp2015 LT WordPress+VPSでつくられたWebサイトのセキュリティチェックポイントとWordPressの「Waltiプラグイ...
by
Masanori Fujisaki
PPTX
JavaScriptフレームワーク入門にVue.jsはいかが?
by
好洋 山崎
PDF
C# で Single Page Web アプリが開発できるフレームワーク&開発環境 「Blazor」 ― その概要と Web アプリ開発者にもたらす利点
by
Jun-ichi Sakamoto
PPTX
Hands on PhotoBlog App with WordPress REST API and App Inventor
by
Hong Chen
PPTX
Visual Studio 2019 Updates Pickup!
by
Hiroyuki Mori
PDF
Cloud functions for Firebase
by
SENSY Inc
Cakephp Ajax
by
mick
2016/05/01 Visual Studio with Cordova
by
miso- soup3
先取り!PHP 7 と WordPress
by
Masashi Shinbara
Gae hands on
by
Hayato Ito
Livlisのcakephp事例
by
Masahiro Saito
C++ REST SDKを使ってWebサービスを利用する
by
You&I
Vue
by
卓馬 三浦
Nuxt
by
卓馬 三浦
Vuenative
by
卓馬 三浦
.NET Core 5 ~ Windows, Linux, OS X そして Docker まで ~
by
Akira Inoue
Blazor 触ってみた
by
Oda Shinsuke
Visual Studioで始めるTypeScript開発入門
by
Narami Kiyokura
[社内勉強会]Gradleを使おう
by
hirooooo
C# で Single Page Web アプリを開発できる Blazor ― その魅力
by
Jun-ichi Sakamoto
WordCamp2015 LT WordPress+VPSでつくられたWebサイトのセキュリティチェックポイントとWordPressの「Waltiプラグイ...
by
Masanori Fujisaki
JavaScriptフレームワーク入門にVue.jsはいかが?
by
好洋 山崎
C# で Single Page Web アプリが開発できるフレームワーク&開発環境 「Blazor」 ― その概要と Web アプリ開発者にもたらす利点
by
Jun-ichi Sakamoto
Hands on PhotoBlog App with WordPress REST API and App Inventor
by
Hong Chen
Visual Studio 2019 Updates Pickup!
by
Hiroyuki Mori
Cloud functions for Firebase
by
SENSY Inc
Similar to Visual Studio TypeScript npm WebPack
PDF
Visual Studio 2012 Web 開発 ~ One ASP.NET から TypeScript まで ~
by
Akira Inoue
PDF
TypeScript ファースト ステップ (v.0.9 対応版) ~ Any browser. Any host. Any OS. Open Sourc...
by
Akira Inoue
PPTX
JavaScriptを使った開発を始めるなら!TypeScriptをはじめよう ~ ステップアップ
by
慎一 古賀
PDF
TypeScript 言語処理系ことはじめ
by
Yu Nobuoka
PDF
TypeScript ファーストステップ ~ Any browser. Any host. Any OS. Open Source. ~
by
Akira Inoue
PDF
TypeScriptへの入口
by
Sunao Tomita
PDF
TypeScript と Visual Studio Code
by
Akira Inoue
PDF
TypeScript ファーストステップ (Rev.2) ~ Any browser. Any host. Any OS. Open Source. ~
by
Akira Inoue
PPTX
Hokuriku.net 2013 01-26 node.js
by
Tadahiro Ishisaka
PDF
FunScript:F#からJavaScriptへのコンパイラー
by
Alfonso Garcia-Caro
PPTX
JSX 速さの秘密 - 高速なJavaScriptを書く方法
by
Kazuho Oku
PDF
6万行の TypeScript 移行とその後
by
Shingo Sasaki
PDF
Introduction to VSCode
by
Yuki Igarashi
PPTX
TypeScriptハンズオン第1回テキスト
by
mizuky fujitani
PPTX
Web matrix2とvisual studio
by
Tadahiro Ishisaka
PPTX
13016 n分で作るtype scriptでnodejs
by
Takayoshi Tanaka
PPTX
Type scriptmemo
by
ytanno
PDF
"今" 押さえておきたい! Web アプリ開発の技術トレンドとツールの進化
by
Akira Inoue
PDF
ASP.NET 新時代に向けて ~ ASP.NET 5 / Visual Studio 2015 基礎解説
by
Akira Inoue
PDF
3日時間をもらったのでTypeScriptを触ってみた
by
Yasushi Kato
Visual Studio 2012 Web 開発 ~ One ASP.NET から TypeScript まで ~
by
Akira Inoue
TypeScript ファースト ステップ (v.0.9 対応版) ~ Any browser. Any host. Any OS. Open Sourc...
by
Akira Inoue
JavaScriptを使った開発を始めるなら!TypeScriptをはじめよう ~ ステップアップ
by
慎一 古賀
TypeScript 言語処理系ことはじめ
by
Yu Nobuoka
TypeScript ファーストステップ ~ Any browser. Any host. Any OS. Open Source. ~
by
Akira Inoue
TypeScriptへの入口
by
Sunao Tomita
TypeScript と Visual Studio Code
by
Akira Inoue
TypeScript ファーストステップ (Rev.2) ~ Any browser. Any host. Any OS. Open Source. ~
by
Akira Inoue
Hokuriku.net 2013 01-26 node.js
by
Tadahiro Ishisaka
FunScript:F#からJavaScriptへのコンパイラー
by
Alfonso Garcia-Caro
JSX 速さの秘密 - 高速なJavaScriptを書く方法
by
Kazuho Oku
6万行の TypeScript 移行とその後
by
Shingo Sasaki
Introduction to VSCode
by
Yuki Igarashi
TypeScriptハンズオン第1回テキスト
by
mizuky fujitani
Web matrix2とvisual studio
by
Tadahiro Ishisaka
13016 n分で作るtype scriptでnodejs
by
Takayoshi Tanaka
Type scriptmemo
by
ytanno
"今" 押さえておきたい! Web アプリ開発の技術トレンドとツールの進化
by
Akira Inoue
ASP.NET 新時代に向けて ~ ASP.NET 5 / Visual Studio 2015 基礎解説
by
Akira Inoue
3日時間をもらったのでTypeScriptを触ってみた
by
Yasushi Kato
More from Akihiro Ehara
PDF
Share point開発 勤怠管理
by
Akihiro Ehara
PDF
Share point開発 ファイル受信
by
Akihiro Ehara
PDF
SharePoint Onlineアクセスモニター
by
Akihiro Ehara
PDF
Google アナリティクスでSharePointの利用状況を確認する
by
Akihiro Ehara
PDF
SharePointアドイン開発 SAPデータ連携
by
Akihiro Ehara
PDF
SharePointアドイン開発 Line風Chat アドイン
by
Akihiro Ehara
PDF
Cloud storage light
by
Akihiro Ehara
PDF
エンタープライズ.Net light switch
by
Akihiro Ehara
PDF
エンタープライズ.Net RIAサービス
by
Akihiro Ehara
PDF
エンタープライズ.Net DataSet
by
Akihiro Ehara
PDF
エンタープライズ.Net RIAサービス
by
Akihiro Ehara
PDF
エンタープライズ.Net 詳細設計編
by
Akihiro Ehara
PDF
エンタープライズ.Net アーキテクチャ設計編
by
Akihiro Ehara
PDF
エンタープライズ.Net 分析編
by
Akihiro Ehara
Share point開発 勤怠管理
by
Akihiro Ehara
Share point開発 ファイル受信
by
Akihiro Ehara
SharePoint Onlineアクセスモニター
by
Akihiro Ehara
Google アナリティクスでSharePointの利用状況を確認する
by
Akihiro Ehara
SharePointアドイン開発 SAPデータ連携
by
Akihiro Ehara
SharePointアドイン開発 Line風Chat アドイン
by
Akihiro Ehara
Cloud storage light
by
Akihiro Ehara
エンタープライズ.Net light switch
by
Akihiro Ehara
エンタープライズ.Net RIAサービス
by
Akihiro Ehara
エンタープライズ.Net DataSet
by
Akihiro Ehara
エンタープライズ.Net RIAサービス
by
Akihiro Ehara
エンタープライズ.Net 詳細設計編
by
Akihiro Ehara
エンタープライズ.Net アーキテクチャ設計編
by
Akihiro Ehara
エンタープライズ.Net 分析編
by
Akihiro Ehara
Visual Studio TypeScript npm WebPack
1.
Visual Studio TypeScript +
npm +WebPack javaScriptの生産性をC#と同じレベルにする
2.
JavaScriptとC#の生産性の違いは どれぐらいですか? • 2倍 • 5倍 •
10倍 • JavaScriptで10,000行のプログラムを書く勇気はあ りますか?
3.
javaScriptの生産性を C#と同じレベルにする 目標
4.
Visual Studio 2017 •
SharePoint Onlineアドインプロジェクトでデモします • Office365用 SPAアプリ (ASP.NET MVCでもほぼ同じ手順で利用できます)
5.
はじめのプロジェクト
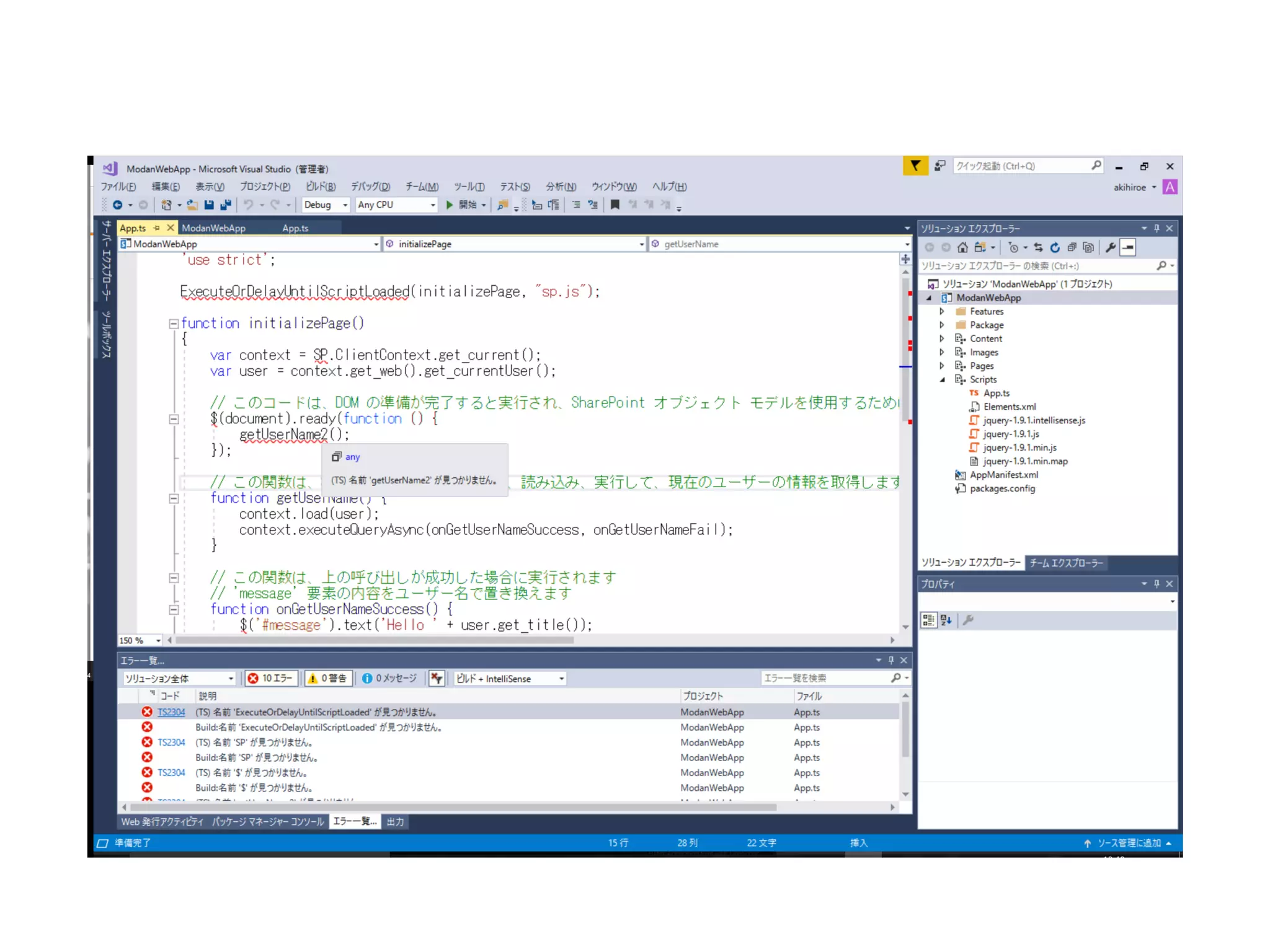
9.
TypeScript導入
15.
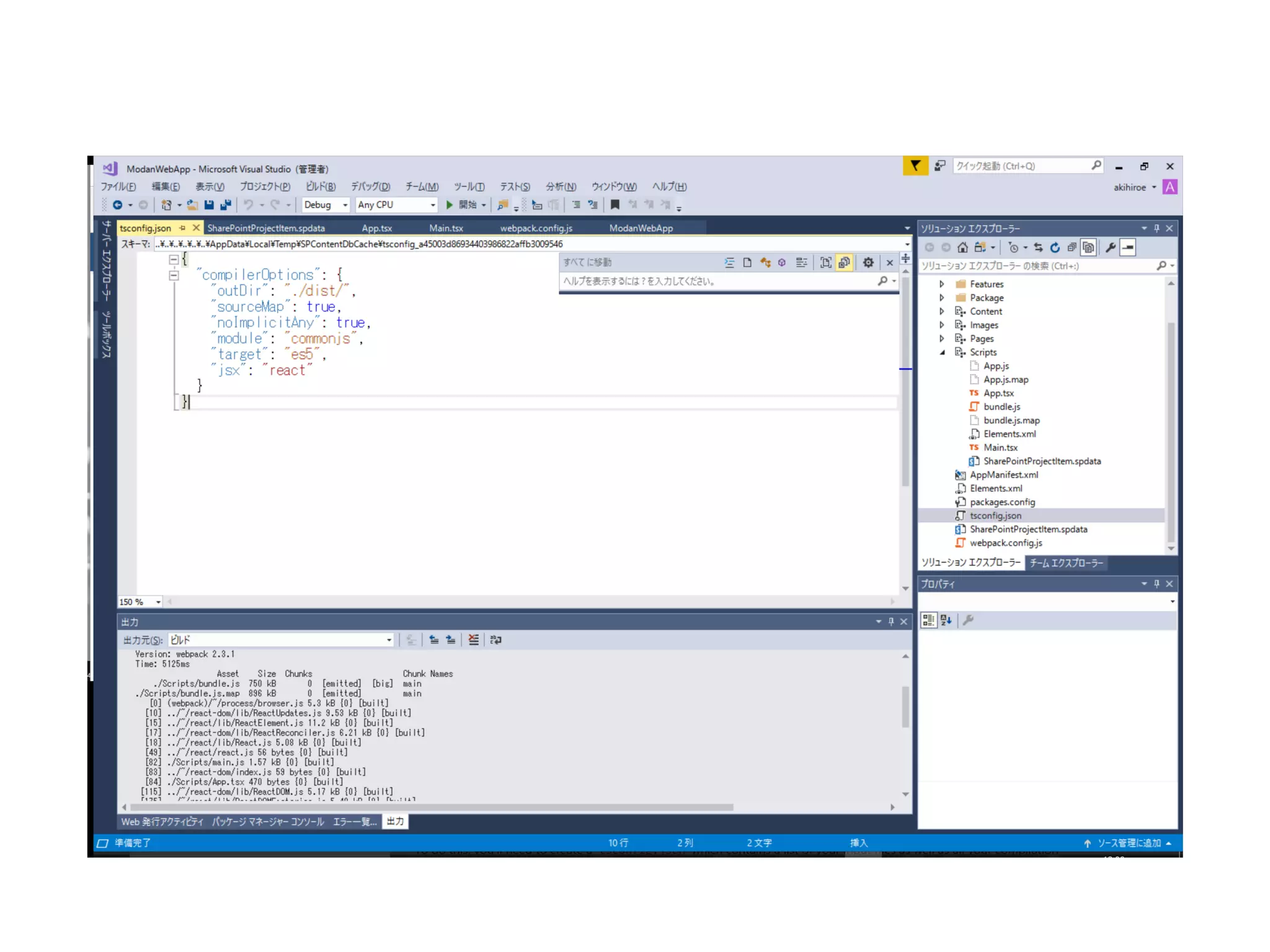
npm導入 JavaScriptのサーバーサイドのパッケージ管理ツール フロントエンドもnpmで管理できる
16.
@types/パッケージ
18.
npmでパッケージ管理 定義だけではなくJSライブラリ自体も管理 commonJSのパッケージ管理
20.
npmを使ってライブラリを取得
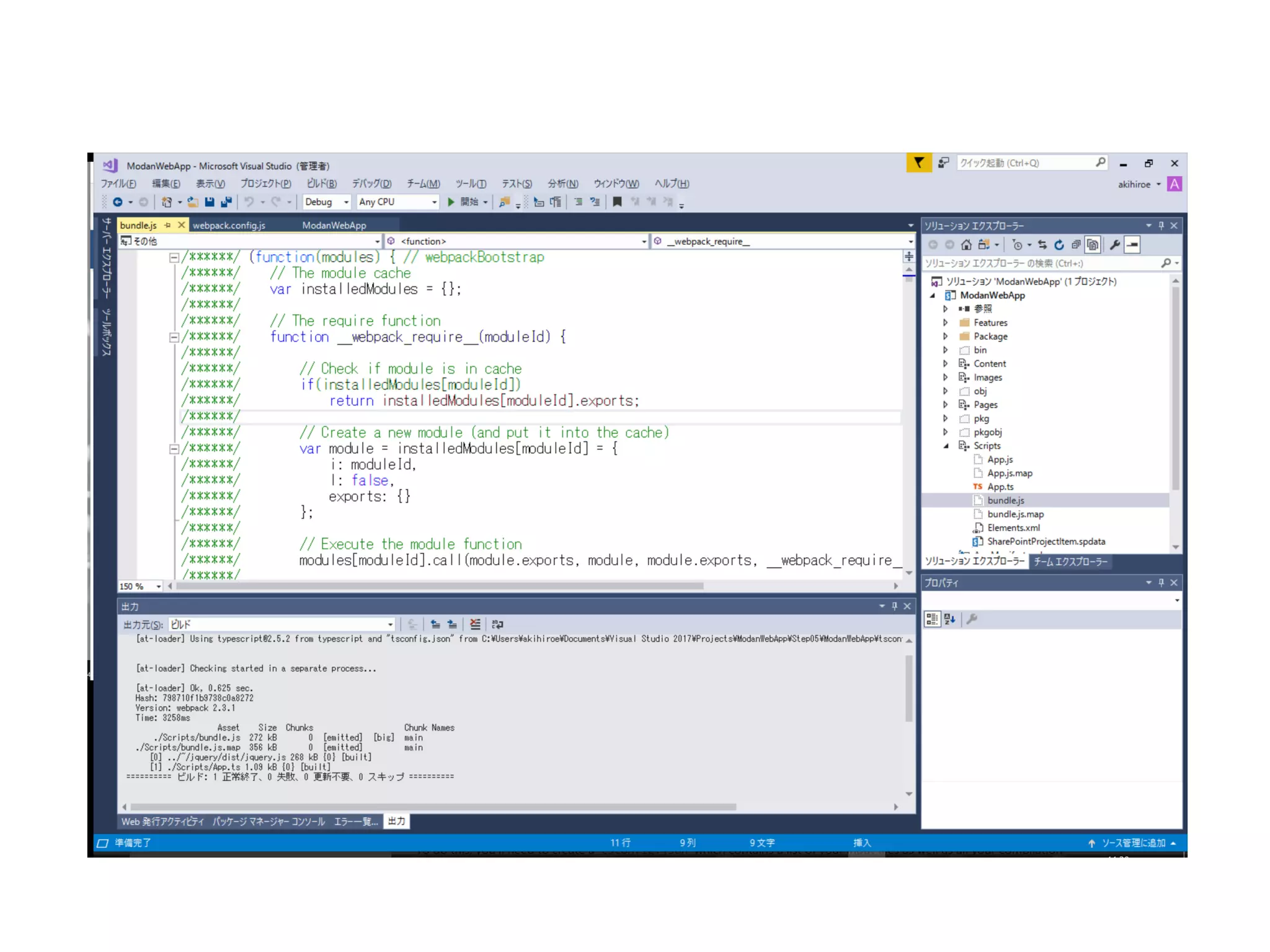
22.
Webpack導入 複数のJavaScriptを1つにまとめるツール
24.
webpack用のパッケージ
28.
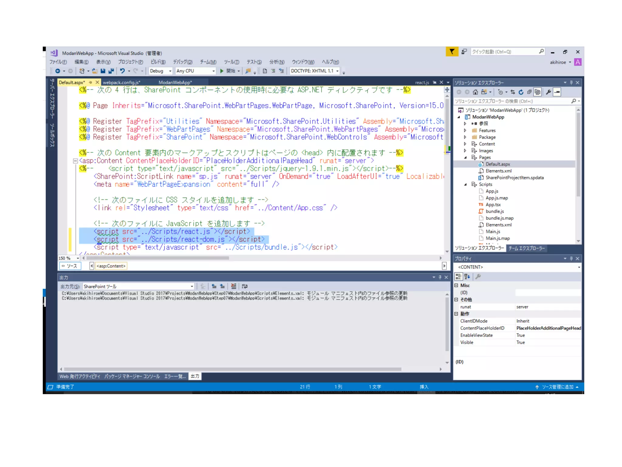
React導入 Facebookが提供するフロントエンドライブラリ
37.
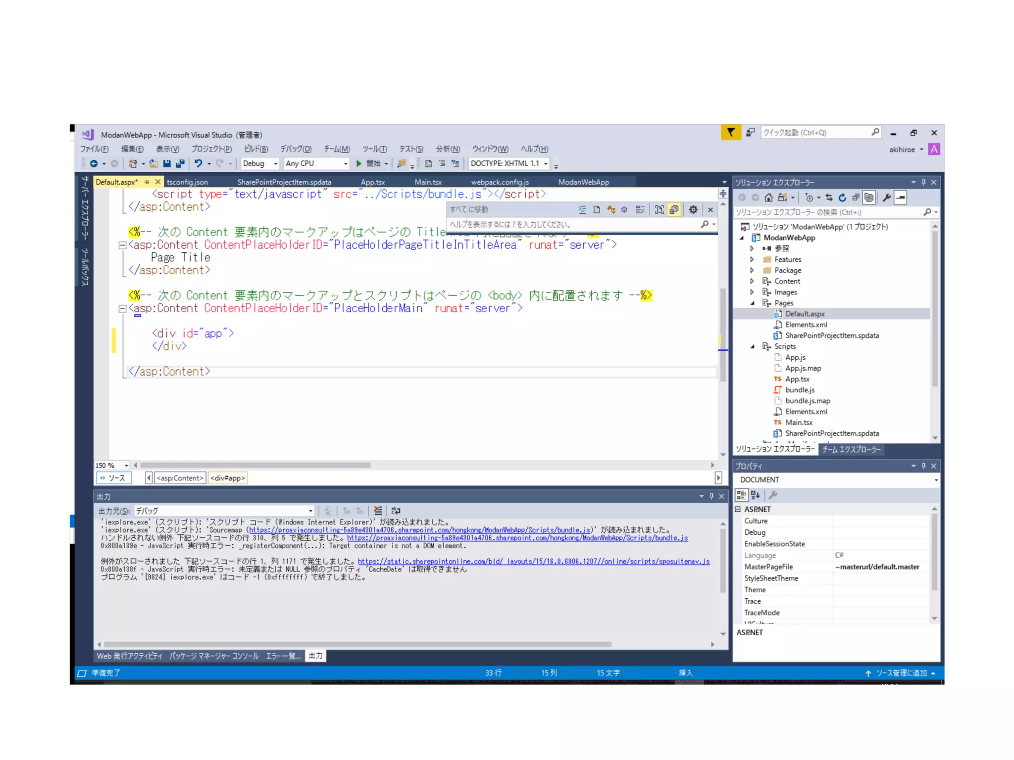
デバッグ
38.
このままでもデバッグ可能だが。。
39.
React関連のJSを分ける
43.
リファクタリング
46.
まとめ • JavaScriptの生産性を上げるために • タイプセーフ・インテリセンス •
TypeScriptを利用してタイプセーフの世界に、インテリセンスも 利用できて開発速度アップ • プログラムの依存管理 • npm+ webpackでアセンブリの参照のようなパッケージの依存 関係を管理、ソースもバンドルできてJSの管理は簡単 • ソースレベルのデバッグ • Webpackでは出力されるMAPファイルでTypeScriptレベルでデ バッグも可能 • リファクタリング • 名前の変更は複数ファイル・複数プロジェクトにまたがって利 用可能
Download