• UML DIAGRAM TYPE




              INFO@CONGTHOIDAI.COM   1
•   UML là viết tắt của Unified Modeling Language được sử dụng trong kỹ thuật
    phần mềm hướng đối tượng.
•   Mặc dù là một ngôn ngữ tốt thường được sử dụng trong công nghệ phần mềm
    nhưng có thể được sử dụng để mô hình hóa một cấu trúc ứng dụng, hành vi và
    thậm chí cả quy trình kinh doanh.
•   Có 14 loại biểu đồ UML để giúp bạn mô hình hóa các hành vi. Chúng có thể
    được chia thành hai loại sơ đồ cấu trúc chính và sơ đồ hành vi.
•   Tất cả 14 loại sơ đồ UML được liệt kê dưới đây với các ví dụ, giới thiệu ngắn gọn
    và làm thế nào chúng được sử dụng khi ứng dụng mô hình.




                                                          INFO@CONGTHOIDAI.COM          2
INFO@CONGTHOIDAI.COM   3
DANH SÁCH CÁC LOẠI UML DIAGRAM
1.   Class Diagram                 10.   State Machine Diagram
2.   Component Diagram             11.   Sequence Diagram
3.   Deployment Diagram            12.   Communication Diagram
4.   Object Diagram                13.   Interaction Overview Diagram
5.   Package Diagram               14.   Timing Diagram
6.   Profile Diagram
7.   Composite Structure Diagram
8.   Use Case Diagram
9.   Activity Diagram




                                              INFO@CONGTHOIDAI.COM      4
INFO@CONGTHOIDAI.COM   5
STRUCTURE DIAGRAMS VÀ
BEHAVIORAL DIAGRAMS
Structure diagrams: mô hình hóa những thành phần trong hệ thống. Nó thiên
   về kỹ thuật hơn và cho thấy sự khác nhau giữa các đối tượng trong hệ thống
Behavioral diagrams: cho chúng ta thấy những gì đang xảy ra trong hệ thống.
   Nó mô tả làm thế nào các đối tượng tương tác với nhau để một hệ thống
   hoạt động được.




                                                     INFO@CONGTHOIDAI.COM       6
CLASS DIAGRAM
•   Class Diagram cho ta thấy các lớp trong một hệ thống, các thuộc tính, hoạt
    động và mối quan hệ giữa mỗi lớp(được sử dụng nhiều nhất trong các loại
    UML Diagram).
•   Mối quan hệ giữa các lớp được thể hiện trên các mũi tên liên kết




                                                       INFO@CONGTHOIDAI.COM      7
INFO@CONGTHOIDAI.COM   8
CLASS DIAGRAM (TT)
Cấu trúc của một lớp gồm
 Tên lớp (trên cùng).
 Các thuộc tính (giữa).
 Các hoạt động và các phương pháp thực hiện (cuối cùng).




                                                            INFO@CONGTHOIDAI.COM   9
COMPONENT DIAGRAM
1. Dùng để thể hiện mối quan hệ cấu trúc các thành phần của một hệ thống
   phần mềm.
2. Thường được dùng cho các hệ thống phúc tạp có nhiều thành phần
3. Các thành phần kết nối với nhau bằng cách sử dụng giao diện
4. Các giao diện được kết nối với nhau bằng các kết nối.




                                                     INFO@CONGTHOIDAI.COM   10
INFO@CONGTHOIDAI.COM   11
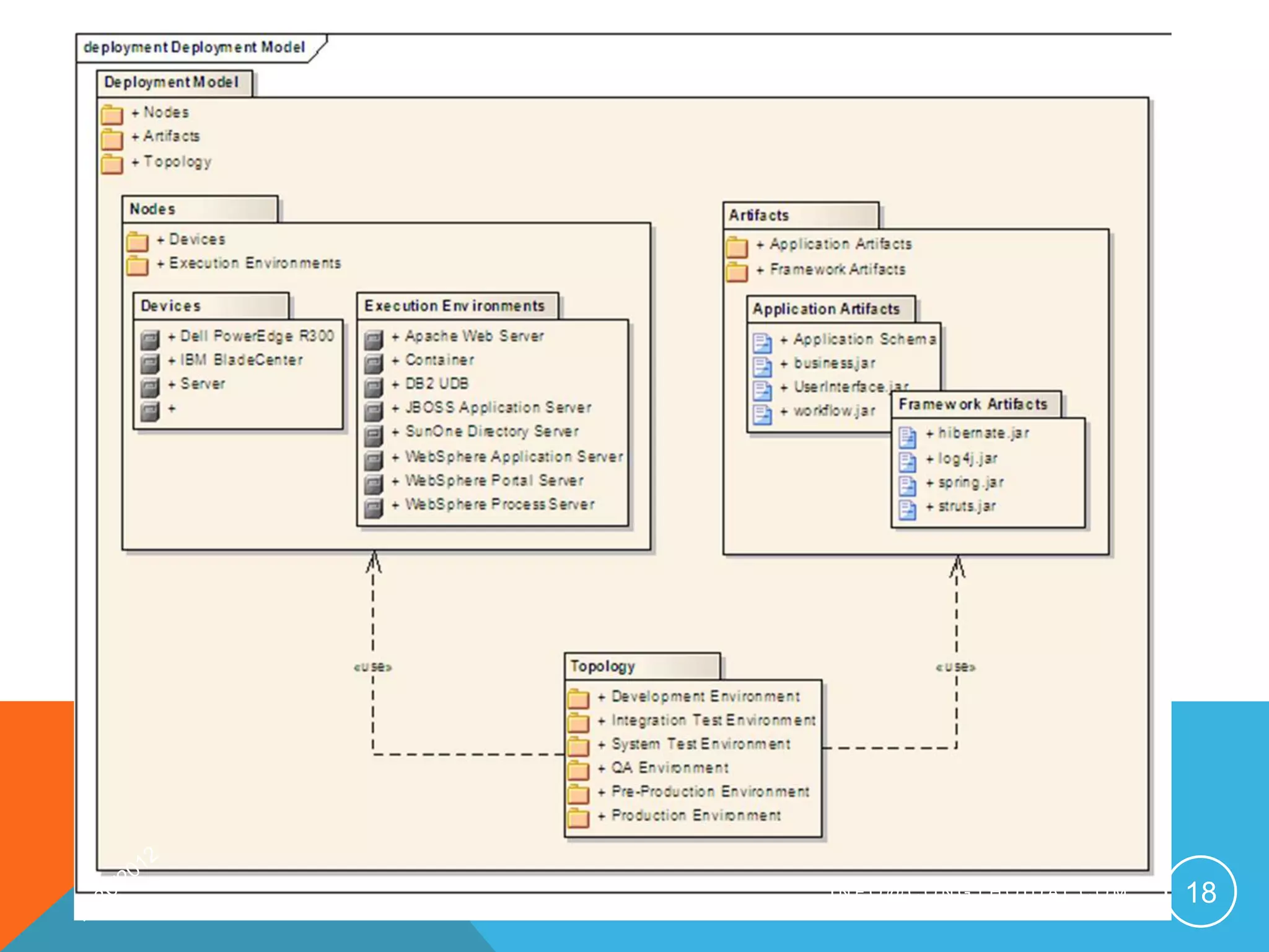
DEPLOYMENT DIAGRAMS
•   Cho thấy phần cứng của hệ thống và phần mềm trong những phần cứng.
•   Deployment diagrams rất hữu ích khi giải pháp phần mềm của bạn được
    triển khai trên nhiều máy tính với nhau có một cấu hình duy nhất




                                                   INFO@CONGTHOIDAI.COM   12
INFO@CONGTHOIDAI.COM   13
OBJECT DIAGRAM
•   Object diagram rất giống Class Diagram
•   Object diagram cũng cho thấy mối quan hệ giữa các đối tương nhưng nó sử
    dụng những ví dụ cụ thể.




                                                    INFO@CONGTHOIDAI.COM      14
INFO@CONGTHOIDAI.COM   15
PACKAGE DIAGRAM
Package Diagram: cho thấy sự khác nhau giữa các gói trong cùng một hệ thống
Package: tập hợp các yếu tố ngữ nghĩa có liên quan




                                                       INFO@CONGTHOIDAI.COM   16
INFO@CONGTHOIDAI.COM   17
INFO@CONGTHOIDAI.COM   18
PROFILE DIAGRAM
Là một loại Diagram mới, chỉ xuất hiện trong UML 2, và rất ít sử dụng




                                                        INFO@CONGTHOIDAI.COM   19
INFO@CONGTHOIDAI.COM   20
COMPOSITE STRUCTURE
DIAGRAMS
•   Composite Structure Diagrams: được sử dụng để hiển thị các cấu trúc bên
    trong của một lớp
•   Phân loại tương tác với môi trường thông qua các cổng (Port)
•   Kết hợp với mô hình collaboration use diagram.




                                                      INFO@CONGTHOIDAI.COM    21
INFO@CONGTHOIDAI.COM   22
USE CASE DIAGRAM
•   Use Case Diagram: cung cấp một cái nhìn tổng quan của các bên liên quan
    trong một hệ thống
•   Các chức năng cần thiết cho người dùng và cách tương tác giữa người dùng
    và các chức năng đó
•   Nó là cách tốt nhất để mình bắt đầu thảo luận về User chính tham gia các
    quá trình chính của một hệ thống




                                                      INFO@CONGTHOIDAI.COM     23
INFO@CONGTHOIDAI.COM   24
ACTIVITY DIAGRAM
• Activity Diagram: đại diện các luồng công việc một cách trực
  quan.
• Activity Diagram: có thể sử dụng để mô tả qui trình làm việc của
  một doanh nghiệp hay qui trình hoạt động của các thành phần trong
  hệ thống.
• Một vài Activity Diagram có thể dùng thay thế cho State machince
  Diagram




                                              INFO@CONGTHOIDAI.COM    25
INFO@CONGTHOIDAI.COM   26
STATE MACHINCE DIAGRAM
•   State machince Diagram tương tư như Activity Diagram mặt dù trong ký
    hiệu và các sử dụng có thay đổi chúc ít
•   Dùng để mô tả hành vi của các đối tương khác nhau tại một thời điểm nào
    đó




                                                     INFO@CONGTHOIDAI.COM     27
INFO@CONGTHOIDAI.COM   28
SEQUENCE DIAGRAMS
•   Sequence diagrams cho thấy các đối tượng tương tác với nhau như thế nào
    và thứ tự các tương tác và trong một kich bản cụ thể
•   Các quá trình được biểu diển theo chiều dọc




                                                    INFO@CONGTHOIDAI.COM      29
INFO@CONGTHOIDAI.COM   30
COMMUNICATION DIAGRAM
Communication Diagram: tương tự như sequence diagrams nhưng nó tập
  trung chính vào mối quan hệ giữa các đối tượng, các trao đổi giữa các đối
  tượng (Ví dụ như A trao cho B cái gì, khi nào trao..).




                                                     INFO@CONGTHOIDAI.COM     31
INFO@CONGTHOIDAI.COM   32
INFO@CONGTHOIDAI.COM   33
INTERACTION OVERVIEW
DIAGRAMS
Interaction overview diagrams tương tự activity diagrams
Activity diagrams cho thấy 1 chuổi các qui trình thì Interaction overview
   diagram cho ta thấy một chuổi các tương tác




                                                     INFO@CONGTHOIDAI.COM   34
INFO@CONGTHOIDAI.COM   35
TIMING DIAGRAM
Timing diagram cũng tương tự như sequence diagrams
Nó đại diện cho hành vi của một đối tượng trong một
Nếu chỉ có một đối tượng, sơ đồ này là thẳng về phía trước, nhưng nếu nhiều
   hơn một đối tượng thì có thể được sử dụng để hiển thị tương tác của các đối
   tượng trong khoảng thời gian khung thời gian nhất định




                                                      INFO@CONGTHOIDAI.COM       36
INFO@CONGTHOIDAI.COM   37

Uml diagram type

  • 1.
    • UML DIAGRAMTYPE INFO@CONGTHOIDAI.COM 1
  • 2.
    UML là viết tắt của Unified Modeling Language được sử dụng trong kỹ thuật phần mềm hướng đối tượng. • Mặc dù là một ngôn ngữ tốt thường được sử dụng trong công nghệ phần mềm nhưng có thể được sử dụng để mô hình hóa một cấu trúc ứng dụng, hành vi và thậm chí cả quy trình kinh doanh. • Có 14 loại biểu đồ UML để giúp bạn mô hình hóa các hành vi. Chúng có thể được chia thành hai loại sơ đồ cấu trúc chính và sơ đồ hành vi. • Tất cả 14 loại sơ đồ UML được liệt kê dưới đây với các ví dụ, giới thiệu ngắn gọn và làm thế nào chúng được sử dụng khi ứng dụng mô hình. INFO@CONGTHOIDAI.COM 2
  • 3.
  • 4.
    DANH SÁCH CÁCLOẠI UML DIAGRAM 1. Class Diagram 10. State Machine Diagram 2. Component Diagram 11. Sequence Diagram 3. Deployment Diagram 12. Communication Diagram 4. Object Diagram 13. Interaction Overview Diagram 5. Package Diagram 14. Timing Diagram 6. Profile Diagram 7. Composite Structure Diagram 8. Use Case Diagram 9. Activity Diagram INFO@CONGTHOIDAI.COM 4
  • 5.
  • 6.
    STRUCTURE DIAGRAMS VÀ BEHAVIORALDIAGRAMS Structure diagrams: mô hình hóa những thành phần trong hệ thống. Nó thiên về kỹ thuật hơn và cho thấy sự khác nhau giữa các đối tượng trong hệ thống Behavioral diagrams: cho chúng ta thấy những gì đang xảy ra trong hệ thống. Nó mô tả làm thế nào các đối tượng tương tác với nhau để một hệ thống hoạt động được. INFO@CONGTHOIDAI.COM 6
  • 7.
    CLASS DIAGRAM • Class Diagram cho ta thấy các lớp trong một hệ thống, các thuộc tính, hoạt động và mối quan hệ giữa mỗi lớp(được sử dụng nhiều nhất trong các loại UML Diagram). • Mối quan hệ giữa các lớp được thể hiện trên các mũi tên liên kết INFO@CONGTHOIDAI.COM 7
  • 8.
  • 9.
    CLASS DIAGRAM (TT) Cấutrúc của một lớp gồm  Tên lớp (trên cùng).  Các thuộc tính (giữa).  Các hoạt động và các phương pháp thực hiện (cuối cùng). INFO@CONGTHOIDAI.COM 9
  • 10.
    COMPONENT DIAGRAM 1. Dùngđể thể hiện mối quan hệ cấu trúc các thành phần của một hệ thống phần mềm. 2. Thường được dùng cho các hệ thống phúc tạp có nhiều thành phần 3. Các thành phần kết nối với nhau bằng cách sử dụng giao diện 4. Các giao diện được kết nối với nhau bằng các kết nối. INFO@CONGTHOIDAI.COM 10
  • 11.
  • 12.
    DEPLOYMENT DIAGRAMS • Cho thấy phần cứng của hệ thống và phần mềm trong những phần cứng. • Deployment diagrams rất hữu ích khi giải pháp phần mềm của bạn được triển khai trên nhiều máy tính với nhau có một cấu hình duy nhất INFO@CONGTHOIDAI.COM 12
  • 13.
  • 14.
    OBJECT DIAGRAM • Object diagram rất giống Class Diagram • Object diagram cũng cho thấy mối quan hệ giữa các đối tương nhưng nó sử dụng những ví dụ cụ thể. INFO@CONGTHOIDAI.COM 14
  • 15.
  • 16.
    PACKAGE DIAGRAM Package Diagram:cho thấy sự khác nhau giữa các gói trong cùng một hệ thống Package: tập hợp các yếu tố ngữ nghĩa có liên quan INFO@CONGTHOIDAI.COM 16
  • 17.
  • 18.
  • 19.
    PROFILE DIAGRAM Là mộtloại Diagram mới, chỉ xuất hiện trong UML 2, và rất ít sử dụng INFO@CONGTHOIDAI.COM 19
  • 20.
  • 21.
    COMPOSITE STRUCTURE DIAGRAMS • Composite Structure Diagrams: được sử dụng để hiển thị các cấu trúc bên trong của một lớp • Phân loại tương tác với môi trường thông qua các cổng (Port) • Kết hợp với mô hình collaboration use diagram. INFO@CONGTHOIDAI.COM 21
  • 22.
  • 23.
    USE CASE DIAGRAM • Use Case Diagram: cung cấp một cái nhìn tổng quan của các bên liên quan trong một hệ thống • Các chức năng cần thiết cho người dùng và cách tương tác giữa người dùng và các chức năng đó • Nó là cách tốt nhất để mình bắt đầu thảo luận về User chính tham gia các quá trình chính của một hệ thống INFO@CONGTHOIDAI.COM 23
  • 24.
  • 25.
    ACTIVITY DIAGRAM • ActivityDiagram: đại diện các luồng công việc một cách trực quan. • Activity Diagram: có thể sử dụng để mô tả qui trình làm việc của một doanh nghiệp hay qui trình hoạt động của các thành phần trong hệ thống. • Một vài Activity Diagram có thể dùng thay thế cho State machince Diagram INFO@CONGTHOIDAI.COM 25
  • 26.
  • 27.
    STATE MACHINCE DIAGRAM • State machince Diagram tương tư như Activity Diagram mặt dù trong ký hiệu và các sử dụng có thay đổi chúc ít • Dùng để mô tả hành vi của các đối tương khác nhau tại một thời điểm nào đó INFO@CONGTHOIDAI.COM 27
  • 28.
  • 29.
    SEQUENCE DIAGRAMS • Sequence diagrams cho thấy các đối tượng tương tác với nhau như thế nào và thứ tự các tương tác và trong một kich bản cụ thể • Các quá trình được biểu diển theo chiều dọc INFO@CONGTHOIDAI.COM 29
  • 30.
  • 31.
    COMMUNICATION DIAGRAM Communication Diagram:tương tự như sequence diagrams nhưng nó tập trung chính vào mối quan hệ giữa các đối tượng, các trao đổi giữa các đối tượng (Ví dụ như A trao cho B cái gì, khi nào trao..). INFO@CONGTHOIDAI.COM 31
  • 32.
  • 33.
  • 34.
    INTERACTION OVERVIEW DIAGRAMS Interaction overviewdiagrams tương tự activity diagrams Activity diagrams cho thấy 1 chuổi các qui trình thì Interaction overview diagram cho ta thấy một chuổi các tương tác INFO@CONGTHOIDAI.COM 34
  • 35.
  • 36.
    TIMING DIAGRAM Timing diagramcũng tương tự như sequence diagrams Nó đại diện cho hành vi của một đối tượng trong một Nếu chỉ có một đối tượng, sơ đồ này là thẳng về phía trước, nhưng nếu nhiều hơn một đối tượng thì có thể được sử dụng để hiển thị tương tác của các đối tượng trong khoảng thời gian khung thời gian nhất định INFO@CONGTHOIDAI.COM 36
  • 37.

Editor's Notes

  • #7 Structure diagrams: môhìnhcócấutrúcBehavioral diagrams: môhìnhvềhành vi
  • #8 Class Diagram: sơđồlớp