⽤用 Go 開發⾃自⼰己的
Kubernetes Device Plugins
Golang Taiwan
About Me
⽩白凱仁(Kyle Bai)
• Interested in emerging technologies.
• COSCUP, Kubernetes Day and OpenStack Day Speaker
• OpenStack and Kubernetes Projects Contributor(100+ PR)
• Certified Kubernetes Administrator
• HR(Hunter Rank) 300+
@kairen(k2r2.bai@gmail.com)
https://kairen.github.io/
Why device plugins?
• Out of Tree,Kubernetes ⼀一直以來來是專注⾃自⾝身核⼼心
與通⽤用擴展功能(Customization / extensibility)。ex:
CNI、CSI、CRI 等等。
• Out of Tree 讓開發迭代更更佳靈活。
• 開放式的軟體架構與標準化對社區推動有很多幫助。
• 將不同 Device (如 GPU、FPGA 等)交給領域專家或公司來來開發提供。
• 傳統 alpha.kubernetes.io/nvidia-gpu 將在 v1.11 版本移除(#61498)。
Device Plugin
RDMA
Device Plugins
Device Plugins 是 Kubernetes v1.8 加入的特性,⽬目標是以通⽤用介⾯面提供第三⽅方設備廠商開發插件化⽅方式
將裝置(如 GPU)資源串串接⾄至 Kubernetes 上,並且提供容器 Extended Resources。
⽬目前關注度⾼高的 Device plugins:
• NVIDIA device plugin for Kubernetes
• AMD device plugin for Kubernetes
• Solarflare Device Plugin
* Feature state: Kubernetes v1.10 v1beta1
Device Plugin Architecture
Device plugin 主要實作為以下:
• Registration
• ListAndWatch
• Allocate:
• PreStartContainer
Device Plugin Interface
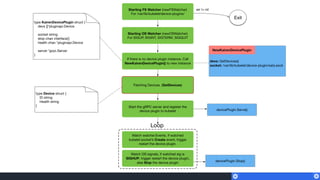
Registration
當 Kubernetes 啟動 DevicePlugins Feature Gate 時,Kubelet 會曝露⼀一個 Register gRPC 介⾯面,⽽而
Device Plugins 需要透過該介⾯面完成 Device 註冊並提供 Unix socket 作為溝通。
Registration Interface
ListAndWatch
監聽對應的硬體裝置狀狀態變更更或者 Disappear 事件,並提供硬體裝置列列表給 Kubelet,在硬體裝置發⽣生變
化時再次傳送。
監聽對應 Devices 的狀狀態或者 Disappear 事件,回傳 ListAndWatchResponse 給 kubelet,
ListAndWatchResponse 即 Device 列列表。
ListAndWatch Interface
Allocate
當建立容器時,Kubelet 呼叫 Device plugin 的 Allocate 函式來來執⾏行行硬體設備的特定指令(如 GPU cleanup
or initialization 等等),並告知 Kubelet 如何使容器能夠使⽤用該硬體裝置(如告知 docker 在建立容器時使⽤用
分配的硬體裝置)。
Allocate 允許 Device Plugin在 Device requested 的裝置上執⾏行行特定的操作。
PreStartContainer
• 預計將在每個容器啟動之前呼叫該 API,如果再註冊階段中有標⽰示啟⽤用的話。
• 允許 kubelet 將重新初始化的 devices 傳給容器。
• 允許 Device Plugin在 Device requested 的裝置上執⾏行行特定的操作。(同 Allocate)
Device Plugins Workflow and Phase
Device Plugins 的執⾏行行流程如下:
1. 初始化:Device Plugins 啟動時,進⾏行行⼀一些插件特定初始化⼯工作確保對應 Devices 處於 Ready 狀狀態。
如 NVIDIA GPU 就是載入 NVML Library。
2. 啟動 gPRC:透過 /var/lib/kubelet/device-plugins/*.sock 對外曝露 gRPC 服務。(不同版本 API 會有
不同 gRPC API)
3. 註冊:Device Plugin 透過 /var/lib/kubelet/device-plugins/kubelet.sock 向 kubelet 進⾏行行註冊。
4. Serve Device Plugin:當註冊完成就會進入 Serving 模式,並提供 ListAndWatch、Allocate 等 gRPC
介⾯面呼叫服務。
HealthCheck and Failure Recovery
由於 kubelet 重新啟動時,都會將 /var/lib/kubelet/device-plugins/ 底下所有 unix socket 檔案刪除,因
此 Device Plugin 需要負責監測⾃自⼰己的 socket 被刪除,並重新註冊來來產⽣生新的 socket 檔案。
• 透過 fsnotify.Watcher 監控 /var/lib/kubelet/device-plugins/ ⽬目錄。
• 如果 fsnotify.Watcher 的 Events channel 收到 Create kubelet.socket 事件的話,就觸發 Device plugins
restart。
• 如果 fsnotify.Watcher 的 Events channel 收到 Device plugin socket 被刪除事件,⼀一樣觸發 Device
plugins restart。(這種情狀狀是避免 device plugin socket 被誤刪)
Extended Resources
• Device Plugin 透過 Extended Resources 來來 expose 主機上的資源,Kubernetes 內建的 Resources 都會
是以 kubernetes.io domain 為開頭,因此 Extended Resource 不允許使⽤用。
• Device Plugin 的 Extended Resource 屬於 Node-level。
• Extended Resource 只能是整數,如 2, 100m, 2Ki。
• 容器的 resource filed 只能設置為 Guaranteed QoS,簡單說要⿇麻只設定 limits,要⿇麻 request 與 limits ⼀一
樣。
• 被分配的 Device 只能被單⼀一容器佔⽤用。
Let’s go to implement!!
Example Architecture
Project Structure
• Go files:
• main.go: Device Plugin 初始化與啟動,⼀一切從 main func 開始。
• sata.go: 簡單⽤用 lsblk 取得 Host SATA devices(/dev/sd[x])。
• server.go: Device Plugin gRPC 介⾯面實作。
• watcher.go: FS 與 OS watcher new func。
• artifacts: Kubernetes deploy files.
• Dockerfile: Build device plugin image.
• Vagrantfile: Setup Kubernetes cluster.
Demo
https://github.com/kairen/simple-device-plugin
Thank you for your attention!!

Kubernetes device plugins

  • 1.
    ⽤用 Go 開發⾃自⼰己的 KubernetesDevice Plugins Golang Taiwan
  • 2.
    About Me ⽩白凱仁(Kyle Bai) •Interested in emerging technologies. • COSCUP, Kubernetes Day and OpenStack Day Speaker • OpenStack and Kubernetes Projects Contributor(100+ PR) • Certified Kubernetes Administrator • HR(Hunter Rank) 300+ @kairen(k2r2.bai@gmail.com) https://kairen.github.io/
  • 3.
    Why device plugins? •Out of Tree,Kubernetes ⼀一直以來來是專注⾃自⾝身核⼼心 與通⽤用擴展功能(Customization / extensibility)。ex: CNI、CSI、CRI 等等。 • Out of Tree 讓開發迭代更更佳靈活。 • 開放式的軟體架構與標準化對社區推動有很多幫助。
  • 4.
    • 將不同 Device(如 GPU、FPGA 等)交給領域專家或公司來來開發提供。 • 傳統 alpha.kubernetes.io/nvidia-gpu 將在 v1.11 版本移除(#61498)。 Device Plugin RDMA
  • 5.
    Device Plugins Device Plugins是 Kubernetes v1.8 加入的特性,⽬目標是以通⽤用介⾯面提供第三⽅方設備廠商開發插件化⽅方式 將裝置(如 GPU)資源串串接⾄至 Kubernetes 上,並且提供容器 Extended Resources。 ⽬目前關注度⾼高的 Device plugins: • NVIDIA device plugin for Kubernetes • AMD device plugin for Kubernetes • Solarflare Device Plugin * Feature state: Kubernetes v1.10 v1beta1
  • 6.
    Device Plugin Architecture Deviceplugin 主要實作為以下: • Registration • ListAndWatch • Allocate: • PreStartContainer
  • 7.
  • 8.
    Registration 當 Kubernetes 啟動DevicePlugins Feature Gate 時,Kubelet 會曝露⼀一個 Register gRPC 介⾯面,⽽而 Device Plugins 需要透過該介⾯面完成 Device 註冊並提供 Unix socket 作為溝通。
  • 9.
  • 10.
  • 11.
    監聽對應 Devices 的狀狀態或者Disappear 事件,回傳 ListAndWatchResponse 給 kubelet, ListAndWatchResponse 即 Device 列列表。 ListAndWatch Interface
  • 12.
    Allocate 當建立容器時,Kubelet 呼叫 Deviceplugin 的 Allocate 函式來來執⾏行行硬體設備的特定指令(如 GPU cleanup or initialization 等等),並告知 Kubelet 如何使容器能夠使⽤用該硬體裝置(如告知 docker 在建立容器時使⽤用 分配的硬體裝置)。 Allocate 允許 Device Plugin在 Device requested 的裝置上執⾏行行特定的操作。
  • 14.
    PreStartContainer • 預計將在每個容器啟動之前呼叫該 API,如果再註冊階段中有標⽰示啟⽤用的話。 •允許 kubelet 將重新初始化的 devices 傳給容器。 • 允許 Device Plugin在 Device requested 的裝置上執⾏行行特定的操作。(同 Allocate)
  • 15.
    Device Plugins Workflowand Phase Device Plugins 的執⾏行行流程如下: 1. 初始化:Device Plugins 啟動時,進⾏行行⼀一些插件特定初始化⼯工作確保對應 Devices 處於 Ready 狀狀態。 如 NVIDIA GPU 就是載入 NVML Library。 2. 啟動 gPRC:透過 /var/lib/kubelet/device-plugins/*.sock 對外曝露 gRPC 服務。(不同版本 API 會有 不同 gRPC API) 3. 註冊:Device Plugin 透過 /var/lib/kubelet/device-plugins/kubelet.sock 向 kubelet 進⾏行行註冊。 4. Serve Device Plugin:當註冊完成就會進入 Serving 模式,並提供 ListAndWatch、Allocate 等 gRPC 介⾯面呼叫服務。
  • 17.
    HealthCheck and FailureRecovery 由於 kubelet 重新啟動時,都會將 /var/lib/kubelet/device-plugins/ 底下所有 unix socket 檔案刪除,因 此 Device Plugin 需要負責監測⾃自⼰己的 socket 被刪除,並重新註冊來來產⽣生新的 socket 檔案。 • 透過 fsnotify.Watcher 監控 /var/lib/kubelet/device-plugins/ ⽬目錄。 • 如果 fsnotify.Watcher 的 Events channel 收到 Create kubelet.socket 事件的話,就觸發 Device plugins restart。 • 如果 fsnotify.Watcher 的 Events channel 收到 Device plugin socket 被刪除事件,⼀一樣觸發 Device plugins restart。(這種情狀狀是避免 device plugin socket 被誤刪)
  • 18.
    Extended Resources • DevicePlugin 透過 Extended Resources 來來 expose 主機上的資源,Kubernetes 內建的 Resources 都會 是以 kubernetes.io domain 為開頭,因此 Extended Resource 不允許使⽤用。 • Device Plugin 的 Extended Resource 屬於 Node-level。 • Extended Resource 只能是整數,如 2, 100m, 2Ki。 • 容器的 resource filed 只能設置為 Guaranteed QoS,簡單說要⿇麻只設定 limits,要⿇麻 request 與 limits ⼀一 樣。 • 被分配的 Device 只能被單⼀一容器佔⽤用。
  • 19.
    Let’s go toimplement!!
  • 20.
  • 22.
    Project Structure • Gofiles: • main.go: Device Plugin 初始化與啟動,⼀一切從 main func 開始。 • sata.go: 簡單⽤用 lsblk 取得 Host SATA devices(/dev/sd[x])。 • server.go: Device Plugin gRPC 介⾯面實作。 • watcher.go: FS 與 OS watcher new func。 • artifacts: Kubernetes deploy files. • Dockerfile: Build device plugin image. • Vagrantfile: Setup Kubernetes cluster.
  • 23.
  • 24.
    Thank you foryour attention!!