1	
  
Dream House’s Furniture System
Bowie State University
INSS 650
Group Project Report
Team Members:
Yazeed Alkarzai
Mohammad Aldhwaihi
Yasser Alaqeel
Mohammed Alshehri
Mazyd Alsagiah
Rasha Abwad
  2	
  
• Description of problems:
Recently, some furniture stores prepare their customer’s orders and track their materials
inventory using papers. However, it happens that those papers get lost, which makes a
complicated relation between the customers and the stores. Moreover, the loss of the
papers might delay the orders delivery to the customers as well as orders’ cancellation.
• Mission of the project:
The purpose of Dream House Furniture system is to manage their materials inventory and
customers orders.
• Mission objectives:
1. To maintain (enter, update, and delete) data on customers
2. To maintain (enter, update, and delete) data on materials inventory
3. To maintain (enter, update, and delete) data on orders
4. To perform researches on customers
5. To perform researches on materials inventory
6. To perform researches on orders
7. To track the status of orders
8. To track the status of materials inventory
9. To report on costumers
10. To report on materials inventory
11. To report on orders
  3	
  
• Project scope and boundaries of database system:
The system will cover the materials inventory and orders for the customers and it will
interface with administrative departments of the Dream House Furniture’s company
• System definition:
The Dream House Furniture solution is a database used to manage their materials
inventory and customers orders instead of using papers, which named to be the old
method of the company. The basic factor is intended to provide the customers with a
better service and smooth process.
• Major user views:
1. Managers
2. Salesmen
3. Inventory specialists
4. Assistant
  4	
  
Users Views:
The user views for the Dream House Furniture database system include managers,
salesmen, inventory specialists, and assistant. Below does each user a cross-reference of
the user-views with the main types of data.
Access
Type
Managers Salesmen Inventory
specialists
Assistant
Products Maintain X
Query X X X
Report X X X
Orders Maintain X X X
Query X X
Report X X
Inventory Maintain X X
Query X X X X
Report X X
Employees
history
Maintain X
Query X
Report X
  5	
  
• Requirements Analysis Phase
I. User Requirements
• Managers should be able to have a full access on the products, orders, and
inventory information.
• Salesmen and assistants should be able to maintain (create, update, query, delete)
customer’s orders information
• Managers only can maintain, perform queries, and check report to get others
employee history
• Managers and inventory specialists only can maintain, perform queries, and
check report to get information on inventory.
II. Security Requirements
a. The database should be password-protected.
b. Each employee of Dream House Furniture’s staff should be registered
database access privileges appropriate to a particular user view,
namely managers, salesmen, inventory specialists, and assistant.
c. An employee of Dream House Furniture’s staff should only see the
data necessary to do his or her job in a form that suits what he or she is
doing.
  6	
  
III. Design Phase Outputs
Dream House Furniture’s ERD
	
  
	
  
	
  
	
  
	
  
	
  
	
  
	
  
	
  
	
  
	
  
	
  
	
  
	
  
	
  
	
  
	
  
	
  
	
  
	
  
	
  
	
  
	
  
	
  
	
  
	
  
	
  
Identified Entity Types:
• Customer
• OrderDH
• Employee
• Product
	
  
  7	
  
Identify relationship types:
1. Customer makes one to many orders; an order is belong to one and the only one
customer.
2. Employees process one to many orders; one employee processes an order only.
3. An order includes one to many products, products are belong to one and the only
one order.
	
  
	
  
	
  
	
  
• Logical Design:
Customer	
  (CustomerNo,	
  CustomerName,	
  CustomerStreet,	
  CustomerCity,	
  
CustomerState,	
  CustmerPhone)	
  
Primary Key (CustomerNo)	
  
	
  
OrderDH	
  (OrderNo,	
  OrderDate,	
  QuantityOfOrder)	
  
Primary Key (OrderNo)	
  
	
  
Product	
  (ProductNo,ProductName,	
  Description,	
  UnitPrice)	
  
Primary Key (ProductNo)	
  
	
  
EMPLOYEE	
  (EmployeeNo,	
  EmployeeName,	
  EmployeeTitle,	
  EmployeePhone,	
  
DateOfHire)	
  
Primary Key 	
  (EmployeeNo)	
  	
  
	
  
	
  
	
  
	
  
	
  
	
  
	
  
	
  
	
  
	
  
	
  
	
  
	
  
  8	
  
• Physical Design:
CUSTOMER	
  
Domain CustomerNo fixed length character string, length 3
Domain CustomerName variable length character string, length 20
Domain CustomerStreet variable length character string, length 20
Domain CustomerCity variable length character string, length 20	
  
Domain CusromerState variable length character string, length 20
Domain Customerphone variable length character string, length INTEGER
	
  
ORDERDH	
  	
  
Domain OrderNo fixed length character string, length 3
Domain OrderDate variable length character string, length Date
Domain	
  QuantityOfOrder	
  	
  	
  	
  	
  	
  	
  	
  	
  	
  	
  	
  	
  	
  	
  	
  	
  variable length character string, length INTEGER	
  
	
  
Product	
  
Domain ProductNo fixed length character string, length 4
Domain ProductName variable length character string, length 50
Domain ProductDescription variable length character string, length 50
Domain ProductUnitPrice fixed length character string, length INTEGER
	
  
EMPLOYEE	
  
Domain	
  EmployeeNo	
  	
  	
  	
  	
  	
  	
  	
  	
  	
  	
  	
  	
  	
  	
  	
  	
  	
  	
  	
  	
  	
  	
  	
  	
  	
  fixed length character string, length 6	
  
Domain	
  EmployeeName	
  	
  	
  	
  	
  	
  	
  	
  	
  	
  	
  	
  	
  	
  	
  	
   variable length character string, length 50
Domain	
  EmployeeTitle	
  	
  	
  	
  	
  	
  	
  	
  	
  	
  	
  	
  	
  	
  	
  	
  	
  	
   variable length character string, length 50 	
  
Domain DateOfHire variable length character string, length Date
Domain EmployeePhone variable length character string, length INTEGER
	
  
	
  
	
  
	
  
	
  
	
  
	
  
	
  
	
  
	
  
	
  
	
  
  9	
  
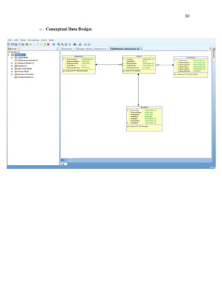
o Logical Data Design:
  10	
  
o Conceptual Data Design:
  11	
  
IMPLEMENTATION	
  
	
  
Create	
  Table	
  Customer(	
  
CustomerNo	
  VarChar	
  (3)	
  NOT	
  NULL,	
  
CustomerName	
  VarChar	
  (20)	
  NOT	
  NULL,	
  
CustomerStreet	
  VarChar	
  (20)	
  NOT	
  NULL,	
  
CustomerCity	
  VarChar	
  (20)	
  NOT	
  NULL,	
  
CustomerState	
  VarChar	
  (20)	
  NOT	
  NULL,	
  
CustomerPhone	
  INTEGER	
  NOT	
  NULL,	
  
Primary	
  key	
  (CustomerNo));	
  
	
  
Create	
  table	
  OrderDH(	
  
OrderNo	
  VarChar	
  (3)	
  NOT	
  NULL,	
  
OrderDate	
  DATE	
  NOT	
  NULL,	
  
QuantityOfOrder	
  INTEGER	
  NOT	
  NULL,	
  
Primary	
  key	
  (OrderNo)	
  
Foreign	
  Key	
  EmployeeNo	
  references	
  Employee(EmployeeNo)	
  
Foreign	
  Key	
  CustomerNo	
  references	
  Customer(CustomerNo));	
  
	
  
Create	
  table	
  Employee(	
  
EmployeeNo	
  VarChar	
  (6)	
  NOT	
  NULL,	
  
EmployeeName	
  Char	
  (50)	
  NOT	
  NULL,	
  
EmployeeTitle	
  Char	
  (50)	
  NOT	
  NULL,	
  
DateOfHire	
  DATE	
  NOT	
  NULL,	
  
EmployeePhone	
  INTEGER	
  NOT	
  NULL,	
  
Primary	
  key	
  (EmployeeNo));	
  
	
  
Create	
  Table	
  Product(	
  
ProductNo	
  VarChar	
  (4)	
  NOT	
  NULL,	
  
ProductName	
  Char	
  (50)	
  NOT	
  NULL,	
  
Description	
  Char	
  (50)	
  NOT	
  NULL,	
  
UnitPrice	
  	
  	
  INTEGER	
  NOT	
  NULL,	
  
Primary	
  key	
  (ProductNo)	
  
Foreign	
  Key	
  OrderNo	
  references	
  Order(OrderNo));	
  
	
  
-­‐-­‐-­‐-­‐-­‐Insert	
  Statements	
  for	
  Customer	
  Table	
  
	
  
INSERT	
  INTO	
  Customer	
  (CustomerNo,	
  CustomerName,	
  CustomerStreet,	
  CustomerCity,	
  
CustomerState,	
  CustomerPhone)	
  
Values	
  (01,'Yazeed''Alkarzai',	
  '307	
  King	
  St','Alexandria','VA',989-­‐000-­‐0000);	
  
INSERT	
  INTO	
  Customer	
  (CustomerNo,	
  CustomerName,	
  CustomerStreet,	
  CustomerCity,	
  
CustomerState,	
  CustomerPhone)	
  
	
  values(02,'Rasha''Albawd',	
  '291	
  Duke	
  St','Alexandria','VA',989-­‐111-­‐0000);	
  
INSERT	
  INTO	
  Customer	
  (CustomerNo,	
  CustomerName,	
  CustomerStreet,	
  CustomerCity,	
  
CustomerState,	
  CustomerPhone)	
  
values(03,'Mohammed''Aldhwaihi',	
  '910	
  NewYork	
  St','Arlington','VA',989-­‐000-­‐5555);	
  
INSERT	
  INTO	
  Customer	
  (CustomerNo,	
  CustomerName,	
  CustomerStreet,	
  CustomerCity,	
  
CustomerState,	
  CustomerPhone)	
  
values(04,'Yasser''Alaqeel',	
  '577	
  Chicago	
  St','Alexandria','VA',989-­‐000-­‐9999);	
  
  12	
  
INSERT	
  INTO	
  Customer	
  (CustomerNo,	
  CustomerName,	
  CustomerStreet,	
  CustomerCity,	
  
CustomerState,	
  CustomerPhone)	
  
values(05,'Mazyd''Alsagiah',	
  '170	
  Tyson	
  Corner	
  St','McLean','VA',989-­‐777-­‐9999);	
  
INSERT	
  INTO	
  Customer	
  (CustomerNo,	
  CustomerName,	
  CustomerStreet,	
  CustomerCity,	
  
CustomerState,	
  CustomerPhone)	
  
values(06,'Mohammed''Alshehri',	
  '893	
  Lee	
  St','	
  Arlington','VA',989-­‐777-­‐3232);	
  
	
  
	
  
	
  
-­‐-­‐-­‐-­‐-­‐Insert	
  Statements	
  for	
  OrderDH	
  Table	
  
	
  
INSERT	
  INTO	
  OrderDH	
  (OrderNo,	
  OrderDate,	
  QuantityOfOrder)	
  
values(001,'01-­‐JAN-­‐2015');	
  
INSERT	
  INTO	
  OrderDH	
  (OrderNo,	
  OrderDate,	
  QuantityOfOrder)	
  
	
  values(002,'11-­‐MAR-­‐2015');	
  
INSERT	
  INTO	
  OrderDH	
  (OrderNo,	
  OrderDate,	
  QuantityOfOrder)	
  
	
  values(003,'18-­‐MAR-­‐2015');	
  
INSERT	
  INTO	
  OrderDH	
  (OrderNo,	
  OrderDate,	
  QuantityOfOrder)	
  
values(004,'01-­‐MAR-­‐2015');	
  
INSERT	
  INTO	
  OrderDH	
  (OrderNo,	
  OrderDate,	
  QuantityOfOrder)	
  
values(005,'13-­‐APR-­‐2015');	
  
INSERT	
  INTO	
  OrderDH	
  (OrderNo,	
  OrderDate,	
  QuantityOfOrder)	
  
	
  values(006,'19-­‐APR-­‐2015');	
  
INSERT	
  INTO	
  OrderDH	
  (OrderNo,	
  OrderDate,	
  QuantityOfOrder)	
  
	
  values(007,'24-­‐APR-­‐2015');	
  
	
  
-­‐-­‐-­‐-­‐-­‐Insert	
  Statements	
  for	
  Employee	
  Table	
  
	
  
INSERT	
  INTO	
  Employee	
  (EmployeeNo,	
  EmployeeName,	
  EmployeeTitle,	
  DateOfHire,	
  
EmployeePhone)	
  
	
  
	
  values(10,	
  'Sofie''Walters','Assistant',	
  '24-­‐APR-­‐2013',111-­‐000-­‐9999);	
  
	
  
INSERT	
  INTO	
  Employee	
  (EmployeeNo,	
  EmployeeName,	
  EmployeeTitle,	
  DateOfHire,	
  
EmployeePhone)	
  	
  
	
  
values(30,	
  'Ann''Ford',	
  'Supervisor',	
  '24-­‐APR-­‐2013',737-­‐000-­‐1212);	
  
	
  
INSERT	
  INTO	
  Employee	
  (EmployeeNo,	
  EmployeeName,	
  EmployeeTitle,	
  DateOfHire,	
  
EmployeePhone)	
  
	
  
	
  values(20,	
  'Kim''Christ',	
  'Manager',	
  '24-­‐APR-­‐2013',222-­‐000-­‐9889);	
  
	
  
INSERT	
  INTO	
  Employee	
  (EmployeeNo,	
  EmployeeName,	
  EmployeeTitle,	
  DateOfHire,	
  
EmployeePhone)	
  
	
  
	
  values(30,	
  'Dana''Frank',	
  '	
  Salesmen',	
  '24-­‐APR-­‐2013',333-­‐000-­‐9944);	
  
	
  
INSERT	
  INTO	
  Employee	
  (EmployeeNo,	
  EmployeeName,	
  EmployeeTitle,	
  DateOfHire,	
  
EmployeePhone)	
  
  13	
  
	
  
values(30,	
  'Chelsea''Kimple',	
  'Salesmen',	
  '24-­‐APR-­‐2015',777-­‐000-­‐9911);	
  
	
  
INSERT	
  INTO	
  Employee	
  (EmployeeNo,	
  EmployeeName,	
  EmployeeTitle,	
  DateOfHire,	
  
EmployeePhone)	
  
	
  
	
  values(30,	
  'Shelby''Green',	
  '	
  Inventory	
  Specialists',	
  '24-­‐APR-­‐2014',111-­‐000-­‐5399);	
  
	
  
	
  
-­‐-­‐-­‐-­‐-­‐Insert	
  Statements	
  for	
  Product	
  Table	
  
	
  
INSERT	
  INTO	
  Product	
  (ProductNo,	
  ProductName,	
  Description,	
  UnitPrice)	
  
VALUES	
  (09,	
  'Black'	
  ,'One	
  person	
  leather',	
  600);	
  
	
  
INSERT	
  INTO	
  Product	
  (ProductNo,	
  ProductName,	
  Description,	
  UnitPrice)	
  
VALUES	
  (91,	
  'Brown'	
  ,'One-­‐person	
  leather	
  wingback	
  chair',	
  600);	
  
	
  
INSERT	
  INTO	
  Product	
  (ProductNo,	
  ProductName,	
  Description,	
  UnitPrice)	
  
VALUES	
  (92,	
  '	
  Black',	
  'Three-­‐people	
  leather	
  	
  sofa',	
  1300);	
  
	
  
INSERT	
  INTO	
  Product	
  (ProductNo,	
  ProductName,	
  Description,	
  UnitPrice)	
  
	
  VALUES	
  (93,	
  'Brown','	
  Three-­‐people	
  leather	
  sofa',	
  1600);	
  
	
  
INSERT	
  INTO	
  Product	
  (ProductNo,	
  ProductName,	
  Description,	
  UnitPrice)	
  
VALUES	
  (94,	
  'Black'	
  ,	
  'Coffee	
  table',	
  400);	
  
	
  
INSERT	
  INTO	
  Product	
  (ProductNo,	
  ProductName,	
  Description,	
  UnitPrice)	
  
VALUES	
  (95,	
  'Brown',	
  'Coffee	
  table',	
  400);	
  
	
  
INSERT	
  INTO	
  Product	
  (ProductNo,	
  ProductName,	
  Description,	
  UnitPrice)	
  
VALUES	
  (96,	
  'Black'	
  ,'Entrance	
  long	
  table',	
  800);	
  
	
  
INSERT	
  INTO	
  Product	
  (ProductNo,	
  ProductName,	
  Description,	
  UnitPrice)	
  
VALUES	
  (097,	
  'Brown'	
  ,	
  'Entrance	
  long	
  table',	
  800);	
  
	
  
	
  
	
  
	
  
	
  
	
  
	
  
	
  
	
  
	
  
	
  
	
  
	
  
	
  
	
  
	
  
  14	
  
Examples of some SQL Queries:
A.
SELECT	
  	
  *	
  
FROM	
  Customer;	
  
	
  
	
  
	
  
	
  
	
  
	
  
	
  
	
  
	
  
	
  
	
  
	
  
	
  
	
  
	
  
	
  
	
  
	
  
	
  
	
  
	
  
	
  
	
  
	
  
	
  
	
  
	
  
	
  
	
  
	
  
	
  
	
  
	
  
  15	
  
B.
SELECT*	
  
FROM	
  Employee	
  
WHERE	
  EmployeeNO	
  =	
  '50';	
  
	
  
	
  
	
  
	
  
	
  
	
  
	
  
	
  
	
  
	
  
	
  
	
  
	
  
	
  
	
  
	
  
	
  
	
  
	
  
	
  
	
  
	
  
	
  
	
  
	
  
	
  
	
  
	
  
	
  
	
  
	
  
	
  
	
  
	
  
	
  
	
  
	
  
	
  
	
  
	
  
  16	
  
C.	
  
SELECT	
  count(OrderNo)	
  
FROM	
  orderDH;	
  
	
  
	
  
	
  
	
  
	
  
	
  
	
  
	
  
	
  
	
  
	
  
	
  
	
  
	
  
	
  
	
  
	
  
	
  
	
  
	
  
	
  
	
  
	
  
	
  
	
  
	
  
	
  
	
  
	
  
	
  
	
  
	
  
	
  
	
  
	
  
	
  
	
  
	
  
	
  
  17	
  
D.	
  
SELECT	
  *	
  
From	
  Product;	
  
	
  
	
  
	
  
	
  
	
  
	
  
	
  
	
  
	
  
	
  
	
  
	
  
	
  
	
  
	
  
	
  
	
  
	
  
	
  
	
  
	
  
	
  
	
  
	
  
	
  
	
  
	
  
	
  
	
  
	
  
	
  
	
  
	
  
	
  
	
  
	
  
	
  
	
  
	
  
	
  
	
  
	
  
	
  
Thank	
  you,	
  
The	
  end…	
  

Group Project 650 Report2

  • 1.
      1   DreamHouse’s Furniture System Bowie State University INSS 650 Group Project Report Team Members: Yazeed Alkarzai Mohammad Aldhwaihi Yasser Alaqeel Mohammed Alshehri Mazyd Alsagiah Rasha Abwad
  • 2.
      2   •Description of problems: Recently, some furniture stores prepare their customer’s orders and track their materials inventory using papers. However, it happens that those papers get lost, which makes a complicated relation between the customers and the stores. Moreover, the loss of the papers might delay the orders delivery to the customers as well as orders’ cancellation. • Mission of the project: The purpose of Dream House Furniture system is to manage their materials inventory and customers orders. • Mission objectives: 1. To maintain (enter, update, and delete) data on customers 2. To maintain (enter, update, and delete) data on materials inventory 3. To maintain (enter, update, and delete) data on orders 4. To perform researches on customers 5. To perform researches on materials inventory 6. To perform researches on orders 7. To track the status of orders 8. To track the status of materials inventory 9. To report on costumers 10. To report on materials inventory 11. To report on orders
  • 3.
      3   •Project scope and boundaries of database system: The system will cover the materials inventory and orders for the customers and it will interface with administrative departments of the Dream House Furniture’s company • System definition: The Dream House Furniture solution is a database used to manage their materials inventory and customers orders instead of using papers, which named to be the old method of the company. The basic factor is intended to provide the customers with a better service and smooth process. • Major user views: 1. Managers 2. Salesmen 3. Inventory specialists 4. Assistant
  • 4.
      4   UsersViews: The user views for the Dream House Furniture database system include managers, salesmen, inventory specialists, and assistant. Below does each user a cross-reference of the user-views with the main types of data. Access Type Managers Salesmen Inventory specialists Assistant Products Maintain X Query X X X Report X X X Orders Maintain X X X Query X X Report X X Inventory Maintain X X Query X X X X Report X X Employees history Maintain X Query X Report X
  • 5.
      5   •Requirements Analysis Phase I. User Requirements • Managers should be able to have a full access on the products, orders, and inventory information. • Salesmen and assistants should be able to maintain (create, update, query, delete) customer’s orders information • Managers only can maintain, perform queries, and check report to get others employee history • Managers and inventory specialists only can maintain, perform queries, and check report to get information on inventory. II. Security Requirements a. The database should be password-protected. b. Each employee of Dream House Furniture’s staff should be registered database access privileges appropriate to a particular user view, namely managers, salesmen, inventory specialists, and assistant. c. An employee of Dream House Furniture’s staff should only see the data necessary to do his or her job in a form that suits what he or she is doing.
  • 6.
      6   III.Design Phase Outputs Dream House Furniture’s ERD                                                       Identified Entity Types: • Customer • OrderDH • Employee • Product  
  • 7.
      7   Identifyrelationship types: 1. Customer makes one to many orders; an order is belong to one and the only one customer. 2. Employees process one to many orders; one employee processes an order only. 3. An order includes one to many products, products are belong to one and the only one order.         • Logical Design: Customer  (CustomerNo,  CustomerName,  CustomerStreet,  CustomerCity,   CustomerState,  CustmerPhone)   Primary Key (CustomerNo)     OrderDH  (OrderNo,  OrderDate,  QuantityOfOrder)   Primary Key (OrderNo)     Product  (ProductNo,ProductName,  Description,  UnitPrice)   Primary Key (ProductNo)     EMPLOYEE  (EmployeeNo,  EmployeeName,  EmployeeTitle,  EmployeePhone,   DateOfHire)   Primary Key  (EmployeeNo)                              
  • 8.
      8   •Physical Design: CUSTOMER   Domain CustomerNo fixed length character string, length 3 Domain CustomerName variable length character string, length 20 Domain CustomerStreet variable length character string, length 20 Domain CustomerCity variable length character string, length 20   Domain CusromerState variable length character string, length 20 Domain Customerphone variable length character string, length INTEGER   ORDERDH     Domain OrderNo fixed length character string, length 3 Domain OrderDate variable length character string, length Date Domain  QuantityOfOrder                                  variable length character string, length INTEGER     Product   Domain ProductNo fixed length character string, length 4 Domain ProductName variable length character string, length 50 Domain ProductDescription variable length character string, length 50 Domain ProductUnitPrice fixed length character string, length INTEGER   EMPLOYEE   Domain  EmployeeNo                                                    fixed length character string, length 6   Domain  EmployeeName                                 variable length character string, length 50 Domain  EmployeeTitle                                     variable length character string, length 50   Domain DateOfHire variable length character string, length Date Domain EmployeePhone variable length character string, length INTEGER                        
  • 9.
      9   oLogical Data Design:
  • 10.
      10   oConceptual Data Design:
  • 11.
      11   IMPLEMENTATION     Create  Table  Customer(   CustomerNo  VarChar  (3)  NOT  NULL,   CustomerName  VarChar  (20)  NOT  NULL,   CustomerStreet  VarChar  (20)  NOT  NULL,   CustomerCity  VarChar  (20)  NOT  NULL,   CustomerState  VarChar  (20)  NOT  NULL,   CustomerPhone  INTEGER  NOT  NULL,   Primary  key  (CustomerNo));     Create  table  OrderDH(   OrderNo  VarChar  (3)  NOT  NULL,   OrderDate  DATE  NOT  NULL,   QuantityOfOrder  INTEGER  NOT  NULL,   Primary  key  (OrderNo)   Foreign  Key  EmployeeNo  references  Employee(EmployeeNo)   Foreign  Key  CustomerNo  references  Customer(CustomerNo));     Create  table  Employee(   EmployeeNo  VarChar  (6)  NOT  NULL,   EmployeeName  Char  (50)  NOT  NULL,   EmployeeTitle  Char  (50)  NOT  NULL,   DateOfHire  DATE  NOT  NULL,   EmployeePhone  INTEGER  NOT  NULL,   Primary  key  (EmployeeNo));     Create  Table  Product(   ProductNo  VarChar  (4)  NOT  NULL,   ProductName  Char  (50)  NOT  NULL,   Description  Char  (50)  NOT  NULL,   UnitPrice      INTEGER  NOT  NULL,   Primary  key  (ProductNo)   Foreign  Key  OrderNo  references  Order(OrderNo));     -­‐-­‐-­‐-­‐-­‐Insert  Statements  for  Customer  Table     INSERT  INTO  Customer  (CustomerNo,  CustomerName,  CustomerStreet,  CustomerCity,   CustomerState,  CustomerPhone)   Values  (01,'Yazeed''Alkarzai',  '307  King  St','Alexandria','VA',989-­‐000-­‐0000);   INSERT  INTO  Customer  (CustomerNo,  CustomerName,  CustomerStreet,  CustomerCity,   CustomerState,  CustomerPhone)    values(02,'Rasha''Albawd',  '291  Duke  St','Alexandria','VA',989-­‐111-­‐0000);   INSERT  INTO  Customer  (CustomerNo,  CustomerName,  CustomerStreet,  CustomerCity,   CustomerState,  CustomerPhone)   values(03,'Mohammed''Aldhwaihi',  '910  NewYork  St','Arlington','VA',989-­‐000-­‐5555);   INSERT  INTO  Customer  (CustomerNo,  CustomerName,  CustomerStreet,  CustomerCity,   CustomerState,  CustomerPhone)   values(04,'Yasser''Alaqeel',  '577  Chicago  St','Alexandria','VA',989-­‐000-­‐9999);  
  • 12.
      12   INSERT  INTO  Customer  (CustomerNo,  CustomerName,  CustomerStreet,  CustomerCity,   CustomerState,  CustomerPhone)   values(05,'Mazyd''Alsagiah',  '170  Tyson  Corner  St','McLean','VA',989-­‐777-­‐9999);   INSERT  INTO  Customer  (CustomerNo,  CustomerName,  CustomerStreet,  CustomerCity,   CustomerState,  CustomerPhone)   values(06,'Mohammed''Alshehri',  '893  Lee  St','  Arlington','VA',989-­‐777-­‐3232);         -­‐-­‐-­‐-­‐-­‐Insert  Statements  for  OrderDH  Table     INSERT  INTO  OrderDH  (OrderNo,  OrderDate,  QuantityOfOrder)   values(001,'01-­‐JAN-­‐2015');   INSERT  INTO  OrderDH  (OrderNo,  OrderDate,  QuantityOfOrder)    values(002,'11-­‐MAR-­‐2015');   INSERT  INTO  OrderDH  (OrderNo,  OrderDate,  QuantityOfOrder)    values(003,'18-­‐MAR-­‐2015');   INSERT  INTO  OrderDH  (OrderNo,  OrderDate,  QuantityOfOrder)   values(004,'01-­‐MAR-­‐2015');   INSERT  INTO  OrderDH  (OrderNo,  OrderDate,  QuantityOfOrder)   values(005,'13-­‐APR-­‐2015');   INSERT  INTO  OrderDH  (OrderNo,  OrderDate,  QuantityOfOrder)    values(006,'19-­‐APR-­‐2015');   INSERT  INTO  OrderDH  (OrderNo,  OrderDate,  QuantityOfOrder)    values(007,'24-­‐APR-­‐2015');     -­‐-­‐-­‐-­‐-­‐Insert  Statements  for  Employee  Table     INSERT  INTO  Employee  (EmployeeNo,  EmployeeName,  EmployeeTitle,  DateOfHire,   EmployeePhone)      values(10,  'Sofie''Walters','Assistant',  '24-­‐APR-­‐2013',111-­‐000-­‐9999);     INSERT  INTO  Employee  (EmployeeNo,  EmployeeName,  EmployeeTitle,  DateOfHire,   EmployeePhone)       values(30,  'Ann''Ford',  'Supervisor',  '24-­‐APR-­‐2013',737-­‐000-­‐1212);     INSERT  INTO  Employee  (EmployeeNo,  EmployeeName,  EmployeeTitle,  DateOfHire,   EmployeePhone)      values(20,  'Kim''Christ',  'Manager',  '24-­‐APR-­‐2013',222-­‐000-­‐9889);     INSERT  INTO  Employee  (EmployeeNo,  EmployeeName,  EmployeeTitle,  DateOfHire,   EmployeePhone)      values(30,  'Dana''Frank',  '  Salesmen',  '24-­‐APR-­‐2013',333-­‐000-­‐9944);     INSERT  INTO  Employee  (EmployeeNo,  EmployeeName,  EmployeeTitle,  DateOfHire,   EmployeePhone)  
  • 13.
      13     values(30,  'Chelsea''Kimple',  'Salesmen',  '24-­‐APR-­‐2015',777-­‐000-­‐9911);     INSERT  INTO  Employee  (EmployeeNo,  EmployeeName,  EmployeeTitle,  DateOfHire,   EmployeePhone)      values(30,  'Shelby''Green',  '  Inventory  Specialists',  '24-­‐APR-­‐2014',111-­‐000-­‐5399);       -­‐-­‐-­‐-­‐-­‐Insert  Statements  for  Product  Table     INSERT  INTO  Product  (ProductNo,  ProductName,  Description,  UnitPrice)   VALUES  (09,  'Black'  ,'One  person  leather',  600);     INSERT  INTO  Product  (ProductNo,  ProductName,  Description,  UnitPrice)   VALUES  (91,  'Brown'  ,'One-­‐person  leather  wingback  chair',  600);     INSERT  INTO  Product  (ProductNo,  ProductName,  Description,  UnitPrice)   VALUES  (92,  '  Black',  'Three-­‐people  leather    sofa',  1300);     INSERT  INTO  Product  (ProductNo,  ProductName,  Description,  UnitPrice)    VALUES  (93,  'Brown','  Three-­‐people  leather  sofa',  1600);     INSERT  INTO  Product  (ProductNo,  ProductName,  Description,  UnitPrice)   VALUES  (94,  'Black'  ,  'Coffee  table',  400);     INSERT  INTO  Product  (ProductNo,  ProductName,  Description,  UnitPrice)   VALUES  (95,  'Brown',  'Coffee  table',  400);     INSERT  INTO  Product  (ProductNo,  ProductName,  Description,  UnitPrice)   VALUES  (96,  'Black'  ,'Entrance  long  table',  800);     INSERT  INTO  Product  (ProductNo,  ProductName,  Description,  UnitPrice)   VALUES  (097,  'Brown'  ,  'Entrance  long  table',  800);                                  
  • 14.
      14   Examplesof some SQL Queries: A. SELECT    *   FROM  Customer;                                                                    
  • 15.
      15   B. SELECT*   FROM  Employee   WHERE  EmployeeNO  =  '50';                                                                                  
  • 16.
      16   C.   SELECT  count(OrderNo)   FROM  orderDH;                                                                                
  • 17.
      17   D.   SELECT  *   From  Product;                                                                                         Thank  you,   The  end…