1
Confidential
Long story short. OSI model.
In simple terms about hard topics.
2
Confidential
Likhtman Hanna
IT experience over 9 years
Lead Software engineer in GlobalLogic
Architector. Wife. Mom. Founder of charity organisation. Mentor.
Traveler. Speaker. Overall a good person…
@h.likhtman
@Just0110
3
Confidential
AGENDA:
1. OSI as we used to learn
2. Down to the rabbit hole
3. Data for first three
4. Transporting segments
5. Packets for Internet
6. Frames
7. 1010111000111110101
8. Compare OSI and TCP/IP
9. FAQ
10. Quiz
+memes
4
Confidential
Мережева модель OSI (Open systems interconnection basic reference
model - Базова Еталонна Модель Взаємодії Відкритих Систем
(ЕМВОС)) - мережева модель стеку мережевих протоколів OSI. За
допомогою даної моделі різні мережеві пристрої можуть з'єднуватися
один з одним. Модель визначає різні рівні взаємодії систем. Кожен
рівень виконує певні функції при такій взаємодії…
Будь-який протокол моделі OSI повинен взаємодіяти або з
протоколами свого рівня, або з протоколами на одиницю
вище і/або нижче свого рівня. Взаємодії з протоколами
свого рівня називаються горизонтальними, а з рівнями на
одиницю вище або нижче - вертикальними. Будь-протокол
моделі OSI може виконувати тільки функції свого рівня і не
може виконувати функцій іншого рівня, що не виконується в
протоколах альтернативних моделей.
5
Confidential
Фізичний рівень
physical
Канальний рівень
data link
Мережевий рівень
network
Транспортний рівень
transport
Представлень рівень
presentation
Прикладний рівень
application
Сеансовий рівень
session
6
Confidential
Фізичний рівень
physical
Канальний рівень
data link
Мережевий рівень
network
Транспортний рівень
transport
Представлень рівень
presentation
Прикладний рівень
application
Сеансовий рівень
session
7
Confidential
8
Confidential
Before we start…
9
Confidential
Фізичний рівень
physical
Канальний рівень
data link
Мережевий рівень
network
Транспортний рівень
transport
Представлень рівень
presentation
Прикладний рівень
application
Сеансовий рівень
session
У верхівках моделі OSI розташований Прикладний рівень, найближчий до
користувача. Це місце, де користувачі займаються такими діями, як передача
файлів та надсилання електронних листів. Протоколи, такі як FTP, HTTP і SMTP,
розташовані саме на цьому рівні. За допомогою програм, таких як веб-браузери,
користувачі активно беруть участь у створенні та обміні даними.
10
Confidential
Фізичний рівень
physical
Канальний рівень
data link
Мережевий рівень
network
Транспортний рівень
transport
Представлень рівень
presentation
Прикладний рівень
application
Сеансовий рівень
session
Рівень представлень в моделі OSI - це як використовується мова та шифрування
для зрозумілого та безпечного обміну повідомленнями у мережі. Це, як
зашифрована мова або таємний код, який зрозумілий лише тим, хто знає його
розшифровувати. На цьому рівні ми забезпечуємо конфіденційність та надійність
усіх повідомлень, які ми відправляємо в Інтернеті.
Рівень представлень зазвичай
являє собою проміжний
протокол для перетворення
інформації з сусідніх рівнів… і
навіть з різних систем 😱
IBM ASCII
11
Confidential
Private and Public keys.
Why?
12
Confidential
13
Confidential
Фізичний рівень
physical
Канальний рівень
data link
Мережевий рівень
network
Транспортний рівень
transport
Представлень рівень
presentation
Прикладний рівень
application
Сеансовий рівень
session
Рівень сеансу (Session layer) у моделі забезпечує підтримку взаємодії між
додатками протягом тривалого часу, керуючи створенням і завершенням сеансів,
обміном інформацією, синхронізацією завдань, визначенням прав на передачу
даних і підтримкою сеансів під час неактивності додатків.
Функції рівня сеансу:
Керування діалогом: Рівень сеансу
дозволяє взаємодію між двома
процесами, яка може бути як
напівдуплексною, так і повною
дуплексною.
Синхронізація: Рівень сеансу додає
деякі контрольні точки під час
передачі даних у послідовності.
Якщо в середині передачі даних
виникає помилка, тоді передача
буде здійснена знову з контрольної
точки. Цей процес відомий як
синхронізація та відновлення.
14
Confidential
Фізичний рівень
physical
Канальний рівень
data link
Мережевий рівень
network
Транспортний рівень
transport
Представлень рівень
presentation
Прикладний рівень
application
Сеансовий рівень
session
Транспортний рівень, що відповідає за передачу повідомлень від
відправника до одержувача, забезпечує, щоб дані передавалися в
потрібному порядку та уникалось дублювання. Основна мета цього рівня -
передача даних в повному обсязі.
15
Confidential
?
16
Confidential
17
Confidential
transmission control protocol
user datagram protocol
18
Confidential
Фізичний рівень
physical
Канальний рівень
data link
Мережевий рівень
network
Транспортний рівень
transport
Представлень рівень
presentation
Прикладний рівень
application
Сеансовий рівень
session
Мережевий рівень у моделі гарантує, що дані знаходять свій шлях від
відправника до одержувача. Він відповідає за перетворення логічних
адрес і імен у фізичні, визначення найкоротших маршрутів, управління
комутацією та маршрутизацією, а також виявлення неполадок у мережі.
Найбільш популярні протоколи
мережевого рівня IP/IPv4/IPv6 (Internet
Protocol) відповідають за направлення
даних від джерела до призначення.
Протоколи маршрутизації, такі як RIP (Routing Information
Protocol) та OSPF (Open Shortest Path First), допомагають
визначити оптимальний шлях передачі даних.
19
Confidential
Фізичний рівень
physical
Канальний рівень
data link
Мережевий рівень
network
Транспортний рівень
transport
Представлень рівень
presentation
Прикладний рівень
application
Сеансовий рівень
session
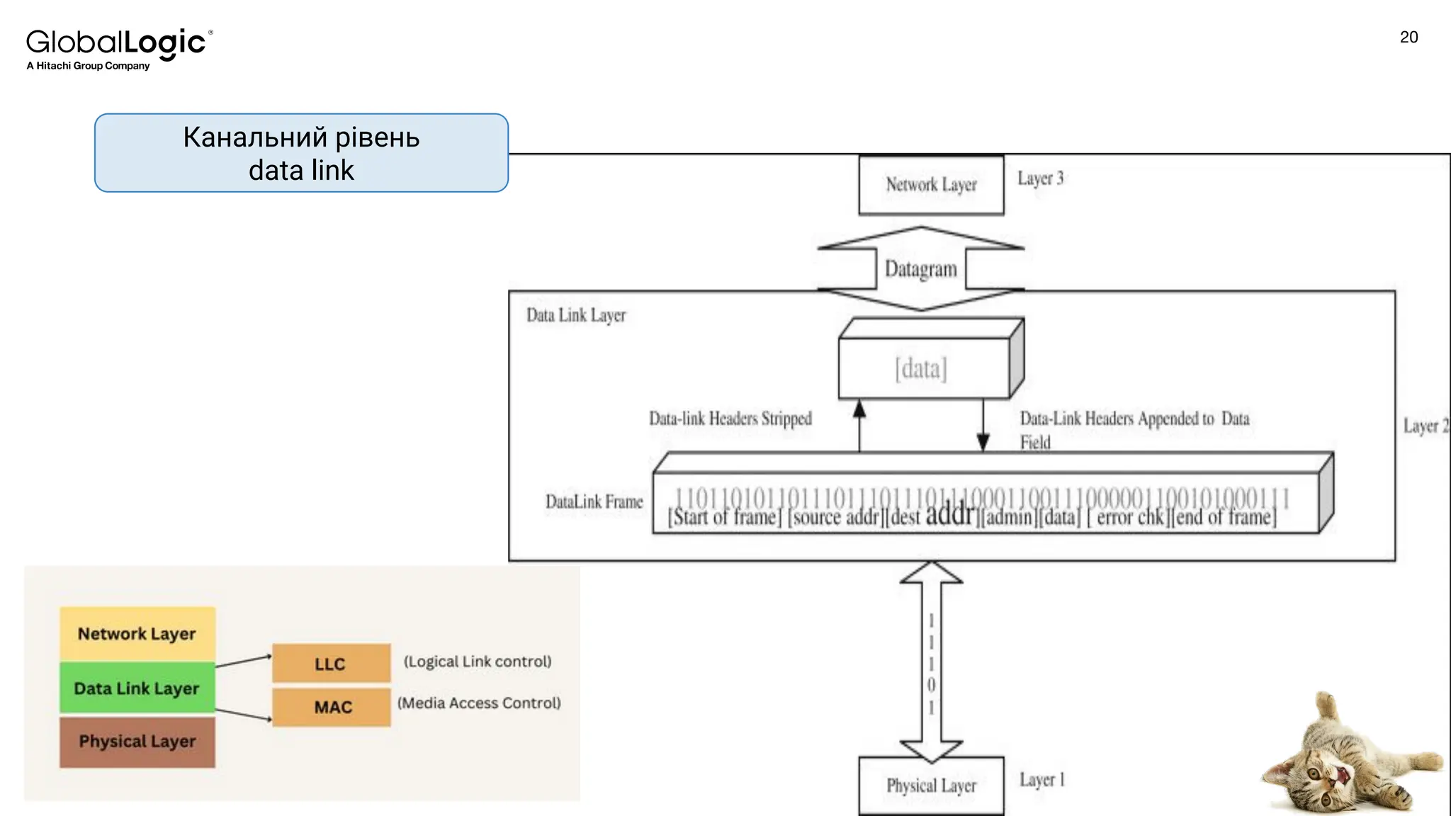
Канальний рівень забезпечує передачу бітів між пристроями, упаковуючи їх в
кадри. Він контролює помилки, виправляючи їх і взаємодіє з фізичним рівнем.
Цей рівень працює з комутаторами, мостами та іншими пристроями,
регулюючи доступ до фізичного середовища.
Два підрівні: MAC регулює доступ до поділюваного фізичного
середовища, LLC забезпечує обслуговування мережного рівня.
Хеммінг
Річард
Уесли
20
Confidential
Канальний рівень
data link
21
Confidential
Фізичний рівень
physical
Канальний рівень
data link
Мережевий рівень
network
Транспортний рівень
transport
Представлень рівень
presentation
Прикладний рівень
application
Сеансовий рівень
session
Дані у двійковому вигляді передаються від одного пристрою до іншого. Це включає
передачу електричних або оптичних сигналів через кабель або в ефір, а також їх
приймання та перетворення в біти даних за допомогою методів кодування
цифрових сигналів. Крім того, на цьому рівні працюють концентратори, повторювачі
сигналу і медіаконвертери.
22
Confidential
Google search -> 010101010101 -> ✨✨✨✨✨✨
А тепер винирюємо…
23
Confidential
24
Confidential
Фізичний рівень
physical
Канальний рівень
data link
Мережевий рівень
network
Транспортний рівень
transport
Представлень рівень
presentation
Прикладний рівень
application
Сеансовий рівень
session
Прикладний рівень
application
Транспортний рівень
transport
Мережевий рівень
network
Рівень доступу до мережі
network access layer
25
Confidential
26
Confidential
Прикладний рівень
application
Транспортний рівень
transport
Мережевий рівень
network
Рівень доступу до мережі
network access layer
27
Confidential
Прикладний рівень
application
Транспортний рівень
transport
Мережевий рівень
network
Рівень доступу до мережі
network access layer
● IP Addressing: Визначає логічні адреси
хостів.
● Host-to-host communication: Визначає шлях
передачі даних.
● Data Encapsulation and Formatting:
Забезпечує надійну відправку та отримання
даних.
● Fragmentation and Reassembly: Розбиває та
збирає дані для передачі через мережу.
● Routing: Визначає шлях для
передачі даних в мережі.
ARP -> Address Resolution Protocol
IP Protocol
ICMP -> Control Message Protocol
28
Confidential
Прикладний рівень
application
Транспортний рівень
transport
Мережевий рівень
network
Рівень доступу до мережі
network access layer
29
Confidential
Прикладний рівень
application
Транспортний рівень
transport
Мережевий рівень
network
Рівень доступу до мережі
network access layer
30
Confidential
Фізичний рівень
physical
Канальний рівень
data link
Мережевий рівень
network
Транспортний рівень
transport
Представлень рівень
presentation
Прикладний рівень
application
Сеансовий рівень
session
Прикладний рівень
application
Транспортний рівень
transport
Мережевий рівень
network
Рівень доступу до мережі
network access layer
?
31
Confidential
Q&A
32
Confidential
Quiz

GlobalLogic JavaScript Community Webinar #18 “Long Story Short: OSI Model”

  • 1.
    1 Confidential Long story short.OSI model. In simple terms about hard topics.
  • 2.
    2 Confidential Likhtman Hanna IT experienceover 9 years Lead Software engineer in GlobalLogic Architector. Wife. Mom. Founder of charity organisation. Mentor. Traveler. Speaker. Overall a good person… @h.likhtman @Just0110
  • 3.
    3 Confidential AGENDA: 1. OSI aswe used to learn 2. Down to the rabbit hole 3. Data for first three 4. Transporting segments 5. Packets for Internet 6. Frames 7. 1010111000111110101 8. Compare OSI and TCP/IP 9. FAQ 10. Quiz +memes
  • 4.
    4 Confidential Мережева модель OSI(Open systems interconnection basic reference model - Базова Еталонна Модель Взаємодії Відкритих Систем (ЕМВОС)) - мережева модель стеку мережевих протоколів OSI. За допомогою даної моделі різні мережеві пристрої можуть з'єднуватися один з одним. Модель визначає різні рівні взаємодії систем. Кожен рівень виконує певні функції при такій взаємодії… Будь-який протокол моделі OSI повинен взаємодіяти або з протоколами свого рівня, або з протоколами на одиницю вище і/або нижче свого рівня. Взаємодії з протоколами свого рівня називаються горизонтальними, а з рівнями на одиницю вище або нижче - вертикальними. Будь-протокол моделі OSI може виконувати тільки функції свого рівня і не може виконувати функцій іншого рівня, що не виконується в протоколах альтернативних моделей.
  • 5.
    5 Confidential Фізичний рівень physical Канальний рівень datalink Мережевий рівень network Транспортний рівень transport Представлень рівень presentation Прикладний рівень application Сеансовий рівень session
  • 6.
    6 Confidential Фізичний рівень physical Канальний рівень datalink Мережевий рівень network Транспортний рівень transport Представлень рівень presentation Прикладний рівень application Сеансовий рівень session
  • 7.
  • 8.
  • 9.
    9 Confidential Фізичний рівень physical Канальний рівень datalink Мережевий рівень network Транспортний рівень transport Представлень рівень presentation Прикладний рівень application Сеансовий рівень session У верхівках моделі OSI розташований Прикладний рівень, найближчий до користувача. Це місце, де користувачі займаються такими діями, як передача файлів та надсилання електронних листів. Протоколи, такі як FTP, HTTP і SMTP, розташовані саме на цьому рівні. За допомогою програм, таких як веб-браузери, користувачі активно беруть участь у створенні та обміні даними.
  • 10.
    10 Confidential Фізичний рівень physical Канальний рівень datalink Мережевий рівень network Транспортний рівень transport Представлень рівень presentation Прикладний рівень application Сеансовий рівень session Рівень представлень в моделі OSI - це як використовується мова та шифрування для зрозумілого та безпечного обміну повідомленнями у мережі. Це, як зашифрована мова або таємний код, який зрозумілий лише тим, хто знає його розшифровувати. На цьому рівні ми забезпечуємо конфіденційність та надійність усіх повідомлень, які ми відправляємо в Інтернеті. Рівень представлень зазвичай являє собою проміжний протокол для перетворення інформації з сусідніх рівнів… і навіть з різних систем 😱 IBM ASCII
  • 11.
  • 12.
  • 13.
    13 Confidential Фізичний рівень physical Канальний рівень datalink Мережевий рівень network Транспортний рівень transport Представлень рівень presentation Прикладний рівень application Сеансовий рівень session Рівень сеансу (Session layer) у моделі забезпечує підтримку взаємодії між додатками протягом тривалого часу, керуючи створенням і завершенням сеансів, обміном інформацією, синхронізацією завдань, визначенням прав на передачу даних і підтримкою сеансів під час неактивності додатків. Функції рівня сеансу: Керування діалогом: Рівень сеансу дозволяє взаємодію між двома процесами, яка може бути як напівдуплексною, так і повною дуплексною. Синхронізація: Рівень сеансу додає деякі контрольні точки під час передачі даних у послідовності. Якщо в середині передачі даних виникає помилка, тоді передача буде здійснена знову з контрольної точки. Цей процес відомий як синхронізація та відновлення.
  • 14.
    14 Confidential Фізичний рівень physical Канальний рівень datalink Мережевий рівень network Транспортний рівень transport Представлень рівень presentation Прикладний рівень application Сеансовий рівень session Транспортний рівень, що відповідає за передачу повідомлень від відправника до одержувача, забезпечує, щоб дані передавалися в потрібному порядку та уникалось дублювання. Основна мета цього рівня - передача даних в повному обсязі.
  • 15.
  • 16.
  • 17.
  • 18.
    18 Confidential Фізичний рівень physical Канальний рівень datalink Мережевий рівень network Транспортний рівень transport Представлень рівень presentation Прикладний рівень application Сеансовий рівень session Мережевий рівень у моделі гарантує, що дані знаходять свій шлях від відправника до одержувача. Він відповідає за перетворення логічних адрес і імен у фізичні, визначення найкоротших маршрутів, управління комутацією та маршрутизацією, а також виявлення неполадок у мережі. Найбільш популярні протоколи мережевого рівня IP/IPv4/IPv6 (Internet Protocol) відповідають за направлення даних від джерела до призначення. Протоколи маршрутизації, такі як RIP (Routing Information Protocol) та OSPF (Open Shortest Path First), допомагають визначити оптимальний шлях передачі даних.
  • 19.
    19 Confidential Фізичний рівень physical Канальний рівень datalink Мережевий рівень network Транспортний рівень transport Представлень рівень presentation Прикладний рівень application Сеансовий рівень session Канальний рівень забезпечує передачу бітів між пристроями, упаковуючи їх в кадри. Він контролює помилки, виправляючи їх і взаємодіє з фізичним рівнем. Цей рівень працює з комутаторами, мостами та іншими пристроями, регулюючи доступ до фізичного середовища. Два підрівні: MAC регулює доступ до поділюваного фізичного середовища, LLC забезпечує обслуговування мережного рівня. Хеммінг Річард Уесли
  • 20.
  • 21.
    21 Confidential Фізичний рівень physical Канальний рівень datalink Мережевий рівень network Транспортний рівень transport Представлень рівень presentation Прикладний рівень application Сеансовий рівень session Дані у двійковому вигляді передаються від одного пристрою до іншого. Це включає передачу електричних або оптичних сигналів через кабель або в ефір, а також їх приймання та перетворення в біти даних за допомогою методів кодування цифрових сигналів. Крім того, на цьому рівні працюють концентратори, повторювачі сигналу і медіаконвертери.
  • 22.
    22 Confidential Google search ->010101010101 -> ✨✨✨✨✨✨ А тепер винирюємо…
  • 23.
  • 24.
    24 Confidential Фізичний рівень physical Канальний рівень datalink Мережевий рівень network Транспортний рівень transport Представлень рівень presentation Прикладний рівень application Сеансовий рівень session Прикладний рівень application Транспортний рівень transport Мережевий рівень network Рівень доступу до мережі network access layer
  • 25.
  • 26.
    26 Confidential Прикладний рівень application Транспортний рівень transport Мережевийрівень network Рівень доступу до мережі network access layer
  • 27.
    27 Confidential Прикладний рівень application Транспортний рівень transport Мережевийрівень network Рівень доступу до мережі network access layer ● IP Addressing: Визначає логічні адреси хостів. ● Host-to-host communication: Визначає шлях передачі даних. ● Data Encapsulation and Formatting: Забезпечує надійну відправку та отримання даних. ● Fragmentation and Reassembly: Розбиває та збирає дані для передачі через мережу. ● Routing: Визначає шлях для передачі даних в мережі. ARP -> Address Resolution Protocol IP Protocol ICMP -> Control Message Protocol
  • 28.
    28 Confidential Прикладний рівень application Транспортний рівень transport Мережевийрівень network Рівень доступу до мережі network access layer
  • 29.
    29 Confidential Прикладний рівень application Транспортний рівень transport Мережевийрівень network Рівень доступу до мережі network access layer
  • 30.
    30 Confidential Фізичний рівень physical Канальний рівень datalink Мережевий рівень network Транспортний рівень transport Представлень рівень presentation Прикладний рівень application Сеансовий рівень session Прикладний рівень application Транспортний рівень transport Мережевий рівень network Рівень доступу до мережі network access layer ?
  • 31.
  • 32.