⼯程師X⼩學⽣
⼗年碼農養成計畫
COSCUP 2017
⼯程師X⼩學⽣
⼗年碼農養成計畫
COSCUP 2017
⼯程師X⼩學⽣
⼗年碼農養成計畫
COSCUP 2017
贊助
ANDROID DEVELOPER
開發讀書會
贊助
ANDROID DEVELOPER
開發讀書會
講者資訊
▸ github: inker610566
▸ : —
講者資訊
講者資訊
▸
講者資訊
▸
▸
講者資訊
▸
▸
▸ FullStack
講者資訊
▸
▸
▸ FullStack
▸
講者資訊
▸
▸
▸ FullStack
▸
▸ Arduino
講者資訊
▸
▸
▸ FullStack
▸
▸ Arduino
▸
講者資訊
▸
▸
▸ FullStack
▸
▸ Arduino
▸
▸ Arduino
國⼩創客
程式教學網站
▸ code.org
▸ code monkey
SCRATCH
SCRATCH
▸
▸
▸ ( )
▸
▸ ( )
SCRATCH
▸ ( )
▸ Method -
▸ -
▸ 1.4 vs 2.0
▸ (clone)
▸
DEMO
SCRATCHX
▸ web Scratch
▸ javascript github.io (gh-pages)
▸
[ , , js , ... ]
SCRATCHX
DEMO
國⼩創客 - 程式教育
▸ S4A —
▸ Makeblock
▸ RJ25
▸ LEGO
MBOT
MBLOCK - MBOT
▸ Scratch 2.0 + (Arduino)
▸
▸ :
▸ : ( ) Arduino
▸ (slave-mode)
執⾏⽅式
▸ Scratch Mode
▸
▸ ( opcode)
▸ Arduino Mode
▸ Scratch C
▸ Arduino ( )
SCRATCH MODE
SCRATCH MODE
SCRATCH MODE
SCRATCH MODE
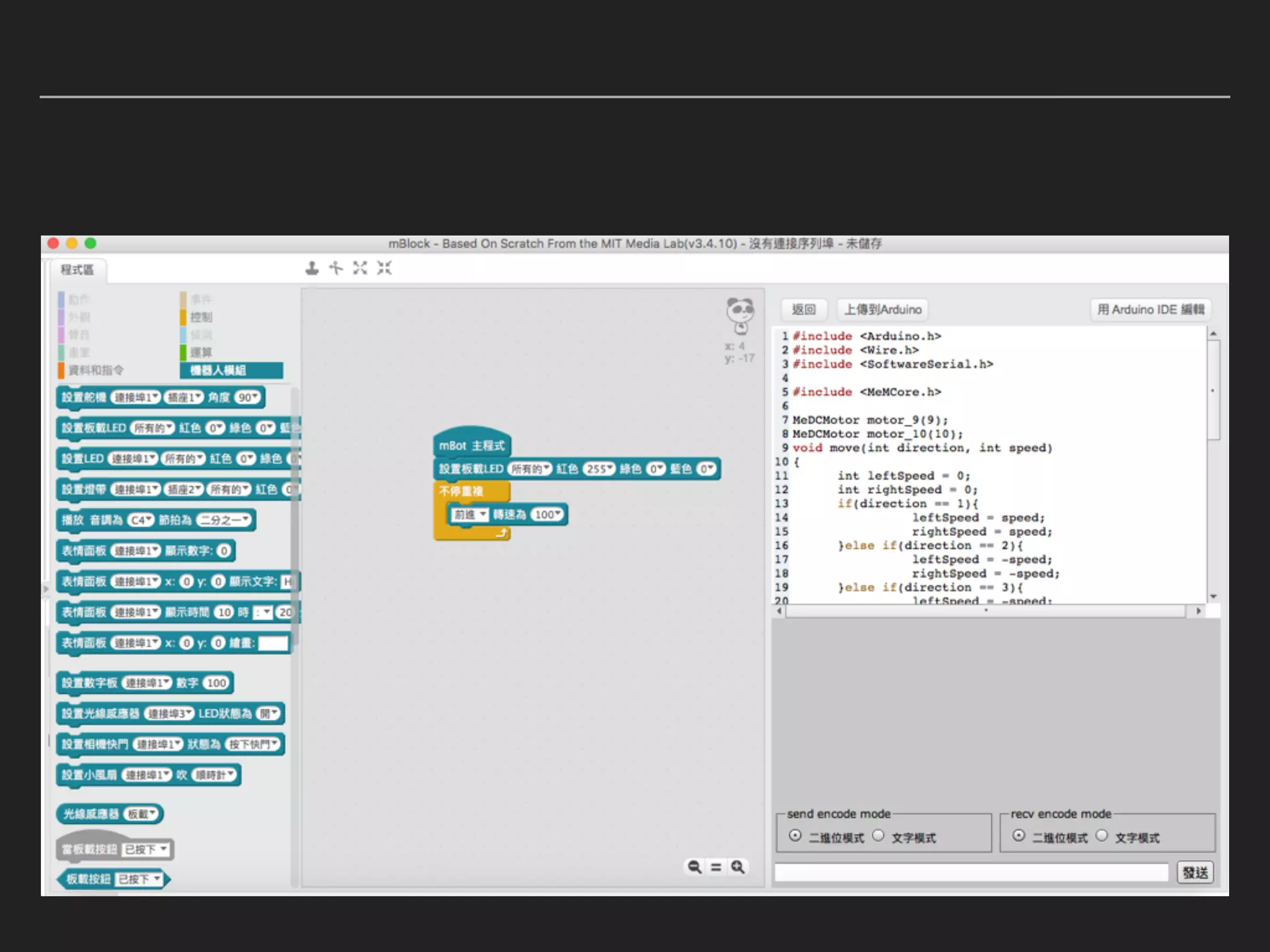
ARDUINO MODE
ARDUINO MODE
DEMO
EXTENSION FOR MBLOCK
▸ Scratch Mode
▸ Javascript in sandbox
▸
▸ Arduino Mode
▸ C setup
loop
HACKS ON ARDUINO MODE
HACKS ON ARDUINO MODE
HACKS ON ARDUINO MODE
SPI
HACKS ON ARDUINO MODE
TX RX 5V GND
HACKS ON ARDUINO MODE
HACKS ON ARDUINO MODE
SoftwareSerial
HACKS ON ARDUINO MODE
SoftwareSerial
HACKS ON ARDUINO MODE
SoftwareSerial
Webduino
DEMO
BLOCKLY
▸ https://github.com/google/blockly
▸
▸ ( javascript)
▸ Android iOS Web
BLOCKLY ON ANDROID
▸ AbstractBlocklyActivity
▸ /
▸ js code
▸ Web view
▸ V8
Q&A
REFERENCE
▸ Scratch wiki
▸ https://github.com/LLK/scratchx/wiki
▸ mcore layout
▸ http://learn.makeblock.com/cn/mcore/
▸ mBlock extension
▸ http://www.mblock.cc/docs/create-extensions-for-
mblock/

COSCUP2017 工程師x小學生 十年碼農養成計畫