Bluewater
Business Information Management
Stream BV | december 2009
(ASL/BiSL compliant)
Inhoud0
1
2
3
4
Over Stream
Beheer conform ASL/BiSL – geen specifieke tools
Bluewater
Meerdere oplossing(en) vergeleken
©SreamBV2009Allrightsreserved
22
4 Meerdere oplossing(en) vergeleken
Contactinformatie5
• Ons business model is gebaseerd op de toepassing van open-source componenten als basis voor het realiseren van
toepassingen voor klanten. Onze voorkeur voor open-source componenten is gebaseerd op eigenschappen als
kwaliteit, transparantie, controleerbaarheid, beheersbaarheid, leveranciersonafhankelijkheid en interoperabiliteit.
• Wij menen hiermee toepassingen van een hoge kwaliteit tegen een concurrerende prijs te kunnen realiseren. Hierbij
ligt de nadruk op procesgeoriënteerde toepassingen.
• Actieve participatie in open source projecten (give and take) is een belangrijke basis voor onze product-/diensten
portfolio. Stream is initiatiefnemer en main sponsor van het Statebox open source project en de open-content Process
Wiki (http://wiki.process.io). Daarnaast wordt actief geparticipeerd in diverse open source projecten.
Over Stream
Stream is een onafhankelijk software- en services bedrijf, gespecialiseerd in snelle implementatie van
tailor-made, procesgeoriënteerde (SaaS-)applicaties, op basis van open source producten.
1
©SreamBV2009Allrightsreserved
3
Wiki (http://wiki.process.io). Daarnaast wordt actief geparticipeerd in diverse open source projecten.
• Stream is opgericht in 2008 door Jelle Herold, Paul van Erk en André Blommers, als uitvloeisel van enkele jaren
research en ontwikkeling in process management software.
• Door de kracht van state-of-the-art technologie te combineren met een omvangrijke “open-source”/“open-content”
community en een gemotiveerd en deskundig team, kunnen wij in zeer korte tijd oplossingen realiseren die zich
onderscheiden door snelheid, gebruikersgemak en flexibiliteit.
3
• Bij de introductie van nieuwe systemen en/of grootschalige verandering in bestaande systemen, neemt de druk op
functioneel - en applicatie beheer afdeling soms sterk toe. Aangezien verandering vaak de enige constante is in
organisaties, zal deze druk niet snel afnemen.
• Invoering van ASL en BiSL is een goed middel om verantwoordelijkheden en processen te structureren, hetgeen
bijdraagt aan een efficiënter beheer. Administreren van de operationele processen geschiedt echter veelal
handmatig, met behulp van Excel en Word.
• De meeste service-desk applicaties zijn op ITIL gebaseerd. Ze zijn daarmee per definitie IT-centric, focussen vooral op
registratie van calls en niet op het proces van afhandelen van call’s en al helemaal niet op de communicatie met de
eindgebruikers , beheerders en super-users.
Beheer conform ASL/BiSL – geen specifieke tools
Het administreren van Calls, RFC’s en Problems is hoofdzakelijk handwerk met Excel en Word.
2
©SreamBV2009Allrightsreserved
4
eindgebruikers , beheerders en super-users.
• Hierdoor is het verloop van het proces niet transparant voor gebruikers, beheerders en management.
– Het samenstellen van rapportages is handwerk en kost veel tijd en energie
– Een goede sturing op de processen is moeilijk, omdat informatie verspreid ligt
– Gebruikers hebben het gevoel dat alles in een zwart gat verdwijnt
• Vanuit concrete behoeften bij opdrachtgevers is in eerste instantie een prototype ontwikkeld in de vorm van een
portal met procesondersteuning. Dit wordt door ons doorontwikkeld tot een volledige applicatie (Bluewater) voor de
ondersteuning van (operationele ) ASL/BiSL processen.
4
Bluewater
Bluewater bestaat uit een (eindgebruikers)portal (obv Drupal) en een process-engine (Statebox)
3
©SreamBV2009Allrightsreserved
55
Bluewater
De kracht van het product zit onder meer in de expliciete processturing en snelle aanpasbaarheid van
zowel processen, als portal. Hierdoor kunnen snel oplossingen op maat worden geïmplementeerd.
3
©SreamBV2009Allrightsreserved
66
Portal – (basic) homepage3
©SreamBV2009Allrightsreserved
7
Portal – overzicht call’s en wijzgingsverzoeken3
©SreamBV2009Allrightsreserved
8
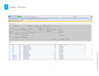
Workflow – RFC proces3
©SreamBV2009Allrightsreserved
9
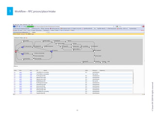
Workflow – RFC proces/place Intake3
©SreamBV2009Allrightsreserved
10
Workflow – Call proces3
©SreamBV2009Allrightsreserved
11
Workflow – Problem proces3
©SreamBV2009Allrightsreserved
12
Meerdere oplossingen vergeleken
Bluewater vergeleken met alternatieve oplossingen voor de ondersteuning van ASL/BiSL processen
4
Kosten Implementatie
inspanning
Verbetering
proces
Info aan
gebruiker
Toepasb. bi j
outsourcing
Handmatige werkwijze
Implementatie van inhouse ITSM pakket
©SreamBV2009Allrightsreserved
1313
Goed Slecht
Implementatie van inhouse ITSM pakket
Standaard SaaS toepassing voor ITSM
Bluewater
Meerdere oplossingen vergeleken
Voorbeeld van een business case gebaseerd op omgeving met 50 beheerders. Ongelimiteerde toegang
tot de portal voor eindgebruikers
4
Cost Toelichting Jaar-1 Jaar-2 Jaar-3
Set-up kosten Afhankelijk van customization €10.000 €5.000 €5.000
SaaS fee fixed fee obv 50 users (50 users) €30.000 €30.000 €30.000
Benefit Toelichting Jaar-1 Jaar-2 Jaar-3
Minder admin functioneel beheer 0,2 fte €19.600 €19.600 €19.600
Minder admin applicatie beheer 0,25 fte €24.500 €24.500 €24.500
Minder coördinatie 0,5 fte €49.000 €49.000
©SreamBV2009Allrightsreserved
14
Minder coördinatie 0,5 fte €49.000 €49.000
Saldo (€4.100) €58.100 €58.100
Overige voordelen (niet-financieel)
Betere informatievoorziening aan gebruikers.
Voorkomen dubbele calls.
Voorkomen telefoontjes/mail over status van incidenten.
Beter inzicht in de herkomst, status en doorloop van calls.
Betere informatie tbv prioriteitsstelling afwikkeling calls/rfc's.
Contactgegevens5
Paul van Erk
Process Oriented Solutions
©SreamBV2009Allrightsreserved
1515
Process Oriented Solutions
+31 (0) 6 14 961 329 Stream BV
paul@streamconsulting.nl Molukkenstraat 200 B-9
www.streamconsulting.nl 1098 TW Amsterdam
+31 (0) 20 7723926
©SreamBV2009Allrightsreserved
1
About Stream
Stream is an independent consulting and services company specialized in fast creation of business process solutions. Stream was founded in 2008 as a result of several years of
research and development in process management software. Our aim is to deliver working Business Process Solutions in the shortest possible timeframe.
Stream BV
Molukkenstraat 200-B9
1098 TW Amsterdam
Netherlands
www.streamconsulting.nl

Presentation Bluewater (Dutch)

  • 1.
    Bluewater Business Information Management StreamBV | december 2009 (ASL/BiSL compliant)
  • 2.
    Inhoud0 1 2 3 4 Over Stream Beheer conformASL/BiSL – geen specifieke tools Bluewater Meerdere oplossing(en) vergeleken ©SreamBV2009Allrightsreserved 22 4 Meerdere oplossing(en) vergeleken Contactinformatie5
  • 3.
    • Ons businessmodel is gebaseerd op de toepassing van open-source componenten als basis voor het realiseren van toepassingen voor klanten. Onze voorkeur voor open-source componenten is gebaseerd op eigenschappen als kwaliteit, transparantie, controleerbaarheid, beheersbaarheid, leveranciersonafhankelijkheid en interoperabiliteit. • Wij menen hiermee toepassingen van een hoge kwaliteit tegen een concurrerende prijs te kunnen realiseren. Hierbij ligt de nadruk op procesgeoriënteerde toepassingen. • Actieve participatie in open source projecten (give and take) is een belangrijke basis voor onze product-/diensten portfolio. Stream is initiatiefnemer en main sponsor van het Statebox open source project en de open-content Process Wiki (http://wiki.process.io). Daarnaast wordt actief geparticipeerd in diverse open source projecten. Over Stream Stream is een onafhankelijk software- en services bedrijf, gespecialiseerd in snelle implementatie van tailor-made, procesgeoriënteerde (SaaS-)applicaties, op basis van open source producten. 1 ©SreamBV2009Allrightsreserved 3 Wiki (http://wiki.process.io). Daarnaast wordt actief geparticipeerd in diverse open source projecten. • Stream is opgericht in 2008 door Jelle Herold, Paul van Erk en André Blommers, als uitvloeisel van enkele jaren research en ontwikkeling in process management software. • Door de kracht van state-of-the-art technologie te combineren met een omvangrijke “open-source”/“open-content” community en een gemotiveerd en deskundig team, kunnen wij in zeer korte tijd oplossingen realiseren die zich onderscheiden door snelheid, gebruikersgemak en flexibiliteit. 3
  • 4.
    • Bij deintroductie van nieuwe systemen en/of grootschalige verandering in bestaande systemen, neemt de druk op functioneel - en applicatie beheer afdeling soms sterk toe. Aangezien verandering vaak de enige constante is in organisaties, zal deze druk niet snel afnemen. • Invoering van ASL en BiSL is een goed middel om verantwoordelijkheden en processen te structureren, hetgeen bijdraagt aan een efficiënter beheer. Administreren van de operationele processen geschiedt echter veelal handmatig, met behulp van Excel en Word. • De meeste service-desk applicaties zijn op ITIL gebaseerd. Ze zijn daarmee per definitie IT-centric, focussen vooral op registratie van calls en niet op het proces van afhandelen van call’s en al helemaal niet op de communicatie met de eindgebruikers , beheerders en super-users. Beheer conform ASL/BiSL – geen specifieke tools Het administreren van Calls, RFC’s en Problems is hoofdzakelijk handwerk met Excel en Word. 2 ©SreamBV2009Allrightsreserved 4 eindgebruikers , beheerders en super-users. • Hierdoor is het verloop van het proces niet transparant voor gebruikers, beheerders en management. – Het samenstellen van rapportages is handwerk en kost veel tijd en energie – Een goede sturing op de processen is moeilijk, omdat informatie verspreid ligt – Gebruikers hebben het gevoel dat alles in een zwart gat verdwijnt • Vanuit concrete behoeften bij opdrachtgevers is in eerste instantie een prototype ontwikkeld in de vorm van een portal met procesondersteuning. Dit wordt door ons doorontwikkeld tot een volledige applicatie (Bluewater) voor de ondersteuning van (operationele ) ASL/BiSL processen. 4
  • 5.
    Bluewater Bluewater bestaat uiteen (eindgebruikers)portal (obv Drupal) en een process-engine (Statebox) 3 ©SreamBV2009Allrightsreserved 55
  • 6.
    Bluewater De kracht vanhet product zit onder meer in de expliciete processturing en snelle aanpasbaarheid van zowel processen, als portal. Hierdoor kunnen snel oplossingen op maat worden geïmplementeerd. 3 ©SreamBV2009Allrightsreserved 66
  • 7.
    Portal – (basic)homepage3 ©SreamBV2009Allrightsreserved 7
  • 8.
    Portal – overzichtcall’s en wijzgingsverzoeken3 ©SreamBV2009Allrightsreserved 8
  • 9.
    Workflow – RFCproces3 ©SreamBV2009Allrightsreserved 9
  • 10.
    Workflow – RFCproces/place Intake3 ©SreamBV2009Allrightsreserved 10
  • 11.
    Workflow – Callproces3 ©SreamBV2009Allrightsreserved 11
  • 12.
    Workflow – Problemproces3 ©SreamBV2009Allrightsreserved 12
  • 13.
    Meerdere oplossingen vergeleken Bluewatervergeleken met alternatieve oplossingen voor de ondersteuning van ASL/BiSL processen 4 Kosten Implementatie inspanning Verbetering proces Info aan gebruiker Toepasb. bi j outsourcing Handmatige werkwijze Implementatie van inhouse ITSM pakket ©SreamBV2009Allrightsreserved 1313 Goed Slecht Implementatie van inhouse ITSM pakket Standaard SaaS toepassing voor ITSM Bluewater
  • 14.
    Meerdere oplossingen vergeleken Voorbeeldvan een business case gebaseerd op omgeving met 50 beheerders. Ongelimiteerde toegang tot de portal voor eindgebruikers 4 Cost Toelichting Jaar-1 Jaar-2 Jaar-3 Set-up kosten Afhankelijk van customization €10.000 €5.000 €5.000 SaaS fee fixed fee obv 50 users (50 users) €30.000 €30.000 €30.000 Benefit Toelichting Jaar-1 Jaar-2 Jaar-3 Minder admin functioneel beheer 0,2 fte €19.600 €19.600 €19.600 Minder admin applicatie beheer 0,25 fte €24.500 €24.500 €24.500 Minder coördinatie 0,5 fte €49.000 €49.000 ©SreamBV2009Allrightsreserved 14 Minder coördinatie 0,5 fte €49.000 €49.000 Saldo (€4.100) €58.100 €58.100 Overige voordelen (niet-financieel) Betere informatievoorziening aan gebruikers. Voorkomen dubbele calls. Voorkomen telefoontjes/mail over status van incidenten. Beter inzicht in de herkomst, status en doorloop van calls. Betere informatie tbv prioriteitsstelling afwikkeling calls/rfc's.
  • 15.
    Contactgegevens5 Paul van Erk ProcessOriented Solutions ©SreamBV2009Allrightsreserved 1515 Process Oriented Solutions +31 (0) 6 14 961 329 Stream BV paul@streamconsulting.nl Molukkenstraat 200 B-9 www.streamconsulting.nl 1098 TW Amsterdam +31 (0) 20 7723926
  • 16.
    ©SreamBV2009Allrightsreserved 1 About Stream Stream isan independent consulting and services company specialized in fast creation of business process solutions. Stream was founded in 2008 as a result of several years of research and development in process management software. Our aim is to deliver working Business Process Solutions in the shortest possible timeframe. Stream BV Molukkenstraat 200-B9 1098 TW Amsterdam Netherlands www.streamconsulting.nl