Embed presentation
Downloaded 20 times

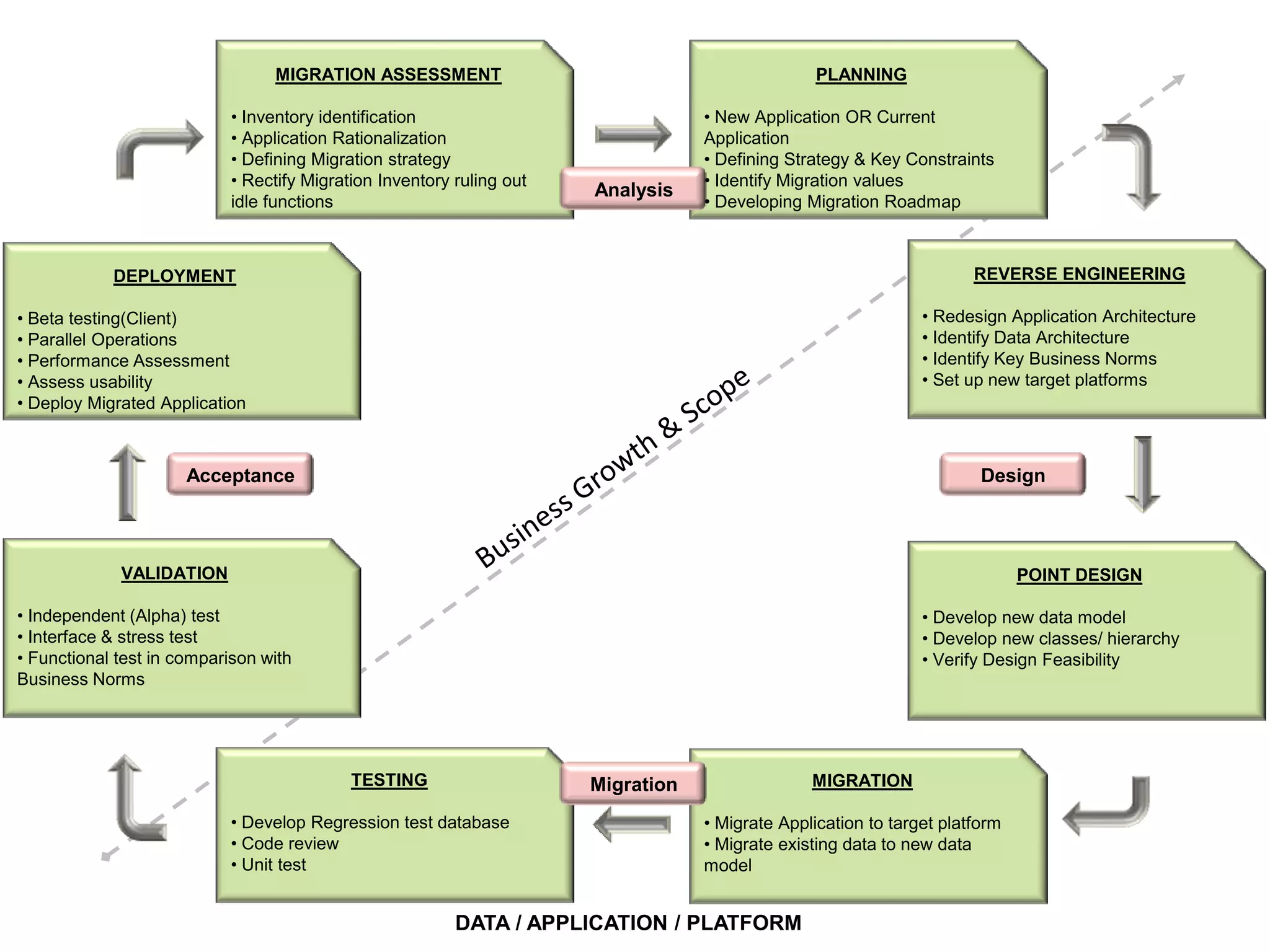
The document outlines the key steps for assessing and executing an application migration including inventorying current applications, defining a migration strategy and roadmap, redesigning architectures and business norms, deploying in beta and parallel testing, validating through independent testing, developing new data models and classes, regression and unit testing, and finally migrating the application and data to the new target platform.
