Peak performance
The
Peak
of
Data
Integration
20
23
You don’t need a super-duper
machine
to peak perform!
Presenter
The
Peak
of
Data
Integration
20
23
Michiel Schram
Operational Geo-datamanager
Sweco Nederland B.V.
I help organizations with the verifiable and reproducible exchange of data.
The
Peak
of
Data
Integration
20
23
Agenda
● Introduction
● What we do
● How you can do it
● Conclusion
The
Peak
of
Data
Integration
20
23
What we do
The
Peak
of
Data
Integration
20
23
Peak performance examples
The
Peak
of
Data
Integration
20
23
Validation platform
Enterprise validation platform for accepting
nature data from provinces for national
reporting.
1
The
Peak
of
Data
Integration
20
23
Green City Challenge
Proces lot’s of open data into information to
convince municipalities to create a more green
environment.
2
The
Peak
of
Data
Integration
20
23
Blockholm
Download platform for Swedisch Minecraft
worlds.
3
The
Peak
of
Data
Integration
20
23
Reporting
Processing large GML’s into
Word-documents for impact analyzes for
nature reserves.
4
The
Peak
of
Data
Integration
20
23
GaragePark
Scanning all industrial areas in the Netherlands
for possible extensions of garage parks.
5
The
Peak
of
Data
Integration
20
23
Environmental engineering
Making input data for environmental models.
6
The
Peak
of
Data
Integration
20
23
How you can do it
The
Peak
of
Data
Integration
20
23
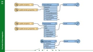
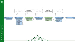
Case
Setting up a workspace for calculating 1.6 million points
The
Peak
of
Data
Integration
20
23
Get receptors Run model
Get and
proces results
Write result
Do some
pre-pocessing
The
Peak
of
Data
Integration
20
23
The
Peak
of
Data
Integration
20
23
The
Peak
of
Data
Integration
20
23
1. Reduce amount of data
The
Peak
of
Data
Integration
20
23
The
Peak
of
Data
Integration
20
23
The
Peak
of
Data
Integration
20
23
The
Peak
of
Data
Integration
20
23
The
Peak
of
Data
Integration
20
23
The
Peak
of
Data
Integration
20
23
The
Peak
of
Data
Integration
20
23
2. Let the database do the job
The
Peak
of
Data
Integration
20
23
The
Peak
of
Data
Integration
20
23
o Tables
o Relations
o Constraints
o Views
o Queries
o Indexing
o Multiple connections
The
Peak
of
Data
Integration
20
23
The
Peak
of
Data
Integration
20
23
3. Be in controle
The
Peak
of
Data
Integration
20
23
The
Peak
of
Data
Integration
20
23
The
Peak
of
Data
Integration
20
23
The
Peak
of
Data
Integration
20
23
The
Peak
of
Data
Integration
20
23
The
Peak
of
Data
Integration
20
23
The
Peak
of
Data
Integration
20
23
The
Peak
of
Data
Integration
20
23
The
Peak
of
Data
Integration
20
23
The
Peak
of
Data
Integration
20
23
The
Peak
of
Data
Integration
20
23
Collaberate
The
Peak
of
Data
Integration
20
23
The
Peak
of
Data
Integration
20
23
The
Peak
of
Data
Integration
20
23
You don’t need a super-duper machine
to peak perform!
So what about….
The
Peak
of
Data
Integration
20
23
Intel Xeon W-2123
• Cores 4
• CPU threads 8
• Base clock speed3.6GHz
• Turbo clock speed 3.9GHz
• Memory 64GB
• Calculation time 1 day
Intel Xeon Gold 6138
• Cores 20
• CPU threads 40
• Base clock speed2GHz
• Turbo clock speed 3,7GHz
• Memory 16GB
• Calculation time 0.5 day
The
Peak
of
Data
Integration
20
23
Conclusion
The
Peak
of
Data
Integration
20
23
How you can peak perform
1. Reduce amount of data
2. Let the database do the job
3. Be in controle
4. Collaberate
ThankYou!
michiel.schram@sweco.nl

Peak Performance Unraveled