인문정보학전공
석사과정 김사현
1유로피아나(Europeana)
EDM(Europeana Data Model)
EDM예시
유로피아나는 유럽의 온라인 박물관, 도서관, 기록관으로, 유럽의 문화
유산기관 및 과학기관의 디지털 콘텐츠를 한 곳으로 모아준다.
그리고 유럽 시민과 전 세계가 그 콘텐츠에 접할 수 있도록 한다.
-“유로피아나, 지난 1년간의 성과 ①”
국립중앙도서관 도서관연구소 웹진vol.53
디지털방식
으로,
아이디어와
정보의 교환
을 위해
왜(why)
유럽의
문화유산
무엇을(what)
유럽의
도서관
박물관
기록관
어디(where)
Europeana
Data
Model
(EDM)을
통해서
어떻게(how)
EU
Europeana
Foundation
누가(who)
2005 European Commission의 6개 나라(프랑스, 폴란드, 독일, 이탈리아, 스페인, 헝가리)의 국가 지
도자가 작성한 문서는 유럽디지털도서관(European Digital Library)의 창설을 제안.
2007 유럽디지털도서관Network(EDLnet)은 i2010의 지원를 받아 프로토타입을 생성.
2008 11월 20일에 유로피아나의 프로토타입을 런칭.
2009 유로피아나의 수집품(Collection) 500만개 돌파.
2005 2007 2008 2009 2010 2011 2012 2013
유로피아나는 CC0 waiver(저작권포기)에 따라 모든 메타데이터를 공개.
유로피아나의 수집품은 2500만개를 돌파.
“New 르네상스 보고서”는 유로피아나를 ‘온라인에서 유럽문화의 기준점(the
reference point for European culture online)’으로 선정.
EC는 EU국가들에게 유로피아나에 기여하는 노력을 향상시킬 것을 요청하는
권고를 발표.
유럽의회보고서는 유로피아나에 더 많은 내용과 자금지원을
요청. 이것은 만장일치로 승인된다. 7월에 유로피아나의 수
집품(Collection)은 1000만개를 돌파한다.
2005 2007 2008 2009 2010 2011 2012 2013
2010
2011
2012
“EU의 유럽 2020전략”의 하나인 Europeana. 2013
유로피아나(Europeana)
2EDM(Europeana Data Model)
EDM예시
The EDM is aimed at being an integration medium for collecting, connecting
and enriching the descriptions provided by Europeana content providers
- EDM은 유로피아나 콘텐츠 제공자들이 제공한 설명들을 풍부하게 하
고, 연결하고, 수집하기 위한 통합 매체를 만드는 것이 목표입니다.
Europeana Data Model Mapping Guidelines v2.0 14/07/2013
The EDM is a theoretical data model that allows data to be presented in
different ways according to the practices of the various domains who
contribute data to Europeana.
- EDM은 ‘유로피아나’에 데이터를 제공하는 다양한 도메인들의 관행
들(practices)에 따른 ‘다른식의 방법’들을 담아낼 수 있도록, 데이터를 허용하
는 ‘이론상의 데이터 모델’입니다.
Definition of the Europeana Data Model v5.2.4 14/07/2013
15개의 클래스 77개의 프로퍼티
EDM
핵심(core) and 문맥(contextual) 클래스
The core classes are:
• edm:ProvidedCHO - the provided cultural heritage object
• edm:WebResource - the web resource that is the digital
representation
• ore:Aggregation - the aggregation that groups the classes
together
The contextual classes are:
• edm:Agent - who
• edm:Place - where
• edm:TimeSpan - when
• skos:Concept - what
Resource Description Framework (RDF)
 “Les Misérables’’ was written by Victor Hugo
ore:Aggregation
edm:ProvidedCHO
“실제 모나리자”
edm:WebResource
“모나리자 디지털
자원”
“Leonardo da Vinci”
“jpg”dc:format
dc:creator
• 예를들면 모나리자는 “edm:ProvidedCHO” 클래스로 나타나고 그것의 디지털 자원은
“edm:WebResource” 클래스로 나타납니다.
• 이것은 관련 메타데이터 속성들을 각각의 클래스에 적용할 수 있게 합니다.
• 모나리자의 예에서, edm:ProvidedCHO는 dc:creator 속성으로 “Leonardo da Vinci”를 가질
수 있고, edm:WebResource는 dc:format속성으로 “jpg”값을 가질 수 있습니다.
• 물리적 객체와 그것의 디지털 표현에 대한 메타 데이터는 두 클래스로 분리 될 것이기 때
문에, 관련 클래스를 연관시키는 메커니즘이다.
• 이것이 ore:Aggregation 클래스이고 edm:ProvidedCHO와 the edm:WebResource의 사이
에서 중요한 객체이다.
3 Core classes
4 Contextual classes
- edm:Agent - who
- edm:Place - where
- edm:TimeSpan - when
- skos:Concept - what
유로피아나(Europeana)
EDM(Europeana Data Model)
3EDM예시
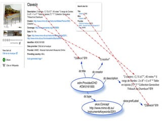
1. ProvidedCHO(물리적객체)
실제 유물
2. WebResource(웹자원)
저작자표시-비영리-동일조건변경허락
저작자를 밝히면 이용이 가능하며 저작물의 변경도 가능하지만, 영리
목적으로 이용할 수 없고 2차적 저작물에는 원 저작물과 동일한 라이
선스를 적용해야 합니다. / 유로피아나의 필수사항
3. Aggregation(종합된 자원)
속성들의 상세설명[Click]
4. ContextualClasses(문맥요소)
유로피아나(Europeana)
EDM(Europeana Data Model)
예시
4부록
EDM을 소개한 문서들
http://pro.europeana.eu/edm-documentation
The EDM Definition – EDM의 공식 기술문서. 클래스와 프로퍼티(속성)
을 나타낸다. 이들 모두는 현재 실행되고 있지 않습니다. 현재 사용되고 있
는 클래스와 프로퍼티(속성)은 “Mapping Guidelines”를 참조하세요.
The EDM Primer – 클래스와 속성들이 데이터를 모델링하는데 사용되고
유로피아나의 기능을 지원하는지에 대한 설명과 이야기.
The EDM Mapping Guidelines – EDM에 데이터를 매핑하고자하는
공급자에 대한 지침을 제공합니다. EDM 클래스와 속성의 전체 집합은 점진
적으로 구현되고 있으며, 매핑 가이드 라인은 현재 사용할 수 있는 참조 문
서를 보여주는 것입니다.
EDM slides – EDM의 내용을 설명하는 프레젠테이션.
The XML schema – EDM의 현재 구현에 대한 XML 스키마이다

김사현의 Europeana