About Me: CakePHP and Flex Developer for 3 years PHP and Flash Developer for 9 years JQuery Developer for 4 years Created a number of heavy client side applications using combinations of these  Technologies
1) Coding Views- how to structure view code for similarity between CakePHP/javascript and Flex apps for gained sanity Points: 2) Using XML for communication between CakePHP and Flex 3) Using XML Model in Flex for CRUD – an approach to model driven development
Lets start the MVC Analogy:  The Earth as data- minerals and nutrients
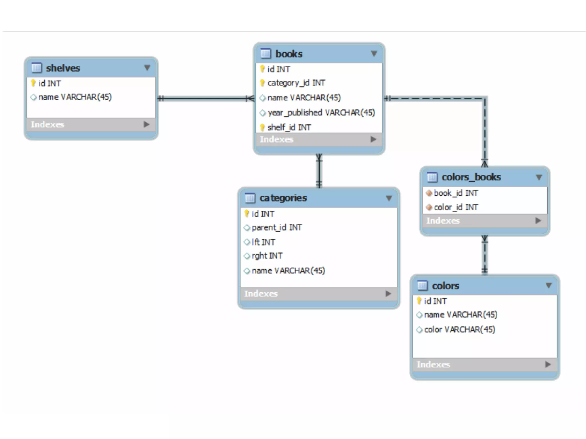
Tables! Water and soil tables.
Even data mining fits this analogy!
The Models are the roots...
Data travels both ways in this tree
The Controller is the trunk, but fat controller not good for MVC tree!
There we go thin controllers and components, but odd looking or is it?...
 
The MVC chair tree...
Behold, the MVC Tree!
Double Routed...
Double Rainbow...
 
Our views are Flash swfs
Heavy Client-Side development: A kind of mini MVC?
Woah...
UIWidget.ctp CakePHP/JQuery very simple example
The view MVC works better flipped
But wait- also in the CakePHP element?
Yes!
 
 
 
 
 
 
 
 

CakeFest 2010 Flex/Flash Builder with CakePHP