Zbuduj globalny startup  ilustrowany przewodnik praktyczny Jaromir Działo
Agenda Intro Problem Rozwiązanie Strategia – jak wesprzeć swój biznes? Dlaczego Dolina Krzemowa? Działaj globalnie Q&A Jak rozwinąć swój produkt na rynku globalnym? Z Krakowa do Silicon Valley na przykładzie Topicmarks.
 
 
 
Dziennie powstaje: 60,000  nowych website’ów 1,5 milionów  artykułów na blogach   10 milionów  postów na tumblr   140 miliony  tweetów 1,5 miliarda  różnego rodzaju wpisów na facebooku
 
Problem
Problem Ludzie mają znacznie więcej dokumentów, niż są w stanie przeczytać lub efektywnie nimi zarządzać. Naszym zadaniem jest odpowiedź na pytanie, co robić po znalezieniu ciekawych dokumentów, kiedy nadal jest zbyt dużo do przeczytania. W zbyt gęsto upakowanym tekście można zgubić sens. Badania wykazały, że niektórzy z Państwa całkowicie pominą to ostatnie, długie zdanie, szczególnie, jeśli niepoprawne formatowanie sprawi, że będzie wyglądać nieatrakcyjnie, i to pomimo, że jest dłuższe niż poprzednia część tekstu. Mamy zbyt dużo do przeczytania ..
Problem Ludzie mają znacznie więcej dokumentów, niż są w stanie przeczytać lub efektywnie nimi zarządzać. Naszym zadaniem jest odpowiedź na pytanie, co robić po znalezieniu ciekawych dokumentów, kiedy nadal jest zbyt dużo do przeczytania. W zbyt gęsto upakowanym tekście można zgubić sens.  Badania wykazały, że niektórzy z Państwa całkowicie pominą to ostatnie, długie zdanie ,  szczególnie, jeśli niepoprawne formatowanie sprawi, że będzie wyglądać nieatrakcyjnie, i to pomimo, że jest dłuższe niż poprzednia część tekstu. Mamy zbyt dużo do przeczytania ..
Rozwiązanie .. niech komputer pomoże nam czytać
Topicmarks  can  semantically summarize ,  tag ,  find relations   and   organize large collections  of   document s   automagically. It decomposes a document   into semantic relations to create multiple, alternative personalized views of content. It allows extracted knowledge to be re-used, namely in the construction of   concept maps ,  documents ,  presentations   and so on
Product
Product
Product
Product Facts Lego Tetrix is fully compatible with Lego Technic Mindstorms is part of Lego’s broader educational efforts Lego WeDo set is aimed at elementry school age children Facts Lego Tetrix is fully compatible with Lego Technic Mindstorms is part of Lego’s broader educational efforts Lego WeDo set is aimed at elementry school age children
Product
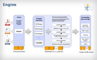
Engine Client e.g. portal,  browser  extension,  rest API sentence splitter tokenizer  (sentence into words) sentence parser fact generation   (building semantic  relations f r om parsed sentences) terms extraction semantic document representation Distributed on (1..n) servers Knowledge base storage semantic  data model indexing text search engine Cluster of DB servers RDF model Front-end servers wrapper induction PDF Wrapper HTML Wrapper Custom Wrapper e.g. WIKIPEDIA Upload DOC Wrapper Text processing pipeline there are over 30 processors implemented  in the grammar analyzer pipeline,  switched on/off when needed cache
Architektura Technology difficult to duplicate ~20,000 engineering hours investe d Solves hard natural language processing problems Advanced string and graph-theoretic algorithms Requires large system architecture design  Harnesses web intelligence via Web2.0/3.0 APIs Makes advanced human-machine collaboration  A ccessible to the casual user Published USPO patent Title: "Method and System for Generating a Document Representation" Filed March 5, 2010; priority March 6, 2009 Total number of claims: 42 The many engineering hours invested, proprietary algorithms and a patent make duplication unrealistic
Zastosowania Analiza dokumentów WikiLeaks Procesowanie kanałów RSS Analiza Press Releasów giełdowych Feedback użytkowników: student dziękował za "5-tkę", którą otrzymał za wygenerowane streszczenie blogger używał Topicmarks do procesowania swoich artykułów pod kątem zrozumiałości – "jeśli maszyna to zrozumie, to może większość ludzi też" ktoś generował meta tagi pod SEO ktoś przeprocesował list miłosny od swojej dziewczyny.. i dziękował, że tylko dzięki temu go zrozumiał (?!)
Strategia Jak wesprzeć swój biznes ?
Strategia - przygotuj przedpole Jaką potrzebę zaspokaja Twój produkt? A jaką potrzebę zaspokajał Twitter ...? Czy znasz swoich Klientów? A kiedy ostatnio rozmawiałeś ze swoim użytkownikiem? Kto usłyszy o Twoim produkcie?  Da się bez wykładania „dużych pieniędzy”? Dlaczego uważasz, że masz mocny zespół?  Masz super pomysł. Ale dlaczego właśnie  Tobie  uda się   go zrealizować? Gdzie są pieniądze? EU: show me the money.. US: .. or huge growth
Strategia – namierz cele Jesteś sprytny.  Twoje cele też maja być  SMART S pecific M easurable A cceptable R eal T imed
Strategia – poszukaj sojuszników Kto jest Twoim sojusznikiem? Czy jesteś gotowy na inwestora? W czym potrzebujesz wsparcia?
Strategia – stań do walki “ Topicmarks .. a  real need for millions” May 2010, a winner of ... i wygrywaj
Dlaczego  Dolina Krzemowa?
Capital  is liquid.   Capitalists  are not.
 
Silicon Valley inwestorzy: nie tylko „Sand Hill Road”  co-working spaces: Pier38, SOMACentral, PariSoma media w co drugim (ponieważ same też często są startupem) spotkania branżowe prawnicy pracujący „za darmo” (do momentu zdobycia finansowania)
Heaven & Hell Wyjątkowy pomysł? Niekoniecznie.  Odpowiedni moment wejścia na rynek? Bardziej.  Znajomości?  Przede wszystkim.
Winning Efforts Grand Prize Winner by 66% audience vote and 88% jury points “ Potentially huge—Jeff Clavier” “ Solving a very interesting problem” “ Nerdy winner of the night” Thought through very well” “ A ripe acquisition target”
:) “ Made for […] denser documents” “ Find a new friend in Topicmarks”
Działaj globalnie?
Bilans – co zyskaliśmy 6 inwestorów oraz 5 advisorów, wśród nich: Aaron Patzer (Mint .com [$170m] =>  Intui t ) Adeo Ressi (Founder Institute) Peter Berger II (Silicon Valley Semantic Technology Forum) Jeannie Kahwajy (Adviser to Hillary Clinton) koncepcja nowego produktu bezcenne kontakty współpraca przy procesowaniu repozytoriów Cloud (Evernote, Google Docs, Dropbox, BOX.net)
Bilans Biuro Topicmarks w San Francisco a „za ścianą” mamy: Twitter Mashable Wordpress Zite Socialize oraz Stadion  Baseballa    GO GIANTS!!
Nowy Produkt
Nowy Produkt
Nowy Produkt
Bilans Topicmarks  obecnie: jest używany w 160+ krajach procesuje ok. 2 miliony dokumentów tygodniowo integracja z repozytoriami Cloud jest promowany na Evernote 50.000.000 rekordów w indeksie operuje na rynku zarzadzania informacjami w Chmurze, szacowanym na $1mld ($5.5b w 2015)
Bilans Potential B2B B2C Deal in place
Bilans Organizing information on the cloud is growing 74% per year into a $5.5b market Cloud storage is exploding into a $33b market in 2015 Sources: OECD, Accenture, IDC IT Cloud Services Forecast, team analysis. Spending on organizing and retrieving research is worth $139b in 2015 CAGR 11% CAGR 58% Digitization of paper sources Multiple devices Remote collaboration Better backups Mainstreaming of research Information explosion Independent contracting Knowledge-based competitiveness CAGR 74% People organizing information through cloud storage will be a $5.5b market in 2015
.PL Mamy najlepszych programistów na świecie .. czas na NASZE globalne produkty
Pytania?
Jaromir Działo [email_address] twitter: @jaromirdzialo

8 jaromir dzialo

  • 1.
    Zbuduj globalny startup ilustrowany przewodnik praktyczny Jaromir Działo
  • 2.
    Agenda Intro ProblemRozwiązanie Strategia – jak wesprzeć swój biznes? Dlaczego Dolina Krzemowa? Działaj globalnie Q&A Jak rozwinąć swój produkt na rynku globalnym? Z Krakowa do Silicon Valley na przykładzie Topicmarks.
  • 3.
  • 4.
  • 5.
  • 6.
    Dziennie powstaje: 60,000 nowych website’ów 1,5 milionów artykułów na blogach 10 milionów postów na tumblr 140 miliony tweetów 1,5 miliarda różnego rodzaju wpisów na facebooku
  • 7.
  • 8.
  • 9.
    Problem Ludzie mająznacznie więcej dokumentów, niż są w stanie przeczytać lub efektywnie nimi zarządzać. Naszym zadaniem jest odpowiedź na pytanie, co robić po znalezieniu ciekawych dokumentów, kiedy nadal jest zbyt dużo do przeczytania. W zbyt gęsto upakowanym tekście można zgubić sens. Badania wykazały, że niektórzy z Państwa całkowicie pominą to ostatnie, długie zdanie, szczególnie, jeśli niepoprawne formatowanie sprawi, że będzie wyglądać nieatrakcyjnie, i to pomimo, że jest dłuższe niż poprzednia część tekstu. Mamy zbyt dużo do przeczytania ..
  • 10.
    Problem Ludzie mająznacznie więcej dokumentów, niż są w stanie przeczytać lub efektywnie nimi zarządzać. Naszym zadaniem jest odpowiedź na pytanie, co robić po znalezieniu ciekawych dokumentów, kiedy nadal jest zbyt dużo do przeczytania. W zbyt gęsto upakowanym tekście można zgubić sens. Badania wykazały, że niektórzy z Państwa całkowicie pominą to ostatnie, długie zdanie , szczególnie, jeśli niepoprawne formatowanie sprawi, że będzie wyglądać nieatrakcyjnie, i to pomimo, że jest dłuższe niż poprzednia część tekstu. Mamy zbyt dużo do przeczytania ..
  • 11.
    Rozwiązanie .. niechkomputer pomoże nam czytać
  • 12.
    Topicmarks can semantically summarize , tag , find relations and organize large collections of document s automagically. It decomposes a document into semantic relations to create multiple, alternative personalized views of content. It allows extracted knowledge to be re-used, namely in the construction of concept maps , documents , presentations and so on
  • 13.
  • 14.
  • 15.
  • 16.
    Product Facts LegoTetrix is fully compatible with Lego Technic Mindstorms is part of Lego’s broader educational efforts Lego WeDo set is aimed at elementry school age children Facts Lego Tetrix is fully compatible with Lego Technic Mindstorms is part of Lego’s broader educational efforts Lego WeDo set is aimed at elementry school age children
  • 17.
  • 18.
    Engine Client e.g.portal, browser extension, rest API sentence splitter tokenizer (sentence into words) sentence parser fact generation (building semantic relations f r om parsed sentences) terms extraction semantic document representation Distributed on (1..n) servers Knowledge base storage semantic data model indexing text search engine Cluster of DB servers RDF model Front-end servers wrapper induction PDF Wrapper HTML Wrapper Custom Wrapper e.g. WIKIPEDIA Upload DOC Wrapper Text processing pipeline there are over 30 processors implemented in the grammar analyzer pipeline, switched on/off when needed cache
  • 19.
    Architektura Technology difficultto duplicate ~20,000 engineering hours investe d Solves hard natural language processing problems Advanced string and graph-theoretic algorithms Requires large system architecture design Harnesses web intelligence via Web2.0/3.0 APIs Makes advanced human-machine collaboration A ccessible to the casual user Published USPO patent Title: "Method and System for Generating a Document Representation" Filed March 5, 2010; priority March 6, 2009 Total number of claims: 42 The many engineering hours invested, proprietary algorithms and a patent make duplication unrealistic
  • 20.
    Zastosowania Analiza dokumentówWikiLeaks Procesowanie kanałów RSS Analiza Press Releasów giełdowych Feedback użytkowników: student dziękował za "5-tkę", którą otrzymał za wygenerowane streszczenie blogger używał Topicmarks do procesowania swoich artykułów pod kątem zrozumiałości – "jeśli maszyna to zrozumie, to może większość ludzi też" ktoś generował meta tagi pod SEO ktoś przeprocesował list miłosny od swojej dziewczyny.. i dziękował, że tylko dzięki temu go zrozumiał (?!)
  • 21.
  • 22.
    Strategia - przygotujprzedpole Jaką potrzebę zaspokaja Twój produkt? A jaką potrzebę zaspokajał Twitter ...? Czy znasz swoich Klientów? A kiedy ostatnio rozmawiałeś ze swoim użytkownikiem? Kto usłyszy o Twoim produkcie? Da się bez wykładania „dużych pieniędzy”? Dlaczego uważasz, że masz mocny zespół? Masz super pomysł. Ale dlaczego właśnie Tobie uda się go zrealizować? Gdzie są pieniądze? EU: show me the money.. US: .. or huge growth
  • 23.
    Strategia – namierzcele Jesteś sprytny. Twoje cele też maja być SMART S pecific M easurable A cceptable R eal T imed
  • 24.
    Strategia – poszukajsojuszników Kto jest Twoim sojusznikiem? Czy jesteś gotowy na inwestora? W czym potrzebujesz wsparcia?
  • 25.
    Strategia – stańdo walki “ Topicmarks .. a real need for millions” May 2010, a winner of ... i wygrywaj
  • 26.
    Dlaczego DolinaKrzemowa?
  • 27.
    Capital isliquid. Capitalists are not.
  • 28.
  • 29.
    Silicon Valley inwestorzy:nie tylko „Sand Hill Road” co-working spaces: Pier38, SOMACentral, PariSoma media w co drugim (ponieważ same też często są startupem) spotkania branżowe prawnicy pracujący „za darmo” (do momentu zdobycia finansowania)
  • 30.
    Heaven & HellWyjątkowy pomysł? Niekoniecznie. Odpowiedni moment wejścia na rynek? Bardziej. Znajomości? Przede wszystkim.
  • 31.
    Winning Efforts GrandPrize Winner by 66% audience vote and 88% jury points “ Potentially huge—Jeff Clavier” “ Solving a very interesting problem” “ Nerdy winner of the night” Thought through very well” “ A ripe acquisition target”
  • 32.
    :) “ Madefor […] denser documents” “ Find a new friend in Topicmarks”
  • 33.
  • 34.
    Bilans – cozyskaliśmy 6 inwestorów oraz 5 advisorów, wśród nich: Aaron Patzer (Mint .com [$170m] => Intui t ) Adeo Ressi (Founder Institute) Peter Berger II (Silicon Valley Semantic Technology Forum) Jeannie Kahwajy (Adviser to Hillary Clinton) koncepcja nowego produktu bezcenne kontakty współpraca przy procesowaniu repozytoriów Cloud (Evernote, Google Docs, Dropbox, BOX.net)
  • 35.
    Bilans Biuro Topicmarksw San Francisco a „za ścianą” mamy: Twitter Mashable Wordpress Zite Socialize oraz Stadion Baseballa  GO GIANTS!!
  • 36.
  • 37.
  • 38.
  • 39.
    Bilans Topicmarks obecnie: jest używany w 160+ krajach procesuje ok. 2 miliony dokumentów tygodniowo integracja z repozytoriami Cloud jest promowany na Evernote 50.000.000 rekordów w indeksie operuje na rynku zarzadzania informacjami w Chmurze, szacowanym na $1mld ($5.5b w 2015)
  • 40.
    Bilans Potential B2BB2C Deal in place
  • 41.
    Bilans Organizing informationon the cloud is growing 74% per year into a $5.5b market Cloud storage is exploding into a $33b market in 2015 Sources: OECD, Accenture, IDC IT Cloud Services Forecast, team analysis. Spending on organizing and retrieving research is worth $139b in 2015 CAGR 11% CAGR 58% Digitization of paper sources Multiple devices Remote collaboration Better backups Mainstreaming of research Information explosion Independent contracting Knowledge-based competitiveness CAGR 74% People organizing information through cloud storage will be a $5.5b market in 2015
  • 42.
    .PL Mamy najlepszychprogramistów na świecie .. czas na NASZE globalne produkty
  • 43.
  • 44.
    Jaromir Działo [email_address]twitter: @jaromirdzialo