M E N G A K S E S M U L T I T A B E L P A D A B A S I S
D A T A
BAB I
Tujuan Pembelajaran
 1) mengaplikasikan dan menganalisis inner join
dalam multitable 2) mengaplikasikan dan
menganalisis cross join dalam multitable 3)
memahami, mengaplikasikan dan menganalisis
outer join dalam multitable 4) mengaplikasikan dan
menganalisis straight join dalam multitable. Dan 5)
Menerapkan dan menunjukkan inner join dalam
multitable 6)Menerapkan dan menunjukkan cross
join dalam multitable 7) Menerapkan dan
menunjukkan outer join dalam multitable 8)
Menerapkan dan menunjukkan straight join dalam
multitable dengan teliti
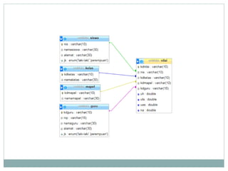
 DBMS (Database Management System) adalah
suatu sistem yang mampu mengolah atau
mengorganisasikan database pada komputer.
 Dalam suatu DBMS, sudah menjadi suatu kewajaran
jika dalam basis data dapat terdiri dari beberapa
tabel yang saling berelasi atau berhubungan.
 Relasi tersebut berupa relasi 1–1 (one to one), 1–m
(one to many), m-1 (many to one), m-n (many to
many)
MENGENAL PERINTAH JOIN
 Ketika menampilkan data yang disimpan dari basis data,
dalam beberapa keperluan kita akan mengambil data dari
beberapa tabel untuk diolah sehingga menjadi satu keluaran
(output).
 Sebagai contoh pada laporan penjualan. Laporan penjualan
berisi data-data yang tidak tersimpan dalam satu tabel saja.
 Untuk menggabungkan dua tabel atau lebih dimana nantinya
data akan ditampilkan menjadi satu bentuk keluaran
(output), kita dapat menggunakan perintah join.
 Join terdiri dari 2 bentuk yaitu INNER JOIN dan OUTER
JOIN.
 Sebelum menggabungkan dua buah tabel atau lebih, kita
harus mempersiapkan basis data dimana didalamnya
terdapat minimal dua tabel yang memiliki relasi.
CROSS JOIN
 Menempatkan hasil penggabungan data dari kolom yang
berbeda pada baris yang sama. Pada operasi
penggabungan Cross Join, hasil penggabungan
ditampilkan dengan setiap baris dari tabel pertama akan
dipasangkan dengan setiap baris dari tabel kedua.
SELECT namatabel.namafield, namatabel.namafield
FROM namatabel CROSS JOIN namatabel
INNER JOIN
 Tipe join ini akan mengambil semua baris dari tabel asal
dan tabel tujuan dengan kondisi nilai key yang terkait
saja, dan jika tidak maka baris tersebut tidak akan
muncul.
 Dengan kata lain tabel akan digabungkan dua arah
sehingga tidak ada data yang NULL di satu sisi.
SELECT namatabel.namafield, namatabel.namafield
FROM namatabel INNER JOIN namatabel
ON namatabel.primarikey=namatabel.foreignkey
LEFT JOIN
 Left Join adalah cara menghubungkan tabel dan
menampilkan semua data (kiri) pada tabel yang
tidak berhubungan, sedangkan data yang kosong
akan bernilai NULL.
SELECT namatabel.namafield, namatabel.namafield
FROM namatabel LEFT JOIN namatabel
ON namatabel.primarikey=namatabel.foreignkey
Perbedaan Left Join dengan Inner Join
RIGHT JOIN
 Teknik ini merupakan kebalikan dari LEFT JOIN.
Fungsi dari RIGHT JOIN hampir sama dengan
INNER JOIN namun pada RIGHT JOIN akan
membuat sebuah parameter pada sebelah kanan jika
data pada tabel terdapat data yang kosong (NULL)
SELECT namatabel.namafield, namatabel.namafield
FROM namatabel RIGHT JOIN namatabel
ON namatabel.primarikey=namatabel.foreignkey
STRAIGHT JOIN
 Straight Join
Penggunaan relasi Straight Join adalah untuk
menampilkan kedua tabel yang direlasikan dengan
menampilkan semua record meskipun tidak bersesuaian
dengan tabel yang lain dengan jumlah record adalah hasil
kali record tabel pertama dengan jumlah record kedua
SELECT *FROM namatabel1 STRAIGHT JOIN namatabel2
TUGAS
 Buatlah Sebuah database dengan minimal dua tabel
yang memiliki relasi.
 Isi tabel tersebut dengan jumlah record 5. dan 3
record di tabel yang berhubungan.
 Gabungkan kedua tabel tersebut menggunakan
CROSS JOIN, INNER JOIN, LEFT JOIN, RIGHT
JOIN, STRAIGHT JOIN
 Tampilkan hasilnya.
cd/cd xampp/mysql/bin
mysql –u root
QUERY MASUK MySQL di cmd

QUERY AKSES BEBERAPA TABEL.pptx

  • 1.
    M E NG A K S E S M U L T I T A B E L P A D A B A S I S D A T A BAB I
  • 2.
    Tujuan Pembelajaran  1)mengaplikasikan dan menganalisis inner join dalam multitable 2) mengaplikasikan dan menganalisis cross join dalam multitable 3) memahami, mengaplikasikan dan menganalisis outer join dalam multitable 4) mengaplikasikan dan menganalisis straight join dalam multitable. Dan 5) Menerapkan dan menunjukkan inner join dalam multitable 6)Menerapkan dan menunjukkan cross join dalam multitable 7) Menerapkan dan menunjukkan outer join dalam multitable 8) Menerapkan dan menunjukkan straight join dalam multitable dengan teliti
  • 3.
     DBMS (DatabaseManagement System) adalah suatu sistem yang mampu mengolah atau mengorganisasikan database pada komputer.  Dalam suatu DBMS, sudah menjadi suatu kewajaran jika dalam basis data dapat terdiri dari beberapa tabel yang saling berelasi atau berhubungan.  Relasi tersebut berupa relasi 1–1 (one to one), 1–m (one to many), m-1 (many to one), m-n (many to many)
  • 5.
    MENGENAL PERINTAH JOIN Ketika menampilkan data yang disimpan dari basis data, dalam beberapa keperluan kita akan mengambil data dari beberapa tabel untuk diolah sehingga menjadi satu keluaran (output).  Sebagai contoh pada laporan penjualan. Laporan penjualan berisi data-data yang tidak tersimpan dalam satu tabel saja.  Untuk menggabungkan dua tabel atau lebih dimana nantinya data akan ditampilkan menjadi satu bentuk keluaran (output), kita dapat menggunakan perintah join.  Join terdiri dari 2 bentuk yaitu INNER JOIN dan OUTER JOIN.  Sebelum menggabungkan dua buah tabel atau lebih, kita harus mempersiapkan basis data dimana didalamnya terdapat minimal dua tabel yang memiliki relasi.
  • 6.
    CROSS JOIN  Menempatkanhasil penggabungan data dari kolom yang berbeda pada baris yang sama. Pada operasi penggabungan Cross Join, hasil penggabungan ditampilkan dengan setiap baris dari tabel pertama akan dipasangkan dengan setiap baris dari tabel kedua. SELECT namatabel.namafield, namatabel.namafield FROM namatabel CROSS JOIN namatabel
  • 8.
    INNER JOIN  Tipejoin ini akan mengambil semua baris dari tabel asal dan tabel tujuan dengan kondisi nilai key yang terkait saja, dan jika tidak maka baris tersebut tidak akan muncul.  Dengan kata lain tabel akan digabungkan dua arah sehingga tidak ada data yang NULL di satu sisi. SELECT namatabel.namafield, namatabel.namafield FROM namatabel INNER JOIN namatabel ON namatabel.primarikey=namatabel.foreignkey
  • 11.
    LEFT JOIN  LeftJoin adalah cara menghubungkan tabel dan menampilkan semua data (kiri) pada tabel yang tidak berhubungan, sedangkan data yang kosong akan bernilai NULL. SELECT namatabel.namafield, namatabel.namafield FROM namatabel LEFT JOIN namatabel ON namatabel.primarikey=namatabel.foreignkey
  • 13.
    Perbedaan Left Joindengan Inner Join
  • 14.
    RIGHT JOIN  Teknikini merupakan kebalikan dari LEFT JOIN. Fungsi dari RIGHT JOIN hampir sama dengan INNER JOIN namun pada RIGHT JOIN akan membuat sebuah parameter pada sebelah kanan jika data pada tabel terdapat data yang kosong (NULL) SELECT namatabel.namafield, namatabel.namafield FROM namatabel RIGHT JOIN namatabel ON namatabel.primarikey=namatabel.foreignkey
  • 16.
    STRAIGHT JOIN  StraightJoin Penggunaan relasi Straight Join adalah untuk menampilkan kedua tabel yang direlasikan dengan menampilkan semua record meskipun tidak bersesuaian dengan tabel yang lain dengan jumlah record adalah hasil kali record tabel pertama dengan jumlah record kedua SELECT *FROM namatabel1 STRAIGHT JOIN namatabel2
  • 18.
    TUGAS  Buatlah Sebuahdatabase dengan minimal dua tabel yang memiliki relasi.  Isi tabel tersebut dengan jumlah record 5. dan 3 record di tabel yang berhubungan.  Gabungkan kedua tabel tersebut menggunakan CROSS JOIN, INNER JOIN, LEFT JOIN, RIGHT JOIN, STRAIGHT JOIN  Tampilkan hasilnya.
  • 19.
    cd/cd xampp/mysql/bin mysql –uroot QUERY MASUK MySQL di cmd