Azure Network & Infrastructure
Phi Huynh
R&D Manager
NashTech Vietnam
Azure Infrastructure Services
Virtual Network
Network Security Groups
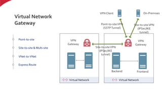
VPN Gateway
Agenda
Load Balancer
Demos (Azure Web Apps working with AzureVirtual Network)
Azure Data Centers
Infrastructure-as-a-Service (IaaS)
Azure
Infrastructure
Services
(IaaS)
Virtual Network
Virtual Networks
Database subnet Web subnet
Internet
Logical Isolation
Stable & persistant IP Addresses
Subnets with private IP Addresses
Bring your own DNS
Azure-provided DNS
Works with AzureVM, Cloud Service
andWeb Apps
VM1 VM2 VM3 VM4
192.168.0.0/24 192.168.1.0/24
Virtual Network (10.1.0.0/16)
Virtual Networks
Peering
VM1
Connect 2VNets in the same region
Connection within Azure Infrastructure
Must be no overlapping IP Addresses
VM2
Virtual Network (10.2.0.0/16)
VM3 VM4
PEERING
Virtual Network
Network Interfaces
(NIC)
VM
Internet
One private, more publics
Dynamic/Static internal IPAddress
Dynamic/Static public IP Address
Bind to Network Security Group
Belong to aVNet
NIC
Public IP Address
Private
IPAddress
Virtual Network
Public IP Addresses
VM
Internet
On-Premises
Dynamic/static Public IP Address
(first-5 static for free)
Instance Level Public IP Address
(Classic)
VIP (Classic)
Reserved IP Address (Classic) VPN
Gateway
Site-to-site
VPN
Load balancer
VM1 VM2
Public IP
Public IP
Public IP
Virtual Network
Network Security
Group
Backend MidTier Frontend
InternetOn-Premises
DMZ Scenarios
Access Control List
Associate withVMs or Subnets
ACL can be updated independently VPN
Gateway
Site-to-site
VPN
Virtual Network
Virtual Network
Gateway
Backend Frontend
On-Premises
Point-to-site
Site-to-site & Multi-site
VNet-to-VNet
Express Route
VPN
Gateway
Site-to-siteVPN
(IPSec/IKE
tunnel)
VPN Client
Point-to-siteVPN
(SSTPTunnel)
Virtual Network
VPN
Gateway
Site-to-siteVPN
(IPSec/IKE
tunnel)
Load Balancer
Hashed-based distribution
Port forwarding
Automatic configuration
Service monitoring
…
Application Gateway
Web Appication Firewall
HTTP Load Balancing
Cookie-based session affinity
SSL Offload
Websocket Support
…
Traffic Manager
Improve availability
Improve responsiveness
Combine on-premises & cloud
Distribute traffic for complex
deployment
Virtual Network
Demo
Azure Web Apps working
with AzureVNet
Backend
Frontend
On-Premises
Virtual Network
Point-to-siteVPN
Network Security Group
Virtual Network Peering
VPN
Gateway
Point-to-siteVPN
…
Internet
192.168.1.0/24 192.168.0.0/24
THANK YOU
www.nashtechglobal.com

Azure network and infrastructure

Editor's Notes

  • #4 Tiết kiệm (pay-only-for-what-we-use) High availability Đội ngũ IT không cần quá đông Security tốt hơn Focus trên Business
  • #5 Tiết kiệm (pay-only-for-what-we-use) High availability Đội ngũ IT không cần quá đông Security tốt hơn Focus trên Business Updade domain / Fault domain
  • #7 https://docs.microsoft.com/en-us/azure/virtual-network/virtual-network-network-interface
  • #8 https://docs.microsoft.com/en-us/azure/virtual-network/virtual-network-network-interface
  • #9 https://docs.microsoft.com/en-us/azure/virtual-network/virtual-network-network-interface
  • #10 https://docs.microsoft.com/en-us/azure/virtual-network/virtual-network-public-ip-address
  • #12 https://docs.microsoft.com/en-us/azure/vpn-gateway/vpn-gateway-about-vpngateways Site-to-site/vnet-to-vnet: IPSEC/IKE point-to-site: SSTP
  • #13 https://docs.microsoft.com/en-us/azure/load-balancer/load-balancer-overview Layer 4 (TCP, UDP)
  • #14 https://docs.microsoft.com/en-us/azure/virtual-network/resource-groups-networking
  • #15 https://docs.microsoft.com/en-us/azure/traffic-manager/
  • #16 https://docs.microsoft.com/en-us/azure/app-service-web/web-sites-integrate-with-vnet
  • #17 - Tren thuc te - Azure template