Dr. Sabin-Corneliu Buraga – www.purl.org/net/busaco 
Dr. Sabin Buraga 
Facultatea de Informatică, Universitatea „A. I. Cuza” – Iași, România 
www.purl.org/net/busaco  @busaco4web
 
Ce este Web-ul? 
Dr. Sabin-Corneliu Buraga – www.purl.org/net/busaco
Dr. Sabin-Corneliu Buraga – www.purl.org/net/busaco 
 
World Wide Web 
“a common information space 
in which we communicate by sharing information” 
Sir Tim Berners-Lee – a creat Web-ul în decembrie 1989
Dr. Sabin-Corneliu Buraga – www.purl.org/net/busaco 
 
World Wide Web 
scopuri principale: 
independența de dispozitiv 
independența de software 
scalabilitatea 
ubicuitatea
Dr. Sabin-Corneliu Buraga – www.purl.org/net/busaco 
 
World Wide Web 
bazat pe standarde deschise stipulate de Consorțiul Web 
www.w3.org
Dr. Sabin-Corneliu Buraga – www.purl.org/net/busaco 
 
World Wide Web 
un serviciu Internet 
alături de poștă electronică, transfer de fișiere etc. 
WWW  Internet
Dr. Sabin-Corneliu Buraga – www.purl.org/net/busaco 
client 
(realizează cereri)
server 
Dr. Sabin-Corneliu Buraga – www.purl.org/net/busaco 
(oferă răspunsuri) 
client 
(realizează cereri)
Dr. Sabin-Corneliu Buraga – www.purl.org/net/busaco 
client 
(realizează cereri) 
protocol 
(reguli de transfer de date) 
server 
(oferă răspunsuri)
Dr. Sabin-Corneliu Buraga – www.purl.org/net/busaco 
cerere 
client Web server Web 
răspuns 
Web-ul e bazat pe modelul client/server al Internet-ului
Dr. Sabin-Corneliu Buraga – www.purl.org/net/busaco 
web 
primul client Web
Dr. Sabin-Corneliu Buraga – www.purl.org/net/busaco 
web primul server Web
Dr. Sabin-Corneliu Buraga – www.purl.org/net/busaco 
 
clientul Web (browser, player multimedia, 
aplicație desktop/mobilă, robot al unui motor de căutare,…) 
procesează conținuturi – adică date – primite de la server
Dr. Sabin-Corneliu Buraga – www.purl.org/net/busaco 
 
pentru a reprezenta aceste conținuturi, 
se adoptă diverse formate de date 
cel mai popular: HTML (HyperText Markup Language)
Dr. Sabin-Corneliu Buraga – www.purl.org/net/busaco 
conținut ≅ <marcajeHTML versiune=5/> + 
{ foi de stiluri: CSS3 } la modă
Dr. Sabin-Corneliu Buraga – www.purl.org/net/busaco 
 
aceste conținuturi sunt stocate 
în documente (pagini) Web 
mai general, resurse Web
Dr. Sabin-Corneliu Buraga – www.purl.org/net/busaco 
identificator unic 
resursele vor fi identificate printr-o adresă Web 
URL (Uniform Resource Locator) 
http://profs.info.uaic.ro/~busaco/teach/
Dr. Sabin-Corneliu Buraga – www.purl.org/net/busaco 
paginile Web – la rândul lor – includ referințe 
către alte resurse de interes via adrese (URL-uri) 
hipertext (hipermedia)
Dr. Sabin-Corneliu Buraga – www.purl.org/net/busaco 
Web-ul reprezintă un graf hipermedia 
explorat pe baza interacțiunii cu utilizatorul via URL-uri
Dr. Sabin-Corneliu Buraga – www.purl.org/net/busaco 
la nivel de server Web, resursele (conținuturile) 
solicitate de client – via un URL – sunt 
fie stocate static (i.e. create manual), fie generate dinamic 
– pe baza unor programe implementând diverși algoritmi
Dr. Sabin-Corneliu Buraga – www.purl.org/net/busaco 
transferul datelor între client și server e stabilit 
de un protocol de comunicație 
pentru Web: HTTP (HyperText Transfer Protocol)
Dr. Sabin-Corneliu Buraga – www.purl.org/net/busaco 
codificarea 
datelor Unicode 
nume de domenii 
DNS 
protocoalele 
Internet 
TCP/IP 
adrese Web 
URI = URL + URN 
protocoale Web 
HTTP, HTTPS, SPDY
Internet 
(Web) 
Dr. Sabin-Corneliu Buraga – www.purl.org/net/busaco 
Client 
interfață cu 
utilizatorul
Dr. Sabin-Corneliu Buraga – www.purl.org/net/busaco 
Internet 
(Web) 
Client 
interfață cu 
utilizatorul 
Server 
sit/aplicație Web
Dr. Sabin-Corneliu Buraga – www.purl.org/net/busaco 
Internet 
(Web) 
Client 
interfață cu 
utilizatorul 
Server 
sit/aplicație Web 
sit Web 
sistem găzduind o serie de pagini (resurse) Web înrudite 
ale unei organizații, companii sau persoane
Dr. Sabin-Corneliu Buraga – www.purl.org/net/busaco 
Internet 
(Web) 
Client 
interfață cu 
utilizatorul 
Server 
sit/aplicație Web 
aplicație Web 
colecție interconectată de pagini Web 
cu conținut generat dinamic, oferind o funcționalitate specifică
Dr. Sabin-Corneliu Buraga – www.purl.org/net/busaco 
Internet 
(Web) 
Client 
interfață cu 
utilizatorul 
Server 
sit/aplicație Web 
interacțiune Web 
„dialogul” dintre utilizator(i) și aplicație are loc via o interfață Web
Dr. Sabin-Corneliu Buraga – www.purl.org/net/busaco 
Internet 
(Web) 
Client 
interfață cu 
utilizatorul 
Server 
sit/aplicație Web 
interacțiune Web 
uzual, sit Web = aplicație Web
Dr. Sabin-Corneliu Buraga – www.purl.org/net/busaco 
exemple de aplicații Web: 
Amazon, Coursera, Facebook, Dropbox, Flickr, GitHub, info.uaic.ro, 
Instagram, Medium, PHPMyAdmin, Reddit, Quora, SlideShare, 
TED.com, Tumblr, Twitter, Vimeo, webmin, Wikipedia, WordPress 
…și multe, multe, multe altele
Dr. Sabin-Corneliu Buraga – www.purl.org/net/busaco 
Internet 
(Web) 
Client 
interfață cu 
utilizatorul 
Server 
sit/aplicație Web 
Date 
stocate 
persistent
Dr. Sabin-Corneliu Buraga – www.purl.org/net/busaco 
Internet 
(Web) 
Client 
interfață cu 
utilizatorul 
Server 
sit/aplicație Web 
Date 
stocate 
persistent 
accesul la date poate fi realizat via servicii Web 
software oferind o funcționalitate specifică 
în urma căreia se obțin date de interes
 
Care sunt tipurile de aplicații Web? 
Dr. Sabin-Corneliu Buraga – www.purl.org/net/busaco
Dr. Sabin-Corneliu Buraga – www.purl.org/net/busaco 
Centrate pe documente 
Interactive 
Tranzacționale 
Colaborative 
Orientate spre portaluri 
De tip ubicuu 
Web social 
Web semantic 
evoluția în timp 
a complexității
Dr. Sabin-Corneliu Buraga – www.purl.org/net/busaco 
Centrate pe documente 
conținut/pagini static(e): 
situri de companii, personale
Dr. Sabin-Corneliu Buraga – www.purl.org/net/busaco
Dr. Sabin-Corneliu Buraga – www.purl.org/net/busaco 
Interactive 
expoziții virtuale 
situri de știri 
sisteme de facilitare a călătoriilor 
chioșcuri informative 
…
Dr. Sabin-Corneliu Buraga – www.purl.org/net/busaco
Dr. Sabin-Corneliu Buraga – www.purl.org/net/busaco 
Tranzacționale 
comerț electronic 
soluții B2B (business-to-business) 
fluxuri de activități
Dr. Sabin-Corneliu Buraga – www.purl.org/net/busaco
Dr. Sabin-Corneliu Buraga – www.purl.org/net/busaco 
Colaborative 
tele-conferințe Web 
aplicații Web de tip wiki 
servicii e-learning 
aplicații Web peer-to-peer
Dr. Sabin-Corneliu Buraga – www.purl.org/net/busaco
Dr. Sabin-Corneliu Buraga – www.purl.org/net/busaco 
Orientate spre portaluri 
localizare unitară a informațiilor 
tehnice, de afaceri, guvernamentale,… 
specie: Web-ul cetățenesc
Dr. Sabin-Corneliu Buraga – www.purl.org/net/busaco
Dr. Sabin-Corneliu Buraga – www.purl.org/net/busaco 
De tip ubicuu 
servicii mobile bazate pe locația utilizatorului, 
disponibile pe mai multe plaforme: 
desktop, dispozitive mobile, tabletă, ceas,… 
Web-ul mobil
Dr. Sabin-Corneliu Buraga – www.purl.org/net/busaco 
proiecte dezvoltate de studenții Facultății de Informatică 
http://profs.info.uaic.ro/~stefan.negru/studentprojects/
Dr. Sabin-Corneliu Buraga – www.purl.org/net/busaco 
Web social 
mediatizare 
filtrare colaborativă pe baza tagging-ului 
spații de lucru virtuale 
divertisment social 
social (game) computing
Dr. Sabin-Corneliu Buraga – www.purl.org/net/busaco 
cele mai populare tag-uri folosite 
de utilizatorii aplicației Instagram 
(octombrie 2014) 
#iphonesia #photooftheday #jj 
#iphoneography #instagood 
#instagram #instagramhub 
#iphoneonly #igers #instamood 
#sky #gang_family 
#bestoftheday #webstagram #ig 
#iphone #all_shots
Dr. Sabin-Corneliu Buraga – www.purl.org/net/busaco 
Web semantic (Web-ul datelor interconectate) 
modelarea cunoștințelor 
pentru a fi „înțelese” de calculatoare 
dateinformațiicunoștințe
Dr. Sabin-Corneliu Buraga – www.purl.org/net/busaco
Dr. Sabin-Corneliu Buraga – www.purl.org/net/busaco 
open participation 
open data 
open software 
open app development 
open web 
open cloud 
open (computing) hardware 
 
 
 
 
 

 
Care e arhitectura generică 
a unei aplicații Web? 
Dr. Sabin-Corneliu Buraga – www.purl.org/net/busaco
Dr. Sabin-Corneliu Buraga – www.purl.org/net/busaco 
uzual, o aplicație Web implică trei strate (3-tier) 
Internet 
(Web) 
client server de aplicații stocare 
(interface) (application) (persistence)
Dr. Sabin-Corneliu Buraga – www.purl.org/net/busaco 
Fruit / Presentation 
Cream / Markup 
Custard / Page Logic 
Jelly / Business Logic 
Sponge / Database 
C. Henderson, “Scalable Web Architectures”, 2007
Dr. Sabin-Corneliu Buraga – www.purl.org/net/busaco 
Fruit / Presentation 
Cream / Markup 
Custard / Page Logic 
Jelly / Business Logic 
Sponge / Database 
C. Henderson, “Scalable Web Architectures”, 2007
Dr. Sabin-Corneliu Buraga – www.purl.org/net/busaco 
Aplicație Web = Interfață + Program + Conținut (Date) 
Internet 
(Web)
Dr. Sabin-Corneliu Buraga – www.purl.org/net/busaco 
mitul 1: cea mai importantă este interfața
Dr. Sabin-Corneliu Buraga – www.purl.org/net/busaco 
Aplicație Web = Interfață + Program + Conținut (Date) 
Internet 
(Web) 
standarde deschise: HTML, CSS, Ajax, SVG, WebGL,…
Dr. Sabin-Corneliu Buraga – www.purl.org/net/busaco
Dr. Sabin-Corneliu Buraga – www.purl.org/net/busaco 
Aplicație Web = Interfață + Program + Conținut (Date) 
Internet 
(Web)
Dr. Sabin-Corneliu Buraga – www.purl.org/net/busaco 
mitul 2: cel mai important este programul
Dr. Sabin-Corneliu Buraga – www.purl.org/net/busaco 
Aplicație Web = Interfață + Program + Conținut (Date) 
Internet 
(Web) 
server: C#, Go, Java, JavaScript, PHP, Ruby, Scala și multe altele 
client: JavaScript 
servere de aplicații Web, framework-uri, biblioteci, componente,…
Dr. Sabin-Corneliu Buraga – www.purl.org/net/busaco
Dr. Sabin-Corneliu Buraga – www.purl.org/net/busaco 
Aplicație Web = Interfață + Program + Conținut (Date) 
Internet 
(Web)
Dr. Sabin-Corneliu Buraga – www.purl.org/net/busaco 
mitul 3: cele mai importante sunt datele
Dr. Sabin-Corneliu Buraga – www.purl.org/net/busaco 
Aplicație Web = Interfață + Program + Conținut (Date) 
Internet 
(Web) 
utilizarea diverselor modele: 
relațional – interogare via SQL 
bazat pe grafuri (NoSQL) 
cheie-valoare – formatul JSON 
arborescent – XML
Dr. Sabin-Corneliu Buraga – www.purl.org/net/busaco
Dr. Sabin-Corneliu Buraga – www.purl.org/net/busaco 
Aplicație Web = Interfață + Program + Conținut (Date) 
Internet 
(Web) 
mitul 1: cea mai importantă este interfața 
mitul 2: cel mai important este programul 
mitul 3: cele mai importante sunt datele 
fapt: sunt importante toate!
 
Câteva exemplificări de aplicații Web? 
Dr. Sabin-Corneliu Buraga – www.purl.org/net/busaco
Dr. Sabin-Corneliu Buraga – www.purl.org/net/busaco 
client(i) 
firewall 
proxy 
middleware 
server(e) Web 
server(e) de aplicații 
framework-uri, biblioteci, alte componente 
server(e) de stocare persistentă – e.g., baze de date 
server(e) de conținut multimedia 
server(e) de management al conținutului (CMS) 
aplicații/sisteme tradiționale
Dr. Sabin-Corneliu Buraga – www.purl.org/net/busaco 
studiu de caz: Flickr
Dr. Sabin-Corneliu Buraga – www.purl.org/net/busaco 
Flickr 
scop: partajare a conținutului grafic (fotografii) 
aplicație reprezentativă a Web-ului social 
agregare de comunități – imaginea ca obiect social 
adnotări via termeni de conținut (tagging) + comentarii
Dr. Sabin-Corneliu Buraga – www.purl.org/net/busaco 
PHP (procesare – application logic, acces la API, 
prezentare de conținut via Smarty, modul de e-mail) 
Perl (validarea datelor) 
Java (managementul nodurilor de stocare) 
MySQL (stocare de date) 
ImageMagick (bibliotecă C de prelucrare de imagini) 
Ajax (interacțiune asincronă) 
Linux (platformă de rulare) 
alte detalii la http://highscalability.com/flickr-architecture
Dr. Sabin-Corneliu Buraga – www.purl.org/net/busaco 
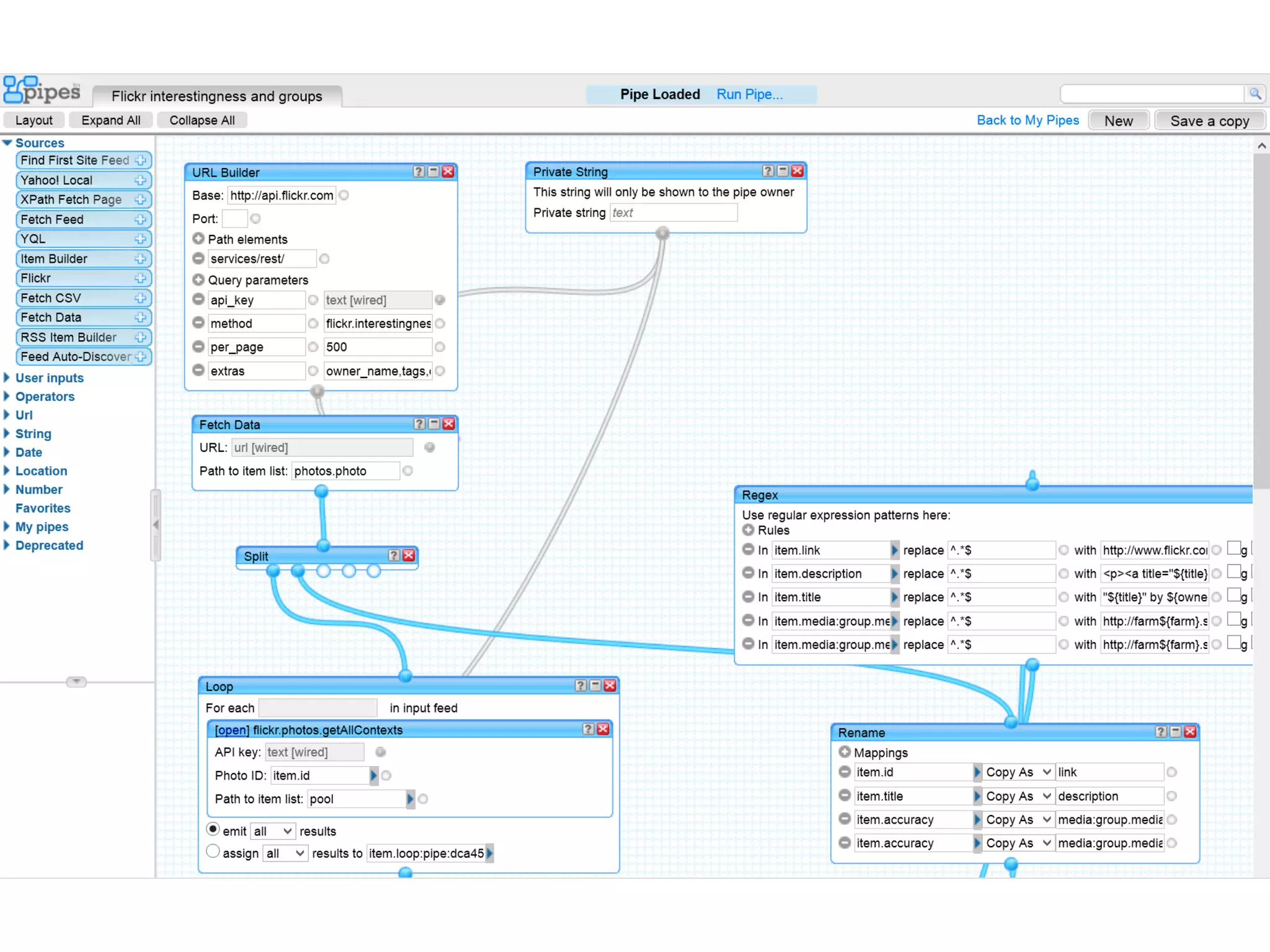
arhitectura inițială – conform (Cal Henderson, 2007)
Dr. Sabin-Corneliu Buraga – www.purl.org/net/busaco 
interfețe de programare (API-uri) 
oferite de Flickr 
facilitează accesul la serviciile Web 
în cadrul aplicațiilor 
eventual, rulând pe alte platforme 
www.flickr.com/services/api/
Dr. Sabin-Corneliu Buraga – www.purl.org/net/busaco 
studiu de caz: Lanyrd
Dr. Sabin-Corneliu Buraga – www.purl.org/net/busaco 
Lanyrd 
scop: descoperire & management de evenimente 
(de exemplu, conferințe cu caracter tehnologic) 
agregare de comunități – evenimentul ca obiect social 
suport pentru vorbitori & audiență, slide-uri,… 
+ calendare și locații geografice
Dr. Sabin-Corneliu Buraga – www.purl.org/net/busaco 
Creat aproape complet în Python (folosind Django) 
și întreținut de 6 persoane 
2½ backend developers 
1¾ frontend developers 
½ mobile developers 
1½ designers 
¾ system administrators 
¾ business operations 
http://www.infoq.com/presentations/lanyrd-architecture
Dr. Sabin-Corneliu Buraga – www.purl.org/net/busaco
Dr. Sabin-Corneliu Buraga – www.purl.org/net/busaco 
 
Aspecte importante vizând 
dezvoltarea de aplicații Web?
Dr. Sabin-Corneliu Buraga – www.purl.org/net/busaco 
 
aplicații Web  sisteme software complexe, 
în evoluție permanentă
Dr. Sabin-Corneliu Buraga – www.purl.org/net/busaco 
mijloace multiple de interacțiune Web cu utilizatorul 
mobil laptop PC tabletă (smart) TV ecran urban
Dr. Sabin-Corneliu Buraga – www.purl.org/net/busaco 
creșterea masei de utilizatori, 
având așteptări tot mai mari din partea software-ului 
de la conținut (hiper)textual 
la aplicații Web sociale + interacțiune naturală
Dr. Sabin-Corneliu Buraga – www.purl.org/net/busaco 
suportul variat privind dezvoltarea de aplicații 
(limbaje, API-uri, SDK-uri, biblioteci, framework-uri,...) 
oferit de platforma hardware/software 
la nivel de server(e) și/sau de client(i)
Dr. Sabin-Corneliu Buraga – www.purl.org/net/busaco 
neadaptarea la cerințele economice (de tip business) 
development vs. marketing vs. management
Dr. Sabin-Corneliu Buraga – www.purl.org/net/busaco 
scopuri 
interacțiune 
facilități 
indexare 
psihologie 
controale 
tehnologii 
structurare 
comportament 
limbi naturale 
algoritmi 
meta-date 
     
adaptare după Crumlish & Malone, 2009 
instrumente 
metodologii 
stimuli 
utilizatori interfață software conținut creatori
Dr. Sabin-Corneliu Buraga – www.purl.org/net/busaco 
Etape în dezvoltarea unei aplicații Web 
Cerințe – requirements 
Analiză și proiectare – software design 
Implementare – build 
Testare – testing 
Exploatare – deployment 
Mentenanță – maintenance 
Evoluție – evolution
Dr. Sabin-Corneliu Buraga – www.purl.org/net/busaco 
Jesse Garrett, The Elements of User Experience (2nd Edition), New Riders, 2011
Dr. Sabin-Corneliu Buraga – www.purl.org/net/busaco 
programare (server + client) 
creare/adaptare 
de conținut 
testare 
documen-tare 
arhitectura info 
cerințe + navigare 
public beta lansare 
mentenanță 
http://sixrevisions.com/web-development/agile/
 
Vreau să dezvolt un proiect Web… 
Dr. Sabin-Corneliu Buraga – www.purl.org/net/busaco
Dr. Sabin-Corneliu Buraga – www.purl.org/net/busaco 
runtime environment 
dezvoltare 
code repositories 
instrumente de 
dezvoltare (IDE) 
rulare 
A. Iqbal, M. Haunsenblas, S. Decker (2012) 
procesul actual de dezvoltare și exploatare 
a aplicațiilor Web
Dr. Sabin-Corneliu Buraga – www.purl.org/net/busaco 
Google App Engine, Heroku, 
Jelastic, Windows Azure 
runtime environment 
dezvoltare 
code repositories 
instrumente de 
dezvoltare (IDE) 
rulare 
A. Iqbal, M. Haunsenblas, S. Decker (2012) 
Web: Cloud9, Koding, eXo Cloud, Ideone 
desktop: Eclipse, Visual Studio 
BitBucket 
GitHub, Unfuddle
Dr. Sabin-Corneliu Buraga – www.purl.org/net/busaco 
Parametrii unui proiect Web 
obiectiv principal 
durată 
cost 
abordare 
tehnologii 
procese 
rezultat 
resurse umane 
profilul echipei
Dr. Sabin-Corneliu Buraga – www.purl.org/net/busaco 
✓ 
obiectiv principal 
crearea unui produs software utilizabil 
în cât mai scurt timp posibil
⌚ 
durată 
aproximativ 2—6 luni 
Dr. Sabin-Corneliu Buraga – www.purl.org/net/busaco
♨ 
cost 
de ordinul miilor de Euro 
Dr. Sabin-Corneliu Buraga – www.purl.org/net/busaco
Dr. Sabin-Corneliu Buraga – www.purl.org/net/busaco 
✒ 
abordare 
prototipizare – wireframe, mockup,… 
metode agile 
asamblare de componente reutilizabile
Dr. Sabin-Corneliu Buraga – www.purl.org/net/busaco 
♻ 
tehnologii 
componente (servicii Web, API-uri publice, 
framework-uri, biblioteci, plugin-uri, extensii etc.) 
proiectare/programare „vizuală” 
multimedia 
…și altele
Dr. Sabin-Corneliu Buraga – www.purl.org/net/busaco 
procese 
uzual, dezvoltarea aplicațiilor Web se realizează iterativ 
„nu te aștepta să-ți iasă din prima…” 
understand 
study 
evaluate 
build design
Dr. Sabin-Corneliu Buraga – www.purl.org/net/busaco 
⎚ 
rezultat 
reutilizabilitate mare a codului, 
recurgerea la componente/limbaje/platforme standard 
aplicații implementate uzual conform standardelor 
designul vizual este, de cele mai multe ori, unicat
Dr. Sabin-Corneliu Buraga – www.purl.org/net/busaco 
♚♞♟ 
resurse umane 
uzual, 3—9 persoane 
“For the first version of your app, start with only 3 people.” 
Getting Real – https://gettingreal.37signals.com/
Dr. Sabin-Corneliu Buraga – www.purl.org/net/busaco 
 
profilul echipei 
specialiști în interacțiune – uzual: designeri Web 
+ 
dezvoltatori (programatori) Web – la nivel client/server 
+ 
arhitecți de baze de date 
+ 
specialiști în marketing și/sau relații cu publicul
Dr. Sabin-Corneliu Buraga – www.purl.org/net/busaco 
 
Care-i echipa de dezvoltare 
a unei aplicații Web de anvergură?
management 
site editor 
project manager 
Dr. Sabin-Corneliu Buraga – www.purl.org/net/busaco
Dr. Sabin-Corneliu Buraga – www.purl.org/net/busaco 
dezvoltare (arhitectură) 
system architect 
data (content) architect 
component architect 
security architect
Dr. Sabin-Corneliu Buraga – www.purl.org/net/busaco
Dr. Sabin-Corneliu Buraga – www.purl.org/net/busaco 
interacțiune cu utilizatorul 
creative lead 
Web interface designer(s) 
graphic artist(s) 
HCI engineer
Dr. Sabin-Corneliu Buraga – www.purl.org/net/busaco
Dr. Sabin-Corneliu Buraga – www.purl.org/net/busaco 
programare 
server-side programmers 
client-side programmers 
data/component integration programmers
Dr. Sabin-Corneliu Buraga – www.purl.org/net/busaco
Dr. Sabin-Corneliu Buraga – www.purl.org/net/busaco 
testare 
testing lead 
client-side tester(s) 
server-side tester(s) 
component tester(s) 
integration tester(s)
Dr. Sabin-Corneliu Buraga – www.purl.org/net/busaco
Dr. Sabin-Corneliu Buraga – www.purl.org/net/busaco 
operații tehnice 
Webmaster 
hardware & network technicians 
network administrator(s) 
database administrator(s) 
backup operator 
uptime monitor 
security monitor(s)
Dr. Sabin-Corneliu Buraga – www.purl.org/net/busaco 
marketing 
content producer(s) 
copywriter(s) 
content editor(s) 
branding & advertising expert(s) 
direct e-marketer 
public relations personnel
Dr. Sabin-Corneliu Buraga – www.purl.org/net/busaco 
echipa proiectului Web 
management 
Web Project 
Manager 
funcționalitate 
Software 
Engineer(s) 
Multimedia 
Designer(s) 
conținut (date) 
Domain 
Expert 
Business 
Expert
Dr. Sabin-Corneliu Buraga – www.purl.org/net/busaco
Dr. Sabin-Corneliu Buraga – www.purl.org/net/busaco 
Web Designer 
aplicații grafice raster/vectoriale, HTML (de dorit, HTML5), CSS, 
cunoștințe despre compatibilitate cu/între diverse navigatoare Web, 
experiență în design vizual + design responsiv, 
cunoștințe privind interacțiunea Web – inclusiv la nivel mobil, 
JavaScript (+biblioteci, precum jQuery), 
familiar cu paradigme de interacțiune naturală 
(tactilă, bazată pe gesturi, realitate virtuală/îmbogățită),…
Dr. Sabin-Corneliu Buraga – www.purl.org/net/busaco 
Web Developer 
cel puțin 1 limbaj obiectual – la nivel de server/client, 
protocoale și standarde Internet + Web, 
cunoștințe privind baze de date (inclusiv NoSQL și/sau XML), 
familiaritate cu sisteme CMS/wiki, cunoștințe vizând servicii Web, 
familiar cu alte paradigme de programare (e.g., funcțională, 
distribuită), securitate & performanță Web,…
Dr. Sabin-Corneliu Buraga – www.purl.org/net/busaco
Dr. Sabin-Corneliu Buraga – www.purl.org/net/busaco 
Web Technician 
asistent (ajutor) al webmaster-ului, 
designerului sau dezvoltatorului Web 
poate efectua operații tehnice: 
instalare, configurare, monitorizare,…
Dr. Sabin-Corneliu Buraga – www.purl.org/net/busaco 
Web Maintainer 
actualizează conținutul 
uzual, via o interfață WYSIWYG 
(de exemplu, recurgând la un sistem 
de management al conținutului – CMS)
☺ 
Bun… Și eu ce fac? 
Dr. Sabin-Corneliu Buraga – www.purl.org/net/busaco
Dr. Sabin-Corneliu Buraga – www.purl.org/net/busaco 
fii curios & iscoditor 
 
învață 
(citește + experimentează + cere ajutor + reutilizează) 
 
creează și arată 
(design, cod-sursă, prototipuri, exemple demonstrative,…) 
 
acumulează 
experiență, „aură”, statut social etc.reputație 
 
concurează 
(…atât de multe oportunități) 
 
ajută/instruiește pe ceilalți
Dr. Sabin-Corneliu Buraga – www.purl.org/net/busaco 
Mult succes! 
imagini de epocă furnizate de vintag.es

Ce înseamnă a fi dezvoltator Web (varianta 2014)

  • 1.
    Dr. Sabin-Corneliu Buraga– www.purl.org/net/busaco Dr. Sabin Buraga Facultatea de Informatică, Universitatea „A. I. Cuza” – Iași, România www.purl.org/net/busaco  @busaco4web
  • 2.
     Ce esteWeb-ul? Dr. Sabin-Corneliu Buraga – www.purl.org/net/busaco
  • 3.
    Dr. Sabin-Corneliu Buraga– www.purl.org/net/busaco  World Wide Web “a common information space in which we communicate by sharing information” Sir Tim Berners-Lee – a creat Web-ul în decembrie 1989
  • 4.
    Dr. Sabin-Corneliu Buraga– www.purl.org/net/busaco  World Wide Web scopuri principale: independența de dispozitiv independența de software scalabilitatea ubicuitatea
  • 5.
    Dr. Sabin-Corneliu Buraga– www.purl.org/net/busaco  World Wide Web bazat pe standarde deschise stipulate de Consorțiul Web www.w3.org
  • 6.
    Dr. Sabin-Corneliu Buraga– www.purl.org/net/busaco  World Wide Web un serviciu Internet alături de poștă electronică, transfer de fișiere etc. WWW  Internet
  • 7.
    Dr. Sabin-Corneliu Buraga– www.purl.org/net/busaco client (realizează cereri)
  • 8.
    server Dr. Sabin-CorneliuBuraga – www.purl.org/net/busaco (oferă răspunsuri) client (realizează cereri)
  • 9.
    Dr. Sabin-Corneliu Buraga– www.purl.org/net/busaco client (realizează cereri) protocol (reguli de transfer de date) server (oferă răspunsuri)
  • 10.
    Dr. Sabin-Corneliu Buraga– www.purl.org/net/busaco cerere client Web server Web răspuns Web-ul e bazat pe modelul client/server al Internet-ului
  • 11.
    Dr. Sabin-Corneliu Buraga– www.purl.org/net/busaco web primul client Web
  • 12.
    Dr. Sabin-Corneliu Buraga– www.purl.org/net/busaco web primul server Web
  • 13.
    Dr. Sabin-Corneliu Buraga– www.purl.org/net/busaco  clientul Web (browser, player multimedia, aplicație desktop/mobilă, robot al unui motor de căutare,…) procesează conținuturi – adică date – primite de la server
  • 14.
    Dr. Sabin-Corneliu Buraga– www.purl.org/net/busaco  pentru a reprezenta aceste conținuturi, se adoptă diverse formate de date cel mai popular: HTML (HyperText Markup Language)
  • 15.
    Dr. Sabin-Corneliu Buraga– www.purl.org/net/busaco conținut ≅ <marcajeHTML versiune=5/> + { foi de stiluri: CSS3 } la modă
  • 16.
    Dr. Sabin-Corneliu Buraga– www.purl.org/net/busaco  aceste conținuturi sunt stocate în documente (pagini) Web mai general, resurse Web
  • 17.
    Dr. Sabin-Corneliu Buraga– www.purl.org/net/busaco identificator unic resursele vor fi identificate printr-o adresă Web URL (Uniform Resource Locator) http://profs.info.uaic.ro/~busaco/teach/
  • 18.
    Dr. Sabin-Corneliu Buraga– www.purl.org/net/busaco paginile Web – la rândul lor – includ referințe către alte resurse de interes via adrese (URL-uri) hipertext (hipermedia)
  • 19.
    Dr. Sabin-Corneliu Buraga– www.purl.org/net/busaco Web-ul reprezintă un graf hipermedia explorat pe baza interacțiunii cu utilizatorul via URL-uri
  • 20.
    Dr. Sabin-Corneliu Buraga– www.purl.org/net/busaco la nivel de server Web, resursele (conținuturile) solicitate de client – via un URL – sunt fie stocate static (i.e. create manual), fie generate dinamic – pe baza unor programe implementând diverși algoritmi
  • 21.
    Dr. Sabin-Corneliu Buraga– www.purl.org/net/busaco transferul datelor între client și server e stabilit de un protocol de comunicație pentru Web: HTTP (HyperText Transfer Protocol)
  • 22.
    Dr. Sabin-Corneliu Buraga– www.purl.org/net/busaco codificarea datelor Unicode nume de domenii DNS protocoalele Internet TCP/IP adrese Web URI = URL + URN protocoale Web HTTP, HTTPS, SPDY
  • 23.
    Internet (Web) Dr.Sabin-Corneliu Buraga – www.purl.org/net/busaco Client interfață cu utilizatorul
  • 24.
    Dr. Sabin-Corneliu Buraga– www.purl.org/net/busaco Internet (Web) Client interfață cu utilizatorul Server sit/aplicație Web
  • 25.
    Dr. Sabin-Corneliu Buraga– www.purl.org/net/busaco Internet (Web) Client interfață cu utilizatorul Server sit/aplicație Web sit Web sistem găzduind o serie de pagini (resurse) Web înrudite ale unei organizații, companii sau persoane
  • 26.
    Dr. Sabin-Corneliu Buraga– www.purl.org/net/busaco Internet (Web) Client interfață cu utilizatorul Server sit/aplicație Web aplicație Web colecție interconectată de pagini Web cu conținut generat dinamic, oferind o funcționalitate specifică
  • 27.
    Dr. Sabin-Corneliu Buraga– www.purl.org/net/busaco Internet (Web) Client interfață cu utilizatorul Server sit/aplicație Web interacțiune Web „dialogul” dintre utilizator(i) și aplicație are loc via o interfață Web
  • 28.
    Dr. Sabin-Corneliu Buraga– www.purl.org/net/busaco Internet (Web) Client interfață cu utilizatorul Server sit/aplicație Web interacțiune Web uzual, sit Web = aplicație Web
  • 29.
    Dr. Sabin-Corneliu Buraga– www.purl.org/net/busaco exemple de aplicații Web: Amazon, Coursera, Facebook, Dropbox, Flickr, GitHub, info.uaic.ro, Instagram, Medium, PHPMyAdmin, Reddit, Quora, SlideShare, TED.com, Tumblr, Twitter, Vimeo, webmin, Wikipedia, WordPress …și multe, multe, multe altele
  • 30.
    Dr. Sabin-Corneliu Buraga– www.purl.org/net/busaco Internet (Web) Client interfață cu utilizatorul Server sit/aplicație Web Date stocate persistent
  • 31.
    Dr. Sabin-Corneliu Buraga– www.purl.org/net/busaco Internet (Web) Client interfață cu utilizatorul Server sit/aplicație Web Date stocate persistent accesul la date poate fi realizat via servicii Web software oferind o funcționalitate specifică în urma căreia se obțin date de interes
  • 32.
     Care sunttipurile de aplicații Web? Dr. Sabin-Corneliu Buraga – www.purl.org/net/busaco
  • 33.
    Dr. Sabin-Corneliu Buraga– www.purl.org/net/busaco Centrate pe documente Interactive Tranzacționale Colaborative Orientate spre portaluri De tip ubicuu Web social Web semantic evoluția în timp a complexității
  • 34.
    Dr. Sabin-Corneliu Buraga– www.purl.org/net/busaco Centrate pe documente conținut/pagini static(e): situri de companii, personale
  • 35.
    Dr. Sabin-Corneliu Buraga– www.purl.org/net/busaco
  • 36.
    Dr. Sabin-Corneliu Buraga– www.purl.org/net/busaco Interactive expoziții virtuale situri de știri sisteme de facilitare a călătoriilor chioșcuri informative …
  • 37.
    Dr. Sabin-Corneliu Buraga– www.purl.org/net/busaco
  • 38.
    Dr. Sabin-Corneliu Buraga– www.purl.org/net/busaco Tranzacționale comerț electronic soluții B2B (business-to-business) fluxuri de activități
  • 39.
    Dr. Sabin-Corneliu Buraga– www.purl.org/net/busaco
  • 40.
    Dr. Sabin-Corneliu Buraga– www.purl.org/net/busaco Colaborative tele-conferințe Web aplicații Web de tip wiki servicii e-learning aplicații Web peer-to-peer
  • 41.
    Dr. Sabin-Corneliu Buraga– www.purl.org/net/busaco
  • 42.
    Dr. Sabin-Corneliu Buraga– www.purl.org/net/busaco Orientate spre portaluri localizare unitară a informațiilor tehnice, de afaceri, guvernamentale,… specie: Web-ul cetățenesc
  • 43.
    Dr. Sabin-Corneliu Buraga– www.purl.org/net/busaco
  • 44.
    Dr. Sabin-Corneliu Buraga– www.purl.org/net/busaco De tip ubicuu servicii mobile bazate pe locația utilizatorului, disponibile pe mai multe plaforme: desktop, dispozitive mobile, tabletă, ceas,… Web-ul mobil
  • 45.
    Dr. Sabin-Corneliu Buraga– www.purl.org/net/busaco proiecte dezvoltate de studenții Facultății de Informatică http://profs.info.uaic.ro/~stefan.negru/studentprojects/
  • 46.
    Dr. Sabin-Corneliu Buraga– www.purl.org/net/busaco Web social mediatizare filtrare colaborativă pe baza tagging-ului spații de lucru virtuale divertisment social social (game) computing
  • 47.
    Dr. Sabin-Corneliu Buraga– www.purl.org/net/busaco cele mai populare tag-uri folosite de utilizatorii aplicației Instagram (octombrie 2014) #iphonesia #photooftheday #jj #iphoneography #instagood #instagram #instagramhub #iphoneonly #igers #instamood #sky #gang_family #bestoftheday #webstagram #ig #iphone #all_shots
  • 48.
    Dr. Sabin-Corneliu Buraga– www.purl.org/net/busaco Web semantic (Web-ul datelor interconectate) modelarea cunoștințelor pentru a fi „înțelese” de calculatoare dateinformațiicunoștințe
  • 49.
    Dr. Sabin-Corneliu Buraga– www.purl.org/net/busaco
  • 50.
    Dr. Sabin-Corneliu Buraga– www.purl.org/net/busaco open participation open data open software open app development open web open cloud open (computing) hardware      
  • 51.
     Care earhitectura generică a unei aplicații Web? Dr. Sabin-Corneliu Buraga – www.purl.org/net/busaco
  • 52.
    Dr. Sabin-Corneliu Buraga– www.purl.org/net/busaco uzual, o aplicație Web implică trei strate (3-tier) Internet (Web) client server de aplicații stocare (interface) (application) (persistence)
  • 53.
    Dr. Sabin-Corneliu Buraga– www.purl.org/net/busaco Fruit / Presentation Cream / Markup Custard / Page Logic Jelly / Business Logic Sponge / Database C. Henderson, “Scalable Web Architectures”, 2007
  • 54.
    Dr. Sabin-Corneliu Buraga– www.purl.org/net/busaco Fruit / Presentation Cream / Markup Custard / Page Logic Jelly / Business Logic Sponge / Database C. Henderson, “Scalable Web Architectures”, 2007
  • 55.
    Dr. Sabin-Corneliu Buraga– www.purl.org/net/busaco Aplicație Web = Interfață + Program + Conținut (Date) Internet (Web)
  • 56.
    Dr. Sabin-Corneliu Buraga– www.purl.org/net/busaco mitul 1: cea mai importantă este interfața
  • 57.
    Dr. Sabin-Corneliu Buraga– www.purl.org/net/busaco Aplicație Web = Interfață + Program + Conținut (Date) Internet (Web) standarde deschise: HTML, CSS, Ajax, SVG, WebGL,…
  • 58.
    Dr. Sabin-Corneliu Buraga– www.purl.org/net/busaco
  • 59.
    Dr. Sabin-Corneliu Buraga– www.purl.org/net/busaco Aplicație Web = Interfață + Program + Conținut (Date) Internet (Web)
  • 60.
    Dr. Sabin-Corneliu Buraga– www.purl.org/net/busaco mitul 2: cel mai important este programul
  • 61.
    Dr. Sabin-Corneliu Buraga– www.purl.org/net/busaco Aplicație Web = Interfață + Program + Conținut (Date) Internet (Web) server: C#, Go, Java, JavaScript, PHP, Ruby, Scala și multe altele client: JavaScript servere de aplicații Web, framework-uri, biblioteci, componente,…
  • 62.
    Dr. Sabin-Corneliu Buraga– www.purl.org/net/busaco
  • 63.
    Dr. Sabin-Corneliu Buraga– www.purl.org/net/busaco Aplicație Web = Interfață + Program + Conținut (Date) Internet (Web)
  • 64.
    Dr. Sabin-Corneliu Buraga– www.purl.org/net/busaco mitul 3: cele mai importante sunt datele
  • 65.
    Dr. Sabin-Corneliu Buraga– www.purl.org/net/busaco Aplicație Web = Interfață + Program + Conținut (Date) Internet (Web) utilizarea diverselor modele: relațional – interogare via SQL bazat pe grafuri (NoSQL) cheie-valoare – formatul JSON arborescent – XML
  • 66.
    Dr. Sabin-Corneliu Buraga– www.purl.org/net/busaco
  • 67.
    Dr. Sabin-Corneliu Buraga– www.purl.org/net/busaco Aplicație Web = Interfață + Program + Conținut (Date) Internet (Web) mitul 1: cea mai importantă este interfața mitul 2: cel mai important este programul mitul 3: cele mai importante sunt datele fapt: sunt importante toate!
  • 68.
     Câteva exemplificăride aplicații Web? Dr. Sabin-Corneliu Buraga – www.purl.org/net/busaco
  • 69.
    Dr. Sabin-Corneliu Buraga– www.purl.org/net/busaco client(i) firewall proxy middleware server(e) Web server(e) de aplicații framework-uri, biblioteci, alte componente server(e) de stocare persistentă – e.g., baze de date server(e) de conținut multimedia server(e) de management al conținutului (CMS) aplicații/sisteme tradiționale
  • 70.
    Dr. Sabin-Corneliu Buraga– www.purl.org/net/busaco studiu de caz: Flickr
  • 71.
    Dr. Sabin-Corneliu Buraga– www.purl.org/net/busaco Flickr scop: partajare a conținutului grafic (fotografii) aplicație reprezentativă a Web-ului social agregare de comunități – imaginea ca obiect social adnotări via termeni de conținut (tagging) + comentarii
  • 72.
    Dr. Sabin-Corneliu Buraga– www.purl.org/net/busaco PHP (procesare – application logic, acces la API, prezentare de conținut via Smarty, modul de e-mail) Perl (validarea datelor) Java (managementul nodurilor de stocare) MySQL (stocare de date) ImageMagick (bibliotecă C de prelucrare de imagini) Ajax (interacțiune asincronă) Linux (platformă de rulare) alte detalii la http://highscalability.com/flickr-architecture
  • 73.
    Dr. Sabin-Corneliu Buraga– www.purl.org/net/busaco arhitectura inițială – conform (Cal Henderson, 2007)
  • 74.
    Dr. Sabin-Corneliu Buraga– www.purl.org/net/busaco interfețe de programare (API-uri) oferite de Flickr facilitează accesul la serviciile Web în cadrul aplicațiilor eventual, rulând pe alte platforme www.flickr.com/services/api/
  • 75.
    Dr. Sabin-Corneliu Buraga– www.purl.org/net/busaco studiu de caz: Lanyrd
  • 76.
    Dr. Sabin-Corneliu Buraga– www.purl.org/net/busaco Lanyrd scop: descoperire & management de evenimente (de exemplu, conferințe cu caracter tehnologic) agregare de comunități – evenimentul ca obiect social suport pentru vorbitori & audiență, slide-uri,… + calendare și locații geografice
  • 77.
    Dr. Sabin-Corneliu Buraga– www.purl.org/net/busaco Creat aproape complet în Python (folosind Django) și întreținut de 6 persoane 2½ backend developers 1¾ frontend developers ½ mobile developers 1½ designers ¾ system administrators ¾ business operations http://www.infoq.com/presentations/lanyrd-architecture
  • 78.
    Dr. Sabin-Corneliu Buraga– www.purl.org/net/busaco
  • 79.
    Dr. Sabin-Corneliu Buraga– www.purl.org/net/busaco  Aspecte importante vizând dezvoltarea de aplicații Web?
  • 80.
    Dr. Sabin-Corneliu Buraga– www.purl.org/net/busaco  aplicații Web  sisteme software complexe, în evoluție permanentă
  • 81.
    Dr. Sabin-Corneliu Buraga– www.purl.org/net/busaco mijloace multiple de interacțiune Web cu utilizatorul mobil laptop PC tabletă (smart) TV ecran urban
  • 82.
    Dr. Sabin-Corneliu Buraga– www.purl.org/net/busaco creșterea masei de utilizatori, având așteptări tot mai mari din partea software-ului de la conținut (hiper)textual la aplicații Web sociale + interacțiune naturală
  • 83.
    Dr. Sabin-Corneliu Buraga– www.purl.org/net/busaco suportul variat privind dezvoltarea de aplicații (limbaje, API-uri, SDK-uri, biblioteci, framework-uri,...) oferit de platforma hardware/software la nivel de server(e) și/sau de client(i)
  • 84.
    Dr. Sabin-Corneliu Buraga– www.purl.org/net/busaco neadaptarea la cerințele economice (de tip business) development vs. marketing vs. management
  • 85.
    Dr. Sabin-Corneliu Buraga– www.purl.org/net/busaco scopuri interacțiune facilități indexare psihologie controale tehnologii structurare comportament limbi naturale algoritmi meta-date      adaptare după Crumlish & Malone, 2009 instrumente metodologii stimuli utilizatori interfață software conținut creatori
  • 86.
    Dr. Sabin-Corneliu Buraga– www.purl.org/net/busaco Etape în dezvoltarea unei aplicații Web Cerințe – requirements Analiză și proiectare – software design Implementare – build Testare – testing Exploatare – deployment Mentenanță – maintenance Evoluție – evolution
  • 87.
    Dr. Sabin-Corneliu Buraga– www.purl.org/net/busaco Jesse Garrett, The Elements of User Experience (2nd Edition), New Riders, 2011
  • 88.
    Dr. Sabin-Corneliu Buraga– www.purl.org/net/busaco programare (server + client) creare/adaptare de conținut testare documen-tare arhitectura info cerințe + navigare public beta lansare mentenanță http://sixrevisions.com/web-development/agile/
  • 89.
     Vreau sădezvolt un proiect Web… Dr. Sabin-Corneliu Buraga – www.purl.org/net/busaco
  • 90.
    Dr. Sabin-Corneliu Buraga– www.purl.org/net/busaco runtime environment dezvoltare code repositories instrumente de dezvoltare (IDE) rulare A. Iqbal, M. Haunsenblas, S. Decker (2012) procesul actual de dezvoltare și exploatare a aplicațiilor Web
  • 91.
    Dr. Sabin-Corneliu Buraga– www.purl.org/net/busaco Google App Engine, Heroku, Jelastic, Windows Azure runtime environment dezvoltare code repositories instrumente de dezvoltare (IDE) rulare A. Iqbal, M. Haunsenblas, S. Decker (2012) Web: Cloud9, Koding, eXo Cloud, Ideone desktop: Eclipse, Visual Studio BitBucket GitHub, Unfuddle
  • 92.
    Dr. Sabin-Corneliu Buraga– www.purl.org/net/busaco Parametrii unui proiect Web obiectiv principal durată cost abordare tehnologii procese rezultat resurse umane profilul echipei
  • 93.
    Dr. Sabin-Corneliu Buraga– www.purl.org/net/busaco ✓ obiectiv principal crearea unui produs software utilizabil în cât mai scurt timp posibil
  • 94.
    ⌚ durată aproximativ2—6 luni Dr. Sabin-Corneliu Buraga – www.purl.org/net/busaco
  • 95.
    ♨ cost deordinul miilor de Euro Dr. Sabin-Corneliu Buraga – www.purl.org/net/busaco
  • 96.
    Dr. Sabin-Corneliu Buraga– www.purl.org/net/busaco ✒ abordare prototipizare – wireframe, mockup,… metode agile asamblare de componente reutilizabile
  • 97.
    Dr. Sabin-Corneliu Buraga– www.purl.org/net/busaco ♻ tehnologii componente (servicii Web, API-uri publice, framework-uri, biblioteci, plugin-uri, extensii etc.) proiectare/programare „vizuală” multimedia …și altele
  • 98.
    Dr. Sabin-Corneliu Buraga– www.purl.org/net/busaco procese uzual, dezvoltarea aplicațiilor Web se realizează iterativ „nu te aștepta să-ți iasă din prima…” understand study evaluate build design
  • 99.
    Dr. Sabin-Corneliu Buraga– www.purl.org/net/busaco ⎚ rezultat reutilizabilitate mare a codului, recurgerea la componente/limbaje/platforme standard aplicații implementate uzual conform standardelor designul vizual este, de cele mai multe ori, unicat
  • 100.
    Dr. Sabin-Corneliu Buraga– www.purl.org/net/busaco ♚♞♟ resurse umane uzual, 3—9 persoane “For the first version of your app, start with only 3 people.” Getting Real – https://gettingreal.37signals.com/
  • 101.
    Dr. Sabin-Corneliu Buraga– www.purl.org/net/busaco  profilul echipei specialiști în interacțiune – uzual: designeri Web + dezvoltatori (programatori) Web – la nivel client/server + arhitecți de baze de date + specialiști în marketing și/sau relații cu publicul
  • 102.
    Dr. Sabin-Corneliu Buraga– www.purl.org/net/busaco  Care-i echipa de dezvoltare a unei aplicații Web de anvergură?
  • 103.
    management site editor project manager Dr. Sabin-Corneliu Buraga – www.purl.org/net/busaco
  • 104.
    Dr. Sabin-Corneliu Buraga– www.purl.org/net/busaco dezvoltare (arhitectură) system architect data (content) architect component architect security architect
  • 105.
    Dr. Sabin-Corneliu Buraga– www.purl.org/net/busaco
  • 106.
    Dr. Sabin-Corneliu Buraga– www.purl.org/net/busaco interacțiune cu utilizatorul creative lead Web interface designer(s) graphic artist(s) HCI engineer
  • 107.
    Dr. Sabin-Corneliu Buraga– www.purl.org/net/busaco
  • 108.
    Dr. Sabin-Corneliu Buraga– www.purl.org/net/busaco programare server-side programmers client-side programmers data/component integration programmers
  • 109.
    Dr. Sabin-Corneliu Buraga– www.purl.org/net/busaco
  • 110.
    Dr. Sabin-Corneliu Buraga– www.purl.org/net/busaco testare testing lead client-side tester(s) server-side tester(s) component tester(s) integration tester(s)
  • 111.
    Dr. Sabin-Corneliu Buraga– www.purl.org/net/busaco
  • 112.
    Dr. Sabin-Corneliu Buraga– www.purl.org/net/busaco operații tehnice Webmaster hardware & network technicians network administrator(s) database administrator(s) backup operator uptime monitor security monitor(s)
  • 113.
    Dr. Sabin-Corneliu Buraga– www.purl.org/net/busaco marketing content producer(s) copywriter(s) content editor(s) branding & advertising expert(s) direct e-marketer public relations personnel
  • 114.
    Dr. Sabin-Corneliu Buraga– www.purl.org/net/busaco echipa proiectului Web management Web Project Manager funcționalitate Software Engineer(s) Multimedia Designer(s) conținut (date) Domain Expert Business Expert
  • 115.
    Dr. Sabin-Corneliu Buraga– www.purl.org/net/busaco
  • 116.
    Dr. Sabin-Corneliu Buraga– www.purl.org/net/busaco Web Designer aplicații grafice raster/vectoriale, HTML (de dorit, HTML5), CSS, cunoștințe despre compatibilitate cu/între diverse navigatoare Web, experiență în design vizual + design responsiv, cunoștințe privind interacțiunea Web – inclusiv la nivel mobil, JavaScript (+biblioteci, precum jQuery), familiar cu paradigme de interacțiune naturală (tactilă, bazată pe gesturi, realitate virtuală/îmbogățită),…
  • 117.
    Dr. Sabin-Corneliu Buraga– www.purl.org/net/busaco Web Developer cel puțin 1 limbaj obiectual – la nivel de server/client, protocoale și standarde Internet + Web, cunoștințe privind baze de date (inclusiv NoSQL și/sau XML), familiaritate cu sisteme CMS/wiki, cunoștințe vizând servicii Web, familiar cu alte paradigme de programare (e.g., funcțională, distribuită), securitate & performanță Web,…
  • 118.
    Dr. Sabin-Corneliu Buraga– www.purl.org/net/busaco
  • 119.
    Dr. Sabin-Corneliu Buraga– www.purl.org/net/busaco Web Technician asistent (ajutor) al webmaster-ului, designerului sau dezvoltatorului Web poate efectua operații tehnice: instalare, configurare, monitorizare,…
  • 120.
    Dr. Sabin-Corneliu Buraga– www.purl.org/net/busaco Web Maintainer actualizează conținutul uzual, via o interfață WYSIWYG (de exemplu, recurgând la un sistem de management al conținutului – CMS)
  • 121.
    ☺ Bun… Șieu ce fac? Dr. Sabin-Corneliu Buraga – www.purl.org/net/busaco
  • 122.
    Dr. Sabin-Corneliu Buraga– www.purl.org/net/busaco fii curios & iscoditor  învață (citește + experimentează + cere ajutor + reutilizează)  creează și arată (design, cod-sursă, prototipuri, exemple demonstrative,…)  acumulează experiență, „aură”, statut social etc.reputație  concurează (…atât de multe oportunități)  ajută/instruiește pe ceilalți
  • 123.
    Dr. Sabin-Corneliu Buraga– www.purl.org/net/busaco Mult succes! imagini de epocă furnizate de vintag.es