| © Copyright 2023, InfluxData
Building an Edge to Cloud
Solution with the MING Stack
June 2023
| © Copyright 2023, InfluxData
Past life: Sales Engineer for IIoT Solutions.
Passion: Autonomous and Vision based projects.
Driven: To make IoT accessible to all.
Belief: Industrial IoT’s success belongs to the
domain experts.
Jay Clifford
Developer Advocate, InfluxData
| © Copyright 2023, InfluxData
Past life: Data Integrations for CRM.
Passion: Home automation.
Driven: To help the community get the best value
from Node-RED.
Belief: No-code is the best code.
Rob Marcer
Customer Success Manager,
FlowForge
| © Copyright 2023, InfluxData
Part 3
Edge to Cloud with
FlowForge
Part 2
Intro to Plant Buddy
Part 4
Demo and next steps!
Part 1
What is FlowForge?
4
| © Copyright 2023, InfluxData
What is FlowForge?
| © Copyright 2023, InfluxData
Firstly, what is Node-RED?
| © Copyright 2023, InfluxData
• Low-code programming for event-driven applications
• Open Source, started at IBM
• Huge library of third party ‘custom nodes’
• OpenJS Foundation ‘At Large’ Project
• 100 million + pulls of the official Docker image
| © Copyright 2023, InfluxData
• Founded by one of the co-creators of Node-RED
• DevOps for Node-RED
• Self hosted and SaaS versions available
• It’s the perfect tool to help teams collaborate on small and
large Node-RED applications
| © Copyright 2023, InfluxData
| © Copyright 2023, InfluxData
| © Copyright 2023, InfluxData
| © Copyright 2023, InfluxData
On The Roadmap
• High Availability and Scalability
• Swagger API
• Custom Instance Domains
• New ‘Dashboard’
| © Copyright 2023, InfluxData
What is MING?
| © Copyright 2023, InfluxData
M . I . N . G
| © Copyright 2023, InfluxData
MING - Example (balena)
| © Copyright 2023, InfluxData
Recap on InfluxDB 3.0
| © Copyright 2023, InfluxData
InfluxDB 3.0
Schema on write
Write and Query Millions of rows
per second
Single datastore for all time series
data (Metrics, Logs & Traces)
SQL and InfluxQL Support
| © Copyright 2023, InfluxData
| © Copyright 2023, InfluxData
Concepts: Data Model
Bucket
• All InfluxDB data is stored in a bucket. A bucket combines the concept of a database
and a retention period (the duration of time that each data point persists).
Measurement
• A name to a group of data at a high level (Table)
Tag set
• A set of key-value pairs to group data at a low level (values are strings)
Field set
• A set of key-value pairs to represent data (values are numerical & strings)
Timestamp
• Time of the data with nanosecond precision
Series
• A unique combination of measure+tags
| © Copyright 2023, InfluxData
Intro to Plant Buddy
| © Copyright 2023, InfluxData
Temperature
&
Humidity
Goal: Create a platform which can monitor the
health of household plants
Provide:
● Data Collection
● Data Storage
● Visualization + Analysis
Light
Soil
Temperature
?
Soil
Moisture
What is Plant Buddy
| © Copyright 2023, InfluxData
22
Determine a state Time in state Anomaly Detection
| © Copyright 2023, InfluxData
InfluxDB
Cloud
FlowForge
Architecture
Grafana
| © Copyright 2023, InfluxData
Sensor
DAQ
Enrichmen
t
Edge to
Cloud
Enrichment Connector database dashboard
Deeper Dive
Health
checker
| © Copyright 2023, InfluxData
Edge to Cloud with FlowForge
| © Copyright 2023, InfluxData
Putting the M in MING
● FlowForge has a built in MQTT Implementation
● Allows Node-RED instances in the same application to talk to each
other
● Supports instances in the cloud as well as on edge devices
● github.com/flowforge/flowforge-nr-project-nodes
| © Copyright 2023, InfluxData
Let’s start!
| © Copyright 2023, InfluxData
Tips and Tricks
| © Copyright 2023, InfluxData
Flow Forge = Task Engine
| © Copyright 2023, InfluxData
Payload Building
msg.payload = [
[{
intValue: '9i',
numValue: 10,
randomValue: Math.random()*10,
strValue: "message1",
time: new Date().getTime()-1
},
{
tag1:"sensor1",
tag2:"device2"
}],
[{
intValue: '11i',
numValue: 20,
randomValue: Math.random()*10,
strValue: "message2",
time: new Date().getTime()
},
{
tag1:"sensor1",
tag2:"device2"
}]
];
return msg;
msg.payload = [
{
measurement: "weather_sensor",
fields: {
temp: 5.5,
light: 678,
humidity: 51
},
tags:{
location:"garden"
},
timestamp: new Date()
},
{
measurement: "alarm_sensor",
fields: {
proximity: 999,
temp: 19.5
},
tags:{
location:"home"
},
timestamp: new Date()
}
];
return msg;
VS.
| © Copyright 2023, InfluxData
Connecting to InfluxDB 3.0
influx v1 dbrp create 
--token <token>
--db flowforge 
--rp flowforge 
--bucket-id 3b1a3a72281a9367 
--default
1
2
| © Copyright 2023, InfluxData
● Use off-the-peg custom nodes (such as
node-red-contrib-influxdb)
● Create yourself a basic UI using Dashboard early in your
development process
● Use groups in the design interface to make it easier to
organise your flows
● The Exec node make it easy to interact with a device’s
hardware and OS
● https://discourse.nodered.org/ is a great place to get help
More Node-RED tips - https://flowforge.com/blog/tips/
Node-RED Tips
| © Copyright 2023, InfluxData
What next?
| © Copyright 2023, InfluxData
Try it yourself
34
https://github.com/InfluxCommunity/
FlowForge
| © Copyright 2023, InfluxData
FlowForge Resources
Community Forums - community.flowforge.com
Github - github.com/flowforge
Documentation - flowforge.com/docs
Blog - flowforge.com/blog
| © Copyright 2023, InfluxData
https://influxdbu.com/ https://influxcommunity.slack.com/
Learning and Community
36
| © Copyright 2023, InfluxData
Any Questions?
| © Copyright 2023, InfluxData
www.influxdata.com
| © Copyright 2023, InfluxData
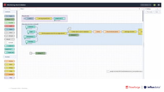
Demo Screenshots
| © Copyright 2023, InfluxData
| © Copyright 2023, InfluxData
| © Copyright 2023, InfluxData
| © Copyright 2023, InfluxData
| © Copyright 2023, InfluxData
| © Copyright 2023, InfluxData
| © Copyright 2023, InfluxData
| © Copyright 2023, InfluxData
| © Copyright 2023, InfluxData
| © Copyright 2023, InfluxData
| © Copyright 2023, InfluxData
| © Copyright 2023, InfluxData
| © Copyright 2023, InfluxData

Build an Edge-to-Cloud Solution with the MING Stack

  • 1.
    | © Copyright2023, InfluxData Building an Edge to Cloud Solution with the MING Stack June 2023
  • 2.
    | © Copyright2023, InfluxData Past life: Sales Engineer for IIoT Solutions. Passion: Autonomous and Vision based projects. Driven: To make IoT accessible to all. Belief: Industrial IoT’s success belongs to the domain experts. Jay Clifford Developer Advocate, InfluxData
  • 3.
    | © Copyright2023, InfluxData Past life: Data Integrations for CRM. Passion: Home automation. Driven: To help the community get the best value from Node-RED. Belief: No-code is the best code. Rob Marcer Customer Success Manager, FlowForge
  • 4.
    | © Copyright2023, InfluxData Part 3 Edge to Cloud with FlowForge Part 2 Intro to Plant Buddy Part 4 Demo and next steps! Part 1 What is FlowForge? 4
  • 5.
    | © Copyright2023, InfluxData What is FlowForge?
  • 6.
    | © Copyright2023, InfluxData Firstly, what is Node-RED?
  • 7.
    | © Copyright2023, InfluxData • Low-code programming for event-driven applications • Open Source, started at IBM • Huge library of third party ‘custom nodes’ • OpenJS Foundation ‘At Large’ Project • 100 million + pulls of the official Docker image
  • 8.
    | © Copyright2023, InfluxData • Founded by one of the co-creators of Node-RED • DevOps for Node-RED • Self hosted and SaaS versions available • It’s the perfect tool to help teams collaborate on small and large Node-RED applications
  • 9.
    | © Copyright2023, InfluxData
  • 10.
    | © Copyright2023, InfluxData
  • 11.
    | © Copyright2023, InfluxData
  • 12.
    | © Copyright2023, InfluxData On The Roadmap • High Availability and Scalability • Swagger API • Custom Instance Domains • New ‘Dashboard’
  • 13.
    | © Copyright2023, InfluxData What is MING?
  • 14.
    | © Copyright2023, InfluxData M . I . N . G
  • 15.
    | © Copyright2023, InfluxData MING - Example (balena)
  • 16.
    | © Copyright2023, InfluxData Recap on InfluxDB 3.0
  • 17.
    | © Copyright2023, InfluxData InfluxDB 3.0 Schema on write Write and Query Millions of rows per second Single datastore for all time series data (Metrics, Logs & Traces) SQL and InfluxQL Support
  • 18.
    | © Copyright2023, InfluxData
  • 19.
    | © Copyright2023, InfluxData Concepts: Data Model Bucket • All InfluxDB data is stored in a bucket. A bucket combines the concept of a database and a retention period (the duration of time that each data point persists). Measurement • A name to a group of data at a high level (Table) Tag set • A set of key-value pairs to group data at a low level (values are strings) Field set • A set of key-value pairs to represent data (values are numerical & strings) Timestamp • Time of the data with nanosecond precision Series • A unique combination of measure+tags
  • 20.
    | © Copyright2023, InfluxData Intro to Plant Buddy
  • 21.
    | © Copyright2023, InfluxData Temperature & Humidity Goal: Create a platform which can monitor the health of household plants Provide: ● Data Collection ● Data Storage ● Visualization + Analysis Light Soil Temperature ? Soil Moisture What is Plant Buddy
  • 22.
    | © Copyright2023, InfluxData 22 Determine a state Time in state Anomaly Detection
  • 23.
    | © Copyright2023, InfluxData InfluxDB Cloud FlowForge Architecture Grafana
  • 24.
    | © Copyright2023, InfluxData Sensor DAQ Enrichmen t Edge to Cloud Enrichment Connector database dashboard Deeper Dive Health checker
  • 25.
    | © Copyright2023, InfluxData Edge to Cloud with FlowForge
  • 26.
    | © Copyright2023, InfluxData Putting the M in MING ● FlowForge has a built in MQTT Implementation ● Allows Node-RED instances in the same application to talk to each other ● Supports instances in the cloud as well as on edge devices ● github.com/flowforge/flowforge-nr-project-nodes
  • 27.
    | © Copyright2023, InfluxData Let’s start!
  • 28.
    | © Copyright2023, InfluxData Tips and Tricks
  • 29.
    | © Copyright2023, InfluxData Flow Forge = Task Engine
  • 30.
    | © Copyright2023, InfluxData Payload Building msg.payload = [ [{ intValue: '9i', numValue: 10, randomValue: Math.random()*10, strValue: "message1", time: new Date().getTime()-1 }, { tag1:"sensor1", tag2:"device2" }], [{ intValue: '11i', numValue: 20, randomValue: Math.random()*10, strValue: "message2", time: new Date().getTime() }, { tag1:"sensor1", tag2:"device2" }] ]; return msg; msg.payload = [ { measurement: "weather_sensor", fields: { temp: 5.5, light: 678, humidity: 51 }, tags:{ location:"garden" }, timestamp: new Date() }, { measurement: "alarm_sensor", fields: { proximity: 999, temp: 19.5 }, tags:{ location:"home" }, timestamp: new Date() } ]; return msg; VS.
  • 31.
    | © Copyright2023, InfluxData Connecting to InfluxDB 3.0 influx v1 dbrp create --token <token> --db flowforge --rp flowforge --bucket-id 3b1a3a72281a9367 --default 1 2
  • 32.
    | © Copyright2023, InfluxData ● Use off-the-peg custom nodes (such as node-red-contrib-influxdb) ● Create yourself a basic UI using Dashboard early in your development process ● Use groups in the design interface to make it easier to organise your flows ● The Exec node make it easy to interact with a device’s hardware and OS ● https://discourse.nodered.org/ is a great place to get help More Node-RED tips - https://flowforge.com/blog/tips/ Node-RED Tips
  • 33.
    | © Copyright2023, InfluxData What next?
  • 34.
    | © Copyright2023, InfluxData Try it yourself 34 https://github.com/InfluxCommunity/ FlowForge
  • 35.
    | © Copyright2023, InfluxData FlowForge Resources Community Forums - community.flowforge.com Github - github.com/flowforge Documentation - flowforge.com/docs Blog - flowforge.com/blog
  • 36.
    | © Copyright2023, InfluxData https://influxdbu.com/ https://influxcommunity.slack.com/ Learning and Community 36
  • 37.
    | © Copyright2023, InfluxData Any Questions?
  • 38.
    | © Copyright2023, InfluxData www.influxdata.com
  • 39.
    | © Copyright2023, InfluxData Demo Screenshots
  • 40.
    | © Copyright2023, InfluxData
  • 41.
    | © Copyright2023, InfluxData
  • 42.
    | © Copyright2023, InfluxData
  • 43.
    | © Copyright2023, InfluxData
  • 44.
    | © Copyright2023, InfluxData
  • 45.
    | © Copyright2023, InfluxData
  • 46.
    | © Copyright2023, InfluxData
  • 47.
    | © Copyright2023, InfluxData
  • 48.
    | © Copyright2023, InfluxData
  • 49.
    | © Copyright2023, InfluxData
  • 50.
    | © Copyright2023, InfluxData
  • 51.
    | © Copyright2023, InfluxData
  • 52.
    | © Copyright2023, InfluxData