Embed presentation
Download as PDF, PPTX

































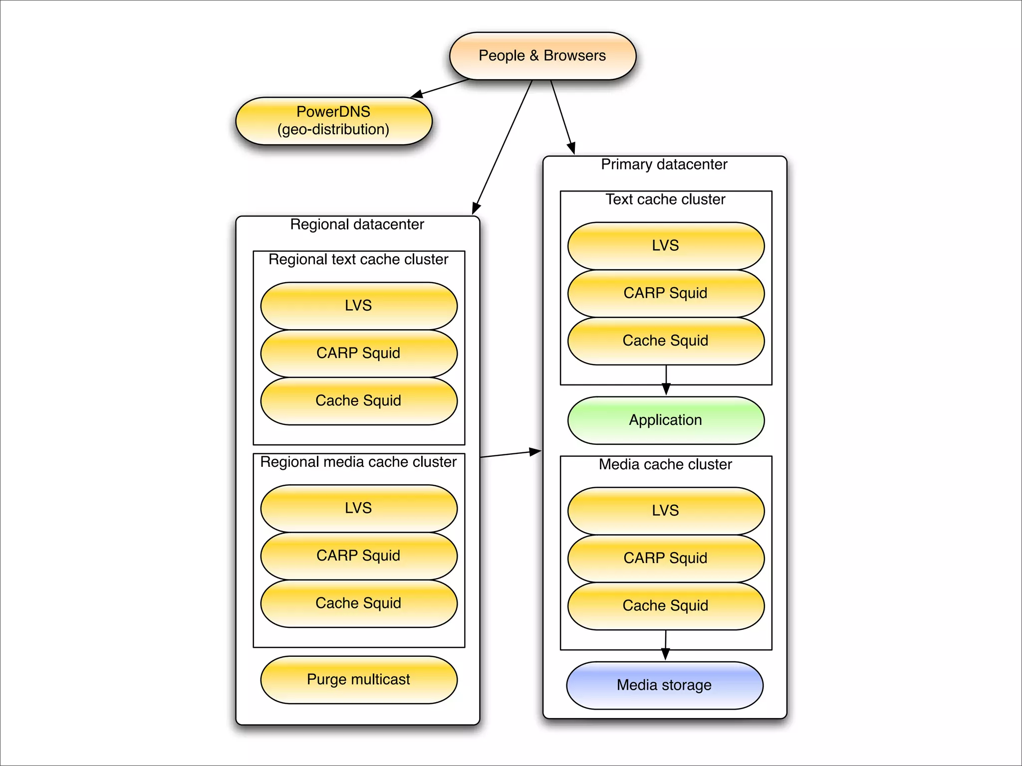
The document describes the architecture of Wikimedia, which includes: - A global content delivery network with 3 data centers across Tampa, Amsterdam, and Seoul. - Caching layers using Squid and a memcached distributed object cache. - Around 350 servers running the MediaWiki software powered by MySQL databases. - Geographic load balancing directs users to the nearest data center for improved performance.































