Jorge Cardoso (1,2), John A. Miller (3), Casey Bowman (3), Christian Haas (2), Amit P.
Sheth (4), Tom W. Miller (5)
(1) CISUC/Dept. Informatics Engineering, University of Coimbra, Portugal
(2) Karlsruhe Service Research Institute, Karlsruhe Institute of Technology, Germany
(3) Dept. of Computer Science, University of Georgia, USA
(4) Kno.e.sis Center, Wright State University, USA
(5) Dept. of Economics, Finance and Quantitative Analysis, Kennesaw State University, USA
// 01 May 2013 //
First Int. IFIP Working Conf. on Value-Driven Social Semantics & Collective Intelligence (VaSCo)
Paris, France
Open Service Network Analysis
Departamento de Engenharia Informática
FCTUC FACULDADE DE CIÊNCIAS E TECNOLOGIA da UNIVERSIDADE DE COIMBRA
The importance of services
Manual Semi-automatic Fully Automated
2013 Genessiz: Center for Large-Scale Service System Research 2
Service
economies
Self-services
Consulting IT Services Cloud services
Software
The importance of networks
2013 Genessiz: Center for Large-Scale Service System Research 3
World Wide Web Social NetworksLinked Data
…energy grids, water systems, wireless mobile networks...
Financial/Political Networks Food chain NetworksRailway Network
Networks andVulnerability
• Protecting just 4 nodes
made a system less
vulnerable
• Left
– all communications
servers are coupled to the
power grid
• Right
– Four are decoupled
– Lower vulnerability
• Circles represent a power grid
• Diamonds a communications
network
• Colors show the probability that a
node fails after 14 servers fail
2012 Genessiz: Center for Large-Scale Service System Research 4
Source: C.M. Schneider et al/arxiv.org 2011; Map: Geoatlas/graphi-ogre, adapted by T. Dubé
http://www.sciencenews.org/view/feature/id/343939/description/When_Networks_Network
…definitions…
“A service network is defined as a graph structure
composed of service systems which are nodes
connected by one or more specific types of
service relationship, the edges.”
2013 Genessiz: Center for Large-Scale Service System Research 5
”A service system is a
functional unit with a
boundary through which
interactions occur with
the environment, and,
especially, with other
service systems.”!
Service Network Modeling
_Business services_
_Business services_
_Business services_
_Business services_
_Business services_ _Business services_
_Business services_
_Business services_
_Business services_
_Business services_
_Business services_ _Business services_
_Business services_
_Business services_
_Business services_
_Business services_
_Business services_
_Business services_
_Business services_
_Business services_
_Business services_
_Business services_
_Business services_
_Business services_
_Business services_
_Business services_
_Business services_
2013 Genessiz: Center for Large-Scale Service System Research 6
Basic Building Blocks
Service Description
• Service description
• Follows Linked Data principles
• Simplicity for computation and
modeling
• Reuse existing vocabularies
• Means for publishing and
interlinking distributed data
• [CPL+13][CM12][CPL+12][CB
M+10]
Service Relationship
Open Semantic Service
Relationship (OSSR)
• Relationship description
• Interconnects services
• Multi-layer
• Follows Linked Data principles
• Reuse existing vocabularies
• Means for interlinking service
descriptions/systems
2013 Genessiz: Center for Large-Scale Service System Research 7
2013 Genessiz: Center for Large-Scale Service System Research 8
www.internet-of-services.com
http://www.linked-usdl.org/
Linked USDL:Core
Linked USDL:Pricing
Linked USDL:SEC
Linked USDL:SLA
Service Description
Modeling
2013 Genessiz: Center for Large-Scale Service System Research 9
http://aws.amazon.com/ec2/
:pricing_EC2_Small_EU_Windows_ReservedInstance_Light_1yr a price:PricePlan ;
dcterms:description "Price plan for a 'Small' EC2 Reserved Instance in Europe with Windows, light
utilization and a one year contract duration."@en ;
price:hasContractDuration
[ a gr:QuantitativeValue ;
gr:hasValueInteger "1" ;
gr:hasUnitOfMeasurement "ANN" ] ;
price:hasBillingCycle
[ a gr:QuantitativeValue ;
gr:hasValueInteger "1" ;
gr:hasUnitOfMeasurement "MON" ] ;
price:hasPriceComponent
:priceComponent_Small_EU_Windows_ReservedInstance_Light_1yr_General_Upfront ,
:priceComponent_Small_EU_Windows_ReservedInstance_Light_1yr_General_Hourly ,
:priceComponent_Small_EU_Windows_ReservedInstance_Light_1yr_General_Upfront a price:PriceComponent
;
dcterms:title "General costs upfront"@en ;
dcterms:description "One-time fee for general usage of the instance."@en ;
price:isLinkedTo
…
price:hasPrice
[ a gr:UnitPriceSpecification ;
gr:hasCurrency "USD" ;
gr:hasCurrencyValue "69" ;
gr:hasUnitOfMeasurement "C62" ] .
@prefix price: <http://www.linked-usdl.org/ns/usdl-pricing#>
2013 Genessiz: Center for Large-Scale Service System Research 10
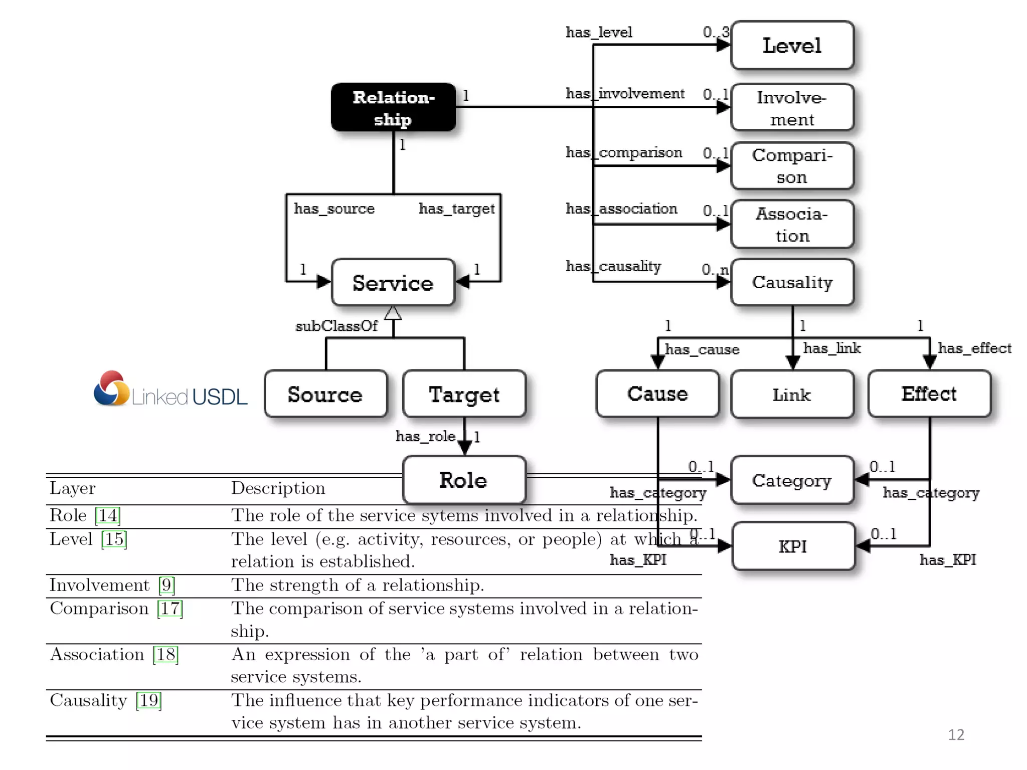
The relationship problem…
• Relations provided by RDFS,
FOAF, SIOC, SKOS,…
– rdfs:subClassOf,
owl:EquivalentClass
– owl:sameAs, rdfs:seeAlso,
foaf:knows, …
• Limited and not suitable to
connect all the world’s services.
• One approach
– Connect services via multiple
types of connection layers
– Capture the inherent richness and
characteristics of services
• This goes well beyond the
connection of services treated
simply as unidimensional nodes
2013 Genessiz: Center for Large-Scale Service System Research 11
Cardoso, J. Modeling Service Relationships for Service Networks. In 4th International Conference on Exploring Service Science (IESS 1.3),
pages 114-128, Springer, LNBIP, Porto, Portugal, 2013.
Genessiz: Center for Large-Scale Service System Research2013 12
2013 Genessiz: Center for Large-Scale Service System Research 13
Service Network Analysis
Centrality: 23
ACME
Customer Relationship
Management
ACME
Business Intelligence
Heroku
Amazon
Elastic Block
Store
BIME
Service Providers
Service Creators
Service ConsumersService Providers
Service Aggregators
Service Marketplace
Motivation Scenario
Service Value Networks
(SVN)
Cooperative Models (t)
Evolution Models (t)
Open Semantic
Service Relationship
(OSSR)
Unified Service
Description Language
(*- USDL)
Open Semantic Service Networks (OSSN)
Service networks
models
models
models
Service system
Optimization (?)
Service Network Analysis
Approaches
1
2
3
4
Service Network Optimization
2013 Genessiz: Center for Large-Scale Service System Research 16
1
Service Network Optimization
• Optimal construction has two phases
– Maximal color-compliant construction (1) and cost minimization (2)
• Phase 1:
– Build a service network from three sets of nodes, atomic services (sources),
composite services (intermediate nodes), and consumers (sinks).
– Starting with the sources, all intermediate and consumer nodes are connected
by edges that are color compliant, e.g., if an intermediate node needs a blue
input and green input and there exist sources producing/outputting these
colors, then this intermediate node is added to the graph.
– This process continues through k stages, the maximum number of stages (i.e.,
distance from source to sink) desired.
2013 Genessiz: Center for Large-Scale Service System Research 17
Service Network Optimization
• Optimal construction has two phases
– Maximal color-compliant construction (1) and cost minimization (2)
• Phase 2:
– Once the graph has been created, it can be reduced to an optimal form
– Objective function: the cost of the network, and decision variables represent
the flow of material through the network.
– The flow is constrained by the supply, production, or demand capacity of the
nodes in the network.
– A Linear Programming algorithm such as the Simplex algorithm, can be used
to find the optimal values for the decision variables.
– These values determine the optimal amount of flow through the network and
the value of the objective function estimates the minimum cost.
2013 Genessiz: Center for Large-Scale Service System Research 18
Evolutionary Analysis
• Hypothesis
– Highly connected services increase their
connectivity faster than less connected ones
– Preferential attachment (PA) phenomenon
– Only local information
• Preferential attribute
– e.g. price, quality, or availability
2012 Genessiz: Center for Large-Scale Service System Research 19
2
OSSN Formal Modeling
2012 Genessiz: Center for Large-Scale Service System Research 20
OSSN and Preferential Attachment
• Use USDL value proposition as a
preferential attachment.
– usdl:valueproposition
– Service value is judged from the perspective
of consumers as they compare services
among the alternatives.
• Let us assume
– price is the value proposition (local rule)
2012 Genessiz: Center for Large-Scale Service System Research 21
OSSN and Preferential Attachment
• Objective
– Forecast the evolution of a service network
– The market share of each service is:
2012 Genessiz: Center for Large-Scale Service System Research 22
OSSN and Preferential Attachment
• The service market
share is represented in
the figure at t = 3.
• What will happen to the
market if the conditions
are not changed*?
• According to Bass
model, the leading
service will reaches a
fixedpoint market share
according to:
2012 Genessiz: Center for Large-Scale Service System Research 23
*the value propositions of remain the same
OSSN and Preferential Attachment
• The service market
share is represented in
the figure at t = 3.
• What will happen to the
market if the conditions
are not changed*?
• According to Bass
model, the leading
service will reaches a
fixedpoint market share
according to:
2012 Genessiz: Center for Large-Scale Service System Research 24
*the value propositions of remain the same
Cooperative Analysis
Self-organizing system
• Explore the applicability of system
dynamics
– Using mathematical expressions to model the
relationships of SN
– Instead of looking at causes and their effects in
isolation (e.g. PA)
• The next figure
– Service systems Si, Sj , Sk,
– Links illustrating internal and external
relationships
2012 Genessiz: Center for Large-Scale Service System Research 25
3
Total Services
KPI Gain per
Individual
Service
-
+
+
Sk KPI =
Resource Limit
+
Si KPI =
# services
Sj KPI =
# services
Sj KPI = Net gains
+
+
+
+
Si KPI = Net gains
+
+
+
-
-
+
Service system Si
Service
system Sk
Service system Sj
a)
SN and System Dynamics
OSSR
OSSR OSSR
OSSR Causal links connect KPIs
from different services’ and
within services.
(’Tragedy of the Commons’
archetype )
USDL
USDL
USDL
• Positive Feedback (+)
Reinforcement and amplification
• Negative Feedback (-)
Counteracts perturbations and
stabilizes
OSSN and System Dynamics
• If the two services Si and Sj overuse the shared service Sk,
– It will become depleted and all the providers will experience
diminishing benefits
• Services Si and Sj
– To increase net gains, both providers increase the availability of
service instances
– As the number of instances increases, the margin decreases and
there is the need to increase even more the number of instances
available
– As the number of instances increases, the stress on the availability of
service Sk is so strong that the service collapses or cannot respond
anymore as needed
– At that point, service Si and Sj can no longer fully operate and the net
gain is dramatically reduced for all the parties involved as shown in
the following figure
2012 Genessiz: Center for Large-Scale Service System Research 27
Time
Si
ServiceValue Networks
• Previous three approaches considered structural aspects, SVN take consider
participants’ behavior
– For example, depending on the market mechanism of a service marketplace, providers
might report their service characteristics (such as price) untruthfully to increase sales
• Consumers request services
– Certain functionalities
– Have preferences (e.g. an acceptable price range, availability thresholds, etc.)
2013 Genessiz: Center for Large-Scale Service System Research 28
SVNs components
Attributes: availability,
throughput, latency,
and price.
4
ServiceValue Networks
• Mechanism Design perspective
– How we can select a combination of services
that best satisfies the consumer requirements?
• Complex service auction
– Maximize the welfare of the SVN
– Sum of consumer and provider utilities.
• Provider utility = revenue - costs of service
• Consumer utility = valuation - price
• Valuation = distance between request and offer
2013 Genessiz: Center for Large-Scale Service System Research 29
ServiceValue Networks
• Two step mechanism
– Calculation of the allocation (1)
– Calculation of the payments (2)
• (1) Calculation of the allocation
– Computes the various combinations of atomic services to the desired aggregated
service.
– Select the aggregated service with the highest (positive) difference between
consumer valuation minus the costs of the atomic services.
• (2) Calculation of the payments:
– Implement a Vickrey-Clarke-Groves (VCG) payment scheme to determine the
actual payments to the providers
– VCG motivate providers to report the attributes of their services truthfully
– Rewards providers according to their relative importance (added value) to the SVN,
which means they can receive an additional discount on their service provisioning
price.
2013 Genessiz: Center for Large-Scale Service System Research 30
ServiceValue Networks
• Properties of the mechanism
– Allocative efficient: it selects the best
combination of atomic services given the
consumer preferences.
– Strategy-proof: the dominant strategy for
service providers is to submit their service
attributes truthfully to the marketplace
2013 Genessiz: Center for Large-Scale Service System Research 31
Conclusions
• Service Networks
– Large scale, open, dynamic, and highly distributed
• Service Network Modeling
– Use Linked USDL for open service modeling
– Use the Open Semantic Service Relationship (OSSR) model
– Results in Open Semantic Service Networks (OSSN)
• Service Network Analysis
– Allocation optimization
– Evolutionary analysis
– Cooperative analysis
– Value analysis
2013 Genessiz: Center for Large-Scale Service System Research 32
2013 Genessiz: Center for Large-Scale Service System Research 33
Thank you.
Questions?
References
3.Von Bertalanffy, L.: General System Theory:Foundations, Development, Applications.The
International Library of Systems Theory and Philosophy. Braziller (2003)
8.Yule, U.: A mathematical theory of evolution based on the conclusions of dr. j. c. willis. Phil.Trans.
Roy. Soc. Lond. 213(2), 21–87 (1925)
12. J. Gordijn, E.Yu, and B. van der Raadt, e-service design using i* and e3value modeling, IEEE
Software, vol. 23, pp. 26-33, 2006.
13. H. Akkermans,Z. Baida, J. Gordijn, N. Pena, A. Altuna, and I. Laresgoiti,Value webs: Using
ontologies to bundle real-world services," IEEE Intelligent Systems, vol. 19, no. 4, pp. 57--66, Jul.
2004.
14. O. Danylevych, D. Karastoyanova, and F. Leymann, Service networks modelling: An soa & bpm
standpoint, Journal of Universal Computer Science, vol. 16, no. 13, pp. 1668--1693, jul 2010.
15.V. Allee, Reconfiguring the value network," Journal of Business Strategy, vol. 21, no. 4, pp. 1-6,
2000.
16. N.Weiner and A.Weisbecker,A business model framework for the design and evaluation of
business models in the internet of services,in Proceedings of the Annual SRII Global Conference,
Washington,DC, USA, 2011, pp. 21-33.
17. R. C. Basole and W. B. Rouse, Complexity of service value networks: Conceptualization and
empirical investigation, IBM Systems Journal, vol. 47, no. 1, pp. 53-70, 2008.
2012 Genessiz: Center for Large-Scale Service System Research 34
References
• [CPL+13] Cardoso, J.; Pedrinaci, C. and Leenheer, P. D Open Semantic Service Networks:
Modeling and Analysis.In 4th International Conference on Exploring Service Science (IESS
1.3), pages 141-154, Springer, LNBIP, Porto, Portugal, 2013.
• [Car13] Cardoso, J. Modeling Service Relationships for Service Networks. In 4th International
Conference on Exploring Service Science (IESS 1.3), pages 114-128, Springer, LNBIP, Porto,
Portugal, 2013.
• [CM12] Cardoso, J. and Miller, J. A Internet-Based Self-Services: from Analysis and Design to
Deployment. In The 2012 IEEE International Conference on Services Economics (SE 2012),
IEEE Computer Society, Hawaii, USA, 2012.
• [CPL+12] Cardoso, J.; Pedrinaci, C.; Leidig,T.; Rupino, P. and Leenheer, P. D Open semantic
service networks.In The International Symposium on Services Science (ISSS 2012), pages 1-15,
Leipzig, Germany, 2012.
• [CBM+10] Cardoso, J.; Barros, A.; May, N. and Kylau, U.Towards a Unified Service Description
Language for the Internet of Services: Requirements and First Developments. In IEEE
International Conference on Services Computing, IEEE Computer Society Press, Florida, USA,
2010.
2013 Genessiz: Center for Large-Scale Service System Research 35

Open Service Network Analysis

  • 1.
    Jorge Cardoso (1,2),John A. Miller (3), Casey Bowman (3), Christian Haas (2), Amit P. Sheth (4), Tom W. Miller (5) (1) CISUC/Dept. Informatics Engineering, University of Coimbra, Portugal (2) Karlsruhe Service Research Institute, Karlsruhe Institute of Technology, Germany (3) Dept. of Computer Science, University of Georgia, USA (4) Kno.e.sis Center, Wright State University, USA (5) Dept. of Economics, Finance and Quantitative Analysis, Kennesaw State University, USA // 01 May 2013 // First Int. IFIP Working Conf. on Value-Driven Social Semantics & Collective Intelligence (VaSCo) Paris, France Open Service Network Analysis Departamento de Engenharia Informática FCTUC FACULDADE DE CIÊNCIAS E TECNOLOGIA da UNIVERSIDADE DE COIMBRA
  • 2.
    The importance ofservices Manual Semi-automatic Fully Automated 2013 Genessiz: Center for Large-Scale Service System Research 2 Service economies Self-services Consulting IT Services Cloud services Software
  • 3.
    The importance ofnetworks 2013 Genessiz: Center for Large-Scale Service System Research 3 World Wide Web Social NetworksLinked Data …energy grids, water systems, wireless mobile networks... Financial/Political Networks Food chain NetworksRailway Network
  • 4.
    Networks andVulnerability • Protectingjust 4 nodes made a system less vulnerable • Left – all communications servers are coupled to the power grid • Right – Four are decoupled – Lower vulnerability • Circles represent a power grid • Diamonds a communications network • Colors show the probability that a node fails after 14 servers fail 2012 Genessiz: Center for Large-Scale Service System Research 4 Source: C.M. Schneider et al/arxiv.org 2011; Map: Geoatlas/graphi-ogre, adapted by T. Dubé http://www.sciencenews.org/view/feature/id/343939/description/When_Networks_Network
  • 5.
    …definitions… “A service networkis defined as a graph structure composed of service systems which are nodes connected by one or more specific types of service relationship, the edges.” 2013 Genessiz: Center for Large-Scale Service System Research 5 ”A service system is a functional unit with a boundary through which interactions occur with the environment, and, especially, with other service systems.”!
  • 6.
    Service Network Modeling _Businessservices_ _Business services_ _Business services_ _Business services_ _Business services_ _Business services_ _Business services_ _Business services_ _Business services_ _Business services_ _Business services_ _Business services_ _Business services_ _Business services_ _Business services_ _Business services_ _Business services_ _Business services_ _Business services_ _Business services_ _Business services_ _Business services_ _Business services_ _Business services_ _Business services_ _Business services_ _Business services_ 2013 Genessiz: Center for Large-Scale Service System Research 6
  • 7.
    Basic Building Blocks ServiceDescription • Service description • Follows Linked Data principles • Simplicity for computation and modeling • Reuse existing vocabularies • Means for publishing and interlinking distributed data • [CPL+13][CM12][CPL+12][CB M+10] Service Relationship Open Semantic Service Relationship (OSSR) • Relationship description • Interconnects services • Multi-layer • Follows Linked Data principles • Reuse existing vocabularies • Means for interlinking service descriptions/systems 2013 Genessiz: Center for Large-Scale Service System Research 7
  • 8.
    2013 Genessiz: Centerfor Large-Scale Service System Research 8 www.internet-of-services.com http://www.linked-usdl.org/ Linked USDL:Core Linked USDL:Pricing Linked USDL:SEC Linked USDL:SLA
  • 9.
    Service Description Modeling 2013 Genessiz:Center for Large-Scale Service System Research 9 http://aws.amazon.com/ec2/
  • 10.
    :pricing_EC2_Small_EU_Windows_ReservedInstance_Light_1yr a price:PricePlan; dcterms:description "Price plan for a 'Small' EC2 Reserved Instance in Europe with Windows, light utilization and a one year contract duration."@en ; price:hasContractDuration [ a gr:QuantitativeValue ; gr:hasValueInteger "1" ; gr:hasUnitOfMeasurement "ANN" ] ; price:hasBillingCycle [ a gr:QuantitativeValue ; gr:hasValueInteger "1" ; gr:hasUnitOfMeasurement "MON" ] ; price:hasPriceComponent :priceComponent_Small_EU_Windows_ReservedInstance_Light_1yr_General_Upfront , :priceComponent_Small_EU_Windows_ReservedInstance_Light_1yr_General_Hourly , :priceComponent_Small_EU_Windows_ReservedInstance_Light_1yr_General_Upfront a price:PriceComponent ; dcterms:title "General costs upfront"@en ; dcterms:description "One-time fee for general usage of the instance."@en ; price:isLinkedTo … price:hasPrice [ a gr:UnitPriceSpecification ; gr:hasCurrency "USD" ; gr:hasCurrencyValue "69" ; gr:hasUnitOfMeasurement "C62" ] . @prefix price: <http://www.linked-usdl.org/ns/usdl-pricing#> 2013 Genessiz: Center for Large-Scale Service System Research 10
  • 11.
    The relationship problem… •Relations provided by RDFS, FOAF, SIOC, SKOS,… – rdfs:subClassOf, owl:EquivalentClass – owl:sameAs, rdfs:seeAlso, foaf:knows, … • Limited and not suitable to connect all the world’s services. • One approach – Connect services via multiple types of connection layers – Capture the inherent richness and characteristics of services • This goes well beyond the connection of services treated simply as unidimensional nodes 2013 Genessiz: Center for Large-Scale Service System Research 11 Cardoso, J. Modeling Service Relationships for Service Networks. In 4th International Conference on Exploring Service Science (IESS 1.3), pages 114-128, Springer, LNBIP, Porto, Portugal, 2013.
  • 12.
    Genessiz: Center forLarge-Scale Service System Research2013 12
  • 13.
    2013 Genessiz: Centerfor Large-Scale Service System Research 13 Service Network Analysis Centrality: 23
  • 14.
    ACME Customer Relationship Management ACME Business Intelligence Heroku Amazon ElasticBlock Store BIME Service Providers Service Creators Service ConsumersService Providers Service Aggregators Service Marketplace Motivation Scenario
  • 15.
    Service Value Networks (SVN) CooperativeModels (t) Evolution Models (t) Open Semantic Service Relationship (OSSR) Unified Service Description Language (*- USDL) Open Semantic Service Networks (OSSN) Service networks models models models Service system Optimization (?) Service Network Analysis Approaches 1 2 3 4
  • 16.
    Service Network Optimization 2013Genessiz: Center for Large-Scale Service System Research 16 1
  • 17.
    Service Network Optimization •Optimal construction has two phases – Maximal color-compliant construction (1) and cost minimization (2) • Phase 1: – Build a service network from three sets of nodes, atomic services (sources), composite services (intermediate nodes), and consumers (sinks). – Starting with the sources, all intermediate and consumer nodes are connected by edges that are color compliant, e.g., if an intermediate node needs a blue input and green input and there exist sources producing/outputting these colors, then this intermediate node is added to the graph. – This process continues through k stages, the maximum number of stages (i.e., distance from source to sink) desired. 2013 Genessiz: Center for Large-Scale Service System Research 17
  • 18.
    Service Network Optimization •Optimal construction has two phases – Maximal color-compliant construction (1) and cost minimization (2) • Phase 2: – Once the graph has been created, it can be reduced to an optimal form – Objective function: the cost of the network, and decision variables represent the flow of material through the network. – The flow is constrained by the supply, production, or demand capacity of the nodes in the network. – A Linear Programming algorithm such as the Simplex algorithm, can be used to find the optimal values for the decision variables. – These values determine the optimal amount of flow through the network and the value of the objective function estimates the minimum cost. 2013 Genessiz: Center for Large-Scale Service System Research 18
  • 19.
    Evolutionary Analysis • Hypothesis –Highly connected services increase their connectivity faster than less connected ones – Preferential attachment (PA) phenomenon – Only local information • Preferential attribute – e.g. price, quality, or availability 2012 Genessiz: Center for Large-Scale Service System Research 19 2
  • 20.
    OSSN Formal Modeling 2012Genessiz: Center for Large-Scale Service System Research 20
  • 21.
    OSSN and PreferentialAttachment • Use USDL value proposition as a preferential attachment. – usdl:valueproposition – Service value is judged from the perspective of consumers as they compare services among the alternatives. • Let us assume – price is the value proposition (local rule) 2012 Genessiz: Center for Large-Scale Service System Research 21
  • 22.
    OSSN and PreferentialAttachment • Objective – Forecast the evolution of a service network – The market share of each service is: 2012 Genessiz: Center for Large-Scale Service System Research 22
  • 23.
    OSSN and PreferentialAttachment • The service market share is represented in the figure at t = 3. • What will happen to the market if the conditions are not changed*? • According to Bass model, the leading service will reaches a fixedpoint market share according to: 2012 Genessiz: Center for Large-Scale Service System Research 23 *the value propositions of remain the same
  • 24.
    OSSN and PreferentialAttachment • The service market share is represented in the figure at t = 3. • What will happen to the market if the conditions are not changed*? • According to Bass model, the leading service will reaches a fixedpoint market share according to: 2012 Genessiz: Center for Large-Scale Service System Research 24 *the value propositions of remain the same
  • 25.
    Cooperative Analysis Self-organizing system •Explore the applicability of system dynamics – Using mathematical expressions to model the relationships of SN – Instead of looking at causes and their effects in isolation (e.g. PA) • The next figure – Service systems Si, Sj , Sk, – Links illustrating internal and external relationships 2012 Genessiz: Center for Large-Scale Service System Research 25 3
  • 26.
    Total Services KPI Gainper Individual Service - + + Sk KPI = Resource Limit + Si KPI = # services Sj KPI = # services Sj KPI = Net gains + + + + Si KPI = Net gains + + + - - + Service system Si Service system Sk Service system Sj a) SN and System Dynamics OSSR OSSR OSSR OSSR Causal links connect KPIs from different services’ and within services. (’Tragedy of the Commons’ archetype ) USDL USDL USDL • Positive Feedback (+) Reinforcement and amplification • Negative Feedback (-) Counteracts perturbations and stabilizes
  • 27.
    OSSN and SystemDynamics • If the two services Si and Sj overuse the shared service Sk, – It will become depleted and all the providers will experience diminishing benefits • Services Si and Sj – To increase net gains, both providers increase the availability of service instances – As the number of instances increases, the margin decreases and there is the need to increase even more the number of instances available – As the number of instances increases, the stress on the availability of service Sk is so strong that the service collapses or cannot respond anymore as needed – At that point, service Si and Sj can no longer fully operate and the net gain is dramatically reduced for all the parties involved as shown in the following figure 2012 Genessiz: Center for Large-Scale Service System Research 27 Time Si
  • 28.
    ServiceValue Networks • Previousthree approaches considered structural aspects, SVN take consider participants’ behavior – For example, depending on the market mechanism of a service marketplace, providers might report their service characteristics (such as price) untruthfully to increase sales • Consumers request services – Certain functionalities – Have preferences (e.g. an acceptable price range, availability thresholds, etc.) 2013 Genessiz: Center for Large-Scale Service System Research 28 SVNs components Attributes: availability, throughput, latency, and price. 4
  • 29.
    ServiceValue Networks • MechanismDesign perspective – How we can select a combination of services that best satisfies the consumer requirements? • Complex service auction – Maximize the welfare of the SVN – Sum of consumer and provider utilities. • Provider utility = revenue - costs of service • Consumer utility = valuation - price • Valuation = distance between request and offer 2013 Genessiz: Center for Large-Scale Service System Research 29
  • 30.
    ServiceValue Networks • Twostep mechanism – Calculation of the allocation (1) – Calculation of the payments (2) • (1) Calculation of the allocation – Computes the various combinations of atomic services to the desired aggregated service. – Select the aggregated service with the highest (positive) difference between consumer valuation minus the costs of the atomic services. • (2) Calculation of the payments: – Implement a Vickrey-Clarke-Groves (VCG) payment scheme to determine the actual payments to the providers – VCG motivate providers to report the attributes of their services truthfully – Rewards providers according to their relative importance (added value) to the SVN, which means they can receive an additional discount on their service provisioning price. 2013 Genessiz: Center for Large-Scale Service System Research 30
  • 31.
    ServiceValue Networks • Propertiesof the mechanism – Allocative efficient: it selects the best combination of atomic services given the consumer preferences. – Strategy-proof: the dominant strategy for service providers is to submit their service attributes truthfully to the marketplace 2013 Genessiz: Center for Large-Scale Service System Research 31
  • 32.
    Conclusions • Service Networks –Large scale, open, dynamic, and highly distributed • Service Network Modeling – Use Linked USDL for open service modeling – Use the Open Semantic Service Relationship (OSSR) model – Results in Open Semantic Service Networks (OSSN) • Service Network Analysis – Allocation optimization – Evolutionary analysis – Cooperative analysis – Value analysis 2013 Genessiz: Center for Large-Scale Service System Research 32
  • 33.
    2013 Genessiz: Centerfor Large-Scale Service System Research 33 Thank you. Questions?
  • 34.
    References 3.Von Bertalanffy, L.:General System Theory:Foundations, Development, Applications.The International Library of Systems Theory and Philosophy. Braziller (2003) 8.Yule, U.: A mathematical theory of evolution based on the conclusions of dr. j. c. willis. Phil.Trans. Roy. Soc. Lond. 213(2), 21–87 (1925) 12. J. Gordijn, E.Yu, and B. van der Raadt, e-service design using i* and e3value modeling, IEEE Software, vol. 23, pp. 26-33, 2006. 13. H. Akkermans,Z. Baida, J. Gordijn, N. Pena, A. Altuna, and I. Laresgoiti,Value webs: Using ontologies to bundle real-world services," IEEE Intelligent Systems, vol. 19, no. 4, pp. 57--66, Jul. 2004. 14. O. Danylevych, D. Karastoyanova, and F. Leymann, Service networks modelling: An soa & bpm standpoint, Journal of Universal Computer Science, vol. 16, no. 13, pp. 1668--1693, jul 2010. 15.V. Allee, Reconfiguring the value network," Journal of Business Strategy, vol. 21, no. 4, pp. 1-6, 2000. 16. N.Weiner and A.Weisbecker,A business model framework for the design and evaluation of business models in the internet of services,in Proceedings of the Annual SRII Global Conference, Washington,DC, USA, 2011, pp. 21-33. 17. R. C. Basole and W. B. Rouse, Complexity of service value networks: Conceptualization and empirical investigation, IBM Systems Journal, vol. 47, no. 1, pp. 53-70, 2008. 2012 Genessiz: Center for Large-Scale Service System Research 34
  • 35.
    References • [CPL+13] Cardoso,J.; Pedrinaci, C. and Leenheer, P. D Open Semantic Service Networks: Modeling and Analysis.In 4th International Conference on Exploring Service Science (IESS 1.3), pages 141-154, Springer, LNBIP, Porto, Portugal, 2013. • [Car13] Cardoso, J. Modeling Service Relationships for Service Networks. In 4th International Conference on Exploring Service Science (IESS 1.3), pages 114-128, Springer, LNBIP, Porto, Portugal, 2013. • [CM12] Cardoso, J. and Miller, J. A Internet-Based Self-Services: from Analysis and Design to Deployment. In The 2012 IEEE International Conference on Services Economics (SE 2012), IEEE Computer Society, Hawaii, USA, 2012. • [CPL+12] Cardoso, J.; Pedrinaci, C.; Leidig,T.; Rupino, P. and Leenheer, P. D Open semantic service networks.In The International Symposium on Services Science (ISSS 2012), pages 1-15, Leipzig, Germany, 2012. • [CBM+10] Cardoso, J.; Barros, A.; May, N. and Kylau, U.Towards a Unified Service Description Language for the Internet of Services: Requirements and First Developments. In IEEE International Conference on Services Computing, IEEE Computer Society Press, Florida, USA, 2010. 2013 Genessiz: Center for Large-Scale Service System Research 35