Tutorial on
Ontology Editors
Protégé Installation
Dr. Biswanath Dutta
Associate Professor
Documentation Research and Training Centre (DRTC)
Indian Statistical Institute
Bangalore 56059 (INDIA)
dutta2005@gmail.com, bisu@drtc.isibang.ac.in, bisu@isibang.ac.in
Workshop on "Ontology," KSAWU, Vijayapura, Karnataka, 4-8 Jan 2021
Outline
• Ontology Editor
• Protégé and its features
• Protégé Installation (Windows)
• Protégé Orientation
Workshop on "Ontology," KSAWU, Vijayapura, Karnataka, 4-8
Jan 2021
Ontology Editor
• An application to facilitate the creation or manipulation of ontologies.
• E.g.,
• Protégé (http://protege.stanford.edu/): a free, open-source ontology editor
• NeOn Toolkit (http://neon-toolkit.org/): an open source multi-platform ontology engineering environment
• VocBench (http://vocbench.uniroma2.it/): a free, open-source web-based, multilingual, vocabulary editing
and workflow tool
• HOZO (http://www.hozo.jp/): an Environment for Building and Using Ontologies
• TopBraid Composer (http://www.topquadrant.com/products/TB_Composer.html): an enterprise solution
• …
• Any text editor, such as Notepad, Notepad++, vi, emacs, …
• Ontology editors may support one or more ontology languages, such as OWL, CycL,
Gellish, Common logic, OBO, OntoUML, etc.
Workshop on "Ontology," KSAWU, Vijayapura, Karnataka, 4-8
Jan 2021
Protégé
Workshop on "Ontology," KSAWU, Vijayapura, Karnataka, 4-8
Jan 2021
• A free, open-source ontology editor and framework
for building intelligent systems.
• A platform that provides a growing user community
with a suite of tools to construct domain models and
knowledge-based applications with ontologies.
• Its plug-in architecture can be adapted to build both
simple and complex ontology-based applications.
• Developers can integrate the output of Protégé with
rule systems or other problem solvers to construct a
wide range of intelligent systems.
Architecture of Flood AI System
Protégé
• WebProtégé
• An ontology development
environment for the web that makes it
easy to create, modify, upload, and
share ontologies for collaborative
viewing and editing.
• Protégé Desktop
• A feature rich ontology editing
environment with full support for the
OWL 2 Web Ontology Language, and
direct in-memory connections to
description logic reasoners like HermiT
and Pellet.
• Current version: 5.5.0
Workshop on "Ontology," KSAWU, Vijayapura, Karnataka, 4-8
Jan 2021
Protégé Desktop features
• W3C standards compliant
• Customizable user interface
• Visualization support
• Ontology refactoring support
• Direct interface to reasoners
• Highly pluggable architecture
• Cross compatible with
WebProtégé
Workshop on "Ontology," KSAWU, Vijayapura, Karnataka, 4-8
Jan 2021
• Operating system: Linux, Mac OS X & Windows
• Written in: Java
• Platform: Java VM
• Download from: https://protege.stanford.edu/
Protégé Installation requirements
Workshop on "Ontology," KSAWU, Vijayapura, Karnataka, 4-8
Jan 2021
Protégé Installation steps
Source: http://protegeproject.github.io/protege/installation/windows/
Protégé 5.5.0 is distributed in the form of a ZIP file. This includes the
64-bit Java Runtime Environment (JRE).
• Go to https://protege.stanford.edu/products.php#desktop-
protege and click the Download button.
• Once the download completes, navigate to the folder where
Protégé was downloaded to. This will typically be your
“Downloads” folder. For example, “C:/Users/[your-
username]/Downloads”.
• Right-click on the Protégé-5.5.0.zip file and choose Extract
Files… from the popup menu to launch the Extract Compressed
Folders dialog.
• Browse to select a destination for your Protégé Desktop
installation, e.g., the “C:/Program Files” folder:
• Protégé Desktop will be extracted to your selected destination
into a folder called “Protege-5.5.0”.
Workshop on "Ontology," KSAWU, Vijayapura, Karnataka, 4-8
Jan 2021
Protégé Installation (contd…2)
• There are two ways to launch Protégé: (1) Double-click on the Protege.exe, or (2) Double-click on
run.bat - which will start Protégé also showing the console.
• For quicker access to Protégé Desktop going forward, right-click on the Protege.exe file and select
“Send to” -> “Desktop (create shortcut)”.
• This will create a shortcut to Protégé Desktop’s launcher on your Windows Desktop.
Workshop on "Ontology," KSAWU, Vijayapura, Karnataka, 4-8
Jan 2021
Protégé interface: Active Ontology tab
Workshop on "Ontology," KSAWU, Vijayapura, Karnataka, 4-8
Jan 2021
Protégé interface: Active Ontology tab
Workshop on "Ontology," KSAWU, Vijayapura, Karnataka, 4-8
Jan 2021
Protégé Menus
• File
• Edit
• View
• Reasoner
• Tools
• Refactor
• Window
• Help
Workshop on "Ontology," KSAWU, Vijayapura, Karnataka, 4-8
Jan 2021
Some Useful Protégé Tabs (under “Window” menu)
• Active ontology
• Entities
• Classes
• Object properties
• Data properties
• Individuals
• SPARQL Query
• OntoGraf
• …
Workshop on "Ontology," KSAWU, Vijayapura, Karnataka, 4-8
Jan 2021
Protégé Views (under “Window” menu)
• Common views across the category
• Annotations
• Usage
• Description
• Ontology views
• DL metrics
• Selected entailments
• Imported ontologies
• Class views
• Asserted class hierarchy
• Inferred class hierarchy
• Asserted superclass hierarchy
• Inferred superclass hierarchy
• General class axioms
• Anonymous defined classes
• Object property views
• Object properties
• Inferred object property hierarchy
• Characteristics
• Domains and ranges
• Data property views
• Data properties
• Characteristics
• Domains and ranges
• Individual views
• Individuals
• Individuals by class
• Members list
• Property assertions
Workshop on "Ontology," KSAWU, Vijayapura, Karnataka, 4-8
Jan 2021
File menu in Protégé
Create a new empty Ontology
View, add and edit an ontology catalog file
Shows the physical URLs from where currently loaded
ontologies were obtained from
Search for plugin downloads and updates
Close the current set of ontologies
Exit from current ontology
Open an Ontology
Collects together all loaded ontologies in a particular
folder without modifying the originals
Reload the active ontology
Open an Ontology from an URL
Workshop on "Ontology," KSAWU, Vijayapura, Karnataka, 4-8
Jan 2021
Edit menu in Protégé
Undo the last set of changes
Redo the last set of changes
Copy the sub-hierarchy of the selection to the clipboard as tab indented text
Delete the selection in the focused view
Duplicates the current class. This copies the class, its subclasses and equivalent classes
Search open ontologies
Find an entity in the focused view
Create a new object in the selected view
Create a child of the selected object in the selected view
Create a sibling of the selected object in the selected view
Converts the equivalent classes of the selected class to super classes
Converts the superclasses of the selected class to an equivalent class
Removes all Different Individuals axioms and adds one Different Individuals axiom containing al individuals
in the signature of the active ontologies
Makes the individuals that
are instances the selected
class different individuals
Removes all of the disjoint classes axioms that reference subclasses of the selected class
Removes all of the disjoint classes axioms in the active ontologies
Deprecates the selected entity
Adds a covering axiom to the selected class. If a class A has subclasses B,C and D then the covering axiom
for A is the union class(B or C or D)
Workshop on "Ontology," KSAWU, Vijayapura, Karnataka, 4-8
Jan 2021
Edit menu in Protégé
Render entity by IRI (path element or fragment)
Render entity by prefixed name e.g. owl: Thing
Render entity by the values of rdfs:label
Open the rendering configuration panel
Display thumbnail images for annotation values that are image URLs
Display deprecated entities in the currently focused view
Render entity by IRI (path element or fragment)
Ontologies that are in the imports closure of the active ontology are visible
All loaded ontologies are visible
Only the active ontology is visible
Workshop on "Ontology," KSAWU, Vijayapura, Karnataka, 4-8
Jan 2021
Reasoner menu in Protégé
Starts a new reasoner and initializes a cache of
reasoning results including the inferred class
hierarchy and the inferred types of individuals
Workshop on "Ontology," KSAWU, Vijayapura, Karnataka, 4-8
Jan 2021
Tools menu in Protégé
Creates a class hierarchy from tab indented text and inserts the new hierarchy into the existing class hierarchy
below the current selection
Creates an object property hierarchy from tab indented text and inserts the new hierarchy into the existing
object property hierarchy below the current selection
Creates a data property hierarchy from tab indented text and inserts the new hierarchy into the existing data
hierarchy below the current selection
Generate OWL axioms from Excel spreadsheet
Generate Java code from the active ontology
Export OWLDoc for the active ontology
Shows the usage of the selected entity
Workshop on "Ontology," KSAWU, Vijayapura, Karnataka, 4-8
Jan 2021
Refactor menu in Protégé
Change the IRI of the selected entity
Example: disjointClasses (A,B,C) would be split into A disjointWith B, A disjointWith C, B disjointWith C, B disjointWith C
Merges disjoint classes axioms in the active ontologies into more efficient sets. For example, A disjointWith B, A disjointWith C, B
disjointWith C would be merged into disjointClasses (A,B,C)
Finds all uses of qualifiedmin cardinality1 restrictions and replaces them with someValuesFrom restrictions.
Extract/select axioms from an ontology and optionally move them to another ontology
Merge one or more ontologies into an existing or new ontology.
Converts any property assertions with a subject which is a pun to an annotation on the class which is punned
Coerces any data property value into (to be typed by) the range of the data property
Splits subclass axioms in the active ontologies into more fine grained axioms. For example A subClassOf ( B and C) would be split into A
subClassOf B and A subClassOf C
Merges subclass axioms that have a common left hand side. For example A subClassOf B, A subClassOf C would be merged into
a single subclass axiom, A subClassOf (B and C)
Change the IRI of entities using search and replace
Change the IRI of the active ontology
Change the IRI of all entities to an ID and move the name to a label annotation on the annotation on the entity as per settings of the
new entity preferences
Workshop on "Ontology," KSAWU, Vijayapura, Karnataka, 4-8
Jan 2021
Windows menu in Protégé
Workshop on "Ontology," KSAWU, Vijayapura, Karnataka, 4-8
Jan 2021
Defining the classes
Workshop on "Ontology," KSAWU, Vijayapura, Karnataka, 4-8
Jan 2021
Workshop on "Ontology," KSAWU, Vijayapura, Karnataka, 4-8
Jan 2021
Defining the object properties
Workshop on "Ontology," KSAWU, Vijayapura, Karnataka, 4-8
Jan 2021
Workshop on "Ontology," KSAWU, Vijayapura, Karnataka, 4-8
Jan 2021
Defining the data properties
Workshop on "Ontology," KSAWU, Vijayapura, Karnataka, 4-8
Jan 2021
Workshop on "Ontology," KSAWU, Vijayapura, Karnataka, 4-8
Jan 2021
Defining the instances
Workshop on "Ontology," KSAWU, Vijayapura, Karnataka, 4-8
Jan 2021
Workshop on "Ontology," KSAWU, Vijayapura, Karnataka, 4-8
Jan 2021
Query the Knowledge base
Workshop on "Ontology," KSAWU, Vijayapura, Karnataka, 4-8
Jan 2021
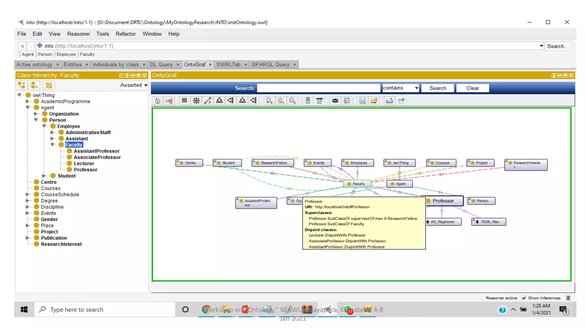
Navigating the relationships of OWL ontology
Workshop on "Ontology," KSAWU, Vijayapura, Karnataka, 4-8
Jan 2021
Workshop on "Ontology," KSAWU, Vijayapura, Karnataka, 4-8
Jan 2021
Reference
• Ontology editors. https://www.w3.org/wiki/Ontology_editors
• Protégé 5 Documentation. http://protegeproject.github.io/protege/
Workshop on "Ontology," KSAWU, Vijayapura, Karnataka, 4-8
Jan 2021
Workshop on "Ontology," KSAWU, Vijayapura, Karnataka, 4-8
Jan 2021
Thank you!!!
Questions?
Contact:
Biswanath Dutta
dutta2005@gmail.com, bisu@drtc.isibang.ac.in, bisu@isibang.ac.in

Tutorial on Ontology editor: Protege

  • 1.
    Tutorial on Ontology Editors ProtégéInstallation Dr. Biswanath Dutta Associate Professor Documentation Research and Training Centre (DRTC) Indian Statistical Institute Bangalore 56059 (INDIA) dutta2005@gmail.com, bisu@drtc.isibang.ac.in, bisu@isibang.ac.in Workshop on "Ontology," KSAWU, Vijayapura, Karnataka, 4-8 Jan 2021
  • 2.
    Outline • Ontology Editor •Protégé and its features • Protégé Installation (Windows) • Protégé Orientation Workshop on "Ontology," KSAWU, Vijayapura, Karnataka, 4-8 Jan 2021
  • 3.
    Ontology Editor • Anapplication to facilitate the creation or manipulation of ontologies. • E.g., • Protégé (http://protege.stanford.edu/): a free, open-source ontology editor • NeOn Toolkit (http://neon-toolkit.org/): an open source multi-platform ontology engineering environment • VocBench (http://vocbench.uniroma2.it/): a free, open-source web-based, multilingual, vocabulary editing and workflow tool • HOZO (http://www.hozo.jp/): an Environment for Building and Using Ontologies • TopBraid Composer (http://www.topquadrant.com/products/TB_Composer.html): an enterprise solution • … • Any text editor, such as Notepad, Notepad++, vi, emacs, … • Ontology editors may support one or more ontology languages, such as OWL, CycL, Gellish, Common logic, OBO, OntoUML, etc. Workshop on "Ontology," KSAWU, Vijayapura, Karnataka, 4-8 Jan 2021
  • 4.
    Protégé Workshop on "Ontology,"KSAWU, Vijayapura, Karnataka, 4-8 Jan 2021 • A free, open-source ontology editor and framework for building intelligent systems. • A platform that provides a growing user community with a suite of tools to construct domain models and knowledge-based applications with ontologies. • Its plug-in architecture can be adapted to build both simple and complex ontology-based applications. • Developers can integrate the output of Protégé with rule systems or other problem solvers to construct a wide range of intelligent systems. Architecture of Flood AI System
  • 5.
    Protégé • WebProtégé • Anontology development environment for the web that makes it easy to create, modify, upload, and share ontologies for collaborative viewing and editing. • Protégé Desktop • A feature rich ontology editing environment with full support for the OWL 2 Web Ontology Language, and direct in-memory connections to description logic reasoners like HermiT and Pellet. • Current version: 5.5.0 Workshop on "Ontology," KSAWU, Vijayapura, Karnataka, 4-8 Jan 2021
  • 6.
    Protégé Desktop features •W3C standards compliant • Customizable user interface • Visualization support • Ontology refactoring support • Direct interface to reasoners • Highly pluggable architecture • Cross compatible with WebProtégé Workshop on "Ontology," KSAWU, Vijayapura, Karnataka, 4-8 Jan 2021
  • 7.
    • Operating system:Linux, Mac OS X & Windows • Written in: Java • Platform: Java VM • Download from: https://protege.stanford.edu/ Protégé Installation requirements Workshop on "Ontology," KSAWU, Vijayapura, Karnataka, 4-8 Jan 2021
  • 8.
    Protégé Installation steps Source:http://protegeproject.github.io/protege/installation/windows/ Protégé 5.5.0 is distributed in the form of a ZIP file. This includes the 64-bit Java Runtime Environment (JRE). • Go to https://protege.stanford.edu/products.php#desktop- protege and click the Download button. • Once the download completes, navigate to the folder where Protégé was downloaded to. This will typically be your “Downloads” folder. For example, “C:/Users/[your- username]/Downloads”. • Right-click on the Protégé-5.5.0.zip file and choose Extract Files… from the popup menu to launch the Extract Compressed Folders dialog. • Browse to select a destination for your Protégé Desktop installation, e.g., the “C:/Program Files” folder: • Protégé Desktop will be extracted to your selected destination into a folder called “Protege-5.5.0”. Workshop on "Ontology," KSAWU, Vijayapura, Karnataka, 4-8 Jan 2021
  • 9.
    Protégé Installation (contd…2) •There are two ways to launch Protégé: (1) Double-click on the Protege.exe, or (2) Double-click on run.bat - which will start Protégé also showing the console. • For quicker access to Protégé Desktop going forward, right-click on the Protege.exe file and select “Send to” -> “Desktop (create shortcut)”. • This will create a shortcut to Protégé Desktop’s launcher on your Windows Desktop. Workshop on "Ontology," KSAWU, Vijayapura, Karnataka, 4-8 Jan 2021
  • 10.
    Protégé interface: ActiveOntology tab Workshop on "Ontology," KSAWU, Vijayapura, Karnataka, 4-8 Jan 2021
  • 11.
    Protégé interface: ActiveOntology tab Workshop on "Ontology," KSAWU, Vijayapura, Karnataka, 4-8 Jan 2021
  • 12.
    Protégé Menus • File •Edit • View • Reasoner • Tools • Refactor • Window • Help Workshop on "Ontology," KSAWU, Vijayapura, Karnataka, 4-8 Jan 2021
  • 13.
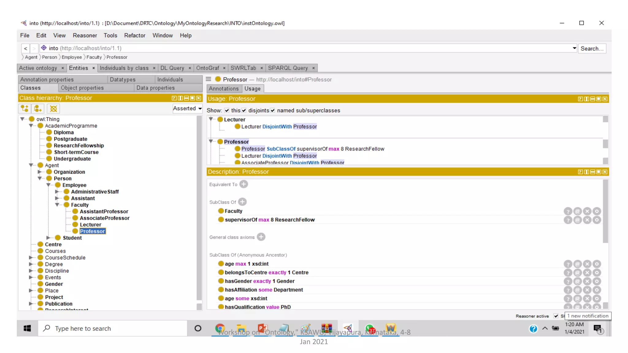
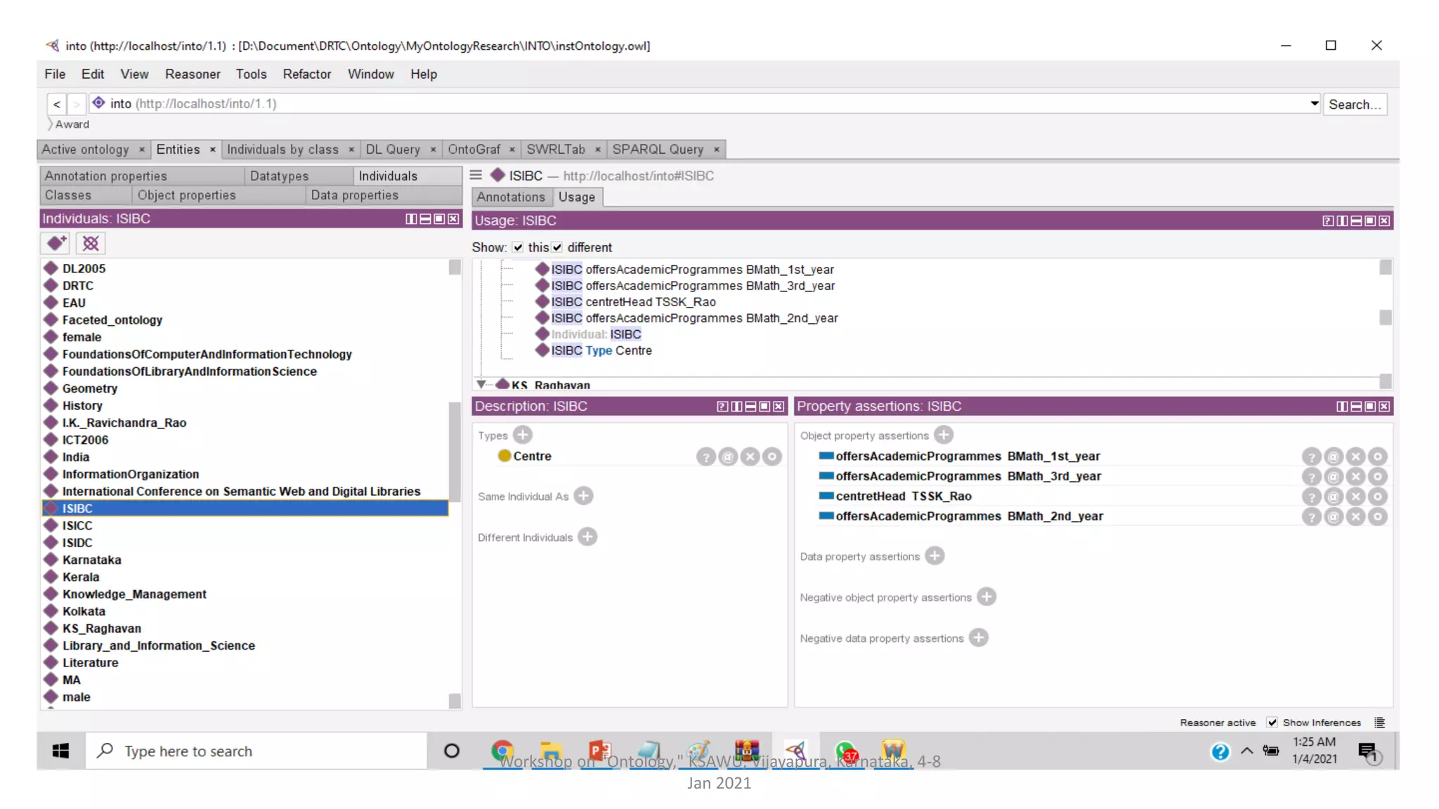
    Some Useful ProtégéTabs (under “Window” menu) • Active ontology • Entities • Classes • Object properties • Data properties • Individuals • SPARQL Query • OntoGraf • … Workshop on "Ontology," KSAWU, Vijayapura, Karnataka, 4-8 Jan 2021
  • 14.
    Protégé Views (under“Window” menu) • Common views across the category • Annotations • Usage • Description • Ontology views • DL metrics • Selected entailments • Imported ontologies • Class views • Asserted class hierarchy • Inferred class hierarchy • Asserted superclass hierarchy • Inferred superclass hierarchy • General class axioms • Anonymous defined classes • Object property views • Object properties • Inferred object property hierarchy • Characteristics • Domains and ranges • Data property views • Data properties • Characteristics • Domains and ranges • Individual views • Individuals • Individuals by class • Members list • Property assertions Workshop on "Ontology," KSAWU, Vijayapura, Karnataka, 4-8 Jan 2021
  • 15.
    File menu inProtégé Create a new empty Ontology View, add and edit an ontology catalog file Shows the physical URLs from where currently loaded ontologies were obtained from Search for plugin downloads and updates Close the current set of ontologies Exit from current ontology Open an Ontology Collects together all loaded ontologies in a particular folder without modifying the originals Reload the active ontology Open an Ontology from an URL Workshop on "Ontology," KSAWU, Vijayapura, Karnataka, 4-8 Jan 2021
  • 16.
    Edit menu inProtégé Undo the last set of changes Redo the last set of changes Copy the sub-hierarchy of the selection to the clipboard as tab indented text Delete the selection in the focused view Duplicates the current class. This copies the class, its subclasses and equivalent classes Search open ontologies Find an entity in the focused view Create a new object in the selected view Create a child of the selected object in the selected view Create a sibling of the selected object in the selected view Converts the equivalent classes of the selected class to super classes Converts the superclasses of the selected class to an equivalent class Removes all Different Individuals axioms and adds one Different Individuals axiom containing al individuals in the signature of the active ontologies Makes the individuals that are instances the selected class different individuals Removes all of the disjoint classes axioms that reference subclasses of the selected class Removes all of the disjoint classes axioms in the active ontologies Deprecates the selected entity Adds a covering axiom to the selected class. If a class A has subclasses B,C and D then the covering axiom for A is the union class(B or C or D) Workshop on "Ontology," KSAWU, Vijayapura, Karnataka, 4-8 Jan 2021
  • 17.
    Edit menu inProtégé Render entity by IRI (path element or fragment) Render entity by prefixed name e.g. owl: Thing Render entity by the values of rdfs:label Open the rendering configuration panel Display thumbnail images for annotation values that are image URLs Display deprecated entities in the currently focused view Render entity by IRI (path element or fragment) Ontologies that are in the imports closure of the active ontology are visible All loaded ontologies are visible Only the active ontology is visible Workshop on "Ontology," KSAWU, Vijayapura, Karnataka, 4-8 Jan 2021
  • 18.
    Reasoner menu inProtégé Starts a new reasoner and initializes a cache of reasoning results including the inferred class hierarchy and the inferred types of individuals Workshop on "Ontology," KSAWU, Vijayapura, Karnataka, 4-8 Jan 2021
  • 19.
    Tools menu inProtégé Creates a class hierarchy from tab indented text and inserts the new hierarchy into the existing class hierarchy below the current selection Creates an object property hierarchy from tab indented text and inserts the new hierarchy into the existing object property hierarchy below the current selection Creates a data property hierarchy from tab indented text and inserts the new hierarchy into the existing data hierarchy below the current selection Generate OWL axioms from Excel spreadsheet Generate Java code from the active ontology Export OWLDoc for the active ontology Shows the usage of the selected entity Workshop on "Ontology," KSAWU, Vijayapura, Karnataka, 4-8 Jan 2021
  • 20.
    Refactor menu inProtégé Change the IRI of the selected entity Example: disjointClasses (A,B,C) would be split into A disjointWith B, A disjointWith C, B disjointWith C, B disjointWith C Merges disjoint classes axioms in the active ontologies into more efficient sets. For example, A disjointWith B, A disjointWith C, B disjointWith C would be merged into disjointClasses (A,B,C) Finds all uses of qualifiedmin cardinality1 restrictions and replaces them with someValuesFrom restrictions. Extract/select axioms from an ontology and optionally move them to another ontology Merge one or more ontologies into an existing or new ontology. Converts any property assertions with a subject which is a pun to an annotation on the class which is punned Coerces any data property value into (to be typed by) the range of the data property Splits subclass axioms in the active ontologies into more fine grained axioms. For example A subClassOf ( B and C) would be split into A subClassOf B and A subClassOf C Merges subclass axioms that have a common left hand side. For example A subClassOf B, A subClassOf C would be merged into a single subclass axiom, A subClassOf (B and C) Change the IRI of entities using search and replace Change the IRI of the active ontology Change the IRI of all entities to an ID and move the name to a label annotation on the annotation on the entity as per settings of the new entity preferences Workshop on "Ontology," KSAWU, Vijayapura, Karnataka, 4-8 Jan 2021
  • 21.
    Windows menu inProtégé Workshop on "Ontology," KSAWU, Vijayapura, Karnataka, 4-8 Jan 2021
  • 22.
    Defining the classes Workshopon "Ontology," KSAWU, Vijayapura, Karnataka, 4-8 Jan 2021
  • 23.
    Workshop on "Ontology,"KSAWU, Vijayapura, Karnataka, 4-8 Jan 2021
  • 24.
    Defining the objectproperties Workshop on "Ontology," KSAWU, Vijayapura, Karnataka, 4-8 Jan 2021
  • 25.
    Workshop on "Ontology,"KSAWU, Vijayapura, Karnataka, 4-8 Jan 2021
  • 26.
    Defining the dataproperties Workshop on "Ontology," KSAWU, Vijayapura, Karnataka, 4-8 Jan 2021
  • 27.
    Workshop on "Ontology,"KSAWU, Vijayapura, Karnataka, 4-8 Jan 2021
  • 28.
    Defining the instances Workshopon "Ontology," KSAWU, Vijayapura, Karnataka, 4-8 Jan 2021
  • 29.
    Workshop on "Ontology,"KSAWU, Vijayapura, Karnataka, 4-8 Jan 2021
  • 30.
    Query the Knowledgebase Workshop on "Ontology," KSAWU, Vijayapura, Karnataka, 4-8 Jan 2021
  • 31.
    Navigating the relationshipsof OWL ontology Workshop on "Ontology," KSAWU, Vijayapura, Karnataka, 4-8 Jan 2021
  • 32.
    Workshop on "Ontology,"KSAWU, Vijayapura, Karnataka, 4-8 Jan 2021
  • 33.
    Reference • Ontology editors.https://www.w3.org/wiki/Ontology_editors • Protégé 5 Documentation. http://protegeproject.github.io/protege/ Workshop on "Ontology," KSAWU, Vijayapura, Karnataka, 4-8 Jan 2021
  • 34.
    Workshop on "Ontology,"KSAWU, Vijayapura, Karnataka, 4-8 Jan 2021 Thank you!!! Questions? Contact: Biswanath Dutta dutta2005@gmail.com, bisu@drtc.isibang.ac.in, bisu@isibang.ac.in