SAP PM Tables
and related fields

Made By: Deependra Shekhawat
Email:-deependrashekhawat@hotmail.com




                                        Deependra Shekhawat
Date :9-Aug-2010
                                        IN this document you will find the tables for SAP PM ,
                                        their relationship and there fields which are use for
                                        table mapping and maintain table data .
1.


                                        EQUIPMENT




             EQUI                          EQUZ                           EQKT

(Equipment Master Data)          (Equipment Time                  (Equipment Short Texts)
                                 Segment)




EQUNR        Equipment No.      EQUNR   Equipment No.           EQUNR        Equipment No.
EQTYP        Equipment catg.    DATBI   Vaid to date
LVORM        Deletion Flag      IWERK   Planning Plant          EQTXT        Short
INVRN        Inventory Number   HEQUI   Superior Equipment                   Description
HERST        Manufacture        HEQNR   Equipment Position at
GERNR        Serial                     Install Location
OBJNR        Object Number      INGRP   Planner Group
WERK         Plant              TIDNR   Technical ID
                                RBNR    Catalog Profile
2.
                                  FUNCTIONAL LOCATION




           IFLOT                            IFLOTX                                  ILOA
     (Functional Location           (Functional Location                   (PM Object Location and
     Table)                         Short Texts)                           Account Assignment)



TPLNR      Functional Location                                         TPLNR   Functional Location
           Functional Location                                         EQFNR   Sort Field
FLTYP      Category                                                    SWERK   Maintenance Plant
           Superior Functional                                         STORT   Location
TPLMA      Location                                                    BEBER   Plant Section
INGRP      Planner Group                                               GSBER   Business Area
RBNR       Catalog Profile
                                   TPLNR   Functional Location         KOKRS   Controlling Area
           Location and Account            Description of Functional   KOSTL   Cost Center
ILOAN      Assignment Key          PLTXT   Location                    BUKRS   Company Code
3.

                                     EQUIPMENT BOM



         EQST                               STKO                                   STPO
(Equipment to BOM                    (BOM Header)                                (BOM Detail)
Link)

 EQUNR Equipment Number
                                    STLTY          BOM category         STLNR           Equip to Detail Link
 WERKS Plant                        STLNR          Bill of material
                                                                                        Detail Type "E" for
                                                                        STLTY           Equip BOMs
 STLNR Equip to Detail Link         STLAL          Alternative BOM      INDRK           Component
                                    LKENZ          Deletion Indicator   POSTP            Item Category
                                    BMENG          Base quantity        POSNR           Item Number
                                                                        POSTX1          ItemText
                                                   Alternative BOM
                                    STKTX          Text

 TPLNR        Functional Location
 WERKS        Plant
              Functional Location
      STLNR   to Detail Link




                                                               F. L . BOM
4.

                                EQUIPMENT TASKLIST




       EAPL                               PLKO                                PLPO

(Allocation of Task List           (Task List - Header)               (Task List - Operation /
to Equipment)                                                         Activity)



                                  PLNTY   Task list type      PLNTY    Task List Type
 EQUNR     Equipment number
                                  PLNNR   Group key
 PLNTY     Task list type         PLNAL   Group Counter
                                                              PLNNR    Key for Task List Group
 PLNNR     Group key              VERWE   Task List Usage     VORNR    Operation Number
 PLNAL     Group Counter          WERKS   Plant               STEUS    Control Key
                                  STATU   Status
 LOEKZ     Deletion Indicator                                 WERKS    Plant
                                  IWERK   Planning Plant
 SWERK     Maintenance Plant      ARBID   Work Center ID      LTXA1    Short Text
 IWERK     Planning Plant         KTEXT   Short Description   LAR01    Activity Type
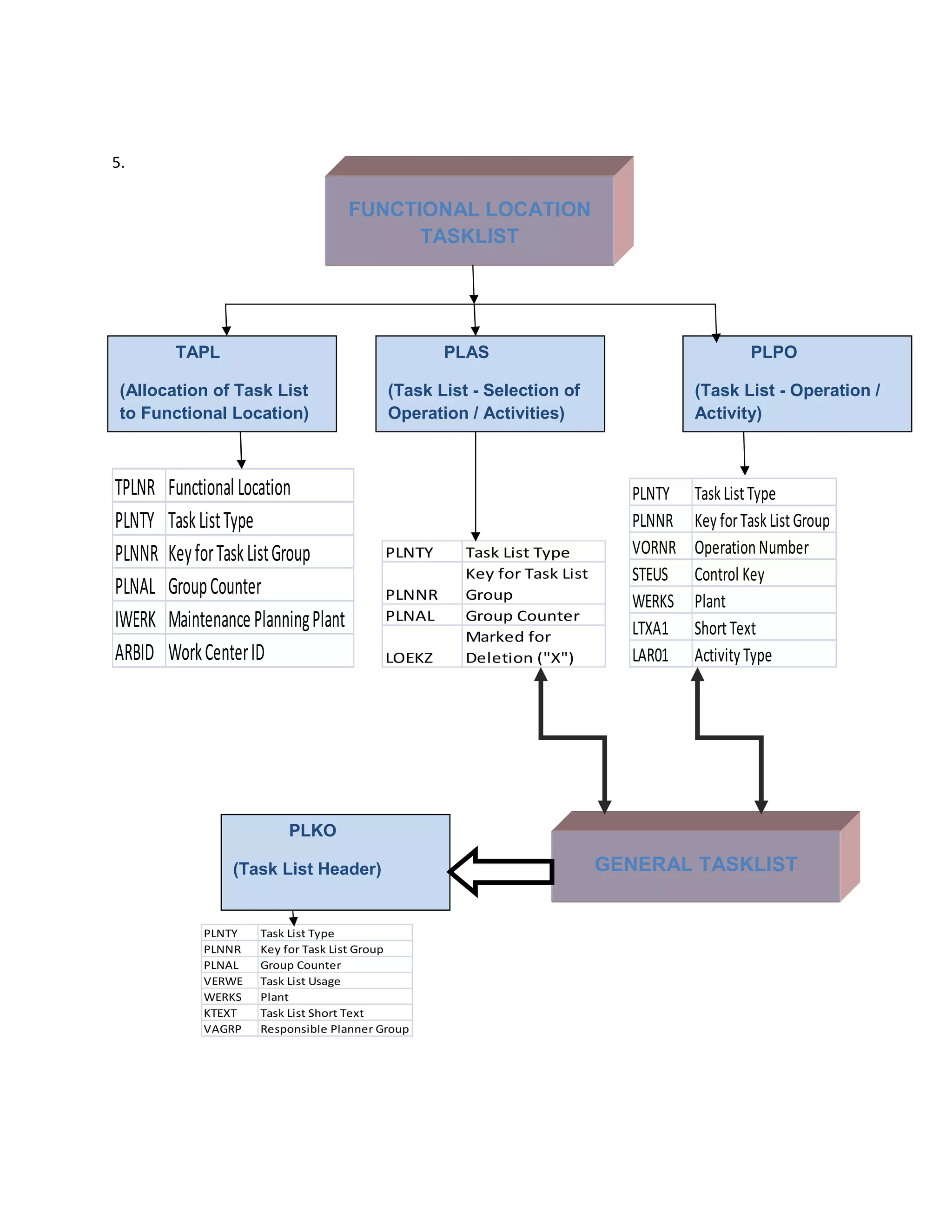
5.

                                     FUNCTIONAL LOCATION
                                           TASKLIST




         TAPL                                     PLAS                                     PLPO

 (Allocation of Task List                 (Task List - Selection of               (Task List - Operation /
 to Functional Location)                  Operation / Activities)                 Activity)



TPLNR   Functional Location                                               PLNTY   Task List Type
PLNTY   Task List Type                                                    PLNNR   Key for Task List Group
PLNNR   Key for Task List Group           PLNTY     Task List Type        VORNR   Operation Number
                                                    Key for Task List     STEUS   Control Key
PLNAL   Group Counter                     PLNNR     Group                 WERKS   Plant
IWERK   Maintenance Planning Plant        PLNAL     Group Counter
                                                                          LTXA1   Short Text
                                                    Marked for
ARBID   Work Center ID                    LOEKZ     Deletion ("X")        LAR01   Activity Type




                         PLKO

                 (Task List Header)                                     GENERAL TASKLIST


             PLNTY   Task List Type
             PLNNR   Key for Task List Group
             PLNAL   Group Counter
             VERWE   Task List Usage
             WERKS   Plant
             KTEXT   Task List Short Text
             VAGRP   Responsible Planner Group
6. Work Order Tables :->


                                                  WORK ORDER

     .
                                                    HEADER TABLES                                    DETAIL TABLES



             AUFK                                 AFIH                            AFKO

     (Order master                      (Maintenance                     (Order Header
     data)                              Order Header)                    Data)


     AUFNR      Order Number         AUFNR Order Number
                Order Type ("30"     PRIOK Priority
     AUART      for PM)              EQUNR Equipment Number
     AUTYP      Order Category       ILOAN  Functional Location ID
     KTEXT      Short Text
                                     ANLZU System Condition
                Indicator: "Long
                                     IWERK Planning Plant
     LTEXT      Text Exists"
                                           Responsible Planner
     WERKS      Maintenance Plant                                    AUFNR       Order Number
     LOEKZ      Deletion Flag        INGPR Group
                                     GEWRK Work Center ID
                                                                     GLTRP       Basic finish date
                Settlement Cost
                                           Maintenance Activity      GSTRP       Basic start date
     KOSTL      Center
                Responsible Cost     ILART Type                                  Link to Order
     KOSTV      Center               QMNUM Notification              AUFPL       Operation


                                                                                                               AFPO
         AFVC               AUFPL   Link to Order Header         AUFNR   Order Number
                                                                 POSNR   Order Item Number
                            VORNR   Operation Number                                                    (Maintenance
(Order Operations)                                                       Start date of the planned
                            STEUS   Control Key
                                                                 STRMP   order                          Order Detail)
                            ARBID   Work Center ID
                                                                         Opening date of the
                            WERKS   Plant                        ETRMP   planned order
                            LTXA1   Short Text                           Material Number for
                            LTXA2   2nd Line of Description      MATNR   Order
                            LARNT   Activity Type                DAUTY   Order category
                            INDET   Calculation Key              DAUAT   Order Type
                            ANZZL   Number of Resources          OBJNP   Object number
7. Maintenance Plan Tables :->




                                              Maintenance Plan



        MPLA                                 MPOS                                     PLWP

(Maintenance Plan)                    (Maintenance Item)                     (Allocation of
                                                                             Maintenance
                                                                             Packages to Task
                                                                             List Operations)

                                    WAPOS    Maintenance Item
                                    WARPL    Maintenance Plan

                                    STRAT    Maintenance Strategy
                                    PSTXT    Item Short Text
                                    EQUNR    Equipment Number
                                    PLNTY    Task List Type
                                    PLNNR    Task List Group
                                    PLNAL    Group Counter
                                    WPGRP    Planner Group
                                             Object ID for Work
                                    GEWRK    Center
                                             Maintenance Planning
                                    IWERK    Plant
                                    ILOAN    Location
                                    AUART    Order Type
                                    PRIOK    Priority
WARPL   Maintenance Plan            WARPL    Maintenance Plan
WPTXT   Maintenance Plan Text                Maintenance Plan Call   PLNTY   Task List Type
                                    ABNUM    Number
STRAT   Maintenance Plan Strategy                                    PLNNR   Group Key
                                    NPLDA    Next Planned Date
EQUNR   Equipment Number                                             PLNAL   Group Counter
                                    STADT    Start Date
TPLNR   Functional Location                  Date of last Comp.      STRAT   Maintenance Strategy
HORIZ   Call Horizon                LRMDT    Confirmation            LOEKZ   Deletion Indicator
ABRHO   Scheduling Period           HORDA    Call Date               PAKET   Maintenance package number

Pm tables

  • 1.
    SAP PM Tables andrelated fields Made By: Deependra Shekhawat Email:-deependrashekhawat@hotmail.com Deependra Shekhawat Date :9-Aug-2010 IN this document you will find the tables for SAP PM , their relationship and there fields which are use for table mapping and maintain table data .
  • 2.
    1. EQUIPMENT EQUI EQUZ EQKT (Equipment Master Data) (Equipment Time (Equipment Short Texts) Segment) EQUNR Equipment No. EQUNR Equipment No. EQUNR Equipment No. EQTYP Equipment catg. DATBI Vaid to date LVORM Deletion Flag IWERK Planning Plant EQTXT Short INVRN Inventory Number HEQUI Superior Equipment Description HERST Manufacture HEQNR Equipment Position at GERNR Serial Install Location OBJNR Object Number INGRP Planner Group WERK Plant TIDNR Technical ID RBNR Catalog Profile
  • 3.
    2. FUNCTIONAL LOCATION IFLOT IFLOTX ILOA (Functional Location (Functional Location (PM Object Location and Table) Short Texts) Account Assignment) TPLNR Functional Location TPLNR Functional Location Functional Location EQFNR Sort Field FLTYP Category SWERK Maintenance Plant Superior Functional STORT Location TPLMA Location BEBER Plant Section INGRP Planner Group GSBER Business Area RBNR Catalog Profile TPLNR Functional Location KOKRS Controlling Area Location and Account Description of Functional KOSTL Cost Center ILOAN Assignment Key PLTXT Location BUKRS Company Code
  • 4.
    3. EQUIPMENT BOM EQST STKO STPO (Equipment to BOM (BOM Header) (BOM Detail) Link) EQUNR Equipment Number STLTY BOM category STLNR Equip to Detail Link WERKS Plant STLNR Bill of material Detail Type "E" for STLTY Equip BOMs STLNR Equip to Detail Link STLAL Alternative BOM INDRK Component LKENZ Deletion Indicator POSTP Item Category BMENG Base quantity POSNR Item Number POSTX1 ItemText Alternative BOM STKTX Text TPLNR Functional Location WERKS Plant Functional Location STLNR to Detail Link F. L . BOM
  • 5.
    4. EQUIPMENT TASKLIST EAPL PLKO PLPO (Allocation of Task List (Task List - Header) (Task List - Operation / to Equipment) Activity) PLNTY Task list type PLNTY Task List Type EQUNR Equipment number PLNNR Group key PLNTY Task list type PLNAL Group Counter PLNNR Key for Task List Group PLNNR Group key VERWE Task List Usage VORNR Operation Number PLNAL Group Counter WERKS Plant STEUS Control Key STATU Status LOEKZ Deletion Indicator WERKS Plant IWERK Planning Plant SWERK Maintenance Plant ARBID Work Center ID LTXA1 Short Text IWERK Planning Plant KTEXT Short Description LAR01 Activity Type
  • 6.
    5. FUNCTIONAL LOCATION TASKLIST TAPL PLAS PLPO (Allocation of Task List (Task List - Selection of (Task List - Operation / to Functional Location) Operation / Activities) Activity) TPLNR Functional Location PLNTY Task List Type PLNTY Task List Type PLNNR Key for Task List Group PLNNR Key for Task List Group PLNTY Task List Type VORNR Operation Number Key for Task List STEUS Control Key PLNAL Group Counter PLNNR Group WERKS Plant IWERK Maintenance Planning Plant PLNAL Group Counter LTXA1 Short Text Marked for ARBID Work Center ID LOEKZ Deletion ("X") LAR01 Activity Type PLKO (Task List Header) GENERAL TASKLIST PLNTY Task List Type PLNNR Key for Task List Group PLNAL Group Counter VERWE Task List Usage WERKS Plant KTEXT Task List Short Text VAGRP Responsible Planner Group
  • 7.
    6. Work OrderTables :-> WORK ORDER . HEADER TABLES DETAIL TABLES AUFK AFIH AFKO (Order master (Maintenance (Order Header data) Order Header) Data) AUFNR Order Number AUFNR Order Number Order Type ("30" PRIOK Priority AUART for PM) EQUNR Equipment Number AUTYP Order Category ILOAN Functional Location ID KTEXT Short Text ANLZU System Condition Indicator: "Long IWERK Planning Plant LTEXT Text Exists" Responsible Planner WERKS Maintenance Plant AUFNR Order Number LOEKZ Deletion Flag INGPR Group GEWRK Work Center ID GLTRP Basic finish date Settlement Cost Maintenance Activity GSTRP Basic start date KOSTL Center Responsible Cost ILART Type Link to Order KOSTV Center QMNUM Notification AUFPL Operation AFPO AFVC AUFPL Link to Order Header AUFNR Order Number POSNR Order Item Number VORNR Operation Number (Maintenance (Order Operations) Start date of the planned STEUS Control Key STRMP order Order Detail) ARBID Work Center ID Opening date of the WERKS Plant ETRMP planned order LTXA1 Short Text Material Number for LTXA2 2nd Line of Description MATNR Order LARNT Activity Type DAUTY Order category INDET Calculation Key DAUAT Order Type ANZZL Number of Resources OBJNP Object number
  • 8.
    7. Maintenance PlanTables :-> Maintenance Plan MPLA MPOS PLWP (Maintenance Plan) (Maintenance Item) (Allocation of Maintenance Packages to Task List Operations) WAPOS Maintenance Item WARPL Maintenance Plan STRAT Maintenance Strategy PSTXT Item Short Text EQUNR Equipment Number PLNTY Task List Type PLNNR Task List Group PLNAL Group Counter WPGRP Planner Group Object ID for Work GEWRK Center Maintenance Planning IWERK Plant ILOAN Location AUART Order Type PRIOK Priority WARPL Maintenance Plan WARPL Maintenance Plan WPTXT Maintenance Plan Text Maintenance Plan Call PLNTY Task List Type ABNUM Number STRAT Maintenance Plan Strategy PLNNR Group Key NPLDA Next Planned Date EQUNR Equipment Number PLNAL Group Counter STADT Start Date TPLNR Functional Location Date of last Comp. STRAT Maintenance Strategy HORIZ Call Horizon LRMDT Confirmation LOEKZ Deletion Indicator ABRHO Scheduling Period HORDA Call Date PAKET Maintenance package number