Sebek	
  On	
  Windows	
  (XP	
  SP3)	
  Install	
  
and	
  Configure	
  
1
載入WinXP	
  	
  GuestOS	
  
2
3
4
5
6
7
8
9
10
11
12
13
14
15
16
17
Turn	
  off	
  Windows	
  firewall
18
19
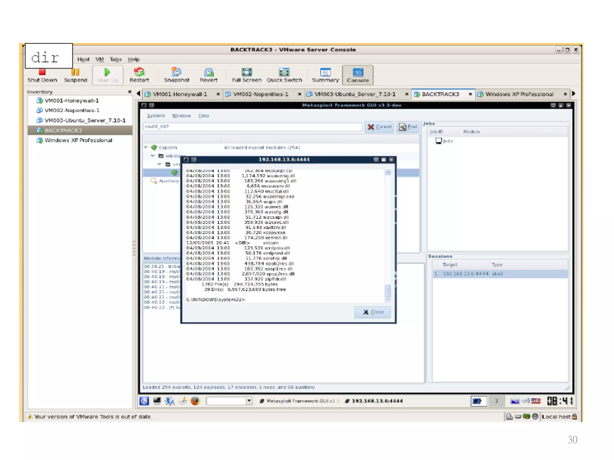
Sebek	
  Tes?ng	
  1	
  	
  using	
  backtrack
20
21
22
23
24
25
26
27
28
29
30
31
32
33
34
35
36
37
38
39
40
Sebek	
  Tes?ng	
  2	
  	
  using	
  backtrack
41
42
請各位學員觀察 Walleye	
  產生的記錄
43
Offline	
  PCAP	
  Analysis	
  Using	
  
Sebek	
  Tools	
  and	
  Honeysnap
44
Sebek	
  Tools
•  Two	
  sets	
  of	
  sample	
  incident	
  data	
  (and	
  your	
  
own	
  data	
  from	
  your	
  class	
  honeynets):	
  
– 1	
  from	
  Mexican	
  honeypot	
  (192.168.100.28)	
  
example.pcap.gz	
  
–  1	
  from	
  UK	
  honeypot	
  (82.68.40.145)	
  
20040319/*.gz
45
•  gunzip	
  honeynet/20040319.gz	
  ;	
  	
  
•  ls	
  -­‐l	
  honeynet/20040319	
  
•  more	
  honeynet/20040319/snort_fast
46
•  sbk_extract	
  	
  –f	
  honeynet/20040319/snort.log.
1079654706	
  |	
  
•  sbk_ks_log.pl	
  |	
  more
47
•  sbk_extract	
  -­‐f	
  honeynet/20040319/snort.log.
1079654706	
  |	
  
•  sbk_ks_log.pl	
  |	
  grep	
  bash	
  |	
  more
48
Honeysnap
•  Command-­‐line	
  tool	
  for	
  parsing	
  single	
  or	
  
mul?ple	
  pcap	
  data	
  files	
  
•  Outputs	
  a	
  'first-­‐cut'	
  analysis	
  report	
  to	
  iden?fy	
  
poten?ally	
  significant	
  events	
  
•  Typically	
  run	
  off-­‐line	
  in	
  batch	
  mode,	
  perhaps	
  
as	
  a	
  nightly	
  email	
  report	
  
•  Just	
  need	
  to	
  provide	
  it	
  with	
  the	
  IP	
  address	
  of	
  
the	
  honeypot	
  /	
  node	
  of	
  interest
49
Honeysnap	
  (Cont.)
•  Packet	
  and	
  connec?on	
  overview	
  
•  Simple	
  flow	
  extrac?on	
  (ASCII	
  based)	
  
•  Common	
  protocol	
  decoding	
  
•  Binary	
  file	
  transfer	
  extrac?on	
  
•  Flow	
  summary	
  of	
  in/outbound	
  connec?ons	
  
•  Keystroke	
  extrac?on	
  of	
  Sebek	
  v2/v3	
  data	
  
•  Iden?fica?on	
  and	
  analysis	
  of	
  IRC	
  traffic,	
  
•  including	
  keyword	
  matching
50
Using	
  Honeysnap
•  honeysnap	
  -­‐h
51
•  honeysnap	
  -­‐H	
  192.168.100.28	
  honeynet/example.pcap
52
•  honeysnap	
  -­‐H	
  192.168.100.28	
  –-­‐op?on1	
  –-­‐
op?on	
  2	
  
	
  	
  	
  	
  honeynet/example.pcap
53
54
55
56
57
可觀察多種Protocol	
  連線內容,(p.、h,p、irc	
  and	
  DNS
Honeysnap	
  	
  Install	
  in	
  Honeywall
•  hips://projects.honeynet.org/honeysnap/wiki/WikiStart	
  
•  Install	
  pypcap:	
  rpm	
  –ivh	
  	
  pcap-­‐1.1-­‐1.i386.rpm	
  
•  Install	
  honeysnap	
  :	
  	
  
– $	
  tar	
  xvzf	
  honeysnap-­‐1.0.6	
  	
  
– $	
  cd	
  honeysnap-­‐1.0.6	
  	
  
– 	
  $	
  sudo	
  python	
  setup.py	
  install
58
Honeysnap	
  Instruc?ons:
•  解析Honeywall	
  	
  Pcap封包:	
  	
  
–  honeysnap	
  -­‐c	
  honeynet.cfg	
  	
  example.pcap	
  
•  basic	
  informa?on:	
  
–  honeysnap	
  -­‐H192.168.100.28	
  example.pcap	
  	
  
•  解析特定Protocol並將資料寫到檔案 	
  
–  honeysnap	
  –H192.168.100.28	
  -­‐-­‐do-­‐hip	
  	
  
-­‐f	
  /home/roo/analysis/results.txt	
  	
  example.pcap	
  
•  完整解析產生報告	
  
–  honeysnap	
  -­‐H192.168.100.28	
  -­‐-­‐do-­‐outgoing	
  -­‐-­‐do-­‐irc	
  -­‐-­‐do-­‐
lp	
  	
  
-­‐-­‐do-­‐sebek	
  -­‐-­‐do-­‐hip	
  -­‐-­‐do-­‐outgoing	
  -­‐o	
  /home/roo/analysis	
  
-­‐f	
  /home/roo/analysis/results.txt	
  	
  example.pcap	
  
59
Q	
  &	
  A
61

Honeywall roo 2

  • 1.
    Sebek  On  Windows  (XP  SP3)  Install   and  Configure   1
  • 2.
  • 3.
  • 4.
  • 5.
  • 6.
  • 7.
  • 8.
  • 9.
  • 10.
  • 11.
  • 12.
  • 13.
  • 14.
  • 15.
  • 16.
  • 17.
  • 18.
    Turn  off  Windows  firewall 18
  • 19.
  • 20.
    Sebek  Tes?ng  1    using  backtrack 20
  • 21.
  • 22.
  • 23.
  • 24.
  • 25.
  • 26.
  • 27.
  • 28.
  • 29.
  • 30.
  • 31.
  • 32.
  • 33.
  • 34.
  • 35.
  • 36.
  • 37.
  • 38.
  • 39.
  • 40.
  • 41.
    Sebek  Tes?ng  2    using  backtrack 41
  • 42.
  • 43.
  • 44.
    Offline  PCAP  Analysis  Using   Sebek  Tools  and  Honeysnap 44
  • 45.
    Sebek  Tools •  Two  sets  of  sample  incident  data  (and  your   own  data  from  your  class  honeynets):   – 1  from  Mexican  honeypot  (192.168.100.28)   example.pcap.gz   –  1  from  UK  honeypot  (82.68.40.145)   20040319/*.gz 45
  • 46.
    •  gunzip  honeynet/20040319.gz  ;     •  ls  -­‐l  honeynet/20040319   •  more  honeynet/20040319/snort_fast 46
  • 47.
    •  sbk_extract    –f  honeynet/20040319/snort.log. 1079654706  |   •  sbk_ks_log.pl  |  more 47
  • 48.
    •  sbk_extract  -­‐f  honeynet/20040319/snort.log. 1079654706  |   •  sbk_ks_log.pl  |  grep  bash  |  more 48
  • 49.
    Honeysnap •  Command-­‐line  tool  for  parsing  single  or   mul?ple  pcap  data  files   •  Outputs  a  'first-­‐cut'  analysis  report  to  iden?fy   poten?ally  significant  events   •  Typically  run  off-­‐line  in  batch  mode,  perhaps   as  a  nightly  email  report   •  Just  need  to  provide  it  with  the  IP  address  of   the  honeypot  /  node  of  interest 49
  • 50.
    Honeysnap  (Cont.) •  Packet  and  connec?on  overview   •  Simple  flow  extrac?on  (ASCII  based)   •  Common  protocol  decoding   •  Binary  file  transfer  extrac?on   •  Flow  summary  of  in/outbound  connec?ons   •  Keystroke  extrac?on  of  Sebek  v2/v3  data   •  Iden?fica?on  and  analysis  of  IRC  traffic,   •  including  keyword  matching 50
  • 51.
  • 52.
    •  honeysnap  -­‐H  192.168.100.28  honeynet/example.pcap 52
  • 53.
    •  honeysnap  -­‐H  192.168.100.28  –-­‐op?on1  –-­‐ op?on  2          honeynet/example.pcap 53
  • 54.
  • 55.
  • 56.
  • 57.
  • 58.
    Honeysnap    Install  in  Honeywall •  hips://projects.honeynet.org/honeysnap/wiki/WikiStart   •  Install  pypcap:  rpm  –ivh    pcap-­‐1.1-­‐1.i386.rpm   •  Install  honeysnap  :     – $  tar  xvzf  honeysnap-­‐1.0.6     – $  cd  honeysnap-­‐1.0.6     –   $  sudo  python  setup.py  install 58
  • 59.
    Honeysnap  Instruc?ons: •  解析Honeywall    Pcap封包:     –  honeysnap  -­‐c  honeynet.cfg    example.pcap   •  basic  informa?on:   –  honeysnap  -­‐H192.168.100.28  example.pcap     •  解析特定Protocol並將資料寫到檔案   –  honeysnap  –H192.168.100.28  -­‐-­‐do-­‐hip     -­‐f  /home/roo/analysis/results.txt    example.pcap   •  完整解析產生報告   –  honeysnap  -­‐H192.168.100.28  -­‐-­‐do-­‐outgoing  -­‐-­‐do-­‐irc  -­‐-­‐do-­‐ lp     -­‐-­‐do-­‐sebek  -­‐-­‐do-­‐hip  -­‐-­‐do-­‐outgoing  -­‐o  /home/roo/analysis   -­‐f  /home/roo/analysis/results.txt    example.pcap   59
  • 60.
  • 61.