*
Android Chromium WebView
WebView version history
Android <= J: custom WebKit-based “classic” WebView
Android K: Chromium 30/33-based WebView
Android L: Unbundled evergreen WebView, autoupdated via
Play Services
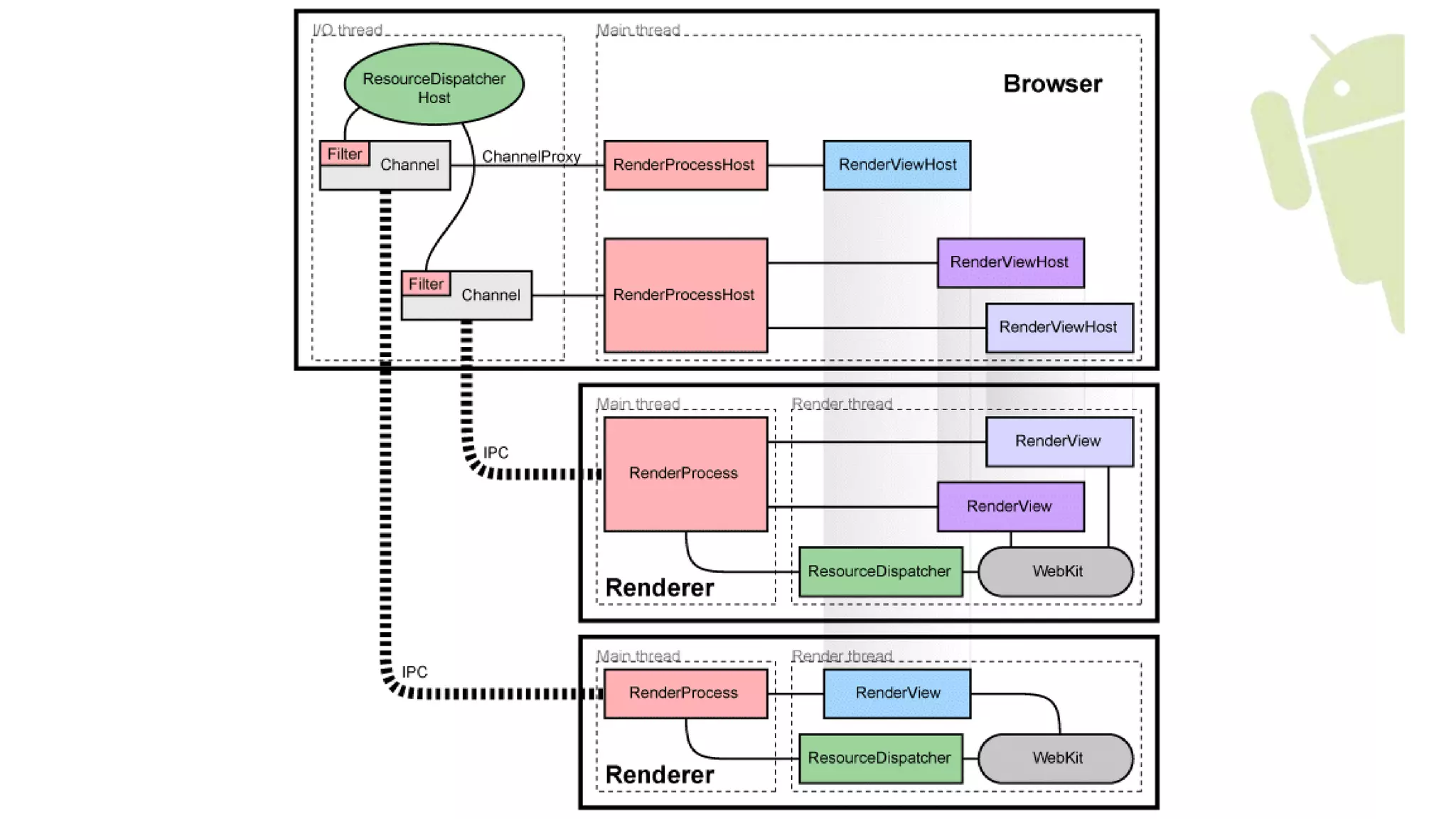
Organization of code
android.webkit.WebView
WebViewProvider
Chromium source tree
AwContents
ContentViewCore
“glue layer”
Android source tree
Rendering engine
MyWebViewApp
Android framework
android_webview/
Chromium content layer
How Rendering Work
rendering occurs in two phases: paint,
composite.
 painting is the population of layers’ backings (bitmaps with
software rasterization; textures in hardware rasterization).
 drawing is the compositor combining layers into the final
screen image;
渲染过程
Threading model summary
Chrome
Multi-process
 UI thread
 GPU thread
 Texture upload thread
 Per renderer process:
o Blink thread
o CC impl thread
o Raster thread
WebView
Single-process
 Combined UI + renderer CC
thread
 Android RenderThread (+in-
process GPU thread)
 Canvas/WebGL GPU thread
 Blink thread
 Raster thread
Blink进展
 Binding Team
 Layout Team
 Memory Team。BlinkAllocator;Oilpan(Oilpan is a
project to replace reference counting in Blink with a GC)
 Paint Team。Slimming Paint (Redesigning Painting and
Compositing)
 Style Team
 Web Components Team
 Animation Team
结论
 UI线程很忙。IO操作、cpu密集操作不要放在UI线程执行,
开发中尽量减轻UI的负担。
 WebView有内存泄漏的问题。
 硬件加速速度更快,但消耗更多内存,开发中需要考虑性能
和内存的平衡。
 WebView放在单独的进程运行。
 WebView的性能在不断提高。
 https://www.chromium.org/developers/design-documents
 http://www.ituring.com.cn/minibook/705
 http://blog.csdn.net/hongbomin?viewmode=contents
 http://blog.csdn.net/Luoshengyang

Android chromium web view