Γεράσιμος Πολυμέρης - Σχολικός Σύμβουλος Πληροφορικής Ιονίων Νήσων
Δημόσια Βιβλιοθήκη Κερκύρας, 24 Νοεμβρίου 2016
Επιμορφωτική συνάντηση
Εκπαιδευτικών Πληροφορικής Α΄θμιας
ΠΕ 19-20
Ιόνιων νησιών
• Νέα Προγράμματα Σπουδών
• Οδηγίες και προτάσεις διδασκαλίας
• Εκπαιδευτική Ρομποτική
• Ώρα του Κώδικα
• ΦεστιβάλΨηφιακής Δημιουργίας Κέρκυρας
Θέματα συνάντησης
Νέα Προγράμματα Σπουδών
• Αναγκαιότητα ύπαρξης ενός Ενιαίου Σύγχρονου
Προγράμματος Σπουδών για το γνωστικό αντικείμενο της
Πληροφορικής από το Δημοτικό έως το Λύκειο.
• Ανάγκη εξορθολογισμού και αναδιάρθρωσης της διδακτέας
ύλης του γνωστικού αντικειμένου της Πληροφορικής.
Συγκερασμός
(α) των πρόσφατων πορισμάτων για τη διδασκαλία της Πληροφορικής
(β) των στόχων του Προγράμματος Σπουδών (ΠΣ) του Νέου
Σχολείου (Σχολείο 21ου αιώνα) και του αντίστοιχου Οδηγού
Εκπαιδευτικού, τα οποία σχεδιάστηκαν για 2ωρο εργαστηριακό
μάθημα,
(γ) των διεθνών επιστημονικών εξελίξεων σε σχέση με τη
διδασκαλία της Πληροφορικής στη σχολική εκπαίδευση,
(δ) της ανάγκης διδασκαλίας της Επιστήμης της Πληροφορικής στο
σχολείο και διαχωρισμού της από τις δεξιότητες χρήσης της
τεχνολογίας της (Τ.Π.Ε.) και
(ε) των νέων διαθέσιμων ανοικτών εκπαιδευτικών αποθετηρίων
(Φωτόδεντρο, Αίσωπος, κ.α.)
Οδηγίες διδασκαλίας
Οδηγίες διδασκαλίας
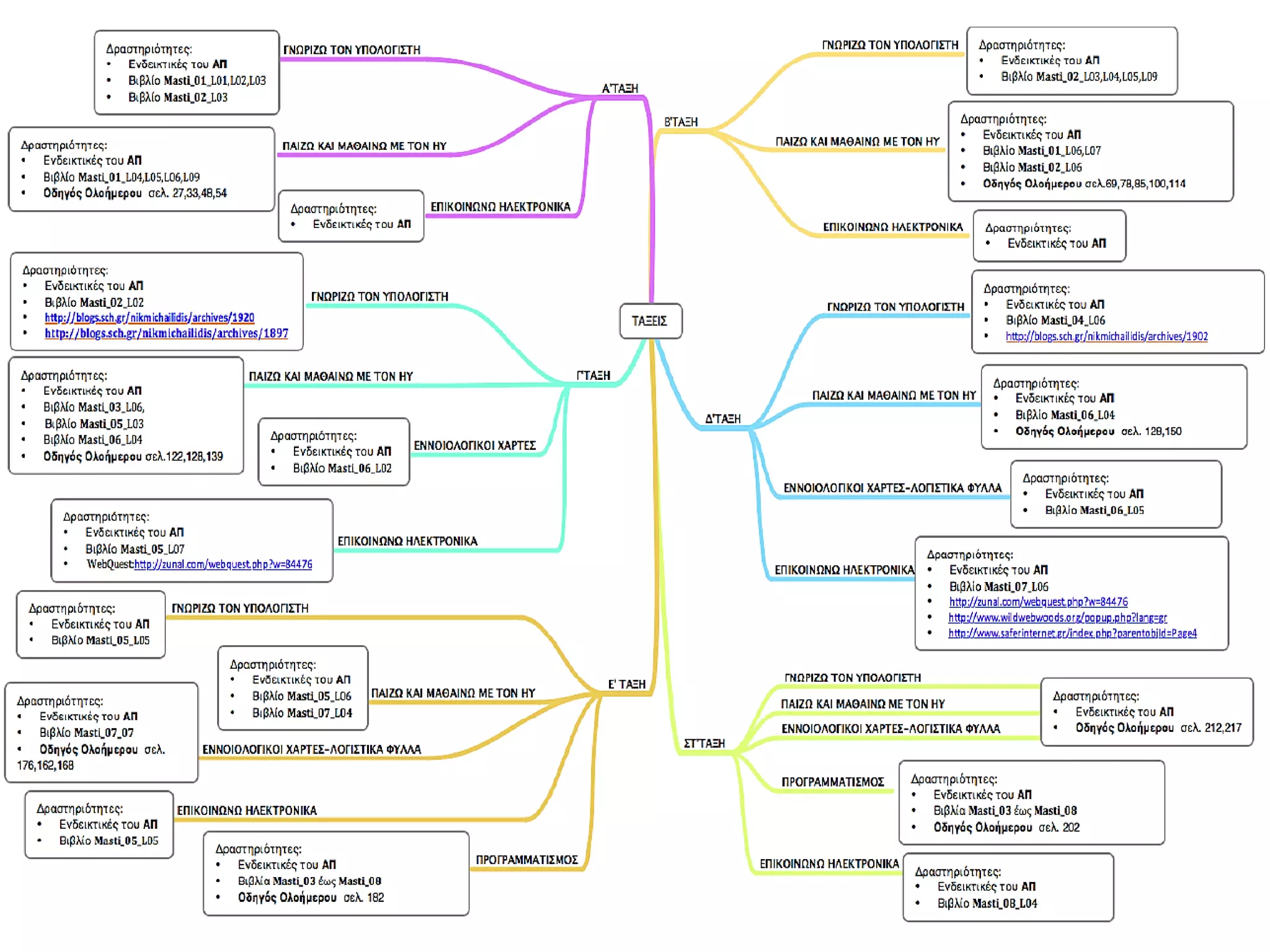
Δομή του Προγράμματος Σπουδών
Γνωρίζω τον Η/Υ - Κειμενογράφος
Δημιουργώ με πολυμέσα - Παρουσιάσεις
Γνωρίζω το διαδίκτυο - Επικοινωνώ
Εννοιολογική Χαρτογράφηση
Υπολογιστικά Φύλλα
Προγραμματισμός Η/Υ
Σχέδια έρευνας (projects)
Προτεινόμενο εκπαιδευτικό υλικό
https://gpolymeris.wikispaces.com
Games Programming https://blockly-games.appspot.com/
Lightbot (Robot)
http://www.scratchjr.org/about.html
Run Marco
Ένα Ελληνικό παιχνίδι περιπέτειας που διδάσκει προγραμματισμό σε παιδιά
ηλικίας 6-12 ετών (all can code)
Υλικό για Scratch
Υλικό για το εργαλείο Scratch.
Ένα βιβλίο για τη δημιουργία παιχνιδιών στο Scratch
Υλικό για δραστηριότητες χωρίς Η/Υ
Υλικό για δραστηριότητες χωρίς υπολογιστές.
CS Unplugged (in Greek), βιβλίο για δραστηριότητες χωρίς υπολογιστές
Οδηγοί εκπαιδευτικού για την
Πληροφορική –ΤΠΕ Δημοτικού
Ψηφιακή Βιβλιοθήκη
http://repository.edulll.gr/edulll/
Νέα έκδοση ΠΣ και Οδηγού εκπαιδευτικού
http://repository.edulll.gr/edulll/handle/10795/1857
http://repository.edulll.gr/edulll/handle/10795/1856
Αναδιάρθρωση και ο εξορθολογισμός
της διδακτέας ύλης
1. PREZI http://prezi.com/
2. VOKI http://www.sitepal.com/editordemo/
3. COMICS http://www.toondoo.com/
4. STORY JUMPER http://www.storyjumper.com/
5. ISSUU http://issuu.com/
6. WEBQUESTS www.zunal.org
7. WIKIs in class www.wikispaces.com
8. Google DRIVE και Forms. (cloud storage and share)
http://www.youtube.com/watch?v=dHKcRJdiQKU
9. Edmodo https://www.edmodo.com
10. Glogster http://www.youtube.com/watch?v=MvC47fUANLk
Tutorial http://www.youtube.com/watch?v=GGmEPTzhjN4
11. Movie Maker – Audacity – Gimp
12. ΛΟΓΙΣΜΙΚΑ Online: http://ts.sch.gr/software
13. ΦΩΤΟΔΕΝΤΡΟ: http://photodentro.edu.gr/jspui/
14. Δημιουργία ΣΤΑΥΡΟΛΕΞΟΥ http://www.kubbu.com/
15. Puzzle http://puzzlemaker.discoveryeducation.com/CrissCrossSetupForm.asp
Το θέμα του φετινού διαγωνισμού για τα Δημοτικά είναι
«Μεταφορές και μεταφορικά μέσα»
Οι μαθητές θα δημιουργήσουν ομάδες οι οποίες θα συναρμολογήσουν και θα κινήσουν
μέρη της κατασκευής είτε με παροχή ρεύματος (μπαταρίες) είτε μέσω του υπολογιστή με
αυτοματισμούς.
Δικαίωμα συμμετοχής έχουν οι μαθητές Δημοτικού σε ομάδες 3-6 μαθητών.
Ο διαγωνισμός είναι Πανελλήνιος, θα ξεκινήσει τον Νοέμβριο 2016 και θα ολοκληρωθεί
τον Μάρτιο 2017, αφού προηγηθούν οι Περιφερειακοί διαγωνισμοί.
27-28 Απριλίου 2017

ΠΕ19-20 Α'θμιας - Δημόσια Βιβλιοθήκη Κέρκυρας 24 11-2016

  • 1.
    Γεράσιμος Πολυμέρης -Σχολικός Σύμβουλος Πληροφορικής Ιονίων Νήσων Δημόσια Βιβλιοθήκη Κερκύρας, 24 Νοεμβρίου 2016 Επιμορφωτική συνάντηση Εκπαιδευτικών Πληροφορικής Α΄θμιας ΠΕ 19-20 Ιόνιων νησιών
  • 2.
    • Νέα ΠρογράμματαΣπουδών • Οδηγίες και προτάσεις διδασκαλίας • Εκπαιδευτική Ρομποτική • Ώρα του Κώδικα • ΦεστιβάλΨηφιακής Δημιουργίας Κέρκυρας Θέματα συνάντησης
  • 3.
    Νέα Προγράμματα Σπουδών •Αναγκαιότητα ύπαρξης ενός Ενιαίου Σύγχρονου Προγράμματος Σπουδών για το γνωστικό αντικείμενο της Πληροφορικής από το Δημοτικό έως το Λύκειο. • Ανάγκη εξορθολογισμού και αναδιάρθρωσης της διδακτέας ύλης του γνωστικού αντικειμένου της Πληροφορικής.
  • 4.
    Συγκερασμός (α) των πρόσφατωνπορισμάτων για τη διδασκαλία της Πληροφορικής (β) των στόχων του Προγράμματος Σπουδών (ΠΣ) του Νέου Σχολείου (Σχολείο 21ου αιώνα) και του αντίστοιχου Οδηγού Εκπαιδευτικού, τα οποία σχεδιάστηκαν για 2ωρο εργαστηριακό μάθημα, (γ) των διεθνών επιστημονικών εξελίξεων σε σχέση με τη διδασκαλία της Πληροφορικής στη σχολική εκπαίδευση, (δ) της ανάγκης διδασκαλίας της Επιστήμης της Πληροφορικής στο σχολείο και διαχωρισμού της από τις δεξιότητες χρήσης της τεχνολογίας της (Τ.Π.Ε.) και (ε) των νέων διαθέσιμων ανοικτών εκπαιδευτικών αποθετηρίων (Φωτόδεντρο, Αίσωπος, κ.α.)
  • 7.
  • 8.
  • 9.
  • 14.
    Γνωρίζω τον Η/Υ- Κειμενογράφος
  • 15.
    Δημιουργώ με πολυμέσα- Παρουσιάσεις
  • 16.
  • 17.
  • 18.
  • 19.
  • 20.
  • 24.
  • 25.
  • 26.
    Games Programming https://blockly-games.appspot.com/ Lightbot(Robot) http://www.scratchjr.org/about.html
  • 27.
    Run Marco Ένα Ελληνικόπαιχνίδι περιπέτειας που διδάσκει προγραμματισμό σε παιδιά ηλικίας 6-12 ετών (all can code) Υλικό για Scratch Υλικό για το εργαλείο Scratch. Ένα βιβλίο για τη δημιουργία παιχνιδιών στο Scratch Υλικό για δραστηριότητες χωρίς Η/Υ Υλικό για δραστηριότητες χωρίς υπολογιστές. CS Unplugged (in Greek), βιβλίο για δραστηριότητες χωρίς υπολογιστές
  • 29.
    Οδηγοί εκπαιδευτικού γιατην Πληροφορική –ΤΠΕ Δημοτικού Ψηφιακή Βιβλιοθήκη http://repository.edulll.gr/edulll/ Νέα έκδοση ΠΣ και Οδηγού εκπαιδευτικού http://repository.edulll.gr/edulll/handle/10795/1857 http://repository.edulll.gr/edulll/handle/10795/1856 Αναδιάρθρωση και ο εξορθολογισμός της διδακτέας ύλης
  • 30.
    1. PREZI http://prezi.com/ 2.VOKI http://www.sitepal.com/editordemo/ 3. COMICS http://www.toondoo.com/ 4. STORY JUMPER http://www.storyjumper.com/ 5. ISSUU http://issuu.com/ 6. WEBQUESTS www.zunal.org 7. WIKIs in class www.wikispaces.com
  • 31.
    8. Google DRIVEκαι Forms. (cloud storage and share) http://www.youtube.com/watch?v=dHKcRJdiQKU 9. Edmodo https://www.edmodo.com 10. Glogster http://www.youtube.com/watch?v=MvC47fUANLk Tutorial http://www.youtube.com/watch?v=GGmEPTzhjN4 11. Movie Maker – Audacity – Gimp 12. ΛΟΓΙΣΜΙΚΑ Online: http://ts.sch.gr/software 13. ΦΩΤΟΔΕΝΤΡΟ: http://photodentro.edu.gr/jspui/ 14. Δημιουργία ΣΤΑΥΡΟΛΕΞΟΥ http://www.kubbu.com/ 15. Puzzle http://puzzlemaker.discoveryeducation.com/CrissCrossSetupForm.asp
  • 32.
    Το θέμα τουφετινού διαγωνισμού για τα Δημοτικά είναι «Μεταφορές και μεταφορικά μέσα» Οι μαθητές θα δημιουργήσουν ομάδες οι οποίες θα συναρμολογήσουν και θα κινήσουν μέρη της κατασκευής είτε με παροχή ρεύματος (μπαταρίες) είτε μέσω του υπολογιστή με αυτοματισμούς. Δικαίωμα συμμετοχής έχουν οι μαθητές Δημοτικού σε ομάδες 3-6 μαθητών. Ο διαγωνισμός είναι Πανελλήνιος, θα ξεκινήσει τον Νοέμβριο 2016 και θα ολοκληρωθεί τον Μάρτιο 2017, αφού προηγηθούν οι Περιφερειακοί διαγωνισμοί.
  • 33.