Successfully reported this slideshow.
Your SlideShare is downloading. ×

Open Research Coinage

More Related Content

Related Books

Free with a 30 day trial from Scribd

See all

Related Audiobooks

Free with a 30 day trial from Scribd

See all

Open Research Coinage

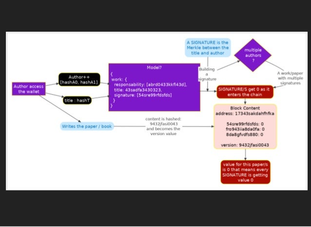
  1. 1. OPEN RESEARCH COINAGE MODEL Problems addressed: Descentralization of research metrics Research rewards based on global consensus opposed to subjectivism of current status quo Acknowledging every author's moral rights (at least) through its presence in the chain.
  2. 2. ELEMENTS
  3. 3. IDENTIFIED ADVANTAGES Validation by consensus, not proof of work No need for smart contracts Flexible asset metadata General storage and search – 64 MB of data per transaction Streams: key–value, identity, time series Working with raw transactions and streams.
  4. 4. FUTURE! REFINING THE MODEL PILOTING WITH MULTICHAIN! GROWING A TEAM?!
  5. 5. IMMEDIATE NEEDS: TIME! ...SOME SLEEP?! VERY SMART PEOPLE BEHIND THE CONSOLE.

×