Advertisement
Advertisement

Dependency Injection in C++ (Community Days 2015)

  1. Daniele Pallastrelli - @DPallastrelli #CppDependencyInjection #CDays15
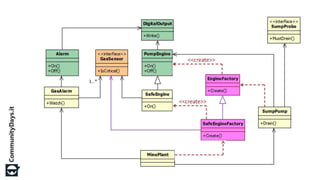
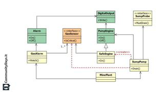
  2. wallaroo.googlecode.com
  3. Me: @DPallastrelli Me: it.linkedin.com/in/pallad Wallaroo: wallaroo.googlecode.com
  4. Tutto il materiale di questa sessione su http://www.communitydays.it/ Lascia subito il feedback su questa sessione, potrai essere estratto per i nostri premi! Seguici su Twitter @CommunityDaysIT Facebook http://facebook.com/cdaysit #CDays15
Advertisement